Schema xmeld-nachrichten.xsd


schema location:  E:\cygwin\home\osci\Meldewesen\xmeld\spec\xgen\schema\web\xmeld-nachrichten.xsd
attribute form default:  unqualified
element form default:  qualified
targetNamespace:  http://www.osci.de/xmeld130
 
Elements  Complex types 
anmeldung.datenanforderung.0300  type.aenderungsmitteilung.kwea 
anmeldung.datenbereitstellung.0301  type.anmeldung.beigeschriebene.personen 
anmeldung.initialdaten.0302  type.anmeldung.datenabruf.wegzugsgemeinde 
anmeldung.meldebestaetigung.0305  type.anmeldung.datenbereitstellung.wegzugsgemeinde 
anmeldung.meldeschein.0303  type.anmeldung.datenbereitstellung.zuzugsgemeinde 
anmeldung.signiertermeldeschein.0304  type.anmeldung.identifikation 
datenuebermittlung.aenderungsteuerpflichtiger.0502  type.anmeldung.identifikation.person 
datenuebermittlung.aenderungsteuerpflichtigerantwort.0503  type.anmeldung.meldeschein 
datenuebermittlung.anforderungbenutzerdefiniert.0400  type.anmeldung.nachrichtenkopf.kunde 
datenuebermittlung.anforderungeinfach.0404  type.anmeldung.nicht.zuziehende.personen 
datenuebermittlung.anforderungerweitertfamilienstand.0410  type.anmeldung.zuziehende.person 
datenuebermittlung.anforderungerweitertgeschlecht.0406  type.berichtszeitraum 
datenuebermittlung.anforderungerweitertgesetzlichervertreter.0412  type.bzst.konfliktmanagement 
datenuebermittlung.anforderungerweitertinaktuellenamen.0416  type.datenuebermittlung.ab2mb 
datenuebermittlung.anforderungerweitertinaktuellewohnungen.0414  type.datenuebermittlung.aenderung.ehename 
datenuebermittlung.anforderungerweitertstaatsangehoerigkeit.0408  type.datenuebermittlung.aenderung.familienname 
datenuebermittlung.anforderungfamilienkasse.0402  type.datenuebermittlung.aenderung.geburtsname 
datenuebermittlung.anforderungidnr.0500  type.datenuebermittlung.aenderung.lebenspartnerschaftsname 
datenuebermittlung.anschrift.0480  type.datenuebermittlung.aenderung.vorname 
datenuebermittlung.antwortbenutzerdefiniert.0401  type.datenuebermittlung.anforderung.generell 
datenuebermittlung.antworteinfach.0405  type.datenuebermittlung.antwort.generell 
datenuebermittlung.antworterweitertfamilienstand.0411  type.datenuebermittlung.bb2mb 
datenuebermittlung.antworterweitertgeschlecht.0407  type.datenuebermittlung.bzr.0430 
datenuebermittlung.antworterweitertgesetzlichervertreter.0413  type.datenuebermittlung.bzr.verwendungszweck 
datenuebermittlung.antworterweitertinaktuellenamen.0417  type.datenuebermittlung.knoten 
datenuebermittlung.antworterweitertinaktuellewohnungen.0415  type.datenuebermittlung.mb2ab 
datenuebermittlung.antworterweitertstaatsangehoerigkeit.0409  type.datenuebermittlung.mb2bb 
datenuebermittlung.antwortfamilienkasse.0403  type.datenuebermittlung.mb2privat 
datenuebermittlung.antwortidnr.0501  type.datenuebermittlung.mb2statistik 
datenuebermittlung.ausweisdokument.0495  type.datenuebermittlung.person0401 
datenuebermittlung.bzranfrage.0430  type.datenuebermittlung.person0403 
datenuebermittlung.bzranfrage.0431  type.datenuebermittlung.person0405 
datenuebermittlung.bzrergebnisnachricht.0432  type.datenuebermittlung.person0407 
datenuebermittlung.endezustaendigkeitsteuerpflichtiger.0510  type.datenuebermittlung.person0409 
datenuebermittlung.familienstandsaenderung.0450  type.datenuebermittlung.person0411 
datenuebermittlung.fehlerhaftenachricht.0508  type.datenuebermittlung.person0413 
datenuebermittlung.geburt.0475  type.datenuebermittlung.person0415 
datenuebermittlung.geburtsdaten.0476  type.datenuebermittlung.person0417 
datenuebermittlung.geburtsmitteilungdsrv.0530  type.datenuebermittlung.privat2mb 
datenuebermittlung.geschlecht.0485  type.datenuebermittlung.wohnungpersonzusatzdaten 
datenuebermittlung.gesetzlichervertreter.0490  type.fortschreibung 
datenuebermittlung.kindergeldabgleichba.0540  type.fortschreibung.identifikation.ehegatte 
datenuebermittlung.konfliktmitteilung.0505  type.identifikation 
datenuebermittlung.loeschungperson.0460  type.identifikation.fortschreibung 
datenuebermittlung.mammographiescreening.x000  type.identifikation.gesetzlichervertreter 
datenuebermittlung.namensaenderung.0445  type.identifikation.person 
datenuebermittlung.personzurechtgefuehrt.0509  type.identifikation.person.meldebehoerde 
datenuebermittlung.registermitteilungkba.0545  type.identifikation.personanschrift 
datenuebermittlung.staatsangehoerigkeit.0470  type.melderegisterauskunfteinfach.dienstleister2kunde 
datenuebermittlung.sterbefall.0440  type.melderegisterauskunfteinfach.kunde2dienstleister 
datenuebermittlung.sterbefallkorrektur.0441  type.melderegisterauskunfteinfach.suchprofil.einegemeinde 
datenuebermittlung.sterbefallmitteilungdpag.0535  type.melderegisterauskunfteinfach.suchprofil.gemeindeuebergreifend 
datenuebermittlung.stornierungperson.0507  type.nachrichtenkopf.ab2mb 
datenuebermittlung.stornoanforderungidnr.0506  type.nachrichtenkopf.dienstleister2kunde 
datenuebermittlung.uebermittlungssperre.0465  type.nachrichtenkopf.kunde2dienstleister 
datenuebermittlung.wehrueberwachungsmitteilungkwea.0555  type.nachrichtenkopf.mb2ab 
datenuebermittlung.wohnungaenderung.0457  type.nachrichtenkopf.mb2mb 
datenuebermittlung.wohnungaufgabe.0455  type.nachrichtenkopf.mb2privat 
datenuebermittlung.wohnungawhw.0459  type.nachrichtenkopf.privat2mb 
datenuebermittlung.wohnungbezug.0458  type.plausibilitaetsteuerpflichtiger 
datenuebermittlung.wohnungnw.0456  type.rueckmeldung 
datenuebermittlung.zentralregistermitteilungbzr.0550  type.rueckmeldung.sammelnachricht 
datenuebermittlung.zustaendigkeitsteuerpflichtiger.0504  type.rueckmeldungsauswertung 
fortschreibung.adresse.0024  type.standesamt.partner 
fortschreibung.adresse.0029  type.standesamt.person 
fortschreibung.adresse.0035  type.standesamtnachricht 
fortschreibung.adresse.0036  type.statistik.korrekturstaatsangehoerigkeitswechsel 
fortschreibung.adresse.0037  type.statistik.staatsangehoerigkeitswechsel 
fortschreibung.adresse.0038  type.statistik.staatsangehoerigkeitswechsel.berichtsgemeinde 
fortschreibung.adresse.0039  type.statistik.staatsangehoerigkeitswechsel.person 
fortschreibung.adresse.0041  type.statistik.wanderung.hzstaat 
fortschreibung.beziehung.0004  type.statistik.wanderung.person 
fortschreibung.beziehung.0008  type.statistik.wanderungkorrekturwegzug 
fortschreibung.beziehung.0009  type.statistik.wanderungkorrekturzugang 
fortschreibung.beziehung.0010  type.statistik.wanderungwegzug 
fortschreibung.beziehung.0011  type.statistik.wanderungwegzug.wohnungberichtsgemeinde 
fortschreibung.beziehung.0012  type.statistik.wanderungzugang 
fortschreibung.beziehung.0013  type.statistik.wanderungzugang.wohnungberichtsgemeinde 
fortschreibung.beziehung.0015  type.statistik.wanderungzugang.wohnungherkunftsgemeinde 
fortschreibung.beziehung.0016  type.statistik.wohnung 
fortschreibung.beziehung.0017  type.steuerpflichtiger 
fortschreibung.beziehung.0020  type.steuerungsinformation 
fortschreibung.beziehung.0022  type.suchprofil 
fortschreibung.beziehung.0023  type.wegzugsmitteilung.kwea 
fortschreibung.dokument.0006  type.wiederholanfrage 
fortschreibung.dokument.0007  type.zuzugsmitteilung.kwea 
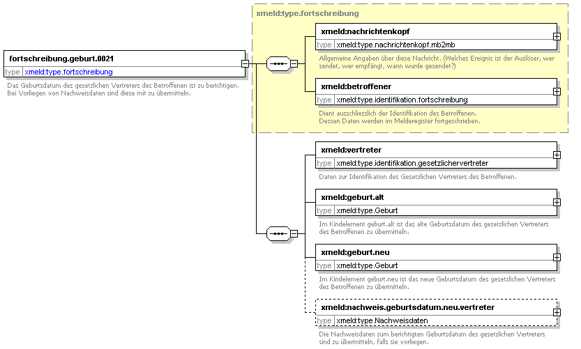
fortschreibung.geburt.0003 
fortschreibung.geburt.0014 
fortschreibung.geburt.0021 
fortschreibung.geburt.0028 
fortschreibung.geschlecht.0001 
fortschreibung.geschlecht.0002 
fortschreibung.idnr.0051 
fortschreibung.name.0018 
fortschreibung.name.0019 
fortschreibung.name.0025 
fortschreibung.name.0026 
fortschreibung.name.0030 
fortschreibung.name.0031 
fortschreibung.name.0032 
fortschreibung.name.0033 
fortschreibung.name.0034 
fortschreibung.optionsdeutscher.0052 
fortschreibung.optionsdeutscher.0053 
fortschreibung.sperre.0005 
fortschreibung.sperreloeschen.0050 
fortschreibung.sprengstoffrechtlicheerlaubnis.0056 
fortschreibung.sprengstoffrechtlicheerlaubnis.0057 
fortschreibung.staatsangehoerigkeit.0044 
fortschreibung.staatsangehoerigkeit.0045 
fortschreibung.staatsangehoerigkeit.0046 
fortschreibung.staatsangehoerigkeit.0047 
fortschreibung.staatsangehoerigkeit.0048 
fortschreibung.staatsangehoerigkeit.0049 
fortschreibung.titel.0027 
fortschreibung.titel.0042 
fortschreibung.titel.0043 
fortschreibung.tod.0040 
fortschreibung.waffenrechtlicheerlaubnis.0054 
fortschreibung.waffenrechtlicheerlaubnis.0055 
melderegisterauskunfteinfach.anforderung.0600 
melderegisterauskunfteinfach.anforderunggemeindeuebergreifend.0602 
melderegisterauskunfteinfach.antwort.0601 
melderegisterauskunfteinfach.antwortgemeindeuebergreifend.0604 
melderegisterauskunfteinfach.quittunggemeindeuebergreifend.0603 
rueckmeldung.anmeldung.0201 
rueckmeldung.anmeldungzuzugausland.0202 
rueckmeldung.auswertungabweichung.0203 
rueckmeldung.auswertungkeineidentifikation.0204 
rueckmeldung.statuswechsel.0200 
standesamt.adoption.0709 
standesamt.ehescheidung.0704 
standesamt.eheschliessung.0702 
standesamt.geburt.0700 
standesamt.kirchenaustritt.0706 
standesamt.lebenspartnerschaftaufhebung.0705 
standesamt.lebenspartnerschaftbegruendung.0703 
standesamt.namensaenderung.0707 
standesamt.optionsdeutscher.0708 
standesamt.sterbefall.0701 
statistik.staatsangehoerigkeitswechsel.0801 
statistik.wanderung.0800 


schema location:  E:\cygwin\home\osci\Meldewesen\xmeld\spec\xgen\schema\web\xmeld-baukasten.xsd
attribute form default:  unqualified
element form default:  qualified
targetNamespace:  http://www.osci.de/xmeld130
 
Complex types 
type.AndereBehoerde 
type.Anschrift 
type.Auskunftssperre 
type.Ausweisdokument 
type.Behoerde 
type.Beziehung 
type.Datenuebermittlung 
type.Einwohnerschaft 
type.Erreichbarkeit 
type.Familienstand 
type.Geburt 
type.Gemeinde 
type.Geschlecht 
type.JuristischerVertreter 
type.Lohnsteuerdaten 
type.Meldebehoerde 
type.Nachname 
type.Nachweisdaten 
type.NameNatuerlichePerson 
type.NatuerlichePerson 
type.NatuerlicherVertreter 
type.Optionsdeutscher 
type.Passversagung 
type.Religion 
type.Schluessel 
type.SprengstoffrechtlicheErlaubnis 
type.Staatsangehoerigkeit 
type.Steueridentifikation 
type.Titel 
type.Tod 
type.Unionsbuerger 
type.Vorname 
type.WaffenrechtlicheErlaubnis 
type.Wahlrechtsausschluss 
type.WeitererName 
type.Wohnung 


schema location:  E:\cygwin\home\osci\Meldewesen\xmeld\spec\xgen\schema\web\xmeld-basistypen.xsd
attribute form default:  unqualified
element form default:  qualified
targetNamespace:  http://www.osci.de/xmeld130
 
Complex types  Simple types 
type.Schluesseltabelle  type.Geburtsdatum 
type.X509DataType 


schema location:  http://www.w3.org/TR/xmldsig-core/xmldsig-core-schema.xsd
attribute form default: 
element form default:  qualified
targetNamespace:  http://www.w3.org/2000/09/xmldsig#
 
Elements  Complex types  Simple types 
CanonicalizationMethod  CanonicalizationMethodType  CryptoBinary 
DigestMethod  DigestMethodType  DigestValueType 
DigestValue  DSAKeyValueType  HMACOutputLengthType 
DSAKeyValue  KeyInfoType 
KeyInfo  KeyValueType 
KeyName  ManifestType 
KeyValue  ObjectType 
Manifest  PGPDataType 
MgmtData  ReferenceType 
Object  RetrievalMethodType 
PGPData  RSAKeyValueType 
Reference  SignatureMethodType 
RetrievalMethod  SignaturePropertiesType 
RSAKeyValue  SignaturePropertyType 
Signature  SignatureType 
SignatureMethod  SignatureValueType 
SignatureProperties  SignedInfoType 
SignatureProperty  SPKIDataType 
SignatureValue  TransformsType 
SignedInfo  TransformType 
SPKIData  X509DataType 
Transform  X509IssuerSerialType 
Transforms 
X509Data 


element anmeldung.datenanforderung.0300
diagram
namespace http://www.osci.de/xmeld130
type extension of xmeld:type.anmeldung.datenabruf.wegzugsgemeinde
properties
content complex
children xmeld:nachrichtenkopf xmeld:betroffene
attributes
Name  Type  Use  Default  Fixed  Annotation
version  xs:stringrequired      
fassung  xs:daterequired      
test  xs:stringoptional      
annotation
documentation 
Um die Anmeldung von Person(en) zu erleichtern und die Qualität des Anmeldeprozesses zu erhöhen, werden mit dieser Nachricht die Personendaten von der Wegzugsgemeinde angefordert.
Mögliche Reaktionen (je nach gesetzlicher Absicherung):

  Innerhalb eines Bundeslandes können maximal die im jeweiligen Landesrecht festgelegten Daten über die anzumeldenden Personen geschickt werden.
  Länderübergreifend fehlt dafür bisher eine Rechtsgrundlage.


Wenn zusätzlich zum aktuellen Familiennamen auch ein Geburtsname vorhanden ist, so ist dieser zur Erleichterung der Identifikation in der Wegzugsgemeinde anzugeben.

element anmeldung.datenbereitstellung.0301
diagram
namespace http://www.osci.de/xmeld130
type extension of xmeld:type.anmeldung.datenbereitstellung.wegzugsgemeinde
properties
content complex
children xmeld:nachrichtenkopf xmeld:zuziehende.person xmeld:beziehung
attributes
Name  Type  Use  Default  Fixed  Annotation
version  xs:stringrequired      
fassung  xs:daterequired      
test  xs:stringoptional      
annotation
documentation 
Übermittlung von Meldedaten zu einer Einzelperson oder einem Verband als Antwort auf die Nachricht .
Diese Daten werden nach jeweils geltendem Recht (Land resp. Bund) übertragen.
Zuziehende Personen werden als Elemente Zuziehende.Person übermittelt. Die Beziehungen zwischen zuziehenden Personen werden über type.Beziehung-Elemente abgebildet.
Informationen über nicht zuziehende Personen, die ggf. in Datensätzen von zuziehenden Personen einzutragen sind, sind im Kindelement Nicht.zuziehende.Personen zu finden.
Diese Struktur spiegelt aufgrund der Unterscheidung zwischen zuziehenden und nicht zuziehenden Personen die unterschiedlichen Datenumfänge wider.
Es kann Abweichungen zwischen Identifikationsdaten und von der Wegzugsgemeinde übermittelten Daten geben. Werden Daten von Personen angefordert, die nicht in Beziehung zueinander stehen, übermittelt die Wegzugsgemeinde nur die Personen, die in einer Beziehung zur Anmeldeperson stehen. Die Verantwortung zur Prüfung der Abweichungen der Daten obliegt der Zuzugsgemeinde.
Sobald die Wegzugsgemeinde mehr als eine Person übermittelt, müssen auch die zugehörigen type.Beziehung-Elemente mit übermittelt werden.

element anmeldung.datenbereitstellung.0301/zuziehende.person
diagram
namespace http://www.osci.de/xmeld130
type xmeld:type.anmeldung.zuziehende.person
properties
isRef 0
content complex
children xmeld:antwortstatus xmeld:anfrageprofil xmeld:personendaten xmeld:nicht.zuziehende.personen xmeld:antrag.auskunftssperre xmeld:antrag.lohnsteuerkarte xmeld:antrag.weiterelstkarte
annotation
documentation 
Für jede zuziehende Person wird genau ein Element angelegt. Dieses Element umfasst folgende Kindelemente:

  Das Statusfeld ergibt sich aus der Schlüsseltabelle (Beispiele: gefunden, gefunden, aber falsche Adresse, nicht gefunden, etc).
  Wiederholung der Anfrage
  Informationen zur zuziehenden Person, falls gefunden
  Informationen zu nicht zuziehenden Personen, die mit der zuziehenden Person in Beziehung stehen


element anmeldung.datenbereitstellung.0301/beziehung
diagram
namespace http://www.osci.de/xmeld130
type xmeld:type.Beziehung
properties
isRef 0
content complex
children xmeld:rechtlichebeziehung
attributes
Name  Type  Use  Default  Fixed  Annotation
id  xs:IDoptional      
A  xs:IDREF      
B  xs:IDREF      
annotation
documentation 
Die Beziehungen zwischen zuziehenden Personen werden über type.Beziehung-Elemente abgebildet.

element anmeldung.initialdaten.0302
diagram
namespace http://www.osci.de/xmeld130
type extension of xmeld:type.anmeldung.nachrichtenkopf.kunde
properties
content complex
children xmeld:nachrichtenkopf xmeld:betroffene xmeld:stellvertreterbefugnis xmeld:zuzugswohnung
attributes
Name  Type  Use  Default  Fixed  Annotation
version  xs:stringrequired      
fassung  xs:daterequired      
test  xs:stringoptional      
annotation
documentation 
Der Bürger übermittelt mit dieser Nachricht alle Informationen, um eine Anmeldung vorzubereiten:

  umzuziehende Personen
  bisherige Adresse in der Wegzugsgemeinde
  neue Adresse in der Zuzugsgemeinde
  Zuzugsdatum
  Wohnungsstatus


Wenn zusätzlich zum aktuellen Familiennamen auch ein Geburtsname vorhanden ist, so ist dieser zur Erleichterung der Identifikation in der Wegzugsgemeinde anzugeben.
Diese Daten müssen mit qualifizierter elektronischer Signatur versehen werden.
Falls sich mehr als eine Person anmelden will (insbesondere die normal strukturierte Familie), dann reicht die Unterschrift einer Person aus. Diese agiert als Stellvertreter mit Befugnismacht für die anderen Personen, die sich anmelden wollen, und deren Initialdaten angeben werden.
In diesem Fall muss die Person, die die Initialdaten signiert, bestätigen, dass sie bevollmächtigt ist, Einsicht in die Daten der anderen umziehenden Personen zu erhalten. Nur wenn diese Bestätigung vorliegt, dürfen im vorausgefüllten Meldeschein auch die Daten der Personen eingetragen werden, die zwar umziehen, aber diese Initialdaten nicht signieren. Die fälschlicherweise abgegebene Behauptung einer solchen Befugnis durch die die Initialdaten signierende Person muss bußgeldbewehrt sein.

element anmeldung.initialdaten.0302/stellvertreterbefugnis
diagram
namespace http://www.osci.de/xmeld130
type xs:boolean
properties
isRef 0
content simple
annotation
documentation 
Durch Setzen dieses Flags bescheinigt die anmeldende Person, dass sie für alle anzumeldenden Personen die Stellvertreterbefugnis besitzt.

element anmeldung.initialdaten.0302/zuzugswohnung
diagram
namespace http://www.osci.de/xmeld130
type xmeld:type.Wohnung
properties
isRef 0
content complex
children xmeld:GEMEINDE xmeld:ANSCHRIFT xmeld:datumabmeldungbeianmeldebehoerde xmeld:datumanmeldungbeianmeldebehoerde xmeld:datumderabmeldungvonamtswegen xmeld:datumderanmeldungvonamtswegen xmeld:datumdesauszugs xmeld:datumdesbeziehens xmeld:datumdeswohnungsstatuswechselsvonamtswegen xmeld:datummitteilungwohnungsstatuswechsel xmeld:datumstatuswechsel xmeld:statusderwohnung xmeld:zuzugvonstatus
attributes
Name  Type  Use  Default  Fixed  Annotation
id  xs:IDoptional      
annotation
documentation 
Damit eine Anmeldung vorbereitet werden kann, gibt der Bürger folgende Initialdaten an:

  Anschrift
  Datum des Beziehens
  Status der Wohnung (ggf. Einschränkung der Schlüsseltabelle 5 auf den in diesem Kontext zulässigen Wertebereich)


element anmeldung.meldebestaetigung.0305
diagram
namespace http://www.osci.de/xmeld130
type extension of xmeld:type.anmeldung.datenbereitstellung.zuzugsgemeinde
properties
content complex
children xmeld:nachrichtenkopf xmeld:meldebestaetigung
attributes
Name  Type  Use  Default  Fixed  Annotation
version  xs:stringrequired      
fassung  xs:daterequired      
test  xs:stringoptional      
annotation
documentation 
Mit dieser Nachricht bestätigt die Zuzugsgemeinde dem Bürger die erfolgte Anmeldung.
Diese Daten sind elektronisch von der Zuzugsmeldebehörde zu signieren. Das Signaturniveau ist noch zu klären. Es sollte sichergestellt werden, dass dies automatisiert durchgeführt werden kann.

element anmeldung.meldebestaetigung.0305/meldebestaetigung
diagram
namespace http://www.osci.de/xmeld130
type xmeld:type.anmeldung.meldeschein
properties
isRef 0
content complex
children xmeld:zuziehende.person xmeld:beziehung xmeld:zuzugsanschrift
annotation
documentation 
Bestätigung der Meldebehörde an den Kunden über die erfolgte Anmeldung entsprechend landesrechtlicher Vorgaben, mit welchen Informationen die Anmeldung durchgeführt worden ist.

element anmeldung.meldeschein.0303
diagram
namespace http://www.osci.de/xmeld130
type extension of xmeld:type.anmeldung.datenbereitstellung.zuzugsgemeinde
properties
content complex
children xmeld:nachrichtenkopf xmeld:vorausgefuellter.meldeschein
attributes
Name  Type  Use  Default  Fixed  Annotation
version  xs:stringrequired      
fassung  xs:daterequired      
test  xs:stringoptional      
annotation
documentation 
Übermittlung eines vorausgefüllten Meldescheines zu einer Einzelperson oder einem Verband als Antwort auf die Nachricht . Hierbei handelt es sich um einen Service für den Kunden, der gleichzeitig die Datenqualität sichert.
Diese Daten werden nach jeweils geltendem Landesrecht übertragen.
Zuziehende Personen werden als Elemente zuziehende.person übermittelt. Die Beziehungen zwischen zuziehenden Personen werden über type.Beziehung-Elemente abgebildet.
Informationen über nicht zuziehende Personen, die ggf. in Datensätzen von zuziehenden Personen einzutragen sind, sind im Kindelement nicht.zuziehende.personen zu finden.
Ebenfalls übermittelt wird die Zuzugsanschrift, die der Kunde bereits im Zusammenhang mit der Mitteilung des Anmeldewunsches in Nachricht  mitgeteilt hat.

element anmeldung.meldeschein.0303/vorausgefuellter.meldeschein
diagram
namespace http://www.osci.de/xmeld130
type xmeld:type.anmeldung.meldeschein
properties
isRef 0
content complex
children xmeld:zuziehende.person xmeld:beziehung xmeld:zuzugsanschrift
annotation
documentation 
Hier werden Daten bereitgestellt, die aus vorhandenen EWO-Verfahren stammen.
Es ist die Aufgabe des Kunden, diese Daten zu überprüfen und ggf. zu ergänzen oder zu korrigieren.

element anmeldung.signiertermeldeschein.0304
diagram
namespace http://www.osci.de/xmeld130
type extension of xmeld:type.anmeldung.nachrichtenkopf.kunde
properties
content complex
children xmeld:nachrichtenkopf xmeld:betroffene xmeld:vorausgefuellter.meldeschein xmeld:unterschriebener.meldeschein
attributes
Name  Type  Use  Default  Fixed  Annotation
version  xs:stringrequired      
fassung  xs:daterequired      
test  xs:stringoptional      
annotation
documentation 
Für die Auslösung des eigentlichen Anmeldevorganges in der Zuzugsmeldebehörde werden zwei Meldescheine übermittelt:

  Der vorausgefüllte Meldescheinl (wie im Rahmen der Nachricht  erhalten)
  Der vom Bürger signierte Meldeschein (gegebenenfalls mit Änderungen/Ergänzungen durch den Kunden; falls dieser keine Änderungen durchgeführt hat, ist dieser Meldeschein identisch mit dem vorausgefüllten Meldeschein). Im Falle der Anmeldung einer Gruppe (insbesondere einer normal strukturierten Familie) ist die Signatur einer Person ausreichend, die als Stellvertreter mit Befugnismacht agiert.


element anmeldung.signiertermeldeschein.0304/vorausgefuellter.meldeschein
diagram
namespace http://www.osci.de/xmeld130
type xmeld:type.anmeldung.meldeschein
properties
isRef 0
content complex
children xmeld:zuziehende.person xmeld:beziehung xmeld:zuzugsanschrift
annotation
documentation 
Dieser von der Zuzugsmeldebehörde signierte Meldeschein umfasst mindestens die im Rahmen der  vom Kunden angegebenen Identifikationsdaten der zuziehenden Personen.

element anmeldung.signiertermeldeschein.0304/unterschriebener.meldeschein
diagram
namespace http://www.osci.de/xmeld130
type xmeld:type.anmeldung.meldeschein
properties
isRef 0
content complex
children xmeld:zuziehende.person xmeld:beziehung xmeld:zuzugsanschrift
annotation
documentation 
Hierbei handelt es sich um die vom Kunden signierten Daten der zuziehenden Personen.
Wir gehen davon aus, dass diese Datenstruktur ursprünglich als Kopie aus der Originaldatenstruktur entstanden ist, an der der Bürger entsprechende Änderungen und Ergänzungen vorgenommen haben kann.

element datenuebermittlung.aenderungsteuerpflichtiger.0502
diagram
namespace http://www.osci.de/xmeld130
type extension of xmeld:type.datenuebermittlung.mb2bb
properties
content complex
children xmeld:nachrichtenkopf xmeld:zeichennachricht xmeld:aenderungsteuerpflichtiger
attributes
Name  Type  Use  Default  Fixed  Annotation
version  xs:stringrequired      
fassung  xs:daterequired      
test  xs:stringoptional      
annotation
documentation 
Die Nachricht  wird von der Meldebehörde an das BZSt geschickt, wenn Personendaten geändert worden sind. Hierzu zählen auch Anschrftenänderungen innerhalb der Gemeinde.
Es werden grundsätzlich alle beim BZSt zu speichernden Daten übermittelt, um die Datenqualität jederzeit sicherstellen zu können.
Anhand der gelieferten Daten ist der korrespondierende Datensatz in der BZSt-Datenbank komplett zu überschreiben. Um sicherzustellen, dass die anhand der  beim BZSt gefundene Person auch diejenige ist, deren Daten zu überschreiben sind, wird als zusätzliches Plausibilitätsmerkmal das Geburtsdatum übermittelt.
Betrifft die Änderung das Geburtsdatum selbst, so wird zur Plausibilitätsprüfung das Geburtsdatum vor Änderung übermittelt, in der Nachricht selbst das geänderte Geburtsdatum

element datenuebermittlung.aenderungsteuerpflichtiger.0502/zeichennachricht
diagram
namespace http://www.osci.de/xmeld130
type xs:string
properties
isRef 0
content simple
annotation
documentation 
Die versendende Meldebehörde trägt hier ihr Zuordnungsmerkmal für die Anfrage ein (Aktenzeichen, Surrogat, Geschäftskennzeichen). Falls das BZSt auf diese Nachricht reagiert, kann es dieses Merkmal verwenden, so dass meldebehördenseitig eine unmittelbare Zuordnung zur ursprünglich auslösenden Nachricht möglich ist.

element datenuebermittlung.aenderungsteuerpflichtiger.0502/aenderungsteuerpflichtiger
diagram
namespace http://www.osci.de/xmeld130
properties
isRef 0
content complex
children xmeld:aenderungsart xmeld:zeicheneinzelfall xmeld:ruecksendeinfonichtzustellbarkeit xmeld:steueridentifikation xmeld:plausibilitaetsteuerpflichtiger xmeld:konfliktmanagement xmeld:name xmeld:geburt xmeld:geschlecht xmeld:anschrift
annotation
documentation 
Der Typ type.aenderungsteuerpflichtiger enthält geänderte Daten über den Steuerpflichtigen sowie die Änderungsart.

element datenuebermittlung.aenderungsteuerpflichtiger.0502/aenderungsteuerpflichtiger/aenderungsart
diagram
namespace http://www.osci.de/xmeld130
type xmeld:type.Schluesseltabelle
properties
isRef 0
content complex
children tabelle schluessel
annotation
documentation 
Die aenderungsart kann u. a. folgende Werte annehmen:

  Änderungsmitteilung
  Änderungsmitteilung nach erfolgter Klärung

element datenuebermittlung.aenderungsteuerpflichtiger.0502/aenderungsteuerpflichtiger/zeicheneinzelfall
diagram
namespace http://www.osci.de/xmeld130
type xs:string
properties
isRef 0
content simple
annotation
documentation 
Kennzeichen zur Identifikation des Einzelfalls innerhalb der Sammelnachricht.

element datenuebermittlung.aenderungsteuerpflichtiger.0502/aenderungsteuerpflichtiger/ruecksendeinfonichtzustellbarkeit
diagram
namespace http://www.osci.de/xmeld130
type xs:string
properties
isRef 0
content simple
annotation
documentation 
Für den Fall der Nichtzustellbarkeit wird als Absenderangabe die Adresse der jeweiligen örtlichen Meldebehörde vermerkt, die auch für die weitere Problemlösung zuständig ist. Dazu soll das BZSt für den Fall der Nichtzustellbarkeit möglichst präzise die Anschrift der übermittelnden Meldebehörde auf dem Umschlag vermerken. (Als Beispiel sei Hamburg mit 27 Meldebehörden genannt.)
Wenn dieses Element nicht vorhanden ist, dann gibt das BZSt für den Fall der Unzustellbarkeit die Anschrift der Meldebehörde an, die sich aus den Absenderangaben der sendenden Meldebehörde ergeben.
Die Übermittlung dieser Information ist nur erforderlich, bis die Erstzuteilung der  abgeschlossen ist.

element datenuebermittlung.aenderungsteuerpflichtiger.0502/aenderungsteuerpflichtiger/steueridentifikation
diagram
namespace http://www.osci.de/xmeld130
type xmeld:type.Steueridentifikation
properties
isRef 0
content complex
children xmeld:idnummer xmeld:vbm
attributes
Name  Type  Use  Default  Fixed  Annotation
id  xs:IDoptional      
annotation
documentation 
Das BZSt teilt jedem Steuerpflichtigen zum Zwecke der eindeutigen Identifizierung in Besteuerungsverfahren ein einheitliches und dauerhaftes Merkmal (Identifikationsmerkmal) zu, das bei Anträgen, Erklärungen oder Mitteilungen gegenüber Finanzbehörden anzugeben ist.
Natürliche Personen erhalten vom BZSt eine Identifikationsnummer.
Bis zur Vergabe der Identifikationsnummer wird dem Betroffenen zur sicheren Kommunikation von der Meldebehörde ein vorläufiges Bearbeitungsmerkmal (VBM) zugeordnet.

element datenuebermittlung.aenderungsteuerpflichtiger.0502/aenderungsteuerpflichtiger/plausibilitaetsteuerpflichtiger
diagram
namespace http://www.osci.de/xmeld130
type xmeld:type.plausibilitaetsteuerpflichtiger
properties
isRef 0
content complex
children xmeld:plausibilitaet.geburt
annotation
documentation 
Die hier übermittelten Daten dienen der Plausibilitätsprüfung beim BZSt bzw. der MB.
Bei Übermittlung von MB an BZSt werden in diesem Element die Daten vor Änderung mitgeteilt. Diese Daten müssen identisch sein mit den beim BZSt gespeicherten Daten vor der Änderung.
Bei Übermittlung vom BZSt an MB werden in diesem Element die aktuellen BZSt-Daten übermittelt.
Für die Plausibilitätsdaten wurde bisher nur das Geburtsdatum ausgewählt, da es sich besonders gut zur ergänzenden Identifikation eignet und relativ selten geändert wird. Aus diesem Grunde werden Namen ausdrücklich nicht verwendet (Namensänderungen bei Eheschließungen, Vornamensänderungen bei Ausländern, etc).

element datenuebermittlung.aenderungsteuerpflichtiger.0502/aenderungsteuerpflichtiger/konfliktmanagement
diagram
namespace http://www.osci.de/xmeld130
type xmeld:type.bzst.konfliktmanagement
properties
isRef 0
content complex
children xmeld:konfliktkennzeichen xmeld:versionsnr
annotation
documentation 
Dieses Element wird nur mitgeschickt, wenn das BZSt eine Dublette vermutet und unter Angabe dieses Konfliktmanagementelements gemeldet hatte. Die Klärung in der Meldebehörde hat aber ergeben, dass die Meldebehörde zu Recht befugt ist, die Daten des Steuerpflichtigen zu ändern.

element datenuebermittlung.aenderungsteuerpflichtiger.0502/aenderungsteuerpflichtiger/name
diagram
namespace http://www.osci.de/xmeld130
type xmeld:type.NameNatuerlichePerson
properties
isRef 0
content complex
children xmeld:TITEL xmeld:NACHNAME xmeld:VORNAME xmeld:WEITERERNAME
attributes
Name  Type  Use  Default  Fixed  Annotation
id  xs:IDoptional      
annotation
documentation 
Es dürfen nur die aktuellen Vornamen, der Familienname, die früheren Namen, Ordens- und Künstlernamen sowie der Doktorgrad übermittelt werden.
Es dürfen keine Nachweisdaten übermittelt werden.

element datenuebermittlung.aenderungsteuerpflichtiger.0502/aenderungsteuerpflichtiger/geburt
diagram
namespace http://www.osci.de/xmeld130
type xmeld:type.Geburt
properties
isRef 0
content complex
children xmeld:geburtsort xmeld:geburtsortstaat xmeld:tagdergeburt
attributes
Name  Type  Use  Default  Fixed  Annotation
id  xs:IDoptional      
annotation
documentation 
Die Übermittlung der Geburtsinformationen ist nur ohne die Information zum Staat, in dem der Betroffene geboren worden ist sowie ohne die Nachweisdaten erlaubt.

element datenuebermittlung.aenderungsteuerpflichtiger.0502/aenderungsteuerpflichtiger/geschlecht
diagram
namespace http://www.osci.de/xmeld130
type xmeld:type.Geschlecht
properties
isRef 0
content complex
children xmeld:geschlecht
attributes
Name  Type  Use  Default  Fixed  Annotation
id  xs:IDoptional      
annotation
documentation 
Eine Instanz dieses Typs kennzeichnet das Geschlecht des Betroffenen.

element datenuebermittlung.aenderungsteuerpflichtiger.0502/aenderungsteuerpflichtiger/anschrift
diagram
namespace http://www.osci.de/xmeld130
type xmeld:type.Anschrift
properties
isRef 0
content complex
children xmeld:adressierungszusaetze xmeld:gemeindeschluessel xmeld:hausnummer xmeld:hausnummerbuchstabezusatzziffer xmeld:postleitzahl xmeld:staat xmeld:stockwerkswohnungsnummer xmeld:strasse xmeld:strassenschluessel xmeld:teilnummerderhausnummer xmeld:wohnort xmeld:wohnortfrueherergemeindename xmeld:wohnungsgeber xmeld:zusatzangaben
attributes
Name  Type  Use  Default  Fixed  Annotation
id  xs:IDoptional      
annotation
documentation 
Es darf nur die Anschrift der aktuellen Haupt- oder alleinigen Wohnung übermittelt werden.

element datenuebermittlung.aenderungsteuerpflichtigerantwort.0503
diagram
namespace http://www.osci.de/xmeld130
type extension of xmeld:type.datenuebermittlung.bb2mb
properties
content complex
children xmeld:nachrichtenkopf
attributes
Name  Type  Use  Default  Fixed  Annotation
version  xs:stringrequired      
fassung  xs:daterequired      
test  xs:stringoptional      
annotation
documentation 
Reservierung der Nachricht, falls Reaktion vom  Hinweis: Diese Nachricht ist NOCH NICHT ZU VERWENDEN!

element datenuebermittlung.anforderungbenutzerdefiniert.0400
diagram
namespace http://www.osci.de/xmeld130
type extension of xmeld:type.datenuebermittlung.anforderung.generell
properties
content complex
children xmeld:nachrichtenkopf xmeld:gesuchte.person xmeld:strukturbaum
attributes
Name  Type  Use  Default  Fixed  Annotation
version  xs:stringrequired      
fassung  xs:daterequired      
test  xs:stringoptional      
annotation
documentation 
Die anfordernde Behörde wählt aus den nach MRRG § 18, Abs. 1 verfügbaren Daten die zu ihrer Aufgabenerfüllung erforderlichen Daten aus.
Dazu wird ein sog. Strukturbaum verwendet, der das angeforderte Ergebnis in den Begriffen des MRRG § 18 (1) beschreibt.

element datenuebermittlung.anforderungbenutzerdefiniert.0400/strukturbaum
diagram
namespace http://www.osci.de/xmeld130
type xmeld:type.datenuebermittlung.knoten
properties
isRef 0
content complex
children xmeld:knoten xmeld:element
annotation
documentation 
Dies ist das Rootelement des Strukturbaumes

element datenuebermittlung.anforderungeinfach.0404
diagram
namespace http://www.osci.de/xmeld130
type extension of xmeld:type.datenuebermittlung.anforderung.generell
properties
content complex
children xmeld:nachrichtenkopf xmeld:gesuchte.person
attributes
Name  Type  Use  Default  Fixed  Annotation
version  xs:stringrequired      
fassung  xs:daterequired      
test  xs:stringoptional      
annotation
documentation 
Mit dieser Nachricht fordern Behörden die sogenannte Einfache Standardauskunft bei Meldebehörden an.
Diese Anfrage/Antwort-Kombination ist auch für Ordnungswidrigkeitsanfragen bei Volljährigen zu verwenden.

element datenuebermittlung.anforderungerweitertfamilienstand.0410
diagram
namespace http://www.osci.de/xmeld130
type extension of xmeld:type.datenuebermittlung.anforderung.generell
properties
content complex
children xmeld:nachrichtenkopf xmeld:gesuchte.person
attributes
Name  Type  Use  Default  Fixed  Annotation
version  xs:stringrequired      
fassung  xs:daterequired      
test  xs:stringoptional      
annotation
documentation 
Mit dieser Nachricht fordern Behörden die sogenannte Erweiterte Standardauskunft (Familienstand) bei Meldebehörden an.
Diese besteht aus der Einfachen Standardauskunft sowie der Information über den Familienstand der Person.

element datenuebermittlung.anforderungerweitertgeschlecht.0406
diagram
namespace http://www.osci.de/xmeld130
type extension of xmeld:type.datenuebermittlung.anforderung.generell
properties
content complex
children xmeld:nachrichtenkopf xmeld:gesuchte.person
attributes
Name  Type  Use  Default  Fixed  Annotation
version  xs:stringrequired      
fassung  xs:daterequired      
test  xs:stringoptional      
annotation
documentation 
Mit dieser Nachricht fordern Behörden die sogenannte Erweiterte Standardauskunft (Geschlecht) bei Meldebehörden an.
Diese besteht aus der Einfachen Standardauskunft sowie der Information über das Geschlecht der Person.

element datenuebermittlung.anforderungerweitertgesetzlichervertreter.0412
diagram
namespace http://www.osci.de/xmeld130
type extension of xmeld:type.datenuebermittlung.anforderung.generell
properties
content complex
children xmeld:nachrichtenkopf xmeld:gesuchte.person
attributes
Name  Type  Use  Default  Fixed  Annotation
version  xs:stringrequired      
fassung  xs:daterequired      
test  xs:stringoptional      
annotation
documentation 
Mit dieser Nachricht fordern Behörden die sogenannte Erweiterte Standardauskunft (Gesetzlicher Vertreter) bei Meldebehörden an.
Diese besteht aus der Einfachen Standardauskunft sowie der Information über den/die gesetzlichen Vertreter der Person.
Diese Anfrage/Antwort-Kombination ist auch für Ordnungswidrigkeitsanfragen bei Minderjährigen zu verwenden.

element datenuebermittlung.anforderungerweitertinaktuellenamen.0416
diagram
namespace http://www.osci.de/xmeld130
type extension of xmeld:type.datenuebermittlung.anforderung.generell
properties
content complex
children xmeld:nachrichtenkopf xmeld:gesuchte.person
attributes
Name  Type  Use  Default  Fixed  Annotation
version  xs:stringrequired      
fassung  xs:daterequired      
test  xs:stringoptional      
annotation
documentation 
Mit dieser Nachricht fordern Behörden die sogenannte Erweiterte Standardauskunft (Inaktuelle Namen) bei Meldebehörden an.
Diese besteht aus der Einfachen Standardauskunft sowie der Information über inaktuelle Namen der Person.

element datenuebermittlung.anforderungerweitertinaktuellewohnungen.0414
diagram
namespace http://www.osci.de/xmeld130
type extension of xmeld:type.datenuebermittlung.anforderung.generell
properties
content complex
children xmeld:nachrichtenkopf xmeld:gesuchte.person
attributes
Name  Type  Use  Default  Fixed  Annotation
version  xs:stringrequired      
fassung  xs:daterequired      
test  xs:stringoptional      
annotation
documentation 
Mit dieser Nachricht fordern Behörden die sogenannte Erweiterte Standardauskunft (Inaktuelle Wohnungen) bei Meldebehörden an.
Diese besteht aus der Einfachen Standardauskunft sowie der Information über inaktuelle Wohnungen.

element datenuebermittlung.anforderungerweitertstaatsangehoerigkeit.0408
diagram
namespace http://www.osci.de/xmeld130
type extension of xmeld:type.datenuebermittlung.anforderung.generell
properties
content complex
children xmeld:nachrichtenkopf xmeld:gesuchte.person
attributes
Name  Type  Use  Default  Fixed  Annotation
version  xs:stringrequired      
fassung  xs:daterequired      
test  xs:stringoptional      
annotation
documentation 
Mit dieser Nachricht fordern Behörden die sogenannte Erweiterte Standardauskunft (Staatsangehörigkeit) bei Meldebehörden an.
Diese besteht aus der Einfachen Standardauskunft sowie der Information über das Staatsangehörigkeit der Person.

element datenuebermittlung.anforderungfamilienkasse.0402
diagram
namespace http://www.osci.de/xmeld130
type extension of xmeld:type.datenuebermittlung.anforderung.generell
properties
content complex
children xmeld:nachrichtenkopf xmeld:gesuchte.person
attributes
Name  Type  Use  Default  Fixed  Annotation
version  xs:stringrequired      
fassung  xs:daterequired      
test  xs:stringoptional      
annotation
documentation 
Mit dieser Nachricht erfragt die Familienkasse die Meldeverhältnisse von Personen.
Es ist die Aufgabe der Familienkasse, die hiermit angefragten Personen in Verhältnis zu setzen.
Bestandteil der Anforderungsnachricht sind stets mehrere Personen. Die Meldebehörde ermittelt für diese Personen deren Geburtsdaten und Angaben zur Wohnung und übermittelt diese Information in der Antwortnachricht.

element datenuebermittlung.anforderungidnr.0500
diagram
namespace http://www.osci.de/xmeld130
type extension of xmeld:type.datenuebermittlung.mb2bb
properties
content complex
children xmeld:nachrichtenkopf xmeld:zeichennachricht xmeld:anforderungidnr
attributes
Name  Type  Use  Default  Fixed  Annotation
version  xs:stringrequired      
fassung  xs:daterequired      
test  xs:stringoptional      
annotation
documentation 
Die Meldebehörde fordert gemäß § 139b Abs. 6 und 7 AO für die Betroffenen die Vergabe einer  an. Diese Nachricht (=Sammelnachricht) enthält die vorläufigen Bearbeitungsmerkmale (VBM) für die Betroffenen.
Eine Übermittlung von Plausibilitätsdaten (vgl. Nachricht ) ist aus folgendem Grund nicht notwendig:
Man muss davon ausgehen, dass im Meldeamt die aktuellen, geprüften und maßgeblichen Daten vorliegen. 
Insbesondere in der Zwischenzeit der Erstanforderung der  und der Zuteilung dieser kann und wird es vielfältige Veränderungen in den unterschiedlichen Datensätzen eines Steuerpflichtigen geben, z. B. eine Namensänderung. Diese Veränderung wird mit dem VBM entsprechend der Änderung an das BZSt verschickt. Wann diese in den Datenbestand des BZSt eingearbeitet werden, ist nicht nachvollziehbar. Da eine Zuordnung der zugesandten  über die VBM eindeutig möglich ist, und bedingt durch die nicht nachvollziehbare Aktualität der Daten beim BZSt, wird es keine zusätzliche Plausibilitätsprüfung geben.

element datenuebermittlung.anforderungidnr.0500/zeichennachricht
diagram
namespace http://www.osci.de/xmeld130
type xs:string
properties
isRef 0
content simple
annotation
documentation 
Die versendende Meldebehörde trägt hier ihr Zuordnungsmerkmal für die Anfrage ein (Aktenzeichen, Surrogat, Geschäftskennzeichen). Falls das BZSt auf diese Nachricht reagiert, kann es dieses Merkmal verwenden, so dass meldebehördenseitig eine unmittelbare Zuordnung zur ursprünglich auslösenden Nachricht möglich ist.

element datenuebermittlung.anforderungidnr.0500/anforderungidnr
diagram
namespace http://www.osci.de/xmeld130
properties
isRef 0
content complex
children xmeld:anforderungsartidnr xmeld:zeicheneinzelfall xmeld:ruecksendeinfonichtzustellbarkeit xmeld:steueridentifikation xmeld:konfliktmanagement xmeld:name xmeld:geburt xmeld:geschlecht xmeld:anschrift
annotation
documentation 
Der Typ type.anforderungidnr enthält Daten über den Steuerpflichtigen sowie die Anforderungsart.

element datenuebermittlung.anforderungidnr.0500/anforderungidnr/anforderungsartidnr
diagram
namespace http://www.osci.de/xmeld130
type xmeld:type.Schluesseltabelle
properties
isRef 0
content complex
children tabelle schluessel
annotation
documentation 
Die anforderungsartidnr kann folgende Werte annehmen:

  Stichtagsbezogene Anforderung nach § 139 b Abs. 6 (Erstbestandsaufbau)
  Zuzug ohne 
  Anforderung nach Geburt
  Anforderung nach erfolgter Klärung

element datenuebermittlung.anforderungidnr.0500/anforderungidnr/zeicheneinzelfall
diagram
namespace http://www.osci.de/xmeld130
type xs:string
properties
isRef 0
content simple
annotation
documentation 
Kennzeichen zur Identifikation des Einzelfalls innerhalb der Sammelnachricht.

element datenuebermittlung.anforderungidnr.0500/anforderungidnr/ruecksendeinfonichtzustellbarkeit
diagram
namespace http://www.osci.de/xmeld130
type xs:string
properties
isRef 0
content simple
annotation
documentation 
Für den Fall der Nichtzustellbarkeit wird als Absenderangabe die Adresse der jeweiligen örtlichen Meldebehörde vermerkt, die auch für die weitere Problemlösung zuständig ist. Dazu soll das BZSt für den Fall der Nichtzustellbarkeit möglichst präzise die Anschrift der übermittelnden Meldebehörde auf dem Umschlag vermerken. (Als Beispiel sei Hamburg mit 27 Meldebehörden genannt.)
Wenn dieses Element nicht vorhanden ist, dann gibt das BZSt für den Fall der Unzustellbarkeit die Anschrift der Meldebehörde an, die sich aus den Absenderangaben der sendenden Meldebehörde ergeben.

element datenuebermittlung.anforderungidnr.0500/anforderungidnr/steueridentifikation
diagram
namespace http://www.osci.de/xmeld130
type xmeld:type.Steueridentifikation
properties
isRef 0
content complex
children xmeld:idnummer xmeld:vbm
attributes
Name  Type  Use  Default  Fixed  Annotation
id  xs:IDoptional      
annotation
documentation 
Das BZSt teilt jedem Steuerpflichtigen zum Zwecke der eindeutigen Identifizierung in Besteuerungsverfahren ein einheitliches und dauerhaftes Merkmal (Identifikationsmerkmal) zu, das bei Anträgen, Erklärungen oder Mitteilungen gegenüber Finanzbehörden anzugeben ist.
Natürliche Personen erhalten vom BZSt eine Identifikationsnummer.
Bis zur Vergabe der Identifikationsnummer wird dem Betroffenen zur sicheren Kommunikation von der Meldebehörde ein vorläufiges Bearbeitungsmerkmal (VBM) zugeordnet.

element datenuebermittlung.anforderungidnr.0500/anforderungidnr/konfliktmanagement
diagram
namespace http://www.osci.de/xmeld130
type xmeld:type.bzst.konfliktmanagement
properties
isRef 0
content complex
children xmeld:konfliktkennzeichen xmeld:versionsnr
annotation
documentation 
Dieses Element wird nur mitgeschickt, wenn das BZSt eine Dublette vermutet und unter Angabe dieses Konfliktmanagementelements gemeldet hatte. Die Klärung in der Meldebehörde hat aber ergeben, dass die Anforderung der  zu Recht besteht und aufrecht erhalten wird.

element datenuebermittlung.anforderungidnr.0500/anforderungidnr/name
diagram
namespace http://www.osci.de/xmeld130
type xmeld:type.NameNatuerlichePerson
properties
isRef 0
content complex
children xmeld:TITEL xmeld:NACHNAME xmeld:VORNAME xmeld:WEITERERNAME
attributes
Name  Type  Use  Default  Fixed  Annotation
id  xs:IDoptional      
annotation
documentation 
Es dürfen nur die aktuellen Vornamen, der Familienname, die früheren Namen, Ordens- und Künstlernamen sowie der Doktorgrad übermittelt werden.
Es dürfen keine Nachweisdaten übermittelt werden.

element datenuebermittlung.anforderungidnr.0500/anforderungidnr/geburt
diagram
namespace http://www.osci.de/xmeld130
type xmeld:type.Geburt
properties
isRef 0
content complex
children xmeld:geburtsort xmeld:geburtsortstaat xmeld:tagdergeburt
attributes
Name  Type  Use  Default  Fixed  Annotation
id  xs:IDoptional      
annotation
documentation 
Die Übermittlung der Geburtsinformationen ist nur ohne die Information zum Staat, in dem der Betroffene geboren worden ist, sowie ohne die Nachweisdaten erlaubt.

element datenuebermittlung.anforderungidnr.0500/anforderungidnr/geschlecht
diagram
namespace http://www.osci.de/xmeld130
type xmeld:type.Geschlecht
properties
isRef 0
content complex
children xmeld:geschlecht
attributes
Name  Type  Use  Default  Fixed  Annotation
id  xs:IDoptional      
annotation
documentation 
Eine Instanz dieses Typs kennzeichnet das Geschlecht des Betroffenen.

element datenuebermittlung.anforderungidnr.0500/anforderungidnr/anschrift
diagram
namespace http://www.osci.de/xmeld130
type xmeld:type.Anschrift
properties
isRef 0
content complex
children xmeld:adressierungszusaetze xmeld:gemeindeschluessel xmeld:hausnummer xmeld:hausnummerbuchstabezusatzziffer xmeld:postleitzahl xmeld:staat xmeld:stockwerkswohnungsnummer xmeld:strasse xmeld:strassenschluessel xmeld:teilnummerderhausnummer xmeld:wohnort xmeld:wohnortfrueherergemeindename xmeld:wohnungsgeber xmeld:zusatzangaben
attributes
Name  Type  Use  Default  Fixed  Annotation
id  xs:IDoptional      
annotation
documentation 
Es darf nur die Anschrift der aktuellen Haupt- oder alleinigen Wohnung übermittelt werden.

element datenuebermittlung.anschrift.0480
diagram
namespace http://www.osci.de/xmeld130
type extension of xmeld:type.datenuebermittlung.mb2ab
properties
content complex
children xmeld:nachrichtenkopf xmeld:anschrift
attributes
Name  Type  Use  Default  Fixed  Annotation
version  xs:stringrequired      
fassung  xs:daterequired      
test  xs:stringoptional      
annotation
documentation 
Diese Nachricht ist zu übermitteln, wenn sich die Anschriften des Betroffenen geändert haben.
Diese Nachricht ist als Sammelnachricht konzipiert, so dass mit einer Nachricht auch mehrere Vorgänge übermittelt werden können.

element datenuebermittlung.anschrift.0480/anschrift
diagram
namespace http://www.osci.de/xmeld130
properties
isRef 0
content complex
children xmeld:aenderungsart xmeld:identifikation.personanschrift xmeld:identifikation.staatsangehoerigkeit xmeld:uebermittlungssperre xmeld:anschrift.hwaw xmeld:anschrift.nw
annotation
documentation 
Mit diesem Element wird genau eine Anschriftenänderung mitgeteilt.
Die Mitteilung von Übermittlungssperren ist davon abhängig, ob der Empfänger diese erhalten darf/muss.

element datenuebermittlung.anschrift.0480/anschrift/aenderungsart
diagram
namespace http://www.osci.de/xmeld130
type xmeld:type.Schluesseltabelle
properties
isRef 0
content complex
children tabelle schluessel
annotation
documentation 
Diese Tabelle enthält die Art der Änderungen bei Mitteilungen gemäß § 18 Abs. 4 MRRG und ermöglicht eine Unterscheidung zwischen Korrektur und Fortschreibung aufgrund eines veränderten Sachverhalts

element datenuebermittlung.anschrift.0480/anschrift/identifikation.personanschrift
diagram
namespace http://www.osci.de/xmeld130
type xmeld:type.identifikation.personanschrift
properties
isRef 0
content complex
children xmeld:nachname xmeld:vorname xmeld:geburt xmeld:geschlecht xmeld:anschrift
annotation
documentation 
Durch die hier übermittelten Daten soll der Empfänger in die Lage versetzt werden, eine eindeutige Identifikation des Betroffenen auf Basis der im eigenen Register vorliegenden Daten vorzunehmen. Bei Änderungsmitteilungen enthält diese Struktur die Personendaten inkl. der Anschrift vor Änderung (alter Datenzustand), während im Nutzdatenblock der jeweiligen Nachricht die neuen Daten nach Änderung enthalten sind.
Der Datentyp type.identifikation.personanschrift kann genutzt werden, um Melde- und andere Register synchron zu halten.

element datenuebermittlung.anschrift.0480/anschrift/identifikation.staatsangehoerigkeit
diagram
namespace http://www.osci.de/xmeld130
type xmeld:type.Staatsangehoerigkeit
properties
isRef 0
content complex
children xmeld:staatsangehoerigkeit
attributes
Name  Type  Use  Default  Fixed  Annotation
id  xs:IDoptional      
annotation
documentation 
Bei der Datenübermittlung der Anschriften von Ausländern kann die Staatsangehörigkeit des Betroffenen als zusätzliches Identifikationsdatum mit übermittelt werden, soweit der Empfänger die Staatsangehörigkeitsinformation erhalten darf.

element datenuebermittlung.anschrift.0480/anschrift/uebermittlungssperre
diagram
namespace http://www.osci.de/xmeld130
type xmeld:type.Auskunftssperre
properties
isRef 0
content complex
children xmeld:frist xmeld:grund
attributes
Name  Type  Use  Default  Fixed  Annotation
id  xs:IDoptional      
annotation
documentation 
Auf Grund der Sensibilität der mit dieser Nachricht übermittelten Information ist es erforderlich, den Empfänger auf die bestehenden Übermittlungssperren hinzuweisen.

element datenuebermittlung.anschrift.0480/anschrift/anschrift.hwaw
diagram
namespace http://www.osci.de/xmeld130
type xmeld:type.Anschrift
properties
isRef 0
content complex
children xmeld:adressierungszusaetze xmeld:gemeindeschluessel xmeld:hausnummer xmeld:hausnummerbuchstabezusatzziffer xmeld:postleitzahl xmeld:staat xmeld:stockwerkswohnungsnummer xmeld:strasse xmeld:strassenschluessel xmeld:teilnummerderhausnummer xmeld:wohnort xmeld:wohnortfrueherergemeindename xmeld:wohnungsgeber xmeld:zusatzangaben
attributes
Name  Type  Use  Default  Fixed  Annotation
id  xs:IDoptional      
annotation
documentation 
Von der Anschrift der alleinigen oder Hauptwohnung müssen genau die Felder

  gemeindeschluessel (-Feld 1201)
  postleitzahl (-Feld 1202)
  wohnort (-Feld 1203)
  wohnort - früherer gemeindename (-Feld 1204)
  strasse (-Feld 1205)
  hausnummer (-Feld 1206)
  hausnummerbuchstabezusatzziffer (-Feld 1208)
  teilnummerderhausnummer (-Feld 1209)
  stockwerkswohnungsnummer (-Feld 1210)
  zusatzangaben (-Feld 1211)

als Inhaltsdaten übermittelt werden.

element datenuebermittlung.anschrift.0480/anschrift/anschrift.nw
diagram
namespace http://www.osci.de/xmeld130
type xmeld:type.Anschrift
properties
isRef 0
content complex
children xmeld:adressierungszusaetze xmeld:gemeindeschluessel xmeld:hausnummer xmeld:hausnummerbuchstabezusatzziffer xmeld:postleitzahl xmeld:staat xmeld:stockwerkswohnungsnummer xmeld:strasse xmeld:strassenschluessel xmeld:teilnummerderhausnummer xmeld:wohnort xmeld:wohnortfrueherergemeindename xmeld:wohnungsgeber xmeld:zusatzangaben
attributes
Name  Type  Use  Default  Fixed  Annotation
id  xs:IDoptional      
annotation
documentation 
Von jeder Nebenwohnungsanschrift müssen genau die Felder

  gemeindeschluessel (-Feld 1201)
  postleitzahl (-Feld 1202)
  wohnort (-Feld 1203)
  wohnort - früherer gemeindename (-Feld 1204)
  strasse (-Feld 1205)
  hausnummer (-Feld 1206)
  hausnummerbuchstabezusatzziffer (-Feld 1208)
  teilnummerderhausnummer (-Feld 1209)
  stockwerkswohnungsnummer (-Feld 1210)
  zusatzangaben (-Feld 1211)

als Inhaltsdaten übermittelt werden.

element datenuebermittlung.antwortbenutzerdefiniert.0401
diagram
namespace http://www.osci.de/xmeld130
type extension of xmeld:type.datenuebermittlung.antwort.generell
properties
content complex
children xmeld:nachrichtenkopf xmeld:antwortstatus xmeld:angefragter.strukturbaum xmeld:uebermittelte.person
attributes
Name  Type  Use  Default  Fixed  Annotation
version  xs:stringrequired      
fassung  xs:daterequired      
test  xs:stringoptional      
annotation
documentation 
Die Meldebehörde liefert die durch eine generische Anforderungsnachricht  angeforderten Daten (nach MRRG § 18, Abs. 1) an die anfordernde Behörde.
Dabei ist über den antwortstatus feststellbar, ob Antwortdaten geliefert worden sind, d. h., ob die korrespondierende Anforderungsnachricht bearbeitet wurde.
Falls Antwortdaten vorliegen, so wird für jede angefragte Person im Kindelement auskunft.antwort durch die Belegung der dortigen Kindelemente ergebnisstatus, beziehungpersonwohnung und zusatzinformation die Art der Antwort genau spezifiziert.

element datenuebermittlung.antwortbenutzerdefiniert.0401/antwortstatus
diagram
namespace http://www.osci.de/xmeld130
type xmeld:type.Schluesseltabelle
properties
isRef 0
content complex
children tabelle schluessel
annotation
documentation 
Anhand der Belegung dieses Elementes kann festgestellt werden, ob die korrespondierende Anforderungsnachricht überhaupt bearbeitet worden ist.
Im Falle der Nicht-Bearbeitung der Anforderungsnachricht ist anhand des übermittelten Wertes der Grund erkennbar.

element datenuebermittlung.antwortbenutzerdefiniert.0401/angefragter.strukturbaum
diagram
namespace http://www.osci.de/xmeld130
type xmeld:type.datenuebermittlung.knoten
properties
isRef 0
content complex
children xmeld:knoten xmeld:element
annotation
documentation 
Hier wird der ursprünglich an die Meldebehörde geschickte Strukturbaum wiederholt.
Damit ist es beispielsweise möglich zu vergleichen, ob die angeforderten Daten (angefragter.strukturbaum) den gelieferten Daten (in uebermittelte.person) entspricht.

element datenuebermittlung.antwortbenutzerdefiniert.0401/uebermittelte.person
diagram
namespace http://www.osci.de/xmeld130
type xmeld:type.datenuebermittlung.person0401
properties
isRef 0
content complex
children xmeld:ergebnisstatus xmeld:beziehungpersonwohnung xmeld:zusatzinformation xmeld:uebermittlungssperre xmeld:angefragtes.suchprofil xmeld:daten.person xmeld:natuerlicher.vertreter xmeld:juristischer.vertreter xmeld:wohnung
annotation
documentation 
Dieses Element stellt einen generischen Container dar, der je nach angefragtem Strukturbaum unterschiedlich gefüllt, aber für jede übermittelte Person identisch aufgebaut ist:

  Information, ob die gesuchte Person gefunden wurde
  Beziehung zwischen gefundener Person und Wohnung
  Zusätzliche Informationen zum Ergebnis
  Wiederholung des Anfrageprofils
  Personenbezogene Daten (Nutzung des Baukasten-Container-Typs type.NatuerlichePerson)
  Informationen zum natürlichen Vertreter, falls vorhanden
  Informationen zum Juristischen Vertreter, falls vorhanden
  Informationen zu den Wohnungen


element datenuebermittlung.antworteinfach.0405
diagram
namespace http://www.osci.de/xmeld130
type extension of xmeld:type.datenuebermittlung.antwort.generell
properties
content complex
children xmeld:nachrichtenkopf xmeld:antwortstatus xmeld:uebermittelte.person
attributes
Name  Type  Use  Default  Fixed  Annotation
version  xs:stringrequired      
fassung  xs:daterequired      
test  xs:stringoptional      
annotation
documentation 
Diese Nachricht stellt die Einfache Standardauskunft an Behörden dar.
Sie ist beispielsweise verwendbar für folgende Anwendungen:
  
    aktuelle Namensanfragen
    aktuelle Adressanfragen
    Anfragen zum Wohnungsstatus
  

Voraussetzung für die Datenübermittlung ist die eindeutige Identifizierung der angefragten Person(en).
Dabei ist über den antwortstatus feststellbar, ob Antwortdaten geliefert worden sind, d. h., ob die korrespondierende Anforderungsnachricht bearbeitet wurde.
Falls Antwortdaten vorliegen, so wird für jede angefragte Person im Kindelement auskunft.antwort durch die Belegung der dortigen Kindelemente ergebnisstatus, beziehungpersonwohnung und zusatzinformation die Art der Antwort genau spezifiziert.

element datenuebermittlung.antworteinfach.0405/antwortstatus
diagram
namespace http://www.osci.de/xmeld130
type xmeld:type.Schluesseltabelle
properties
isRef 0
content complex
children tabelle schluessel
annotation
documentation 
Anhand der Belegung dieses Elementes kann festgestellt werden, ob die korrespondierende Anforderungsnachricht überhaupt bearbeitet worden ist.
Im Falle der Nicht-Bearbeitung der Anforderungsnachricht ist anhand des übermittelten Wertes der Grund erkennbar.

element datenuebermittlung.antworteinfach.0405/uebermittelte.person
diagram
namespace http://www.osci.de/xmeld130
type xmeld:type.datenuebermittlung.person0405
properties
isRef 0
content complex
children xmeld:ergebnisstatus xmeld:beziehungpersonwohnung xmeld:zusatzinformation xmeld:uebermittlungssperre xmeld:angefragtes.suchprofil xmeld:name xmeld:geburt xmeld:tod xmeld:wohnung
annotation
documentation 
Für jede im Rahmen der Einfachen Standardauskunft übermittelte Person wird genau ein Element angelegt. Dieses Element umfasst folgende Kindelemente:

  Information, ob die gesuchte Person gefunden wurde
  Beziehung zwischen gefundener Person und Wohnung
  Zusätzliche Informationen zum Ergebnis
  Wiederholung der Anfrage (Suchprofil)
  Namensinformationen zur Person, falls gefunden
  Geburtsinformationen zur Person, falls gefunden
  Informationen zum Tod der Person, falls gefunden
  Informationen zu(r) Wohnung(en) der Person, falls gefunden


element datenuebermittlung.antworterweitertfamilienstand.0411
diagram
namespace http://www.osci.de/xmeld130
type extension of xmeld:type.datenuebermittlung.antwort.generell
properties
content complex
children xmeld:nachrichtenkopf xmeld:antwortstatus xmeld:uebermittelte.person
attributes
Name  Type  Use  Default  Fixed  Annotation
version  xs:stringrequired      
fassung  xs:daterequired      
test  xs:stringoptional      
annotation
documentation 
Diese Nachricht stellt die Erweiterte Standardauskunft (Familienstand) an Behörden dar.
Übermittelt werden die Daten, die zum Katalog der Einfachen Standardauskunft gehörden sowie der Familienstand des Betroffenen.
Voraussetzung für die Datenübermittlung ist die eindeutige Identifizierung der angefragten Person(en).
Dabei ist über den antwortstatus feststellbar, ob Antwortdaten geliefert worden sind, d. h., ob die korrespondierende Anforderungsnachricht bearbeitet wurde.
Falls Antwortdaten vorliegen, so wird für jede angefragte Person im Kindelement auskunft.antwort durch die Belegung der dortigen Kindelemente ergebnisstatus, beziehungpersonwohnung und zusatzinformation die Art der Antwort genau spezifiziert.

element datenuebermittlung.antworterweitertfamilienstand.0411/antwortstatus
diagram
namespace http://www.osci.de/xmeld130
type xmeld:type.Schluesseltabelle
properties
isRef 0
content complex
children tabelle schluessel
annotation
documentation 
Anhand der Belegung dieses Elementes kann festgestellt werden, ob die korrespondierende Anforderungsnachricht überhaupt bearbeitet worden ist.
Im Falle der Nicht-Bearbeitung der Anforderungsnachricht ist anhand des übermittelten Wertes der Grund erkennbar.

element datenuebermittlung.antworterweitertfamilienstand.0411/uebermittelte.person
diagram
namespace http://www.osci.de/xmeld130
type xmeld:type.datenuebermittlung.person0411
properties
isRef 0
content complex
children xmeld:ergebnisstatus xmeld:beziehungpersonwohnung xmeld:zusatzinformation xmeld:uebermittlungssperre xmeld:angefragtes.suchprofil xmeld:name xmeld:geburt xmeld:tod xmeld:wohnung xmeld:familienstand
annotation
documentation 
Die je Person bei der Erweiterten Standardauskunft (Familienstand) übermittelten Daten umfassen den Katalog der Einfachen Standardauskunft, siehe Nachricht , sowie der Familienstand.

element datenuebermittlung.antworterweitertgeschlecht.0407
diagram
namespace http://www.osci.de/xmeld130
type extension of xmeld:type.datenuebermittlung.antwort.generell
properties
content complex
children xmeld:nachrichtenkopf xmeld:antwortstatus xmeld:uebermittelte.person
attributes
Name  Type  Use  Default  Fixed  Annotation
version  xs:stringrequired      
fassung  xs:daterequired      
test  xs:stringoptional      
annotation
documentation 
Diese Nachricht stellt die Erweiterte Standardauskunft (Geschlecht) an Behörden dar.
Übermittelt werden die Daten, die zum Katalog der Einfachen Standardauskunft gehörden sowie das Geschlecht des Betroffenen.
Voraussetzung für die Datenübermittlung ist die eindeutige Identifizierung der angefragten Person(en).
Dabei ist über den antwortstatus feststellbar, ob Antwortdaten geliefert worden sind, d. h., ob die korrespondierende Anforderungsnachricht bearbeitet wurde.
Falls Antwortdaten vorliegen, so wird für jede angefragte Person im Kindelement auskunft.antwort durch die Belegung der dortigen Kindelemente ergebnisstatus, beziehungpersonwohnung und zusatzinformation die Art der Antwort genau spezifiziert.

element datenuebermittlung.antworterweitertgeschlecht.0407/antwortstatus
diagram
namespace http://www.osci.de/xmeld130
type xmeld:type.Schluesseltabelle
properties
isRef 0
content complex
children tabelle schluessel
annotation
documentation 
Anhand der Belegung dieses Elementes kann festgestellt werden, ob die korrespondierende Anforderungsnachricht überhaupt bearbeitet worden ist.
Im Falle der Nicht-Bearbeitung der Anforderungsnachricht ist anhand des übermittelten Wertes der Grund erkennbar.

element datenuebermittlung.antworterweitertgeschlecht.0407/uebermittelte.person
diagram
namespace http://www.osci.de/xmeld130
type xmeld:type.datenuebermittlung.person0407
properties
isRef 0
content complex
children xmeld:ergebnisstatus xmeld:beziehungpersonwohnung xmeld:zusatzinformation xmeld:uebermittlungssperre xmeld:angefragtes.suchprofil xmeld:name xmeld:geburt xmeld:tod xmeld:wohnung xmeld:geschlecht
annotation
documentation 
Die je Person bei der Erweiterten Standardauskunft (Geschlecht) übermittelten Daten umfassen den Katalog der Einfachen Standardauskunft, siehe Nachricht , sowie das Geschlecht.

element datenuebermittlung.antworterweitertgesetzlichervertreter.0413
diagram
namespace http://www.osci.de/xmeld130
type extension of xmeld:type.datenuebermittlung.antwort.generell
properties
content complex
children xmeld:nachrichtenkopf xmeld:antwortstatus xmeld:uebermittelte.person
attributes
Name  Type  Use  Default  Fixed  Annotation
version  xs:stringrequired      
fassung  xs:daterequired      
test  xs:stringoptional      
annotation
documentation 
Diese Nachricht stellt die Erweiterte Standardauskunft (Gesetzlicher Vertreter) an Behörden dar.
Übermittelt werden die Daten, die zum Katalog der Einfachen Standardauskunft gehörden sowie der/die gesetzlichen Vertreter des Betroffenen.
Voraussetzung für die Datenübermittlung ist die eindeutige Identifizierung der angefragten Person(en).
Diese Anfrage/Antwort-Kombination ist auch für Ordnungswidrigkeitsanfragen bei Minderjährigen zu verwenden.
Dabei ist über den antwortstatus feststellbar, ob Antwortdaten geliefert worden sind, d. h., ob die korrespondierende Anforderungsnachricht bearbeitet wurde.
Falls Antwortdaten vorliegen, so wird für jede angefragte Person im Kindelement auskunft.antwort durch die Belegung der dortigen Kindelemente ergebnisstatus, beziehungpersonwohnung und zusatzinformation die Art der Antwort genau spezifiziert.

element datenuebermittlung.antworterweitertgesetzlichervertreter.0413/antwortstatus
diagram
namespace http://www.osci.de/xmeld130
type xmeld:type.Schluesseltabelle
properties
isRef 0
content complex
children tabelle schluessel
annotation
documentation 
Anhand der Belegung dieses Elementes kann festgestellt werden, ob die korrespondierende Anforderungsnachricht überhaupt bearbeitet worden ist.
Im Falle der Nicht-Bearbeitung der Anforderungsnachricht ist anhand des übermittelten Wertes der Grund erkennbar.

element datenuebermittlung.antworterweitertgesetzlichervertreter.0413/uebermittelte.person
diagram
namespace http://www.osci.de/xmeld130
type xmeld:type.datenuebermittlung.person0413
properties
isRef 0
content complex
children xmeld:ergebnisstatus xmeld:beziehungpersonwohnung xmeld:zusatzinformation xmeld:uebermittlungssperre xmeld:angefragtes.suchprofil xmeld:name xmeld:geburt xmeld:tod xmeld:wohnung xmeld:natuerlicher.vertreter xmeld:juristischer.vertreter
annotation
documentation 
Die je Person bei der Erweiterten Standardauskunft (Gesetzlicher Vertreter) übermittelten Daten umfassen den Katalog der Einfachen Standardauskunft, siehe Nachricht , sowie den/die gesetzlichen Vertreter, falls vorhanden.

element datenuebermittlung.antworterweitertinaktuellenamen.0417
diagram
namespace http://www.osci.de/xmeld130
type extension of xmeld:type.datenuebermittlung.antwort.generell
properties
content complex
children xmeld:nachrichtenkopf xmeld:antwortstatus xmeld:uebermittelte.person
attributes
Name  Type  Use  Default  Fixed  Annotation
version  xs:stringrequired      
fassung  xs:daterequired      
test  xs:stringoptional      
annotation
documentation 
Diese Nachricht stellt die Erweiterte Standardauskunft (Inaktuelle Namensangaben) an Behörden dar.
Übermittelt werden die Daten, die zum Katalog der Einfachen Standardauskunft gehörden sowie inaktuelle Namen des Betroffenen.
Voraussetzung für die Datenübermittlung ist die eindeutige Identifizierung der angefragten Person(en).
Dabei ist über den antwortstatus feststellbar, ob Antwortdaten geliefert worden sind, d. h., ob die korrespondierende Anforderungsnachricht bearbeitet wurde.
Falls Antwortdaten vorliegen, so wird für jede angefragte Person im Kindelement auskunft.antwort durch die Belegung der dortigen Kindelemente ergebnisstatus, beziehungpersonwohnung und zusatzinformation die Art der Antwort genau spezifiziert.

element datenuebermittlung.antworterweitertinaktuellenamen.0417/antwortstatus
diagram
namespace http://www.osci.de/xmeld130
type xmeld:type.Schluesseltabelle
properties
isRef 0
content complex
children tabelle schluessel
annotation
documentation 
Anhand der Belegung dieses Elementes kann festgestellt werden, ob die korrespondierende Anforderungsnachricht überhaupt bearbeitet worden ist.
Im Falle der Nicht-Bearbeitung der Anforderungsnachricht ist anhand des übermittelten Wertes der Grund erkennbar.

element datenuebermittlung.antworterweitertinaktuellenamen.0417/uebermittelte.person
diagram
namespace http://www.osci.de/xmeld130
type xmeld:type.datenuebermittlung.person0417
properties
isRef 0
content complex
children xmeld:ergebnisstatus xmeld:beziehungpersonwohnung xmeld:zusatzinformation xmeld:uebermittlungssperre xmeld:angefragtes.suchprofil xmeld:name xmeld:geburt xmeld:tod xmeld:wohnung xmeld:inaktuelle.namensangaben
annotation
documentation 
Die je Person bei der Erweiterten Standardauskunft (Inaktuelle Namensangaben) übermittelten Daten umfassen den Katalog der Einfachen Standardauskunft, siehe Nachricht , sowie inaktuelle Namen.

element datenuebermittlung.antworterweitertinaktuellewohnungen.0415
diagram
namespace http://www.osci.de/xmeld130
type extension of xmeld:type.datenuebermittlung.antwort.generell
properties
content complex
children xmeld:nachrichtenkopf xmeld:antwortstatus xmeld:uebermittelte.person
attributes
Name  Type  Use  Default  Fixed  Annotation
version  xs:stringrequired      
fassung  xs:daterequired      
test  xs:stringoptional      
annotation
documentation 
Diese Nachricht stellt die Erweiterte Standardauskunft (Inaktuelle Wohnungen) an Behörden dar.
Übermittelt werden die Daten, die zum Katalog der Einfachen Standardauskunft gehörden sowie inaktuelle Wohnungen des Betroffenen.
Voraussetzung für die Datenübermittlung ist die eindeutige Identifizierung der angefragten Person(en).
Dabei ist über den antwortstatus feststellbar, ob Antwortdaten geliefert worden sind, d. h., ob die korrespondierende Anforderungsnachricht bearbeitet wurde.
Falls Antwortdaten vorliegen, so wird für jede angefragte Person im Kindelement auskunft.antwort durch die Belegung der dortigen Kindelemente ergebnisstatus, beziehungpersonwohnung und zusatzinformation die Art der Antwort genau spezifiziert.

element datenuebermittlung.antworterweitertinaktuellewohnungen.0415/antwortstatus
diagram
namespace http://www.osci.de/xmeld130
type xmeld:type.Schluesseltabelle
properties
isRef 0
content complex
children tabelle schluessel
annotation
documentation 
Anhand der Belegung dieses Elementes kann festgestellt werden, ob die korrespondierende Anforderungsnachricht überhaupt bearbeitet worden ist.
Im Falle der Nicht-Bearbeitung der Anforderungsnachricht ist anhand des übermittelten Wertes der Grund erkennbar.

element datenuebermittlung.antworterweitertinaktuellewohnungen.0415/uebermittelte.person
diagram
namespace http://www.osci.de/xmeld130
type xmeld:type.datenuebermittlung.person0415
properties
isRef 0
content complex
children xmeld:ergebnisstatus xmeld:beziehungpersonwohnung xmeld:zusatzinformation xmeld:uebermittlungssperre xmeld:angefragtes.suchprofil xmeld:name xmeld:geburt xmeld:tod xmeld:wohnung xmeld:inaktuelle.wohnung
annotation
documentation 
Die je Person bei der Erweiterten Standardauskunft (Inaktuelle Wohnung) übermittelten Daten umfassen den Katalog der Einfachen Standardauskunft, siehe Nachricht , sowie ihre inaktuellen Wohnungen.

element datenuebermittlung.antworterweitertstaatsangehoerigkeit.0409
diagram
namespace http://www.osci.de/xmeld130
type extension of xmeld:type.datenuebermittlung.antwort.generell
properties
content complex
children xmeld:nachrichtenkopf xmeld:antwortstatus xmeld:uebermittelte.person
attributes
Name  Type  Use  Default  Fixed  Annotation
version  xs:stringrequired      
fassung  xs:daterequired      
test  xs:stringoptional      
annotation
documentation 
Diese Nachricht stellt die Erweiterte Standardauskunft (Staatsangehörigkeit) an Behörden dar.
Übermittelt werden die Daten, die zum Katalog der Einfachen Standardauskunft gehörden sowie die Staatsangehörigkeit des Betroffenen.
Voraussetzung für die Datenübermittlung ist die eindeutige Identifizierung der angefragten Person(en).
Dabei ist über den antwortstatus feststellbar, ob Antwortdaten geliefert worden sind, d. h., ob die korrespondierende Anforderungsnachricht bearbeitet wurde.
Falls Antwortdaten vorliegen, so wird für jede angefragte Person im Kindelement auskunft.antwort durch die Belegung der dortigen Kindelemente ergebnisstatus, beziehungpersonwohnung und zusatzinformation die Art der Antwort genau spezifiziert.

element datenuebermittlung.antworterweitertstaatsangehoerigkeit.0409/antwortstatus
diagram
namespace http://www.osci.de/xmeld130
type xmeld:type.Schluesseltabelle
properties
isRef 0
content complex
children tabelle schluessel
annotation
documentation 
Anhand der Belegung dieses Elementes kann festgestellt werden, ob die korrespondierende Anforderungsnachricht überhaupt bearbeitet worden ist.
Im Falle der Nicht-Bearbeitung der Anforderungsnachricht ist anhand des übermittelten Wertes der Grund erkennbar.

element datenuebermittlung.antworterweitertstaatsangehoerigkeit.0409/uebermittelte.person
diagram
namespace http://www.osci.de/xmeld130
type xmeld:type.datenuebermittlung.person0409
properties
isRef 0
content complex
children xmeld:ergebnisstatus xmeld:beziehungpersonwohnung xmeld:zusatzinformation xmeld:uebermittlungssperre xmeld:angefragtes.suchprofil xmeld:name xmeld:geburt xmeld:tod xmeld:wohnung xmeld:staatsangehoerigkeit
annotation
documentation 
Die je Person bei der Erweiterten Standardauskunft (Staatsangehörigkeit) übermittelten Daten umfassen den Katalog der Einfachen Standardauskunft, siehe Nachricht , sowie die Staatsangehörigkeit(en).

element datenuebermittlung.antwortfamilienkasse.0403
diagram
namespace http://www.osci.de/xmeld130
type extension of xmeld:type.datenuebermittlung.antwort.generell
properties
content complex
children xmeld:nachrichtenkopf xmeld:antwortstatus xmeld:uebermittelte.person
attributes
Name  Type  Use  Default  Fixed  Annotation
version  xs:stringrequired      
fassung  xs:daterequired      
test  xs:stringoptional      
annotation
documentation 
Mit dieser Antwortnachricht werden die Daten der sogenannten Haushaltsbescheinigung (Anfrage der Familienkasse/Kindergeldkasse: ) beantwortet.
Diese Nachricht ist nicht zu verwechseln mit der Datenübermittlung nach 2. BMeldDÜV § 3.Dabei ist über den antwortstatus feststellbar, ob Antwortdaten geliefert worden sind, d. h., ob die korrespondierende Anforderungsnachricht bearbeitet wurde.
Falls Antwortdaten vorliegen, so wird für jede angefragte Person im Kindelement auskunft.antwort durch die Belegung der dortigen Kindelemente ergebnisstatus, beziehungpersonwohnung und zusatzinformation die Art der Antwort genau spezifiziert.

element datenuebermittlung.antwortfamilienkasse.0403/antwortstatus
diagram
namespace http://www.osci.de/xmeld130
type xmeld:type.Schluesseltabelle
properties
isRef 0
content complex
children tabelle schluessel
annotation
documentation 
Anhand der Belegung dieses Elementes kann festgestellt werden, ob die korrespondierende Anforderungsnachricht überhaupt bearbeitet worden ist.
Im Falle der Nicht-Bearbeitung der Anforderungsnachricht ist anhand des übermittelten Wertes der Grund erkennbar.

element datenuebermittlung.antwortfamilienkasse.0403/uebermittelte.person
diagram
namespace http://www.osci.de/xmeld130
type xmeld:type.datenuebermittlung.person0403
properties
isRef 0
content complex
children xmeld:ergebnisstatus xmeld:beziehungpersonwohnung xmeld:zusatzinformation xmeld:uebermittlungssperre xmeld:angefragtes.suchprofil xmeld:name xmeld:geburt xmeld:wohnung
annotation
documentation 
Für jede im Rahmen der Haushaltsbescheinigung übermittelte Person wird genau ein Element angelegt. Dieses Element umfasst folgende Kindelemente:

  Information, ob die gesuchte Person gefunden wurde
  Beziehung zwischen gefundener Person und Wohnung
  Zusätzliche Informationen zum Ergebnis
  Wiederholung der Anfrage (Suchprofil)
  Namensinformationen zur Person, falls gefunden
  Geburtsinformationen zur Person, falls gefunden
  Anschriftsinformationen zur Person, falls gefunden


element datenuebermittlung.antwortidnr.0501
diagram
namespace http://www.osci.de/xmeld130
type extension of xmeld:type.datenuebermittlung.bb2mb
properties
content complex
children xmeld:nachrichtenkopf xmeld:antwortstatus xmeld:antwortidnrsteuerpflichtiger
attributes
Name  Type  Use  Default  Fixed  Annotation
version  xs:stringrequired      
fassung  xs:daterequired      
test  xs:stringoptional      
annotation
documentation 
Die  wurde vom BZSt vergeben und wird mit dieser Nachricht der Meldebehörde mitgeteilt. Zur eindeutigen Zuordnung des Betroffenen bei der Meldebehörde wird das VBM zurückübermittelt, d. h., beide Elemente müssen gefüllt sein.
Dabei ist über den antwortstatus feststellbar, ob Antwortdaten geliefert worden sind, d. h., ob die korrespondierende Anforderungsnachricht bearbeitet wurde.
Die Übermittlung weiterer Personendaten ist  bis auf Daten zur Plausibilitätsüberprüfung  daher nicht mehr erforderlich.

element datenuebermittlung.antwortidnr.0501/antwortstatus
diagram
namespace http://www.osci.de/xmeld130
type xmeld:type.Schluesseltabelle
properties
isRef 0
content complex
children tabelle schluessel
annotation
documentation 
Anhand der Belegung dieses Elementes kann festgestellt werden, ob die korrespondierende Anforderungsnachricht überhaupt bearbeitet worden ist.
Im Falle der Nicht-Bearbeitung der Anforderungsnachricht ist anhand des übermittelten Wertes der Grund erkennbar. Dabei sind folgende Werte möglich:

element datenuebermittlung.antwortidnr.0501/antwortidnrsteuerpflichtiger
diagram
namespace http://www.osci.de/xmeld130
properties
isRef 0
content complex
children xmeld:steueridentifikation xmeld:plausibilitaetsteuerpflichtiger
annotation
documentation 
Der Typ type.antwortidnrsteuerpflichtiger enthält die Steueridentifikationsdaten des Steuerpflichtigen sowie einen Datenblock zur Plausibilitätsprüfung.

element datenuebermittlung.antwortidnr.0501/antwortidnrsteuerpflichtiger/steueridentifikation
diagram
namespace http://www.osci.de/xmeld130
type xmeld:type.Steueridentifikation
properties
isRef 0
content complex
children xmeld:idnummer xmeld:vbm
attributes
Name  Type  Use  Default  Fixed  Annotation
id  xs:IDoptional      
annotation
documentation 
Das BZSt teilt jedem Steuerpflichtigen zum Zwecke der eindeutigen Identifizierung in Besteuerungsverfahren ein einheitliches und dauerhaftes Merkmal (Identifikationsmerkmal) zu, das bei Anträgen, Erklärungen oder Mitteilungen gegenüber Finanzbehörden anzugeben ist.
Natürliche Personen erhalten vom BZSt eine Identifikationsnummer.
Bis zur Vergabe der Identifikationsnummer wird dem Betroffenen zur sicheren Kommunikation von der Meldebehörde ein vorläufiges Bearbeitungsmerkmal (VBM) zugeordnet.

element datenuebermittlung.antwortidnr.0501/antwortidnrsteuerpflichtiger/plausibilitaetsteuerpflichtiger
diagram
namespace http://www.osci.de/xmeld130
type xmeld:type.plausibilitaetsteuerpflichtiger
properties
isRef 0
content complex
children xmeld:plausibilitaet.geburt
annotation
documentation 
Die hier übermittelten Daten dienen der Plausibilitätsprüfung beim BZSt bzw. der MB.
Bei Übermittlung von MB an BZSt werden in diesem Element die Daten vor Änderung mitgeteilt. Diese Daten müssen identisch sein mit den beim BZSt gespeicherten Daten vor der Änderung.
Bei Übermittlung vom BZSt an MB werden in diesem Element die aktuellen BZSt-Daten übermittelt.
Für die Plausibilitätsdaten wurde bisher nur das Geburtsdatum ausgewählt, da es sich besonders gut zur ergänzenden Identifikation eignet und relativ selten geändert wird. Aus diesem Grunde werden Namen ausdrücklich nicht verwendet (Namensänderungen bei Eheschließungen, Vornamensänderungen bei Ausländern, etc).

element datenuebermittlung.ausweisdokument.0495
diagram
namespace http://www.osci.de/xmeld130
type extension of xmeld:type.datenuebermittlung.mb2ab
properties
content complex
children xmeld:nachrichtenkopf xmeld:ausweisdokument
attributes
Name  Type  Use  Default  Fixed  Annotation
version  xs:stringrequired      
fassung  xs:daterequired      
test  xs:stringoptional      
annotation
documentation 
Mit dieser Nachricht wird mitgeteilt, welche aktuellen Ausweisdokumente der Betroffene hat.
Ist das Element Ausweisdokument.Aktuell nicht vorhanden, so hat der Betroffene keine Ausweisdokumente.
Diese Nachricht ist als Sammelnachricht konzipiert, so dass mit einer Nachricht auch zu mehreren Personen Informationen über deren Ausweisdokumente mitgeteilt werden können.

element datenuebermittlung.ausweisdokument.0495/ausweisdokument
diagram
namespace http://www.osci.de/xmeld130
properties
isRef 0
content complex
children xmeld:identifikation.personanschrift xmeld:identifikation.staatsangehoerigkeit xmeld:uebermittlungssperre xmeld:ausweisdokument.aktuell
annotation
documentation 
Mit diesem Element werden für genau einen Betroffenen Informationen über seine Ausweisdokumente übermittelt.
Wenn der Betroffene keine Ausweisdokumente hat, ist das entsprechende Element (Ausweisdokument.Aktuell) nicht vorhanden.
Die Mitteilung von Übermittlungssperren ist davon abhängig, ob der Empfänger diese erhalten darf/muss.

element datenuebermittlung.ausweisdokument.0495/ausweisdokument/identifikation.personanschrift
diagram
namespace http://www.osci.de/xmeld130
type xmeld:type.identifikation.personanschrift
properties
isRef 0
content complex
children xmeld:nachname xmeld:vorname xmeld:geburt xmeld:geschlecht xmeld:anschrift
annotation
documentation 
Durch die hier übermittelten Daten soll der Empfänger in die Lage versetzt werden, eine eindeutige Identifikation des Betroffenen auf Basis der im eigenen Register vorliegenden Daten vorzunehmen. Bei Änderungsmitteilungen enthält diese Struktur die Personendaten inkl. der Anschrift vor Änderung (alter Datenzustand), während im Nutzdatenblock der jeweiligen Nachricht die neuen Daten nach Änderung enthalten sind.
Der Datentyp type.identifikation.personanschrift kann genutzt werden, um Melde- und andere Register synchron zu halten.

element datenuebermittlung.ausweisdokument.0495/ausweisdokument/identifikation.staatsangehoerigkeit
diagram
namespace http://www.osci.de/xmeld130
type xmeld:type.Staatsangehoerigkeit
properties
isRef 0
content complex
children xmeld:staatsangehoerigkeit
attributes
Name  Type  Use  Default  Fixed  Annotation
id  xs:IDoptional      
annotation
documentation 
Bei der Datenübermittlung von Ausweisdokumenten bei Ausländern kann die Staatsangehörigkeit des Betroffenen als zusätzliches Identifikationsdatum mit übermittelt werden, soweit der Empfänger die Staatsangehörigkeitsinformation erhalten darf.

element datenuebermittlung.ausweisdokument.0495/ausweisdokument/uebermittlungssperre
diagram
namespace http://www.osci.de/xmeld130
type xmeld:type.Auskunftssperre
properties
isRef 0
content complex
children xmeld:frist xmeld:grund
attributes
Name  Type  Use  Default  Fixed  Annotation
id  xs:IDoptional      
annotation
documentation 
Falls eine Instanz des Typs type.Auskunftssperre mit einer bestimmten Einwohnerschaft assoziiert ist, so ist die Einwohnerschaft mit einer Auskunfts- bzw. Übermittlungssperre belegt, welche im Kindelement grund näher erläutert wird.
Eine Sperre hat je nach Art Konsequenzen für die Zulässigkeit von Auskünften und Datenübermittlungen über die betreffende Einwohnerschaft und durch die Meldebehörden, denen Informationen über sie vorliegen.
Es ist insbesondere auch als Bürger möglich, Übermittlungs- und/oder Auskunftssperren zu verhängen. Da je Instanz dieses Typs nur ein grund angegeben werden kann, sind bei Vorhandensein mehrerer Sperren dementsprechend viele Instanzen dieser Klasse einer Einwohnerschaft zugeordnet.

element datenuebermittlung.ausweisdokument.0495/ausweisdokument/ausweisdokument.aktuell
diagram
namespace http://www.osci.de/xmeld130
type xmeld:type.Ausweisdokument
properties
isRef 0
content complex
children xmeld:passart xmeld:gueltigkeitsdauer xmeld:seriennummer xmeld:behoerde xmeld:ausstellungsdatum
attributes
Name  Type  Use  Default  Fixed  Annotation
id  xs:IDoptional      
annotation
documentation 
Mit diesem Typ ist es möglich, alle vorkommenden Ausweisarten abzubilden (Pässe und Personalausweise). Da die Ausweisart im Dokumenttyp der Nachweisdaten hinterlegt ist, müssen Ausweisdaten immer zusammen mit ihren Nachweisen übermittelt werden.

element datenuebermittlung.bzranfrage.0430
diagram
namespace http://www.osci.de/xmeld130
type extension of xmeld:type.datenuebermittlung.mb2ab
properties
content complex
children xmeld:nachrichtenkopf xmeld:aktenzeichennachricht xmeld:bzranfrage
attributes
Name  Type  Use  Default  Fixed  Annotation
version  xs:stringrequired      
fassung  xs:daterequired      
test  xs:stringoptional      
annotation
documentation 
Mit dieser Nachricht übermittelt die Meldebehörde Führungszeugnis-Anträge an das BZR. Es werden die Belegarten NB, NV, OB, OG, PB und PG unterstützt.
Diese Nachricht ist als Sammelnachricht konzipiert, so dass mit einer Nachricht auch mehrere Anträge übermittelt werden können.

element datenuebermittlung.bzranfrage.0430/aktenzeichennachricht
diagram
namespace http://www.osci.de/xmeld130
type xs:string
properties
isRef 0
content simple
annotation
documentation 
Die übermittelnde Meldebehörde kann hier ihr Zuordnungsmerkmal für die gesamte Nachricht eintragen (Aktenzeichen, Surrogat, Geschäftskennzeichen), damit auch bei asynchroner Bearbeitung die Antwort der Nachricht zugeordet werden kann (derzeit nicht-elektronische Kommunikation).

element datenuebermittlung.bzranfrage.0430/bzranfrage
diagram
namespace http://www.osci.de/xmeld130
type xmeld:type.datenuebermittlung.bzr.0430
properties
isRef 0
content complex
children xmeld:anfrageart xmeld:aktenzeichenanfrage xmeld:justizbehoerdenkennzeichen xmeld:identifikation.personanschrift xmeld:staatsangehoerigkeit xmeld:weiterername xmeld:titel xmeld:gesetzlicher.vertreter xmeld:versandanschrift xmeld:gebuehrenangabe xmeld:verwendungszweck
annotation
documentation 
Mit diesem Element wird genau ein Führungszeugnis-Antrag mitgeteilt.

element datenuebermittlung.bzranfrage.0431
diagram
namespace http://www.osci.de/xmeld130
type extension of xmeld:type.datenuebermittlung.privat2mb
properties
content complex
children xmeld:nachrichtenkopf xmeld:bzranfrage
attributes
Name  Type  Use  Default  Fixed  Annotation
version  xs:stringrequired      
fassung  xs:daterequired      
test  xs:stringoptional      
annotation
documentation 
Mit dieser Nachricht übermittelt der Antragsteller einen Führungszeugnis-Antrag an die Meldebehörde. Es wird ausschließlich die Belegart NB unterstützt.
Zusätzliche Angaben des Bürgers (Titel, Staatsangehörigkeit, weiterer Name, etc) werden bewußt nicht abgefragt, sondern automatisch vom Fachverfahren ergänzt.
Die Beantragung eines Führungszeugnisses ist grundsätzlich gebührenpflichtig. Die Gebührenerhebung ist nicht Bestandteil dieser Nachricht. Sie wird in dem jeweiligen Fachverfahren der Meldebehörde realisiert und ist von Meldebehörde zu Meldebehörde unterschiedlich. Anträge auf eine Gebührenermäßigung durch den Antragsteller werden nicht im Rahmen dieser Online-Dienstleistung unterstützt.  In solchen Fällen muss der Antrag durch persönliches Vorsprechen in der Behörde gestellt werden. Dabei sind die Gründe für eine Gebührenermäßigung durch geeignete Dokumente nachzuweisen.
Der Antrag wird  sofern inhaltlich korrekt und abgerechnet  unmittelbar und ohne weitere Rückfrage mit der Nachricht  an das BZR weitergeleitet. Der Bürger erhält in jedem Fall mit der Nachricht  eine Auftragsbestätigung oder -ablehnung.

element datenuebermittlung.bzranfrage.0431/bzranfrage
diagram
namespace http://www.osci.de/xmeld130
properties
isRef 0
content complex
children xmeld:anfrageart xmeld:identifikation.person.meldebehoerde
annotation
documentation 
Mit diesem Element wird genau ein Führungszeugnis-Antrag mitgeteilt.

element datenuebermittlung.bzranfrage.0431/bzranfrage/anfrageart
diagram
namespace http://www.osci.de/xmeld130
type xmeld:type.Schluesseltabelle
properties
isRef 0
content complex
children tabelle schluessel
annotation
documentation 
Das Element enthält eine Kennung für die Art der Anfrage und ist über eine Schlüsseltabelle codiert. Derzeit () ist nur die Anfrageart NB erlaubt.

element datenuebermittlung.bzranfrage.0431/bzranfrage/identifikation.person.meldebehoerde
diagram
namespace http://www.osci.de/xmeld130
type xmeld:type.identifikation.person.meldebehoerde
properties
isRef 0
content complex
children xmeld:nachname xmeld:vorname xmeld:geburt xmeld:geschlecht xmeld:ausweisdokument xmeld:anschrift
annotation
documentation 
Es ist Aufgabe der Meldebehörde, anhand der vorliegenden Daten die Identifikation durchzuführen, das Ergebnis der Identifikation zu bewerten und über das weitere Vorgehen zu entscheiden.

element datenuebermittlung.bzrergebnisnachricht.0432
diagram
namespace http://www.osci.de/xmeld130
type extension of xmeld:type.datenuebermittlung.mb2privat
properties
content complex
children xmeld:nachrichtenkopf xmeld:ergebnisstatus xmeld:beschreibung xmeld:bzr.fuehrungszeugnisanfrage
attributes
Name  Type  Use  Default  Fixed  Annotation
version  xs:stringrequired      
fassung  xs:daterequired      
test  xs:stringoptional      
annotation
documentation 
In der BZR-Ergebnisnachricht an den antragstellenden Bürger ist anhand des Ergebnisstatus auswertbar, ob der Antrag auf Erteilung eines Führungszeugnisses von der Meldebehörde angenommen und an das BZR weitergeleitet oder aber von der Meldebehörde abgelehnt worden ist:

  Im Erfolgsfall (Führungszeugnisantrag wurde von der Meldebehörde an das BZR weitergeleitet; Ergebnisstatus 01) wird mit dieser Nachricht die Kopie des Antrags an den Bürger übermittelt. In diesem Fall ist das Element type.bzr.fuehrungszeugnisanfrage vorhanden und enthält eine Kopie des Führungszeugnisantrags.
  Im Ablehnungsfall (Meldebehörde weist den Antrag zurück; Ergebnisstatus 04) wird natürlich kein Antrag übermittelt. Stattdessen ist eine nähere Beschreibung des Sachverhalts, der zur Ablehnung des Antrags geführt hat, im Element type.beschreibung enthalten. Mögliche Gründe für eine Ablehnung sind:
  
    nicht in der Gemeinde mit HW oder AW gemeldet
    abweichende Angaben bei den Identifikationsdaten
    Auskunftssperre(n): Kein Führungszeugnisantrag im automatisierten oder Online-Verfahren möglich.
    ungültige Ausweisdokumente (Ablauf der Gültigkeit, Verlust)
    abweichende oder nicht vorliegende Seriennummer beim Ausweisdokument
    Bezahlfunktion konnte nicht abgeschlossen werden
  
  Weitere Gründe können von den EWO-Herstellern in Absprache mit der jeweiligen Meldebehörde realisiert werden.
  

Es werden ausschließlich die Ergebnisstatus 01 und 04 verwendet. Bei einer Abhlehnung reicht die Verwendung des Ergebnisstatus 04 mit den ergänzenden Hinweisen im Beschreibungsfeld.aus.

element datenuebermittlung.bzrergebnisnachricht.0432/ergebnisstatus
diagram
namespace http://www.osci.de/xmeld130
type xmeld:type.Schluesseltabelle
properties
isRef 0
content complex
children tabelle schluessel
annotation
documentation 
Es werden zwei Ergebnisstatus unterschieden:

  01: Erfolgsfall (Führungszeugnisantrag wurde von der Meldebehörde an das BZR weitergeleitet)
  04: Ablehnungsfall (Meldebehörde weist den Antrag zurück. In diesem Fall muss in dem Element type.beschreibung der Grund für die Ablehnung in Form eines Textes spezifiziert werden.

element datenuebermittlung.bzrergebnisnachricht.0432/beschreibung
diagram
namespace http://www.osci.de/xmeld130
type xs:string
properties
isRef 0
content simple
annotation
documentation 
Im Ablehnungsfall entält dieses Element eine nähere Beschreibung des Grundes, der zur Ablehnung des Antrags geführt hat.

element datenuebermittlung.bzrergebnisnachricht.0432/bzr.fuehrungszeugnisanfrage
diagram
namespace http://www.osci.de/xmeld130
type xmeld:type.datenuebermittlung.bzr.0430
properties
isRef 0
content complex
children xmeld:anfrageart xmeld:aktenzeichenanfrage xmeld:justizbehoerdenkennzeichen xmeld:identifikation.personanschrift xmeld:staatsangehoerigkeit xmeld:weiterername xmeld:titel xmeld:gesetzlicher.vertreter xmeld:versandanschrift xmeld:gebuehrenangabe xmeld:verwendungszweck
annotation
documentation 
Dieses Element ist nur vorhanden, wenn der Führungszeugnisantrag an das BZR weitergeleitet wurde. In diesem Fall werden die Elemente type.aktenzeichenanfrage und type.justizbehoerdenkennzeichen nicht übermittelt, da sie nur in der Kommunikation zwischen Meldebehörde und BZR, nicht aber zwischen Meldebehörde und Bürger relevant sind.

element datenuebermittlung.endezustaendigkeitsteuerpflichtiger.0510
diagram
namespace http://www.osci.de/xmeld130
type extension of xmeld:type.datenuebermittlung.mb2bb
properties
content complex
children xmeld:nachrichtenkopf xmeld:zeichennachricht xmeld:nicht.mehr.zustaendig.fuer.person
attributes
Name  Type  Use  Default  Fixed  Annotation
version  xs:stringrequired      
fassung  xs:daterequired      
test  xs:stringoptional      
annotation
documentation 
Mit dieser Nachricht teilt eine Meldebehörde dem BZSt mit, dass sie nicht mehr für den Betroffenen zuständig ist. Diese Nachricht wird geschickt, wenn entweder eine Abmeldung ins Ausland/Unbekannt, eine Abmeldung von Amts wegen oder der Tod des Betroffenen vorliegt.

element datenuebermittlung.endezustaendigkeitsteuerpflichtiger.0510/zeichennachricht
diagram
namespace http://www.osci.de/xmeld130
type xs:string
properties
isRef 0
content simple
annotation
documentation 
Die versendende Meldebehörde trägt hier ihr Zuordnungsmerkmal für die Anfrage ein (Aktenzeichen, Surrogat, Geschäftskennzeichen). Falls das BZSt auf diese Nachricht reagiert, kann es dieses Merkmal verwenden, so dass meldebehördenseitig eine unmittelbare Zuordnung zur ursprünglich auslösenden Nachricht möglich ist.

element datenuebermittlung.endezustaendigkeitsteuerpflichtiger.0510/nicht.mehr.zustaendig.fuer.person
diagram
namespace http://www.osci.de/xmeld130
properties
isRef 0
content complex
children xmeld:grundderbeendigungderzustaendigkeit xmeld:zustaendigkeitsendedatum xmeld:zeicheneinzelfall xmeld:steueridentifikation xmeld:anschrift xmeld:tod
annotation
documentation 
Für jede Person, für die die Zuständigkeit der Meldebehörde erloschen ist, wird ein derartiges Element erzeugt.

element datenuebermittlung.endezustaendigkeitsteuerpflichtiger.0510/nicht.mehr.zustaendig.fuer.person/grundderbeendigungderzustaendigkeit
diagram
namespace http://www.osci.de/xmeld130
type xmeld:type.Schluesseltabelle
properties
isRef 0
content complex
children tabelle schluessel
annotation
documentation 
Beendigung der Zuständigkeit

element datenuebermittlung.endezustaendigkeitsteuerpflichtiger.0510/nicht.mehr.zustaendig.fuer.person/zustaendigkeitsendedatum
diagram
namespace http://www.osci.de/xmeld130
type xs:date
properties
isRef 0
content simple
annotation
documentation 
Mit diesem Datum teilt die Meldebehörde den Zeitpunkt des Endes ihrer Zuständigkeit mit. Im Todesfall wird hier zusätzlich zu dem Eintrag sterbetag im Element tod der Sterbetag eingetragen.

element datenuebermittlung.endezustaendigkeitsteuerpflichtiger.0510/nicht.mehr.zustaendig.fuer.person/zeicheneinzelfall
diagram
namespace http://www.osci.de/xmeld130
type xs:string
properties
isRef 0
content simple
annotation
documentation 
Kennzeichen zur Identifikation des Einzelfalls innerhalb der Sammelnachricht.

element datenuebermittlung.endezustaendigkeitsteuerpflichtiger.0510/nicht.mehr.zustaendig.fuer.person/steueridentifikation
diagram
namespace http://www.osci.de/xmeld130
type xmeld:type.Steueridentifikation
properties
isRef 0
content complex
children xmeld:idnummer xmeld:vbm
attributes
Name  Type  Use  Default  Fixed  Annotation
id  xs:IDoptional      
annotation
documentation 
Das BZSt teilt jedem Steuerpflichtigen zum Zwecke der eindeutigen Identifizierung in Besteuerungsverfahren ein einheitliches und dauerhaftes Merkmal (Identifikationsmerkmal) zu, das bei Anträgen, Erklärungen oder Mitteilungen gegenüber Finanzbehörden anzugeben ist.
Natürliche Personen erhalten vom BZSt eine Identifikationsnummer.
Bis zur Vergabe der Identifikationsnummer wird dem Betroffenen zur sicheren Kommunikation von der Meldebehörde ein vorläufiges Bearbeitungsmerkmal (VBM) zugeordnet.

element datenuebermittlung.endezustaendigkeitsteuerpflichtiger.0510/nicht.mehr.zustaendig.fuer.person/anschrift
diagram
namespace http://www.osci.de/xmeld130
type xmeld:type.Anschrift
properties
isRef 0
content complex
children xmeld:adressierungszusaetze xmeld:gemeindeschluessel xmeld:hausnummer xmeld:hausnummerbuchstabezusatzziffer xmeld:postleitzahl xmeld:staat xmeld:stockwerkswohnungsnummer xmeld:strasse xmeld:strassenschluessel xmeld:teilnummerderhausnummer xmeld:wohnort xmeld:wohnortfrueherergemeindename xmeld:wohnungsgeber xmeld:zusatzangaben
attributes
Name  Type  Use  Default  Fixed  Annotation
id  xs:IDoptional      
annotation
documentation 
Sollte die Meldebehörde Informationen über die neue Anschrift des Betroffenen haben, so kann sie diese Informationen mitliefern.

element datenuebermittlung.endezustaendigkeitsteuerpflichtiger.0510/nicht.mehr.zustaendig.fuer.person/tod
diagram
namespace http://www.osci.de/xmeld130
type xmeld:type.Tod
properties
isRef 0
content complex
children xmeld:sterbeort xmeld:sterbetag
attributes
Name  Type  Use  Default  Fixed  Annotation
id  xs:IDoptional      
annotation
documentation 
Es darf nur das Todesdatum (ohne -ort) übermittelt werden.
Nachweisdaten dürfen nicht übermittelt werden.

element datenuebermittlung.familienstandsaenderung.0450
diagram
namespace http://www.osci.de/xmeld130
type extension of xmeld:type.datenuebermittlung.mb2ab
properties
content complex
children xmeld:nachrichtenkopf xmeld:familienstandsaenderung
attributes
Name  Type  Use  Default  Fixed  Annotation
version  xs:stringrequired      
fassung  xs:daterequired      
test  xs:stringoptional      
annotation
documentation 
Diese Nachricht ist zu übermitteln, wenn sich der Familienstand des Betroffenen geändert hat. Da damit im allgemeinen auch Namensänderungen einhergehen, können diese in den entsprechenden Kindelementen übermittelt werden.
Sofern nur die Tatsache der Namensänderung (ohne Hinweis auf die Änderung des Familienstandes) übermittelt werden soll, ist hierfür die Nachricht  zu verwenden.
Eine Änderung des Familienstandes führt nicht zu einer Änderung des Geburtsnamens, daher wird dieser hier nicht mit aufgeführt. Der Geburtsname der Person kann den Identifikationsdaten entnommen werden.
Sofern Angaben über Grund der Familienstandsänderung erforderlich sind, so können sie aus dem übermittelten Familienstand-Element gelesen werden.
Diese Nachricht ist als Sammelnachricht konzipiert, so dass mit einer Nachricht auch mehrere Familienstandsänderungen übermittelt werden können.

element datenuebermittlung.familienstandsaenderung.0450/familienstandsaenderung
diagram
namespace http://www.osci.de/xmeld130
properties
isRef 0
content complex
children xmeld:aenderungsart xmeld:identifikation.personanschrift xmeld:identifikation.staatsangehoerigkeit xmeld:uebermittlungssperre xmeld:aenderung.familienstand xmeld:aenderung.familienname xmeld:aenderung.ehename xmeld:aenderung.lebenspartnerschaftsname
annotation
documentation 
Mit diesem Element wird genau eine Familienstandsänderung mitgeteilt.
Die Mitteilung von Übermittlungssperren ist davon abhängig, ob der Empfänger diese erhalten darf/muss.

element datenuebermittlung.familienstandsaenderung.0450/familienstandsaenderung/aenderungsart
diagram
namespace http://www.osci.de/xmeld130
type xmeld:type.Schluesseltabelle
properties
isRef 0
content complex
children tabelle schluessel
annotation
documentation 
Diese Tabelle enthält die Art der Änderungen bei Mitteilungen gemäß § 18 Abs. 4 MRRG und ermöglicht eine Unterscheidung zwischen Korrektur und Fortschreibung aufgrund eines veränderten Sachverhalts

element datenuebermittlung.familienstandsaenderung.0450/familienstandsaenderung/identifikation.personanschrift
diagram
namespace http://www.osci.de/xmeld130
type xmeld:type.identifikation.personanschrift
properties
isRef 0
content complex
children xmeld:nachname xmeld:vorname xmeld:geburt xmeld:geschlecht xmeld:anschrift
annotation
documentation 
Durch die hier übermittelten Daten soll der Empfänger in die Lage versetzt werden, eine eindeutige Identifikation des Betroffenen auf Basis der im eigenen Register vorliegenden Daten vorzunehmen. Bei Änderungsmitteilungen enthält diese Struktur die Personendaten inkl. der Anschrift vor Änderung (alter Datenzustand), während im Nutzdatenblock der jeweiligen Nachricht die neuen Daten nach Änderung enthalten sind.
Der Datentyp type.identifikation.personanschrift kann genutzt werden, um Melde- und andere Register synchron zu halten.

element datenuebermittlung.familienstandsaenderung.0450/familienstandsaenderung/identifikation.staatsangehoerigkeit
diagram
namespace http://www.osci.de/xmeld130
type xmeld:type.Staatsangehoerigkeit
properties
isRef 0
content complex
children xmeld:staatsangehoerigkeit
attributes
Name  Type  Use  Default  Fixed  Annotation
id  xs:IDoptional      
annotation
documentation 
Bei der Datenübermittlung von Familienstandsänderungen bei Ausländern kann die Staatsangehörigkeit des Betroffenen als zusätzliches Identifikationsdatum mit übermittelt werden, soweit der Empfänger die Staatsangehörigkeitsinformation erhalten darf.

element datenuebermittlung.familienstandsaenderung.0450/familienstandsaenderung/uebermittlungssperre
diagram
namespace http://www.osci.de/xmeld130
type xmeld:type.Auskunftssperre
properties
isRef 0
content complex
children xmeld:frist xmeld:grund
attributes
Name  Type  Use  Default  Fixed  Annotation
id  xs:IDoptional      
annotation
documentation 
Auf Grund der Sensibilität der mit dieser Nachricht übermittelten Information ist es erforderlich, den Empfänger auf die bestehenden Übermittlungssperren hinzuweisen.

element datenuebermittlung.familienstandsaenderung.0450/familienstandsaenderung/aenderung.familienstand
diagram
namespace http://www.osci.de/xmeld130
type xmeld:type.Familienstand
properties
isRef 0
content complex
children xmeld:beendigungsgrund xmeld:datumbeginn xmeld:datumende xmeld:familienstand
attributes
Name  Type  Use  Default  Fixed  Annotation
id  xs:IDoptional      
annotation
documentation 
Informationen zum Grund der Familienstandsänderung sind diesem Element zu entnehmen.

element datenuebermittlung.familienstandsaenderung.0450/familienstandsaenderung/aenderung.familienname
diagram
namespace http://www.osci.de/xmeld130
type xmeld:type.datenuebermittlung.aenderung.familienname
properties
isRef 0
content complex
children xmeld:familienname.bisher xmeld:familienname.neu
annotation
documentation 
Dieses Element ist vorhanden, sofern eine Familiennamensänderung zu übermitteln ist. In diesem Fall sind sowohl der Familienname vor der Änderung als auch der geänderte Familienname zu übermitteln.

element datenuebermittlung.familienstandsaenderung.0450/familienstandsaenderung/aenderung.ehename
diagram
namespace http://www.osci.de/xmeld130
type xmeld:type.datenuebermittlung.aenderung.ehename
properties
isRef 0
content complex
children xmeld:ehename.bisher xmeld:ehename.neu
annotation
documentation 
Dieses Element ist vorhanden, sofern eine Ehenamensänderung zu übermitteln ist. In diesem Fall sind sowohl der Ehename vor der Änderung als auch der geänderte Ehename zu übermitteln.

element datenuebermittlung.familienstandsaenderung.0450/familienstandsaenderung/aenderung.lebenspartnerschaftsname
diagram
namespace http://www.osci.de/xmeld130
type xmeld:type.datenuebermittlung.aenderung.lebenspartnerschaftsname
properties
isRef 0
content complex
children xmeld:lebenspartnerschaftsname.bisher xmeld:lebenspartnerschaftsname.neu
annotation
documentation 
Dieses Element ist vorhanden, sofern eine Lebenspartnerschaftsnamensänderung zu übermitteln ist. In diesem Fall sind sowohl der Lebenspartnerschaftsname vor der Änderung als auch der geänderte Lebenspartnerschaftsname zu übermitteln.

element datenuebermittlung.fehlerhaftenachricht.0508
diagram
namespace http://www.osci.de/xmeld130
type extension of xmeld:type.datenuebermittlung.bb2mb
properties
content complex
children xmeld:nachrichtenkopf xmeld:fallmitteilung
attributes
Name  Type  Use  Default  Fixed  Annotation
version  xs:stringrequired      
fassung  xs:daterequired      
test  xs:stringoptional      
annotation
documentation 
Diese Nachricht wird vom BZSt an diejenige Meldebehörde geschickt, die eine  angefordert (), eine Änderungsnachricht  () oder eine Zuständigkeitswechselnachricht () versendet hat und bei der diese Nachricht einen objektiv eindeutigen Fehler enthält.
Mit der Schlüsseltabelle 49 wird der Meldebehörde eine grobe Fehlerklassifizierung übermittelt. Mit differenzierten Hinweisen resp. Freitexten in den zusätzlichen Feldern kann das BZSt eine eigene Fehlerbeschreibung angeben.  Damit bekommt das BZSt einen Gestaltungsspielraum unabhängig von .
Beispiele für Fehler sind: Geburts- oder Todesdatum liegt in der Zukunft, übermittelte Felder sind leer, etc.
Bei dieser Nachricht handelt es sich um eine Sammelnachricht. Somit kann das BZSt mehrere Fälle (die sich auf verschiedene fehlerhafte Nachrichten beziehen können) an eine Meldebehörde übermitteln.

element datenuebermittlung.fehlerhaftenachricht.0508/fallmitteilung
diagram
namespace http://www.osci.de/xmeld130
properties
isRef 0
content complex
children xmeld:zeichennachricht xmeld:zeicheneinzelfall xmeld:steueridentifikation xmeld:fehlernachricht
annotation
documentation 
Mit diesem Element wird genau ein konkreter Fall übermittelt. Um auf Seiten der Meldebehörde eine eindeutige Zuordnung zu der von dort versendeten, fehlerhaften Nachricht zu ermöglichen, übermittelt das BZSt je Fall die folgenden Felder: 
  zeichennachricht: Zeichenkette, die die von der Meldebehörde gesendete, fehlerhafte Nachricht identifiziert 
  zeicheneinzelfall: Zeichenkette, mit der der fehlerhafte Fall innerhalb der Nachricht identifiziert wird (wichtig bei Sammelnachrichten)

Da je Fall durchaus mehrere Fehlerarten möglich sind, kann das Element fehlernachricht mehrfach auftreten.

element datenuebermittlung.fehlerhaftenachricht.0508/fallmitteilung/zeichennachricht
diagram
namespace http://www.osci.de/xmeld130
type xs:string
properties
isRef 0
content simple
annotation
documentation 
Zeichenkette, mit der die von der Meldebehörde gesendete, fehlerhafte Nachricht identifiziert werden kann

element datenuebermittlung.fehlerhaftenachricht.0508/fallmitteilung/zeicheneinzelfall
diagram
namespace http://www.osci.de/xmeld130
type xs:string
properties
isRef 0
content simple
annotation
documentation 
Zeichenkette, mit der innerhalb der von der Meldebehörde gesendeten, fehlerhaften Nachricht ein konkreter Fall identifiziert werden kann. (Dieses Element ist nur vorhanden, wenn auf eine Sammelnachricht geantwortet wird.)

element datenuebermittlung.fehlerhaftenachricht.0508/fallmitteilung/steueridentifikation
diagram
namespace http://www.osci.de/xmeld130
type xmeld:type.Steueridentifikation
properties
isRef 0
content complex
children xmeld:idnummer xmeld:vbm
attributes
Name  Type  Use  Default  Fixed  Annotation
id  xs:IDoptional      
annotation
documentation 
Das BZSt teilt jedem Steuerpflichtigen zum Zwecke der eindeutigen Identifizierung in Besteuerungsverfahren ein einheitliches und dauerhaftes Merkmal (Identifikationsmerkmal) zu, das bei Anträgen, Erklärungen oder Mitteilungen gegenüber Finanzbehörden anzugeben ist.
Natürliche Personen erhalten vom BZSt eine Identifikationsnummer.
Bis zur Vergabe der Identifikationsnummer wird dem Betroffenen zur sicheren Kommunikation von der Meldebehörde ein vorläufiges Bearbeitungsmerkmal (VBM) zugeordnet.

element datenuebermittlung.fehlerhaftenachricht.0508/fallmitteilung/fehlernachricht
diagram
namespace http://www.osci.de/xmeld130
properties
isRef 0
content complex
children xmeld:fehlerkategorie xmeld:bzst.fehlercode xmeld:bzst.freitext
annotation
documentation 
Mit diesem Element wird genau ein konkreter Fehler beschrieben, der sich innerhalb einer Nachricht in einem konkreten Fall befindet.

element datenuebermittlung.fehlerhaftenachricht.0508/fallmitteilung/fehlernachricht/fehlerkategorie
diagram
namespace http://www.osci.de/xmeld130
type xmeld:type.Schluesseltabelle
properties
isRef 0
content complex
children tabelle schluessel
annotation
documentation 
Das BZSt kann hier eine grobe Vorklassifizierung des gefundenen Fehlers vornehmen.

element datenuebermittlung.fehlerhaftenachricht.0508/fallmitteilung/fehlernachricht/bzst.fehlercode
diagram
namespace http://www.osci.de/xmeld130
type xs:string
properties
isRef 0
content simple
annotation
documentation 
Hier wird der BZSt-interne Fehlercode für den zu beschreibenden Fehler abgelegt.

element datenuebermittlung.fehlerhaftenachricht.0508/fallmitteilung/fehlernachricht/bzst.freitext
diagram
namespace http://www.osci.de/xmeld130
type xs:string
properties
isRef 0
content simple
annotation
documentation 
Das BZSt hat mit diesem Feld die Möglichkeit, eine Freitext-Beschreibung des gefundenen Fehlers mitzuliefern.

element datenuebermittlung.geburt.0475
diagram
namespace http://www.osci.de/xmeld130
type extension of xmeld:type.datenuebermittlung.mb2ab
properties
content complex
children xmeld:nachrichtenkopf xmeld:geburt
attributes
Name  Type  Use  Default  Fixed  Annotation
version  xs:stringrequired      
fassung  xs:daterequired      
test  xs:stringoptional      
annotation
documentation 
Mit dieser Nachricht werden Geburten mitgeteilt.
Bezugsperson für diese Nachricht ist das neugeborene Kind.
Diese Nachricht ist eine Erstmeldung. Nachfolgende Vorgänge wie z. B. Namensänderungen, Wechsel des gesetzlichen Vertreters, Setzen von Auskunftssperren, etc werden mit entsprechenden Folgemitteilungen übermittelt.
Optional können gesetzliche Vertreter übermittelt werden. Zum Zeitpunkt der Geburt ist das die Mutter. Der Vater kann zusätzlich übermittelt werden.
Diese Nachricht ist als Sammelnachricht konzipiert, so dass mit einer Nachricht auch mehrere Geburten mitgeteilt werden können.

element datenuebermittlung.geburt.0475/geburt
diagram
namespace http://www.osci.de/xmeld130
properties
isRef 0
content complex
children xmeld:kind xmeld:gesetzlicher.vertreter xmeld:staatsangehoerigkeit
annotation
documentation 
Mit diesem Element wird genau eine Geburt mitgeteilt.

element datenuebermittlung.geburt.0475/geburt/kind
diagram
namespace http://www.osci.de/xmeld130
type xmeld:type.identifikation.personanschrift
properties
isRef 0
content complex
children xmeld:nachname xmeld:vorname xmeld:geburt xmeld:geschlecht xmeld:anschrift
annotation
documentation 
Hiermit werden die Identifikationsdaten für das neugeborene Kind mitgeteilt.

element datenuebermittlung.geburt.0475/geburt/gesetzlicher.vertreter
diagram
namespace http://www.osci.de/xmeld130
properties
isRef 0
content complex
children xmeld:mutter xmeld:vater
annotation
documentation 
Wenn dieses Element übermittelt wird, so ist in jedem Fall die Mutter mitzuteilen. Die Übermittlung des Vaters ist optional.

element datenuebermittlung.geburt.0475/geburt/gesetzlicher.vertreter/mutter
diagram
namespace http://www.osci.de/xmeld130
type xmeld:type.identifikation.personanschrift
properties
isRef 0
content complex
children xmeld:nachname xmeld:vorname xmeld:geburt xmeld:geschlecht xmeld:anschrift
annotation
documentation 
Dies sind die Identifikationsdaten der Mutter.

element datenuebermittlung.geburt.0475/geburt/gesetzlicher.vertreter/vater
diagram
namespace http://www.osci.de/xmeld130
type xmeld:type.identifikation.personanschrift
properties
isRef 0
content complex
children xmeld:nachname xmeld:vorname xmeld:geburt xmeld:geschlecht xmeld:anschrift
annotation
documentation 
Dies sind die Identifikationsdaten des Vaters.

element datenuebermittlung.geburt.0475/geburt/staatsangehoerigkeit
diagram
namespace http://www.osci.de/xmeld130
type xmeld:type.Staatsangehoerigkeit
properties
isRef 0
content complex
children xmeld:staatsangehoerigkeit
attributes
Name  Type  Use  Default  Fixed  Annotation
id  xs:IDoptional      
annotation
documentation 
Die Staatsangehörigkeit wird bei Neugeborenen nur dann mitgeteilt, wenn der Empfänger Angaben zur Staatsangehörigkeit erhalten darf.

element datenuebermittlung.geburtsdaten.0476
diagram
namespace http://www.osci.de/xmeld130
type extension of xmeld:type.datenuebermittlung.mb2ab
properties
content complex
children xmeld:nachrichtenkopf xmeld:geburtsdaten
attributes
Name  Type  Use  Default  Fixed  Annotation
version  xs:stringrequired      
fassung  xs:daterequired      
test  xs:stringoptional      
annotation
documentation 
Diese Nachricht ist zu übermitteln, wenn sich die Geburtsdaten des Betroffenen geändert haben.
Diese Nachricht ist als Sammelnachricht konzipiert, so dass mit einer Nachricht auch mehrere Vorgänge übermittelt werden können.

element datenuebermittlung.geburtsdaten.0476/geburtsdaten
diagram
namespace http://www.osci.de/xmeld130
properties
isRef 0
content complex
children xmeld:aenderungsart xmeld:identifikation.personanschrift xmeld:identifikation.staatsangehoerigkeit xmeld:uebermittlungssperre xmeld:geburt
annotation
documentation 
Mit diesem Element wird genau eine Geburtsdatenänderung mitgeteilt.
Die Mitteilung von Übermittlungssperren ist davon abhängig, ob der Empfänger diese erhalten darf/muss.

element datenuebermittlung.geburtsdaten.0476/geburtsdaten/aenderungsart
diagram
namespace http://www.osci.de/xmeld130
type xmeld:type.Schluesseltabelle
properties
isRef 0
content complex
children tabelle schluessel
annotation
documentation 
Diese Tabelle enthält die Art der Änderungen bei Mitteilungen gemäß § 18 Abs. 4 MRRG und ermöglicht eine Unterscheidung zwischen Korrektur und Fortschreibung aufgrund eines veränderten Sachverhalts

element datenuebermittlung.geburtsdaten.0476/geburtsdaten/identifikation.personanschrift
diagram
namespace http://www.osci.de/xmeld130
type xmeld:type.identifikation.personanschrift
properties
isRef 0
content complex
children xmeld:nachname xmeld:vorname xmeld:geburt xmeld:geschlecht xmeld:anschrift
annotation
documentation 
Durch die hier übermittelten Daten soll der Empfänger in die Lage versetzt werden, eine eindeutige Identifikation des Betroffenen auf Basis der im eigenen Register vorliegenden Daten vorzunehmen. Bei Änderungsmitteilungen enthält diese Struktur die Personendaten inkl. der Anschrift vor Änderung (alter Datenzustand), während im Nutzdatenblock der jeweiligen Nachricht die neuen Daten nach Änderung enthalten sind.
Der Datentyp type.identifikation.personanschrift kann genutzt werden, um Melde- und andere Register synchron zu halten.

element datenuebermittlung.geburtsdaten.0476/geburtsdaten/identifikation.staatsangehoerigkeit
diagram
namespace http://www.osci.de/xmeld130
type xmeld:type.Staatsangehoerigkeit
properties
isRef 0
content complex
children xmeld:staatsangehoerigkeit
attributes
Name  Type  Use  Default  Fixed  Annotation
id  xs:IDoptional      
annotation
documentation 
Bei der Datenübermittlung der aktuellen Geburtsdaten von Ausländern kann die Staatsangehörigkeit des Betroffenen als zusätzliches Identifikationsdatum mit übermittelt werden, soweit der Empfänger die Staatsangehörigkeitsinformation erhalten darf.

element datenuebermittlung.geburtsdaten.0476/geburtsdaten/uebermittlungssperre
diagram
namespace http://www.osci.de/xmeld130
type xmeld:type.Auskunftssperre
properties
isRef 0
content complex
children xmeld:frist xmeld:grund
attributes
Name  Type  Use  Default  Fixed  Annotation
id  xs:IDoptional      
annotation
documentation 
Auf Grund der Sensibilität der mit dieser Nachricht übermittelten Information ist es erforderlich, den Empfänger auf die bestehenden Übermittlungssperren hinzuweisen.

element datenuebermittlung.geburtsdaten.0476/geburtsdaten/geburt
diagram
namespace http://www.osci.de/xmeld130
type xmeld:type.Geburt
properties
isRef 0
content complex
children xmeld:geburtsort xmeld:geburtsortstaat xmeld:tagdergeburt
attributes
Name  Type  Use  Default  Fixed  Annotation
id  xs:IDoptional      
annotation
documentation 
Eine Instanz dieses Typs ist immer an eine Natürliche Person gebunden. Geburtsbezogene Informationen (Tag, Ort, etc) werden durch diese Klasse abgebildet. Dabei ist es erlaubt, unvollständige Angaben zum Geburtstag zu machen, sofern dieser dem Betroffenen nicht vollständig bekannt ist.

element datenuebermittlung.geburtsmitteilungdsrv.0530
diagram
namespace http://www.osci.de/xmeld130
type extension of xmeld:type.datenuebermittlung.mb2bb
properties
content complex
children xmeld:nachrichtenkopf xmeld:geburtsmitteilung
attributes
Name  Type  Use  Default  Fixed  Annotation
version  xs:stringrequired      
fassung  xs:daterequired      
test  xs:stringoptional      
annotation
documentation 
Die Meldebehörde übermittelt mit dieser Nachricht Informationen zur Geburt eines oder mehrerer Kinder nach § 5  Datenübermittlungen an die Datenstelle der Rentenversicherungsträger.
Diese Nachricht ist als Sammelnachricht konzipiert, so dass mit einer Nachricht auch mehrere Geburtsmitteilungen übermittelt werden können.

element datenuebermittlung.geburtsmitteilungdsrv.0530/geburtsmitteilung
diagram
namespace http://www.osci.de/xmeld130
properties
isRef 0
content complex
children xmeld:identifikation.mutter xmeld:nachname xmeld:anschrift xmeld:monatjahr.kind xmeld:mehrlingsgeburt
annotation
documentation 
Mit diesem Element wird genau eine Geburt mitgeteilt.

element datenuebermittlung.geburtsmitteilungdsrv.0530/geburtsmitteilung/identifikation.mutter
diagram
namespace http://www.osci.de/xmeld130
type xmeld:type.identifikation.person
properties
isRef 0
content complex
children xmeld:nachname xmeld:vorname xmeld:geburt xmeld:geschlecht
annotation
documentation 
Diese Daten dienen der Identifikation der Mutter. Die die Geburt betreffenden Daten sind in den Nutzdaten enthalten.

element datenuebermittlung.geburtsmitteilungdsrv.0530/geburtsmitteilung/nachname
diagram
namespace http://www.osci.de/xmeld130
type xmeld:type.Nachname
properties
isRef 0
content complex
children xmeld:nachname xmeld:nachnameoriginalschreibweise xmeld:namensbestandteil xmeld:rolle xmeld:zurechtnichtvorhanden
attributes
Name  Type  Use  Default  Fixed  Annotation
id  xs:IDoptional      
annotation
documentation 
Es sind folgende Informationen zum Nachnamen der Mutter zu übermitteln (welche nicht Bestandteil der Identifikationsdaten sind):
  
    Ehename (-Felder 0103, 0104)
    Lebenspartnerschaftsname (-Felder 0105, 0106)  vorbehaltlich Änderung 
  



element datenuebermittlung.geburtsmitteilungdsrv.0530/geburtsmitteilung/anschrift
diagram
namespace http://www.osci.de/xmeld130
type xmeld:type.Anschrift
properties
isRef 0
content complex
children xmeld:adressierungszusaetze xmeld:gemeindeschluessel xmeld:hausnummer xmeld:hausnummerbuchstabezusatzziffer xmeld:postleitzahl xmeld:staat xmeld:stockwerkswohnungsnummer xmeld:strasse xmeld:strassenschluessel xmeld:teilnummerderhausnummer xmeld:wohnort xmeld:wohnortfrueherergemeindename xmeld:wohnungsgeber xmeld:zusatzangaben
attributes
Name  Type  Use  Default  Fixed  Annotation
id  xs:IDoptional      
annotation
documentation 
Die Anschrift wird komplett aufgenommen, da diese Informationen für die erfolgreiche Zustellung eines Schreibens bei Rückfragen an die Betroffene benötigt werden.
Von einer Anschrift müssen genau die Felder

  gemeindeschluessel (-Feld 1201)
  postleitzahl (-Feld 1202)
  wohnort (-Feld 1203)
  strasse (-Feld 1205)
  hausnummer (-Feld 1206)
  adressierungszusaetze (-Feld 1207)
  hausnummerbuchstabezusatzziffer (-Feld 1208)
  teilnummerderhausnummer (-Feld 1209)
  stockwerkswohnungsnummer (-Feld 1210)
  zusatzangaben (-Feld 1211)
  wohnungsgeber (-Feld 1212)

als Inhaltsdaten übermittelt werden.

element datenuebermittlung.geburtsmitteilungdsrv.0530/geburtsmitteilung/monatjahr.kind
diagram
namespace http://www.osci.de/xmeld130
type xmeld:type.Geburt
properties
isRef 0
content complex
children xmeld:geburtsort xmeld:geburtsortstaat xmeld:tagdergeburt
attributes
Name  Type  Use  Default  Fixed  Annotation
id  xs:IDoptional      
annotation
documentation 
Es darf ausschließlich das Feld tagdergeburt (-Feld 1604) übermittelt werden. Darin dürfen nur der Geburtsmonat und das Geburtsjahr des Kindes gesetzt sein.

element datenuebermittlung.geburtsmitteilungdsrv.0530/geburtsmitteilung/mehrlingsgeburt
diagram
namespace http://www.osci.de/xmeld130
type xs:string
properties
isRef 0
content simple
annotation
documentation 
Anzahl der Kinder bei dieser Geburt.
Bei der Geburt nur eines Kindes wird hier eine '1' eingetragen, bei Zwillingen eine '2', usw.

element datenuebermittlung.geschlecht.0485
diagram
namespace http://www.osci.de/xmeld130
type extension of xmeld:type.datenuebermittlung.mb2ab
properties
content complex
children xmeld:nachrichtenkopf xmeld:geschlecht
attributes
Name  Type  Use  Default  Fixed  Annotation
version  xs:stringrequired      
fassung  xs:daterequired      
test  xs:stringoptional      
annotation
documentation 
Dies ist die Standardnachricht für die regelhafte Übermittlung des aktuell gespeicherten Datenfeldes Geschlecht, vorrangig nach Korrektur.
Diese Nachricht ist als Sammelnachricht konzipiert, so dass mit einer Nachricht auch mehrere Vorgänge übermittelt werden können.

element datenuebermittlung.geschlecht.0485/geschlecht
diagram
namespace http://www.osci.de/xmeld130
properties
isRef 0
content complex
children xmeld:aenderungsart xmeld:identifikation.personanschrift xmeld:identifikation.staatsangehoerigkeit xmeld:uebermittlungssperre xmeld:geschlecht.neu
annotation
documentation 
Mit diesem Element wird für genau einen Betroffenen das Geschlecht mitgeteilt.
Die Mitteilung von Übermittlungssperren ist davon abhängig, ob der Empfänger diese erhalten darf/muss.

element datenuebermittlung.geschlecht.0485/geschlecht/aenderungsart
diagram
namespace http://www.osci.de/xmeld130
type xmeld:type.Schluesseltabelle
properties
isRef 0
content complex
children tabelle schluessel
annotation
documentation 
Diese Tabelle enthält die Art der Änderungen bei Mitteilungen gemäß § 18 Abs. 4 MRRG und ermöglicht eine Unterscheidung zwischen Korrektur und Fortschreibung aufgrund eines veränderten Sachverhalts

element datenuebermittlung.geschlecht.0485/geschlecht/identifikation.personanschrift
diagram
namespace http://www.osci.de/xmeld130
type xmeld:type.identifikation.personanschrift
properties
isRef 0
content complex
children xmeld:nachname xmeld:vorname xmeld:geburt xmeld:geschlecht xmeld:anschrift
annotation
documentation 
Durch die hier übermittelten Daten soll der Empfänger in die Lage versetzt werden, eine eindeutige Identifikation des Betroffenen auf Basis der im eigenen Register vorliegenden Daten vorzunehmen. Bei Änderungsmitteilungen enthält diese Struktur die Personendaten inkl. der Anschrift vor Änderung (alter Datenzustand), während im Nutzdatenblock der jeweiligen Nachricht die neuen Daten nach Änderung enthalten sind.
Der Datentyp type.identifikation.personanschrift kann genutzt werden, um Melde- und andere Register synchron zu halten.

element datenuebermittlung.geschlecht.0485/geschlecht/identifikation.staatsangehoerigkeit
diagram
namespace http://www.osci.de/xmeld130
type xmeld:type.Staatsangehoerigkeit
properties
isRef 0
content complex
children xmeld:staatsangehoerigkeit
attributes
Name  Type  Use  Default  Fixed  Annotation
id  xs:IDoptional      
annotation
documentation 
Bei der Datenübermittlung der aktuellen Geschlechtsinformation bei Ausländern kann die Staatsangehörigkeit des Betroffenen als zusätzliches Identifikationsdatum mit übermittelt werden, soweit der Empfänger die Staatsangehörigkeitsinformation erhalten darf.

element datenuebermittlung.geschlecht.0485/geschlecht/uebermittlungssperre
diagram
namespace http://www.osci.de/xmeld130
type xmeld:type.Auskunftssperre
properties
isRef 0
content complex
children xmeld:frist xmeld:grund
attributes
Name  Type  Use  Default  Fixed  Annotation
id  xs:IDoptional      
annotation
documentation 
Auf Grund der Sensibilität der mit dieser Nachricht übermittelten Information ist es erforderlich, den Empfänger auf die bestehenden Übermittlungssperren hinzuweisen.

element datenuebermittlung.geschlecht.0485/geschlecht/geschlecht.neu
diagram
namespace http://www.osci.de/xmeld130
type xmeld:type.Geschlecht
properties
isRef 0
content complex
children xmeld:geschlecht
attributes
Name  Type  Use  Default  Fixed  Annotation
id  xs:IDoptional      
annotation
documentation 
Eine Instanz dieses Typs kennzeichnet das Geschlecht des Betroffenen.

element datenuebermittlung.gesetzlichervertreter.0490
diagram
namespace http://www.osci.de/xmeld130
type extension of xmeld:type.datenuebermittlung.mb2ab
properties
content complex
children xmeld:nachrichtenkopf xmeld:gesetzlicher.vertreter
attributes
Name  Type  Use  Default  Fixed  Annotation
version  xs:stringrequired      
fassung  xs:daterequired      
test  xs:stringoptional      
annotation
documentation 
Mit dieser Nachricht wird mitgeteilt, wer aktuell der/die gesetzliche(n) Vertreter (jurisitisch, natürlich) des Betroffenen sind.
Ist das Element nicht vorhanden, so hat der Betroffene keinen gesetzlichen Vertreter (mehr).
Diese Nachricht ist als Sammelnachricht konzipiert, so dass mit einer Nachricht auch zu mehreren Personen der/die gesetzlichen Vertreter mitgeteilt werden können.

element datenuebermittlung.gesetzlichervertreter.0490/gesetzlicher.vertreter
diagram
namespace http://www.osci.de/xmeld130
properties
isRef 0
content complex
children xmeld:identifikation.personanschrift xmeld:identifikation.staatsangehoerigkeit xmeld:uebermittlungssperre xmeld:natuerliche.vertretung xmeld:juristische.vertretung
annotation
documentation 
Mit diesem Element werden für genau einen Betroffenen die gesetzlichen Vertreter übermittelt.
Wenn der Betroffene keine gesetzlichen Vertreter mehr hat, sind die entsprechenden Elemente (Natürlicher bzw. Juristischer Vertreter) nicht vorhanden.
Die Mitteilung von Übermittlungssperren ist davon abhängig, ob der Empfänger diese erhalten darf/muss.

element datenuebermittlung.gesetzlichervertreter.0490/gesetzlicher.vertreter/identifikation.personanschrift
diagram
namespace http://www.osci.de/xmeld130
type xmeld:type.identifikation.personanschrift
properties
isRef 0
content complex
children xmeld:nachname xmeld:vorname xmeld:geburt xmeld:geschlecht xmeld:anschrift
annotation
documentation 
Durch die hier übermittelten Daten soll der Empfänger in die Lage versetzt werden, eine eindeutige Identifikation des Betroffenen auf Basis der im eigenen Register vorliegenden Daten vorzunehmen. Bei Änderungsmitteilungen enthält diese Struktur die Personendaten inkl. der Anschrift vor Änderung (alter Datenzustand), während im Nutzdatenblock der jeweiligen Nachricht die neuen Daten nach Änderung enthalten sind.
Der Datentyp type.identifikation.personanschrift kann genutzt werden, um Melde- und andere Register synchron zu halten.

element datenuebermittlung.gesetzlichervertreter.0490/gesetzlicher.vertreter/identifikation.staatsangehoerigkeit
diagram
namespace http://www.osci.de/xmeld130
type xmeld:type.Staatsangehoerigkeit
properties
isRef 0
content complex
children xmeld:staatsangehoerigkeit
attributes
Name  Type  Use  Default  Fixed  Annotation
id  xs:IDoptional      
annotation
documentation 
Bei der Datenübermittlung von gesetzlichen Vertretern bei Ausländern kann die Staatsangehörigkeit des Betroffenen als zusätzliches Identifikationsdatum mit übermittelt werden, soweit der Empfänger die Staatsangehörigkeitsinformation erhalten darf.

element datenuebermittlung.gesetzlichervertreter.0490/gesetzlicher.vertreter/uebermittlungssperre
diagram
namespace http://www.osci.de/xmeld130
type xmeld:type.Auskunftssperre
properties
isRef 0
content complex
children xmeld:frist xmeld:grund
attributes
Name  Type  Use  Default  Fixed  Annotation
id  xs:IDoptional      
annotation
documentation 
Falls eine Instanz des Typs type.Auskunftssperre mit einer bestimmten Einwohnerschaft assoziiert ist, so ist die Einwohnerschaft mit einer Auskunfts- bzw. Übermittlungssperre belegt, welche im Kindelement grund näher erläutert wird.
Eine Sperre hat je nach Art Konsequenzen für die Zulässigkeit von Auskünften und Datenübermittlungen über die betreffende Einwohnerschaft und durch die Meldebehörden, denen Informationen über sie vorliegen.
Es ist insbesondere auch als Bürger möglich, Übermittlungs- und/oder Auskunftssperren zu verhängen. Da je Instanz dieses Typs nur ein grund angegeben werden kann, sind bei Vorhandensein mehrerer Sperren dementsprechend viele Instanzen dieser Klasse einer Einwohnerschaft zugeordnet.

element datenuebermittlung.gesetzlichervertreter.0490/gesetzlicher.vertreter/natuerliche.vertretung
diagram
namespace http://www.osci.de/xmeld130
properties
isRef 0
content complex
children xmeld:identifikation.gesetzlichervertreter xmeld:gesetzlichervertreterschluessel
annotation
documentation 
Es liegt eine gesetzliche Vertretung durch eine Natürliche Person vor.

element datenuebermittlung.gesetzlichervertreter.0490/gesetzlicher.vertreter/natuerliche.vertretung/identifikation.gesetzlichervertreter
diagram
namespace http://www.osci.de/xmeld130
type xmeld:type.identifikation.gesetzlichervertreter
properties
isRef 0
content complex
children xmeld:name xmeld:geburt xmeld:anschrift xmeld:gesetzlichervertreterschluessel
annotation
documentation 
Anhand dieser Daten wird der gesetzliche Vertreter eines Betroffenen identifiziert.

element datenuebermittlung.gesetzlichervertreter.0490/gesetzlicher.vertreter/natuerliche.vertretung/gesetzlichervertreterschluessel
diagram
namespace http://www.osci.de/xmeld130
type xmeld:type.Schluesseltabelle
properties
isRef 0
content complex
children tabelle schluessel
annotation
documentation 
Beschreibt die Art der Vertretung des Betroffenen. Im Falle der natürlichen Vertretung muss der Schlüssel ungleich '4' sein.

element datenuebermittlung.gesetzlichervertreter.0490/gesetzlicher.vertreter/juristische.vertretung
diagram
namespace http://www.osci.de/xmeld130
properties
isRef 0
content complex
children xmeld:juristischervertreter xmeld:gesetzlichervertreterschluessel
annotation
documentation 
Es liegt eine gesetzliche Vertretung durch eine Juristische Person vor.

element datenuebermittlung.gesetzlichervertreter.0490/gesetzlicher.vertreter/juristische.vertretung/juristischervertreter
diagram
namespace http://www.osci.de/xmeld130
type xmeld:type.JuristischerVertreter
properties
isRef 0
content complex
children xmeld:NATUERLICHEPERSON xmeld:bezeichnung xmeld:datumendegesetzlvertretung xmeld:gesetzlichervertreterschluessel
attributes
Name  Type  Use  Default  Fixed  Annotation
id  xs:IDoptional      
annotation
documentation 
Dieser Typ wird benötigt, um den Bereich der gesetzlichen Vertretung natürlicher Personen durch einen Juristischen Vertreter abzubilden. Eine konkrete Instanz dieser Klasse könnte z. B. ein Jugendamt sein.
Für die Darstellung der gesetzlichen Vertretung durch natürliche Personen ist der Typ type.NatuerlicherVertreter vorgesehen.

element datenuebermittlung.gesetzlichervertreter.0490/gesetzlicher.vertreter/juristische.vertretung/gesetzlichervertreterschluessel
diagram
namespace http://www.osci.de/xmeld130
type xmeld:type.Schluesseltabelle
properties
isRef 0
content complex
children tabelle schluessel
annotation
documentation 
Beschreibt die Art der Vertretung des Betroffenen. Im Falle der juristischen Vertretung ist der Schlüssel immer '4': anderer gesetzlicher Vertreter (juristische Person).

element datenuebermittlung.kindergeldabgleichba.0540
diagram
namespace http://www.osci.de/xmeld130
type extension of xmeld:type.datenuebermittlung.mb2bb
properties
content complex
children xmeld:nachrichtenkopf xmeld:kindergeldabgleich
attributes
Name  Type  Use  Default  Fixed  Annotation
version  xs:stringrequired      
fassung  xs:daterequired      
test  xs:stringoptional      
annotation
documentation 
Zur Prüfung der Rechtmäßigkeit des Bezugs von Kindergeld übermitteln die Meldebehörden mit dieser Nachricht Informationen über alleDa die Meldebehörde keine Informationen darüber besitzt, wer kindergeldberechtigt ist, wird für jede Person, der ein minderjähriges Kind zugeordnet ist, ein Kindergeldabgleich durchgeführt. Einwohner, zu deren Person auch Daten minderjähriger Kinder gespeichert sind. Grundlage ist § 3  Datenübermittlungen an die Bundesagentur für Arbeit.
Diese Nachricht ist als Sammelnachricht konzipiert, so dass mit einer Nachricht auch mehrere Abgleichsmitteilungen übermittelt werden können.

element datenuebermittlung.kindergeldabgleichba.0540/kindergeldabgleich
diagram
namespace http://www.osci.de/xmeld130
properties
isRef 0
content complex
children xmeld:aktuellerfamilienname xmeld:tagdergeburt xmeld:gemeindeschluessel xmeld:kindergeldabgleich.kind
annotation
documentation 
Mit diesem Element werden für eine potentiell kindergeldberechtigte Person Daten mitgeteilt, die einen Kindergeldabgleich ermöglichen. Die Mitteilung enthält neben den Daten zur Person auch die Daten zu einem oder mehreren minderjährigen Kindern.
Zitat aus dem Kommentar zu § 3  Im Interesse eines möglichst weitgehenden Persönlichkeitsschutzes der Betroffenen sind die zu übermittelnden Daten auf den unbedingt notwendigen Umfang begrenzt; Von Familiennamen mit mehr als fünf Buchstaben sind aus dem gleichen Grund nur die ersten fünf Buchstaben zu übermitteln.
Daher muss auf die standardmässigen Identifikationsdaten type.identifikation.person zur potentiell kindergeldberechtigten Person verzichtet werden.
Um eine vollautomatische Verarbeitung zu ermöglichen und damit sowohl die Qualität der Treffer (Leistungsmissbrauch) zu erhöhen als auch die manuelle Nacharbeit bei der Bundesagentur für Arbeit und den Meldebehörden zu reduzieren, ist die Verwendung der Identifikationsdaten  wie bei allen anderen Nachrichten im Kontext der   einzuführen. Außerdem sind genauere Informationen bei den Kinderdaten erforderlich (-Felder 1601, 1602, 1603). Darüber hinaus ist zu prüfen, ob neben dem Sterbedatum künftig auch die Nachweisdaten des Sterbefalles zu übermitteln sind.

element datenuebermittlung.kindergeldabgleichba.0540/kindergeldabgleich/aktuellerfamilienname
diagram
namespace http://www.osci.de/xmeld130
type xs:string
properties
isRef 0
content simple
annotation
documentation 
Es sind nur die ersten fünf Buchstaben des aktuellen Familiennamens (-Feld 0101) zu übermitteln.

element datenuebermittlung.kindergeldabgleichba.0540/kindergeldabgleich/tagdergeburt
diagram
namespace http://www.osci.de/xmeld130
type xmeld:type.Geburtsdatum
properties
isRef 0
content simple
facets
pattern \d{4}((-\d{2}){0,1}-\d{2}){0,1}
annotation
documentation 
Es wird das Geburtsdatum (-Feld 0601) übermittelt.

element datenuebermittlung.kindergeldabgleichba.0540/kindergeldabgleich/gemeindeschluessel
diagram
namespace http://www.osci.de/xmeld130
type xmeld:type.Schluesseltabelle
properties
isRef 0
content complex
children tabelle schluessel
annotation
documentation 
Gemeindeschlüssel  (-Feld 1201) der Anschrift.

element datenuebermittlung.kindergeldabgleichba.0540/kindergeldabgleich/kindergeldabgleich.kind
diagram
namespace http://www.osci.de/xmeld130
properties
isRef 0
content complex
children xmeld:tagdergeburt xmeld:sterbetag
annotation
documentation 
Es sind Angaben zu einem Kind zu übermitteln, das vor oder am Stichtag geboren und am Stichtag noch minderjährig ist. Dies betrifft auch Kinder, die seit dem letzten Stichtag verstorben sind.
Stichtag ist der 20. September.

element datenuebermittlung.kindergeldabgleichba.0540/kindergeldabgleich/kindergeldabgleich.kind/tagdergeburt
diagram
namespace http://www.osci.de/xmeld130
type xmeld:type.Geburtsdatum
properties
isRef 0
content simple
facets
pattern \d{4}((-\d{2}){0,1}-\d{2}){0,1}
annotation
documentation 
Geburtsdatum des Kindes (-Feld 1604).

element datenuebermittlung.kindergeldabgleichba.0540/kindergeldabgleich/kindergeldabgleich.kind/sterbetag
diagram
namespace http://www.osci.de/xmeld130
type xs:date
properties
isRef 0
content simple
annotation
documentation 
Sterbedatum (-Feld 1605) des Kindes.

element datenuebermittlung.konfliktmitteilung.0505
diagram
namespace http://www.osci.de/xmeld130
type extension of xmeld:type.datenuebermittlung.bb2mb
properties
content complex
children xmeld:nachrichtenkopf xmeld:konfliktfall
attributes
Name  Type  Use  Default  Fixed  Annotation
version  xs:stringrequired      
fassung  xs:daterequired      
test  xs:stringoptional      
annotation
documentation 
Mit dieser Nachricht teilt das BZSt den betroffenen Meldebehörden mit, dass konkrete Anhaltspunkte für Unrichtigkeiten der Melderegister vorliegen.
Alle Meldebehörden sind verpflichtet, den Sachverhalt zu überprüfen und das Ergebnis dem BZSt mitzuteilen.
Jede Meldebehörde erhält Informationen über alle betroffenen Meldebehörden (Gemeindename, Erreichbarkeit) sowie vollständig alle betroffenen Datensätze, die von den jeweiligen Meldebehörden an das BZSt übermittelt worden sind. (Hinweis: Konflikte können auch innerhalb derselben Meldebehörde auftreten.)
Außerdem wird die Konfliktmanagementnummer zur Erleichterung der Kommunikation übermittelt.

element datenuebermittlung.konfliktmitteilung.0505/konfliktfall
diagram
namespace http://www.osci.de/xmeld130
properties
isRef 0
content complex
children xmeld:erinnerungsstatus xmeld:konfliktmanagement xmeld:konfliktfalldaten
annotation
documentation 
Dieses Element wird zur Übermittlung genau eines Konfliktfalls verwendet. Innerhalb der umfassenden Nachricht  kann dieses Element allerdings n-mal auftreten.
Falls eine Meldebehörde auf die initiale Konfliktmitteilung nicht innerhalb einer sinnvollen Zeit (vom BZSt zu definieren) reagiert, hat das BZSt die Möglichkeit, diese Nachricht erneut zu schicken. Dabei nutzt das BZSt das Feld erinnerungsstatus, um der Meldebehörde qualifiziert mitzuteilen, welche Erinnerungsstufe vorliegt.

element datenuebermittlung.konfliktmitteilung.0505/konfliktfall/erinnerungsstatus
diagram
namespace http://www.osci.de/xmeld130
type xs:string
properties
isRef 0
content simple
annotation
documentation 
Das Feld erinnerungsstatus dient der Übermittlung von Erinnerungs-Warnstufen an die Meldebehörde.

element datenuebermittlung.konfliktmitteilung.0505/konfliktfall/konfliktmanagement
diagram
namespace http://www.osci.de/xmeld130
type xmeld:type.bzst.konfliktmanagement
properties
isRef 0
content complex
children xmeld:konfliktkennzeichen xmeld:versionsnr
annotation
documentation 
Um alle in Zusammenhang mit einem konkreten Konflikt notwendigen Informationen an einer Stelle zusammenzufassen, wurde das Element bzst.konfliktmanagement definiert.
Dieses Element umfasst folgende Kindelemente:
  
    konfliktkennzeichen
    versionsnr
  

element datenuebermittlung.konfliktmitteilung.0505/konfliktfall/konfliktfalldaten
diagram
namespace http://www.osci.de/xmeld130
properties
isRef 0
content complex
children xmeld:meldebehoerde xmeld:steueridentifikation xmeld:name xmeld:geburt xmeld:geschlecht xmeld:anschrift
annotation
documentation 
Es werden für jeden am Konflikt beteiligten BZSt-Datensatz alle beim BZSt gespeicherten Daten zu Vergleichszwecken übermittelt.

element datenuebermittlung.konfliktmitteilung.0505/konfliktfall/konfliktfalldaten/meldebehoerde
diagram
namespace http://www.osci.de/xmeld130
type xmeld:type.Meldebehoerde
properties
isRef 0
content complex
children xmeld:behoerdenkennung xmeld:ERREICHBARKEIT xmeld:ANSCHRIFT xmeld:GEMEINDE
attributes
Name  Type  Use  Default  Fixed  Annotation
id  xs:IDoptional      
annotation
documentation 
Dieser Typ wird verwendet, um die Beziehungen zwischen Einwohnerschaft und Meldebehörde bzw. zwischen Meldebehörde und Gemeinde darzustellen.

element datenuebermittlung.konfliktmitteilung.0505/konfliktfall/konfliktfalldaten/steueridentifikation
diagram
namespace http://www.osci.de/xmeld130
type xmeld:type.Steueridentifikation
properties
isRef 0
content complex
children xmeld:idnummer xmeld:vbm
attributes
Name  Type  Use  Default  Fixed  Annotation
id  xs:IDoptional      
annotation
documentation 
Das BZSt teilt jedem Steuerpflichtigen zum Zwecke der eindeutigen Identifizierung in Besteuerungsverfahren ein einheitliches und dauerhaftes Merkmal (Identifikationsmerkmal) zu, das bei Anträgen, Erklärungen oder Mitteilungen gegenüber Finanzbehörden anzugeben ist.
Natürliche Personen erhalten vom BZSt eine Identifikationsnummer.
Bis zur Vergabe der Identifikationsnummer wird dem Betroffenen zur sicheren Kommunikation von der Meldebehörde ein vorläufiges Bearbeitungsmerkmal (VBM) zugeordnet.

element datenuebermittlung.konfliktmitteilung.0505/konfliktfall/konfliktfalldaten/name
diagram
namespace http://www.osci.de/xmeld130
type xmeld:type.NameNatuerlichePerson
properties
isRef 0
content complex
children xmeld:TITEL xmeld:NACHNAME xmeld:VORNAME xmeld:WEITERERNAME
attributes
Name  Type  Use  Default  Fixed  Annotation
id  xs:IDoptional      
annotation
documentation 
Dies Element umfasst nur die Namensinformationen, wie sie auch von der Meldebehörde empfangen wurden.

element datenuebermittlung.konfliktmitteilung.0505/konfliktfall/konfliktfalldaten/geburt
diagram
namespace http://www.osci.de/xmeld130
type xmeld:type.Geburt
properties
isRef 0
content complex
children xmeld:geburtsort xmeld:geburtsortstaat xmeld:tagdergeburt
attributes
Name  Type  Use  Default  Fixed  Annotation
id  xs:IDoptional      
annotation
documentation 
Eine Instanz dieses Typs ist immer an eine Natürliche Person gebunden. Geburtsbezogene Informationen (Tag, Ort, etc) werden durch diese Klasse abgebildet. Dabei ist es erlaubt, unvollständige Angaben zum Geburtstag zu machen, sofern dieser dem Betroffenen nicht vollständig bekannt ist.

element datenuebermittlung.konfliktmitteilung.0505/konfliktfall/konfliktfalldaten/geschlecht
diagram
namespace http://www.osci.de/xmeld130
type xmeld:type.Geschlecht
properties
isRef 0
content complex
children xmeld:geschlecht
attributes
Name  Type  Use  Default  Fixed  Annotation
id  xs:IDoptional      
annotation
documentation 
Eine Instanz dieses Typs kennzeichnet das Geschlecht des Betroffenen.

element datenuebermittlung.konfliktmitteilung.0505/konfliktfall/konfliktfalldaten/anschrift
diagram
namespace http://www.osci.de/xmeld130
type xmeld:type.Anschrift
properties
isRef 0
content complex
children xmeld:adressierungszusaetze xmeld:gemeindeschluessel xmeld:hausnummer xmeld:hausnummerbuchstabezusatzziffer xmeld:postleitzahl xmeld:staat xmeld:stockwerkswohnungsnummer xmeld:strasse xmeld:strassenschluessel xmeld:teilnummerderhausnummer xmeld:wohnort xmeld:wohnortfrueherergemeindename xmeld:wohnungsgeber xmeld:zusatzangaben
attributes
Name  Type  Use  Default  Fixed  Annotation
id  xs:IDoptional      
annotation
documentation 
Es werden alle relevanten Angaben zu einer Anschrift abgebildet.
Zu berücksichtigen ist, dass eine (natürliche) Person mehrere Wohnungen (und somit Anschriften) führen kann - je nachdem in welchem sachlichen Zusammenhang diese Wohnungen erfasst / geführt / verarbeitet werden. Anschriften existieren allerdings nicht isoliert, sondern im Kontext mit einer Wohnung.
Nach einem Zuzug einer Person in eine Gemeinde, führt sie in dieser Gemeinde eine aktuelle Anschrift. Für die bisherige Gemeinde ist diese aktuelle Anschrift jedoch die Wegzugsanschrift. Aus der Sicht der neuen Gemeinde wiederum ist - neben der aktuellen Anschrift - die (jetzt inaktuelle) Anschrift in der bisherigen Gemeinde die Zuzugsanschrift.
Darüber kann eine Person in einer oder mehreren Gemeinden verschiedene Wohnungen begründen - eine dieser Wohnungen ist dann die Hauptwohnung, die anderen Wohnungen sind dann Nebenwohnungen.
Ehegatten bzw. Eltern oder Kinder sind natürliche Personen. Sie können als Familie unter derselben Anschrift oder aber auch unter verschiedenen Anschriften (auch in verschiedenen Gemeinden) gemeldet sein. Je nach Sachverhalt sind die Anschriften im Verhältnis zu den anderen Personen im Familienverband entsprechend der jeweiligen Rolle zu erfassen  / zu übermitteln / zu speichern. 
Der Datensatz für das Meldewesen (DSMeld) beschreibt für die zu einer Anschrift gehörenden Merkmale wie z. B. der Gemeinde- und Straßennamen und die Hausnummer in eigenen Datenblättern mit identischen Inhalten. XMeld beschreibt diese Klasse nur einmal, durch zusätzliche Rollen werden die relevanten Eigenschaften erläutert.  Durch weitere Attribute wird sichergestellt, dass die fachlichen Anforderungen des DSMeld berücksichtigt werden.
Die Rollen können also jeweils unterschiedlich sein, die fachliche / inhaltliche Darstellung entspricht den Anforderungen des DSMeld.

element datenuebermittlung.loeschungperson.0460
diagram
namespace http://www.osci.de/xmeld130
type extension of xmeld:type.datenuebermittlung.mb2ab
properties
content complex
children xmeld:nachrichtenkopf xmeld:loeschungperson
attributes
Name  Type  Use  Default  Fixed  Annotation
version  xs:stringrequired      
fassung  xs:daterequired      
test  xs:stringoptional      
annotation
documentation 
Diese Nachricht wird übermittelt, wenn eine Person aus dem Melderegister gelöscht worden ist, die dort irrtümlich gespeichert war.
Diese Nachricht ist als Sammelnachricht konzipiert, so dass mit einer Nachricht auch mehrere Bestandslöschungen übermittelt werden können.

element datenuebermittlung.loeschungperson.0460/loeschungperson
diagram
namespace http://www.osci.de/xmeld130
properties
isRef 0
content complex
children xmeld:identifikation.personanschrift xmeld:identifikation.staatsangehoerigkeit
annotation
documentation 
Mit diesem Element wird genau eine zu löschende Person mitgeteilt. Es werden ausschließlich die Identifikationsdaten übermittelt.

element datenuebermittlung.loeschungperson.0460/loeschungperson/identifikation.personanschrift
diagram
namespace http://www.osci.de/xmeld130
type xmeld:type.identifikation.personanschrift
properties
isRef 0
content complex
children xmeld:nachname xmeld:vorname xmeld:geburt xmeld:geschlecht xmeld:anschrift
annotation
documentation 
Durch die hier übermittelten Daten soll der Empfänger in die Lage versetzt werden, eine eindeutige Identifikation des Betroffenen auf Basis der im eigenen Register vorliegenden Daten vorzunehmen. Bei Änderungsmitteilungen enthält diese Struktur die Personendaten inkl. der Anschrift vor Änderung (alter Datenzustand), während im Nutzdatenblock der jeweiligen Nachricht die neuen Daten nach Änderung enthalten sind.
Der Datentyp type.identifikation.personanschrift kann genutzt werden, um Melde- und andere Register synchron zu halten.

element datenuebermittlung.loeschungperson.0460/loeschungperson/identifikation.staatsangehoerigkeit
diagram
namespace http://www.osci.de/xmeld130
type xmeld:type.Staatsangehoerigkeit
properties
isRef 0
content complex
children xmeld:staatsangehoerigkeit
attributes
Name  Type  Use  Default  Fixed  Annotation
id  xs:IDoptional      
annotation
documentation 
Bei der Datenübermittlung von Bestandslöschungen kann bei Ausländern die Staatsangehörigkeit des Betroffenen als zusätzliches Identifikationsdatum mit übermittelt werden, soweit der Empfänger die Staatsangehörigkeitsinformation erhalten darf.

element datenuebermittlung.mammographiescreening.x000
diagram
namespace http://www.osci.de/xmeld130
type extension of xmeld:type.nachrichtenkopf.mb2ab
properties
content complex
children xmeld:ereignis xmeld:erstellungszeitpunkt xmeld:tagesvorgangszaehler xmeld:anwenderkennung xmeld:absender xmeld:empfaenger xmeld:stichtag xmeld:zeichennachricht xmeld:mammographie.betroffene
attributes
Name  Type  Use  Default  Fixed  Annotation
version  xs:stringrequired      
fassung  xs:daterequired      
test  xs:stringoptional      
annotation
documentation 
Im Zuge eines bundesweiten, regelmäßigen Mammographie-Screenings werden in den Ländern zentrale Stellen geschaffen, die zu bestimmten Stichtagen von den Meldebehörden Daten über anspruchsberechtigten Frauen erhalten sollen (Datenübermittlung nach § 18 Abs. 4 MRRG).
Zum jeweiligen Stichtag übermittelt daher jede Meldebehörde eine Nachricht  an die ihr zugeordnete zentrale Stelle. Diese Stelle ist ihrerseits dafür verantwortlich, die gemeldeten Frauen schriftlich zu einer Mammographieuntersuchung einzuladen.
Sofern eine Frau mehr als eine gemeldete Wohnung hat, soll nur diejenige Meldebehörde eine Nachricht schicken, bei der eine Hauptwohnung gemeldet ist.
Es handelt sich bei dieser Nachricht um eine sog. Sammelnachricht. Somit sind mit nur einer Nachricht die notwendigen Daten aller anspruchsberechtigten Frauen übermittelbar.

element datenuebermittlung.mammographiescreening.x000/stichtag
diagram
namespace http://www.osci.de/xmeld130
type xs:date
properties
isRef 0
content simple
annotation
documentation 
Das Attribut stichtag zeigt an, an welchem Tag der Melderegisterabzug für die anspruchsberechtigen Frauen generiert wurde.

element datenuebermittlung.mammographiescreening.x000/zeichennachricht
diagram
namespace http://www.osci.de/xmeld130
type xs:string
properties
isRef 0
content simple
annotation
documentation 
Mit zeichennachricht kann die Meldebehörde optional ein Fallkennzeichen mitübermitteln, um beispielsweise bei Rückfragen durch die zentrale Stelle Bezug auf die richtige Nachricht nehmen zu können.

element datenuebermittlung.mammographiescreening.x000/mammographie.betroffene
diagram
namespace http://www.osci.de/xmeld130
properties
isRef 0
content complex
children xmeld:namenatuerlicheperson xmeld:geburt xmeld:anschrift
annotation
documentation 
Dieses Element nimmt jeweils die Daten genau einer anspruchsberechtigten Frau auf.
Innerhalb der aggregierenden Nachricht  kann dieses Element n-mal auftreten, da die Nachricht als Sammelnachricht definiert worden ist.

element datenuebermittlung.mammographiescreening.x000/mammographie.betroffene/namenatuerlicheperson
diagram
namespace http://www.osci.de/xmeld130
type xmeld:type.NameNatuerlichePerson
properties
isRef 0
content complex
children xmeld:TITEL xmeld:NACHNAME xmeld:VORNAME xmeld:WEITERERNAME
attributes
Name  Type  Use  Default  Fixed  Annotation
id  xs:IDoptional      
annotation
documentation 
Dieser Typ hat ausschliesslich eine aggregierende Funktion und ist attributfrei. Aggregiert werden Instanzen der Typen type.Vorname, type.Nachname, type.WeitererName und type.Titel, um alle namensrelevanten Informationen zentral zusammenfassen zu können.
Zu beachten ist, dass es zu einer Natürlichen Person durchaus mehrere Instanzen der jeweils aggregierten Typen geben kann. - So sind für die Abbildung des Geburts- und des Familiennamens zwei Instanzen des Typs type.Nachname erforderlich, wobei die Unterscheidung über das Kindelement rolle gesteuert wird.
Ehegatten oder auch Eltern sind natürliche Personen - im Verhältnis zu dem anderen Ehegatten oder zu ihren Kindern nehmen sie jedoch auch die Rollen eines Ehegatten oder gesetzlichen Vertreters wahr und in dieser Eigenschaft bzw. Rolle werden die Namensangaben auch jeweils erfasst / übermittelt / gespeichert.
Der Datensatz für das Meldewesen (DSMeld) beschreibt für jede dieser Ausprägungen eigenständige Datenblätter mit identischen Inhalten. XMeld beschreibt diese Klassen nur einmal, durch zusätzliche Rollen werden die relevanten Eigenschaften erläutert.  Durch weitere Attribute wird sichergestellt, dass die fachlichen Anforderungen des DSMeld berücksichtigt werden.
Die Rollen können also jeweils unterschiedlich sein, die fachliche / inhaltliche Darstellung entspricht den Anforderungen des DSMeld.

element datenuebermittlung.mammographiescreening.x000/mammographie.betroffene/geburt
diagram
namespace http://www.osci.de/xmeld130
type xmeld:type.Geburt
properties
isRef 0
content complex
children xmeld:geburtsort xmeld:geburtsortstaat xmeld:tagdergeburt
attributes
Name  Type  Use  Default  Fixed  Annotation
id  xs:IDoptional      
annotation
documentation 
Eine Instanz dieses Typs ist immer an eine Natürliche Person gebunden. Geburtsbezogene Informationen (Tag, Ort, etc) werden durch diese Klasse abgebildet. Dabei ist es erlaubt, unvollständige Angaben zum Geburtstag zu machen, sofern dieser dem Betroffenen nicht vollständig bekannt ist.

element datenuebermittlung.mammographiescreening.x000/mammographie.betroffene/anschrift
diagram
namespace http://www.osci.de/xmeld130
type xmeld:type.Anschrift
properties
isRef 0
content complex
children xmeld:adressierungszusaetze xmeld:gemeindeschluessel xmeld:hausnummer xmeld:hausnummerbuchstabezusatzziffer xmeld:postleitzahl xmeld:staat xmeld:stockwerkswohnungsnummer xmeld:strasse xmeld:strassenschluessel xmeld:teilnummerderhausnummer xmeld:wohnort xmeld:wohnortfrueherergemeindename xmeld:wohnungsgeber xmeld:zusatzangaben
attributes
Name  Type  Use  Default  Fixed  Annotation
id  xs:IDoptional      
annotation
documentation 
Es werden alle relevanten Angaben zu einer Anschrift abgebildet.
Zu berücksichtigen ist, dass eine (natürliche) Person mehrere Wohnungen (und somit Anschriften) führen kann - je nachdem in welchem sachlichen Zusammenhang diese Wohnungen erfasst / geführt / verarbeitet werden. Anschriften existieren allerdings nicht isoliert, sondern im Kontext mit einer Wohnung.
Nach einem Zuzug einer Person in eine Gemeinde, führt sie in dieser Gemeinde eine aktuelle Anschrift. Für die bisherige Gemeinde ist diese aktuelle Anschrift jedoch die Wegzugsanschrift. Aus der Sicht der neuen Gemeinde wiederum ist - neben der aktuellen Anschrift - die (jetzt inaktuelle) Anschrift in der bisherigen Gemeinde die Zuzugsanschrift.
Darüber kann eine Person in einer oder mehreren Gemeinden verschiedene Wohnungen begründen - eine dieser Wohnungen ist dann die Hauptwohnung, die anderen Wohnungen sind dann Nebenwohnungen.
Ehegatten bzw. Eltern oder Kinder sind natürliche Personen. Sie können als Familie unter derselben Anschrift oder aber auch unter verschiedenen Anschriften (auch in verschiedenen Gemeinden) gemeldet sein. Je nach Sachverhalt sind die Anschriften im Verhältnis zu den anderen Personen im Familienverband entsprechend der jeweiligen Rolle zu erfassen  / zu übermitteln / zu speichern. 
Der Datensatz für das Meldewesen (DSMeld) beschreibt für die zu einer Anschrift gehörenden Merkmale wie z. B. der Gemeinde- und Straßennamen und die Hausnummer in eigenen Datenblättern mit identischen Inhalten. XMeld beschreibt diese Klasse nur einmal, durch zusätzliche Rollen werden die relevanten Eigenschaften erläutert.  Durch weitere Attribute wird sichergestellt, dass die fachlichen Anforderungen des DSMeld berücksichtigt werden.
Die Rollen können also jeweils unterschiedlich sein, die fachliche / inhaltliche Darstellung entspricht den Anforderungen des DSMeld.

element datenuebermittlung.namensaenderung.0445
diagram
namespace http://www.osci.de/xmeld130
type extension of xmeld:type.datenuebermittlung.mb2ab
properties
content complex
children xmeld:nachrichtenkopf xmeld:namensaenderung
attributes
Name  Type  Use  Default  Fixed  Annotation
version  xs:stringrequired      
fassung  xs:daterequired      
test  xs:stringoptional      
annotation
documentation 
Dies ist die Standardnachricht für die regelhafte Übermittlung von Namensänderungen. Hier darf grundsätzlich der Anlass der Änderung nicht mitgeteilt werden.
Sofern die Namensänderung auf Grund einer Familienstandsänderung erfolgt und dies dem Empfänger mitgeteilt werden darf, ist hierfür die  zu verwenden.
Diese Nachricht ist als Sammelnachricht konzipiert, so dass mit einer Nachricht auch mehrere Namensänderungen übermittelt werden können.

element datenuebermittlung.namensaenderung.0445/namensaenderung
diagram
namespace http://www.osci.de/xmeld130
properties
isRef 0
content complex
children xmeld:aenderungsart xmeld:identifikation.personanschrift xmeld:identifikations.staatsangehoerigkeit xmeld:uebermittlungssperre xmeld:aenderung.familienname xmeld:aenderung.ehename xmeld:aenderung.lebenspartnerschaftsname xmeld:aenderung.geburtsname xmeld:aenderung.vorname
annotation
documentation 
Mit diesem Element wird genau eine Namensänderung mitgeteilt.
Dabei ist es möglich, im Element type.identifikation.personanschrift sowohl den Familiennamen vor Änderung als auch den früheren Nachnamen des Betroffenen (falls schon einmal geändert) zu übermitteln. Dadurch kann der Empfänger der Nachricht evtl. zwischenzeitlich nicht erhaltene oder verarbeitete Namensänderungen ebenfalls noch nachverfolgen.
Die Mitteilung von Übermittlungssperren ist davon abhängig, ob der Empfänger diese erhalten darf/muss.

element datenuebermittlung.namensaenderung.0445/namensaenderung/aenderungsart
diagram
namespace http://www.osci.de/xmeld130
type xmeld:type.Schluesseltabelle
properties
isRef 0
content complex
children tabelle schluessel
annotation
documentation 
Diese Tabelle enthält die Art der Änderungen bei Mitteilungen gemäß § 18 Abs. 4 MRRG und ermöglicht eine Unterscheidung zwischen Korrektur und Fortschreibung aufgrund eines veränderten Sachverhalts

element datenuebermittlung.namensaenderung.0445/namensaenderung/identifikation.personanschrift
diagram
namespace http://www.osci.de/xmeld130
type xmeld:type.identifikation.personanschrift
properties
isRef 0
content complex
children xmeld:nachname xmeld:vorname xmeld:geburt xmeld:geschlecht xmeld:anschrift
annotation
documentation 
Durch die hier übermittelten Daten soll der Empfänger in die Lage versetzt werden, eine eindeutige Identifikation des Betroffenen auf Basis der im eigenen Register vorliegenden Daten vorzunehmen. Bei Änderungsmitteilungen enthält diese Struktur die Personendaten inkl. der Anschrift vor Änderung (alter Datenzustand), während im Nutzdatenblock der jeweiligen Nachricht die neuen Daten nach Änderung enthalten sind.
Der Datentyp type.identifikation.personanschrift kann genutzt werden, um Melde- und andere Register synchron zu halten.

element datenuebermittlung.namensaenderung.0445/namensaenderung/identifikations.staatsangehoerigkeit
diagram
namespace http://www.osci.de/xmeld130
type xmeld:type.Staatsangehoerigkeit
properties
isRef 0
content complex
children xmeld:staatsangehoerigkeit
attributes
Name  Type  Use  Default  Fixed  Annotation
id  xs:IDoptional      
annotation
documentation 
Bei der Datenübermittlung von Namensänderungen bei Ausländern kann die Staatsangehörigkeit des Betroffenen als zusätzliches Identifikationsdatum mit übermittelt werden, soweit der Empfänger die Staatsangehörigkeitsinformation erhalten darf.

element datenuebermittlung.namensaenderung.0445/namensaenderung/uebermittlungssperre
diagram
namespace http://www.osci.de/xmeld130
type xmeld:type.Auskunftssperre
properties
isRef 0
content complex
children xmeld:frist xmeld:grund
attributes
Name  Type  Use  Default  Fixed  Annotation
id  xs:IDoptional      
annotation
documentation 
Auf Grund der Sensibilität der mit dieser Nachricht übermittelten Information ist es erforderlich, den Empfänger auf die bestehenden Übermittlungssperren hinzuweisen.

element datenuebermittlung.namensaenderung.0445/namensaenderung/aenderung.familienname
diagram
namespace http://www.osci.de/xmeld130
type xmeld:type.datenuebermittlung.aenderung.familienname
properties
isRef 0
content complex
children xmeld:familienname.bisher xmeld:familienname.neu
annotation
documentation 
Dieses Element ist vorhanden, sofern eine Familiennamensänderung zu übermitteln ist. In diesem Fall sind sowohl der Familienname vor der Änderung als auch der geänderte Familienname zu übermitteln.

element datenuebermittlung.namensaenderung.0445/namensaenderung/aenderung.ehename
diagram
namespace http://www.osci.de/xmeld130
type xmeld:type.datenuebermittlung.aenderung.ehename
properties
isRef 0
content complex
children xmeld:ehename.bisher xmeld:ehename.neu
annotation
documentation 
Dieses Element ist vorhanden, sofern eine Ehenamensänderung zu übermitteln ist. In diesem Fall sind sowohl der Ehename vor der Änderung als auch der geänderte Ehename zu übermitteln.

element datenuebermittlung.namensaenderung.0445/namensaenderung/aenderung.lebenspartnerschaftsname
diagram
namespace http://www.osci.de/xmeld130
type xmeld:type.datenuebermittlung.aenderung.lebenspartnerschaftsname
properties
isRef 0
content complex
children xmeld:lebenspartnerschaftsname.bisher xmeld:lebenspartnerschaftsname.neu
annotation
documentation 
Dieses Element ist vorhanden, sofern eine Lebenspartnerschaftsnamensänderung zu übermitteln ist. In diesem Fall sind sowohl der Lebenspartnerschaftsname vor der Änderung als auch der geänderte Lebenspartnerschaftsname zu übermitteln.

element datenuebermittlung.namensaenderung.0445/namensaenderung/aenderung.geburtsname
diagram
namespace http://www.osci.de/xmeld130
type xmeld:type.datenuebermittlung.aenderung.geburtsname
properties
isRef 0
content complex
children xmeld:geburtsname.bisher xmeld:geburtsname.neu
annotation
documentation 
Dieses Element ist vorhanden, sofern eine Geburtsnamensänderung zu übermitteln ist. In diesem Fall sind sowohl der Geburtsname vor der Änderung als auch der geänderte Geburtsname zu übermitteln.

element datenuebermittlung.namensaenderung.0445/namensaenderung/aenderung.vorname
diagram
namespace http://www.osci.de/xmeld130
type xmeld:type.datenuebermittlung.aenderung.vorname
properties
isRef 0
content complex
children xmeld:vorname.bisher xmeld:vorname.neu
annotation
documentation 
Dieses Element ist vorhanden, sofern eine Vornamensänderung zu übermitteln ist. In diesem Fall sind sowohl der Vorname vor der Änderung als auch der geänderte Vorname zu übermitteln.

element datenuebermittlung.personzurechtgefuehrt.0509
diagram
namespace http://www.osci.de/xmeld130
type extension of xmeld:type.datenuebermittlung.mb2bb
properties
content complex
children xmeld:nachrichtenkopf xmeld:personzurechtgefuehrt
attributes
Name  Type  Use  Default  Fixed  Annotation
version  xs:stringrequired      
fassung  xs:daterequired      
test  xs:stringoptional      
annotation
documentation 
Hiermit teilt eine Meldebehörde auf Anforderung des BZSt mit, dass die Person in dieser Meldebehörde mit der angegebenen  zu Recht geführt wird. Diese Nachricht kann somit als Antwort auf eine Konfliktmitteilungsnachricht  geschickt werden.

element datenuebermittlung.personzurechtgefuehrt.0509/personzurechtgefuehrt
diagram
namespace http://www.osci.de/xmeld130
properties
isRef 0
content complex
children xmeld:konfliktmanagement xmeld:steueridentifikation
annotation
documentation 
Auf Anforderung durch das BZSt wurde für diese Person die rechtmäßige Führung im Melderegister festgestellt.

element datenuebermittlung.personzurechtgefuehrt.0509/personzurechtgefuehrt/konfliktmanagement
diagram
namespace http://www.osci.de/xmeld130
type xmeld:type.bzst.konfliktmanagement
properties
isRef 0
content complex
children xmeld:konfliktkennzeichen xmeld:versionsnr
annotation
documentation 
Um alle in Zusammenhang mit einem konkreten Konflikt notwendigen Informationen an einer Stelle zusammenzufassen, wurde das Element bzst.konfliktmanagement definiert.
Dieses Element umfasst folgende Kindelemente:
  
    konfliktkennzeichen
    versionsnr
  

element datenuebermittlung.personzurechtgefuehrt.0509/personzurechtgefuehrt/steueridentifikation
diagram
namespace http://www.osci.de/xmeld130
type xmeld:type.Steueridentifikation
properties
isRef 0
content complex
children xmeld:idnummer xmeld:vbm
attributes
Name  Type  Use  Default  Fixed  Annotation
id  xs:IDoptional      
annotation
documentation 
Das BZSt teilt jedem Steuerpflichtigen zum Zwecke der eindeutigen Identifizierung in Besteuerungsverfahren ein einheitliches und dauerhaftes Merkmal (Identifikationsmerkmal) zu, das bei Anträgen, Erklärungen oder Mitteilungen gegenüber Finanzbehörden anzugeben ist.
Natürliche Personen erhalten vom BZSt eine Identifikationsnummer.
Bis zur Vergabe der Identifikationsnummer wird dem Betroffenen zur sicheren Kommunikation von der Meldebehörde ein vorläufiges Bearbeitungsmerkmal (VBM) zugeordnet.

element datenuebermittlung.registermitteilungkba.0545
diagram
namespace http://www.osci.de/xmeld130
type extension of xmeld:type.datenuebermittlung.mb2bb
properties
content complex
children xmeld:nachrichtenkopf xmeld:namensaenderung
attributes
Name  Type  Use  Default  Fixed  Annotation
version  xs:stringrequired      
fassung  xs:daterequired      
test  xs:stringoptional      
annotation
documentation 
Die Meldebehörde übermittelt mit dieser Nachricht Informationen über Namensänderungen eines Einwohners, der das 14. Lebensjahr vollendet hat, nach § 5b  Datenübermittlungen an das Kraftfahrt-Bundesamt.
Diese Nachricht ist als Sammelnachricht konzipiert, so dass mit einer Nachricht auch mehrere Namensänderungen übermittelt werden können.

element datenuebermittlung.registermitteilungkba.0545/namensaenderung
diagram
namespace http://www.osci.de/xmeld130
properties
isRef 0
content complex
children xmeld:identifikation.person xmeld:geburtsnamensaenderung xmeld:vornamensaenderung
annotation
documentation 
Mit diesem Element wird für genau einen Betroffenen eine Namensänderung mitgeteilt.

element datenuebermittlung.registermitteilungkba.0545/namensaenderung/identifikation.person
diagram
namespace http://www.osci.de/xmeld130
type xmeld:type.identifikation.person
properties
isRef 0
content complex
children xmeld:nachname xmeld:vorname xmeld:geburt xmeld:geschlecht
annotation
documentation 
Durch die hier übermittelten Daten soll der Empfänger in die Lage versetzt werden, eine eindeutige Identifikation des Betroffenen auf Basis der im eigenen Register vorliegenden Daten vorzunehmen. Bei Änderungsmitteilungen enthält diese Struktur die Personendaten vor Änderung (alter Datenzustand), während im Nutzdatenblock der jeweiligen Nachricht die neuen Daten nach Änderung enthalten sind.
Der Datentyp type.identifikation.person kann genutzt werden, um Melde- und andere Register synchron zu halten.

element datenuebermittlung.registermitteilungkba.0545/namensaenderung/geburtsnamensaenderung
diagram
namespace http://www.osci.de/xmeld130
properties
isRef 0
content complex
children xmeld:geburtsname.bisher xmeld:geburtsname.neu xmeld:nachweisdaten
annotation
documentation 
Dieses Element ist vorhanden, sofern eine Geburtsnamensänderung zu übermitteln ist. In diesem Fall sind sowohl der Geburtsname vor der Änderung als auch der geänderte Geburtsname zu übermitteln.

element datenuebermittlung.registermitteilungkba.0545/namensaenderung/geburtsnamensaenderung/geburtsname.bisher
diagram
namespace http://www.osci.de/xmeld130
type xmeld:type.Nachname
properties
isRef 0
content complex
children xmeld:nachname xmeld:nachnameoriginalschreibweise xmeld:namensbestandteil xmeld:rolle xmeld:zurechtnichtvorhanden
attributes
Name  Type  Use  Default  Fixed  Annotation
id  xs:IDoptional      
annotation
documentation 
Es sind folgende Informationen zum bisherigen Geburtsnamen zu übermitteln:
  
     Geburtsname (-Felder 0201, 0202)
  


element datenuebermittlung.registermitteilungkba.0545/namensaenderung/geburtsnamensaenderung/geburtsname.neu
diagram
namespace http://www.osci.de/xmeld130
type xmeld:type.Nachname
properties
isRef 0
content complex
children xmeld:nachname xmeld:nachnameoriginalschreibweise xmeld:namensbestandteil xmeld:rolle xmeld:zurechtnichtvorhanden
attributes
Name  Type  Use  Default  Fixed  Annotation
id  xs:IDoptional      
annotation
documentation 
Es sind folgende Informationen zum geänderten Geburtsnamen zu übermitteln:
  
     Geburtsname (-Felder 0201, 0202)
  


element datenuebermittlung.registermitteilungkba.0545/namensaenderung/geburtsnamensaenderung/nachweisdaten
diagram
namespace http://www.osci.de/xmeld130
type xmeld:type.Nachweisdaten
properties
isRef 0
content complex
children xmeld:datum xmeld:dokumentbeschreibung xmeld:behoerdeoderaktenzeichen
attributes
Name  Type  Use  Default  Fixed  Annotation
id  xs:IDoptional      
annotation
documentation 
Es sind dürfen nur folgende Nachweisdaten übermittelt werden:
  
    Datum des zugrundeliegenden Rechtsaktes (-Feld 0205)
    Bezeichnung und Aktenzeichen der Behörde, die die Namensänderung veranlaßt hat (-Feld 0206)
  


element datenuebermittlung.registermitteilungkba.0545/namensaenderung/vornamensaenderung
diagram
namespace http://www.osci.de/xmeld130
properties
isRef 0
content complex
children xmeld:vorname.bisher xmeld:vorname.neu xmeld:nachweisdaten
annotation
documentation 
Dieses Element ist vorhanden, sofern eine Vornamensänderung zu übermitteln ist. In diesem Fall sind sowohl der Vorname vor der Änderung als auch der geänderte Vorname zu übermitteln.

element datenuebermittlung.registermitteilungkba.0545/namensaenderung/vornamensaenderung/vorname.bisher
diagram
namespace http://www.osci.de/xmeld130
type xmeld:type.Vorname
properties
isRef 0
content complex
children xmeld:gebraeuchlich xmeld:laufendenr xmeld:rolle xmeld:vorname xmeld:vornameoriginalschreibweise xmeld:zurechtnichtvorhanden
attributes
Name  Type  Use  Default  Fixed  Annotation
id  xs:IDoptional      
annotation
documentation 
Es sind folgende Informationen zum bisherigen Vornamen zu übermitteln:
  
    Aktueller Vorname (-Feld 0301)
    Gebräuchlicher Vorname (-Feld 0302)
    Früherer Vorname (-Feld 0303)  Dieses Element könnte langfristig entfallen, wenn im Rahmen einer regelmässigen Datenübermittlung an alle Empfänger Änderungen an den identifizierenden Daten zeitnah übermittelt würden.
  

element datenuebermittlung.registermitteilungkba.0545/namensaenderung/vornamensaenderung/vorname.neu
diagram
namespace http://www.osci.de/xmeld130
type xmeld:type.Vorname
properties
isRef 0
content complex
children xmeld:gebraeuchlich xmeld:laufendenr xmeld:rolle xmeld:vorname xmeld:vornameoriginalschreibweise xmeld:zurechtnichtvorhanden
attributes
Name  Type  Use  Default  Fixed  Annotation
id  xs:IDoptional      
annotation
documentation 
Es sind folgende Informationen zum geänderten Vornamen zu übermitteln:
  
    Aktueller Vorname (-Feld 0301)
    Gebräuchlicher Vorname (-Feld 0302)
    Früherer Vorname (-Feld 0303)  Dieses Element könnte langfristig entfallen, wenn im Rahmen einer regelmässigen Datenübermittlung an alle Empfänger Änderungen an den identifizierenden Daten zeitnah übermittelt würden.
  

element datenuebermittlung.registermitteilungkba.0545/namensaenderung/vornamensaenderung/nachweisdaten
diagram
namespace http://www.osci.de/xmeld130
type xmeld:type.Nachweisdaten
properties
isRef 0
content complex
children xmeld:datum xmeld:dokumentbeschreibung xmeld:behoerdeoderaktenzeichen
attributes
Name  Type  Use  Default  Fixed  Annotation
id  xs:IDoptional      
annotation
documentation 
Es sind dürfen nur folgende Nachweisdaten übermittelt werden:
  
    Datum des zugrundeliegenden Rechtsaktes (-Feld 0304)
    Bezeichnung und Aktenzeichen der Behörde, die die Namensänderung veranlaßt hat (-Feld 0305)
  


element datenuebermittlung.staatsangehoerigkeit.0470
diagram
namespace http://www.osci.de/xmeld130
type extension of xmeld:type.datenuebermittlung.mb2ab
properties
content complex
children xmeld:nachrichtenkopf xmeld:staatsangehoerigkeit
attributes
Name  Type  Use  Default  Fixed  Annotation
version  xs:stringrequired      
fassung  xs:daterequired      
test  xs:stringoptional      
annotation
documentation 
Mit dieser Nachricht werden die aktuellen Staatsangehörigkeiten des Betroffenen übermittelt.
Diese Nachricht ist als Sammelnachricht konzipiert, so dass mit einer Nachricht auch zu mehreren Personen Staatsangehörigkeitsinformationen mitgeteilt werden können.

element datenuebermittlung.staatsangehoerigkeit.0470/staatsangehoerigkeit
diagram
namespace http://www.osci.de/xmeld130
properties
isRef 0
content complex
children xmeld:identifikation.personanschrift xmeld:identifikation.staatsangehoerigkeit xmeld:uebermittlungssperre xmeld:staatsangehoerigkeit.neu
annotation
documentation 
In diesem Element werden die Staatsangehörigkeiten für einen Betroffenen mitgeteilt.
Die Mitteilung von Übermittlungssperren ist davon abhängig, ob der Empfänger diese erhalten darf/muss.

element datenuebermittlung.staatsangehoerigkeit.0470/staatsangehoerigkeit/identifikation.personanschrift
diagram
namespace http://www.osci.de/xmeld130
type xmeld:type.identifikation.personanschrift
properties
isRef 0
content complex
children xmeld:nachname xmeld:vorname xmeld:geburt xmeld:geschlecht xmeld:anschrift
annotation
documentation 
Durch die hier übermittelten Daten soll der Empfänger in die Lage versetzt werden, eine eindeutige Identifikation des Betroffenen auf Basis der im eigenen Register vorliegenden Daten vorzunehmen. Bei Änderungsmitteilungen enthält diese Struktur die Personendaten inkl. der Anschrift vor Änderung (alter Datenzustand), während im Nutzdatenblock der jeweiligen Nachricht die neuen Daten nach Änderung enthalten sind.
Der Datentyp type.identifikation.personanschrift kann genutzt werden, um Melde- und andere Register synchron zu halten.

element datenuebermittlung.staatsangehoerigkeit.0470/staatsangehoerigkeit/identifikation.staatsangehoerigkeit
diagram
namespace http://www.osci.de/xmeld130
type xmeld:type.Staatsangehoerigkeit
properties
isRef 0
content complex
children xmeld:staatsangehoerigkeit
attributes
Name  Type  Use  Default  Fixed  Annotation
id  xs:IDoptional      
annotation
documentation 
Bei der Datenübermittlung von aktuellen Staatsangehoerigkeiten bei Ausländern können die bisherigen Staatsangehörigkeiten des Betroffenen als zusätzliches Identifikationsdatum mit übermittelt werden, soweit der Empfänger die Staatsangehörigkeitsinformation erhalten darf.

element datenuebermittlung.staatsangehoerigkeit.0470/staatsangehoerigkeit/uebermittlungssperre
diagram
namespace http://www.osci.de/xmeld130
type xmeld:type.Auskunftssperre
properties
isRef 0
content complex
children xmeld:frist xmeld:grund
attributes
Name  Type  Use  Default  Fixed  Annotation
id  xs:IDoptional      
annotation
documentation 
Auf Grund der Sensibilität der mit dieser Nachricht übermittelten Information ist es erforderlich, den Empfänger auf die bestehenden Übermittlungssperren hinzuweisen.

element datenuebermittlung.staatsangehoerigkeit.0470/staatsangehoerigkeit/staatsangehoerigkeit.neu
diagram
namespace http://www.osci.de/xmeld130
type xmeld:type.Staatsangehoerigkeit
properties
isRef 0
content complex
children xmeld:staatsangehoerigkeit
attributes
Name  Type  Use  Default  Fixed  Annotation
id  xs:IDoptional      
annotation
documentation 
Die einer Natürlichen Person zugeordneten Staatsangehörigkeiten werden über Instanzen dieses Typs abgebildet.

element datenuebermittlung.sterbefall.0440
diagram
namespace http://www.osci.de/xmeld130
type extension of xmeld:type.datenuebermittlung.mb2ab
properties
content complex
children xmeld:nachrichtenkopf xmeld:sterbefall
attributes
Name  Type  Use  Default  Fixed  Annotation
version  xs:stringrequired      
fassung  xs:daterequired      
test  xs:stringoptional      
annotation
documentation 
Die Meldebehörde übermittelt mit dieser Nachricht Informationen über Sterbefälle gemäß § 18 Abs. 4 MRRG und den entsprechenden landesrechtlichen Vorschriften.
Diese Nachricht ist als Sammelnachricht konzipiert, so dass mit einer Nachricht auch mehrere Sterbefälle übermittelt werden können.

element datenuebermittlung.sterbefall.0440/sterbefall
diagram
namespace http://www.osci.de/xmeld130
properties
isRef 0
content complex
children xmeld:identifikation.personanschrift xmeld:identifikation.staatsangehoerigkeit xmeld:tod
annotation
documentation 
Mit diesem Element wird genau ein Sterbefall mitgeteilt.

element datenuebermittlung.sterbefall.0440/sterbefall/identifikation.personanschrift
diagram
namespace http://www.osci.de/xmeld130
type xmeld:type.identifikation.personanschrift
properties
isRef 0
content complex
children xmeld:nachname xmeld:vorname xmeld:geburt xmeld:geschlecht xmeld:anschrift
annotation
documentation 
Durch die hier übermittelten Daten soll der Empfänger in die Lage versetzt werden, eine eindeutige Identifikation des Betroffenen auf Basis der im eigenen Register vorliegenden Daten vorzunehmen. Bei Änderungsmitteilungen enthält diese Struktur die Personendaten inkl. der Anschrift vor Änderung (alter Datenzustand), während im Nutzdatenblock der jeweiligen Nachricht die neuen Daten nach Änderung enthalten sind.
Der Datentyp type.identifikation.personanschrift kann genutzt werden, um Melde- und andere Register synchron zu halten.

element datenuebermittlung.sterbefall.0440/sterbefall/identifikation.staatsangehoerigkeit
diagram
namespace http://www.osci.de/xmeld130
type xmeld:type.Staatsangehoerigkeit
properties
isRef 0
content complex
children xmeld:staatsangehoerigkeit
attributes
Name  Type  Use  Default  Fixed  Annotation
id  xs:IDoptional      
annotation
documentation 
Bei der Datenübermittlung von Ausländer-Sterbefällen kann die Staatsangehörigkeit des Verstorbenen als zusätzliches Identifikationsdatum mit übermittelt werden, soweit der Empfänger die Staatsangehörigkeitsinformation erhalten darf.

element datenuebermittlung.sterbefall.0440/sterbefall/tod
diagram
namespace http://www.osci.de/xmeld130
type xmeld:type.Tod
properties
isRef 0
content complex
children xmeld:sterbeort xmeld:sterbetag
attributes
Name  Type  Use  Default  Fixed  Annotation
id  xs:IDoptional      
annotation
documentation 
Üblicherweise wird der Sterbetag (-Feld 1901) des Verstorbenen übermittelt. Zusätzlich kann der Sterbeort (-Feld 1904) übermittelt werden.
Fehlen beide Angaben, so wird allein durch die Existenz des Elementes tod die Tatsache des Sterbefalls dokumentiert.

element datenuebermittlung.sterbefallkorrektur.0441
diagram
namespace http://www.osci.de/xmeld130
type extension of xmeld:type.datenuebermittlung.mb2ab
properties
content complex
children xmeld:nachrichtenkopf xmeld:sterbefallkorrektur
attributes
Name  Type  Use  Default  Fixed  Annotation
version  xs:stringrequired      
fassung  xs:daterequired      
test  xs:stringoptional      
annotation
documentation 
Die Meldebehörde korrigiert mit dieser Nachricht die Sterbefalldaten Dabei kann es sich auch um die Annullierung eines Sterbefalles handeln.:

  Korrektur: Es werden die geänderten Sterbefalldaten übermittelt. I. a. erfolgt keine Mitteilung von Übermittlungssperren.
  Annullierung: Das Element Tod darf nicht übermittelt werden. Soweit Übermittlungssperren vorliegen, können diese mitgeteilt werden (in Abhängigkeit vom Empfänger).

Diese Nachricht ist als Sammelnachricht konzipiert, so dass mit einer Nachricht auch mehrere Sterbefallkorrekturen übermittelt werden können.

element datenuebermittlung.sterbefallkorrektur.0441/sterbefallkorrektur
diagram
namespace http://www.osci.de/xmeld130
properties
isRef 0
content complex
children xmeld:identifikation.personanschrift xmeld:identifikation.staatsangehoerigkeit xmeld:uebermittlungssperre xmeld:tod
annotation
documentation 
Mit diesem Element werden die Sterbefalldaten korrigiert oder der Sterbefall annulliert. Im letzteren Fall fehlt das Element type.tod.
Die Mitteilung von Übermittlungssperren ist davon abhängig, ob der Empfänger diese erhalten darf/muss.

element datenuebermittlung.sterbefallkorrektur.0441/sterbefallkorrektur/identifikation.personanschrift
diagram
namespace http://www.osci.de/xmeld130
type xmeld:type.identifikation.personanschrift
properties
isRef 0
content complex
children xmeld:nachname xmeld:vorname xmeld:geburt xmeld:geschlecht xmeld:anschrift
annotation
documentation 
Durch die hier übermittelten Daten soll der Empfänger in die Lage versetzt werden, eine eindeutige Identifikation des Betroffenen auf Basis der im eigenen Register vorliegenden Daten vorzunehmen. Bei Änderungsmitteilungen enthält diese Struktur die Personendaten inkl. der Anschrift vor Änderung (alter Datenzustand), während im Nutzdatenblock der jeweiligen Nachricht die neuen Daten nach Änderung enthalten sind.
Der Datentyp type.identifikation.personanschrift kann genutzt werden, um Melde- und andere Register synchron zu halten.

element datenuebermittlung.sterbefallkorrektur.0441/sterbefallkorrektur/identifikation.staatsangehoerigkeit
diagram
namespace http://www.osci.de/xmeld130
type xmeld:type.Staatsangehoerigkeit
properties
isRef 0
content complex
children xmeld:staatsangehoerigkeit
attributes
Name  Type  Use  Default  Fixed  Annotation
id  xs:IDoptional      
annotation
documentation 
Bei der Datenübermittlung von Sterbefallkorrekturen bei Ausländern ist die Staatsangehörigkeit des Betroffenen als zusätzliches Identifikationsdatum mit zu übermitteln.

element datenuebermittlung.sterbefallkorrektur.0441/sterbefallkorrektur/uebermittlungssperre
diagram
namespace http://www.osci.de/xmeld130
type xmeld:type.Auskunftssperre
properties
isRef 0
content complex
children xmeld:frist xmeld:grund
attributes
Name  Type  Use  Default  Fixed  Annotation
id  xs:IDoptional      
annotation
documentation 
Auf Grund der Sensibilität der mit dieser Nachricht übermittelten Information ist es bei der Annullierung von Sterbefällen erforderlich, den Empfänger auf die bestehenden Übermittlungssperren hinzuweisen.

element datenuebermittlung.sterbefallkorrektur.0441/sterbefallkorrektur/tod
diagram
namespace http://www.osci.de/xmeld130
type xmeld:type.Tod
properties
isRef 0
content complex
children xmeld:sterbeort xmeld:sterbetag
attributes
Name  Type  Use  Default  Fixed  Annotation
id  xs:IDoptional      
annotation
documentation 
Üblicherweise wird der Sterbetag (-Feld 1901) des Verstorbenen übermittelt. Zusätzlich kann der Sterbeort (-Feld 1904) übermittelt werden.
Fehlen beide Angaben, so wird allein durch die Existenz des Elementes tod die Tatsache des Sterbefalls dokumentiert.

element datenuebermittlung.sterbefallmitteilungdpag.0535
diagram
namespace http://www.osci.de/xmeld130
type extension of xmeld:type.datenuebermittlung.mb2bb
properties
content complex
children xmeld:nachrichtenkopf xmeld:sterbefallmitteilung
attributes
Name  Type  Use  Default  Fixed  Annotation
version  xs:stringrequired      
fassung  xs:daterequired      
test  xs:stringoptional      
annotation
documentation 
Die Meldebehörde übermittelt mit dieser Nachricht Informationen über Sterbefälle nach § 4  Datenübermittlungen an die Deutsche Post AG.
Diese Nachricht ist als Sammelnachricht konzipiert, so dass mit einer Nachricht auch mehrere Sterbefälle übermittelt werden können.

element datenuebermittlung.sterbefallmitteilungdpag.0535/sterbefallmitteilung
diagram
namespace http://www.osci.de/xmeld130
properties
isRef 0
content complex
children xmeld:identifikation.person xmeld:nachname xmeld:familienstand xmeld:anschrift xmeld:tod
annotation
documentation 
Mit diesem Element wird genau ein Sterbefall mitgeteilt.

element datenuebermittlung.sterbefallmitteilungdpag.0535/sterbefallmitteilung/identifikation.person
diagram
namespace http://www.osci.de/xmeld130
type xmeld:type.identifikation.person
properties
isRef 0
content complex
children xmeld:nachname xmeld:vorname xmeld:geburt xmeld:geschlecht
annotation
documentation 
Durch die hier übermittelten Daten soll der Empfänger in die Lage versetzt werden, eine eindeutige Identifikation des Betroffenen auf Basis der im eigenen Register vorliegenden Daten vorzunehmen. Bei Änderungsmitteilungen enthält diese Struktur die Personendaten vor Änderung (alter Datenzustand), während im Nutzdatenblock der jeweiligen Nachricht die neuen Daten nach Änderung enthalten sind.
Der Datentyp type.identifikation.person kann genutzt werden, um Melde- und andere Register synchron zu halten.

element datenuebermittlung.sterbefallmitteilungdpag.0535/sterbefallmitteilung/nachname
diagram
namespace http://www.osci.de/xmeld130
type xmeld:type.Nachname
properties
isRef 0
content complex
children xmeld:nachname xmeld:nachnameoriginalschreibweise xmeld:namensbestandteil xmeld:rolle xmeld:zurechtnichtvorhanden
attributes
Name  Type  Use  Default  Fixed  Annotation
id  xs:IDoptional      
annotation
documentation 
Es sind folgende Informationen zum Nachnamen zu übermitteln (welche nicht Bestandteil der Identifikationsdaten sind):
  
    Ehename (-Felder 0103, 0104)
    Lebenspartnerschaftsname (-Felder 0105, 0106)  vorbehaltlich Änderung 
  
(Geburts- und frühere Name(n) werden bereits mit den Identifikationsdaten übermittelt.)

element datenuebermittlung.sterbefallmitteilungdpag.0535/sterbefallmitteilung/familienstand
diagram
namespace http://www.osci.de/xmeld130
type xmeld:type.Familienstand
properties
isRef 0
content complex
children xmeld:beendigungsgrund xmeld:datumbeginn xmeld:datumende xmeld:familienstand
attributes
Name  Type  Use  Default  Fixed  Annotation
id  xs:IDoptional      
annotation
documentation 
Vom Familienstand darf ausschließlich das Feld

  familienstand (-Feld 1401)

als Inhaltsdatum übermittelt werden.

element datenuebermittlung.sterbefallmitteilungdpag.0535/sterbefallmitteilung/anschrift
diagram
namespace http://www.osci.de/xmeld130
type xmeld:type.Anschrift
properties
isRef 0
content complex
children xmeld:adressierungszusaetze xmeld:gemeindeschluessel xmeld:hausnummer xmeld:hausnummerbuchstabezusatzziffer xmeld:postleitzahl xmeld:staat xmeld:stockwerkswohnungsnummer xmeld:strasse xmeld:strassenschluessel xmeld:teilnummerderhausnummer xmeld:wohnort xmeld:wohnortfrueherergemeindename xmeld:wohnungsgeber xmeld:zusatzangaben
attributes
Name  Type  Use  Default  Fixed  Annotation
id  xs:IDoptional      
annotation
documentation 
Von der Anschrift müssen genau die Felder

  gemeindeschluessel (-Feld 1201)
  postleitzahl (-Feld 1202)
  wohnort (-Feld 1203)
  strasse (-Feld 1205)
  hausnummer (-Feld 1206)
  adressierungszusaetze (-Feld 1207)
  hausnummerbuchstabezusatzziffer (-Feld 1208)
  teilnummerderhausnummer (-Feld 1209)
  stockwerkswohnungsnummer (-Feld 1210)
  zusatzangaben (-Feld 1211)

als Inhaltsdaten übermittelt werden.

element datenuebermittlung.sterbefallmitteilungdpag.0535/sterbefallmitteilung/tod
diagram
namespace http://www.osci.de/xmeld130
type xmeld:type.Tod
properties
isRef 0
content complex
children xmeld:sterbeort xmeld:sterbetag
attributes
Name  Type  Use  Default  Fixed  Annotation
id  xs:IDoptional      
annotation
documentation 
Es muss der Sterbetag (-Feld 1901) des Verstorbenen übermittelt werden.

element datenuebermittlung.stornierungperson.0507
diagram
namespace http://www.osci.de/xmeld130
type extension of xmeld:type.datenuebermittlung.mb2bb
properties
content complex
children xmeld:nachrichtenkopf xmeld:zeichennachricht xmeld:person.storniert xmeld:person.weiterhin.geltend xmeld:konfliktmanagement
attributes
Name  Type  Use  Default  Fixed  Annotation
version  xs:stringrequired      
fassung  xs:daterequired      
test  xs:stringoptional      
annotation
documentation 
Falls bei einer melderegisterinternen Konsolidierung festgestellt wird, dass der Eintrag für eine (mit Haupt- oder alleiniger Wohnung gemeldeten) Person zu löschen ist, so ist mit dieser Nachricht () das BZSt zu informieren.
Führt die Meldebehörde in ihrem Register zwei Datensätze zusammen, teilt sie die weiterhin geltende und die stornierte  dem BZSt mit dieser Nachricht mit.

element datenuebermittlung.stornierungperson.0507/zeichennachricht
diagram
namespace http://www.osci.de/xmeld130
type xs:string
properties
isRef 0
content simple
annotation
documentation 
Die versendende Meldebehörde trägt hier ihr Zuordnungsmerkmal für die Anfrage ein (Aktenzeichen, Surrogat, Geschäftskennzeichen). Falls das BZSt auf diese Nachricht reagiert, kann es dieses Merkmal verwenden, so dass meldebehördenseitig eine unmittelbare Zuordnung zur ursprünglich auslösenden Nachricht möglich ist.

element datenuebermittlung.stornierungperson.0507/person.storniert
diagram
namespace http://www.osci.de/xmeld130
type xmeld:type.Steueridentifikation
properties
isRef 0
content complex
children xmeld:idnummer xmeld:vbm
attributes
Name  Type  Use  Default  Fixed  Annotation
id  xs:IDoptional      
annotation
documentation 
Dies ist die Steueridentikation der in der Meldebehörde gelöschten Person.

element datenuebermittlung.stornierungperson.0507/person.weiterhin.geltend
diagram
namespace http://www.osci.de/xmeld130
type xmeld:type.Steueridentifikation
properties
isRef 0
content complex
children xmeld:idnummer xmeld:vbm
attributes
Name  Type  Use  Default  Fixed  Annotation
id  xs:IDoptional      
annotation
documentation 
Dies ist die Steueridentikation der in der Meldebehörde weiterhin geltenden Person.

element datenuebermittlung.stornierungperson.0507/konfliktmanagement
diagram
namespace http://www.osci.de/xmeld130
type xmeld:type.bzst.konfliktmanagement
properties
isRef 0
content complex
children xmeld:konfliktkennzeichen xmeld:versionsnr
annotation
documentation 
Wenn der Anlass zur Überprüfung des Melderegisters ein Konfliktfall gewesen ist, dann kann mit diesem Element auf den Konfliktfall referenziert werden.

element datenuebermittlung.stornoanforderungidnr.0506
diagram
namespace http://www.osci.de/xmeld130
type extension of xmeld:type.datenuebermittlung.mb2bb
properties
content complex
children xmeld:nachrichtenkopf xmeld:zeichennachricht xmeld:stornoanforderungidnr
attributes
Name  Type  Use  Default  Fixed  Annotation
version  xs:stringrequired      
fassung  xs:daterequired      
test  xs:stringoptional      
annotation
documentation 
Mit dieser Nachricht zieht eine Meldebehörde einen früher gestellten Antrag auf Erteilung einer  zurück.
Dieser Nachricht gehen eine n-Anforderung (), eine Konfliktmitteilung () sowie eine Konfliktklärung voraus.
Es handelt sich um eine Sammelnachricht, mit der mehrere Stornierungen übermittelt werden können.

element datenuebermittlung.stornoanforderungidnr.0506/zeichennachricht
diagram
namespace http://www.osci.de/xmeld130
type xs:string
properties
isRef 0
content simple
annotation
documentation 
Die versendende Meldebehörde trägt hier ihr Zuordnungsmerkmal für die Anfrage ein (Aktenzeichen, Surrogat, Geschäftskennzeichen). Falls das BZSt auf diese Nachricht reagiert, kann es dieses Merkmal verwenden, so dass meldebehördenseitig eine unmittelbare Zuordnung zur ursprünglich auslösenden Nachricht möglich ist.

element datenuebermittlung.stornoanforderungidnr.0506/stornoanforderungidnr
diagram
namespace http://www.osci.de/xmeld130
properties
isRef 0
content complex
children xmeld:zeicheneinzelfall xmeld:steueridentifikation xmeld:konfliktmanagement
annotation
documentation 
Stornierung eines Anforderungsfalles.

element datenuebermittlung.stornoanforderungidnr.0506/stornoanforderungidnr/zeicheneinzelfall
diagram
namespace http://www.osci.de/xmeld130
type xs:string
properties
isRef 0
content simple
annotation
documentation 
Kennzeichen zur Identifikation des Einzelfalls innerhalb der Sammelnachricht.

element datenuebermittlung.stornoanforderungidnr.0506/stornoanforderungidnr/steueridentifikation
diagram
namespace http://www.osci.de/xmeld130
type xmeld:type.Steueridentifikation
properties
isRef 0
content complex
children xmeld:idnummer xmeld:vbm
attributes
Name  Type  Use  Default  Fixed  Annotation
id  xs:IDoptional      
annotation
documentation 
Das BZSt teilt jedem Steuerpflichtigen zum Zwecke der eindeutigen Identifizierung in Besteuerungsverfahren ein einheitliches und dauerhaftes Merkmal (Identifikationsmerkmal) zu, das bei Anträgen, Erklärungen oder Mitteilungen gegenüber Finanzbehörden anzugeben ist.
Natürliche Personen erhalten vom BZSt eine Identifikationsnummer.
Bis zur Vergabe der Identifikationsnummer wird dem Betroffenen zur sicheren Kommunikation von der Meldebehörde ein vorläufiges Bearbeitungsmerkmal (VBM) zugeordnet.

element datenuebermittlung.stornoanforderungidnr.0506/stornoanforderungidnr/konfliktmanagement
diagram
namespace http://www.osci.de/xmeld130
type xmeld:type.bzst.konfliktmanagement
properties
isRef 0
content complex
children xmeld:konfliktkennzeichen xmeld:versionsnr
annotation
documentation 
Um alle in Zusammenhang mit einem konkreten Konflikt notwendigen Informationen an einer Stelle zusammenzufassen, wurde das Element bzst.konfliktmanagement definiert.
Dieses Element umfasst folgende Kindelemente:
  
    konfliktkennzeichen
    versionsnr
  

element datenuebermittlung.uebermittlungssperre.0465
diagram
namespace http://www.osci.de/xmeld130
type extension of xmeld:type.datenuebermittlung.mb2ab
properties
content complex
children xmeld:nachrichtenkopf xmeld:uebermittlungssperre
attributes
Name  Type  Use  Default  Fixed  Annotation
version  xs:stringrequired      
fassung  xs:daterequired      
test  xs:stringoptional      
annotation
documentation 
Mit dieser Nachricht werden immer alle für den jeweiligen Empfänger relevanten Übermittlungssperren des Betroffenen mitgeteilt.
Da immer der aktuelle Stand mitgeteilt wird, ist diese Nachricht geeignet, um die Einrichtung, Veränderung oder Löschung von Übermittlungssperren mitzuteilen.
Diese Nachricht ist als Sammelnachricht konzipiert, so dass mit einer Nachricht auch zu mehreren Personen Übermittlungssperren mitgeteilt werden können.

element datenuebermittlung.uebermittlungssperre.0465/uebermittlungssperre
diagram
namespace http://www.osci.de/xmeld130
properties
isRef 0
content complex
children xmeld:identifikation.personanschrift xmeld:identifikation.staatsangehoerigkeit xmeld:uebermittlungssperre
annotation
documentation 
In diesem Element werden die Übermittlungssperren für einen Betroffenen mitgeteilt. Enthält dieser Container keine Übermittlungssperre, so entspricht dies der Löschung aller vorher beim Empfänger bekannten Übermittlungssperren.

element datenuebermittlung.uebermittlungssperre.0465/uebermittlungssperre/identifikation.personanschrift
diagram
namespace http://www.osci.de/xmeld130
type xmeld:type.identifikation.personanschrift
properties
isRef 0
content complex
children xmeld:nachname xmeld:vorname xmeld:geburt xmeld:geschlecht xmeld:anschrift
annotation
documentation 
Durch die hier übermittelten Daten soll der Empfänger in die Lage versetzt werden, eine eindeutige Identifikation des Betroffenen auf Basis der im eigenen Register vorliegenden Daten vorzunehmen. Bei Änderungsmitteilungen enthält diese Struktur die Personendaten inkl. der Anschrift vor Änderung (alter Datenzustand), während im Nutzdatenblock der jeweiligen Nachricht die neuen Daten nach Änderung enthalten sind.
Der Datentyp type.identifikation.personanschrift kann genutzt werden, um Melde- und andere Register synchron zu halten.

element datenuebermittlung.uebermittlungssperre.0465/uebermittlungssperre/identifikation.staatsangehoerigkeit
diagram
namespace http://www.osci.de/xmeld130
type xmeld:type.Staatsangehoerigkeit
properties
isRef 0
content complex
children xmeld:staatsangehoerigkeit
attributes
Name  Type  Use  Default  Fixed  Annotation
id  xs:IDoptional      
annotation
documentation 
Bei der Datenübermittlung von Übermittlungssperren von Ausländern kann die Staatsangehörigkeit des Betroffenen als zusätzliches Identifikationsdatum mit übermittelt werden, soweit der Empfänger die Staatsangehörigkeitsinformation erhalten darf.

element datenuebermittlung.uebermittlungssperre.0465/uebermittlungssperre/uebermittlungssperre
diagram
namespace http://www.osci.de/xmeld130
type xmeld:type.Auskunftssperre
properties
isRef 0
content complex
children xmeld:frist xmeld:grund
attributes
Name  Type  Use  Default  Fixed  Annotation
id  xs:IDoptional      
annotation
documentation 
Hiermit wird eine konkrete Übermittlungssperre mitgeteilt.

element datenuebermittlung.wehrueberwachungsmitteilungkwea.0555
diagram
namespace http://www.osci.de/xmeld130
type extension of xmeld:type.datenuebermittlung.mb2bb
properties
content complex
children xmeld:nachrichtenkopf xmeld:wegzugsmitteilung xmeld:zuzugsmitteilung xmeld:aenderungsmitteilung
attributes
Name  Type  Use  Default  Fixed  Annotation
version  xs:stringrequired      
fassung  xs:daterequired      
test  xs:stringoptional      
annotation
documentation 
Die Meldebehörde übermittelt mit dieser Nachricht alle im Rahmen der Wehrüberwachung erforderlichen Informationen nach § 2  Datenübermittlungen an die Kreiswehrersatzämter:

  Wegzugsmitteilung
  Zuzugsmitteilung
  Änderungsmitteilung

Diese Nachricht ist als Sammelnachricht konzipiert, so dass mit einer Nachricht auch mehrere Wehrüberwachungsmitteilungen übermittelt werden können. Allerdings muss eine Datenübermittlung mindestens eine Wegzugs-, Zuzugs- oder Änderungsmitteilung enthalten.

element datenuebermittlung.wehrueberwachungsmitteilungkwea.0555/wegzugsmitteilung
diagram
namespace http://www.osci.de/xmeld130
type xmeld:type.wegzugsmitteilung.kwea
properties
isRef 0
content complex
children xmeld:identifikation.person xmeld:aenderungszeitpunkt xmeld:titel xmeld:anschrift.neu xmeld:wohnung.neu
annotation
documentation 
Ein Wegzug wird mitgeteilt, wenn eine Person aus dem für die KWEA relevanten Personenkreis aus dem Zuständigkeitsbereich einer Meldebehörde wegzieht. Gleichzeitige Änderungen an Einzelfeldinhalten (außerhalb der Adresse) müssen mit einer Änderungsmitteilung übermittelt werden, siehe .
Mit diesem Element wird der Wegzug genau einer Person mitgeteilt.
Der Titel (Doktorgrad, -Feld 0401) ist lt. gegenwärtiger  (23.12.2003) nicht für die Wegzugsmitteilung definiert, wird aber  der Novellierung vorgreifend  zur Vereinheitlichung der Nachrichten aufgenommen. Der Titel kann zu einer erweiterten Identifizierung des Betroffenen genutzt werden.
Ebenfalls aus Vereinheitlichungsgründen wird der Staat (-Feld 1307) aufgenommen.

element datenuebermittlung.wehrueberwachungsmitteilungkwea.0555/zuzugsmitteilung
diagram
namespace http://www.osci.de/xmeld130
type xmeld:type.zuzugsmitteilung.kwea
properties
isRef 0
content complex
children xmeld:identifikation.person xmeld:aenderungszeitpunkt xmeld:titel xmeld:familienstand xmeld:anschrift.bisher xmeld:anschrift.neu xmeld:wohnung.neu
annotation
documentation 
Ein Zuzug wird mitgeteilt, wenn eine Person aus dem für die KWEA relevanten Personenkreis in den Zuständigkeitsbereich einer Meldebehörde zuzieht. Gleichzeitige Änderungen an Einzelfeldinhalten (außerhalb der Adresse) müssen mit einer Änderungsmitteilung übermittelt werden, siehe .
Mit diesem Element wird der Zuzug genau einer Person mitgeteilt.

element datenuebermittlung.wehrueberwachungsmitteilungkwea.0555/aenderungsmitteilung
diagram
namespace http://www.osci.de/xmeld130
type xmeld:type.aenderungsmitteilung.kwea
properties
isRef 0
content complex
children xmeld:identifikation.person xmeld:aenderungszeitpunkt xmeld:aenderung.kwea.name xmeld:aenderung.kwea.geburt xmeld:aenderung.kwea.adresse xmeld:aenderung.kwea.familienstand xmeld:aenderung.kwea.sterbetag
annotation
documentation 
Diese Mitteilung dient der Übermittlung von Änderungen an Datenfeldern, die von der Meldebehörde dem KWEA anlässlich der Wehrerfassung mitgeteilt worden sind. Zusätzlich wird im Falle des Ablebens des Betroffenen das Sterbedatum mitgeteilt.
Es werden die Daten übermittelt, die sich geändert haben; jeweils paarweise wird der alte Zustand vor und der neue Zustand nach Änderung übermittelt. Bei den Daten zum Namen und zur Adresse ist eine Blockbildung erforderlich, d. h. wenn sich ein Feld im Bereich des Namens ändert, so sind alle in der Meldung enthaltenen Felder zu Namen, Vornamen und Titel zu übermitteln. Dabei sind die unveränderten Felder mit jeweils identischer Belegung in den feld.bisher- und feld.neu-Strukturen zu übermitteln. Gleiches gilt für die Adresse, bei der jeweils gemeinsam die Felder zu Anschrift und Wohnung komplett zu übermitteln sind.
Mit diesem Element werden Änderungen zu genau einer Person mitgeteilt.

element datenuebermittlung.wohnungaenderung.0457
diagram
namespace http://www.osci.de/xmeld130
type extension of xmeld:type.datenuebermittlung.mb2ab
properties
content complex
children xmeld:nachrichtenkopf xmeld:wohnung.aenderung
attributes
Name  Type  Use  Default  Fixed  Annotation
version  xs:stringrequired      
fassung  xs:daterequired      
test  xs:stringoptional      
annotation
documentation 
Diese Nachricht wird in folgenden Fällen verwendet:

  Umzug der Haupt- oder alleinigen Wohnung innerhalb einer Gemeinde
  Umzug der Nebenwohnung innerhalb einer Gemeinde
  Wohnungsstatuswechsel zwischen einer bestehenden Haupt- und einer bestehenden Nebenwohnung innerhalb einer Gemeinde

Die Anzahl der Wohnungen verändert sich hierbei nicht.
Diese Nachricht ist als Sammelnachricht konzipiert, so dass mit einer Nachricht auch mehrere Wohnungsänderungen übermittelt werden können.

element datenuebermittlung.wohnungaenderung.0457/wohnung.aenderung
diagram
namespace http://www.osci.de/xmeld130
properties
isRef 0
content complex
children xmeld:identifikation.personanschrift xmeld:identifikation.staatsangehoerigkeit xmeld:uebermittlungssperre xmeld:anschrift.hwaw xmeld:anschrift.nw
annotation
documentation 
Mit diesem Element wird genau eine Wohnungsänderung mitgeteilt.
Die Mitteilung von Übermittlungssperren ist davon abhängig, ob der Empfänger diese erhalten darf/muss.

element datenuebermittlung.wohnungaenderung.0457/wohnung.aenderung/identifikation.personanschrift
diagram
namespace http://www.osci.de/xmeld130
type xmeld:type.identifikation.personanschrift
properties
isRef 0
content complex
children xmeld:nachname xmeld:vorname xmeld:geburt xmeld:geschlecht xmeld:anschrift
annotation
documentation 
Durch die hier übermittelten Daten soll der Empfänger in die Lage versetzt werden, eine eindeutige Identifikation des Betroffenen auf Basis der im eigenen Register vorliegenden Daten vorzunehmen. Bei Änderungsmitteilungen enthält diese Struktur die Personendaten inkl. der Anschrift vor Änderung (alter Datenzustand), während im Nutzdatenblock der jeweiligen Nachricht die neuen Daten nach Änderung enthalten sind.
Der Datentyp type.identifikation.personanschrift kann genutzt werden, um Melde- und andere Register synchron zu halten.

element datenuebermittlung.wohnungaenderung.0457/wohnung.aenderung/identifikation.staatsangehoerigkeit
diagram
namespace http://www.osci.de/xmeld130
type xmeld:type.Staatsangehoerigkeit
properties
isRef 0
content complex
children xmeld:staatsangehoerigkeit
attributes
Name  Type  Use  Default  Fixed  Annotation
id  xs:IDoptional      
annotation
documentation 
Bei der Datenübermittlung von Wohnungsveränderungen bei Ausländern kann die Staatsangehörigkeit des Betroffenen als zusätzliches Identifikationsdatum mit übermittelt werden, soweit der Empfänger die Staatsangehörigkeitsinformation erhalten darf.

element datenuebermittlung.wohnungaenderung.0457/wohnung.aenderung/uebermittlungssperre
diagram
namespace http://www.osci.de/xmeld130
type xmeld:type.Auskunftssperre
properties
isRef 0
content complex
children xmeld:frist xmeld:grund
attributes
Name  Type  Use  Default  Fixed  Annotation
id  xs:IDoptional      
annotation
documentation 
Auf Grund der Sensibilität der mit dieser Nachricht übermittelten Information ist es erforderlich, den Empfänger auf die bestehenden Übermittlungssperren hinzuweisen.

element datenuebermittlung.wohnungaenderung.0457/wohnung.aenderung/anschrift.hwaw
diagram
namespace http://www.osci.de/xmeld130
type xmeld:type.Anschrift
properties
isRef 0
content complex
children xmeld:adressierungszusaetze xmeld:gemeindeschluessel xmeld:hausnummer xmeld:hausnummerbuchstabezusatzziffer xmeld:postleitzahl xmeld:staat xmeld:stockwerkswohnungsnummer xmeld:strasse xmeld:strassenschluessel xmeld:teilnummerderhausnummer xmeld:wohnort xmeld:wohnortfrueherergemeindename xmeld:wohnungsgeber xmeld:zusatzangaben
attributes
Name  Type  Use  Default  Fixed  Annotation
id  xs:IDoptional      
annotation
documentation 
Von der Anschrift der Haupt- oder alleinigen Wohnung müssen genau die Felder

  gemeindeschluessel (-Feld 1201)
  postleitzahl (-Feld 1202)
  wohnort (-Feld 1203)
  wohnort - früherer gemeindename (-Feld 1204)
  strasse (-Feld 1205)
  hausnummer (-Feld 1206)
  hausnummerbuchstabezusatzziffer (-Feld 1208)
  teilnummerderhausnummer (-Feld 1209)
  stockwerkswohnungsnummer (-Feld 1210)
  zusatzangaben (-Feld 1211)

als Inhaltsdaten übermittelt werden.

element datenuebermittlung.wohnungaenderung.0457/wohnung.aenderung/anschrift.nw
diagram
namespace http://www.osci.de/xmeld130
type xmeld:type.Anschrift
properties
isRef 0
content complex
children xmeld:adressierungszusaetze xmeld:gemeindeschluessel xmeld:hausnummer xmeld:hausnummerbuchstabezusatzziffer xmeld:postleitzahl xmeld:staat xmeld:stockwerkswohnungsnummer xmeld:strasse xmeld:strassenschluessel xmeld:teilnummerderhausnummer xmeld:wohnort xmeld:wohnortfrueherergemeindename xmeld:wohnungsgeber xmeld:zusatzangaben
attributes
Name  Type  Use  Default  Fixed  Annotation
id  xs:IDoptional      
annotation
documentation 
Von jeder Nebenwohnungsanschrift müssen genau die Felder

  gemeindeschluessel (-Feld 1201)
  postleitzahl (-Feld 1202)
  wohnort (-Feld 1203)
  wohnort - früherer gemeindename (-Feld 1204)
  strasse (-Feld 1205)
  hausnummer (-Feld 1206)
  hausnummerbuchstabezusatzziffer (-Feld 1208)
  teilnummerderhausnummer (-Feld 1209)
  stockwerkswohnungsnummer (-Feld 1210)
  zusatzangaben (-Feld 1211)

als Inhaltsdaten übermittelt werden.

element datenuebermittlung.wohnungaufgabe.0455
diagram
namespace http://www.osci.de/xmeld130
type extension of xmeld:type.datenuebermittlung.mb2ab
properties
content complex
children xmeld:nachrichtenkopf xmeld:wohnung.aufgabe
attributes
Name  Type  Use  Default  Fixed  Annotation
version  xs:stringrequired      
fassung  xs:daterequired      
test  xs:stringoptional      
annotation
documentation 
Die in den Identifikationsdaten genannte Wohnung wird aufgegeben. Die nunmehr aktuellen Anschriften des Betroffenen werden als Inhaltsdaten übermittelt. Dabei wird die HW/AW besonders gekennzeichnet.
Falls es sich um einen Wegzug ins Ausland handelt, wird nur ein Anschrift.HWAW-Element übermittelt, welches einen nicht-deutschen Staatenschlüssel enthält.
Diese Nachricht ist als Sammelnachricht konzipiert, so dass mit einer Nachricht auch mehrere Wohnungsaufgaben übermittelt werden können.

element datenuebermittlung.wohnungaufgabe.0455/wohnung.aufgabe
diagram
namespace http://www.osci.de/xmeld130
properties
isRef 0
content complex
children xmeld:identifikation.personanschrift xmeld:identifikation.staatsangehoerigkeit xmeld:uebermittlungssperre xmeld:anschrift.hwaw xmeld:anschrift.nw
annotation
documentation 
Mit diesem Element wird genau eine Wohnungsaufgabe mitgeteilt.
Die Mitteilung von Übermittlungssperren ist davon abhängig, ob der Empfänger diese erhalten darf/muss.

element datenuebermittlung.wohnungaufgabe.0455/wohnung.aufgabe/identifikation.personanschrift
diagram
namespace http://www.osci.de/xmeld130
type xmeld:type.identifikation.personanschrift
properties
isRef 0
content complex
children xmeld:nachname xmeld:vorname xmeld:geburt xmeld:geschlecht xmeld:anschrift
annotation
documentation 
Durch die hier übermittelten Daten soll der Empfänger in die Lage versetzt werden, eine eindeutige Identifikation des Betroffenen auf Basis der im eigenen Register vorliegenden Daten vorzunehmen. Bei Änderungsmitteilungen enthält diese Struktur die Personendaten inkl. der Anschrift vor Änderung (alter Datenzustand), während im Nutzdatenblock der jeweiligen Nachricht die neuen Daten nach Änderung enthalten sind.
Der Datentyp type.identifikation.personanschrift kann genutzt werden, um Melde- und andere Register synchron zu halten.

element datenuebermittlung.wohnungaufgabe.0455/wohnung.aufgabe/identifikation.staatsangehoerigkeit
diagram
namespace http://www.osci.de/xmeld130
type xmeld:type.Staatsangehoerigkeit
properties
isRef 0
content complex
children xmeld:staatsangehoerigkeit
attributes
Name  Type  Use  Default  Fixed  Annotation
id  xs:IDoptional      
annotation
documentation 
Bei der Datenübermittlung von Wohnungsaufgaben bei Ausländern kann die Staatsangehörigkeit des Betroffenen als zusätzliches Identifikationsdatum mit übermittelt werden, soweit der Empfänger die Staatsangehörigkeitsinformation erhalten darf.

element datenuebermittlung.wohnungaufgabe.0455/wohnung.aufgabe/uebermittlungssperre
diagram
namespace http://www.osci.de/xmeld130
type xmeld:type.Auskunftssperre
properties
isRef 0
content complex
children xmeld:frist xmeld:grund
attributes
Name  Type  Use  Default  Fixed  Annotation
id  xs:IDoptional      
annotation
documentation 
Auf Grund der Sensibilität der mit dieser Nachricht übermittelten Information ist es erforderlich, den Empfänger auf die bestehenden Übermittlungssperren hinzuweisen.

element datenuebermittlung.wohnungaufgabe.0455/wohnung.aufgabe/anschrift.hwaw
diagram
namespace http://www.osci.de/xmeld130
type xmeld:type.Anschrift
properties
isRef 0
content complex
children xmeld:adressierungszusaetze xmeld:gemeindeschluessel xmeld:hausnummer xmeld:hausnummerbuchstabezusatzziffer xmeld:postleitzahl xmeld:staat xmeld:stockwerkswohnungsnummer xmeld:strasse xmeld:strassenschluessel xmeld:teilnummerderhausnummer xmeld:wohnort xmeld:wohnortfrueherergemeindename xmeld:wohnungsgeber xmeld:zusatzangaben
attributes
Name  Type  Use  Default  Fixed  Annotation
id  xs:IDoptional      
annotation
documentation 
Von der Anschrift der Haupt- oder alleinigen Wohnung müssen genau die Felder

  gemeindeschluessel (-Feld 1201)
  postleitzahl (-Feld 1202)
  wohnort (-Feld 1203)
  wohnort - früherer gemeindename (-Feld 1204)
  strasse (-Feld 1205)
  hausnummer (-Feld 1206)
  hausnummerbuchstabezusatzziffer (-Feld 1208)
  teilnummerderhausnummer (-Feld 1209)
  stockwerkswohnungsnummer (-Feld 1210)
  zusatzangaben (-Feld 1211)

als Inhaltsdaten übermittelt werden.

element datenuebermittlung.wohnungaufgabe.0455/wohnung.aufgabe/anschrift.nw
diagram
namespace http://www.osci.de/xmeld130
type xmeld:type.Anschrift
properties
isRef 0
content complex
children xmeld:adressierungszusaetze xmeld:gemeindeschluessel xmeld:hausnummer xmeld:hausnummerbuchstabezusatzziffer xmeld:postleitzahl xmeld:staat xmeld:stockwerkswohnungsnummer xmeld:strasse xmeld:strassenschluessel xmeld:teilnummerderhausnummer xmeld:wohnort xmeld:wohnortfrueherergemeindename xmeld:wohnungsgeber xmeld:zusatzangaben
attributes
Name  Type  Use  Default  Fixed  Annotation
id  xs:IDoptional      
annotation
documentation 
Von jeder Nebenwohnungsanschrift müssen genau die Felder

  gemeindeschluessel (-Feld 1201)
  postleitzahl (-Feld 1202)
  wohnort (-Feld 1203)
  wohnort - früherer gemeindename (-Feld 1204)
  strasse (-Feld 1205)
  hausnummer (-Feld 1206)
  hausnummerbuchstabezusatzziffer (-Feld 1208)
  teilnummerderhausnummer (-Feld 1209)
  stockwerkswohnungsnummer (-Feld 1210)
  zusatzangaben (-Feld 1211)

als Inhaltsdaten übermittelt werden.

element datenuebermittlung.wohnungawhw.0459
diagram
namespace http://www.osci.de/xmeld130
type extension of xmeld:type.datenuebermittlung.mb2ab
properties
content complex
children xmeld:nachrichtenkopf xmeld:wohnungawhw
attributes
Name  Type  Use  Default  Fixed  Annotation
version  xs:stringrequired      
fassung  xs:daterequired      
test  xs:stringoptional      
annotation
documentation 
Mit diesem Element wird folgendes abgebildet:

  Wohnungsstatuswechsel der Nebenwohnung zur Hauptwohnung; bisherige Hauptwohnung außerhalb wird zur Nebenwohnung
  Wohnungsstatuswechsel der Nebenwohnung zur alleinigen Wohnung bei Aufgabe der bisherigen Hauptwohnung außerhalb
  Neubegründung einer Haupt- oder alleinigen Wohnung, die nicht identisch mit der bisherigen Nebenwohnung innerhalb ist

Diese Nachricht darf nur verwendet werden, wenn der Betroffene aktuell in dieser Gemeinde bereits eine Wohnung hat.
Diese Nachricht ist als Sammelnachricht konzipiert, so dass mit einer Nachricht auch mehrere HW/AW-Einrichtungen durch Statuswechsel oder Begründung übermittelt werden können.

element datenuebermittlung.wohnungawhw.0459/wohnungawhw
diagram
namespace http://www.osci.de/xmeld130
properties
isRef 0
content complex
children xmeld:identifikation.personanschrift xmeld:identifikation.staatsangehoerigkeit xmeld:wohnungpersonzusatzdaten
annotation
documentation 
Mit diesem Element wird mitgeteilt, dass eine Haupt- oder alleinige Wohnung durch Statuswechsel oder Neubegründung nach angelegt worden ist.

element datenuebermittlung.wohnungawhw.0459/wohnungawhw/identifikation.personanschrift
diagram
namespace http://www.osci.de/xmeld130
type xmeld:type.identifikation.personanschrift
properties
isRef 0
content complex
children xmeld:nachname xmeld:vorname xmeld:geburt xmeld:geschlecht xmeld:anschrift
annotation
documentation 
Durch die hier übermittelten Daten soll der Empfänger in die Lage versetzt werden, eine eindeutige Identifikation des Betroffenen auf Basis der im eigenen Register vorliegenden Daten vorzunehmen. Bei Änderungsmitteilungen enthält diese Struktur die Personendaten inkl. der Anschrift vor Änderung (alter Datenzustand), während im Nutzdatenblock der jeweiligen Nachricht die neuen Daten nach Änderung enthalten sind.
Der Datentyp type.identifikation.personanschrift kann genutzt werden, um Melde- und andere Register synchron zu halten.

element datenuebermittlung.wohnungawhw.0459/wohnungawhw/identifikation.staatsangehoerigkeit
diagram
namespace http://www.osci.de/xmeld130
type xmeld:type.Staatsangehoerigkeit
properties
isRef 0
content complex
children xmeld:staatsangehoerigkeit
attributes
Name  Type  Use  Default  Fixed  Annotation
id  xs:IDoptional      
annotation
documentation 
Bei der Datenübermittlung von Wohnungsveränderungen bei Ausländern kann die Staatsangehörigkeit des Betroffenen als zusätzliches Identifikationsdatum mit übermittelt werden, soweit der Empfänger die Staatsangehörigkeitsinformation erhalten darf.

element datenuebermittlung.wohnungawhw.0459/wohnungawhw/wohnungpersonzusatzdaten
diagram
namespace http://www.osci.de/xmeld130
type xmeld:type.datenuebermittlung.wohnungpersonzusatzdaten
properties
isRef 0
content complex
children xmeld:uebermittlungssperre xmeld:anschrift.hwaw xmeld:anschrift.nw xmeld:anschrift.zuzugvon xmeld:anschrift.letzteinland xmeld:staatsangehoerigkeit xmeld:familienstand xmeld:ausweisdokument xmeld:natuerlicher.vertreter xmeld:juristischer.vertreter
annotation
documentation 
Mit diesem Element werden zusätzliche Personen- und Wohnungsdaten des Betroffenen mitgeteilt.
Die Mitteilung von Übermittlungssperren ist davon abhängig, ob der Empfänger diese erhalten darf/muss.

element datenuebermittlung.wohnungbezug.0458
diagram
namespace http://www.osci.de/xmeld130
type extension of xmeld:type.datenuebermittlung.mb2ab
properties
content complex
children xmeld:nachrichtenkopf xmeld:wohnung.bezug
attributes
Name  Type  Use  Default  Fixed  Annotation
version  xs:stringrequired      
fassung  xs:daterequired      
test  xs:stringoptional      
annotation
documentation 
Diese Nachricht wird in folgenden Fällen verwendet:

  Zuzug mit der Haupt- oder alleinigen Wohnung
  Zuzug mit Nebenwohnung  in diesem Fall werden die Anschriften Zuzug von bzw. letzte Inlandsanschrift nicht gefüllt

Diese Nachricht darf nur verwendet werden, wenn der Betroffene aktuell keine Wohnungen in dieser Gemeinde hat.
Diese Nachricht ist als Sammelnachricht konzipiert, so dass mit einer Nachricht auch mehrere Wohnungsbezüge übermittelt werden können.

element datenuebermittlung.wohnungbezug.0458/wohnung.bezug
diagram
namespace http://www.osci.de/xmeld130
properties
isRef 0
content complex
children xmeld:identifikation.person xmeld:identifikation.staatsangehoerigkeit xmeld:wohnungpersonzusatzdaten
annotation
documentation 
Mit diesem Element wird genau ein Wohnungsbezug mitgeteilt.

element datenuebermittlung.wohnungbezug.0458/wohnung.bezug/identifikation.person
diagram
namespace http://www.osci.de/xmeld130
type xmeld:type.identifikation.person
properties
isRef 0
content complex
children xmeld:nachname xmeld:vorname xmeld:geburt xmeld:geschlecht
annotation
documentation 
Durch die hier übermittelten Daten soll der Empfänger in die Lage versetzt werden, eine eindeutige Identifikation des Betroffenen auf Basis der im eigenen Register vorliegenden Daten vorzunehmen. Bei Änderungsmitteilungen enthält diese Struktur die Personendaten vor Änderung (alter Datenzustand), während im Nutzdatenblock der jeweiligen Nachricht die neuen Daten nach Änderung enthalten sind.
Der Datentyp type.identifikation.person kann genutzt werden, um Melde- und andere Register synchron zu halten.

element datenuebermittlung.wohnungbezug.0458/wohnung.bezug/identifikation.staatsangehoerigkeit
diagram
namespace http://www.osci.de/xmeld130
type xmeld:type.Staatsangehoerigkeit
properties
isRef 0
content complex
children xmeld:staatsangehoerigkeit
attributes
Name  Type  Use  Default  Fixed  Annotation
id  xs:IDoptional      
annotation
documentation 
Bei der Datenübermittlung von Wohnungsbezügen durch Ausländer kann die Staatsangehörigkeit des Betroffenen als zusätzliches Identifikationsdatum mit übermittelt werden, soweit der Empfänger die Staatsangehörigkeitsinformation erhalten darf.

element datenuebermittlung.wohnungbezug.0458/wohnung.bezug/wohnungpersonzusatzdaten
diagram
namespace http://www.osci.de/xmeld130
type xmeld:type.datenuebermittlung.wohnungpersonzusatzdaten
properties
isRef 0
content complex
children xmeld:uebermittlungssperre xmeld:anschrift.hwaw xmeld:anschrift.nw xmeld:anschrift.zuzugvon xmeld:anschrift.letzteinland xmeld:staatsangehoerigkeit xmeld:familienstand xmeld:ausweisdokument xmeld:natuerlicher.vertreter xmeld:juristischer.vertreter
annotation
documentation 
Mit diesem Element werden zusätzliche Personen- und Wohnungsdaten des Betroffenen mitgeteilt.
Die Mitteilung von Übermittlungssperren ist davon abhängig, ob der Empfänger diese erhalten darf/muss.

element datenuebermittlung.wohnungnw.0456
diagram
namespace http://www.osci.de/xmeld130
type extension of xmeld:type.datenuebermittlung.mb2ab
properties
content complex
children xmeld:nachrichtenkopf xmeld:wohnungnw
attributes
Name  Type  Use  Default  Fixed  Annotation
version  xs:stringrequired      
fassung  xs:daterequired      
test  xs:stringoptional      
annotation
documentation 
Mit dieser Nachricht können folgende Konstellationen übermittelt werden:

  Statuswechsel HW/AW zu NW: Die in den Identifikationsdaten genannte Wohnung (Haupt- oder alleinige Wohnung) wird zu einer Nebenwohnung und eine andere Wohnung außerhalb des Zuständigkeitsbereiches zur Hauptwohnung. Die nunmehr aktuellen Anschriften des Betroffenen werden als Inhaltsdaten übermittelt. Dabei wird die neue Hauptwohnung (bisherige Nebenwohnung oder andere, neue Wohnung) besonders gekennzeichnet.
  Weitere Nebenwohnung: Eine (weitere) Nebenwohnung wird begründet.

Diese Nachricht darf nur verwendet werden, wenn der Betroffene aktuell in dieser Gemeinde bereits eine Wohnung hat.
Diese Nachricht ist als Sammelnachricht konzipiert, so dass mit einer Nachricht auch mehrere Statuswechsel zur NW oder NW-Begründungen übermittelt werden können.

element datenuebermittlung.wohnungnw.0456/wohnungnw
diagram
namespace http://www.osci.de/xmeld130
properties
isRef 0
content complex
children xmeld:identifikation.personanschrift xmeld:identifikation.staatsangehoerigkeit xmeld:uebermittlungssperre xmeld:anschrift.hw xmeld:anschrift.nw
annotation
documentation 
Mit diesem Element wird genau eine Wohnungsinformation mitgeteilt.
Die Mitteilung von Übermittlungssperren ist davon abhängig, ob der Empfänger diese erhalten darf/muss.

element datenuebermittlung.wohnungnw.0456/wohnungnw/identifikation.personanschrift
diagram
namespace http://www.osci.de/xmeld130
type xmeld:type.identifikation.personanschrift
properties
isRef 0
content complex
children xmeld:nachname xmeld:vorname xmeld:geburt xmeld:geschlecht xmeld:anschrift
annotation
documentation 
Durch die hier übermittelten Daten soll der Empfänger in die Lage versetzt werden, eine eindeutige Identifikation des Betroffenen auf Basis der im eigenen Register vorliegenden Daten vorzunehmen. Bei Änderungsmitteilungen enthält diese Struktur die Personendaten inkl. der Anschrift vor Änderung (alter Datenzustand), während im Nutzdatenblock der jeweiligen Nachricht die neuen Daten nach Änderung enthalten sind.
Der Datentyp type.identifikation.personanschrift kann genutzt werden, um Melde- und andere Register synchron zu halten.

element datenuebermittlung.wohnungnw.0456/wohnungnw/identifikation.staatsangehoerigkeit
diagram
namespace http://www.osci.de/xmeld130
type xmeld:type.Staatsangehoerigkeit
properties
isRef 0
content complex
children xmeld:staatsangehoerigkeit
attributes
Name  Type  Use  Default  Fixed  Annotation
id  xs:IDoptional      
annotation
documentation 
Bei der Datenübermittlung von Wohnungsveränderungen bei Ausländern kann die Staatsangehörigkeit des Betroffenen als zusätzliches Identifikationsdatum mit übermittelt werden, soweit der Empfänger die Staatsangehörigkeitsinformation erhalten darf.

element datenuebermittlung.wohnungnw.0456/wohnungnw/uebermittlungssperre
diagram
namespace http://www.osci.de/xmeld130
type xmeld:type.Auskunftssperre
properties
isRef 0
content complex
children xmeld:frist xmeld:grund
attributes
Name  Type  Use  Default  Fixed  Annotation
id  xs:IDoptional      
annotation
documentation 
Auf Grund der Sensibilität der mit dieser Nachricht übermittelten Information ist es erforderlich, den Empfänger auf die bestehenden Übermittlungssperren hinzuweisen.

element datenuebermittlung.wohnungnw.0456/wohnungnw/anschrift.hw
diagram
namespace http://www.osci.de/xmeld130
type xmeld:type.Anschrift
properties
isRef 0
content complex
children xmeld:adressierungszusaetze xmeld:gemeindeschluessel xmeld:hausnummer xmeld:hausnummerbuchstabezusatzziffer xmeld:postleitzahl xmeld:staat xmeld:stockwerkswohnungsnummer xmeld:strasse xmeld:strassenschluessel xmeld:teilnummerderhausnummer xmeld:wohnort xmeld:wohnortfrueherergemeindename xmeld:wohnungsgeber xmeld:zusatzangaben
attributes
Name  Type  Use  Default  Fixed  Annotation
id  xs:IDoptional      
annotation
documentation 
Von der Hauptwohnungsanschrift müssen genau die Felder

  gemeindeschluessel (-Feld 1201)
  postleitzahl (-Feld 1202)
  wohnort (-Feld 1203)
  wohnort - früherer gemeindename (-Feld 1204)
  strasse (-Feld 1205)
  hausnummer (-Feld 1206)
  hausnummerbuchstabezusatzziffer (-Feld 1208)
  teilnummerderhausnummer (-Feld 1209)
  stockwerkswohnungsnummer (-Feld 1210)
  zusatzangaben (-Feld 1211)

als Inhaltsdaten übermittelt werden.

element datenuebermittlung.wohnungnw.0456/wohnungnw/anschrift.nw
diagram
namespace http://www.osci.de/xmeld130
type xmeld:type.Anschrift
properties
isRef 0
content complex
children xmeld:adressierungszusaetze xmeld:gemeindeschluessel xmeld:hausnummer xmeld:hausnummerbuchstabezusatzziffer xmeld:postleitzahl xmeld:staat xmeld:stockwerkswohnungsnummer xmeld:strasse xmeld:strassenschluessel xmeld:teilnummerderhausnummer xmeld:wohnort xmeld:wohnortfrueherergemeindename xmeld:wohnungsgeber xmeld:zusatzangaben
attributes
Name  Type  Use  Default  Fixed  Annotation
id  xs:IDoptional      
annotation
documentation 
Von jeder Nebenwohnungsanschrift müssen genau die Felder

  gemeindeschluessel (-Feld 1201)
  postleitzahl (-Feld 1202)
  wohnort (-Feld 1203)
  wohnort - früherer gemeindename (-Feld 1204)
  strasse (-Feld 1205)
  hausnummer (-Feld 1206)
  hausnummerbuchstabezusatzziffer (-Feld 1208)
  teilnummerderhausnummer (-Feld 1209)
  stockwerkswohnungsnummer (-Feld 1210)
  zusatzangaben (-Feld 1211)

als Inhaltsdaten übermittelt werden.

element datenuebermittlung.zentralregistermitteilungbzr.0550
diagram
namespace http://www.osci.de/xmeld130
type extension of xmeld:type.datenuebermittlung.mb2bb
properties
content complex
children xmeld:nachrichtenkopf xmeld:zentralregistermitteilung
attributes
Name  Type  Use  Default  Fixed  Annotation
version  xs:stringrequired      
fassung  xs:daterequired      
test  xs:stringoptional      
annotation
documentation 
Die Meldebehörde übermittelt mit dieser Nachricht Informationen über Namensänderungen nach § 5a  Datenübermittlungen an das Bundeszentralregister.
Diese Nachricht ist als Sammelnachricht konzipiert, so dass mit einer Nachricht auch mehrere Namensänderungen übermittelt werden können.

element datenuebermittlung.zentralregistermitteilungbzr.0550/zentralregistermitteilung
diagram
namespace http://www.osci.de/xmeld130
properties
isRef 0
content complex
children xmeld:identifikation.person xmeld:bzr.nachname xmeld:bzr.vorname xmeld:anschrift xmeld:nachweisdaten
annotation
documentation 
Mit diesem Element wird genau eine Namensänderung mitgeteilt.
Sofern bei Namensänderungen nur im Vornamen eine Änderung vorliegt, sind bei der Nachnamensübermittlung die Felder nachname.bisher und nachname.neu identisch zu übermitteln. Dies gilt umgekehrt natürlich auch bei Nachnamensänderungen für den Fall ungeänderter Vornamen.

element datenuebermittlung.zentralregistermitteilungbzr.0550/zentralregistermitteilung/identifikation.person
diagram
namespace http://www.osci.de/xmeld130
type xmeld:type.identifikation.person
properties
isRef 0
content complex
children xmeld:nachname xmeld:vorname xmeld:geburt xmeld:geschlecht
annotation
documentation 
Durch die hier übermittelten Daten soll der Empfänger in die Lage versetzt werden, eine eindeutige Identifikation des Betroffenen auf Basis der im eigenen Register vorliegenden Daten vorzunehmen. Bei Änderungsmitteilungen enthält diese Struktur die Personendaten vor Änderung (alter Datenzustand), während im Nutzdatenblock der jeweiligen Nachricht die neuen Daten nach Änderung enthalten sind.
Der Datentyp type.identifikation.person kann genutzt werden, um Melde- und andere Register synchron zu halten.

element datenuebermittlung.zentralregistermitteilungbzr.0550/zentralregistermitteilung/bzr.nachname
diagram
namespace http://www.osci.de/xmeld130
properties
isRef 0
content complex
children xmeld:nachname.bisher xmeld:nachname.neu
annotation
documentation 
Mit diesem Element werden die bisherigen sowie neuen Nachnamen des Betroffenen mitgeteilt.

element datenuebermittlung.zentralregistermitteilungbzr.0550/zentralregistermitteilung/bzr.nachname/nachname.bisher
diagram
namespace http://www.osci.de/xmeld130
type xmeld:type.Nachname
properties
isRef 0
content complex
children xmeld:nachname xmeld:nachnameoriginalschreibweise xmeld:namensbestandteil xmeld:rolle xmeld:zurechtnichtvorhanden
attributes
Name  Type  Use  Default  Fixed  Annotation
id  xs:IDoptional      
annotation
documentation 
Es sind folgende Informationen zum bisherigen Nachnamen zu übermitteln:
  
    Aktueller Familienname (-Felder 0101, 0102)
    Geburtsname (-Felder 0201, 0202)
    Früherer Familienname (-Felder 0203, 0204)  Dieses Element könnte langfristig entfallen, wenn im Rahmen einer regelmässigen Datenübermittlung an alle Empfänger Änderungen an den identifizierenden Daten zeitnah übermittelt würden.
  


element datenuebermittlung.zentralregistermitteilungbzr.0550/zentralregistermitteilung/bzr.nachname/nachname.neu
diagram
namespace http://www.osci.de/xmeld130
type xmeld:type.Nachname
properties
isRef 0
content complex
children xmeld:nachname xmeld:nachnameoriginalschreibweise xmeld:namensbestandteil xmeld:rolle xmeld:zurechtnichtvorhanden
attributes
Name  Type  Use  Default  Fixed  Annotation
id  xs:IDoptional      
annotation
documentation 
Es sind folgende Informationen zum neuen Nachnamen zu übermitteln:
  
    Aktueller Familienname (-Felder 0101, 0102)
    Geburtsname (-Felder 0201, 0202)
    Früherer Familienname (-Felder 0203, 0204)  Dieses Element könnte langfristig entfallen, wenn im Rahmen einer regelmässigen Datenübermittlung an alle Empfänger Änderungen an den identifizierenden Daten zeitnah übermittelt würden.
  


element datenuebermittlung.zentralregistermitteilungbzr.0550/zentralregistermitteilung/bzr.vorname
diagram
namespace http://www.osci.de/xmeld130
properties
isRef 0
content complex
children xmeld:vorname.bisher xmeld:vorname.neu
annotation
documentation 
Mit diesem Element werden die bisherigen sowie neuen Vornamen des Betroffenen mitgeteilt.

element datenuebermittlung.zentralregistermitteilungbzr.0550/zentralregistermitteilung/bzr.vorname/vorname.bisher
diagram
namespace http://www.osci.de/xmeld130
type xmeld:type.Vorname
properties
isRef 0
content complex
children xmeld:gebraeuchlich xmeld:laufendenr xmeld:rolle xmeld:vorname xmeld:vornameoriginalschreibweise xmeld:zurechtnichtvorhanden
attributes
Name  Type  Use  Default  Fixed  Annotation
id  xs:IDoptional      
annotation
documentation 
Es sind folgende Informationen zum bisherigen Vornamen zu übermitteln:
  
    Aktueller Vorname (-Feld 0301)
    Gebräuchlicher Vorname (-Feld 0302)
    Früherer Vorname (-Feld 0303)  Dieses Element könnte langfristig entfallen, wenn im Rahmen einer regelmässigen Datenübermittlung an alle Empfänger Änderungen an den identifizierenden Daten zeitnah übermittelt würden.
  

element datenuebermittlung.zentralregistermitteilungbzr.0550/zentralregistermitteilung/bzr.vorname/vorname.neu
diagram
namespace http://www.osci.de/xmeld130
type xmeld:type.Vorname
properties
isRef 0
content complex
children xmeld:gebraeuchlich xmeld:laufendenr xmeld:rolle xmeld:vorname xmeld:vornameoriginalschreibweise xmeld:zurechtnichtvorhanden
attributes
Name  Type  Use  Default  Fixed  Annotation
id  xs:IDoptional      
annotation
documentation 
Es sind folgende Informationen zum neuen Vornamen zu übermitteln:
  
    Aktueller Vorname (-Feld 0301)
    Gebräuchlicher Vorname (-Feld 0302)
    Früherer Vorname (-Feld 0303)  Dieses Element könnte langfristig entfallen, wenn im Rahmen einer regelmässigen Datenübermittlung an alle Empfänger Änderungen an den identifizierenden Daten zeitnah übermittelt würden.
  

element datenuebermittlung.zentralregistermitteilungbzr.0550/zentralregistermitteilung/anschrift
diagram
namespace http://www.osci.de/xmeld130
type xmeld:type.Anschrift
properties
isRef 0
content complex
children xmeld:adressierungszusaetze xmeld:gemeindeschluessel xmeld:hausnummer xmeld:hausnummerbuchstabezusatzziffer xmeld:postleitzahl xmeld:staat xmeld:stockwerkswohnungsnummer xmeld:strasse xmeld:strassenschluessel xmeld:teilnummerderhausnummer xmeld:wohnort xmeld:wohnortfrueherergemeindename xmeld:wohnungsgeber xmeld:zusatzangaben
attributes
Name  Type  Use  Default  Fixed  Annotation
id  xs:IDoptional      
annotation
documentation 
Von der Anschrift müssen genau die Felder

  gemeindeschluessel (-Feld 1201)
  postleitzahl (-Feld 1202)
  wohnort (-Feld 1203)
  strasse (-Feld 1205)
  hausnummer (-Feld 1206)
  adressierungszusaetze (-Feld 1207)
  hausnummerbuchstabezusatzziffer (-Feld 1208)
  teilnummerderhausnummer (-Feld 1209)
  stockwerkswohnungsnummer (-Feld 1210)
  zusatzangaben (-Feld 1211)
  wohnungsgeber (-Feld 1212)

als Inhaltsdaten übermittelt werden.

element datenuebermittlung.zentralregistermitteilungbzr.0550/zentralregistermitteilung/nachweisdaten
diagram
namespace http://www.osci.de/xmeld130
type xmeld:type.Nachweisdaten
properties
isRef 0
content complex
children xmeld:datum xmeld:dokumentbeschreibung xmeld:behoerdeoderaktenzeichen
attributes
Name  Type  Use  Default  Fixed  Annotation
id  xs:IDoptional      
annotation
documentation 
Es sind dürfen nur folgende Nachweisdaten übermittelt werden:
  
    Datum des zugrundeliegenden Rechtsaktes (-Felder 0205, 0304)
    Bezeichnung und Aktenzeichen der Behörde, die die Namensänderung veranlaßt hat (-Felder 0206, 0305)
  


element datenuebermittlung.zustaendigkeitsteuerpflichtiger.0504
diagram
namespace http://www.osci.de/xmeld130
type extension of xmeld:type.datenuebermittlung.mb2bb
properties
content complex
children xmeld:nachrichtenkopf xmeld:zeichennachricht xmeld:zustaendigkeitsteuerpflichtiger
attributes
Name  Type  Use  Default  Fixed  Annotation
version  xs:stringrequired      
fassung  xs:daterequired      
test  xs:stringoptional      
annotation
documentation 
Die Nachricht  wird von der Meldebehörde an das BZSt geschickt, wenn eine Haupt- oder alleinige Wohnung in der Gemeinde durch Zuzug oder Statuswechsel begründet und dadurch diese Meldebehörde zuständig im Sinne § 139b AO wird. Dies ist mit der Übermittlung eines Zuständigkeitsdatums verbunden.
Es werden der komplette für das BZSt erforderliche Datensatz des Steuerpflichtigen sowie Plausibilitätsdaten übermittelt (nach § 139b AO).

element datenuebermittlung.zustaendigkeitsteuerpflichtiger.0504/zeichennachricht
diagram
namespace http://www.osci.de/xmeld130
type xs:string
properties
isRef 0
content simple
annotation
documentation 
Die versendende Meldebehörde trägt hier ihr Zuordnungsmerkmal für die Anfrage ein (Aktenzeichen, Surrogat, Geschäftskennzeichen). Falls das BZSt auf diese Nachricht reagiert, kann es dieses Merkmal verwenden, so dass meldebehördenseitig eine unmittelbare Zuordnung zur ursprünglich auslösenden Nachricht möglich ist.

element datenuebermittlung.zustaendigkeitsteuerpflichtiger.0504/zustaendigkeitsteuerpflichtiger
diagram
namespace http://www.osci.de/xmeld130
properties
isRef 0
content complex
children xmeld:zustaendigkeitsdatum xmeld:zeicheneinzelfall xmeld:ruecksendeinfonichtzustellbarkeit xmeld:steueridentifikation xmeld:plausibilitaetsteuerpflichtiger xmeld:name xmeld:geburt xmeld:geschlecht xmeld:anschrift
annotation
documentation 
Der Typ type.zustaendigkeitsteuerpflichtiger enthält den kompletten Datensatz über den Steuerpflichtigen sowie das Datum, zu dem der Wohnungstatuswechsel stattgefunden hat bzw. die Haupt- oder alleinige Wohnung bezogen worden ist.

element datenuebermittlung.zustaendigkeitsteuerpflichtiger.0504/zustaendigkeitsteuerpflichtiger/zustaendigkeitsdatum
diagram
namespace http://www.osci.de/xmeld130
type xs:date
properties
isRef 0
content simple
annotation
documentation 
Es ist entweder das Datum des Beziehens der Haupt- oder alleinigen Wohnung oder das Datum des Statuswechsels (Nebenwohnung wird Hauptwohnung) anzugeben.
Ab diesem Datum ist die im Nachrichtenkopf mit übermittelte Meldebehörde zuständig.
Zuständig in diesem Sinne bedeutet, dass das BZSt ab diesem Datum Nachrichten vom Typ  nur noch von dieser Meldebehörde akzeptiert.
Das Datum ist erforderlich, weil nicht auszuschließen ist, dass aufgrund einer hohen Mobilität einzelner Meldepflichtiger Nachrichten des Typs  beim BZSt nicht in der Reihenfolge der Ereignisse eintreffen (Nachrichten überholen sich aufgrund von Verzögerungen in den Meldebehörden).

element datenuebermittlung.zustaendigkeitsteuerpflichtiger.0504/zustaendigkeitsteuerpflichtiger/zeicheneinzelfall
diagram
namespace http://www.osci.de/xmeld130
type xs:string
properties
isRef 0
content simple
annotation
documentation 
Kennzeichen zur Identifikation des Einzelfalls innerhalb der Sammelnachricht.

element datenuebermittlung.zustaendigkeitsteuerpflichtiger.0504/zustaendigkeitsteuerpflichtiger/ruecksendeinfonichtzustellbarkeit
diagram
namespace http://www.osci.de/xmeld130
type xs:string
properties
isRef 0
content simple
annotation
documentation 
Für den Fall der Nichtzustellbarkeit wird als Absenderangabe die Adresse der jeweiligen örtlichen Meldebehörde vermerkt, die auch für die weitere Problemlösung zuständig ist. Dazu soll das BZSt für den Fall der Nichtzustellbarkeit möglichst präzise die Anschrift der übermittelnden Meldebehörde auf dem Umschlag vermerken. (Als Beispiel sei Hamburg mit 27 Meldebehörden genannt.)
Wenn dieses Element nicht vorhanden ist, dann gibt das BZSt für den Fall der Unzustellbarkeit die Anschrift der Meldebehörde an, die sich aus den Absenderangaben der sendenden Meldebehörde ergeben.
Die Übermittlung dieser Information ist nur erforderlich, bis die Erstzuteilung der  abgeschlossen ist.

element datenuebermittlung.zustaendigkeitsteuerpflichtiger.0504/zustaendigkeitsteuerpflichtiger/steueridentifikation
diagram
namespace http://www.osci.de/xmeld130
type xmeld:type.Steueridentifikation
properties
isRef 0
content complex
children xmeld:idnummer xmeld:vbm
attributes
Name  Type  Use  Default  Fixed  Annotation
id  xs:IDoptional      
annotation
documentation 
Das BZSt teilt jedem Steuerpflichtigen zum Zwecke der eindeutigen Identifizierung in Besteuerungsverfahren ein einheitliches und dauerhaftes Merkmal (Identifikationsmerkmal) zu, das bei Anträgen, Erklärungen oder Mitteilungen gegenüber Finanzbehörden anzugeben ist.
Natürliche Personen erhalten vom BZSt eine Identifikationsnummer.
Bis zur Vergabe der Identifikationsnummer wird dem Betroffenen zur sicheren Kommunikation von der Meldebehörde ein vorläufiges Bearbeitungsmerkmal (VBM) zugeordnet.

element datenuebermittlung.zustaendigkeitsteuerpflichtiger.0504/zustaendigkeitsteuerpflichtiger/plausibilitaetsteuerpflichtiger
diagram
namespace http://www.osci.de/xmeld130
type xmeld:type.plausibilitaetsteuerpflichtiger
properties
isRef 0
content complex
children xmeld:plausibilitaet.geburt
annotation
documentation 
Die hier übermittelten Daten dienen der Plausibilitätsprüfung beim BZSt bzw. der MB.
Bei Übermittlung von MB an BZSt werden in diesem Element die Daten vor Änderung mitgeteilt. Diese Daten müssen identisch sein mit den beim BZSt gespeicherten Daten vor der Änderung.
Bei Übermittlung vom BZSt an MB werden in diesem Element die aktuellen BZSt-Daten übermittelt.
Für die Plausibilitätsdaten wurde bisher nur das Geburtsdatum ausgewählt, da es sich besonders gut zur ergänzenden Identifikation eignet und relativ selten geändert wird. Aus diesem Grunde werden Namen ausdrücklich nicht verwendet (Namensänderungen bei Eheschließungen, Vornamensänderungen bei Ausländern, etc).

element datenuebermittlung.zustaendigkeitsteuerpflichtiger.0504/zustaendigkeitsteuerpflichtiger/name
diagram
namespace http://www.osci.de/xmeld130
type xmeld:type.NameNatuerlichePerson
properties
isRef 0
content complex
children xmeld:TITEL xmeld:NACHNAME xmeld:VORNAME xmeld:WEITERERNAME
attributes
Name  Type  Use  Default  Fixed  Annotation
id  xs:IDoptional      
annotation
documentation 
Es dürfen nur die aktuellen Vornamen, der Familienname, die früheren Namen, Ordens- und Künstlernamen sowie der Doktorgrad übermittelt werden.
Es dürfen keine Nachweisdaten übermittelt werden.

element datenuebermittlung.zustaendigkeitsteuerpflichtiger.0504/zustaendigkeitsteuerpflichtiger/geburt
diagram
namespace http://www.osci.de/xmeld130
type xmeld:type.Geburt
properties
isRef 0
content complex
children xmeld:geburtsort xmeld:geburtsortstaat xmeld:tagdergeburt
attributes
Name  Type  Use  Default  Fixed  Annotation
id  xs:IDoptional      
annotation
documentation 
Die Übermittlung der Geburtsinformationen ist nur ohne die Information zum Staat, in dem der Betroffene geboren worden ist, sowie ohne die Nachweisdaten erlaubt.

element datenuebermittlung.zustaendigkeitsteuerpflichtiger.0504/zustaendigkeitsteuerpflichtiger/geschlecht
diagram
namespace http://www.osci.de/xmeld130
type xmeld:type.Geschlecht
properties
isRef 0
content complex
children xmeld:geschlecht
attributes
Name  Type  Use  Default  Fixed  Annotation
id  xs:IDoptional      
annotation
documentation 
Eine Instanz dieses Typs kennzeichnet das Geschlecht des Betroffenen.

element datenuebermittlung.zustaendigkeitsteuerpflichtiger.0504/zustaendigkeitsteuerpflichtiger/anschrift
diagram
namespace http://www.osci.de/xmeld130
type xmeld:type.Anschrift
properties
isRef 0
content complex
children xmeld:adressierungszusaetze xmeld:gemeindeschluessel xmeld:hausnummer xmeld:hausnummerbuchstabezusatzziffer xmeld:postleitzahl xmeld:staat xmeld:stockwerkswohnungsnummer xmeld:strasse xmeld:strassenschluessel xmeld:teilnummerderhausnummer xmeld:wohnort xmeld:wohnortfrueherergemeindename xmeld:wohnungsgeber xmeld:zusatzangaben
attributes
Name  Type  Use  Default  Fixed  Annotation
id  xs:IDoptional      
annotation
documentation 
Es darf nur die Anschrift der aktuellen Haupt- oder alleinigen Wohnung übermittelt werden.

element fortschreibung.adresse.0024
diagram
namespace http://www.osci.de/xmeld130
type extension of xmeld:type.fortschreibung
properties
content complex
children xmeld:nachrichtenkopf xmeld:betroffener xmeld:vertreter xmeld:anschrift.alt xmeld:anschrift.neu
attributes
Name  Type  Use  Default  Fixed  Annotation
version  xs:stringrequired      
fassung  xs:daterequired      
test  xs:stringoptional      
annotation
documentation 
Die Anschrift des gesetzlichen Vertreters des Betroffenen ist zu ändern.

element fortschreibung.adresse.0024/vertreter
diagram
namespace http://www.osci.de/xmeld130
type xmeld:type.identifikation.gesetzlichervertreter
properties
isRef 0
content complex
children xmeld:name xmeld:geburt xmeld:anschrift xmeld:gesetzlichervertreterschluessel
annotation
documentation 
Anhand dieser Daten wird der gesetzliche Vertreter des Betroffenen identifiziert, dessen Anschrift zu ändern ist.

element fortschreibung.adresse.0024/anschrift.alt
diagram
namespace http://www.osci.de/xmeld130
type xmeld:type.Anschrift
properties
isRef 0
content complex
children xmeld:adressierungszusaetze xmeld:gemeindeschluessel xmeld:hausnummer xmeld:hausnummerbuchstabezusatzziffer xmeld:postleitzahl xmeld:staat xmeld:stockwerkswohnungsnummer xmeld:strasse xmeld:strassenschluessel xmeld:teilnummerderhausnummer xmeld:wohnort xmeld:wohnortfrueherergemeindename xmeld:wohnungsgeber xmeld:zusatzangaben
attributes
Name  Type  Use  Default  Fixed  Annotation
id  xs:IDoptional      
annotation
documentation 
Die bisherige Anschrift des gesetzlichen Vertreters.

element fortschreibung.adresse.0024/anschrift.neu
diagram
namespace http://www.osci.de/xmeld130
type xmeld:type.Anschrift
properties
isRef 0
content complex
children xmeld:adressierungszusaetze xmeld:gemeindeschluessel xmeld:hausnummer xmeld:hausnummerbuchstabezusatzziffer xmeld:postleitzahl xmeld:staat xmeld:stockwerkswohnungsnummer xmeld:strasse xmeld:strassenschluessel xmeld:teilnummerderhausnummer xmeld:wohnort xmeld:wohnortfrueherergemeindename xmeld:wohnungsgeber xmeld:zusatzangaben
attributes
Name  Type  Use  Default  Fixed  Annotation
id  xs:IDoptional      
annotation
documentation 
Die neue Anschrift des gesetzlichen Vertreters.

element fortschreibung.adresse.0029
diagram
namespace http://www.osci.de/xmeld130
type extension of xmeld:type.fortschreibung
properties
content complex
children xmeld:nachrichtenkopf xmeld:betroffener xmeld:ehegatte xmeld:anschrift.alt xmeld:anschrift.neu
attributes
Name  Type  Use  Default  Fixed  Annotation
version  xs:stringrequired      
fassung  xs:daterequired      
test  xs:stringoptional      
annotation
documentation 
Die Anschrift des Ehegatten des Betroffenen ist zu ändern

element fortschreibung.adresse.0029/ehegatte
diagram
namespace http://www.osci.de/xmeld130
type xmeld:type.fortschreibung.identifikation.ehegatte
properties
isRef 0
content complex
children xmeld:name xmeld:geburt xmeld:anschrift
annotation
documentation 
Diese Daten dienen dazu, vor einer Änderung festzustellen, ob das adressierte EWO die gleichen Daten über den Ehegatten hat wie das sendende EWO.

element fortschreibung.adresse.0029/anschrift.alt
diagram
namespace http://www.osci.de/xmeld130
type xmeld:type.Anschrift
properties
isRef 0
content complex
children xmeld:adressierungszusaetze xmeld:gemeindeschluessel xmeld:hausnummer xmeld:hausnummerbuchstabezusatzziffer xmeld:postleitzahl xmeld:staat xmeld:stockwerkswohnungsnummer xmeld:strasse xmeld:strassenschluessel xmeld:teilnummerderhausnummer xmeld:wohnort xmeld:wohnortfrueherergemeindename xmeld:wohnungsgeber xmeld:zusatzangaben
attributes
Name  Type  Use  Default  Fixed  Annotation
id  xs:IDoptional      
annotation
documentation 
Die bisherige Anschrift des Ehegatten.

element fortschreibung.adresse.0029/anschrift.neu
diagram
namespace http://www.osci.de/xmeld130
type xmeld:type.Anschrift
properties
isRef 0
content complex
children xmeld:adressierungszusaetze xmeld:gemeindeschluessel xmeld:hausnummer xmeld:hausnummerbuchstabezusatzziffer xmeld:postleitzahl xmeld:staat xmeld:stockwerkswohnungsnummer xmeld:strasse xmeld:strassenschluessel xmeld:teilnummerderhausnummer xmeld:wohnort xmeld:wohnortfrueherergemeindename xmeld:wohnungsgeber xmeld:zusatzangaben
attributes
Name  Type  Use  Default  Fixed  Annotation
id  xs:IDoptional      
annotation
documentation 
Die neue Anschrift des Ehegatten.

element fortschreibung.adresse.0035
diagram
namespace http://www.osci.de/xmeld130
type extension of xmeld:type.fortschreibung
properties
content complex
children xmeld:nachrichtenkopf xmeld:betroffener xmeld:nebenwohnung
attributes
Name  Type  Use  Default  Fixed  Annotation
version  xs:stringrequired      
fassung  xs:daterequired      
test  xs:stringoptional      
annotation
documentation 
Die sendende Gemeinde teilt mit, dass der Betroffene die letzte Nebenwohnung in der sendenden Gemeinde aufgegeben hat und er somit aus der sendenden Gemeinde wegzieht.

element fortschreibung.adresse.0035/nebenwohnung
diagram
namespace http://www.osci.de/xmeld130
type xmeld:type.Wohnung
properties
isRef 0
content complex
children xmeld:GEMEINDE xmeld:ANSCHRIFT xmeld:datumabmeldungbeianmeldebehoerde xmeld:datumanmeldungbeianmeldebehoerde xmeld:datumderabmeldungvonamtswegen xmeld:datumderanmeldungvonamtswegen xmeld:datumdesauszugs xmeld:datumdesbeziehens xmeld:datumdeswohnungsstatuswechselsvonamtswegen xmeld:datummitteilungwohnungsstatuswechsel xmeld:datumstatuswechsel xmeld:statusderwohnung xmeld:zuzugvonstatus
attributes
Name  Type  Use  Default  Fixed  Annotation
id  xs:IDoptional      
annotation
documentation 
Angaben zur Wohnung des Betroffenen in der sendenden Gemeinde, die dieser aufgegeben hat. Informationen über die Anschrift der Wohnung und das Datum des Auszugs sind in Kindelementen enthalten.

element fortschreibung.adresse.0036
diagram
namespace http://www.osci.de/xmeld130
type extension of xmeld:type.fortschreibung
properties
content complex
children xmeld:nachrichtenkopf xmeld:betroffener xmeld:nebenwohnung
attributes
Name  Type  Use  Default  Fixed  Annotation
version  xs:stringrequired      
fassung  xs:daterequired      
test  xs:stringoptional      
annotation
documentation 
Mitgeteilt wird der Auszug des Betroffenen aus einer Nebenwohnung. Der Betroffene hat in der Gemeinde, in der die bisher von ihm bewohnte Wohnung liegt, noch weitere Wohnverhältnisse: Damit liegt kein Wegzug aus der Gemeinde vor.

element fortschreibung.adresse.0036/nebenwohnung
diagram
namespace http://www.osci.de/xmeld130
type xmeld:type.Wohnung
properties
isRef 0
content complex
children xmeld:GEMEINDE xmeld:ANSCHRIFT xmeld:datumabmeldungbeianmeldebehoerde xmeld:datumanmeldungbeianmeldebehoerde xmeld:datumderabmeldungvonamtswegen xmeld:datumderanmeldungvonamtswegen xmeld:datumdesauszugs xmeld:datumdesbeziehens xmeld:datumdeswohnungsstatuswechselsvonamtswegen xmeld:datummitteilungwohnungsstatuswechsel xmeld:datumstatuswechsel xmeld:statusderwohnung xmeld:zuzugvonstatus
attributes
Name  Type  Use  Default  Fixed  Annotation
id  xs:IDoptional      
annotation
documentation 
Angaben zur Nebenwohnung des Betroffenen in der sendenden Gemeinde, die dieser aufgegeben hat. Informationen über die Anschrift der Nebenwohnung und das Datum des Auszugs sind in Kindelementen enthalten.

element fortschreibung.adresse.0037
diagram
namespace http://www.osci.de/xmeld130
type extension of xmeld:type.fortschreibung
properties
content complex
children xmeld:nachrichtenkopf xmeld:betroffener xmeld:nebenwohnung
attributes
Name  Type  Use  Default  Fixed  Annotation
version  xs:stringrequired      
fassung  xs:daterequired      
test  xs:stringoptional      
annotation
documentation 
Mitgeteilt wird die Einrichtung einer weiteren Nebenwohnung durch den Betroffenen.

element fortschreibung.adresse.0037/nebenwohnung
diagram
namespace http://www.osci.de/xmeld130
type xmeld:type.Wohnung
properties
isRef 0
content complex
children xmeld:GEMEINDE xmeld:ANSCHRIFT xmeld:datumabmeldungbeianmeldebehoerde xmeld:datumanmeldungbeianmeldebehoerde xmeld:datumderabmeldungvonamtswegen xmeld:datumderanmeldungvonamtswegen xmeld:datumdesauszugs xmeld:datumdesbeziehens xmeld:datumdeswohnungsstatuswechselsvonamtswegen xmeld:datummitteilungwohnungsstatuswechsel xmeld:datumstatuswechsel xmeld:statusderwohnung xmeld:zuzugvonstatus
attributes
Name  Type  Use  Default  Fixed  Annotation
id  xs:IDoptional      
annotation
documentation 
Angaben zu der Nebenwohnung, die der Betroffene als weitere Nebenwohnung einrichtet.

element fortschreibung.adresse.0038
diagram
namespace http://www.osci.de/xmeld130
type extension of xmeld:type.fortschreibung
properties
content complex
children xmeld:nachrichtenkopf xmeld:betroffener xmeld:wohnung.alt xmeld:wohnung.neu
attributes
Name  Type  Use  Default  Fixed  Annotation
version  xs:stringrequired      
fassung  xs:daterequired      
test  xs:stringoptional      
annotation
documentation 
Der Betroffene zieht innerhalb der sendenden Gemeinde um. Dabei ändert sich der Wohnungsstatus nicht.

element fortschreibung.adresse.0038/wohnung.alt
diagram
namespace http://www.osci.de/xmeld130
type xmeld:type.Wohnung
properties
isRef 0
content complex
children xmeld:GEMEINDE xmeld:ANSCHRIFT xmeld:datumabmeldungbeianmeldebehoerde xmeld:datumanmeldungbeianmeldebehoerde xmeld:datumderabmeldungvonamtswegen xmeld:datumderanmeldungvonamtswegen xmeld:datumdesauszugs xmeld:datumdesbeziehens xmeld:datumdeswohnungsstatuswechselsvonamtswegen xmeld:datummitteilungwohnungsstatuswechsel xmeld:datumstatuswechsel xmeld:statusderwohnung xmeld:zuzugvonstatus
attributes
Name  Type  Use  Default  Fixed  Annotation
id  xs:IDoptional      
annotation
documentation 
Angaben zu der Wohnung, die der Betroffene bisher bewohnt hat.

element fortschreibung.adresse.0038/wohnung.neu
diagram
namespace http://www.osci.de/xmeld130
type xmeld:type.Wohnung
properties
isRef 0
content complex
children xmeld:GEMEINDE xmeld:ANSCHRIFT xmeld:datumabmeldungbeianmeldebehoerde xmeld:datumanmeldungbeianmeldebehoerde xmeld:datumderabmeldungvonamtswegen xmeld:datumderanmeldungvonamtswegen xmeld:datumdesauszugs xmeld:datumdesbeziehens xmeld:datumdeswohnungsstatuswechselsvonamtswegen xmeld:datummitteilungwohnungsstatuswechsel xmeld:datumstatuswechsel xmeld:statusderwohnung xmeld:zuzugvonstatus
attributes
Name  Type  Use  Default  Fixed  Annotation
id  xs:IDoptional      
annotation
documentation 
Angaben zu der Wohnung, in der der Betroffene ab dem Umzugsdatum wohnt.

element fortschreibung.adresse.0039
diagram
namespace http://www.osci.de/xmeld130
type extension of xmeld:type.fortschreibung
properties
content complex
children xmeld:nachrichtenkopf xmeld:betroffener xmeld:hauptwohnung.neu
attributes
Name  Type  Use  Default  Fixed  Annotation
version  xs:stringrequired      
fassung  xs:daterequired      
test  xs:stringoptional      
annotation
documentation 
Mit dieser Nachricht wird ein Statuswechsel innerhalb einer Gemeinde mitgeteilt. Übermittelt wird die Wohnung, die durch den Statuswechsel zur Hauptwohnung wird.
Die bisherige Hauptwohnung wird zur Nebenwohnung (ohne Übermittlung).

element fortschreibung.adresse.0039/hauptwohnung.neu
diagram
namespace http://www.osci.de/xmeld130
type xmeld:type.Wohnung
properties
isRef 0
content complex
children xmeld:GEMEINDE xmeld:ANSCHRIFT xmeld:datumabmeldungbeianmeldebehoerde xmeld:datumanmeldungbeianmeldebehoerde xmeld:datumderabmeldungvonamtswegen xmeld:datumderanmeldungvonamtswegen xmeld:datumdesauszugs xmeld:datumdesbeziehens xmeld:datumdeswohnungsstatuswechselsvonamtswegen xmeld:datummitteilungwohnungsstatuswechsel xmeld:datumstatuswechsel xmeld:statusderwohnung xmeld:zuzugvonstatus
attributes
Name  Type  Use  Default  Fixed  Annotation
id  xs:IDoptional      
annotation
documentation 
Dies ist die Wohnung, die nach dem Statuswechsel die Hauptwohnung des Betroffenen ist.

element fortschreibung.adresse.0041
diagram
namespace http://www.osci.de/xmeld130
type extension of xmeld:type.fortschreibung
properties
content complex
children xmeld:nachrichtenkopf xmeld:betroffener xmeld:wohnung
attributes
Name  Type  Use  Default  Fixed  Annotation
version  xs:stringrequired      
fassung  xs:daterequired      
test  xs:stringoptional      
annotation
documentation 
Die sendende Gemeinde teilt mit, dass der Betroffene von Amts wegen abgemeldet worden ist.

element fortschreibung.adresse.0041/wohnung
diagram
namespace http://www.osci.de/xmeld130
type xmeld:type.Wohnung
properties
isRef 0
content complex
children xmeld:GEMEINDE xmeld:ANSCHRIFT xmeld:datumabmeldungbeianmeldebehoerde xmeld:datumanmeldungbeianmeldebehoerde xmeld:datumderabmeldungvonamtswegen xmeld:datumderanmeldungvonamtswegen xmeld:datumdesauszugs xmeld:datumdesbeziehens xmeld:datumdeswohnungsstatuswechselsvonamtswegen xmeld:datummitteilungwohnungsstatuswechsel xmeld:datumstatuswechsel xmeld:statusderwohnung xmeld:zuzugvonstatus
attributes
Name  Type  Use  Default  Fixed  Annotation
id  xs:IDoptional      
annotation
documentation 
Angaben zu der letzten Wohnung in der sendenden Gemeinde, aus der der Betroffene von Amts wegen abgemeldet worden ist.

element fortschreibung.beziehung.0004
diagram
namespace http://www.osci.de/xmeld130
type extension of xmeld:type.fortschreibung
properties
content complex
children xmeld:nachrichtenkopf xmeld:betroffener xmeld:familienstand.alt xmeld:familienstand.neu xmeld:nachweis.familienstand.neu
attributes
Name  Type  Use  Default  Fixed  Annotation
version  xs:stringrequired      
fassung  xs:daterequired      
test  xs:stringoptional      
annotation
documentation 
Der Familienstand des Betroffenen ist falsch und muss berichtigt werden.
Dazu ist ausschliesslich das Kindelement familienstand.neu des complexTypes Familienstand (in familienstand.neu) zu berichtigen.
Falls Nachweisdaten hierzu vorliegen, sollen sie mit übermittelt werden.

element fortschreibung.beziehung.0004/familienstand.alt
diagram
namespace http://www.osci.de/xmeld130
type xmeld:type.Familienstand
properties
isRef 0
content complex
children xmeld:beendigungsgrund xmeld:datumbeginn xmeld:datumende xmeld:familienstand
attributes
Name  Type  Use  Default  Fixed  Annotation
id  xs:IDoptional      
annotation
documentation 
Enthält den falschen Familienstand.

element fortschreibung.beziehung.0004/familienstand.neu
diagram
namespace http://www.osci.de/xmeld130
type xmeld:type.Familienstand
properties
isRef 0
content complex
children xmeld:beendigungsgrund xmeld:datumbeginn xmeld:datumende xmeld:familienstand
attributes
Name  Type  Use  Default  Fixed  Annotation
id  xs:IDoptional      
annotation
documentation 
Enthält den berichtigten Familienstand.

element fortschreibung.beziehung.0004/nachweis.familienstand.neu
diagram
namespace http://www.osci.de/xmeld130
type xmeld:type.Nachweisdaten
properties
isRef 0
content complex
children xmeld:datum xmeld:dokumentbeschreibung xmeld:behoerdeoderaktenzeichen
attributes
Name  Type  Use  Default  Fixed  Annotation
id  xs:IDoptional      
annotation
documentation 
Soweit der sendenden Meldebehörde die Nachweisdaten für den neuen Familienstand vorliegen, sollen diese mit übermittelt werden.

element fortschreibung.beziehung.0008
diagram
namespace http://www.osci.de/xmeld130
type extension of xmeld:type.fortschreibung
properties
content complex
children xmeld:nachrichtenkopf xmeld:betroffener xmeld:geburtsname xmeld:familienname.alt xmeld:familienname.neu xmeld:familienstand.alt xmeld:familienstand.neu xmeld:ehegatte xmeld:nachweis.eheschliessung
attributes
Name  Type  Use  Default  Fixed  Annotation
version  xs:stringrequired      
fassung  xs:daterequired      
test  xs:stringoptional      
annotation
documentation 
Mitgeteilt wird die Eheschliessung des Betroffenen.
Die für die Nebenwohnung zuständige Meldebehörde benötigt sowohl den Geschäftsvorfall als auch die Nachweisdaten, um ihr Melderegister entsprechend fortzuschreiben.

element fortschreibung.beziehung.0008/geburtsname
diagram
namespace http://www.osci.de/xmeld130
type xmeld:type.Nachname
properties
isRef 0
content complex
children xmeld:nachname xmeld:nachnameoriginalschreibweise xmeld:namensbestandteil xmeld:rolle xmeld:zurechtnichtvorhanden
attributes
Name  Type  Use  Default  Fixed  Annotation
id  xs:IDoptional      
annotation
documentation 
Der Geburtsname des Betroffenen (ausgedrückt durch das Attribut rolle.

element fortschreibung.beziehung.0008/familienname.alt
diagram
namespace http://www.osci.de/xmeld130
type xmeld:type.Nachname
properties
isRef 0
content complex
children xmeld:nachname xmeld:nachnameoriginalschreibweise xmeld:namensbestandteil xmeld:rolle xmeld:zurechtnichtvorhanden
attributes
Name  Type  Use  Default  Fixed  Annotation
id  xs:IDoptional      
annotation
documentation 
Dies ist der alte Familienname (ausgedrückt durch das Attribut rolle.

element fortschreibung.beziehung.0008/familienname.neu
diagram
namespace http://www.osci.de/xmeld130
type xmeld:type.Nachname
properties
isRef 0
content complex
children xmeld:nachname xmeld:nachnameoriginalschreibweise xmeld:namensbestandteil xmeld:rolle xmeld:zurechtnichtvorhanden
attributes
Name  Type  Use  Default  Fixed  Annotation
id  xs:IDoptional      
annotation
documentation 
Dies ist der neue Familienname des Betroffenen, wie er sich durch die Eheschliessung ergibt (ausgedrückt durch das Attribut rolle.

element fortschreibung.beziehung.0008/familienstand.alt
diagram
namespace http://www.osci.de/xmeld130
type xmeld:type.Familienstand
properties
isRef 0
content complex
children xmeld:beendigungsgrund xmeld:datumbeginn xmeld:datumende xmeld:familienstand
attributes
Name  Type  Use  Default  Fixed  Annotation
id  xs:IDoptional      
annotation
documentation 
Der alte Familienstand des Betroffenen vor der Eheschliessung.

element fortschreibung.beziehung.0008/familienstand.neu
diagram
namespace http://www.osci.de/xmeld130
type xmeld:type.Familienstand
properties
isRef 0
content complex
children xmeld:beendigungsgrund xmeld:datumbeginn xmeld:datumende xmeld:familienstand
attributes
Name  Type  Use  Default  Fixed  Annotation
id  xs:IDoptional      
annotation
documentation 
Der neue Familienstand des Betroffenen nach der Eheschliessung.

element fortschreibung.beziehung.0008/ehegatte
diagram
namespace http://www.osci.de/xmeld130
properties
isRef 0
content complex
children xmeld:name xmeld:geburt xmeld:anschrift
annotation
documentation 
Relevante Daten des Ehegatten des Betroffenen.

element fortschreibung.beziehung.0008/ehegatte/name
diagram
namespace http://www.osci.de/xmeld130
type xmeld:type.NameNatuerlichePerson
properties
isRef 0
content complex
children xmeld:TITEL xmeld:NACHNAME xmeld:VORNAME xmeld:WEITERERNAME
attributes
Name  Type  Use  Default  Fixed  Annotation
id  xs:IDoptional      
annotation
documentation 
Der Name des Ehegatten.

element fortschreibung.beziehung.0008/ehegatte/geburt
diagram
namespace http://www.osci.de/xmeld130
type xmeld:type.Geburt
properties
isRef 0
content complex
children xmeld:geburtsort xmeld:geburtsortstaat xmeld:tagdergeburt
attributes
Name  Type  Use  Default  Fixed  Annotation
id  xs:IDoptional      
annotation
documentation 
Die Geburt des Ehegatten.

element fortschreibung.beziehung.0008/ehegatte/anschrift
diagram
namespace http://www.osci.de/xmeld130
type xmeld:type.Anschrift
properties
isRef 0
content complex
children xmeld:adressierungszusaetze xmeld:gemeindeschluessel xmeld:hausnummer xmeld:hausnummerbuchstabezusatzziffer xmeld:postleitzahl xmeld:staat xmeld:stockwerkswohnungsnummer xmeld:strasse xmeld:strassenschluessel xmeld:teilnummerderhausnummer xmeld:wohnort xmeld:wohnortfrueherergemeindename xmeld:wohnungsgeber xmeld:zusatzangaben
attributes
Name  Type  Use  Default  Fixed  Annotation
id  xs:IDoptional      
annotation
documentation 
Die Anschrift des Ehegatten.

element fortschreibung.beziehung.0008/nachweis.eheschliessung
diagram
namespace http://www.osci.de/xmeld130
type xmeld:type.Nachweisdaten
properties
isRef 0
content complex
children xmeld:datum xmeld:dokumentbeschreibung xmeld:behoerdeoderaktenzeichen
attributes
Name  Type  Use  Default  Fixed  Annotation
id  xs:IDoptional      
annotation
documentation 
Die Nachweisdaten der Eheschliessung sind zu übermitteln

element fortschreibung.beziehung.0009
diagram
namespace http://www.osci.de/xmeld130
type extension of xmeld:type.fortschreibung
properties
content complex
children xmeld:nachrichtenkopf xmeld:betroffener xmeld:familienstand.neu xmeld:nachweis.ehescheidung
attributes
Name  Type  Use  Default  Fixed  Annotation
version  xs:stringrequired      
fassung  xs:daterequired      
test  xs:stringoptional      
annotation
documentation 
Die Ehe des Betroffenen wurde geschieden.
Die für die Nebenwohnung zuständige Meldebehörde benötigt sowohl den Geschäftsvorfall als auch die Nachweisdaten, um ihr Melderegister entsprechend fortzuschreiben.

element fortschreibung.beziehung.0009/familienstand.neu
diagram
namespace http://www.osci.de/xmeld130
type xmeld:type.Familienstand
properties
isRef 0
content complex
children xmeld:beendigungsgrund xmeld:datumbeginn xmeld:datumende xmeld:familienstand
attributes
Name  Type  Use  Default  Fixed  Annotation
id  xs:IDoptional      
annotation
documentation 
Der neue Familienstand des Betroffenen, wie er sich durch die Ehescheidung ergibt.

element fortschreibung.beziehung.0009/nachweis.ehescheidung
diagram
namespace http://www.osci.de/xmeld130
type xmeld:type.Nachweisdaten
properties
isRef 0
content complex
children xmeld:datum xmeld:dokumentbeschreibung xmeld:behoerdeoderaktenzeichen
attributes
Name  Type  Use  Default  Fixed  Annotation
id  xs:IDoptional      
annotation
documentation 
Die Nachweisdaten der Ehescheidung sind zu übermitteln

element fortschreibung.beziehung.0010
diagram
namespace http://www.osci.de/xmeld130
type extension of xmeld:type.fortschreibung
properties
content complex
children xmeld:nachrichtenkopf xmeld:betroffener xmeld:familienstand.neu xmeld:nachweis.eheaufhebung
attributes
Name  Type  Use  Default  Fixed  Annotation
version  xs:stringrequired      
fassung  xs:daterequired      
test  xs:stringoptional      
annotation
documentation 
Die Ehe des Betroffenen wurde aufgehoben oder für nichtig erklärt.
Die für die Nebenwohnung zuständige Meldebehörde benötigt sowohl den Geschäftsvorfall als auch die Nachweisdaten, um ihr Melderegister entsprechend fortzuschreiben.

element fortschreibung.beziehung.0010/familienstand.neu
diagram
namespace http://www.osci.de/xmeld130
type xmeld:type.Familienstand
properties
isRef 0
content complex
children xmeld:beendigungsgrund xmeld:datumbeginn xmeld:datumende xmeld:familienstand
attributes
Name  Type  Use  Default  Fixed  Annotation
id  xs:IDoptional      
annotation
documentation 
Der neue Familienstand, wie er sich aus der Aufhebung oder Nichtigkeitserklärung ergibt.

element fortschreibung.beziehung.0010/nachweis.eheaufhebung
diagram
namespace http://www.osci.de/xmeld130
type xmeld:type.Nachweisdaten
properties
isRef 0
content complex
children xmeld:datum xmeld:dokumentbeschreibung xmeld:behoerdeoderaktenzeichen
attributes
Name  Type  Use  Default  Fixed  Annotation
id  xs:IDoptional      
annotation
documentation 
Die Nachweisdaten der Eheaufhebung/Nichtigerklärung sind zu übermitteln

element fortschreibung.beziehung.0011
diagram
namespace http://www.osci.de/xmeld130
type extension of xmeld:type.fortschreibung
properties
content complex
children xmeld:nachrichtenkopf xmeld:betroffener xmeld:familienstand.neu xmeld:tod.ehegatte xmeld:nachweis.tod.ehegatte
attributes
Name  Type  Use  Default  Fixed  Annotation
version  xs:stringrequired      
fassung  xs:daterequired      
test  xs:stringoptional      
annotation
documentation 
Der Ehegatte des Betroffenen ist verstorben. Übermittelt werden der neue Familienstand und nähere Angaben zum Tod des Ehegatten.
Nähere Angaben zum Dokument, mit dem der Tod des Ehegatten belegt wird (Sterbeurkunde) sind in den Nachweisdaten zum Element nachweisdaten.tod.ehegatte enthalten.

element fortschreibung.beziehung.0011/familienstand.neu
diagram
namespace http://www.osci.de/xmeld130
type xmeld:type.Familienstand
properties
isRef 0
content complex
children xmeld:beendigungsgrund xmeld:datumbeginn xmeld:datumende xmeld:familienstand
attributes
Name  Type  Use  Default  Fixed  Annotation
id  xs:IDoptional      
annotation
documentation 
Der neue Familienstand des Betroffenen, wie er sich nach dem Tod des Ehegatten ergibt.

element fortschreibung.beziehung.0011/tod.ehegatte
diagram
namespace http://www.osci.de/xmeld130
type xmeld:type.Tod
properties
isRef 0
content complex
children xmeld:sterbeort xmeld:sterbetag
attributes
Name  Type  Use  Default  Fixed  Annotation
id  xs:IDoptional      
annotation
documentation 
Nähere Angaben zum Tod des Ehegatten des Betroffenen.

element fortschreibung.beziehung.0011/nachweis.tod.ehegatte
diagram
namespace http://www.osci.de/xmeld130
type xmeld:type.Nachweisdaten
properties
isRef 0
content complex
children xmeld:datum xmeld:dokumentbeschreibung xmeld:behoerdeoderaktenzeichen
attributes
Name  Type  Use  Default  Fixed  Annotation
id  xs:IDoptional      
annotation
documentation 
Die Nachweisdaten zum Tod des Ehegatten sind zu übermitteln

element fortschreibung.beziehung.0012
diagram
namespace http://www.osci.de/xmeld130
type extension of xmeld:type.fortschreibung
properties
content complex
children xmeld:nachrichtenkopf xmeld:betroffener xmeld:familienname xmeld:beginndatum xmeld:elternteil xmeld:nachweis.legitimation
attributes
Name  Type  Use  Default  Fixed  Annotation
version  xs:stringrequired      
fassung  xs:daterequired      
test  xs:stringoptional      
annotation
documentation 
Der Betroffene (ein Kind) wird von einem Elternteil legitimiert. Dieser Fall tritt ein, wenn die leiblichen Eltern nach der Geburt des Kindes heiraten.
Die für die Nebenwohnung zuständige Meldebehörde benötigt sowohl den Geschäftsvorfall als auch die Nachweisdaten, um ihr Melderegister entsprechend fortzuschreiben.

element fortschreibung.beziehung.0012/familienname
diagram
namespace http://www.osci.de/xmeld130
properties
isRef 0
content complex
children xmeld:familienname.alt xmeld:familienname.neu
annotation
documentation 
Dieses Element ist optional, da entweder der Familienname invariant ist oder geändert wird.
Bei einer Änderung im Rahmen der Legitimation sind alter und neuer Familienname zu übermitteln.

element fortschreibung.beziehung.0012/familienname/familienname.alt
diagram
namespace http://www.osci.de/xmeld130
type xmeld:type.Nachname
properties
isRef 0
content complex
children xmeld:nachname xmeld:nachnameoriginalschreibweise xmeld:namensbestandteil xmeld:rolle xmeld:zurechtnichtvorhanden
attributes
Name  Type  Use  Default  Fixed  Annotation
id  xs:IDoptional      
annotation
documentation 
Der bisherige Familienname des Betroffenen.

element fortschreibung.beziehung.0012/familienname/familienname.neu
diagram
namespace http://www.osci.de/xmeld130
type xmeld:type.Nachname
properties
isRef 0
content complex
children xmeld:nachname xmeld:nachnameoriginalschreibweise xmeld:namensbestandteil xmeld:rolle xmeld:zurechtnichtvorhanden
attributes
Name  Type  Use  Default  Fixed  Annotation
id  xs:IDoptional      
annotation
documentation 
Der neue Familienname des Betroffenen.

element fortschreibung.beziehung.0012/beginndatum
diagram
namespace http://www.osci.de/xmeld130
type xs:date
properties
isRef 0
content simple
annotation
documentation 
Datum der Legitimation.

element fortschreibung.beziehung.0012/elternteil
diagram
namespace http://www.osci.de/xmeld130
properties
isRef 0
content complex
children xmeld:name xmeld:geburt xmeld:vertretung
annotation
documentation 
Der Elternteil, der den Betroffenen legitimiert.

element fortschreibung.beziehung.0012/elternteil/name
diagram
namespace http://www.osci.de/xmeld130
type xmeld:type.NameNatuerlichePerson
properties
isRef 0
content complex
children xmeld:TITEL xmeld:NACHNAME xmeld:VORNAME xmeld:WEITERERNAME
attributes
Name  Type  Use  Default  Fixed  Annotation
id  xs:IDoptional      
annotation
documentation 
Die Namen des Elternteils des Betroffenen (Vor-, Familien- und Geburtsname).

element fortschreibung.beziehung.0012/elternteil/geburt
diagram
namespace http://www.osci.de/xmeld130
type xmeld:type.Geburt
properties
isRef 0
content complex
children xmeld:geburtsort xmeld:geburtsortstaat xmeld:tagdergeburt
attributes
Name  Type  Use  Default  Fixed  Annotation
id  xs:IDoptional      
annotation
documentation 
Angaben zur Geburt des Elternteils

element fortschreibung.beziehung.0012/elternteil/vertretung
diagram
namespace http://www.osci.de/xmeld130
type xmeld:type.Beziehung
properties
isRef 0
content complex
children xmeld:rechtlichebeziehung
attributes
Name  Type  Use  Default  Fixed  Annotation
id  xs:IDoptional      
A  xs:IDREF      
B  xs:IDREF      
annotation
documentation 
In welcher Beziehung steht der Elternteil zum Betroffenen?
Durch die Legitimation wird das Kind ehelich. Wenn das Sorgerecht nicht schon früher einvernehmlich gemeinsam wahrgenommen wurde, erhält der Vater mit der Legitimation das Sorgerecht.

element fortschreibung.beziehung.0012/nachweis.legitimation
diagram
namespace http://www.osci.de/xmeld130
type xmeld:type.Nachweisdaten
properties
isRef 0
content complex
children xmeld:datum xmeld:dokumentbeschreibung xmeld:behoerdeoderaktenzeichen
attributes
Name  Type  Use  Default  Fixed  Annotation
id  xs:IDoptional      
annotation
documentation 
Angaben zum Dokument, mit dem die Legitimation nachgewiesen werden kann.

element fortschreibung.beziehung.0013
diagram
namespace http://www.osci.de/xmeld130
type extension of xmeld:type.fortschreibung
properties
content complex
children xmeld:nachrichtenkopf xmeld:betroffener xmeld:familienname xmeld:beginndatum xmeld:elternteil xmeld:nachweis.adoption.kind
attributes
Name  Type  Use  Default  Fixed  Annotation
version  xs:stringrequired      
fassung  xs:daterequired      
test  xs:stringoptional      
annotation
documentation 
Der Betroffene (ein Kind) wird von den Elternteilen adoptiert.
Die für die Nebenwohnung zuständige Meldebehörde benötigt sowohl den Geschäftsvorfall als auch die Nachweisdaten, um ihr Melderegister entsprechend fortzuschreiben.

element fortschreibung.beziehung.0013/familienname
diagram
namespace http://www.osci.de/xmeld130
properties
isRef 0
content complex
children xmeld:familienname.alt xmeld:familienname.neu
annotation
documentation 
Dieses Element ist optional, da entweder der Familienname invariant ist oder geändert wird.
Bei einer Änderung im Rahmen der Adoption sind alter und neuer Familienname zu übermitteln.

element fortschreibung.beziehung.0013/familienname/familienname.alt
diagram
namespace http://www.osci.de/xmeld130
type xmeld:type.Nachname
properties
isRef 0
content complex
children xmeld:nachname xmeld:nachnameoriginalschreibweise xmeld:namensbestandteil xmeld:rolle xmeld:zurechtnichtvorhanden
attributes
Name  Type  Use  Default  Fixed  Annotation
id  xs:IDoptional      
annotation
documentation 
Der bisherige Familienname des Betroffenen.

element fortschreibung.beziehung.0013/familienname/familienname.neu
diagram
namespace http://www.osci.de/xmeld130
type xmeld:type.Nachname
properties
isRef 0
content complex
children xmeld:nachname xmeld:nachnameoriginalschreibweise xmeld:namensbestandteil xmeld:rolle xmeld:zurechtnichtvorhanden
attributes
Name  Type  Use  Default  Fixed  Annotation
id  xs:IDoptional      
annotation
documentation 
Der neue Familienname des Betroffenen.

element fortschreibung.beziehung.0013/beginndatum
diagram
namespace http://www.osci.de/xmeld130
type xs:date
properties
isRef 0
content simple
annotation
documentation 
Datum der Adoption.

element fortschreibung.beziehung.0013/elternteil
diagram
namespace http://www.osci.de/xmeld130
properties
isRef 0
content complex
children xmeld:name xmeld:geburt xmeld:vertretung
annotation
documentation 
Angaben zu dem (den) Elternteil(en), die den Betroffenen adoptiert haben.

element fortschreibung.beziehung.0013/elternteil/name
diagram
namespace http://www.osci.de/xmeld130
type xmeld:type.NameNatuerlichePerson
properties
isRef 0
content complex
children xmeld:TITEL xmeld:NACHNAME xmeld:VORNAME xmeld:WEITERERNAME
attributes
Name  Type  Use  Default  Fixed  Annotation
id  xs:IDoptional      
annotation
documentation 
Die Namen des Elternteils des Betroffenen (Vor-, Familien- und Geburtsname).

element fortschreibung.beziehung.0013/elternteil/geburt
diagram
namespace http://www.osci.de/xmeld130
type xmeld:type.Geburt
properties
isRef 0
content complex
children xmeld:geburtsort xmeld:geburtsortstaat xmeld:tagdergeburt
attributes
Name  Type  Use  Default  Fixed  Annotation
id  xs:IDoptional      
annotation
documentation 
Angaben zur Geburt des Elternteils

element fortschreibung.beziehung.0013/elternteil/vertretung
diagram
namespace http://www.osci.de/xmeld130
type xmeld:type.Beziehung
properties
isRef 0
content complex
children xmeld:rechtlichebeziehung
attributes
Name  Type  Use  Default  Fixed  Annotation
id  xs:IDoptional      
A  xs:IDREF      
B  xs:IDREF      
annotation
documentation 
In welcher Beziehung steht der Elternteil zum Betroffenen?
Durch die Legitimation wird das Kind ehelich. Wenn das Sorgerecht nicht schon früher einvernehmlich gemeinsam wahrgenommen wurde, erhält der Vater mit der Legitimation das Sorgerecht.

element fortschreibung.beziehung.0013/nachweis.adoption.kind
diagram
namespace http://www.osci.de/xmeld130
type xmeld:type.Nachweisdaten
properties
isRef 0
content complex
children xmeld:datum xmeld:dokumentbeschreibung xmeld:behoerdeoderaktenzeichen
attributes
Name  Type  Use  Default  Fixed  Annotation
id  xs:IDoptional      
annotation
documentation 
Angaben zu dem Dokument, welches die Adoption des Betroffenen durch die Elternteile nachweist.

element fortschreibung.beziehung.0015
diagram
namespace http://www.osci.de/xmeld130
type extension of xmeld:type.fortschreibung
properties
content complex
children xmeld:nachrichtenkopf xmeld:betroffener xmeld:familienstand.alt xmeld:familienstand.neu xmeld:nachweis.lebenspartnerschaft
attributes
Name  Type  Use  Default  Fixed  Annotation
version  xs:stringrequired      
fassung  xs:daterequired      
test  xs:stringoptional      
annotation
documentation 
Der Betroffene hat eine Lebenspartnerschaft eintragen lassen.
Die für die Nebenwohnung zuständige Meldebehörde benötigt sowohl den Geschäftsvorfall als auch die Nachweisdaten, um ihr Melderegister entsprechend fortzuschreiben.

element fortschreibung.beziehung.0015/familienstand.alt
diagram
namespace http://www.osci.de/xmeld130
type xmeld:type.Familienstand
properties
isRef 0
content complex
children xmeld:beendigungsgrund xmeld:datumbeginn xmeld:datumende xmeld:familienstand
attributes
Name  Type  Use  Default  Fixed  Annotation
id  xs:IDoptional      
annotation
documentation 
Diese Daten zum alten Familienstand sind nicht mehr gültig.

element fortschreibung.beziehung.0015/familienstand.neu
diagram
namespace http://www.osci.de/xmeld130
type xmeld:type.Familienstand
properties
isRef 0
content complex
children xmeld:beendigungsgrund xmeld:datumbeginn xmeld:datumende xmeld:familienstand
attributes
Name  Type  Use  Default  Fixed  Annotation
id  xs:IDoptional      
annotation
documentation 
Diese Daten ersetzen die bisher gespeicherten Daten zum Familienstand.

element fortschreibung.beziehung.0015/nachweis.lebenspartnerschaft
diagram
namespace http://www.osci.de/xmeld130
type xmeld:type.Nachweisdaten
properties
isRef 0
content complex
children xmeld:datum xmeld:dokumentbeschreibung xmeld:behoerdeoderaktenzeichen
attributes
Name  Type  Use  Default  Fixed  Annotation
id  xs:IDoptional      
annotation
documentation 
Die Nachweisdaten der Lebenspartnerschaft sind zu übermitteln

element fortschreibung.beziehung.0016
diagram
namespace http://www.osci.de/xmeld130
type extension of xmeld:type.fortschreibung
properties
content complex
children xmeld:nachrichtenkopf xmeld:betroffener xmeld:familienstand.neu xmeld:nachweis.lebenspartnerschaft.aufhebung
attributes
Name  Type  Use  Default  Fixed  Annotation
version  xs:stringrequired      
fassung  xs:daterequired      
test  xs:stringoptional      
annotation
documentation 
Eine bisher bestehende Lebenspartnerschaft wird aufgehoben.
Die für die Nebenwohnung zuständige Meldebehörde benötigt sowohl den Geschäftsvorfall als auch die Nachweisdaten, um ihr Melderegister entsprechend fortzuschreiben.

element fortschreibung.beziehung.0016/familienstand.neu
diagram
namespace http://www.osci.de/xmeld130
type xmeld:type.Familienstand
properties
isRef 0
content complex
children xmeld:beendigungsgrund xmeld:datumbeginn xmeld:datumende xmeld:familienstand
attributes
Name  Type  Use  Default  Fixed  Annotation
id  xs:IDoptional      
annotation
documentation 
Die hier angegebenen Daten zum Familienstand ersetzen die bisher gespeicherten Daten.

element fortschreibung.beziehung.0016/nachweis.lebenspartnerschaft.aufhebung
diagram
namespace http://www.osci.de/xmeld130
type xmeld:type.Nachweisdaten
properties
isRef 0
content complex
children xmeld:datum xmeld:dokumentbeschreibung xmeld:behoerdeoderaktenzeichen
attributes
Name  Type  Use  Default  Fixed  Annotation
id  xs:IDoptional      
annotation
documentation 
Die Nachweisdaten der Aufhebung einer Lebenspartnerschaft sind zu übermitteln

element fortschreibung.beziehung.0017
diagram
namespace http://www.osci.de/xmeld130
type extension of xmeld:type.fortschreibung
properties
content complex
children xmeld:nachrichtenkopf xmeld:betroffener xmeld:familienstand.neu xmeld:tod.lebenspartner xmeld:nachweis.tod.lebenspartner
attributes
Name  Type  Use  Default  Fixed  Annotation
version  xs:stringrequired      
fassung  xs:daterequired      
test  xs:stringoptional      
annotation
documentation 
Der Lebenspartner des Betroffenen ist verstorben. Übermittelt werden der neue Familienstand und nähere Angaben zum Tod des Lebenspartners.
Nähere Angaben zum Dokument, mit dem der Tod des Lebenspartners belegt wird (Sterbeurkunde) sind im Element nachweis.tod.lebenspartner zu übermitteln.

element fortschreibung.beziehung.0017/familienstand.neu
diagram
namespace http://www.osci.de/xmeld130
type xmeld:type.Familienstand
properties
isRef 0
content complex
children xmeld:beendigungsgrund xmeld:datumbeginn xmeld:datumende xmeld:familienstand
attributes
Name  Type  Use  Default  Fixed  Annotation
id  xs:IDoptional      
annotation
documentation 
Der neue Familienstand des Betroffenen, wie er sich nach dem Tod des Lebenspartners ergibt.

element fortschreibung.beziehung.0017/tod.lebenspartner
diagram
namespace http://www.osci.de/xmeld130
type xmeld:type.Tod
properties
isRef 0
content complex
children xmeld:sterbeort xmeld:sterbetag
attributes
Name  Type  Use  Default  Fixed  Annotation
id  xs:IDoptional      
annotation
documentation 
Nähere Angaben zum Tod des Lebenspartners des Betroffenen.

element fortschreibung.beziehung.0017/nachweis.tod.lebenspartner
diagram
namespace http://www.osci.de/xmeld130
type xmeld:type.Nachweisdaten
properties
isRef 0
content complex
children xmeld:datum xmeld:dokumentbeschreibung xmeld:behoerdeoderaktenzeichen
attributes
Name  Type  Use  Default  Fixed  Annotation
id  xs:IDoptional      
annotation
documentation 
Die Nachweisdaten zum Tod des Lebenspartners sind zu übermitteln

element fortschreibung.beziehung.0020
diagram
namespace http://www.osci.de/xmeld130
type extension of xmeld:type.fortschreibung
properties
content complex
children xmeld:nachrichtenkopf xmeld:betroffener xmeld:vertreter xmeld:beginndatum xmeld:nachweis.gesetzlichervertreter
attributes
Name  Type  Use  Default  Fixed  Annotation
version  xs:stringrequired      
fassung  xs:daterequired      
test  xs:stringoptional      
annotation
documentation 
Dem Betroffenen wird ein Gesetzlicher Vertreter zugeordnet.
Die für die Nebenwohnung zuständige Meldebehörde benötigt sowohl den Geschäftsvorfall als auch die Nachweisdaten, um ihr Melderegister entsprechend fortzuschreiben.

element fortschreibung.beziehung.0020/vertreter
diagram
namespace http://www.osci.de/xmeld130
type xmeld:type.identifikation.gesetzlichervertreter
properties
isRef 0
content complex
children xmeld:name xmeld:geburt xmeld:anschrift xmeld:gesetzlichervertreterschluessel
annotation
documentation 
Daten zur Identifikation des Gesetzlichen Vertreters des Betroffenen.

element fortschreibung.beziehung.0020/beginndatum
diagram
namespace http://www.osci.de/xmeld130
type xs:date
properties
isRef 0
content simple
annotation
documentation 
Zeitpunkt, ab dem die Gesetzliche Vertretung gültig ist.

element fortschreibung.beziehung.0020/nachweis.gesetzlichervertreter
diagram
namespace http://www.osci.de/xmeld130
type xmeld:type.Nachweisdaten
properties
isRef 0
content complex
children xmeld:datum xmeld:dokumentbeschreibung xmeld:behoerdeoderaktenzeichen
attributes
Name  Type  Use  Default  Fixed  Annotation
id  xs:IDoptional      
annotation
documentation 
Die Nachweisdaten für die Bestellung des gesetzlichen Vertreters sind zu übermitteln

element fortschreibung.beziehung.0022
diagram
namespace http://www.osci.de/xmeld130
type extension of xmeld:type.fortschreibung
properties
content complex
children xmeld:nachrichtenkopf xmeld:betroffener xmeld:vertreter xmeld:endedatum xmeld:nachweis.gesetzlichevertretung.ende
attributes
Name  Type  Use  Default  Fixed  Annotation
version  xs:stringrequired      
fassung  xs:daterequired      
test  xs:stringoptional      
annotation
documentation 
Mit dieser Nachricht wird die gesetzliche Vertretung für den Betroffenen beendet.
Die für die Nebenwohnung zuständige Meldebehörde benötigt sowohl den Geschäftsvorfall als auch die Nachweisdaten, um ihr Melderegister entsprechend fortzuschreiben.

element fortschreibung.beziehung.0022/vertreter
diagram
namespace http://www.osci.de/xmeld130
type xmeld:type.identifikation.gesetzlichervertreter
properties
isRef 0
content complex
children xmeld:name xmeld:geburt xmeld:anschrift xmeld:gesetzlichervertreterschluessel
annotation
documentation 
Daten zur Identifikation des gesetzlichen Vertreters des Betroffenen.

element fortschreibung.beziehung.0022/endedatum
diagram
namespace http://www.osci.de/xmeld130
type xs:date
properties
isRef 0
content simple
annotation
documentation 
Dieses Element kennzeichnet den Zeitpunkt, ab dem die gesetzliche Vertretung beendet ist.

element fortschreibung.beziehung.0022/nachweis.gesetzlichevertretung.ende
diagram
namespace http://www.osci.de/xmeld130
type xmeld:type.Nachweisdaten
properties
isRef 0
content complex
children xmeld:datum xmeld:dokumentbeschreibung xmeld:behoerdeoderaktenzeichen
attributes
Name  Type  Use  Default  Fixed  Annotation
id  xs:IDoptional      
annotation
documentation 
Die Nachweisdaten der Beendigung einer gesetzlichen Vertretung sind zu übermitteln

element fortschreibung.beziehung.0023
diagram
namespace http://www.osci.de/xmeld130
type extension of xmeld:type.fortschreibung
properties
content complex
children xmeld:nachrichtenkopf xmeld:betroffener xmeld:vertreter xmeld:endedatum
attributes
Name  Type  Use  Default  Fixed  Annotation
version  xs:stringrequired      
fassung  xs:daterequired      
test  xs:stringoptional      
annotation
documentation 
Mit dieser Nachricht wird eine fehlerhaft eingetragene gesetzliche Vertretung für den Betroffenen aufgehoben.
Hier liegen keine Nachweisdaten vor.

element fortschreibung.beziehung.0023/vertreter
diagram
namespace http://www.osci.de/xmeld130
type xmeld:type.identifikation.gesetzlichervertreter
properties
isRef 0
content complex
children xmeld:name xmeld:geburt xmeld:anschrift xmeld:gesetzlichervertreterschluessel
annotation
documentation 
Daten zur Identifikation des fehlerhaft eingetragenen gesetzlichen Vertreters des Betroffenen.

element fortschreibung.beziehung.0023/endedatum
diagram
namespace http://www.osci.de/xmeld130
type xs:date
properties
isRef 0
content simple
annotation
documentation 
Dieses Element kennzeichnet den Zeitpunkt, ab dem die fehlerhaft eingetragene gesetzliche Vertretung aufgehoben ist.

element fortschreibung.dokument.0006
diagram
namespace http://www.osci.de/xmeld130
type extension of xmeld:type.fortschreibung
properties
content complex
children xmeld:nachrichtenkopf xmeld:betroffener xmeld:ausweisdokument
attributes
Name  Type  Use  Default  Fixed  Annotation
version  xs:stringrequired      
fassung  xs:daterequired      
test  xs:stringoptional      
annotation
documentation 
Die sendende Meldebehörde teilt der adressierten Meldebehörde mit, dass für den Betroffenen ein Ausweisdokument ausgestellt worden ist.

element fortschreibung.dokument.0006/ausweisdokument
diagram
namespace http://www.osci.de/xmeld130
type xmeld:type.Ausweisdokument
properties
isRef 0
content complex
children xmeld:passart xmeld:gueltigkeitsdauer xmeld:seriennummer xmeld:behoerde xmeld:ausstellungsdatum
attributes
Name  Type  Use  Default  Fixed  Annotation
id  xs:IDoptional      
annotation
documentation 
Das für den Betroffenen ausgestellte Dokument wird beschrieben.

element fortschreibung.dokument.0007
diagram
namespace http://www.osci.de/xmeld130
type extension of xmeld:type.fortschreibung
properties
content complex
children xmeld:nachrichtenkopf xmeld:betroffener xmeld:ausweisdokument
attributes
Name  Type  Use  Default  Fixed  Annotation
version  xs:stringrequired      
fassung  xs:daterequired      
test  xs:stringoptional      
annotation
documentation 
Der Betroffene hat den Verlust eines Ausweisdokumentes angezeigt.

element fortschreibung.dokument.0007/ausweisdokument
diagram
namespace http://www.osci.de/xmeld130
type xmeld:type.Ausweisdokument
properties
isRef 0
content complex
children xmeld:passart xmeld:gueltigkeitsdauer xmeld:seriennummer xmeld:behoerde xmeld:ausstellungsdatum
attributes
Name  Type  Use  Default  Fixed  Annotation
id  xs:IDoptional      
annotation
documentation 
Das verlorene Ausweisdokument des Betroffenen wird näher beschrieben.

element fortschreibung.geburt.0003
diagram
namespace http://www.osci.de/xmeld130
type extension of xmeld:type.fortschreibung
properties
content complex
children xmeld:nachrichtenkopf xmeld:betroffener xmeld:geburt.alt xmeld:geburt.neu xmeld:nachweis.geburtsdatum.neu
attributes
Name  Type  Use  Default  Fixed  Annotation
version  xs:stringrequired      
fassung  xs:daterequired      
test  xs:stringoptional      
annotation
documentation 
Das bisher gespeicherte Geburtsdatum des Betroffenen ist falsch und muss berichtigt werden.
Bei Vorliegen von Nachweisdaten sind diese mit zu übermitteln.

element fortschreibung.geburt.0003/geburt.alt
diagram
namespace http://www.osci.de/xmeld130
type xmeld:type.Geburt
properties
isRef 0
content complex
children xmeld:geburtsort xmeld:geburtsortstaat xmeld:tagdergeburt
attributes
Name  Type  Use  Default  Fixed  Annotation
id  xs:IDoptional      
annotation
documentation 
Falsches Geburtsdatum.

element fortschreibung.geburt.0003/geburt.neu
diagram
namespace http://www.osci.de/xmeld130
type xmeld:type.Geburt
properties
isRef 0
content complex
children xmeld:geburtsort xmeld:geburtsortstaat xmeld:tagdergeburt
attributes
Name  Type  Use  Default  Fixed  Annotation
id  xs:IDoptional      
annotation
documentation 
Berichtigtes Geburtsdatum.

element fortschreibung.geburt.0003/nachweis.geburtsdatum.neu
diagram
namespace http://www.osci.de/xmeld130
type xmeld:type.Nachweisdaten
properties
isRef 0
content complex
children xmeld:datum xmeld:dokumentbeschreibung xmeld:behoerdeoderaktenzeichen
attributes
Name  Type  Use  Default  Fixed  Annotation
id  xs:IDoptional      
annotation
documentation 
Die Nachweisdaten zum berichtigten Geburtsdatum sind zu übermitteln, falls sie vorliegen.

element fortschreibung.geburt.0014
diagram
namespace http://www.osci.de/xmeld130
type extension of xmeld:type.fortschreibung
properties
content complex
children xmeld:nachrichtenkopf xmeld:betroffener xmeld:geburt.alt xmeld:geburt.neu xmeld:nachweis.geburtsort.neu
attributes
Name  Type  Use  Default  Fixed  Annotation
version  xs:stringrequired      
fassung  xs:daterequired      
test  xs:stringoptional      
annotation
documentation 
Angaben zum Geburtsort des Betroffenen sind falsch und müssen berichtigt werden.
Bei Vorliegen von Nachweisdaten sind diese mit zu übermitteln.

element fortschreibung.geburt.0014/geburt.alt
diagram
namespace http://www.osci.de/xmeld130
type xmeld:type.Geburt
properties
isRef 0
content complex
children xmeld:geburtsort xmeld:geburtsortstaat xmeld:tagdergeburt
attributes
Name  Type  Use  Default  Fixed  Annotation
id  xs:IDoptional      
annotation
documentation 
Fehlerhafte Angaben zur Geburt.

element fortschreibung.geburt.0014/geburt.neu
diagram
namespace http://www.osci.de/xmeld130
type xmeld:type.Geburt
properties
isRef 0
content complex
children xmeld:geburtsort xmeld:geburtsortstaat xmeld:tagdergeburt
attributes
Name  Type  Use  Default  Fixed  Annotation
id  xs:IDoptional      
annotation
documentation 
Die in den Kindelementen geburtsort und geburtsortstaat angegebenen Daten ersetzen die bisher gespeicherten Daten.

element fortschreibung.geburt.0014/nachweis.geburtsort.neu
diagram
namespace http://www.osci.de/xmeld130
type xmeld:type.Nachweisdaten
properties
isRef 0
content complex
children xmeld:datum xmeld:dokumentbeschreibung xmeld:behoerdeoderaktenzeichen
attributes
Name  Type  Use  Default  Fixed  Annotation
id  xs:IDoptional      
annotation
documentation 
Die Nachweisdaten zum berichtigten Geburtsort sind zu übermitteln, falls sie vorliegen.

element fortschreibung.geburt.0021
diagram
namespace http://www.osci.de/xmeld130
type extension of xmeld:type.fortschreibung
properties
content complex
children xmeld:nachrichtenkopf xmeld:betroffener xmeld:vertreter xmeld:geburt.alt xmeld:geburt.neu xmeld:nachweis.geburtsdatum.neu.vertreter
attributes
Name  Type  Use  Default  Fixed  Annotation
version  xs:stringrequired      
fassung  xs:daterequired      
test  xs:stringoptional      
annotation
documentation 
Das Geburtsdatum des gesetzlichen Vertreters des Betroffenen ist zu berichtigen.
Bei Vorliegen von Nachweisdaten sind diese mit zu übermitteln.

element fortschreibung.geburt.0021/vertreter
diagram
namespace http://www.osci.de/xmeld130
type xmeld:type.identifikation.gesetzlichervertreter
properties
isRef 0
content complex
children xmeld:name xmeld:geburt xmeld:anschrift xmeld:gesetzlichervertreterschluessel
annotation
documentation 
Daten zur Identifikation des Gesetzlichen Vertreters des Betroffenen.

element fortschreibung.geburt.0021/geburt.alt
diagram
namespace http://www.osci.de/xmeld130
type xmeld:type.Geburt
properties
isRef 0
content complex
children xmeld:geburtsort xmeld:geburtsortstaat xmeld:tagdergeburt
attributes
Name  Type  Use  Default  Fixed  Annotation
id  xs:IDoptional      
annotation
documentation 
Im Kindelement geburt.alt ist das alte Geburtsdatum des gesetzlichen Vertreters des Betroffenen zu übermitteln.

element fortschreibung.geburt.0021/geburt.neu
diagram
namespace http://www.osci.de/xmeld130
type xmeld:type.Geburt
properties
isRef 0
content complex
children xmeld:geburtsort xmeld:geburtsortstaat xmeld:tagdergeburt
attributes
Name  Type  Use  Default  Fixed  Annotation
id  xs:IDoptional      
annotation
documentation 
Im Kindelement geburt.neu ist das neue Geburtsdatum des gesetzlichen Vertreters des Betroffenen zu übermitteln.

element fortschreibung.geburt.0021/nachweis.geburtsdatum.neu.vertreter
diagram
namespace http://www.osci.de/xmeld130
type xmeld:type.Nachweisdaten
properties
isRef 0
content complex
children xmeld:datum xmeld:dokumentbeschreibung xmeld:behoerdeoderaktenzeichen
attributes
Name  Type  Use  Default  Fixed  Annotation
id  xs:IDoptional      
annotation
documentation 
Die Nachweisdaten zum berichtigten Geburtsdatum des gesetzlichen Vertreters sind zu übermitteln, falls sie vorliegen.

element fortschreibung.geburt.0028
diagram
namespace http://www.osci.de/xmeld130
type extension of xmeld:type.fortschreibung
properties
content complex
children xmeld:nachrichtenkopf xmeld:betroffener xmeld:ehegatte xmeld:geburt.alt xmeld:geburt.neu xmeld:nachweis.geburtsdatum.ehegatte.neu
attributes
Name  Type  Use  Default  Fixed  Annotation
version  xs:stringrequired      
fassung  xs:daterequired      
test  xs:stringoptional      
annotation
documentation 
Das Geburtsdatum des Ehegatten des Betroffenen ist zu berichtigen.
Bei Vorliegen von Nachweisdaten sind diese mit zu übermitteln.

element fortschreibung.geburt.0028/ehegatte
diagram
namespace http://www.osci.de/xmeld130
type xmeld:type.fortschreibung.identifikation.ehegatte
properties
isRef 0
content complex
children xmeld:name xmeld:geburt xmeld:anschrift
annotation
documentation 
Diese Daten dienen dazu, vor einer Änderung festzustellen, ob das adressierte EWO die gleichen Daten über den Ehegatten hat wie das sendende EWO.

element fortschreibung.geburt.0028/geburt.alt
diagram
namespace http://www.osci.de/xmeld130
type xmeld:type.Geburt
properties
isRef 0
content complex
children xmeld:geburtsort xmeld:geburtsortstaat xmeld:tagdergeburt
attributes
Name  Type  Use  Default  Fixed  Annotation
id  xs:IDoptional      
annotation
documentation 
Im Kindelement tagdergeburt wird wird das alte Geburtsdatum des Ehegatten des Betroffenen übermittelt.

element fortschreibung.geburt.0028/geburt.neu
diagram
namespace http://www.osci.de/xmeld130
type xmeld:type.Geburt
properties
isRef 0
content complex
children xmeld:geburtsort xmeld:geburtsortstaat xmeld:tagdergeburt
attributes
Name  Type  Use  Default  Fixed  Annotation
id  xs:IDoptional      
annotation
documentation 
Das neue Geburtsdatum des Ehegatten des Betroffenen wird im Kindelement tagdergeburt übermittelt.

element fortschreibung.geburt.0028/nachweis.geburtsdatum.ehegatte.neu
diagram
namespace http://www.osci.de/xmeld130
type xmeld:type.Nachweisdaten
properties
isRef 0
content complex
children xmeld:datum xmeld:dokumentbeschreibung xmeld:behoerdeoderaktenzeichen
attributes
Name  Type  Use  Default  Fixed  Annotation
id  xs:IDoptional      
annotation
documentation 
Die Nachweisdaten zum berichtigten Geburtsdatum des Ehegatten des Betroffenen sind zu übermitteln, falls sie vorliegen.

element fortschreibung.geschlecht.0001
diagram
namespace http://www.osci.de/xmeld130
type extension of xmeld:type.fortschreibung
properties
content complex
children xmeld:nachrichtenkopf xmeld:betroffener xmeld:geschlecht.alt xmeld:geschlecht.neu xmeld:nachweis.geschlecht.neu
attributes
Name  Type  Use  Default  Fixed  Annotation
version  xs:stringrequired      
fassung  xs:daterequired      
test  xs:stringoptional      
annotation
documentation 
Ein bisheriger, falscher Wert für das Geschlecht des Betroffenen wird berichtigt.

element fortschreibung.geschlecht.0001/geschlecht.alt
diagram
namespace http://www.osci.de/xmeld130
type xmeld:type.Geschlecht
properties
isRef 0
content complex
children xmeld:geschlecht
attributes
Name  Type  Use  Default  Fixed  Annotation
id  xs:IDoptional      
annotation
documentation 
Der bisherige Wert für das Geschlecht des Betroffenen ist falsch, er ist zu korrigieren.

element fortschreibung.geschlecht.0001/geschlecht.neu
diagram
namespace http://www.osci.de/xmeld130
type xmeld:type.Geschlecht
properties
isRef 0
content complex
children xmeld:geschlecht
attributes
Name  Type  Use  Default  Fixed  Annotation
id  xs:IDoptional      
annotation
documentation 
Der neue, berichtigte Wert für das Geschlecht des Betroffenen.

element fortschreibung.geschlecht.0001/nachweis.geschlecht.neu
diagram
namespace http://www.osci.de/xmeld130
type xmeld:type.Nachweisdaten
properties
isRef 0
content complex
children xmeld:datum xmeld:dokumentbeschreibung xmeld:behoerdeoderaktenzeichen
attributes
Name  Type  Use  Default  Fixed  Annotation
id  xs:IDoptional      
annotation
documentation 
Angaben über das amtliche Dokument, auf Grund dessen der Korrekturbedarf festgelegt wurde.

element fortschreibung.geschlecht.0002
diagram
namespace http://www.osci.de/xmeld130
type extension of xmeld:type.fortschreibung
properties
content complex
children xmeld:nachrichtenkopf xmeld:betroffener xmeld:geschlecht.alt xmeld:geschlecht.neu xmeld:vorname.alt xmeld:vorname.neu xmeld:beginndatum xmeld:nachweis.geschlecht.neu
attributes
Name  Type  Use  Default  Fixed  Annotation
version  xs:stringrequired      
fassung  xs:daterequired      
test  xs:stringoptional      
annotation
documentation 
Geschlechtsumwandlung. Das Geschlecht des Betroffenen hat sich geändert. Der neue Wert wird mitgeteilt.
Da damit im Regelfall eine Änderung der Vornamen einhergeht, werden die Änderungsdaten der Vornamen ebenfalls mitgeführt. Da allerdings der Betroffene seine(n) Namen bereits vor der Geschlechtsumwandlung mit der Nachricht  geändert haben kann, ist eine Übermittlung der Vornamen (alt und neu) somit optional.
In diesem Zusammenhang ist aber hervorzuheben, dass bei der Übermittlung neuer Vornamen alle alten Vornamen des Betroffenen gelöscht werden müssen, auch wenn keine alten Vornamen in dieser Nachricht übermittelt worden sind.

element fortschreibung.geschlecht.0002/geschlecht.alt
diagram
namespace http://www.osci.de/xmeld130
type xmeld:type.Geschlecht
properties
isRef 0
content complex
children xmeld:geschlecht
attributes
Name  Type  Use  Default  Fixed  Annotation
id  xs:IDoptional      
annotation
documentation 
Dies war bisher der berichtigte Wert für das Geschlecht des Betroffenen.

element fortschreibung.geschlecht.0002/geschlecht.neu
diagram
namespace http://www.osci.de/xmeld130
type xmeld:type.Geschlecht
properties
isRef 0
content complex
children xmeld:geschlecht
attributes
Name  Type  Use  Default  Fixed  Annotation
id  xs:IDoptional      
annotation
documentation 
Dies ist das neue Geschlecht des Betroffenen.

element fortschreibung.geschlecht.0002/vorname.alt
diagram
namespace http://www.osci.de/xmeld130
type xmeld:type.Vorname
properties
isRef 0
content complex
children xmeld:gebraeuchlich xmeld:laufendenr xmeld:rolle xmeld:vorname xmeld:vornameoriginalschreibweise xmeld:zurechtnichtvorhanden
attributes
Name  Type  Use  Default  Fixed  Annotation
id  xs:IDoptional      
annotation
documentation 
Dies waren die bisherigen Vornamen des Betroffenen.

element fortschreibung.geschlecht.0002/vorname.neu
diagram
namespace http://www.osci.de/xmeld130
type xmeld:type.Vorname
properties
isRef 0
content complex
children xmeld:gebraeuchlich xmeld:laufendenr xmeld:rolle xmeld:vorname xmeld:vornameoriginalschreibweise xmeld:zurechtnichtvorhanden
attributes
Name  Type  Use  Default  Fixed  Annotation
id  xs:IDoptional      
annotation
documentation 
Dies sind die neuen Vornamen des Betroffenen.

element fortschreibung.geschlecht.0002/beginndatum
diagram
namespace http://www.osci.de/xmeld130
type xs:date
properties
isRef 0
content simple
annotation
documentation 
Datum, an dem die Geschlechtsumwandlung stattgefunden hat.

element fortschreibung.geschlecht.0002/nachweis.geschlecht.neu
diagram
namespace http://www.osci.de/xmeld130
type xmeld:type.Nachweisdaten
properties
isRef 0
content complex
children xmeld:datum xmeld:dokumentbeschreibung xmeld:behoerdeoderaktenzeichen
attributes
Name  Type  Use  Default  Fixed  Annotation
id  xs:IDoptional      
annotation
documentation 
Angaben über das amtiliche Dokument, durch das das neue Geschlecht bestätigt wird.

element fortschreibung.idnr.0051
diagram
namespace http://www.osci.de/xmeld130
type extension of xmeld:type.fortschreibung
properties
content complex
children xmeld:nachrichtenkopf xmeld:betroffener xmeld:steueridentifikation
attributes
Name  Type  Use  Default  Fixed  Annotation
version  xs:stringrequired      
fassung  xs:daterequired      
test  xs:stringoptional      
annotation
documentation 
Die Hauptwohnung unterrichtet die Nebenwohnung über die neu vergebene  bzw. das VBM des Betroffenen.

element fortschreibung.idnr.0051/steueridentifikation
diagram
namespace http://www.osci.de/xmeld130
type xmeld:type.Steueridentifikation
properties
isRef 0
content complex
children xmeld:idnummer xmeld:vbm
attributes
Name  Type  Use  Default  Fixed  Annotation
id  xs:IDoptional      
annotation
documentation 
Das BZSt teilt jedem Steuerpflichtigen zum Zwecke der eindeutigen Identifizierung in Besteuerungsverfahren ein einheitliches und dauerhaftes Merkmal (Identifikationsmerkmal) zu, das bei Anträgen, Erklärungen oder Mitteilungen gegenüber Finanzbehörden anzugeben ist.
Natürliche Personen erhalten vom BZSt eine Identifikationsnummer.
Bis zur Vergabe der Identifikationsnummer wird dem Betroffenen zur sicheren Kommunikation von der Meldebehörde ein vorläufiges Bearbeitungsmerkmal (VBM) zugeordnet.

element fortschreibung.name.0018
diagram
namespace http://www.osci.de/xmeld130
type extension of xmeld:type.fortschreibung
properties
content complex
children xmeld:nachrichtenkopf xmeld:betroffener xmeld:vertreter xmeld:nachname.alt xmeld:nachname.neu xmeld:nachweis.nachname.neu
attributes
Name  Type  Use  Default  Fixed  Annotation
version  xs:stringrequired      
fassung  xs:daterequired      
test  xs:stringoptional      
annotation
documentation 
Der Nachname des gesetzlichen Vertreters des Betroffenen muss berichtigt werden. (Anhand der Rolle ist erkennbar, welcher Nachname berichtigt wird.)
Bei Vorliegen von Nachweisdaten sind diese mit zu übermitteln.

element fortschreibung.name.0018/vertreter
diagram
namespace http://www.osci.de/xmeld130
type xmeld:type.identifikation.gesetzlichervertreter
properties
isRef 0
content complex
children xmeld:name xmeld:geburt xmeld:anschrift xmeld:gesetzlichervertreterschluessel
annotation
documentation 
Anhand dieser Daten wird der gesetzliche Vertreter des Betroffenen identifiziert, dessen Daten zu ändern sind.

element fortschreibung.name.0018/nachname.alt
diagram
namespace http://www.osci.de/xmeld130
type xmeld:type.Nachname
properties
isRef 0
content complex
children xmeld:nachname xmeld:nachnameoriginalschreibweise xmeld:namensbestandteil xmeld:rolle xmeld:zurechtnichtvorhanden
attributes
Name  Type  Use  Default  Fixed  Annotation
id  xs:IDoptional      
annotation
documentation 
Zu berichtigender Nachname des gesetzlichen Vertreters.

element fortschreibung.name.0018/nachname.neu
diagram
namespace http://www.osci.de/xmeld130
type xmeld:type.Nachname
properties
isRef 0
content complex
children xmeld:nachname xmeld:nachnameoriginalschreibweise xmeld:namensbestandteil xmeld:rolle xmeld:zurechtnichtvorhanden
attributes
Name  Type  Use  Default  Fixed  Annotation
id  xs:IDoptional      
annotation
documentation 
Die Daten in den Kindelementen ersetzen die bisher gespeicherten Daten zum Nachnamen des gesetzlichen Vertreters.

element fortschreibung.name.0018/nachweis.nachname.neu
diagram
namespace http://www.osci.de/xmeld130
type xmeld:type.Nachweisdaten
properties
isRef 0
content complex
children xmeld:datum xmeld:dokumentbeschreibung xmeld:behoerdeoderaktenzeichen
attributes
Name  Type  Use  Default  Fixed  Annotation
id  xs:IDoptional      
annotation
documentation 
Die Nachweisdaten für den berichtigten Nachnamen sind, soweit bekannt, zu übermitteln.

element fortschreibung.name.0019
diagram
namespace http://www.osci.de/xmeld130
type extension of xmeld:type.fortschreibung
properties
content complex
children xmeld:nachrichtenkopf xmeld:betroffener xmeld:vertreter xmeld:vorname.alt xmeld:vorname.neu xmeld:nachweis.vorname.neu
attributes
Name  Type  Use  Default  Fixed  Annotation
version  xs:stringrequired      
fassung  xs:daterequired      
test  xs:stringoptional      
annotation
documentation 
Die Vornamen des gesetzlichen Vertreters des Betroffenen sind zu berichtigen.
Bei Vorliegen von Nachweisdaten sind diese mit zu übermitteln.

element fortschreibung.name.0019/vertreter
diagram
namespace http://www.osci.de/xmeld130
type xmeld:type.identifikation.gesetzlichervertreter
properties
isRef 0
content complex
children xmeld:name xmeld:geburt xmeld:anschrift xmeld:gesetzlichervertreterschluessel
annotation
documentation 
Daten zur Identifikation des gesetzlichen Vertreters des Betroffenen.

element fortschreibung.name.0019/vorname.alt
diagram
namespace http://www.osci.de/xmeld130
type xmeld:type.Vorname
properties
isRef 0
content complex
children xmeld:gebraeuchlich xmeld:laufendenr xmeld:rolle xmeld:vorname xmeld:vornameoriginalschreibweise xmeld:zurechtnichtvorhanden
attributes
Name  Type  Use  Default  Fixed  Annotation
id  xs:IDoptional      
annotation
documentation 
Es müssen alle Vornamen des gesetzlichen Vertreters des Betroffenen übermittelt werden.

element fortschreibung.name.0019/vorname.neu
diagram
namespace http://www.osci.de/xmeld130
type xmeld:type.Vorname
properties
isRef 0
content complex
children xmeld:gebraeuchlich xmeld:laufendenr xmeld:rolle xmeld:vorname xmeld:vornameoriginalschreibweise xmeld:zurechtnichtvorhanden
attributes
Name  Type  Use  Default  Fixed  Annotation
id  xs:IDoptional      
annotation
documentation 
Es müssen alle neuen Vornamen des gesetzlichen Vertreters des Betroffenen übermittelt werden.

element fortschreibung.name.0019/nachweis.vorname.neu
diagram
namespace http://www.osci.de/xmeld130
type xmeld:type.Nachweisdaten
properties
isRef 0
content complex
children xmeld:datum xmeld:dokumentbeschreibung xmeld:behoerdeoderaktenzeichen
attributes
Name  Type  Use  Default  Fixed  Annotation
id  xs:IDoptional      
annotation
documentation 
Die Nachweisdaten für die berichtigten Vornamen sind, soweit bekannt, zu übermitteln.

element fortschreibung.name.0025
diagram
namespace http://www.osci.de/xmeld130
type extension of xmeld:type.fortschreibung
properties
content complex
children xmeld:nachrichtenkopf xmeld:betroffener xmeld:ehegatte xmeld:nachname.alt xmeld:nachname.neu xmeld:nachweis.nachname.ehegatte.neu
attributes
Name  Type  Use  Default  Fixed  Annotation
version  xs:stringrequired      
fassung  xs:daterequired      
test  xs:stringoptional      
annotation
documentation 
Der Nachname des Ehegatten des Betroffenen muss geändert werden.
Anhand der Rolle (jeweils im Nachname-Kindelement) ist erkennbar, welcher Nachname geändert wird. Die Rolle muss bei beiden Kindelementen (alter und neuer Nachname) identisch sein.
Bei Vorliegen von Nachweisdaten sind diese mit zu übermitteln.

element fortschreibung.name.0025/ehegatte
diagram
namespace http://www.osci.de/xmeld130
type xmeld:type.fortschreibung.identifikation.ehegatte
properties
isRef 0
content complex
children xmeld:name xmeld:geburt xmeld:anschrift
annotation
documentation 
Diese Daten dienen dazu, vor einer Änderung festzustellen, ob das adressierte EWO die gleichen Daten über den Ehegatten hat wie das sendende EWO.

element fortschreibung.name.0025/nachname.alt
diagram
namespace http://www.osci.de/xmeld130
type xmeld:type.Nachname
properties
isRef 0
content complex
children xmeld:nachname xmeld:nachnameoriginalschreibweise xmeld:namensbestandteil xmeld:rolle xmeld:zurechtnichtvorhanden
attributes
Name  Type  Use  Default  Fixed  Annotation
id  xs:IDoptional      
annotation
documentation 
Dieser durch die Rolle näher spezifizierte Nachname ist zu ersetzen.

element fortschreibung.name.0025/nachname.neu
diagram
namespace http://www.osci.de/xmeld130
type xmeld:type.Nachname
properties
isRef 0
content complex
children xmeld:nachname xmeld:nachnameoriginalschreibweise xmeld:namensbestandteil xmeld:rolle xmeld:zurechtnichtvorhanden
attributes
Name  Type  Use  Default  Fixed  Annotation
id  xs:IDoptional      
annotation
documentation 
Die Daten in den Kindelementen ersetzen die bisher gespeicherten Daten zum Nachnamen des Ehegatten.

element fortschreibung.name.0025/nachweis.nachname.ehegatte.neu
diagram
namespace http://www.osci.de/xmeld130
type xmeld:type.Nachweisdaten
properties
isRef 0
content complex
children xmeld:datum xmeld:dokumentbeschreibung xmeld:behoerdeoderaktenzeichen
attributes
Name  Type  Use  Default  Fixed  Annotation
id  xs:IDoptional      
annotation
documentation 
Die Nachweisdaten für den geänderten Nachnamen des Ehegatten des Betroffenen sind, soweit bekannt, zu übermitteln.

element fortschreibung.name.0026
diagram
namespace http://www.osci.de/xmeld130
type extension of xmeld:type.fortschreibung
properties
content complex
children xmeld:nachrichtenkopf xmeld:betroffener xmeld:ehegatte xmeld:vorname.alt xmeld:vorname.neu xmeld:nachweis.vorname.ehegatte.neu
attributes
Name  Type  Use  Default  Fixed  Annotation
version  xs:stringrequired      
fassung  xs:daterequired      
test  xs:stringoptional      
annotation
documentation 
Mit dieser Nachricht werden die Vornamen des Ehegatten des Betroffenen geändert.
Es müssen sowohl alle alten als auch alle neuen Vornamen des Ehegatten des Betroffenen übermittelt werden.
Bei Vorliegen von Nachweisdaten sind diese mit zu übermitteln.

element fortschreibung.name.0026/ehegatte
diagram
namespace http://www.osci.de/xmeld130
type xmeld:type.fortschreibung.identifikation.ehegatte
properties
isRef 0
content complex
children xmeld:name xmeld:geburt xmeld:anschrift
annotation
documentation 
Diese Daten dienen dazu, vor einer Änderung festzustellen, ob das adressierte EWO die gleichen Daten über den Ehegatten hat wie das sendende EWO.

element fortschreibung.name.0026/vorname.alt
diagram
namespace http://www.osci.de/xmeld130
type xmeld:type.Vorname
properties
isRef 0
content complex
children xmeld:gebraeuchlich xmeld:laufendenr xmeld:rolle xmeld:vorname xmeld:vornameoriginalschreibweise xmeld:zurechtnichtvorhanden
attributes
Name  Type  Use  Default  Fixed  Annotation
id  xs:IDoptional      
annotation
documentation 
Alle alten Vornamen des Ehegatten werden übermittelt.

element fortschreibung.name.0026/vorname.neu
diagram
namespace http://www.osci.de/xmeld130
type xmeld:type.Vorname
properties
isRef 0
content complex
children xmeld:gebraeuchlich xmeld:laufendenr xmeld:rolle xmeld:vorname xmeld:vornameoriginalschreibweise xmeld:zurechtnichtvorhanden
attributes
Name  Type  Use  Default  Fixed  Annotation
id  xs:IDoptional      
annotation
documentation 
Alle neuen Vornamen des Ehegatten werden übermittelt.

element fortschreibung.name.0026/nachweis.vorname.ehegatte.neu
diagram
namespace http://www.osci.de/xmeld130
type xmeld:type.Nachweisdaten
properties
isRef 0
content complex
children xmeld:datum xmeld:dokumentbeschreibung xmeld:behoerdeoderaktenzeichen
attributes
Name  Type  Use  Default  Fixed  Annotation
id  xs:IDoptional      
annotation
documentation 
Die Nachweisdaten für die geänderten Vornamen des Ehegatten des Betroffenen sind, soweit bekannt, zu übermitteln.

element fortschreibung.name.0030
diagram
namespace http://www.osci.de/xmeld130
type extension of xmeld:type.fortschreibung
properties
content complex
children xmeld:nachrichtenkopf xmeld:betroffener xmeld:nachname.alt xmeld:nachname.neu xmeld:beginndatum xmeld:nachweis.nachname.neu
attributes
Name  Type  Use  Default  Fixed  Annotation
version  xs:stringrequired      
fassung  xs:daterequired      
test  xs:stringoptional      
annotation
documentation 
Der bisherige Familienname (ggfs. mit Namensbestandteilen) des Betroffenen hat sich geändert. Die Rolle muss Familienname sein.

element fortschreibung.name.0030/nachname.alt
diagram
namespace http://www.osci.de/xmeld130
type xmeld:type.Nachname
properties
isRef 0
content complex
children xmeld:nachname xmeld:nachnameoriginalschreibweise xmeld:namensbestandteil xmeld:rolle xmeld:zurechtnichtvorhanden
attributes
Name  Type  Use  Default  Fixed  Annotation
id  xs:IDoptional      
annotation
documentation 
Der alte, bisher gültige Familienname des Betroffenen.

element fortschreibung.name.0030/nachname.neu
diagram
namespace http://www.osci.de/xmeld130
type xmeld:type.Nachname
properties
isRef 0
content complex
children xmeld:nachname xmeld:nachnameoriginalschreibweise xmeld:namensbestandteil xmeld:rolle xmeld:zurechtnichtvorhanden
attributes
Name  Type  Use  Default  Fixed  Annotation
id  xs:IDoptional      
annotation
documentation 
Der vollständige, neue Familienname des Betroffenen (inkl. Namensbestandteilen, falls vorhanden).

element fortschreibung.name.0030/beginndatum
diagram
namespace http://www.osci.de/xmeld130
type xs:date
properties
isRef 0
content simple
annotation
documentation 
Datum, ab dem der neue Familienname vom Betroffenen geführt wird.

element fortschreibung.name.0030/nachweis.nachname.neu
diagram
namespace http://www.osci.de/xmeld130
type xmeld:type.Nachweisdaten
properties
isRef 0
content complex
children xmeld:datum xmeld:dokumentbeschreibung xmeld:behoerdeoderaktenzeichen
attributes
Name  Type  Use  Default  Fixed  Annotation
id  xs:IDoptional      
annotation
documentation 
Angaben zum Dokument, mit dem die Fortschreibung des Familiennamens nachgewiesen wird.

element fortschreibung.name.0031
diagram
namespace http://www.osci.de/xmeld130
type extension of xmeld:type.fortschreibung
properties
content complex
children xmeld:nachrichtenkopf xmeld:betroffener xmeld:nachname.alt xmeld:nachname.neu xmeld:nachweis.nachname.neu
attributes
Name  Type  Use  Default  Fixed  Annotation
version  xs:stringrequired      
fassung  xs:daterequired      
test  xs:stringoptional      
annotation
documentation 
Der bisher gespeicherte Nachname (Geburts- oder Familienname) des Betroffenen ist falsch, er muss berichtigt werden.

element fortschreibung.name.0031/nachname.alt
diagram
namespace http://www.osci.de/xmeld130
type xmeld:type.Nachname
properties
isRef 0
content complex
children xmeld:nachname xmeld:nachnameoriginalschreibweise xmeld:namensbestandteil xmeld:rolle xmeld:zurechtnichtvorhanden
attributes
Name  Type  Use  Default  Fixed  Annotation
id  xs:IDoptional      
annotation
documentation 
Der fehlerhafte, bisherige Nachname des Betroffenen.

element fortschreibung.name.0031/nachname.neu
diagram
namespace http://www.osci.de/xmeld130
type xmeld:type.Nachname
properties
isRef 0
content complex
children xmeld:nachname xmeld:nachnameoriginalschreibweise xmeld:namensbestandteil xmeld:rolle xmeld:zurechtnichtvorhanden
attributes
Name  Type  Use  Default  Fixed  Annotation
id  xs:IDoptional      
annotation
documentation 
Der vollständige, neue Nachname des Betroffenen (inkl. Namensbestandteilen, falls vorhanden).

element fortschreibung.name.0031/nachweis.nachname.neu
diagram
namespace http://www.osci.de/xmeld130
type xmeld:type.Nachweisdaten
properties
isRef 0
content complex
children xmeld:datum xmeld:dokumentbeschreibung xmeld:behoerdeoderaktenzeichen
attributes
Name  Type  Use  Default  Fixed  Annotation
id  xs:IDoptional      
annotation
documentation 
Angaben zum Dokument, mit dem die Berichtigung des Nachnamens nachgewiesen wird.

element fortschreibung.name.0032
diagram
namespace http://www.osci.de/xmeld130
type extension of xmeld:type.fortschreibung
properties
content complex
children xmeld:nachrichtenkopf xmeld:betroffener xmeld:nachname.alt xmeld:nachname.neu xmeld:beginndatum xmeld:nachweis.nachname.neu
attributes
Name  Type  Use  Default  Fixed  Annotation
version  xs:stringrequired      
fassung  xs:daterequired      
test  xs:stringoptional      
annotation
documentation 
Der Betroffene ist eine volljährige Person, deren Geburtsname sich aufgrund einer Adoption ändert.

element fortschreibung.name.0032/nachname.alt
diagram
namespace http://www.osci.de/xmeld130
type xmeld:type.Nachname
properties
isRef 0
content complex
children xmeld:nachname xmeld:nachnameoriginalschreibweise xmeld:namensbestandteil xmeld:rolle xmeld:zurechtnichtvorhanden
attributes
Name  Type  Use  Default  Fixed  Annotation
id  xs:IDoptional      
annotation
documentation 
Der bisherige Geburtsname (Rolle!) des Betroffenen.

element fortschreibung.name.0032/nachname.neu
diagram
namespace http://www.osci.de/xmeld130
type xmeld:type.Nachname
properties
isRef 0
content complex
children xmeld:nachname xmeld:nachnameoriginalschreibweise xmeld:namensbestandteil xmeld:rolle xmeld:zurechtnichtvorhanden
attributes
Name  Type  Use  Default  Fixed  Annotation
id  xs:IDoptional      
annotation
documentation 
Der neue Geburtsname inkl. Namensbestandteilen, wie er sich nach der Adoption ergibt. (Die Rolle muss Geburtsname sein.)

element fortschreibung.name.0032/beginndatum
diagram
namespace http://www.osci.de/xmeld130
type xs:date
properties
isRef 0
content simple
annotation
documentation 
Datum, ab dem der neue Geburtsname vom Betroffenen geführt wird.

element fortschreibung.name.0032/nachweis.nachname.neu
diagram
namespace http://www.osci.de/xmeld130
type xmeld:type.Nachweisdaten
properties
isRef 0
content complex
children xmeld:datum xmeld:dokumentbeschreibung xmeld:behoerdeoderaktenzeichen
attributes
Name  Type  Use  Default  Fixed  Annotation
id  xs:IDoptional      
annotation
documentation 
Angaben zum Dokument, mit dem Adoption und neuer Geburtsname nachgewiesen werden.

element fortschreibung.name.0033
diagram
namespace http://www.osci.de/xmeld130
type extension of xmeld:type.fortschreibung
properties
content complex
children xmeld:nachrichtenkopf xmeld:betroffener xmeld:vorname.alt xmeld:vorname.neu xmeld:beginndatum xmeld:nachweis.vorname.neu
attributes
Name  Type  Use  Default  Fixed  Annotation
version  xs:stringrequired      
fassung  xs:daterequired      
test  xs:stringoptional      
annotation
documentation 
Die Vornamen des Betroffenen haben sich geändert.
Es müssen sowohl alle alten als auch alle neuen Vornamen des Betroffenen übermittelt werden.

element fortschreibung.name.0033/vorname.alt
diagram
namespace http://www.osci.de/xmeld130
type xmeld:type.Vorname
properties
isRef 0
content complex
children xmeld:gebraeuchlich xmeld:laufendenr xmeld:rolle xmeld:vorname xmeld:vornameoriginalschreibweise xmeld:zurechtnichtvorhanden
attributes
Name  Type  Use  Default  Fixed  Annotation
id  xs:IDoptional      
annotation
documentation 
Alle alten Vornamen des Betroffenen werden übermittelt.

element fortschreibung.name.0033/vorname.neu
diagram
namespace http://www.osci.de/xmeld130
type xmeld:type.Vorname
properties
isRef 0
content complex
children xmeld:gebraeuchlich xmeld:laufendenr xmeld:rolle xmeld:vorname xmeld:vornameoriginalschreibweise xmeld:zurechtnichtvorhanden
attributes
Name  Type  Use  Default  Fixed  Annotation
id  xs:IDoptional      
annotation
documentation 
Alle neuen Vornamen des Betroffenen werden übermittelt.

element fortschreibung.name.0033/beginndatum
diagram
namespace http://www.osci.de/xmeld130
type xs:date
properties
isRef 0
content simple
annotation
documentation 
Datum, ab dem die Vornamen vom Betroffenen geführt werden.

element fortschreibung.name.0033/nachweis.vorname.neu
diagram
namespace http://www.osci.de/xmeld130
type xmeld:type.Nachweisdaten
properties
isRef 0
content complex
children xmeld:datum xmeld:dokumentbeschreibung xmeld:behoerdeoderaktenzeichen
attributes
Name  Type  Use  Default  Fixed  Annotation
id  xs:IDoptional      
annotation
documentation 
Angaben zum Dokument, mit dem die Änderung der Vornamen nachgewiesen worden ist.

element fortschreibung.name.0034
diagram
namespace http://www.osci.de/xmeld130
type extension of xmeld:type.fortschreibung
properties
content complex
children xmeld:nachrichtenkopf xmeld:betroffener xmeld:vorname.alt xmeld:vorname.neu xmeld:nachweis.vorname.neu
attributes
Name  Type  Use  Default  Fixed  Annotation
version  xs:stringrequired      
fassung  xs:daterequired      
test  xs:stringoptional      
annotation
documentation 
Die aktuellen Vornamen des Betroffenen waren (teilweise) falsch, sie müssen berichtigt werden. Es werden alle gültigen Vornamen (und nicht nur die berichtigten) übermittelt.

element fortschreibung.name.0034/vorname.alt
diagram
namespace http://www.osci.de/xmeld130
type xmeld:type.Vorname
properties
isRef 0
content complex
children xmeld:gebraeuchlich xmeld:laufendenr xmeld:rolle xmeld:vorname xmeld:vornameoriginalschreibweise xmeld:zurechtnichtvorhanden
attributes
Name  Type  Use  Default  Fixed  Annotation
id  xs:IDoptional      
annotation
documentation 
Bei der Übermittlung der bisherigen, (teilweise) falschen Vornamen des Betroffenen sind alle Vornamen zu anzugeben.

element fortschreibung.name.0034/vorname.neu
diagram
namespace http://www.osci.de/xmeld130
type xmeld:type.Vorname
properties
isRef 0
content complex
children xmeld:gebraeuchlich xmeld:laufendenr xmeld:rolle xmeld:vorname xmeld:vornameoriginalschreibweise xmeld:zurechtnichtvorhanden
attributes
Name  Type  Use  Default  Fixed  Annotation
id  xs:IDoptional      
annotation
documentation 
Es sind alle Vornamen des Betroffenen anzugeben.

element fortschreibung.name.0034/nachweis.vorname.neu
diagram
namespace http://www.osci.de/xmeld130
type xmeld:type.Nachweisdaten
properties
isRef 0
content complex
children xmeld:datum xmeld:dokumentbeschreibung xmeld:behoerdeoderaktenzeichen
attributes
Name  Type  Use  Default  Fixed  Annotation
id  xs:IDoptional      
annotation
documentation 
Angaben zum Dokument, mit dem die Änderung der Vornamen nachgewiesen worden ist.

element fortschreibung.optionsdeutscher.0052
diagram
namespace http://www.osci.de/xmeld130
type extension of xmeld:type.fortschreibung
properties
content complex
children xmeld:nachrichtenkopf xmeld:betroffener xmeld:optionsdeutscher xmeld:nachweis.optionsdeutscher
attributes
Name  Type  Use  Default  Fixed  Annotation
version  xs:stringrequired      
fassung  xs:daterequired      
test  xs:stringoptional      
annotation
documentation 
Mit der Nachricht  wird die Eigenschaft Optionsdeutscher gesetzt.

element fortschreibung.optionsdeutscher.0052/optionsdeutscher
diagram
namespace http://www.osci.de/xmeld130
type xmeld:type.Optionsdeutscher
properties
isRef 0
content complex
children xmeld:optionsdeutscher
attributes
Name  Type  Use  Default  Fixed  Annotation
id  xs:IDoptional      
annotation
documentation 
Das Vorhandensein einer Instanz dieses Typs zeigt an, dass die assoziierte Natürliche Person Optionsdeutscher nach § 29 Staatsangehörigkeitsgesetz (STAG) ist.

element fortschreibung.optionsdeutscher.0052/nachweis.optionsdeutscher
diagram
namespace http://www.osci.de/xmeld130
type xmeld:type.Nachweisdaten
properties
isRef 0
content complex
children xmeld:datum xmeld:dokumentbeschreibung xmeld:behoerdeoderaktenzeichen
attributes
Name  Type  Use  Default  Fixed  Annotation
id  xs:IDoptional      
annotation
documentation 
Mit den Nachweisdaten wird angezeigt, wie das Vorliegen eines bestimmten Sachverhalts begründet wird.

element fortschreibung.optionsdeutscher.0053
diagram
namespace http://www.osci.de/xmeld130
type extension of xmeld:type.fortschreibung
properties
content complex
children xmeld:nachrichtenkopf xmeld:betroffener xmeld:optionsdeutscher xmeld:nachweis.optionsdeutscher
attributes
Name  Type  Use  Default  Fixed  Annotation
version  xs:stringrequired      
fassung  xs:daterequired      
test  xs:stringoptional      
annotation
documentation 
Mit der Nachricht  wird die Eigenschaft Optionsdeutscher gelöscht.

element fortschreibung.optionsdeutscher.0053/optionsdeutscher
diagram
namespace http://www.osci.de/xmeld130
type xmeld:type.Optionsdeutscher
properties
isRef 0
content complex
children xmeld:optionsdeutscher
attributes
Name  Type  Use  Default  Fixed  Annotation
id  xs:IDoptional      
annotation
documentation 
Das Vorhandensein einer Instanz dieses Typs zeigt an, dass die assoziierte Natürliche Person Optionsdeutscher nach § 29 Staatsangehörigkeitsgesetz (STAG) ist.

element fortschreibung.optionsdeutscher.0053/nachweis.optionsdeutscher
diagram
namespace http://www.osci.de/xmeld130
type xmeld:type.Nachweisdaten
properties
isRef 0
content complex
children xmeld:datum xmeld:dokumentbeschreibung xmeld:behoerdeoderaktenzeichen
attributes
Name  Type  Use  Default  Fixed  Annotation
id  xs:IDoptional      
annotation
documentation 
Mit den Nachweisdaten wird angezeigt, wie das Vorliegen eines bestimmten Sachverhalts begründet wird.

element fortschreibung.sperre.0005
diagram
namespace http://www.osci.de/xmeld130
type extension of xmeld:type.fortschreibung
properties
content complex
children xmeld:nachrichtenkopf xmeld:betroffener xmeld:sperre
attributes
Name  Type  Use  Default  Fixed  Annotation
version  xs:stringrequired      
fassung  xs:daterequired      
test  xs:stringoptional      
annotation
documentation 
Die sendende Meldebehörde teilt der adressierten Meldebehörde mit, dass für den Betroffenen eine Auskunftssperre eingerichtet worden ist.

element fortschreibung.sperre.0005/sperre
diagram
namespace http://www.osci.de/xmeld130
type xmeld:type.Auskunftssperre
properties
isRef 0
content complex
children xmeld:frist xmeld:grund
attributes
Name  Type  Use  Default  Fixed  Annotation
id  xs:IDoptional      
annotation
documentation 
Hier wird die für den Betroffenen eingerichtete Auskunftssperre mit Frist und Grund beschrieben.

element fortschreibung.sperreloeschen.0050
diagram
namespace http://www.osci.de/xmeld130
type extension of xmeld:type.fortschreibung
properties
content complex
children xmeld:nachrichtenkopf xmeld:betroffener xmeld:zu.loeschende.sperre
attributes
Name  Type  Use  Default  Fixed  Annotation
version  xs:stringrequired      
fassung  xs:daterequired      
test  xs:stringoptional      
annotation
documentation 
Die sendende Meldebehörde teilt der adressierten Meldebehörde mit, dass für den Betroffenen eine Auskunftssperre gelöscht worden ist.

element fortschreibung.sperreloeschen.0050/zu.loeschende.sperre
diagram
namespace http://www.osci.de/xmeld130
type xmeld:type.Auskunftssperre
properties
isRef 0
content complex
children xmeld:frist xmeld:grund
attributes
Name  Type  Use  Default  Fixed  Annotation
id  xs:IDoptional      
annotation
documentation 
Hier wird die für den Betroffenen zu löschende Auskunftssperre beschrieben. Dabei ist nur das Kindelement grund anzugeben. (Eine Fristangabe ist in diesem Zusammenhang nicht sinnvoll.)

element fortschreibung.sprengstoffrechtlicheerlaubnis.0056
diagram
namespace http://www.osci.de/xmeld130
type extension of xmeld:type.fortschreibung
properties
content complex
children xmeld:nachrichtenkopf xmeld:betroffener xmeld:sprengstoffrechtlicheerlaubnis xmeld:nachweis.sprengstoffrechtlicheerlaubnis
attributes
Name  Type  Use  Default  Fixed  Annotation
version  xs:stringrequired      
fassung  xs:daterequired      
test  xs:stringoptional      
annotation
documentation 
Mit der Nachricht  wird die Tatsache übermittelt, dass eine sprengstoffrechtliche Erlaubnis erteilt worden ist. Sofern Nachweisdaten über die diese Tatsache mitteilende Behörde inkl. Informationen über den Tag der erstmaligen Erteilung vorliegen, werden diese mit übermittelt. (Grundlagen: § 2 (2) und § 17 (2) MRRG sowie § 3 (1) )

element fortschreibung.sprengstoffrechtlicheerlaubnis.0056/sprengstoffrechtlicheerlaubnis
diagram
namespace http://www.osci.de/xmeld130
type xmeld:type.SprengstoffrechtlicheErlaubnis
properties
isRef 0
content complex
children xmeld:tagdererstmaligenerteilung
attributes
Name  Type  Use  Default  Fixed  Annotation
id  xs:IDoptional      
annotation
documentation 
Nach § 2 (2) Ziffer 8 MRRG in Verbindung mit § 3 (1)  sind die Meldebehörden verpflichtet, Informationen zur sprengstoffrechtlichen Erlaubnis zu speichern und zu übermitteln.

element fortschreibung.sprengstoffrechtlicheerlaubnis.0056/nachweis.sprengstoffrechtlicheerlaubnis
diagram
namespace http://www.osci.de/xmeld130
type xmeld:type.Nachweisdaten
properties
isRef 0
content complex
children xmeld:datum xmeld:dokumentbeschreibung xmeld:behoerdeoderaktenzeichen
attributes
Name  Type  Use  Default  Fixed  Annotation
id  xs:IDoptional      
annotation
documentation 
Mit den Nachweisdaten wird angezeigt, wie das Vorliegen eines bestimmten Sachverhalts begründet wird.

element fortschreibung.sprengstoffrechtlicheerlaubnis.0057
diagram
namespace http://www.osci.de/xmeld130
type extension of xmeld:type.fortschreibung
properties
content complex
children xmeld:nachrichtenkopf xmeld:betroffener xmeld:sprengstoffrechtlicheerlaubnis xmeld:nachweis.sprengstoffrechtlicheerlaubnis
attributes
Name  Type  Use  Default  Fixed  Annotation
version  xs:stringrequired      
fassung  xs:daterequired      
test  xs:stringoptional      
annotation
documentation 
Mit der Nachricht  wird die Tatsache übermittelt, dass eine sprengstoffrechtliche Erlaubnis aufgehoben worden ist. Sofern Nachweisdaten über die diese Tatsache mitteilende Behörde vorliegen, werden diese mit übermittelt. (Grundlagen: § 2 (2) und § 17 (2) MRRG sowie § 3 (1) )

element fortschreibung.sprengstoffrechtlicheerlaubnis.0057/sprengstoffrechtlicheerlaubnis
diagram
namespace http://www.osci.de/xmeld130
type xmeld:type.SprengstoffrechtlicheErlaubnis
properties
isRef 0
content complex
children xmeld:tagdererstmaligenerteilung
attributes
Name  Type  Use  Default  Fixed  Annotation
id  xs:IDoptional      
annotation
documentation 
Nach § 2 (2) Ziffer 8 MRRG in Verbindung mit § 3 (1)  sind die Meldebehörden verpflichtet, Informationen zur sprengstoffrechtlichen Erlaubnis zu speichern und zu übermitteln.

element fortschreibung.sprengstoffrechtlicheerlaubnis.0057/nachweis.sprengstoffrechtlicheerlaubnis
diagram
namespace http://www.osci.de/xmeld130
type xmeld:type.Nachweisdaten
properties
isRef 0
content complex
children xmeld:datum xmeld:dokumentbeschreibung xmeld:behoerdeoderaktenzeichen
attributes
Name  Type  Use  Default  Fixed  Annotation
id  xs:IDoptional      
annotation
documentation 
Mit den Nachweisdaten wird angezeigt, wie das Vorliegen eines bestimmten Sachverhalts begründet wird.

element fortschreibung.staatsangehoerigkeit.0044
diagram
namespace http://www.osci.de/xmeld130
type extension of xmeld:type.fortschreibung
properties
content complex
children xmeld:nachrichtenkopf xmeld:betroffener xmeld:staatsangehoerigkeit.alt xmeld:staatsangehoerigkeit.neu xmeld:nachweis.staatsangehoerigkeit.neu xmeld:glaubhaftmachung.stang xmeld:optionsdeutscher
attributes
Name  Type  Use  Default  Fixed  Annotation
version  xs:stringrequired      
fassung  xs:daterequired      
test  xs:stringoptional      
annotation
documentation 
Fortschreibung einer Staatsangehörigkeit
Ein bisher korrekter Wert für die Staatsangehörigkeit des Betroffenen hat sich geändert. Er ist durch den neuen Wert zu ersetzen.
Optional können Angaben bezüglich § 29 StAG (Optionsdeutscher) gemacht werden. Diese beziehen sich auf die neue Staatsangehörigkeit.

element fortschreibung.staatsangehoerigkeit.0044/staatsangehoerigkeit.alt
diagram
namespace http://www.osci.de/xmeld130
type xmeld:type.Staatsangehoerigkeit
properties
isRef 0
content complex
children xmeld:staatsangehoerigkeit
attributes
Name  Type  Use  Default  Fixed  Annotation
id  xs:IDoptional      
annotation
documentation 
Diese bisher korrekten Angaben zur Staatsangehörigkeit haben sich geändert, sie sind zu ersetzen.

element fortschreibung.staatsangehoerigkeit.0044/staatsangehoerigkeit.neu
diagram
namespace http://www.osci.de/xmeld130
type xmeld:type.Staatsangehoerigkeit
properties
isRef 0
content complex
children xmeld:staatsangehoerigkeit
attributes
Name  Type  Use  Default  Fixed  Annotation
id  xs:IDoptional      
annotation
documentation 
Diese Angaben beschreiben die nunmehr gültige Staatsangehörigkeit.

element fortschreibung.staatsangehoerigkeit.0044/nachweis.staatsangehoerigkeit.neu
diagram
namespace http://www.osci.de/xmeld130
type xmeld:type.Nachweisdaten
properties
isRef 0
content complex
children xmeld:datum xmeld:dokumentbeschreibung xmeld:behoerdeoderaktenzeichen
attributes
Name  Type  Use  Default  Fixed  Annotation
id  xs:IDoptional      
annotation
documentation 
Angaben zum amtlichen Dokument, aufgrund dessen die Staatsangehörigkeit geändert worden ist.
Bei einem Wechsel auf die Staatsangehörigkeit Deutsch sind die Nachweisdaten zwingend zu übermitteln. Bei einem Wechsel auf eine nichtdeutsche Staatsangehörigkeit können die Daten übermittelt werden.

element fortschreibung.staatsangehoerigkeit.0044/glaubhaftmachung.stang
diagram
namespace http://www.osci.de/xmeld130
type xmeld:type.Schluesseltabelle
properties
isRef 0
content complex
children tabelle schluessel
annotation
documentation 
Dieses Element ist nur vorhanden, wenn die deutsche Staatsangehörigkeit erworben wird.

element fortschreibung.staatsangehoerigkeit.0044/optionsdeutscher
diagram
namespace http://www.osci.de/xmeld130
type xmeld:type.Optionsdeutscher
properties
isRef 0
content complex
children xmeld:optionsdeutscher
attributes
Name  Type  Use  Default  Fixed  Annotation
id  xs:IDoptional      
annotation
documentation 
Optionale Angaben bezüglich § 29 StAG.
Diese Angaben beziehen sich auf den berichtigten Wert im Element staatsangehoerigkeit.neu.

element fortschreibung.staatsangehoerigkeit.0045
diagram
namespace http://www.osci.de/xmeld130
type extension of xmeld:type.fortschreibung
properties
content complex
children xmeld:nachrichtenkopf xmeld:betroffener xmeld:staatsangehoerigkeit.neu xmeld:optionsdeutscher
attributes
Name  Type  Use  Default  Fixed  Annotation
version  xs:stringrequired      
fassung  xs:daterequired      
test  xs:stringoptional      
annotation
documentation 
Zu den bisherigen Staatsangehörigkeiten des Betroffenen werden durch Änderung bis zu drei neue Staatsangehörigkeiten hinzugefügt.
Optional können Angaben zur Eigenschaft Optionsdeutscher gemacht werden.

element fortschreibung.staatsangehoerigkeit.0045/staatsangehoerigkeit.neu
diagram
namespace http://www.osci.de/xmeld130
properties
isRef 0
content complex
children xmeld:staatsangehoerigkeit xmeld:nachweis.staatsangehoerigkeit.neu xmeld:glaubhaftmachung.stang
annotation
documentation 
Hinzukommende Staatsangehörigkeit(en).

element fortschreibung.staatsangehoerigkeit.0045/staatsangehoerigkeit.neu/staatsangehoerigkeit
diagram
namespace http://www.osci.de/xmeld130
type xmeld:type.Staatsangehoerigkeit
properties
isRef 0
content complex
children xmeld:staatsangehoerigkeit
attributes
Name  Type  Use  Default  Fixed  Annotation
id  xs:IDoptional      
annotation
documentation 
Die einer Natürlichen Person zugeordneten Staatsangehörigkeiten werden über Instanzen dieses Typs abgebildet.

element fortschreibung.staatsangehoerigkeit.0045/staatsangehoerigkeit.neu/nachweis.staatsangehoerigkeit.neu
diagram
namespace http://www.osci.de/xmeld130
type xmeld:type.Nachweisdaten
properties
isRef 0
content complex
children xmeld:datum xmeld:dokumentbeschreibung xmeld:behoerdeoderaktenzeichen
attributes
Name  Type  Use  Default  Fixed  Annotation
id  xs:IDoptional      
annotation
documentation 
Angaben zum amtlichen Dokument, aufgrund dessen eine Staatsangehörigkeit hinzugefügt wird.
Bei der Hinzufügung der Staatsangehörigkeit Deutsch sind die Nachweisdaten zwingend zu übermitteln. Bei der Hinzufügung einer nichtdeutschen Staatsangehörigkeit können die Daten übermittelt werden.

element fortschreibung.staatsangehoerigkeit.0045/staatsangehoerigkeit.neu/glaubhaftmachung.stang
diagram
namespace http://www.osci.de/xmeld130
type xmeld:type.Schluesseltabelle
properties
isRef 0
content complex
children tabelle schluessel
annotation
documentation 
Dieses Element ist nur vorhanden, wenn die deutsche Staatsangehörigkeit hinzugefügt wird.

element fortschreibung.staatsangehoerigkeit.0045/optionsdeutscher
diagram
namespace http://www.osci.de/xmeld130
type xmeld:type.Optionsdeutscher
properties
isRef 0
content complex
children xmeld:optionsdeutscher
attributes
Name  Type  Use  Default  Fixed  Annotation
id  xs:IDoptional      
annotation
documentation 
Optionale Angaben bezüglich § 29 StAG.
Diese Angaben beziehen sich auf den berichtigten Wert im Element staatsangehoerigkeit.neu.

element fortschreibung.staatsangehoerigkeit.0046
diagram
namespace http://www.osci.de/xmeld130
type extension of xmeld:type.fortschreibung
properties
content complex
children xmeld:nachrichtenkopf xmeld:betroffener xmeld:staatsangehoerigkeit.alt xmeld:nachweis.staatsangehoerigkeit.loeschung xmeld:optionsdeutscher.neu
attributes
Name  Type  Use  Default  Fixed  Annotation
version  xs:stringrequired      
fassung  xs:daterequired      
test  xs:stringoptional      
annotation
documentation 
Eine bisher korrekte Staatsangehörigkeit besteht nicht mehr, sie ist zu löschen.
Im Element optionsdeutscher.neu kann der nach dem Löschen der Staatsangehörigkeit gültige Zustand mitgeteilt werden.

element fortschreibung.staatsangehoerigkeit.0046/staatsangehoerigkeit.alt
diagram
namespace http://www.osci.de/xmeld130
type xmeld:type.Staatsangehoerigkeit
properties
isRef 0
content complex
children xmeld:staatsangehoerigkeit
attributes
Name  Type  Use  Default  Fixed  Annotation
id  xs:IDoptional      
annotation
documentation 
Diese Staatsangehörigkeit ist zu löschen.

element fortschreibung.staatsangehoerigkeit.0046/nachweis.staatsangehoerigkeit.loeschung
diagram
namespace http://www.osci.de/xmeld130
type xmeld:type.Nachweisdaten
properties
isRef 0
content complex
children xmeld:datum xmeld:dokumentbeschreibung xmeld:behoerdeoderaktenzeichen
attributes
Name  Type  Use  Default  Fixed  Annotation
id  xs:IDoptional      
annotation
documentation 
Angaben zum amtlichen Dokument, aufgrund dessen die Löschung der Staatsangehörigkeit erfolgt.

element fortschreibung.staatsangehoerigkeit.0046/optionsdeutscher.neu
diagram
namespace http://www.osci.de/xmeld130
type xmeld:type.Optionsdeutscher
properties
isRef 0
content complex
children xmeld:optionsdeutscher
attributes
Name  Type  Use  Default  Fixed  Annotation
id  xs:IDoptional      
annotation
documentation 
Optionale Angaben bezüglich § 29 StAG, die sich ggf. durch die Löschung der Staatsangehörigkeit ergeben..

element fortschreibung.staatsangehoerigkeit.0047
diagram
namespace http://www.osci.de/xmeld130
type extension of xmeld:type.fortschreibung
properties
content complex
children xmeld:nachrichtenkopf xmeld:betroffener xmeld:staatsangehoerigkeit.alt xmeld:staatsangehoerigkeit.neu xmeld:nachweis.staatsangehoerigkeit.neu xmeld:glaubhaftmachung.stang xmeld:optionsdeutscher
attributes
Name  Type  Use  Default  Fixed  Annotation
version  xs:stringrequired      
fassung  xs:daterequired      
test  xs:stringoptional      
annotation
documentation 
Fortschreibung der Staatsangehörigkeit.
Ein fehlerhaft eingetragener Wert für die Staatsangehörigkeit des Betroffenen muss berichtigt werden. Er ist durch den neuen Wert zu ersetzen.
Optional können Angaben bezüglich § 29 StAG (Optionsdeutscher) gemacht werden. Diese beziehen sich auf die neue Staatsangehörigkeit.

element fortschreibung.staatsangehoerigkeit.0047/staatsangehoerigkeit.alt
diagram
namespace http://www.osci.de/xmeld130
type xmeld:type.Staatsangehoerigkeit
properties
isRef 0
content complex
children xmeld:staatsangehoerigkeit
attributes
Name  Type  Use  Default  Fixed  Annotation
id  xs:IDoptional      
annotation
documentation 
Diese fehlerhafte Angabe zur Staatsangehörigkeit muss berichtigt werden.

element fortschreibung.staatsangehoerigkeit.0047/staatsangehoerigkeit.neu
diagram
namespace http://www.osci.de/xmeld130
type xmeld:type.Staatsangehoerigkeit
properties
isRef 0
content complex
children xmeld:staatsangehoerigkeit
attributes
Name  Type  Use  Default  Fixed  Annotation
id  xs:IDoptional      
annotation
documentation 
Diese Angaben beschreiben die richtige Staatsangehörigkeit.

element fortschreibung.staatsangehoerigkeit.0047/nachweis.staatsangehoerigkeit.neu
diagram
namespace http://www.osci.de/xmeld130
type xmeld:type.Nachweisdaten
properties
isRef 0
content complex
children xmeld:datum xmeld:dokumentbeschreibung xmeld:behoerdeoderaktenzeichen
attributes
Name  Type  Use  Default  Fixed  Annotation
id  xs:IDoptional      
annotation
documentation 
Angaben zum amtlichen Dokument, aufgrund dessen die Staatsangehörigkeit korrigiert worden ist.
Bei einer Korrektur auf die Staatsangehörigkeit Deutsch sind die Nachweisdaten zwingend zu übermitteln. Bei einer Korrektur auf eine nichtdeutsche Staatsangehörigkeit können die Daten übermittelt werden.

element fortschreibung.staatsangehoerigkeit.0047/glaubhaftmachung.stang
diagram
namespace http://www.osci.de/xmeld130
type xmeld:type.Schluesseltabelle
properties
isRef 0
content complex
children tabelle schluessel
annotation
documentation 
Dieses Element ist nur vorhanden, wenn die deutsche Staatsangehörigkeit erworben wird.

element fortschreibung.staatsangehoerigkeit.0047/optionsdeutscher
diagram
namespace http://www.osci.de/xmeld130
type xmeld:type.Optionsdeutscher
properties
isRef 0
content complex
children xmeld:optionsdeutscher
attributes
Name  Type  Use  Default  Fixed  Annotation
id  xs:IDoptional      
annotation
documentation 
Optionale Angaben bezüglich § 29 StAG.
Diese Angaben beziehen sich auf den berichtigten Wert im Element staatsangehoerigkeit.neu.

element fortschreibung.staatsangehoerigkeit.0048
diagram
namespace http://www.osci.de/xmeld130
type extension of xmeld:type.fortschreibung
properties
content complex
children xmeld:nachrichtenkopf xmeld:betroffener xmeld:staatsangehoerigkeit.neu xmeld:optionsdeutscher
attributes
Name  Type  Use  Default  Fixed  Annotation
version  xs:stringrequired      
fassung  xs:daterequired      
test  xs:stringoptional      
annotation
documentation 
Zu den bisherigen Staatsangehörigkeiten des Betroffenen werden durch Berichtigung bis zu drei neue Staatsangehörigkeiten hinzugefügt.
Optional können Angaben zur Eigenschaft Optionsdeutscher gemacht werden.

element fortschreibung.staatsangehoerigkeit.0048/staatsangehoerigkeit.neu
diagram
namespace http://www.osci.de/xmeld130
properties
isRef 0
content complex
children xmeld:staatsangehoerigkeit xmeld:nachweis.staatsangehoerigkeit.neu xmeld:glaubhaftmachung.stang
annotation
documentation 
Hinzuzufügende Staatsangehörigkeit(en).

element fortschreibung.staatsangehoerigkeit.0048/staatsangehoerigkeit.neu/staatsangehoerigkeit
diagram
namespace http://www.osci.de/xmeld130
type xmeld:type.Staatsangehoerigkeit
properties
isRef 0
content complex
children xmeld:staatsangehoerigkeit
attributes
Name  Type  Use  Default  Fixed  Annotation
id  xs:IDoptional      
annotation
documentation 
Die einer Natürlichen Person zugeordneten Staatsangehörigkeiten werden über Instanzen dieses Typs abgebildet.

element fortschreibung.staatsangehoerigkeit.0048/staatsangehoerigkeit.neu/nachweis.staatsangehoerigkeit.neu
diagram
namespace http://www.osci.de/xmeld130
type xmeld:type.Nachweisdaten
properties
isRef 0
content complex
children xmeld:datum xmeld:dokumentbeschreibung xmeld:behoerdeoderaktenzeichen
attributes
Name  Type  Use  Default  Fixed  Annotation
id  xs:IDoptional      
annotation
documentation 
Angaben zum amtlichen Dokument, aufgrund dessen eine Staatsangehörigkeit hinzugefügt wird.
Bei der Hinzufügung der Staatsangehörigkeit Deutsch sind die Nachweisdaten zwingend zu übermitteln. Bei der Hinzufügung einer nichtdeutschen Staatsangehörigkeit können die Daten übermittelt werden.

element fortschreibung.staatsangehoerigkeit.0048/staatsangehoerigkeit.neu/glaubhaftmachung.stang
diagram
namespace http://www.osci.de/xmeld130
type xmeld:type.Schluesseltabelle
properties
isRef 0
content complex
children tabelle schluessel
annotation
documentation 
Dieses Element ist nur vorhanden, wenn die deutsche Staatsangehörigkeit hinzugefügt wird.

element fortschreibung.staatsangehoerigkeit.0048/optionsdeutscher
diagram
namespace http://www.osci.de/xmeld130
type xmeld:type.Optionsdeutscher
properties
isRef 0
content complex
children xmeld:optionsdeutscher
attributes
Name  Type  Use  Default  Fixed  Annotation
id  xs:IDoptional      
annotation
documentation 
Optionale Angaben bezüglich § 29 StAG.
Diese Angaben beziehen sich auf den/die hinzugefügten Werte im Element staatsangehoerigkeit.neu.

element fortschreibung.staatsangehoerigkeit.0049
diagram
namespace http://www.osci.de/xmeld130
type extension of xmeld:type.fortschreibung
properties
content complex
children xmeld:nachrichtenkopf xmeld:betroffener xmeld:staatsangehoerigkeit.alt xmeld:nachweis.staatsangehoerigkeit.loeschung xmeld:optionsdeutscher.neu
attributes
Name  Type  Use  Default  Fixed  Annotation
version  xs:stringrequired      
fassung  xs:daterequired      
test  xs:stringoptional      
annotation
documentation 
Eine fehlerhaft eingetragene Staatsangehörigkeit ist zu löschen.
Im Element optionsdeutscher.neu kann der nach dem Löschen der Staatsbürgerschaft gültige Zustand mitgeteilt werden.

element fortschreibung.staatsangehoerigkeit.0049/staatsangehoerigkeit.alt
diagram
namespace http://www.osci.de/xmeld130
type xmeld:type.Staatsangehoerigkeit
properties
isRef 0
content complex
children xmeld:staatsangehoerigkeit
attributes
Name  Type  Use  Default  Fixed  Annotation
id  xs:IDoptional      
annotation
documentation 
Diese Staatsangehörigkeit ist zu löschen.

element fortschreibung.staatsangehoerigkeit.0049/nachweis.staatsangehoerigkeit.loeschung
diagram
namespace http://www.osci.de/xmeld130
type xmeld:type.Nachweisdaten
properties
isRef 0
content complex
children xmeld:datum xmeld:dokumentbeschreibung xmeld:behoerdeoderaktenzeichen
attributes
Name  Type  Use  Default  Fixed  Annotation
id  xs:IDoptional      
annotation
documentation 
Angaben zum amtlichen Dokument, aufgrund dessen die Löschung der Staatsangehörigkeit erfolgt.

element fortschreibung.staatsangehoerigkeit.0049/optionsdeutscher.neu
diagram
namespace http://www.osci.de/xmeld130
type xmeld:type.Optionsdeutscher
properties
isRef 0
content complex
children xmeld:optionsdeutscher
attributes
Name  Type  Use  Default  Fixed  Annotation
id  xs:IDoptional      
annotation
documentation 
Optionale Angaben bezüglich § 29 StAG, die sich ggf. durch die Löschung der Staatsangehörigkeit ergeben.

element fortschreibung.titel.0027
diagram
namespace http://www.osci.de/xmeld130
type extension of xmeld:type.fortschreibung
properties
content complex
children xmeld:nachrichtenkopf xmeld:betroffener xmeld:ehegatte xmeld:titel.alt xmeld:titelliste.neu
attributes
Name  Type  Use  Default  Fixed  Annotation
version  xs:stringrequired      
fassung  xs:daterequired      
test  xs:stringoptional      
annotation
documentation 
Die Titel (Doktorgrade) des Ehegatten des Betroffenen sind fortzuschreiben.
Es müssen sowohl alle alten als auch alle neuen Titel des Ehegatten des Betroffenen übermittelt werden.

element fortschreibung.titel.0027/ehegatte
diagram
namespace http://www.osci.de/xmeld130
type xmeld:type.fortschreibung.identifikation.ehegatte
properties
isRef 0
content complex
children xmeld:name xmeld:geburt xmeld:anschrift
annotation
documentation 
Diese Daten dienen dazu, vor einer Änderung festzustellen, ob das adressierte EWO die gleichen Daten über den Ehegatten hat wie das sendende EWO.

element fortschreibung.titel.0027/titel.alt
diagram
namespace http://www.osci.de/xmeld130
type xmeld:type.Titel
properties
isRef 0
content complex
children xmeld:titel
attributes
Name  Type  Use  Default  Fixed  Annotation
id  xs:IDoptional      
annotation
documentation 
Übermittelt werden alle alten Titel des Ehegatten des Betroffenen.

element fortschreibung.titel.0027/titelliste.neu
diagram
namespace http://www.osci.de/xmeld130
properties
isRef 0
content complex
children xmeld:titel.neu xmeld:nachweis.titel.neu
annotation
documentation 
Übermittelt werden alle neuen Titel des Ehegatten des Betroffenen.

element fortschreibung.titel.0027/titelliste.neu/titel.neu
diagram
namespace http://www.osci.de/xmeld130
type xmeld:type.Titel
properties
isRef 0
content complex
children xmeld:titel
attributes
Name  Type  Use  Default  Fixed  Annotation
id  xs:IDoptional      
annotation
documentation 
Ein aktuell gültiger Titel des Betroffenen.

element fortschreibung.titel.0027/titelliste.neu/nachweis.titel.neu
diagram
namespace http://www.osci.de/xmeld130
type xmeld:type.Nachweisdaten
properties
isRef 0
content complex
children xmeld:datum xmeld:dokumentbeschreibung xmeld:behoerdeoderaktenzeichen
attributes
Name  Type  Use  Default  Fixed  Annotation
id  xs:IDoptional      
annotation
documentation 
Nachweisdaten für den Titel des Betroffenen.

element fortschreibung.titel.0042
diagram
namespace http://www.osci.de/xmeld130
type extension of xmeld:type.fortschreibung
properties
content complex
children xmeld:nachrichtenkopf xmeld:betroffener xmeld:titel.alt xmeld:titelliste.neu
attributes
Name  Type  Use  Default  Fixed  Annotation
version  xs:stringrequired      
fassung  xs:daterequired      
test  xs:stringoptional      
annotation
documentation 
Die bisher gespeicherten Daten waren korrekt, es hat sich aber ein neuer Sachstand ergeben. In titelliste.neu wird die nach der Fortschreibung gültige, komplette Liste aller Titel des Betroffenen angegeben.

element fortschreibung.titel.0042/titel.alt
diagram
namespace http://www.osci.de/xmeld130
type xmeld:type.Titel
properties
isRef 0
content complex
children xmeld:titel
attributes
Name  Type  Use  Default  Fixed  Annotation
id  xs:IDoptional      
annotation
documentation 
Die bisher gültige Liste aller Titel des Betroffenen.

element fortschreibung.titel.0042/titelliste.neu
diagram
namespace http://www.osci.de/xmeld130
properties
isRef 0
content complex
children xmeld:titel.neu xmeld:nachweis.titel.neu
annotation
documentation 
Die Liste aller für den Betroffenen gültigen Titel.

element fortschreibung.titel.0042/titelliste.neu/titel.neu
diagram
namespace http://www.osci.de/xmeld130
type xmeld:type.Titel
properties
isRef 0
content complex
children xmeld:titel
attributes
Name  Type  Use  Default  Fixed  Annotation
id  xs:IDoptional      
annotation
documentation 
Ein aktuell gültiger Titel des Betroffenen.

element fortschreibung.titel.0042/titelliste.neu/nachweis.titel.neu
diagram
namespace http://www.osci.de/xmeld130
type xmeld:type.Nachweisdaten
properties
isRef 0
content complex
children xmeld:datum xmeld:dokumentbeschreibung xmeld:behoerdeoderaktenzeichen
attributes
Name  Type  Use  Default  Fixed  Annotation
id  xs:IDoptional      
annotation
documentation 
Nachweisdaten für den Titel des Betroffenen.

element fortschreibung.titel.0043
diagram
namespace http://www.osci.de/xmeld130
type extension of xmeld:type.fortschreibung
properties
content complex
children xmeld:nachrichtenkopf xmeld:betroffener xmeld:titel.alt xmeld:titelliste.neu
attributes
Name  Type  Use  Default  Fixed  Annotation
version  xs:stringrequired      
fassung  xs:daterequired      
test  xs:stringoptional      
annotation
documentation 
Die bisher gespeicherten Daten waren (teilweise) nicht korrekt, sie müssen berichtigt werden. In titelliste.neu wird die nach der Berichtigung gültige, komplette Liste aller Titel des Betroffenen angegeben.

element fortschreibung.titel.0043/titel.alt
diagram
namespace http://www.osci.de/xmeld130
type xmeld:type.Titel
properties
isRef 0
content complex
children xmeld:titel
attributes
Name  Type  Use  Default  Fixed  Annotation
id  xs:IDoptional      
annotation
documentation 
Die bisherige Liste aller Titel des Betroffenen.

element fortschreibung.titel.0043/titelliste.neu
diagram
namespace http://www.osci.de/xmeld130
properties
isRef 0
content complex
children xmeld:titel.neu xmeld:nachweis.titel.neu
annotation
documentation 
Die Liste aller für den Betroffenen gültigen Titel.

element fortschreibung.titel.0043/titelliste.neu/titel.neu
diagram
namespace http://www.osci.de/xmeld130
type xmeld:type.Titel
properties
isRef 0
content complex
children xmeld:titel
attributes
Name  Type  Use  Default  Fixed  Annotation
id  xs:IDoptional      
annotation
documentation 
Ein aktuell gültiger Titel des Betroffenen.

element fortschreibung.titel.0043/titelliste.neu/nachweis.titel.neu
diagram
namespace http://www.osci.de/xmeld130
type xmeld:type.Nachweisdaten
properties
isRef 0
content complex
children xmeld:datum xmeld:dokumentbeschreibung xmeld:behoerdeoderaktenzeichen
attributes
Name  Type  Use  Default  Fixed  Annotation
id  xs:IDoptional      
annotation
documentation 
Nachweisdaten für den Titel des Betroffenen.

element fortschreibung.tod.0040
diagram
namespace http://www.osci.de/xmeld130
type extension of xmeld:type.fortschreibung
properties
content complex
children xmeld:nachrichtenkopf xmeld:betroffener xmeld:tod xmeld:nachweis.tod
attributes
Name  Type  Use  Default  Fixed  Annotation
version  xs:stringrequired      
fassung  xs:daterequired      
test  xs:stringoptional      
annotation
documentation 
Der Betroffene ist verstorben. Sein Tod ist nachzuweisen.

element fortschreibung.tod.0040/tod
diagram
namespace http://www.osci.de/xmeld130
type xmeld:type.Tod
properties
isRef 0
content complex
children xmeld:sterbeort xmeld:sterbetag
attributes
Name  Type  Use  Default  Fixed  Annotation
id  xs:IDoptional      
annotation
documentation 
Informationen zum Tod des Verstorbenen.

element fortschreibung.tod.0040/nachweis.tod
diagram
namespace http://www.osci.de/xmeld130
type xmeld:type.Nachweisdaten
properties
isRef 0
content complex
children xmeld:datum xmeld:dokumentbeschreibung xmeld:behoerdeoderaktenzeichen
attributes
Name  Type  Use  Default  Fixed  Annotation
id  xs:IDoptional      
annotation
documentation 
Es ist nachzuweisen, dass der Betroffene verstorben ist.

element fortschreibung.waffenrechtlicheerlaubnis.0054
diagram
namespace http://www.osci.de/xmeld130
type extension of xmeld:type.fortschreibung
properties
content complex
children xmeld:nachrichtenkopf xmeld:betroffener xmeld:waffenrechtlicheerlaubnis xmeld:nachweis.waffenrechtlicheerlaubnis
attributes
Name  Type  Use  Default  Fixed  Annotation
version  xs:stringrequired      
fassung  xs:daterequired      
test  xs:stringoptional      
annotation
documentation 
Mit der Nachricht  wird die Tatsache übermittelt, dass eine waffenrechtliche Erlaubnis erteilt worden ist. Sofern Nachweisdaten über die diese Tatsache mitteilende Behörde inkl. Informationen über den Tag der erstmaligen Erteilung vorliegen, werden diese mit übermittelt. (Grundlage: Entwurf der  vom 20.11.2004, § 2 (1) und (2) Ziffer 6)

element fortschreibung.waffenrechtlicheerlaubnis.0054/waffenrechtlicheerlaubnis
diagram
namespace http://www.osci.de/xmeld130
type xmeld:type.WaffenrechtlicheErlaubnis
properties
isRef 0
content complex
children xmeld:tagdererstmaligenerteilung
attributes
Name  Type  Use  Default  Fixed  Annotation
id  xs:IDoptional      
annotation
documentation 
Nach § 2 (2) Ziffer 6 MRRG in Verbindung mit § 3 (1)  sind die Meldebehörden verpflichtet, Informationen zur waffenrechtlichen Erlaubnis zu speichern und zu übermitteln.

element fortschreibung.waffenrechtlicheerlaubnis.0054/nachweis.waffenrechtlicheerlaubnis
diagram
namespace http://www.osci.de/xmeld130
type xmeld:type.Nachweisdaten
properties
isRef 0
content complex
children xmeld:datum xmeld:dokumentbeschreibung xmeld:behoerdeoderaktenzeichen
attributes
Name  Type  Use  Default  Fixed  Annotation
id  xs:IDoptional      
annotation
documentation 
Mit den Nachweisdaten wird angezeigt, wie das Vorliegen eines bestimmten Sachverhalts begründet wird.

element fortschreibung.waffenrechtlicheerlaubnis.0055
diagram
namespace http://www.osci.de/xmeld130
type extension of xmeld:type.fortschreibung
properties
content complex
children xmeld:nachrichtenkopf xmeld:betroffener xmeld:waffenrechtlicheerlaubnis xmeld:nachweis.waffenrechtlicheerlaubnis
attributes
Name  Type  Use  Default  Fixed  Annotation
version  xs:stringrequired      
fassung  xs:daterequired      
test  xs:stringoptional      
annotation
documentation 
Mit der Nachricht  wird die Tatsache übermittelt, dass eine waffenrechtliche Erlaubnis aufgehoben worden ist. Sofern Nachweisdaten über die diese Tatsache mitteilende Behörde vorliegen, werden diese mit übermittelt. (Grundlage: Entwurf der  vom 20.11.2004, § 2 (1) und (2) Ziffer 6)

element fortschreibung.waffenrechtlicheerlaubnis.0055/waffenrechtlicheerlaubnis
diagram
namespace http://www.osci.de/xmeld130
type xmeld:type.WaffenrechtlicheErlaubnis
properties
isRef 0
content complex
children xmeld:tagdererstmaligenerteilung
attributes
Name  Type  Use  Default  Fixed  Annotation
id  xs:IDoptional      
annotation
documentation 
Nach § 2 (2) Ziffer 6 MRRG in Verbindung mit § 3 (1)  sind die Meldebehörden verpflichtet, Informationen zur waffenrechtlichen Erlaubnis zu speichern und zu übermitteln.

element fortschreibung.waffenrechtlicheerlaubnis.0055/nachweis.waffenrechtlicheerlaubnis
diagram
namespace http://www.osci.de/xmeld130
type xmeld:type.Nachweisdaten
properties
isRef 0
content complex
children xmeld:datum xmeld:dokumentbeschreibung xmeld:behoerdeoderaktenzeichen
attributes
Name  Type  Use  Default  Fixed  Annotation
id  xs:IDoptional      
annotation
documentation 
Mit den Nachweisdaten wird angezeigt, wie das Vorliegen eines bestimmten Sachverhalts begründet wird.

element melderegisterauskunfteinfach.anforderung.0600
diagram
namespace http://www.osci.de/xmeld130
type extension of xmeld:type.nachrichtenkopf.privat2mb
properties
content complex
children xmeld:ereignis xmeld:erstellungszeitpunkt xmeld:tagesvorgangszaehler xmeld:anwenderkennung xmeld:kunde xmeld:empfaenger xmeld:zeichennachricht xmeld:auskunft.anforderung
attributes
Name  Type  Use  Default  Fixed  Annotation
version  xs:stringrequired      
fassung  xs:daterequired      
test  xs:stringoptional      
annotation
documentation 
Diese Nachricht enthält eine Liste von Auskunftsersuchen nach § 21 MRRG und wird von einem privaten Kunden (Endkunde oder Broker) direkt an eine Meldebehörde geschickt.
Auf diese Nachricht wird mit einer Liste von Suchergebnissen reagiert ().
Erweiterte Melderegisterauskünfte werden durch diesen Dienst nicht unterstützt.

element melderegisterauskunfteinfach.anforderung.0600/zeichennachricht
diagram
namespace http://www.osci.de/xmeld130
type xs:string
properties
isRef 0
content simple
annotation
documentation 
Die anfragende Stelle kann hier ihr Zuordnungsmerkmal für ihre Sammelanfrage eintragen (Aktenzeichen, Surrogat, Geschäftskennzeichen), damit auch bei asynchroner Bearbeitung die Antwort der Anfrage zugeordet werden kann.

element melderegisterauskunfteinfach.anforderung.0600/auskunft.anforderung
diagram
namespace http://www.osci.de/xmeld130
type xmeld:type.melderegisterauskunfteinfach.suchprofil.einegemeinde
properties
isRef 0
content complex
children xmeld:zeichensuchprofil xmeld:grundderabfrage xmeld:name xmeld:geburt xmeld:anschrift xmeld:geschlecht xmeld:staatsangehoerigkeit xmeld:wiederholanfrage
annotation
documentation 
Dieses Suchprofil wird bei der Adressrecherche bei einer Gemeinde im Rahmen der Einfachen Melderegisterauskunft verwendet. Es ist gegenüber dem Standardsuchprofil (siehe ) um ein Element für Wiederholanfragen erweitert worden:

  
    Wiederholanfrage:
    
      Für die Erhöhung der Dienstleistungsqualität besteht die Möglichkeit, Wiederholanfragen zuzulassen, um folgende Szenarien zu unterstützen:
      
        Korrektur bei Fehleingaben (Schmitt statt Schmidt)
        Zusätzliche Qualifikation durch weitere Angaben im Suchprofil
      
      Die Wiederholanfrage kann sich nur an dieselbe Meldebehörde richten. Ob Wiederholanfragen gestellt werden können und wenn ja, wie oft, hängt vom jeweiligen Leistungserbringer ab.
    
  

Wenn dieses Suchprofil verwendet wird, ist unter der Anschrift die lokale Anschrift im Zuständigkeitsbereich der Gemeinde zu verstehen.

element melderegisterauskunfteinfach.anforderunggemeindeuebergreifend.0602
diagram
namespace http://www.osci.de/xmeld130
type extension of xmeld:type.melderegisterauskunfteinfach.kunde2dienstleister
properties
content complex
children xmeld:nachrichtenkopf xmeld:zeichennachricht xmeld:anforderung.suchprofil.gemeindeuebergreifend
attributes
Name  Type  Use  Default  Fixed  Annotation
version  xs:stringrequired      
fassung  xs:daterequired      
test  xs:stringoptional      
annotation
documentation 
Diese Nachricht enthält eine Liste von (einem oder mehreren) Auskunftsersuchen nach § 21 MRRG und wird vom Kunden an einen Dienstleister geschickt.
Sie richtet sich aber nicht an eine Meldebehörde sondern an einen Leistungserbringer (Broker), der bei Bedarf eine gemeindeübergreifende Suche und eine Adresskettenverfolgung durchführt. Ausgangspunkt der Suche je Einzelfall ist dabei immer eine bestimmte Meldebehörde. Im jeweiligen Suchprofil muss eine bekannte Anschrift des Betroffenen so angegeben werden, dass der Leistungserbringer daraus die Gemeinde zweifelsfrei identifizieren kann, in deren Melderegister die Suche beginnen soll. Darüber hinaus müssen die Angaben zum Betroffenen den Anforderungen des § 21 Abs. 1a MRRG genügen und geeignet sein, den Betroffenen im Melderegister der ermittelten Gemeinde zweifelsfrei zu identifizieren. Dabei erlaubt das Suchprofil eine Parametrisierung der Suche nach folgenden Kriterien:

  Ausschluss der Adresskettensuche
  Kostenobergrenze

Zu dieser Nachricht wird vom Leistungserbringer zunächst eine Auftragsbestätigung mit der Auftragsnummer geschickt ().
Der Leistungserbringer übermittelt anschließend die Suchergebnisse mit einer oder mehreren Ergebnisnachrichten (). In den Ergebnisnachrichten sind die zugehörigen Kosteninformationen enthalten. Die Rechnungsstellung ist hingegen nicht im Rahmen von  spezifiziert.

element melderegisterauskunfteinfach.anforderunggemeindeuebergreifend.0602/zeichennachricht
diagram
namespace http://www.osci.de/xmeld130
type xs:string
properties
isRef 0
content simple
annotation
documentation 
Die anfragende Stelle kann hier ihr Zuordnungsmerkmal für die Sammelanfrage eintragen (Aktenzeichen, Surrogat, Geschäftskennzeichen), damit auch bei asynchroner Bearbeitung die Antwort der Anfrage zugeordet werden kann.

element melderegisterauskunfteinfach.anforderunggemeindeuebergreifend.0602/anforderung.suchprofil.gemeindeuebergreifend
diagram
namespace http://www.osci.de/xmeld130
type xmeld:type.melderegisterauskunfteinfach.suchprofil.gemeindeuebergreifend
properties
isRef 0
content complex
children xmeld:zeichensuchprofil xmeld:grundderabfrage xmeld:name xmeld:geburt xmeld:anschrift xmeld:geschlecht xmeld:staatsangehoerigkeit xmeld:wiederholanfrage xmeld:steuerungsinformation
annotation
documentation 
Das Suchprofil, das im Rahmen der gemeindeübergreifenden Adressrecherche für Private verwendet wird, ist gegenüber dem Standardsuchprofil (siehe ) um Elemente für Wiederholanfragen sowie Steuerungsinformationen erweitert worden:

  
    Wiederholanfrage:
    
      Für die Erhöhung der Dienstleistungsqualität besteht die Möglichkeit, Wiederholanfragen zuzulassen, um folgende Szenarien zu unterstützen:
      
        Korrektur bei Fehleingaben (Schmitt statt Schmidt)
        Zusätzliche Qualifikation durch weitere Angaben im Suchprofil
      
      Die Wiederholanfrage kann sich nur an dieselbe Meldebehörde richten. Ob Wiederholanfragen gestellt werden können und wenn ja, wie oft, hängt vom jeweiligen Leistungserbringer ab.
    
  
  
    Steuerungsinformation:
    
      Mit Steuerungsinformationen kann darüber hinaus der Suchprozess gesteuert werden. Für Details wird auf das entsprechende Element verwiesen.
    
  

element melderegisterauskunfteinfach.antwort.0601
diagram
namespace http://www.osci.de/xmeld130
type extension of xmeld:type.nachrichtenkopf.mb2privat
properties
content complex
children xmeld:ereignis xmeld:erstellungszeitpunkt xmeld:tagesvorgangszaehler xmeld:anwenderkennung xmeld:absender xmeld:kunde xmeld:antwortstatus xmeld:zeichennachricht xmeld:auftragsnummer xmeld:auskunft.antwort
attributes
Name  Type  Use  Default  Fixed  Annotation
version  xs:stringrequired      
fassung  xs:daterequired      
test  xs:stringoptional      
annotation
documentation 
 Diese Nachricht repräsentiert das Ergebnisdokument für eine einfache Melderegisterauskunft nach § 21 MRRG. Sie wird von einer Meldebehörde an den anfragenden privaten Kunden geschickt.
Übermittelt werden die gesetzlich zulässigen Daten über den Betroffenen.
Dabei ist über den antwortstatus feststellbar, ob Antwortdaten geliefert worden sind, d. h., ob die korrespondierende Anforderungsnachricht bearbeitet wurde.
Falls Antwortdaten vorliegen, so wird für jede angefragte Person im Kindelement auskunft.antwort durch die Belegung der dortigen Kindelemente ergebnisstatus, beziehungpersonwohnung und zusatzinformation die Art der Antwort genau spezifiziert.
Das Verhalten bei Vorliegen einer Auskunftssperre ist einheitlich geregelt, siehe .

element melderegisterauskunfteinfach.antwort.0601/antwortstatus
diagram
namespace http://www.osci.de/xmeld130
type xmeld:type.Schluesseltabelle
properties
isRef 0
content complex
children tabelle schluessel
annotation
documentation 
Anhand der Belegung dieses Elementes kann festgestellt werden, ob die korrespondierende Anforderungsnachricht überhaupt bearbeitet worden ist.
Im Falle der Nicht-Bearbeitung der Anforderungsnachricht ist anhand des übermittelten Wertes der Grund erkennbar.

element melderegisterauskunfteinfach.antwort.0601/zeichennachricht
diagram
namespace http://www.osci.de/xmeld130
type xs:string
properties
isRef 0
content simple
annotation
documentation 
Wenn die anfragende Stelle ein Zuordnungsmerkmal für ihre Sammelanfrage mitgeliefert hat, wird es in diesem Feld zurückgeliefert. Damit wird die Bearbeitung asynchroner Anfragen für den Kunden erleichtert.

element melderegisterauskunfteinfach.antwort.0601/auftragsnummer
diagram
namespace http://www.osci.de/xmeld130
type xs:string
properties
isRef 0
content simple
annotation
documentation 
Meldebehörden, die Wiederholanfragen unterstützen, können mit diesem Feld die Nummer eines bearbeiteten Auftrags übermitteln. Sofern die anfragende Stelle im Rahmen einer Wiederholanfrage auf eine vorherige Antwort Bezug nehmen will, muss sie dieses Feld (zusammen mit dem entsprechenden Feld auftragspositionsnummer der Containerstruktur auskunft.antwort) referenzieren.
Meldebehörden, die keine Wiederholanfragen unterstützen, brauchen dieses Feld nicht zu übermitteln.

element melderegisterauskunfteinfach.antwort.0601/auskunft.antwort
diagram
namespace http://www.osci.de/xmeld130
properties
isRef 0
content complex
children xmeld:ergebnisstatus xmeld:beziehungpersonwohnung xmeld:zusatzinformation xmeld:auftragspositionsnummer xmeld:anzahlderverbleibendenversuche xmeld:angefordertes.suchprofil xmeld:name xmeld:wohnung
annotation
documentation 
Je angefragter Person wird genau eine Instanz dieses Elements geliefert.
Wenn die Person nicht gefunden wurde, wird ein entsprechender ergebnisstatus gesetzt (und nur das Suchprofil für diese nicht gefundene Person zurückgeliefert).
Falls die Person gefunden wurde und keine Auskunftssperre vorliegt, werden personenbezogene Daten entsprechend § 21 MRRG übermittelt.

element melderegisterauskunfteinfach.antwort.0601/auskunft.antwort/ergebnisstatus
diagram
namespace http://www.osci.de/xmeld130
type xmeld:type.Schluesseltabelle
properties
isRef 0
content complex
children tabelle schluessel
annotation
documentation 
Mit diesem Kindelement wird die Information, ob die gesuchte Person gefunden wurde, übermittelt.

element melderegisterauskunfteinfach.antwort.0601/auskunft.antwort/beziehungpersonwohnung
diagram
namespace http://www.osci.de/xmeld130
type xmeld:type.Schluesseltabelle
properties
isRef 0
content complex
children tabelle schluessel
annotation
documentation 
Mit diesem Kindelement wird die Beziehung zwischen der gefundenen Person und der übermittelten Wohnung hergestellt.

element melderegisterauskunfteinfach.antwort.0601/auskunft.antwort/zusatzinformation
diagram
namespace http://www.osci.de/xmeld130
type xmeld:type.Schluesseltabelle
properties
isRef 0
content complex
children tabelle schluessel
annotation
documentation 
Mit diesem Kindelement können zusätzliche Informationen übermittelt werden, die einen eher allgemeinen Ergebnisstatus konkretisieren.
So ist erst durch die Zusatzinformation Es besteht eine Auskunftssperre die Begründung für den Ergebnisstatus Person eindeutig identifiziert, Daten werden nicht übermittelt vorhanden.
Ob (mittels Schlüsseltabelle genau definierte) Zusatzinformationen übermittelt werden, obliegt dem jeweiligen EWO-Verfahren.

element melderegisterauskunfteinfach.antwort.0601/auskunft.antwort/auftragspositionsnummer
diagram
namespace http://www.osci.de/xmeld130
type xs:string
properties
isRef 0
content simple
annotation
documentation 
Jede Auftragspositionsnummer innerhalb eines Auftrags korrespondiert zu einem Suchprofil innerhalb einer Sammelanfrage. Damit ist eine eineindeutige Abbildbarkeit zwischen Sammelanfragen/Suchprofilen und Aufträgen/Auftragspositionen möglich.
Dieses Feld muss nur von denjenigen Meldebehörden übermittelt werden, die auch Wiederholanfragen unterstützen.

element melderegisterauskunfteinfach.antwort.0601/auskunft.antwort/anzahlderverbleibendenversuche
diagram
namespace http://www.osci.de/xmeld130
type xs:unsignedLong
properties
isRef 0
content simple
annotation
documentation 
Mit diesem Element informiert der Leistungserbringer über die Anzahl der zu diesem Vorgang maximal noch möglichen Wiederholanfragen. Wenn ein Leistungserbringer keine oder keine weiteren Wiederholanfragen erlaubt, wird in diesem Feld 0 übermittelt. Die Information ist nur dann zu liefern, wenn die Suchanfrage als Ergebnisstatus den Schlüssel 03 (aus Schlüsseltabelle 42) ergeben hat.

element melderegisterauskunfteinfach.antwort.0601/auskunft.antwort/angefordertes.suchprofil
diagram
namespace http://www.osci.de/xmeld130
type xmeld:type.melderegisterauskunfteinfach.suchprofil.einegemeinde
properties
isRef 0
content complex
children xmeld:zeichensuchprofil xmeld:grundderabfrage xmeld:name xmeld:geburt xmeld:anschrift xmeld:geschlecht xmeld:staatsangehoerigkeit xmeld:wiederholanfrage
annotation
documentation 
Für die Identfikation bei Auskünften und Datenübermittlungen ist die gesuchte Person mit Vor- und Familiennamen sowie mindestens zwei weiteren der auf Grund von § 2 Abs. 1 MRRG gespeicherten Daten zu qualifizieren. Diese Daten werden bei der Antwort der Meldebehörde wieder mit zurückgegeben.
Aufgrund der 80/20-Regel dürfen hier ausschließlich der Geburtsname, das Geburtsdatum, die Anschrift, die Staatsangehörigkeit sowie das Geschlecht verwendet werden.
Zur Anschrift gehören mindestens der Gemeinde- und Straßenname.

element melderegisterauskunfteinfach.antwort.0601/auskunft.antwort/name
diagram
namespace http://www.osci.de/xmeld130
type xmeld:type.NameNatuerlichePerson
properties
isRef 0
content complex
children xmeld:TITEL xmeld:NACHNAME xmeld:VORNAME xmeld:WEITERERNAME
attributes
Name  Type  Use  Default  Fixed  Annotation
id  xs:IDoptional      
annotation
documentation 
Dieser Typ hat ausschliesslich eine aggregierende Funktion und ist attributfrei. Aggregiert werden Instanzen der Typen type.Vorname, type.Nachname, type.WeitererName und type.Titel, um alle namensrelevanten Informationen zentral zusammenfassen zu können.
Zu beachten ist, dass es zu einer Natürlichen Person durchaus mehrere Instanzen der jeweils aggregierten Typen geben kann. - So sind für die Abbildung des Geburts- und des Familiennamens zwei Instanzen des Typs type.Nachname erforderlich, wobei die Unterscheidung über das Kindelement rolle gesteuert wird.
Ehegatten oder auch Eltern sind natürliche Personen - im Verhältnis zu dem anderen Ehegatten oder zu ihren Kindern nehmen sie jedoch auch die Rollen eines Ehegatten oder gesetzlichen Vertreters wahr und in dieser Eigenschaft bzw. Rolle werden die Namensangaben auch jeweils erfasst / übermittelt / gespeichert.
Der Datensatz für das Meldewesen (DSMeld) beschreibt für jede dieser Ausprägungen eigenständige Datenblätter mit identischen Inhalten. XMeld beschreibt diese Klassen nur einmal, durch zusätzliche Rollen werden die relevanten Eigenschaften erläutert.  Durch weitere Attribute wird sichergestellt, dass die fachlichen Anforderungen des DSMeld berücksichtigt werden.
Die Rollen können also jeweils unterschiedlich sein, die fachliche / inhaltliche Darstellung entspricht den Anforderungen des DSMeld.

element melderegisterauskunfteinfach.antwort.0601/auskunft.antwort/wohnung
diagram
namespace http://www.osci.de/xmeld130
type xmeld:type.Wohnung
properties
isRef 0
content complex
children xmeld:GEMEINDE xmeld:ANSCHRIFT xmeld:datumabmeldungbeianmeldebehoerde xmeld:datumanmeldungbeianmeldebehoerde xmeld:datumderabmeldungvonamtswegen xmeld:datumderanmeldungvonamtswegen xmeld:datumdesauszugs xmeld:datumdesbeziehens xmeld:datumdeswohnungsstatuswechselsvonamtswegen xmeld:datummitteilungwohnungsstatuswechsel xmeld:datumstatuswechsel xmeld:statusderwohnung xmeld:zuzugvonstatus
attributes
Name  Type  Use  Default  Fixed  Annotation
id  xs:IDoptional      
annotation
documentation 
Der Datentyp type.Wohnung wird wegen des Wohnungsstatus benötigt. Deswegen ist der Datentyp type.Anschrift nicht ausreichend.

element melderegisterauskunfteinfach.antwortgemeindeuebergreifend.0604
diagram
namespace http://www.osci.de/xmeld130
type extension of xmeld:type.melderegisterauskunfteinfach.dienstleister2kunde
properties
content complex
children xmeld:nachrichtenkopf xmeld:auftragsnummer xmeld:zeichennachricht xmeld:melderegisterauskunfteinfach.bearbeitungsstand xmeld:auskunft.antwort
attributes
Name  Type  Use  Default  Fixed  Annotation
version  xs:stringrequired      
fassung  xs:daterequired      
test  xs:stringoptional      
annotation
documentation 
Diese Nachricht liefert Ergebnisse zu einer Bestellung (siehe Nachricht ) und wird vom Dienstleister an den Kunden geschickt. Es kann sich um eine Teillieferung handeln, so dass pro Bestellung eine oder mehrere Nachrichten dieses Typs geliefert werden können. (Beispiel: Ein Endkunde beauftragt einen Leistungserbringer mit der Suche nach 100 Personen. Mit der ersten Antwortnachricht erhält er Auskünfte für 35 der gesuchten Personen, in einer zweiten Nachricht Auskünfte bezüglich 60 weiterer Personen und schließlich in einer dritten und letzten Nachricht Auskünfte für die verbliebenen fünf Personen.) Der Zusammenhang der Teillieferungen wird über die Auftragsnummer hergestellt. Anhand der Ausprägung des Elementes type.melderegisterauskunfteinfach.bearbeitungsstand ist erkennbar, wie weit die Bearbeitung der Bestellung schon fortgeschritten ist.

element melderegisterauskunfteinfach.antwortgemeindeuebergreifend.0604/auftragsnummer
diagram
namespace http://www.osci.de/xmeld130
type xs:string
properties
isRef 0
content simple
annotation
documentation 
Mit der Auftragsnummer wird auf Seiten des Leistungserbringers der Auftrag eindeutig identifiziert. Für weitere Informationen wird auf Nachricht  verwiesen.

element melderegisterauskunfteinfach.antwortgemeindeuebergreifend.0604/zeichennachricht
diagram
namespace http://www.osci.de/xmeld130
type xs:string
properties
isRef 0
content simple
annotation
documentation 
Wenn die anfragende Stelle ein Zuordnungsmerkmal für ihre Sammelanfrage mitgeliefert hat, wird es in diesem Feld zurückgeliefert. Damit wird die Bearbeitung asynchroner Anfragen für den Kunden erleichtert.

element melderegisterauskunfteinfach.antwortgemeindeuebergreifend.0604/melderegisterauskunfteinfach.bearbeitungsstand
diagram
namespace http://www.osci.de/xmeld130
properties
isRef 0
content complex
children xmeld:suchprofile.gesamt xmeld:suchprofile.bearbeitet xmeld:suchprofile.offen
annotation
documentation 
Dieses Element beschreibt den Bearbeitungsstand der Gesamtanfrage. Für Details wird auf die Beschreibung der drei Kindelemente verwiesen.

element melderegisterauskunfteinfach.antwortgemeindeuebergreifend.0604/melderegisterauskunfteinfach.bearbeitungsstand/suchprofile.gesamt
diagram
namespace http://www.osci.de/xmeld130
type xs:unsignedLong
properties
isRef 0
content simple
annotation
documentation 
Gesamtzahl der Suchprofile in der Sammelanfrage.

element melderegisterauskunfteinfach.antwortgemeindeuebergreifend.0604/melderegisterauskunfteinfach.bearbeitungsstand/suchprofile.bearbeitet
diagram
namespace http://www.osci.de/xmeld130
type xs:unsignedLong
properties
isRef 0
content simple
annotation
documentation 
Anzahl der bisher insgesamt (inkl. dieser Teillieferung) bearbeiteten Suchprofile der Sammelanfrage.

element melderegisterauskunfteinfach.antwortgemeindeuebergreifend.0604/melderegisterauskunfteinfach.bearbeitungsstand/suchprofile.offen
diagram
namespace http://www.osci.de/xmeld130
type xs:unsignedLong
properties
isRef 0
content simple
annotation
documentation 
Anzahl der zu diesem Zeitpunkt noch nicht abschließend bearbeiteten Suchprofile der Sammelanfrage.

element melderegisterauskunfteinfach.antwortgemeindeuebergreifend.0604/auskunft.antwort
diagram
namespace http://www.osci.de/xmeld130
properties
isRef 0
content complex
children xmeld:auftragspositionsnummer xmeld:ergebnisstatus xmeld:beziehungpersonwohnung xmeld:zusatzinformation xmeld:anzahlderverbleibendenversuche xmeld:angefordertes.suchprofil xmeld:namenatuerlicheperson xmeld:wohnung xmeld:mra.einfach.kosteninformation
annotation
documentation 
Je angefragter Person wird genau eine Instanz dieses Elements geliefert.
Wenn die Person nicht gefunden wurde, wird ein entsprechender ergebnisstatus gesetzt (und nur das Suchprofil für diese nicht gefundene Person zurückgeliefert).
Falls die Person gefunden wurde und keine Auskunftssperre vorliegt, werden personenbezogene Daten entsprechend § 21 MRRG übermittelt.
In jedem Fall wird ein kostenelement-Element geliefert, selbst wenn  z. B. im Falle einer nicht erfolgreichen Anfrage  noch keine Kosten angefallen sind, da ggf. noch Wiederholanfrage(n) gestellt werden können.

element melderegisterauskunfteinfach.antwortgemeindeuebergreifend.0604/auskunft.antwort/auftragspositionsnummer
diagram
namespace http://www.osci.de/xmeld130
type xs:string
properties
isRef 0
content simple
annotation
documentation 
Jede Auftragspositionsnummer innerhalb eines Auftrags korrespondiert zu einem Suchprofil innerhalb einer Sammelanfrage. Damit ist eine eineindeutige Abbildbarkeit zwischen Sammelanfragen/Suchprofilen und Aufträgen/Auftragspositionen möglich.

element melderegisterauskunfteinfach.antwortgemeindeuebergreifend.0604/auskunft.antwort/ergebnisstatus
diagram
namespace http://www.osci.de/xmeld130
type xmeld:type.Schluesseltabelle
properties
isRef 0
content complex
children tabelle schluessel
annotation
documentation 
Mit diesem Kindelement wird die Information, ob die gesuchte Person gefunden wurde, übermittelt.

element melderegisterauskunfteinfach.antwortgemeindeuebergreifend.0604/auskunft.antwort/beziehungpersonwohnung
diagram
namespace http://www.osci.de/xmeld130
type xmeld:type.Schluesseltabelle
properties
isRef 0
content complex
children tabelle schluessel
annotation
documentation 
Mit diesem Kindelement wird die Beziehung zwischen der gefundenen Person und der übermittelten Wohnung hergestellt.

element melderegisterauskunfteinfach.antwortgemeindeuebergreifend.0604/auskunft.antwort/zusatzinformation
diagram
namespace http://www.osci.de/xmeld130
type xmeld:type.Schluesseltabelle
properties
isRef 0
content complex
children tabelle schluessel
annotation
documentation 
Mit diesem Kindelement können zusätzliche Informationen übermittelt werden, die einen eher allgemeinen Ergebnisstatus konkretisieren.
So ist erst durch die Zusatzinformation Es besteht eine Auskunftssperre die Begründung für den Ergebnisstatus Person eindeutig identifiziert, Daten werden nicht übermittelt vorhanden.
Ob (mittels Schlüsseltabelle genau definierte) Zusatzinformationen übermittelt werden, obliegt dem jeweiligen EWO-Verfahren.

element melderegisterauskunfteinfach.antwortgemeindeuebergreifend.0604/auskunft.antwort/anzahlderverbleibendenversuche
diagram
namespace http://www.osci.de/xmeld130
type xs:unsignedLong
properties
isRef 0
content simple
annotation
documentation 
Mit diesem Element informiert der Leistungserbringer über die Anzahl der zu diesem Vorgang maximal noch möglichen Wiederholanfragen. Wenn ein Leistungserbringer keine oder keine weiteren Wiederholanfragen erlaubt, wird in diesem Feld 0 übermittelt. Die Information ist nur dann zu liefern, wenn die Suchanfrage als Ergebnisstatus den Schlüssel 03 (aus Schlüsseltabelle 42) ergeben hat.

element melderegisterauskunfteinfach.antwortgemeindeuebergreifend.0604/auskunft.antwort/angefordertes.suchprofil
diagram
namespace http://www.osci.de/xmeld130
type xmeld:type.melderegisterauskunfteinfach.suchprofil.gemeindeuebergreifend
properties
isRef 0
content complex
children xmeld:zeichensuchprofil xmeld:grundderabfrage xmeld:name xmeld:geburt xmeld:anschrift xmeld:geschlecht xmeld:staatsangehoerigkeit xmeld:wiederholanfrage xmeld:steuerungsinformation
annotation
documentation 
Es wird das Suchprofil, welches als Basis für diese Antwort verwendet wurde, zurückgeliefert.

element melderegisterauskunfteinfach.antwortgemeindeuebergreifend.0604/auskunft.antwort/namenatuerlicheperson
diagram
namespace http://www.osci.de/xmeld130
type xmeld:type.NameNatuerlichePerson
properties
isRef 0
content complex
children xmeld:TITEL xmeld:NACHNAME xmeld:VORNAME xmeld:WEITERERNAME
attributes
Name  Type  Use  Default  Fixed  Annotation
id  xs:IDoptional      
annotation
documentation 
Dieser Typ hat ausschliesslich eine aggregierende Funktion und ist attributfrei. Aggregiert werden Instanzen der Typen type.Vorname, type.Nachname, type.WeitererName und type.Titel, um alle namensrelevanten Informationen zentral zusammenfassen zu können.
Zu beachten ist, dass es zu einer Natürlichen Person durchaus mehrere Instanzen der jeweils aggregierten Typen geben kann. - So sind für die Abbildung des Geburts- und des Familiennamens zwei Instanzen des Typs type.Nachname erforderlich, wobei die Unterscheidung über das Kindelement rolle gesteuert wird.
Ehegatten oder auch Eltern sind natürliche Personen - im Verhältnis zu dem anderen Ehegatten oder zu ihren Kindern nehmen sie jedoch auch die Rollen eines Ehegatten oder gesetzlichen Vertreters wahr und in dieser Eigenschaft bzw. Rolle werden die Namensangaben auch jeweils erfasst / übermittelt / gespeichert.
Der Datensatz für das Meldewesen (DSMeld) beschreibt für jede dieser Ausprägungen eigenständige Datenblätter mit identischen Inhalten. XMeld beschreibt diese Klassen nur einmal, durch zusätzliche Rollen werden die relevanten Eigenschaften erläutert.  Durch weitere Attribute wird sichergestellt, dass die fachlichen Anforderungen des DSMeld berücksichtigt werden.
Die Rollen können also jeweils unterschiedlich sein, die fachliche / inhaltliche Darstellung entspricht den Anforderungen des DSMeld.

element melderegisterauskunfteinfach.antwortgemeindeuebergreifend.0604/auskunft.antwort/wohnung
diagram
namespace http://www.osci.de/xmeld130
type xmeld:type.Wohnung
properties
isRef 0
content complex
children xmeld:GEMEINDE xmeld:ANSCHRIFT xmeld:datumabmeldungbeianmeldebehoerde xmeld:datumanmeldungbeianmeldebehoerde xmeld:datumderabmeldungvonamtswegen xmeld:datumderanmeldungvonamtswegen xmeld:datumdesauszugs xmeld:datumdesbeziehens xmeld:datumdeswohnungsstatuswechselsvonamtswegen xmeld:datummitteilungwohnungsstatuswechsel xmeld:datumstatuswechsel xmeld:statusderwohnung xmeld:zuzugvonstatus
attributes
Name  Type  Use  Default  Fixed  Annotation
id  xs:IDoptional      
annotation
documentation 
Der Datentyp type.Wohnung wird wegen des Wohnungsstatus benötigt. Deswegen ist der Datentyp type.Anschrift nicht ausreichend.

element melderegisterauskunfteinfach.antwortgemeindeuebergreifend.0604/auskunft.antwort/mra.einfach.kosteninformation
diagram
namespace http://www.osci.de/xmeld130
properties
isRef 0
content complex
children xmeld:kosten xmeld:erlaeuterung
annotation
documentation 
Mit diesem Element wird die Kosteninformation für eine bearbeitete Anfrage übermittelt.

element melderegisterauskunfteinfach.antwortgemeindeuebergreifend.0604/auskunft.antwort/mra.einfach.kosteninformation/kosten
diagram
namespace http://www.osci.de/xmeld130
type xs:unsignedLong
properties
isRef 0
content simple
annotation
documentation 
Die Kosteninformation ist in Eurocent anzugeben

element melderegisterauskunfteinfach.antwortgemeindeuebergreifend.0604/auskunft.antwort/mra.einfach.kosteninformation/erlaeuterung
diagram
namespace http://www.osci.de/xmeld130
type xs:string
properties
isRef 0
content simple
annotation
documentation 
Die Mitteilung einer zusätzlichen Erläuterung (z. B. Freitext, einzelne Positionen, ein PDF-Dokument) der Kosteninformation ist dem jeweiligen Leistungserbringer freigestellt.

element melderegisterauskunfteinfach.quittunggemeindeuebergreifend.0603
diagram
namespace http://www.osci.de/xmeld130
type extension of xmeld:type.melderegisterauskunfteinfach.dienstleister2kunde
properties
content complex
children xmeld:nachrichtenkopf xmeld:auftragsnummer xmeld:zeichennachricht
attributes
Name  Type  Use  Default  Fixed  Annotation
version  xs:stringrequired      
fassung  xs:daterequired      
test  xs:stringoptional      
annotation
documentation 
Diese Nachricht ist die Auftragsbestätigung zu einer eingegangenen Nachricht  und wird vom Dienstleister an den Kunden geschickt. Sie enthält eine Auftragsnummer, die vom Leistungserbringer vergeben worden ist. Über diese Auftragsnummer ist in allen weiteren Nachrichten des Leistungserbringers der eindeutige Bezug zur ursprünglichen Anfrage möglich.
Falls von der anfragenden Stelle in der Anfragenachricht  das Feld zeichennachricht mitgeliefert wurde, wird es mit dieser Nachricht zurückgesendet (Bearbeitung asynchroner Anfragen werden für die anfragende Stelle erleichtert).

element melderegisterauskunfteinfach.quittunggemeindeuebergreifend.0603/auftragsnummer
diagram
namespace http://www.osci.de/xmeld130
type xs:string
properties
isRef 0
content simple
annotation
documentation 
Mit der Auftragsnummer wird auf Seiten des Leistungserbringers der Auftrag eindeutig identifiziert. Für weitere Informationen wird auf Nachricht  verwiesen.

element melderegisterauskunfteinfach.quittunggemeindeuebergreifend.0603/zeichennachricht
diagram
namespace http://www.osci.de/xmeld130
type xs:string
properties
isRef 0
content simple
annotation
documentation 
Wenn die anfragende Stelle ein Zuordnungsmerkmal für ihre Sammelanfrage mitgeliefert hat, wird es in diesem Feld zurückgeliefert. Damit wird die Bearbeitung asynchroner Anfragen für den Kunden erleichtert.

element rueckmeldung.anmeldung.0201
diagram
namespace http://www.osci.de/xmeld130
type extension of xmeld:type.rueckmeldung.sammelnachricht
properties
content complex
children xmeld:nachrichtenkopf xmeld:betroffener
attributes
Name  Type  Use  Default  Fixed  Annotation
version  xs:stringrequired      
fassung  xs:daterequired      
test  xs:stringoptional      
annotation
documentation 
Rückmeldung nach § 2 .
Der (Die) Betroffene(n) hat (haben) sich in der sendenden Gemeinde angemeldet. Die empfangende Gemeinde war bisher für den (die) Betroffenen zuständig (sofern der (die) Betroffenen in dieser Gemeinde eine Wohnung behält/behalten, bleibt sie auch weiterhin für dortige Wohnung(en) zuständig). Die sendende Gemeinde informiert die empfangende Gemeinde über die in der sendenden Gemeinde erfolgte Anmeldung.
Die empfangende Gemeinde wertet die Nachricht aus und reagiert ggf. mit einer Rückmeldungsauswertung (siehe dort).
Rückmeldungen, die sich aus einer Anmeldung ergeben, können zu Sammelnachrichten zusammengefasst werden. Damit wäre es beispielsweise möglich, die Anzahl der Kommunikationen zwischen Großstädten auf einen Batchlauf/Tag zu begrenzen (deutliche Kosteneinsparungen!). - Dies hätte natürlich keine Auswirkungen auf die oben beschriebene Semantik von Rückmeldungsauswertungen durch die empfangende Gemeinde.

element rueckmeldung.anmeldung.0201/betroffener
diagram
namespace http://www.osci.de/xmeld130
properties
isRef 0
content complex
children xmeld:identifikation.betroffener xmeld:zuzugsperson xmeld:vertreter xmeld:beigeschriebene.personen xmeld:nachweis.familienstand
annotation
documentation 
Da die Nachricht  als Sammelnachricht definiert ist, ist die Rückmeldung von 1 bis n Betroffenen mit einer einzigen Nachricht von Gemeinde A an Gemeinde B möglich.

element rueckmeldung.anmeldung.0201/betroffener/identifikation.betroffener
diagram
namespace http://www.osci.de/xmeld130
type xmeld:type.identifikation.fortschreibung
properties
isRef 0
content complex
children xmeld:name xmeld:geburt xmeld:anschrift.sender xmeld:anschrift.empfaenger
annotation
documentation 
Dient ausschliesslich der Identifikation des Betroffenen. Diese Person wird von der sendenden Gemeinde in der empfangenden Gemeinde rueckgemeldet.

element rueckmeldung.anmeldung.0201/betroffener/zuzugsperson
diagram
namespace http://www.osci.de/xmeld130
type xmeld:type.NatuerlichePerson
properties
isRef 0
content complex
children xmeld:ERREICHBARKEIT xmeld:NAMENATUERLICHEPERSON xmeld:FAMILIENSTAND xmeld:GEBURT xmeld:LOHNSTEUERDATEN xmeld:RELIGION xmeld:STAATSANGEHOERIGKEIT xmeld:TOD xmeld:WAHLRECHTSAUSSCHLUSS xmeld:AUSWEISDOKUMENT xmeld:PASSVERSAGUNG xmeld:UNIONSBUERGER xmeld:OPTIONSDEUTSCHER xmeld:EINWOHNERSCHAFT xmeld:anschrift3991 xmeld:GESCHLECHT xmeld:WAFFENRECHTLICHEERLAUBNIS xmeld:STEUERIDENTIFIKATION xmeld:SPRENGSTOFFRECHTLICHEERLAUBNIS
attributes
Name  Type  Use  Default  Fixed  Annotation
id  xs:IDoptional      
annotation
documentation 
Angaben über die natürliche Person, die in der Zuzugsgemeinde zur Anmeldung gekommen ist.
Steueridentifikationsdaten können derzeit noch nicht mit übermittelt werden, da die gesetzlichen Voraussetzungen mit der  noch nicht erfüllt sind.
Folgende Daten einer natürlichen Person dürfen nicht übermittelt werden:

  Lohnsteuer
  Wahlrechtsausschluss
  Unionsbürgerschaft
  Waffenrechtliche Erlaubnis
  Passversagung
  Optionsdeutscher
  Anschrift3991
  Tod

element rueckmeldung.anmeldung.0201/betroffener/vertreter
diagram
namespace http://www.osci.de/xmeld130
type xmeld:type.identifikation.gesetzlichervertreter
properties
isRef 0
content complex
children xmeld:name xmeld:geburt xmeld:anschrift xmeld:gesetzlichervertreterschluessel
annotation
documentation 
Daten zur Identifikation des gesetzlichen Vertreters der Person, die zur Anmeldung gekommen ist. Vom Namen des gesetzlichen Vertreters sind der Vor- und Familienname, sowie ein eventueller Doktorgrad zu übermitteln. Außerdem darf von den Geburtsdaten nur das Geburtsdatum des gesetzlichen Vertreters übermittelt werden.

element rueckmeldung.anmeldung.0201/betroffener/beigeschriebene.personen
diagram
namespace http://www.osci.de/xmeld130
type xmeld:type.anmeldung.beigeschriebene.personen
properties
isRef 0
content complex
children xmeld:kind xmeld:partner
annotation
documentation 
Beigeschriebene Personen der natürlichen Person, die zur Anmeldung gekommen ist. Hierbei kann es sich um ihren Partner (Ehegatte, Lebenspartner) und/oder ihre Kinder handeln.
Da hier ein Containerelement aggregiert wird, kann das Element maximal einmal vorhanden sein.

element rueckmeldung.anmeldung.0201/betroffener/nachweis.familienstand
diagram
namespace http://www.osci.de/xmeld130
type xmeld:type.Nachweisdaten
properties
isRef 0
content complex
children xmeld:datum xmeld:dokumentbeschreibung xmeld:behoerdeoderaktenzeichen
attributes
Name  Type  Use  Default  Fixed  Annotation
id  xs:IDoptional      
annotation
documentation 
Falls der Betroffene verheiratet ist oder sich in einer Lebenspartnerschaft befindet, sind hier die entsprechenden Nachweisdaten zu übermitteln, da nur aus diesen der Ort der Eheschliessung bzw. Eintragung der Lebenspartnerschaft zu entnehmen ist.

element rueckmeldung.anmeldungzuzugausland.0202
diagram
namespace http://www.osci.de/xmeld130
type extension of xmeld:type.rueckmeldung.sammelnachricht
properties
content complex
children xmeld:nachrichtenkopf xmeld:betroffener
attributes
Name  Type  Use  Default  Fixed  Annotation
version  xs:stringrequired      
fassung  xs:daterequired      
test  xs:stringoptional      
annotation
documentation 
Rückmeldung nach MRRG, § 17, Abs. 1, Satz 4 (sowie nach I. BMeldDÜV, § 2).
Der Betroffene hat sich in der sendenden Gemeinde nach Zuzug aus dem Ausland angemeldet. Die bis zum Wegzug ins Ausland zuständige Gemeinde ist die für den letzten Wohnort im Inland zuständige Meldebehörde.  Die sendende Gemeinde informiert die empfangende Gemeinde über die in der sendenden Gemeinde erfolgte Anmeldung.
Die empfangende Gemeinde wertet die Nachricht aus und reagiert ggf. mit einer Rückmeldungsauswertung
(siehe dort).

element rueckmeldung.anmeldungzuzugausland.0202/betroffener
diagram
namespace http://www.osci.de/xmeld130
properties
isRef 0
content complex
children xmeld:identifikation.betroffener xmeld:zuzugsperson xmeld:vertreter xmeld:beigeschriebene.personen xmeld:letzte.inlandswohnung xmeld:nachweis.familienstand
annotation
documentation 
Da die Nachricht  als Sammelnachricht definiert ist, ist die Rückmeldung von 1 bis n aus dem Ausland zuziehenden Betroffenen mit einer einzigen Nachricht von Gemeinde A an Gemeinde B möglich.

element rueckmeldung.anmeldungzuzugausland.0202/betroffener/identifikation.betroffener
diagram
namespace http://www.osci.de/xmeld130
type xmeld:type.identifikation.fortschreibung
properties
isRef 0
content complex
children xmeld:name xmeld:geburt xmeld:anschrift.sender xmeld:anschrift.empfaenger
annotation
documentation 
Dient ausschliesslich der Identifikation des Betroffenen. Diese Person wird von der sendenden Gemeinde in der empfangenden Gemeinde rueckgemeldet.

element rueckmeldung.anmeldungzuzugausland.0202/betroffener/zuzugsperson
diagram
namespace http://www.osci.de/xmeld130
type xmeld:type.NatuerlichePerson
properties
isRef 0
content complex
children xmeld:ERREICHBARKEIT xmeld:NAMENATUERLICHEPERSON xmeld:FAMILIENSTAND xmeld:GEBURT xmeld:LOHNSTEUERDATEN xmeld:RELIGION xmeld:STAATSANGEHOERIGKEIT xmeld:TOD xmeld:WAHLRECHTSAUSSCHLUSS xmeld:AUSWEISDOKUMENT xmeld:PASSVERSAGUNG xmeld:UNIONSBUERGER xmeld:OPTIONSDEUTSCHER xmeld:EINWOHNERSCHAFT xmeld:anschrift3991 xmeld:GESCHLECHT xmeld:WAFFENRECHTLICHEERLAUBNIS xmeld:STEUERIDENTIFIKATION xmeld:SPRENGSTOFFRECHTLICHEERLAUBNIS
attributes
Name  Type  Use  Default  Fixed  Annotation
id  xs:IDoptional      
annotation
documentation 
Angaben über die natürliche Person, die in der Zuzugsgemeinde zur Anmeldung gekommen ist.
Steueridentifikationsdaten können derzeit noch nicht mit übermittelt werden, da die gesetzlichen Voraussetzungen mit der  noch nicht erfüllt sind.
Folgende Daten einer natürlichen Person dürfen nicht übermittelt werden:

  Lohnsteuer
  Wahlrechtsausschluss
  Unionsbürgerschaft
  Waffenrechtliche Erlaubnis
  Passversagung
  Optionsdeutscher
  Anschrift3991
  Tod

element rueckmeldung.anmeldungzuzugausland.0202/betroffener/vertreter
diagram
namespace http://www.osci.de/xmeld130
type xmeld:type.identifikation.gesetzlichervertreter
properties
isRef 0
content complex
children xmeld:name xmeld:geburt xmeld:anschrift xmeld:gesetzlichervertreterschluessel
annotation
documentation 
Daten zur Identifikation des gesetzlichen Vertreters der Person, die zur Anmeldung gekommen ist.

element rueckmeldung.anmeldungzuzugausland.0202/betroffener/beigeschriebene.personen
diagram
namespace http://www.osci.de/xmeld130
type xmeld:type.anmeldung.beigeschriebene.personen
properties
isRef 0
content complex
children xmeld:kind xmeld:partner
annotation
documentation 
Beigeschriebene Personen der natürlichen Person, die zur Anmeldung gekommen ist. Hierbei kann es sich um ihren Partner (Ehegatte, Lebenspartner) und/oder ihre Kinder handeln.
Da hier ein Containerelement aggregiert wird, kann das Element maximal einmal vorhanden sein.

element rueckmeldung.anmeldungzuzugausland.0202/betroffener/letzte.inlandswohnung
diagram
namespace http://www.osci.de/xmeld130
type xmeld:type.Wohnung
properties
isRef 0
content complex
children xmeld:GEMEINDE xmeld:ANSCHRIFT xmeld:datumabmeldungbeianmeldebehoerde xmeld:datumanmeldungbeianmeldebehoerde xmeld:datumderabmeldungvonamtswegen xmeld:datumderanmeldungvonamtswegen xmeld:datumdesauszugs xmeld:datumdesbeziehens xmeld:datumdeswohnungsstatuswechselsvonamtswegen xmeld:datummitteilungwohnungsstatuswechsel xmeld:datumstatuswechsel xmeld:statusderwohnung xmeld:zuzugvonstatus
attributes
Name  Type  Use  Default  Fixed  Annotation
id  xs:IDoptional      
annotation
documentation 
Bei Zuzug aus dem Ausland: Informationen über die letzte Wohnung im Inland vor dem Wegzug ins Ausland.
Die letzte Inlandswohnung MUSS angeben werden, da ansonsten keine Rückmeldung möglich ist.

element rueckmeldung.anmeldungzuzugausland.0202/betroffener/nachweis.familienstand
diagram
namespace http://www.osci.de/xmeld130
type xmeld:type.Nachweisdaten
properties
isRef 0
content complex
children xmeld:datum xmeld:dokumentbeschreibung xmeld:behoerdeoderaktenzeichen
attributes
Name  Type  Use  Default  Fixed  Annotation
id  xs:IDoptional      
annotation
documentation 
Falls der Betroffene verheiratet ist oder sich in einer Lebenspartnerschaft befindet, sind hier die entsprechenden Nachweisdaten zu übermitteln, da nur aus diesen der Ort der Eheschliessung bzw. Eintragung der Lebenspartnerschaft zu entnehmen ist.

element rueckmeldung.auswertungabweichung.0203
diagram
namespace http://www.osci.de/xmeld130
type extension of xmeld:type.rueckmeldungsauswertung
properties
content complex
children xmeld:nachrichtenkopf xmeld:betroffener xmeld:hauptwohnung.ergaenzungen xmeld:abweichungen
attributes
Name  Type  Use  Default  Fixed  Annotation
version  xs:stringrequired      
fassung  xs:daterequired      
test  xs:stringoptional      
annotation
documentation 
Mit dieser Nachricht werden ergänzende Informationen, die nur bei der bisherigen Hauptwohnung vorliegen, sowie abweichende Daten übermittelt. Nach der erstmaligen Vergabe der  durch das BZSt wird diese Nachricht bei jeder Rückmeldung geschickt werden, weil Steueridentifikationsmerkmale nicht Bestandteil der Rückmeldung sind, aber als ergänzende Merkmale von der bisherigen Haupt- oder alleinigen Wohnung an die neue Haupt- oder alleinige Wohnung übermittelt werden müssen (§ 4, Abs. 1, Satz 1 ).
Ggf. erhält die neue Hauptwohnungsgemeinde in dem Kindelement hauptwohnung.ergaenzungen von der bisherigen Hauptwohnungsgemeinde ergänzende Daten (Wahlrechtsausschluss, Passversagung, Optionsdeutscher, Unionsbürgerschaft und waffenrechtliche Erlaubnis).

element rueckmeldung.auswertungabweichung.0203/hauptwohnung.ergaenzungen
diagram
namespace http://www.osci.de/xmeld130
properties
isRef 0
content complex
children xmeld:wahlrechtsausschluss xmeld:passversagung xmeld:optionsdeutscher xmeld:unionsbuerger xmeld:waffenrechtliche.erlaubnis xmeld:steueridentifikation xmeld:sprengstoffrechtliche.erlaubnis
annotation
documentation 
Der Sender informiert die Gemeinde, in der die Hauptwohnung des Betroffenen liegt, über ergänzende Daten zum Betroffenen.

element rueckmeldung.auswertungabweichung.0203/hauptwohnung.ergaenzungen/wahlrechtsausschluss
diagram
namespace http://www.osci.de/xmeld130
properties
isRef 0
content complex
children xmeld:wahlrechtsausschluss xmeld:nachweisdaten
annotation
documentation 
Mit diesem Element wird ein Wahlrechtsausschluss übermittelt. Falls dazu Nachweisdaten vorliegen, können diese ebenfalls mit übermittelt werden.

element rueckmeldung.auswertungabweichung.0203/hauptwohnung.ergaenzungen/wahlrechtsausschluss/wahlrechtsausschluss
diagram
namespace http://www.osci.de/xmeld130
type xmeld:type.Wahlrechtsausschluss
properties
isRef 0
content complex
children xmeld:art xmeld:datumausschlussende
attributes
Name  Type  Use  Default  Fixed  Annotation
id  xs:IDoptional      
annotation
documentation 
Da es möglich ist, unabhängig voneinander sowohl vom aktiven als auch vom passiven Wahlrecht ausgeschlossen zu werden, können mehrere Instanzen dieses Typs einer Natürlichen Person zugeordnet werden.

element rueckmeldung.auswertungabweichung.0203/hauptwohnung.ergaenzungen/wahlrechtsausschluss/nachweisdaten
diagram
namespace http://www.osci.de/xmeld130
type xmeld:type.Nachweisdaten
properties
isRef 0
content complex
children xmeld:datum xmeld:dokumentbeschreibung xmeld:behoerdeoderaktenzeichen
attributes
Name  Type  Use  Default  Fixed  Annotation
id  xs:IDoptional      
annotation
documentation 
Sofern Nachweisdaten im Melderegister gespeichert sind, werden sie nach § 3 (4)  übermittelt.

element rueckmeldung.auswertungabweichung.0203/hauptwohnung.ergaenzungen/passversagung
diagram
namespace http://www.osci.de/xmeld130
properties
isRef 0
content complex
children xmeld:passversagung xmeld:nachweisdaten
annotation
documentation 
Mit diesem Element wird eine Passversagung übermittelt. Falls dazu Nachweisdaten vorliegen, können diese ebenfalls mit übermittelt werden.

element rueckmeldung.auswertungabweichung.0203/hauptwohnung.ergaenzungen/passversagung/passversagung
diagram
namespace http://www.osci.de/xmeld130
type xmeld:type.Passversagung
properties
isRef 0
content complex
children xmeld:status
attributes
Name  Type  Use  Default  Fixed  Annotation
id  xs:IDoptional      
annotation
documentation 
Falls für eine Natürliche Person eine Passversagung vorliegt, wird eine entsprechende Instanz dieses Typs erzeugt. Es sind durchaus verschiedene Passversagungen möglich. Dies drückt sich in jeweils eigenen Instanzen des Typs type.Passversagung aus.

element rueckmeldung.auswertungabweichung.0203/hauptwohnung.ergaenzungen/passversagung/nachweisdaten
diagram
namespace http://www.osci.de/xmeld130
type xmeld:type.Nachweisdaten
properties
isRef 0
content complex
children xmeld:datum xmeld:dokumentbeschreibung xmeld:behoerdeoderaktenzeichen
attributes
Name  Type  Use  Default  Fixed  Annotation
id  xs:IDoptional      
annotation
documentation 
Sofern Nachweisdaten im Melderegister gespeichert sind, werden sie nach § 3 (4)  übermittelt.

element rueckmeldung.auswertungabweichung.0203/hauptwohnung.ergaenzungen/optionsdeutscher
diagram
namespace http://www.osci.de/xmeld130
properties
isRef 0
content complex
children xmeld:optionsdeutscher xmeld:nachweisdaten
annotation
documentation 
Mit diesem Element wird die Eigenschaft Optionsdeutscher übermittelt. Falls dazu Nachweisdaten vorliegen, können diese ebenfalls mit übermittelt werden.

element rueckmeldung.auswertungabweichung.0203/hauptwohnung.ergaenzungen/optionsdeutscher/optionsdeutscher
diagram
namespace http://www.osci.de/xmeld130
type xmeld:type.Optionsdeutscher
properties
isRef 0
content complex
children xmeld:optionsdeutscher
attributes
Name  Type  Use  Default  Fixed  Annotation
id  xs:IDoptional      
annotation
documentation 
Das Vorhandensein einer Instanz dieses Typs zeigt an, dass die assoziierte Natürliche Person Optionsdeutscher nach § 29 Staatsangehörigkeitsgesetz (STAG) ist.

element rueckmeldung.auswertungabweichung.0203/hauptwohnung.ergaenzungen/optionsdeutscher/nachweisdaten
diagram
namespace http://www.osci.de/xmeld130
type xmeld:type.Nachweisdaten
properties
isRef 0
content complex
children xmeld:datum xmeld:dokumentbeschreibung xmeld:behoerdeoderaktenzeichen
attributes
Name  Type  Use  Default  Fixed  Annotation
id  xs:IDoptional      
annotation
documentation 
Sofern Nachweisdaten im Melderegister gespeichert sind, werden sie nach § 3 (4)  übermittelt.

element rueckmeldung.auswertungabweichung.0203/hauptwohnung.ergaenzungen/unionsbuerger
diagram
namespace http://www.osci.de/xmeld130
properties
isRef 0
content complex
children xmeld:unionsbuerger xmeld:nachweisdaten
annotation
documentation 
Mit diesem Element wird die Eigenschaft Unionsbürgerübermittelt. Falls dazu Nachweisdaten vorliegen, können diese ebenfalls mit übermittelt werden.

element rueckmeldung.auswertungabweichung.0203/hauptwohnung.ergaenzungen/unionsbuerger/unionsbuerger
diagram
namespace http://www.osci.de/xmeld130
type xmeld:type.Unionsbuerger
properties
isRef 0
content complex
children xmeld:eintragvonamtswegen xmeld:keineunionsbuergerschaft xmeld:wahlvorigegebietskoerperschaftausland
attributes
Name  Type  Use  Default  Fixed  Annotation
id  xs:IDoptional      
annotation
documentation 
Falls diese Klasse instantiiert ist, so wird damit die Unionsbürgerschaft einer Natürlichen Person angezeigt. Bei Briten, die nicht innerhalb der EU leben, ist diese Instanz zwar vorhanden, es wird jedoch durch das Attribut keineunionsbuergerschaft angezeigt, dass sie keine Unionsbürger sind.

element rueckmeldung.auswertungabweichung.0203/hauptwohnung.ergaenzungen/unionsbuerger/nachweisdaten
diagram
namespace http://www.osci.de/xmeld130
type xmeld:type.Nachweisdaten
properties
isRef 0
content complex
children xmeld:datum xmeld:dokumentbeschreibung xmeld:behoerdeoderaktenzeichen
attributes
Name  Type  Use  Default  Fixed  Annotation
id  xs:IDoptional      
annotation
documentation 
Sofern Nachweisdaten im Melderegister gespeichert sind, werden sie nach § 3 (4)  übermittelt.

element rueckmeldung.auswertungabweichung.0203/hauptwohnung.ergaenzungen/waffenrechtliche.erlaubnis
diagram
namespace http://www.osci.de/xmeld130
properties
isRef 0
content complex
children xmeld:waffenrechtlicheerlaubnis xmeld:nachweisdaten
annotation
documentation 
Mit diesem Element wird die waffenrechtliche Erlaubnis übermittelt. Falls dazu Nachweisdaten vorliegen, können diese ebenfalls mit übermittelt werden.

element rueckmeldung.auswertungabweichung.0203/hauptwohnung.ergaenzungen/waffenrechtliche.erlaubnis/waffenrechtlicheerlaubnis
diagram
namespace http://www.osci.de/xmeld130
type xmeld:type.WaffenrechtlicheErlaubnis
properties
isRef 0
content complex
children xmeld:tagdererstmaligenerteilung
attributes
Name  Type  Use  Default  Fixed  Annotation
id  xs:IDoptional      
annotation
documentation 
Nach § 2 (2) Ziffer 6 MRRG in Verbindung mit § 3 (1)  sind die Meldebehörden verpflichtet, Informationen zur waffenrechtlichen Erlaubnis zu speichern und zu übermitteln.

element rueckmeldung.auswertungabweichung.0203/hauptwohnung.ergaenzungen/waffenrechtliche.erlaubnis/nachweisdaten
diagram
namespace http://www.osci.de/xmeld130
type xmeld:type.Nachweisdaten
properties
isRef 0
content complex
children xmeld:datum xmeld:dokumentbeschreibung xmeld:behoerdeoderaktenzeichen
attributes
Name  Type  Use  Default  Fixed  Annotation
id  xs:IDoptional      
annotation
documentation 
Sofern Nachweisdaten im Melderegister gespeichert sind, werden sie nach § 3 (4)  übermittelt.

element rueckmeldung.auswertungabweichung.0203/hauptwohnung.ergaenzungen/steueridentifikation
diagram
namespace http://www.osci.de/xmeld130
type xmeld:type.Steueridentifikation
properties
isRef 0
content complex
children xmeld:idnummer xmeld:vbm
attributes
Name  Type  Use  Default  Fixed  Annotation
id  xs:IDoptional      
annotation
documentation 
Das BZSt teilt jedem Steuerpflichtigen zum Zwecke der eindeutigen Identifizierung in Besteuerungsverfahren ein einheitliches und dauerhaftes Merkmal (Identifikationsmerkmal) zu, das bei Anträgen, Erklärungen oder Mitteilungen gegenüber Finanzbehörden anzugeben ist.
Natürliche Personen erhalten vom BZSt eine Identifikationsnummer.
Bis zur Vergabe der Identifikationsnummer wird dem Betroffenen zur sicheren Kommunikation von der Meldebehörde ein vorläufiges Bearbeitungsmerkmal (VBM) zugeordnet.

element rueckmeldung.auswertungabweichung.0203/hauptwohnung.ergaenzungen/sprengstoffrechtliche.erlaubnis
diagram
namespace http://www.osci.de/xmeld130
properties
isRef 0
content complex
children xmeld:sprengstoffrechtlicheerlaubnis xmeld:nachweisdaten
annotation
documentation 
Mit diesem Element wird die sprengstoffrechtliche Erlaubnis übermittelt. Falls dazu Nachweisdaten vorliegen, können diese ebenfalls mit übermittelt werden.

element rueckmeldung.auswertungabweichung.0203/hauptwohnung.ergaenzungen/sprengstoffrechtliche.erlaubnis/sprengstoffrechtlicheerlaubnis
diagram
namespace http://www.osci.de/xmeld130
type xmeld:type.SprengstoffrechtlicheErlaubnis
properties
isRef 0
content complex
children xmeld:tagdererstmaligenerteilung
attributes
Name  Type  Use  Default  Fixed  Annotation
id  xs:IDoptional      
annotation
documentation 
Nach § 2 (2) Ziffer 8 MRRG in Verbindung mit § 3 (1)  sind die Meldebehörden verpflichtet, Informationen zur sprengstoffrechtlichen Erlaubnis zu speichern und zu übermitteln.

element rueckmeldung.auswertungabweichung.0203/hauptwohnung.ergaenzungen/sprengstoffrechtliche.erlaubnis/nachweisdaten
diagram
namespace http://www.osci.de/xmeld130
type xmeld:type.Nachweisdaten
properties
isRef 0
content complex
children xmeld:datum xmeld:dokumentbeschreibung xmeld:behoerdeoderaktenzeichen
attributes
Name  Type  Use  Default  Fixed  Annotation
id  xs:IDoptional      
annotation
documentation 
Sofern Nachweisdaten im Melderegister gespeichert sind, werden sie nach § 3 (4)  übermittelt.

element rueckmeldung.auswertungabweichung.0203/abweichungen
diagram
namespace http://www.osci.de/xmeld130
properties
isRef 0
content complex
children xmeld:name xmeld:geburt xmeld:staatsangehoerigkeit xmeld:familienstand xmeld:religion xmeld:hauptwohnung.bisher xmeld:wohnung.weitere xmeld:ausweisdokument
annotation
documentation 
Es wird über Differenzen beim Datenabgleich beim Empfang der Rückmeldung informiert.
Da sich Abweichungen erfahrungsgemäß nur auf Teile der Daten beziehen, haben wir uns entschieden, jeweils genau derartige Abweichungspaare zu übermitteln. Somit wird in den Kindelementen (Name, Geburt, etc)  sowohl der Wert übermittelt, wie er vom Sender der Rückmeldung angegeben wurde (in DATEN.rueckmelder), als auch der Wert, wie er dem Empfänger der Rückmeldung bekannt war (in DATEN.auswerter).  Bei einer ausschließlichen Namensabweichung wird folglich das Element abweichungen nur aus dem Kindelement name bestehen, welches das voneinander abweichende Rückmeldungs-/Auswertungspaar enthält.
Nach unserer Auffassung wäre auch die Übermittlung von Abweichungen beim Geschlecht sinnvoll, dies ist aber z. Zt. nicht von der BMeldDÜV gedeckt.

element rueckmeldung.auswertungabweichung.0203/abweichungen/name
diagram
namespace http://www.osci.de/xmeld130
properties
isRef 0
content complex
children xmeld:name.rueckmelder xmeld:name.auswerter
annotation
documentation 
Abweichungen beim Namen.

element rueckmeldung.auswertungabweichung.0203/abweichungen/name/name.rueckmelder
diagram
namespace http://www.osci.de/xmeld130
type xmeld:type.NameNatuerlichePerson
properties
isRef 0
content complex
children xmeld:TITEL xmeld:NACHNAME xmeld:VORNAME xmeld:WEITERERNAME
attributes
Name  Type  Use  Default  Fixed  Annotation
id  xs:IDoptional      
annotation
documentation 
Rückgemeldeter Name

element rueckmeldung.auswertungabweichung.0203/abweichungen/name/name.auswerter
diagram
namespace http://www.osci.de/xmeld130
type xmeld:type.NameNatuerlichePerson
properties
isRef 0
content complex
children xmeld:TITEL xmeld:NACHNAME xmeld:VORNAME xmeld:WEITERERNAME
attributes
Name  Type  Use  Default  Fixed  Annotation
id  xs:IDoptional      
annotation
documentation 
Name, wie im Empfänger-EWO gespeichert

element rueckmeldung.auswertungabweichung.0203/abweichungen/geburt
diagram
namespace http://www.osci.de/xmeld130
properties
isRef 0
content complex
children xmeld:geburt.rueckmelder xmeld:geburt.auswerter
annotation
documentation 
Abweichungen bei den Geburtsdaten.

element rueckmeldung.auswertungabweichung.0203/abweichungen/geburt/geburt.rueckmelder
diagram
namespace http://www.osci.de/xmeld130
type xmeld:type.Geburt
properties
isRef 0
content complex
children xmeld:geburtsort xmeld:geburtsortstaat xmeld:tagdergeburt
attributes
Name  Type  Use  Default  Fixed  Annotation
id  xs:IDoptional      
annotation
documentation 
Rückgemeldete Geburtsdaten

element rueckmeldung.auswertungabweichung.0203/abweichungen/geburt/geburt.auswerter
diagram
namespace http://www.osci.de/xmeld130
type xmeld:type.Geburt
properties
isRef 0
content complex
children xmeld:geburtsort xmeld:geburtsortstaat xmeld:tagdergeburt
attributes
Name  Type  Use  Default  Fixed  Annotation
id  xs:IDoptional      
annotation
documentation 
Geburtsdaten, wie im Empfänger-EWO gespeichert

element rueckmeldung.auswertungabweichung.0203/abweichungen/staatsangehoerigkeit
diagram
namespace http://www.osci.de/xmeld130
properties
isRef 0
content complex
children xmeld:staatsangehoerigkeit.rueckmelder xmeld:staatsangehoerigkeit.auswerter
annotation
documentation 
Abweichungen bei der Staatsangehörigkeit.

element rueckmeldung.auswertungabweichung.0203/abweichungen/staatsangehoerigkeit/staatsangehoerigkeit.rueckmelder
diagram
namespace http://www.osci.de/xmeld130
type xmeld:type.Staatsangehoerigkeit
properties
isRef 0
content complex
children xmeld:staatsangehoerigkeit
attributes
Name  Type  Use  Default  Fixed  Annotation
id  xs:IDoptional      
annotation
documentation 
Rückgemeldete Staatsangehörigkeit

element rueckmeldung.auswertungabweichung.0203/abweichungen/staatsangehoerigkeit/staatsangehoerigkeit.auswerter
diagram
namespace http://www.osci.de/xmeld130
type xmeld:type.Staatsangehoerigkeit
properties
isRef 0
content complex
children xmeld:staatsangehoerigkeit
attributes
Name  Type  Use  Default  Fixed  Annotation
id  xs:IDoptional      
annotation
documentation 
Staatsangehörigkeit, wie im Empfänger-EWO gespeichert

element rueckmeldung.auswertungabweichung.0203/abweichungen/familienstand
diagram
namespace http://www.osci.de/xmeld130
properties
isRef 0
content complex
children xmeld:familienstand.rueckmelder xmeld:familienstand.rueckmelder.nachweis xmeld:familienstand.auswerter xmeld:familienstand.auswerter.nachweis
annotation
documentation 
Abweichungen beim Familienstand.

element rueckmeldung.auswertungabweichung.0203/abweichungen/familienstand/familienstand.rueckmelder
diagram
namespace http://www.osci.de/xmeld130
type xmeld:type.Familienstand
properties
isRef 0
content complex
children xmeld:beendigungsgrund xmeld:datumbeginn xmeld:datumende xmeld:familienstand
attributes
Name  Type  Use  Default  Fixed  Annotation
id  xs:IDoptional      
annotation
documentation 
Rückgemeldeter Familienstand

element rueckmeldung.auswertungabweichung.0203/abweichungen/familienstand/familienstand.rueckmelder.nachweis
diagram
namespace http://www.osci.de/xmeld130
type xmeld:type.Nachweisdaten
properties
isRef 0
content complex
children xmeld:datum xmeld:dokumentbeschreibung xmeld:behoerdeoderaktenzeichen
attributes
Name  Type  Use  Default  Fixed  Annotation
id  xs:IDoptional      
annotation
documentation 
Falls der Betroffene verheiratet ist oder sich in einer Lebenspartnerschaft befindet, sind hier die rückgemeldeten Nachweisdaten zu übermitteln, da nur aus diesen der Ort der Eheschliessung bzw. Eintragung der Lebenspartnerschaft zu entnehmen ist.

element rueckmeldung.auswertungabweichung.0203/abweichungen/familienstand/familienstand.auswerter
diagram
namespace http://www.osci.de/xmeld130
type xmeld:type.Familienstand
properties
isRef 0
content complex
children xmeld:beendigungsgrund xmeld:datumbeginn xmeld:datumende xmeld:familienstand
attributes
Name  Type  Use  Default  Fixed  Annotation
id  xs:IDoptional      
annotation
documentation 
Familienstand, wie im Empfänger-EWO gespeichert

element rueckmeldung.auswertungabweichung.0203/abweichungen/familienstand/familienstand.auswerter.nachweis
diagram
namespace http://www.osci.de/xmeld130
type xmeld:type.Nachweisdaten
properties
isRef 0
content complex
children xmeld:datum xmeld:dokumentbeschreibung xmeld:behoerdeoderaktenzeichen
attributes
Name  Type  Use  Default  Fixed  Annotation
id  xs:IDoptional      
annotation
documentation 
Falls der Betroffene verheiratet ist oder sich in einer Lebenspartnerschaft befindet, sind hier die ausgewerteten Nachweisdaten (im Empfänger-EWO gespeichert) zu übermitteln, da nur aus diesen der Ort der Eheschliessung bzw. Eintragung der Lebenspartnerschaft zu entnehmen ist.

element rueckmeldung.auswertungabweichung.0203/abweichungen/religion
diagram
namespace http://www.osci.de/xmeld130
properties
isRef 0
content complex
children xmeld:religion.rueckmelder xmeld:religion.auswerter
annotation
documentation 
Abweichungen bei der Religion.

element rueckmeldung.auswertungabweichung.0203/abweichungen/religion/religion.rueckmelder
diagram
namespace http://www.osci.de/xmeld130
type xmeld:type.Religion
properties
isRef 0
content complex
children xmeld:religion
attributes
Name  Type  Use  Default  Fixed  Annotation
id  xs:IDoptional      
annotation
documentation 
Rückgemeldete Religion

element rueckmeldung.auswertungabweichung.0203/abweichungen/religion/religion.auswerter
diagram
namespace http://www.osci.de/xmeld130
type xmeld:type.Religion
properties
isRef 0
content complex
children xmeld:religion
attributes
Name  Type  Use  Default  Fixed  Annotation
id  xs:IDoptional      
annotation
documentation 
Religion, wie im Empfänger-EWO gespeichert

element rueckmeldung.auswertungabweichung.0203/abweichungen/hauptwohnung.bisher
diagram
namespace http://www.osci.de/xmeld130
properties
isRef 0
content complex
children xmeld:hauptwohnung.bisher.rueckmelder xmeld:hauptwohnung.bisher.auswerter
annotation
documentation 
Abweichungen bei der Hauptwohnung.

element rueckmeldung.auswertungabweichung.0203/abweichungen/hauptwohnung.bisher/hauptwohnung.bisher.rueckmelder
diagram
namespace http://www.osci.de/xmeld130
type xmeld:type.Wohnung
properties
isRef 0
content complex
children xmeld:GEMEINDE xmeld:ANSCHRIFT xmeld:datumabmeldungbeianmeldebehoerde xmeld:datumanmeldungbeianmeldebehoerde xmeld:datumderabmeldungvonamtswegen xmeld:datumderanmeldungvonamtswegen xmeld:datumdesauszugs xmeld:datumdesbeziehens xmeld:datumdeswohnungsstatuswechselsvonamtswegen xmeld:datummitteilungwohnungsstatuswechsel xmeld:datumstatuswechsel xmeld:statusderwohnung xmeld:zuzugvonstatus
attributes
Name  Type  Use  Default  Fixed  Annotation
id  xs:IDoptional      
annotation
documentation 
Rückgemeldete bisherige Hauptwohnung

element rueckmeldung.auswertungabweichung.0203/abweichungen/hauptwohnung.bisher/hauptwohnung.bisher.auswerter
diagram
namespace http://www.osci.de/xmeld130
type xmeld:type.Wohnung
properties
isRef 0
content complex
children xmeld:GEMEINDE xmeld:ANSCHRIFT xmeld:datumabmeldungbeianmeldebehoerde xmeld:datumanmeldungbeianmeldebehoerde xmeld:datumderabmeldungvonamtswegen xmeld:datumderanmeldungvonamtswegen xmeld:datumdesauszugs xmeld:datumdesbeziehens xmeld:datumdeswohnungsstatuswechselsvonamtswegen xmeld:datummitteilungwohnungsstatuswechsel xmeld:datumstatuswechsel xmeld:statusderwohnung xmeld:zuzugvonstatus
attributes
Name  Type  Use  Default  Fixed  Annotation
id  xs:IDoptional      
annotation
documentation 
Bisherige Hauptwohnung, wie im Empfänger-EWO gespeichert

element rueckmeldung.auswertungabweichung.0203/abweichungen/wohnung.weitere
diagram
namespace http://www.osci.de/xmeld130
properties
isRef 0
content complex
children xmeld:wohnung.weitere.rueckmelder xmeld:wohnung.weitere.auswerter
annotation
documentation 
Abweichungen bei weiteren Wohnungen.

element rueckmeldung.auswertungabweichung.0203/abweichungen/wohnung.weitere/wohnung.weitere.rueckmelder
diagram
namespace http://www.osci.de/xmeld130
type xmeld:type.Wohnung
properties
isRef 0
content complex
children xmeld:GEMEINDE xmeld:ANSCHRIFT xmeld:datumabmeldungbeianmeldebehoerde xmeld:datumanmeldungbeianmeldebehoerde xmeld:datumderabmeldungvonamtswegen xmeld:datumderanmeldungvonamtswegen xmeld:datumdesauszugs xmeld:datumdesbeziehens xmeld:datumdeswohnungsstatuswechselsvonamtswegen xmeld:datummitteilungwohnungsstatuswechsel xmeld:datumstatuswechsel xmeld:statusderwohnung xmeld:zuzugvonstatus
attributes
Name  Type  Use  Default  Fixed  Annotation
id  xs:IDoptional      
annotation
documentation 
Rückgemeldete weitere Wohnung

element rueckmeldung.auswertungabweichung.0203/abweichungen/wohnung.weitere/wohnung.weitere.auswerter
diagram
namespace http://www.osci.de/xmeld130
type xmeld:type.Wohnung
properties
isRef 0
content complex
children xmeld:GEMEINDE xmeld:ANSCHRIFT xmeld:datumabmeldungbeianmeldebehoerde xmeld:datumanmeldungbeianmeldebehoerde xmeld:datumderabmeldungvonamtswegen xmeld:datumderanmeldungvonamtswegen xmeld:datumdesauszugs xmeld:datumdesbeziehens xmeld:datumdeswohnungsstatuswechselsvonamtswegen xmeld:datummitteilungwohnungsstatuswechsel xmeld:datumstatuswechsel xmeld:statusderwohnung xmeld:zuzugvonstatus
attributes
Name  Type  Use  Default  Fixed  Annotation
id  xs:IDoptional      
annotation
documentation 
Weitere Wohnung, wie im Empfänger-EWO gespeichert

element rueckmeldung.auswertungabweichung.0203/abweichungen/ausweisdokument
diagram
namespace http://www.osci.de/xmeld130
properties
isRef 0
content complex
children xmeld:ausweisdokument.rueckmelder xmeld:ausweisdokument.auswerter
annotation
documentation 
Der Entwurf der  (Stand Dezember 2004) sieht vor, dieses Element mit in den Standard aufzunehmen. Die Übermittlung darf aber nur stattfinden, wenn dies von der  in der endgültigen Form gestattet wird.

element rueckmeldung.auswertungabweichung.0203/abweichungen/ausweisdokument/ausweisdokument.rueckmelder
diagram
namespace http://www.osci.de/xmeld130
type xmeld:type.Ausweisdokument
properties
isRef 0
content complex
children xmeld:passart xmeld:gueltigkeitsdauer xmeld:seriennummer xmeld:behoerde xmeld:ausstellungsdatum
attributes
Name  Type  Use  Default  Fixed  Annotation
id  xs:IDoptional      
annotation
documentation 
Rückgemeldetes Ausweisdokument

element rueckmeldung.auswertungabweichung.0203/abweichungen/ausweisdokument/ausweisdokument.auswerter
diagram
namespace http://www.osci.de/xmeld130
type xmeld:type.Ausweisdokument
properties
isRef 0
content complex
children xmeld:passart xmeld:gueltigkeitsdauer xmeld:seriennummer xmeld:behoerde xmeld:ausstellungsdatum
attributes
Name  Type  Use  Default  Fixed  Annotation
id  xs:IDoptional      
annotation
documentation 
Ausweisdokument, wie im Empfänger-EWO gespeichert

element rueckmeldung.auswertungkeineidentifikation.0204
diagram
namespace http://www.osci.de/xmeld130
type extension of xmeld:type.rueckmeldung
properties
content complex
children xmeld:nachrichtenkopf xmeld:betroffener
attributes
Name  Type  Use  Default  Fixed  Annotation
version  xs:stringrequired      
fassung  xs:daterequired      
test  xs:stringoptional      
annotation
documentation 
Die versuchte Bearbeitung einer Rückmeldung hat ergeben, dass der Betroffene in der Gemeinde nicht identifiziert werden konnte.
Die Daten im Kindelement betroffener müssen eine Kopie der Daten sein, wie sie im Rahmen der Rückmeldung, auf die mit dieser Nachricht reagiert wird, angegeben sind.
Diese Nachricht wird bei Rückmeldungen im In- und Ausland verwendet.

element rueckmeldung.statuswechsel.0200
diagram
namespace http://www.osci.de/xmeld130
type extension of xmeld:type.rueckmeldung
properties
content complex
children xmeld:nachrichtenkopf xmeld:betroffener xmeld:hauptwohnung.neu xmeld:religion
attributes
Name  Type  Use  Default  Fixed  Annotation
version  xs:stringrequired      
fassung  xs:daterequired      
test  xs:stringoptional      
annotation
documentation 
Rückmeldung nach einem Statuswechsel von Nebenwohnung auf Haupt- oder alleinige Wohnung (, § 4.2), wobei die Wohnungen nicht in derselben Gemeinde liegen.  Diese Nachricht wird von der neuen Haupt- oder alleinigen Wohnung an alle Nebenwohnungen geschickt, die nicht in derselben Gemeinde liegen. Sie löst bei der bisherigen Hauptwohnung eine Rückmeldungsauswertung aus; bei den Nebenwohnungen erfolgt lediglich eine Registerfortschreibung.
Diese Nachricht ist auch zu verwenden, wenn die bisherige Hauptwohnung zur alleinigen Wohnung wird (Wegfall der Abmeldepflicht).
 Findet der Statuswechsel innerhalb einer Gemeinde statt, so werden die Nebenwohnungen in den auswärtigen Gemeinden mit der Nachricht  über diesen Sachverhalt informiert.

element rueckmeldung.statuswechsel.0200/hauptwohnung.neu
diagram
namespace http://www.osci.de/xmeld130
type xmeld:type.Wohnung
properties
isRef 0
content complex
children xmeld:GEMEINDE xmeld:ANSCHRIFT xmeld:datumabmeldungbeianmeldebehoerde xmeld:datumanmeldungbeianmeldebehoerde xmeld:datumderabmeldungvonamtswegen xmeld:datumderanmeldungvonamtswegen xmeld:datumdesauszugs xmeld:datumdesbeziehens xmeld:datumdeswohnungsstatuswechselsvonamtswegen xmeld:datummitteilungwohnungsstatuswechsel xmeld:datumstatuswechsel xmeld:statusderwohnung xmeld:zuzugvonstatus
attributes
Name  Type  Use  Default  Fixed  Annotation
id  xs:IDoptional      
annotation
documentation 
Dies ist die Wohnung, die nach dem Statuswechsel die Haupt- oder alleinige Wohnung des Betroffenen ist.

element rueckmeldung.statuswechsel.0200/religion
diagram
namespace http://www.osci.de/xmeld130
type xmeld:type.Religion
properties
isRef 0
content complex
children xmeld:religion
attributes
Name  Type  Use  Default  Fixed  Annotation
id  xs:IDoptional      
annotation
documentation 
Angaben zur Religion einer natürlichen Person.

element standesamt.adoption.0709
diagram
namespace http://www.osci.de/xmeld130
type extension of xmeld:type.standesamtnachricht
properties
content complex
children xmeld:nachrichtenkopf xmeld:adoption
attributes
Name  Type  Use  Default  Fixed  Annotation
version  xs:stringrequired      
fassung  xs:daterequired      
test  xs:stringoptional      
annotation
documentation 
Das Standesamt informiert die Meldebehörde über die Adoption eines Kindes durch eine oder zwei Personen.
Für jede Person sowie das adoptierte Kind werden folgende Informationen übermittelt:

  Identifikationsdaten der Person (Name, Geburtsdaten, Anschrift) - Diese Daten werden zur Identifikation der Person im EWO verwendet. Bei Abweichungen/Nicht-Vorhandensein muss das EWO über die Verwendung der Daten entscheiden.


Diese Daten sind für eine entsprechende Weiterverarbeitung im EWO ausreichend.

element standesamt.adoption.0709/adoption
diagram
namespace http://www.osci.de/xmeld130
properties
isRef 0
content complex
children xmeld:adoption.person1 xmeld:adoption.person2 xmeld:adoptierteskind
annotation
documentation 
Mit diesem Element wird die Adoption genau eines Kindes durch eine oder zwei Personen beschrieben.

element standesamt.adoption.0709/adoption/adoption.person1
diagram
namespace http://www.osci.de/xmeld130
type xmeld:type.standesamt.person
properties
isRef 0
content complex
children xmeld:name xmeld:geburt xmeld:anschrift
annotation
documentation 
Dies sind die Daten der ersten adoptierenden Person.

element standesamt.adoption.0709/adoption/adoption.person2
diagram
namespace http://www.osci.de/xmeld130
type xmeld:type.standesamt.person
properties
isRef 0
content complex
children xmeld:name xmeld:geburt xmeld:anschrift
annotation
documentation 
Dies sind die Daten der zweiten adoptierenden Person.

element standesamt.adoption.0709/adoption/adoptierteskind
diagram
namespace http://www.osci.de/xmeld130
properties
isRef 0
content complex
children xmeld:name xmeld:geburt xmeld:anschrift
annotation
documentation 
Dies sind die Daten des zu adoptierenden Kindes.

element standesamt.adoption.0709/adoption/adoptierteskind/name
diagram
namespace http://www.osci.de/xmeld130
type xmeld:type.NameNatuerlichePerson
properties
isRef 0
content complex
children xmeld:TITEL xmeld:NACHNAME xmeld:VORNAME xmeld:WEITERERNAME
attributes
Name  Type  Use  Default  Fixed  Annotation
id  xs:IDoptional      
annotation
documentation 
Dieser Typ hat ausschliesslich eine aggregierende Funktion und ist attributfrei. Aggregiert werden Instanzen der Typen type.Vorname, type.Nachname, type.WeitererName und type.Titel, um alle namensrelevanten Informationen zentral zusammenfassen zu können.
Zu beachten ist, dass es zu einer Natürlichen Person durchaus mehrere Instanzen der jeweils aggregierten Typen geben kann. - So sind für die Abbildung des Geburts- und des Familiennamens zwei Instanzen des Typs type.Nachname erforderlich, wobei die Unterscheidung über das Kindelement rolle gesteuert wird.
Ehegatten oder auch Eltern sind natürliche Personen - im Verhältnis zu dem anderen Ehegatten oder zu ihren Kindern nehmen sie jedoch auch die Rollen eines Ehegatten oder gesetzlichen Vertreters wahr und in dieser Eigenschaft bzw. Rolle werden die Namensangaben auch jeweils erfasst / übermittelt / gespeichert.
Der Datensatz für das Meldewesen (DSMeld) beschreibt für jede dieser Ausprägungen eigenständige Datenblätter mit identischen Inhalten. XMeld beschreibt diese Klassen nur einmal, durch zusätzliche Rollen werden die relevanten Eigenschaften erläutert.  Durch weitere Attribute wird sichergestellt, dass die fachlichen Anforderungen des DSMeld berücksichtigt werden.
Die Rollen können also jeweils unterschiedlich sein, die fachliche / inhaltliche Darstellung entspricht den Anforderungen des DSMeld.

element standesamt.adoption.0709/adoption/adoptierteskind/geburt
diagram
namespace http://www.osci.de/xmeld130
type xmeld:type.Geburt
properties
isRef 0
content complex
children xmeld:geburtsort xmeld:geburtsortstaat xmeld:tagdergeburt
attributes
Name  Type  Use  Default  Fixed  Annotation
id  xs:IDoptional      
annotation
documentation 
Eine Instanz dieses Typs ist immer an eine Natürliche Person gebunden. Geburtsbezogene Informationen (Tag, Ort, etc) werden durch diese Klasse abgebildet. Dabei ist es erlaubt, unvollständige Angaben zum Geburtstag zu machen, sofern dieser dem Betroffenen nicht vollständig bekannt ist.

element standesamt.adoption.0709/adoption/adoptierteskind/anschrift
diagram
namespace http://www.osci.de/xmeld130
type xmeld:type.Anschrift
properties
isRef 0
content complex
children xmeld:adressierungszusaetze xmeld:gemeindeschluessel xmeld:hausnummer xmeld:hausnummerbuchstabezusatzziffer xmeld:postleitzahl xmeld:staat xmeld:stockwerkswohnungsnummer xmeld:strasse xmeld:strassenschluessel xmeld:teilnummerderhausnummer xmeld:wohnort xmeld:wohnortfrueherergemeindename xmeld:wohnungsgeber xmeld:zusatzangaben
attributes
Name  Type  Use  Default  Fixed  Annotation
id  xs:IDoptional      
annotation
documentation 
Es werden alle relevanten Angaben zu einer Anschrift abgebildet.
Zu berücksichtigen ist, dass eine (natürliche) Person mehrere Wohnungen (und somit Anschriften) führen kann - je nachdem in welchem sachlichen Zusammenhang diese Wohnungen erfasst / geführt / verarbeitet werden. Anschriften existieren allerdings nicht isoliert, sondern im Kontext mit einer Wohnung.
Nach einem Zuzug einer Person in eine Gemeinde, führt sie in dieser Gemeinde eine aktuelle Anschrift. Für die bisherige Gemeinde ist diese aktuelle Anschrift jedoch die Wegzugsanschrift. Aus der Sicht der neuen Gemeinde wiederum ist - neben der aktuellen Anschrift - die (jetzt inaktuelle) Anschrift in der bisherigen Gemeinde die Zuzugsanschrift.
Darüber kann eine Person in einer oder mehreren Gemeinden verschiedene Wohnungen begründen - eine dieser Wohnungen ist dann die Hauptwohnung, die anderen Wohnungen sind dann Nebenwohnungen.
Ehegatten bzw. Eltern oder Kinder sind natürliche Personen. Sie können als Familie unter derselben Anschrift oder aber auch unter verschiedenen Anschriften (auch in verschiedenen Gemeinden) gemeldet sein. Je nach Sachverhalt sind die Anschriften im Verhältnis zu den anderen Personen im Familienverband entsprechend der jeweiligen Rolle zu erfassen  / zu übermitteln / zu speichern. 
Der Datensatz für das Meldewesen (DSMeld) beschreibt für die zu einer Anschrift gehörenden Merkmale wie z. B. der Gemeinde- und Straßennamen und die Hausnummer in eigenen Datenblättern mit identischen Inhalten. XMeld beschreibt diese Klasse nur einmal, durch zusätzliche Rollen werden die relevanten Eigenschaften erläutert.  Durch weitere Attribute wird sichergestellt, dass die fachlichen Anforderungen des DSMeld berücksichtigt werden.
Die Rollen können also jeweils unterschiedlich sein, die fachliche / inhaltliche Darstellung entspricht den Anforderungen des DSMeld.

element standesamt.ehescheidung.0704
diagram
namespace http://www.osci.de/xmeld130
type extension of xmeld:type.standesamtnachricht
properties
content complex
children xmeld:nachrichtenkopf xmeld:scheidungsmitteilung
attributes
Name  Type  Use  Default  Fixed  Annotation
version  xs:stringrequired      
fassung  xs:daterequired      
test  xs:stringoptional      
annotation
documentation 
Mit dieser Nachricht werden der Meldebehörde eine oder mehrere Ehescheidungen mitgeteilt.
Ehescheidungen werden beim Amtsgericht ausgesprochen. Die Mitteilungswege an die Meldebehörde sind unterschiedlich. In einigen Bundesländern erhalten die Standesämter eine Mitteilung vom Amtsgericht, wenn dort ein Familienbuch geführt wird. In diesem Kontext haben bisher die Standesämter die Meldebehörden über die Ehescheidungen informiert. In anderen Bundesländern ist es Aufgabe des Bürgers, die Meldebehörde zu informieren.
Hinweis XJustiz: Sinnvoll ist eine Mitteilung vom Amtsgericht an die beteiligten Behörden (Standesamt, Meldebehörde).XJustiz
Je Ehescheidung werden folgende Informationen übermittelt:

  Identifikationsdaten der Ehepartner (Name, Geburtsdaten, Anschrift) - Diese Daten werden zur Identifikation der Personen im EWO verwendet. Es muss nur eine Person in der Gemeinde wohnen. Bei Abweichungen/Nicht-Vorhandensein entscheidet das EWO über die Verwendung der Daten.
  Geänderte Daten (Familienstand) aufgrund der Ehescheidung


Eine im Zuge der Ehescheidung stattfindende Namensänderung ist nicht Bestandteil dieser Nachricht. Hierfür wird auf die Nachricht  verwiesen.

element standesamt.ehescheidung.0704/scheidungsmitteilung
diagram
namespace http://www.osci.de/xmeld130
properties
isRef 0
content complex
children xmeld:ehegatte1 xmeld:ehegatte2 xmeld:scheidungsdaten
annotation
documentation 
Dieses Element umfasst die für die Mitteilung genau einer Ehescheidung notwendigen Daten.

element standesamt.ehescheidung.0704/scheidungsmitteilung/ehegatte1
diagram
namespace http://www.osci.de/xmeld130
type xmeld:type.standesamt.partner
properties
isRef 0
content complex
children xmeld:name xmeld:geburt xmeld:anschrift
annotation
documentation 
Dies sind die Daten des ersten Ehepartners, wie sie vor der Ehescheidung vorlagen.

element standesamt.ehescheidung.0704/scheidungsmitteilung/ehegatte2
diagram
namespace http://www.osci.de/xmeld130
type xmeld:type.standesamt.partner
properties
isRef 0
content complex
children xmeld:name xmeld:geburt xmeld:anschrift
annotation
documentation 
Dies sind die Daten des zweiten Ehepartners, wie sie vor der Ehescheidung vorlagen.

element standesamt.ehescheidung.0704/scheidungsmitteilung/scheidungsdaten
diagram
namespace http://www.osci.de/xmeld130
properties
isRef 0
content complex
children xmeld:familienstand
annotation
documentation 
Dies sind die Daten, die sich durch die Ehescheidung verändert haben und im EWO-Verfahren eingepflegt werden müssen.

element standesamt.ehescheidung.0704/scheidungsmitteilung/scheidungsdaten/familienstand
diagram
namespace http://www.osci.de/xmeld130
type xmeld:type.Familienstand
properties
isRef 0
content complex
children xmeld:beendigungsgrund xmeld:datumbeginn xmeld:datumende xmeld:familienstand
attributes
Name  Type  Use  Default  Fixed  Annotation
id  xs:IDoptional      
annotation
documentation 
Hiermit wird der neue Familienstand beider Personen nach der Ehescheidung übermittelt.

element standesamt.eheschliessung.0702
diagram
namespace http://www.osci.de/xmeld130
type extension of xmeld:type.standesamtnachricht
properties
content complex
children xmeld:nachrichtenkopf xmeld:heiratsanzeige
attributes
Name  Type  Use  Default  Fixed  Annotation
version  xs:stringrequired      
fassung  xs:daterequired      
test  xs:stringoptional      
annotation
documentation 
Mit dieser Nachricht teilt das Standesamt der Meldebehörde eine oder mehrere Eheschliessungen mit.
Je Eheschliessung werden folgende Informationen übermittelt:

  Identifikationsdaten der beiden Personen (Name, Geburtsdaten, Anschrift) - Diese Daten werden zur Identifikation der Personen im EWO verwendet. Es muss nur eine Person ihre Hauptwohnung in der empfangenden Gemeinde haben. Wenn die beiden Ehepartner in zwei verschiedenen Gemeinden mit ihrer Hauptwohnung gemeldet sind, sendet das Standesamt zwei Nachrichten dieses Datentyps.
Bei Abweichungen/Nicht-Vorhandensein entscheidet das EWO über die Verwendung der Daten.
  Geänderte Daten (Familienstand, Namen) aufgrund der Eheschliessung


Die Standesämter müssen den Geburtsnamen beider Personen im jeweiligen Personen-Element übermitteln. Man kann nicht immer davon ausgehen, dass der vorherige Name auch der Geburtsname ist. Das könnte bei Zweit- und Drittehen fatal sein

element standesamt.eheschliessung.0702/heiratsanzeige
diagram
namespace http://www.osci.de/xmeld130
properties
isRef 0
content complex
children xmeld:person1 xmeld:person2 xmeld:ehedaten
annotation
documentation 
Dieses Element umfasst die für die Anzeige genau einer Eheschliessung notwendigen Daten.

element standesamt.eheschliessung.0702/heiratsanzeige/person1
diagram
namespace http://www.osci.de/xmeld130
type xmeld:type.standesamt.person
properties
isRef 0
content complex
children xmeld:name xmeld:geburt xmeld:anschrift
annotation
documentation 
Dies sind die Daten der ersten Person, wie sie vor der Eheschliessung vorlagen.

element standesamt.eheschliessung.0702/heiratsanzeige/person2
diagram
namespace http://www.osci.de/xmeld130
type xmeld:type.standesamt.person
properties
isRef 0
content complex
children xmeld:name xmeld:geburt xmeld:anschrift
annotation
documentation 
Dies sind die Daten der zweiten Person, wie sie vor der Eheschliessung vorlagen.

element standesamt.eheschliessung.0702/heiratsanzeige/ehedaten
diagram
namespace http://www.osci.de/xmeld130
properties
isRef 0
content complex
children xmeld:familienstand xmeld:ehename xmeld:name.person1 xmeld:name.person2
annotation
documentation 
Dies sind die Daten, die sich durch die Eheschliessung verändert haben und im EWO-Verfahren eingepflegt werden müssen.

element standesamt.eheschliessung.0702/heiratsanzeige/ehedaten/familienstand
diagram
namespace http://www.osci.de/xmeld130
type xmeld:type.Familienstand
properties
isRef 0
content complex
children xmeld:beendigungsgrund xmeld:datumbeginn xmeld:datumende xmeld:familienstand
attributes
Name  Type  Use  Default  Fixed  Annotation
id  xs:IDoptional      
annotation
documentation 
Hiermit wird der gemeinsame Familienstand des Paares nach der Eheschliessung übermittelt.

element standesamt.eheschliessung.0702/heiratsanzeige/ehedaten/ehename
diagram
namespace http://www.osci.de/xmeld130
type xmeld:type.Nachname
properties
isRef 0
content complex
children xmeld:nachname xmeld:nachnameoriginalschreibweise xmeld:namensbestandteil xmeld:rolle xmeld:zurechtnichtvorhanden
attributes
Name  Type  Use  Default  Fixed  Annotation
id  xs:IDoptional      
annotation
documentation 
Der gemeinsame Familienname, der von dem Ehepaar nach der Eheschliessung geführt wird.

element standesamt.eheschliessung.0702/heiratsanzeige/ehedaten/name.person1
diagram
namespace http://www.osci.de/xmeld130
type xmeld:type.Nachname
properties
isRef 0
content complex
children xmeld:nachname xmeld:nachnameoriginalschreibweise xmeld:namensbestandteil xmeld:rolle xmeld:zurechtnichtvorhanden
attributes
Name  Type  Use  Default  Fixed  Annotation
id  xs:IDoptional      
annotation
documentation 
Der ggf. geänderte Nachname der ersten Person

element standesamt.eheschliessung.0702/heiratsanzeige/ehedaten/name.person2
diagram
namespace http://www.osci.de/xmeld130
type xmeld:type.Nachname
properties
isRef 0
content complex
children xmeld:nachname xmeld:nachnameoriginalschreibweise xmeld:namensbestandteil xmeld:rolle xmeld:zurechtnichtvorhanden
attributes
Name  Type  Use  Default  Fixed  Annotation
id  xs:IDoptional      
annotation
documentation 
Der ggf. geänderte Nachname der zweiten Person

element standesamt.geburt.0700
diagram
namespace http://www.osci.de/xmeld130
type extension of xmeld:type.standesamtnachricht
properties
content complex
children xmeld:nachrichtenkopf xmeld:geburtsanzeige
attributes
Name  Type  Use  Default  Fixed  Annotation
version  xs:stringrequired      
fassung  xs:daterequired      
test  xs:stringoptional      
annotation
documentation 
Mit dieser Nachricht teilt das Standesamt der Meldebehörde die Geburt von einem oder mehreren Kindern mit.
Für jedes Kind wird  - insbesondere auch bei Mehrlingsgeburten - genau eine geburtsanzeige angelegt.
Die Informationen über Mutter - und optional den Vater, soweit bekannt - werden als Suchkriterien im EWO verwendet (Name, Geburt, Anschrift). Bei Abweichungen/Nicht-Vorhandensein muss das EWO über die Verwendung der Daten entscheiden.
Beim Kind müssen folgende Daten nachgewiesen werden:

  Geburtsort und -datum inkl. Nachweis
  Geschlecht
  Name - Der Vorname kann, der Familienname muss übermittelt werden.


element standesamt.geburt.0700/geburtsanzeige
diagram
namespace http://www.osci.de/xmeld130
properties
isRef 0
content complex
children xmeld:mehrlingsgeburt xmeld:mutter xmeld:vater xmeld:kind
annotation
documentation 
Mit diesem Element wird die Geburt genau eines Kindes mitgeteilt. Dazu werden Informationen über:

  Mutter
  Vater (optional)
  Kind

übermittelt.
Während die Informationen über Mutter und Vater der Identifikation im EWO dienen, werden die Informationen über das Kind im EWO gespeichert.

element standesamt.geburt.0700/geburtsanzeige/mehrlingsgeburt
diagram
namespace http://www.osci.de/xmeld130
type xs:string
properties
isRef 0
content simple
annotation
documentation 
Anzahl der Kinder bei dieser Geburt. - Auch bei Mehrlingsgeburten wird je Geburt eine Geburtsanzeige übermittelt.
Bei der Geburt nur eines Kindes wird hier eine '1' eingetragen, bei Zwillingen eine '2', usw.

element standesamt.geburt.0700/geburtsanzeige/mutter
diagram
namespace http://www.osci.de/xmeld130
properties
isRef 0
content complex
children xmeld:name xmeld:geburt xmeld:staatsangehoerigkeit xmeld:anschrift
annotation
documentation 
Informationen über die Mutter, die das Kind geboren hat.

element standesamt.geburt.0700/geburtsanzeige/mutter/name
diagram
namespace http://www.osci.de/xmeld130
type xmeld:type.NameNatuerlichePerson
properties
isRef 0
content complex
children xmeld:TITEL xmeld:NACHNAME xmeld:VORNAME xmeld:WEITERERNAME
attributes
Name  Type  Use  Default  Fixed  Annotation
id  xs:IDoptional      
annotation
documentation 
Dieser Typ hat ausschliesslich eine aggregierende Funktion und ist attributfrei. Aggregiert werden Instanzen der Typen type.Vorname, type.Nachname, type.WeitererName und type.Titel, um alle namensrelevanten Informationen zentral zusammenfassen zu können.
Zu beachten ist, dass es zu einer Natürlichen Person durchaus mehrere Instanzen der jeweils aggregierten Typen geben kann. - So sind für die Abbildung des Geburts- und des Familiennamens zwei Instanzen des Typs type.Nachname erforderlich, wobei die Unterscheidung über das Kindelement rolle gesteuert wird.
Ehegatten oder auch Eltern sind natürliche Personen - im Verhältnis zu dem anderen Ehegatten oder zu ihren Kindern nehmen sie jedoch auch die Rollen eines Ehegatten oder gesetzlichen Vertreters wahr und in dieser Eigenschaft bzw. Rolle werden die Namensangaben auch jeweils erfasst / übermittelt / gespeichert.
Der Datensatz für das Meldewesen (DSMeld) beschreibt für jede dieser Ausprägungen eigenständige Datenblätter mit identischen Inhalten. XMeld beschreibt diese Klassen nur einmal, durch zusätzliche Rollen werden die relevanten Eigenschaften erläutert.  Durch weitere Attribute wird sichergestellt, dass die fachlichen Anforderungen des DSMeld berücksichtigt werden.
Die Rollen können also jeweils unterschiedlich sein, die fachliche / inhaltliche Darstellung entspricht den Anforderungen des DSMeld.

element standesamt.geburt.0700/geburtsanzeige/mutter/geburt
diagram
namespace http://www.osci.de/xmeld130
type xmeld:type.Geburt
properties
isRef 0
content complex
children xmeld:geburtsort xmeld:geburtsortstaat xmeld:tagdergeburt
attributes
Name  Type  Use  Default  Fixed  Annotation
id  xs:IDoptional      
annotation
documentation 
Eine Instanz dieses Typs ist immer an eine Natürliche Person gebunden. Geburtsbezogene Informationen (Tag, Ort, etc) werden durch diese Klasse abgebildet. Dabei ist es erlaubt, unvollständige Angaben zum Geburtstag zu machen, sofern dieser dem Betroffenen nicht vollständig bekannt ist.

element standesamt.geburt.0700/geburtsanzeige/mutter/staatsangehoerigkeit
diagram
namespace http://www.osci.de/xmeld130
type xmeld:type.Staatsangehoerigkeit
properties
isRef 0
content complex
children xmeld:staatsangehoerigkeit
attributes
Name  Type  Use  Default  Fixed  Annotation
id  xs:IDoptional      
annotation
documentation 
Die einer Natürlichen Person zugeordneten Staatsangehörigkeiten werden über Instanzen dieses Typs abgebildet.

element standesamt.geburt.0700/geburtsanzeige/mutter/anschrift
diagram
namespace http://www.osci.de/xmeld130
type xmeld:type.Anschrift
properties
isRef 0
content complex
children xmeld:adressierungszusaetze xmeld:gemeindeschluessel xmeld:hausnummer xmeld:hausnummerbuchstabezusatzziffer xmeld:postleitzahl xmeld:staat xmeld:stockwerkswohnungsnummer xmeld:strasse xmeld:strassenschluessel xmeld:teilnummerderhausnummer xmeld:wohnort xmeld:wohnortfrueherergemeindename xmeld:wohnungsgeber xmeld:zusatzangaben
attributes
Name  Type  Use  Default  Fixed  Annotation
id  xs:IDoptional      
annotation
documentation 
Es werden alle relevanten Angaben zu einer Anschrift abgebildet.
Zu berücksichtigen ist, dass eine (natürliche) Person mehrere Wohnungen (und somit Anschriften) führen kann - je nachdem in welchem sachlichen Zusammenhang diese Wohnungen erfasst / geführt / verarbeitet werden. Anschriften existieren allerdings nicht isoliert, sondern im Kontext mit einer Wohnung.
Nach einem Zuzug einer Person in eine Gemeinde, führt sie in dieser Gemeinde eine aktuelle Anschrift. Für die bisherige Gemeinde ist diese aktuelle Anschrift jedoch die Wegzugsanschrift. Aus der Sicht der neuen Gemeinde wiederum ist - neben der aktuellen Anschrift - die (jetzt inaktuelle) Anschrift in der bisherigen Gemeinde die Zuzugsanschrift.
Darüber kann eine Person in einer oder mehreren Gemeinden verschiedene Wohnungen begründen - eine dieser Wohnungen ist dann die Hauptwohnung, die anderen Wohnungen sind dann Nebenwohnungen.
Ehegatten bzw. Eltern oder Kinder sind natürliche Personen. Sie können als Familie unter derselben Anschrift oder aber auch unter verschiedenen Anschriften (auch in verschiedenen Gemeinden) gemeldet sein. Je nach Sachverhalt sind die Anschriften im Verhältnis zu den anderen Personen im Familienverband entsprechend der jeweiligen Rolle zu erfassen  / zu übermitteln / zu speichern. 
Der Datensatz für das Meldewesen (DSMeld) beschreibt für die zu einer Anschrift gehörenden Merkmale wie z. B. der Gemeinde- und Straßennamen und die Hausnummer in eigenen Datenblättern mit identischen Inhalten. XMeld beschreibt diese Klasse nur einmal, durch zusätzliche Rollen werden die relevanten Eigenschaften erläutert.  Durch weitere Attribute wird sichergestellt, dass die fachlichen Anforderungen des DSMeld berücksichtigt werden.
Die Rollen können also jeweils unterschiedlich sein, die fachliche / inhaltliche Darstellung entspricht den Anforderungen des DSMeld.

element standesamt.geburt.0700/geburtsanzeige/vater
diagram
namespace http://www.osci.de/xmeld130
properties
isRef 0
content complex
children xmeld:name xmeld:geburt xmeld:staatsangehoerigkeit xmeld:anschrift
annotation
documentation 
Informationen über den Vater des Kindes, soweit bekannt.

element standesamt.geburt.0700/geburtsanzeige/vater/name
diagram
namespace http://www.osci.de/xmeld130
type xmeld:type.NameNatuerlichePerson
properties
isRef 0
content complex
children xmeld:TITEL xmeld:NACHNAME xmeld:VORNAME xmeld:WEITERERNAME
attributes
Name  Type  Use  Default  Fixed  Annotation
id  xs:IDoptional      
annotation
documentation 
Dieser Typ hat ausschliesslich eine aggregierende Funktion und ist attributfrei. Aggregiert werden Instanzen der Typen type.Vorname, type.Nachname, type.WeitererName und type.Titel, um alle namensrelevanten Informationen zentral zusammenfassen zu können.
Zu beachten ist, dass es zu einer Natürlichen Person durchaus mehrere Instanzen der jeweils aggregierten Typen geben kann. - So sind für die Abbildung des Geburts- und des Familiennamens zwei Instanzen des Typs type.Nachname erforderlich, wobei die Unterscheidung über das Kindelement rolle gesteuert wird.
Ehegatten oder auch Eltern sind natürliche Personen - im Verhältnis zu dem anderen Ehegatten oder zu ihren Kindern nehmen sie jedoch auch die Rollen eines Ehegatten oder gesetzlichen Vertreters wahr und in dieser Eigenschaft bzw. Rolle werden die Namensangaben auch jeweils erfasst / übermittelt / gespeichert.
Der Datensatz für das Meldewesen (DSMeld) beschreibt für jede dieser Ausprägungen eigenständige Datenblätter mit identischen Inhalten. XMeld beschreibt diese Klassen nur einmal, durch zusätzliche Rollen werden die relevanten Eigenschaften erläutert.  Durch weitere Attribute wird sichergestellt, dass die fachlichen Anforderungen des DSMeld berücksichtigt werden.
Die Rollen können also jeweils unterschiedlich sein, die fachliche / inhaltliche Darstellung entspricht den Anforderungen des DSMeld.

element standesamt.geburt.0700/geburtsanzeige/vater/geburt
diagram
namespace http://www.osci.de/xmeld130
type xmeld:type.Geburt
properties
isRef 0
content complex
children xmeld:geburtsort xmeld:geburtsortstaat xmeld:tagdergeburt
attributes
Name  Type  Use  Default  Fixed  Annotation
id  xs:IDoptional      
annotation
documentation 
Eine Instanz dieses Typs ist immer an eine Natürliche Person gebunden. Geburtsbezogene Informationen (Tag, Ort, etc) werden durch diese Klasse abgebildet. Dabei ist es erlaubt, unvollständige Angaben zum Geburtstag zu machen, sofern dieser dem Betroffenen nicht vollständig bekannt ist.

element standesamt.geburt.0700/geburtsanzeige/vater/staatsangehoerigkeit
diagram
namespace http://www.osci.de/xmeld130
type xmeld:type.Staatsangehoerigkeit
properties
isRef 0
content complex
children xmeld:staatsangehoerigkeit
attributes
Name  Type  Use  Default  Fixed  Annotation
id  xs:IDoptional      
annotation
documentation 
Die einer Natürlichen Person zugeordneten Staatsangehörigkeiten werden über Instanzen dieses Typs abgebildet.

element standesamt.geburt.0700/geburtsanzeige/vater/anschrift
diagram
namespace http://www.osci.de/xmeld130
type xmeld:type.Anschrift
properties
isRef 0
content complex
children xmeld:adressierungszusaetze xmeld:gemeindeschluessel xmeld:hausnummer xmeld:hausnummerbuchstabezusatzziffer xmeld:postleitzahl xmeld:staat xmeld:stockwerkswohnungsnummer xmeld:strasse xmeld:strassenschluessel xmeld:teilnummerderhausnummer xmeld:wohnort xmeld:wohnortfrueherergemeindename xmeld:wohnungsgeber xmeld:zusatzangaben
attributes
Name  Type  Use  Default  Fixed  Annotation
id  xs:IDoptional      
annotation
documentation 
Es werden alle relevanten Angaben zu einer Anschrift abgebildet.
Zu berücksichtigen ist, dass eine (natürliche) Person mehrere Wohnungen (und somit Anschriften) führen kann - je nachdem in welchem sachlichen Zusammenhang diese Wohnungen erfasst / geführt / verarbeitet werden. Anschriften existieren allerdings nicht isoliert, sondern im Kontext mit einer Wohnung.
Nach einem Zuzug einer Person in eine Gemeinde, führt sie in dieser Gemeinde eine aktuelle Anschrift. Für die bisherige Gemeinde ist diese aktuelle Anschrift jedoch die Wegzugsanschrift. Aus der Sicht der neuen Gemeinde wiederum ist - neben der aktuellen Anschrift - die (jetzt inaktuelle) Anschrift in der bisherigen Gemeinde die Zuzugsanschrift.
Darüber kann eine Person in einer oder mehreren Gemeinden verschiedene Wohnungen begründen - eine dieser Wohnungen ist dann die Hauptwohnung, die anderen Wohnungen sind dann Nebenwohnungen.
Ehegatten bzw. Eltern oder Kinder sind natürliche Personen. Sie können als Familie unter derselben Anschrift oder aber auch unter verschiedenen Anschriften (auch in verschiedenen Gemeinden) gemeldet sein. Je nach Sachverhalt sind die Anschriften im Verhältnis zu den anderen Personen im Familienverband entsprechend der jeweiligen Rolle zu erfassen  / zu übermitteln / zu speichern. 
Der Datensatz für das Meldewesen (DSMeld) beschreibt für die zu einer Anschrift gehörenden Merkmale wie z. B. der Gemeinde- und Straßennamen und die Hausnummer in eigenen Datenblättern mit identischen Inhalten. XMeld beschreibt diese Klasse nur einmal, durch zusätzliche Rollen werden die relevanten Eigenschaften erläutert.  Durch weitere Attribute wird sichergestellt, dass die fachlichen Anforderungen des DSMeld berücksichtigt werden.
Die Rollen können also jeweils unterschiedlich sein, die fachliche / inhaltliche Darstellung entspricht den Anforderungen des DSMeld.

element standesamt.geburt.0700/geburtsanzeige/kind
diagram
namespace http://www.osci.de/xmeld130
properties
isRef 0
content complex
children xmeld:name xmeld:geburt xmeld:geschlecht
annotation
documentation 
Informationen über das Kind. Dies sind die eigentlichen Nutzinformationen, die vom EWO verarbeitet werden.

element standesamt.geburt.0700/geburtsanzeige/kind/name
diagram
namespace http://www.osci.de/xmeld130
type xmeld:type.NameNatuerlichePerson
properties
isRef 0
content complex
children xmeld:TITEL xmeld:NACHNAME xmeld:VORNAME xmeld:WEITERERNAME
attributes
Name  Type  Use  Default  Fixed  Annotation
id  xs:IDoptional      
annotation
documentation 
Dieser Typ hat ausschliesslich eine aggregierende Funktion und ist attributfrei. Aggregiert werden Instanzen der Typen type.Vorname, type.Nachname, type.WeitererName und type.Titel, um alle namensrelevanten Informationen zentral zusammenfassen zu können.
Zu beachten ist, dass es zu einer Natürlichen Person durchaus mehrere Instanzen der jeweils aggregierten Typen geben kann. - So sind für die Abbildung des Geburts- und des Familiennamens zwei Instanzen des Typs type.Nachname erforderlich, wobei die Unterscheidung über das Kindelement rolle gesteuert wird.
Ehegatten oder auch Eltern sind natürliche Personen - im Verhältnis zu dem anderen Ehegatten oder zu ihren Kindern nehmen sie jedoch auch die Rollen eines Ehegatten oder gesetzlichen Vertreters wahr und in dieser Eigenschaft bzw. Rolle werden die Namensangaben auch jeweils erfasst / übermittelt / gespeichert.
Der Datensatz für das Meldewesen (DSMeld) beschreibt für jede dieser Ausprägungen eigenständige Datenblätter mit identischen Inhalten. XMeld beschreibt diese Klassen nur einmal, durch zusätzliche Rollen werden die relevanten Eigenschaften erläutert.  Durch weitere Attribute wird sichergestellt, dass die fachlichen Anforderungen des DSMeld berücksichtigt werden.
Die Rollen können also jeweils unterschiedlich sein, die fachliche / inhaltliche Darstellung entspricht den Anforderungen des DSMeld.

element standesamt.geburt.0700/geburtsanzeige/kind/geburt
diagram
namespace http://www.osci.de/xmeld130
type xmeld:type.Geburt
properties
isRef 0
content complex
children xmeld:geburtsort xmeld:geburtsortstaat xmeld:tagdergeburt
attributes
Name  Type  Use  Default  Fixed  Annotation
id  xs:IDoptional      
annotation
documentation 
Eine Instanz dieses Typs ist immer an eine Natürliche Person gebunden. Geburtsbezogene Informationen (Tag, Ort, etc) werden durch diese Klasse abgebildet. Dabei ist es erlaubt, unvollständige Angaben zum Geburtstag zu machen, sofern dieser dem Betroffenen nicht vollständig bekannt ist.

element standesamt.geburt.0700/geburtsanzeige/kind/geschlecht
diagram
namespace http://www.osci.de/xmeld130
type xmeld:type.Geschlecht
properties
isRef 0
content complex
children xmeld:geschlecht
attributes
Name  Type  Use  Default  Fixed  Annotation
id  xs:IDoptional      
annotation
documentation 
Eine Instanz dieses Typs kennzeichnet das Geschlecht des Betroffenen.

element standesamt.kirchenaustritt.0706
diagram
namespace http://www.osci.de/xmeld130
type extension of xmeld:type.standesamtnachricht
properties
content complex
children xmeld:nachrichtenkopf xmeld:kirchenaustrittsmitteilung
attributes
Name  Type  Use  Default  Fixed  Annotation
version  xs:stringrequired      
fassung  xs:daterequired      
test  xs:stringoptional      
annotation
documentation 
Mit dieser Nachricht werden der Meldebehörde eine oder mehrere Kirchenaustritte mitgeteilt.
Der Austritt kann bei der Kirche, dem Amtsgericht oder auf dem Standesamt (bundeslandspezifisch) erfolgen. Die Mitteilungswege an die Meldebehörden sind unterschiedlich (Amtsgericht, Bürger, Kirche oder Standesamt).
Je Person werden folgende Informationen übermittelt:

  Identifikationsdaten der Person (Name, Geburtsdaten, Anschrift) - Diese Daten werden zur Identifikation der Person im EWO verwendet. Bei Abweichungen/Nicht-Vorhandensein muss das EWO über die Verwendung der Daten entscheiden.
  Informationen zur Religion der Person vor dem Kirchenaustritt.


element standesamt.kirchenaustritt.0706/kirchenaustrittsmitteilung
diagram
namespace http://www.osci.de/xmeld130
properties
isRef 0
content complex
children xmeld:austretendeperson xmeld:religionvoraustritt xmeld:beendigungsdatum
annotation
documentation 
Dieses Element umfasst die für die Mitteilung genau eines Kirchenaustritts notwendigen Daten.

element standesamt.kirchenaustritt.0706/kirchenaustrittsmitteilung/austretendeperson
diagram
namespace http://www.osci.de/xmeld130
type xmeld:type.standesamt.person
properties
isRef 0
content complex
children xmeld:name xmeld:geburt xmeld:anschrift
annotation
documentation 
Daten der aus der Kirche austretenden Person. Diese Informationen werden vom EWO verwendet, um die Person zu identifizieren.

element standesamt.kirchenaustritt.0706/kirchenaustrittsmitteilung/religionvoraustritt
diagram
namespace http://www.osci.de/xmeld130
type xmeld:type.Religion
properties
isRef 0
content complex
children xmeld:religion
attributes
Name  Type  Use  Default  Fixed  Annotation
id  xs:IDoptional      
annotation
documentation 
Religion der Person vor dem Kirchenaustritt.

element standesamt.kirchenaustritt.0706/kirchenaustrittsmitteilung/beendigungsdatum
diagram
namespace http://www.osci.de/xmeld130
type xs:date
properties
isRef 0
content simple
annotation
documentation 
Datum der Beendigung der rechtlichen Zugehörigkeit zu einer Religionsgemeinschaft.
Dies ist i.a. nicht das Datum, an dem die Austrittserklärung abgegeben worden ist.

element standesamt.lebenspartnerschaftaufhebung.0705
diagram
namespace http://www.osci.de/xmeld130
type extension of xmeld:type.standesamtnachricht
properties
content complex
children xmeld:nachrichtenkopf xmeld:lebenspartnerschaft.aufhebungsmitteilung
attributes
Name  Type  Use  Default  Fixed  Annotation
version  xs:stringrequired      
fassung  xs:daterequired      
test  xs:stringoptional      
annotation
documentation 
Mit dieser Nachricht werden der Meldebehörde eine oder mehrere Lebenspartnerschaftsaufhebungen mitgeteilt.
Lebenspartnerschaften werden beim Amtsgericht aufgehoben. Die Mitteilungswege an die Meldebehörde sind unterschiedlich. In einigen Bundesländern erhalten die Standesämter eine Mitteilung vom Amtsgericht, wenn dort ein Partnerschaftsregister geführt wird. In diesem Kontext haben bisher die Standesämter die Meldebehörden über Aufhebungen von Lebenspartnerschaften informiert. In anderen Bundesländern ist es Aufgabe des Bürgers, die Meldebehörde zu informieren.
Hinweis XJustiz: Sinnvoll ist eine Mitteilung vom Amtsgericht an die beteiligten Behörden (Standesamt, Meldebehörde).
Je Aufhebung einer Lebenspartnerschaft werden folgende Informationen übermittelt:

  Identifikationsdaten der Lebenspartner (Name, Geburtsdaten, Anschrift) - Diese Daten werden zur Identifikation der Personen im EWO verwendet. Es muss nur eine Person in der Gemeinde wohnen. Bei Abweichungen/Nicht-Vorhandensein entscheidet das EWO über die Verwendung der Daten.
  Geänderte Daten (Familienstand) aufgrund der Aufhebung der Lebenspartnerschaft


Eine im Zuge der Aufhebung einer Lebenspartnerschaft stattfindende Namensänderung ist nicht Bestandteil dieser Nachricht. Hierfür wird auf die Nachricht  verwiesen.

element standesamt.lebenspartnerschaftaufhebung.0705/lebenspartnerschaft.aufhebungsmitteilung
diagram
namespace http://www.osci.de/xmeld130
properties
isRef 0
content complex
children xmeld:lebenspartner1 xmeld:lebenspartner2 xmeld:lebenspartnerschaft.aufhebungsdaten
annotation
documentation 
Dieses Element umfasst die für die Mitteilung genau einer Lebenspartnerschaftsaufhebung notwendigen Daten.

element standesamt.lebenspartnerschaftaufhebung.0705/lebenspartnerschaft.aufhebungsmitteilung/lebenspartner1
diagram
namespace http://www.osci.de/xmeld130
type xmeld:type.standesamt.partner
properties
isRef 0
content complex
children xmeld:name xmeld:geburt xmeld:anschrift
annotation
documentation 
Dies sind die Daten des ersten Lebenspartners, wie sie vor der Aufhebung der Lebenspartnerschaft vorlagen.

element standesamt.lebenspartnerschaftaufhebung.0705/lebenspartnerschaft.aufhebungsmitteilung/lebenspartner2
diagram
namespace http://www.osci.de/xmeld130
type xmeld:type.standesamt.partner
properties
isRef 0
content complex
children xmeld:name xmeld:geburt xmeld:anschrift
annotation
documentation 
Dies sind die Daten des zweiten Lebenspartners, wie sie vor der Aufhebung der Lebenspartnerschaft vorlagen.

element standesamt.lebenspartnerschaftaufhebung.0705/lebenspartnerschaft.aufhebungsmitteilung/lebenspartnerschaft.aufhebungsdaten
diagram
namespace http://www.osci.de/xmeld130
properties
isRef 0
content complex
children xmeld:familienstand
annotation
documentation 
Dies sind die Daten, die sich durch die Aufhebung der Lebenspartnerschaft verändert haben und im EWO-Verfahren eingepflegt werden müssen.

element standesamt.lebenspartnerschaftaufhebung.0705/lebenspartnerschaft.aufhebungsmitteilung/lebenspartnerschaft.aufhebungsdaten/familienstand
diagram
namespace http://www.osci.de/xmeld130
type xmeld:type.Familienstand
properties
isRef 0
content complex
children xmeld:beendigungsgrund xmeld:datumbeginn xmeld:datumende xmeld:familienstand
attributes
Name  Type  Use  Default  Fixed  Annotation
id  xs:IDoptional      
annotation
documentation 
Hiermit wird der neue Familienstand beider Personen nach der Aufhebung der Lebenspartnerschaft übermittelt.

element standesamt.lebenspartnerschaftbegruendung.0703
diagram
namespace http://www.osci.de/xmeld130
type extension of xmeld:type.standesamtnachricht
properties
content complex
children xmeld:nachrichtenkopf xmeld:lebenspartnerschaftsanzeige
attributes
Name  Type  Use  Default  Fixed  Annotation
version  xs:stringrequired      
fassung  xs:daterequired      
test  xs:stringoptional      
annotation
documentation 
Mit dieser Nachricht teilt die absendende Behörde der Meldebehörde die Begründung von einer oder mehreren Lebenspartnerschaften mit. Als absendende Behörde kann auch das Ordnungsamt auftreten, welches sich dann dieser Nachricht bedienen kann.
Je begründeter Lebenspartnerschaft werden folgende Informationen übermittelt:

  Identifikationsdaten der beiden Personen (Name, Geburtsdaten, Anschrift) - Diese Daten werden zur Identifikation der Person im EWO verwendet.Es muss nur eine Person ihre Hauptwohnung in der empfangenden Gemeinde haben. Wenn die beiden Lebenspartner in zwei verschiedenen Gemeinden mit ihrer Hauptwohnung gemeldet sind, sendet die beurkundende Behörde zwei Nachrichten dieses Datentyps.
Bei Abweichungen/Nicht-Vorhandensein entscheidet das EWO über die Verwendung der Daten.
  Geänderte Daten (Familienstand, Namen) aufgrund der Begründung der Lebenspartnerschaft


element standesamt.lebenspartnerschaftbegruendung.0703/lebenspartnerschaftsanzeige
diagram
namespace http://www.osci.de/xmeld130
properties
isRef 0
content complex
children xmeld:person1 xmeld:person2 xmeld:lebenspartnerschaftsdaten
annotation
documentation 
Dieses Element umfasst die für die Anzeige genau einer Lebenspartnerschaft notwendigen Daten.

element standesamt.lebenspartnerschaftbegruendung.0703/lebenspartnerschaftsanzeige/person1
diagram
namespace http://www.osci.de/xmeld130
type xmeld:type.standesamt.person
properties
isRef 0
content complex
children xmeld:name xmeld:geburt xmeld:anschrift
annotation
documentation 
Dies sind die Daten der ersten Person, wie sie vor der Begründung der Lebenspartnerschaft vorlagen.

element standesamt.lebenspartnerschaftbegruendung.0703/lebenspartnerschaftsanzeige/person2
diagram
namespace http://www.osci.de/xmeld130
type xmeld:type.standesamt.person
properties
isRef 0
content complex
children xmeld:name xmeld:geburt xmeld:anschrift
annotation
documentation 
Dies sind die Daten der zweiten Person, wie sie vor der Begründung der Lebenspartnerschaft vorlagen.

element standesamt.lebenspartnerschaftbegruendung.0703/lebenspartnerschaftsanzeige/lebenspartnerschaftsdaten
diagram
namespace http://www.osci.de/xmeld130
properties
isRef 0
content complex
children xmeld:familienstand xmeld:lebenspartnerschaftsname xmeld:name.person1 xmeld:name.person2
annotation
documentation 
Dies sind die Daten, die sich durch die Eheschliessung verändert haben und im EWO-Verfahren eingepflegt werden müssen.
Es ist die abweichende Semantik bei Namen nach der Einrichtung einer Lebenspartnerschaft zu beachten.

element standesamt.lebenspartnerschaftbegruendung.0703/lebenspartnerschaftsanzeige/lebenspartnerschaftsdaten/familienstand
diagram
namespace http://www.osci.de/xmeld130
type xmeld:type.Familienstand
properties
isRef 0
content complex
children xmeld:beendigungsgrund xmeld:datumbeginn xmeld:datumende xmeld:familienstand
attributes
Name  Type  Use  Default  Fixed  Annotation
id  xs:IDoptional      
annotation
documentation 
Hiermit wird der gemeinsame Familienstand des Paares nach der Begründung der Lebenspartnerschaft übermittelt.

element standesamt.lebenspartnerschaftbegruendung.0703/lebenspartnerschaftsanzeige/lebenspartnerschaftsdaten/lebenspartnerschaftsname
diagram
namespace http://www.osci.de/xmeld130
type xmeld:type.Nachname
properties
isRef 0
content complex
children xmeld:nachname xmeld:nachnameoriginalschreibweise xmeld:namensbestandteil xmeld:rolle xmeld:zurechtnichtvorhanden
attributes
Name  Type  Use  Default  Fixed  Annotation
id  xs:IDoptional      
annotation
documentation 
Der gemeinsame Lebenspartnerschaftsname, der nach der Begründung der Lebenspartnerschaft geführt wird.

element standesamt.lebenspartnerschaftbegruendung.0703/lebenspartnerschaftsanzeige/lebenspartnerschaftsdaten/name.person1
diagram
namespace http://www.osci.de/xmeld130
type xmeld:type.Nachname
properties
isRef 0
content complex
children xmeld:nachname xmeld:nachnameoriginalschreibweise xmeld:namensbestandteil xmeld:rolle xmeld:zurechtnichtvorhanden
attributes
Name  Type  Use  Default  Fixed  Annotation
id  xs:IDoptional      
annotation
documentation 
Der ggf. geänderte Nachname der ersten Person

element standesamt.lebenspartnerschaftbegruendung.0703/lebenspartnerschaftsanzeige/lebenspartnerschaftsdaten/name.person2
diagram
namespace http://www.osci.de/xmeld130
type xmeld:type.Nachname
properties
isRef 0
content complex
children xmeld:nachname xmeld:nachnameoriginalschreibweise xmeld:namensbestandteil xmeld:rolle xmeld:zurechtnichtvorhanden
attributes
Name  Type  Use  Default  Fixed  Annotation
id  xs:IDoptional      
annotation
documentation 
Der ggf. geänderte Nachname der zweiten Person

element standesamt.namensaenderung.0707
diagram
namespace http://www.osci.de/xmeld130
type extension of xmeld:type.standesamtnachricht
properties
content complex
children xmeld:nachrichtenkopf xmeld:namensaenderung
attributes
Name  Type  Use  Default  Fixed  Annotation
version  xs:stringrequired      
fassung  xs:daterequired      
test  xs:stringoptional      
annotation
documentation 
Das Standesamt teilt zu einer oder mehreren Personen eine oder mehrere Namensänderungen bzw. -erteilungen mit.
Namensänderungen werden nach deutschem bzw. internationalem Namensrecht übermittelt und sind in der Regel im Augenblick der Entgegennahme wirksam.
Je Person werden folgende Informationen übermittelt:

  Identifikationsdaten der Person (Name, Geburtsdaten, Anschrift) - Diese Daten werden zur Identifikation der Person im EWO verwendet. Bei Abweichungen/Nicht-Vorhandensein muss das EWO über die Verwendung der Daten entscheiden.
  Geänderte Namensinformationen der Person.


Diese Mitteilung wird in folgenden Fällen erzeugt:

  Nachträgliche Namensbestimmung bei Ehegatten
  Hinzufügen/Widerrufen eines Ehe-Doppelnamens
  Wiederannahme eines Namens (typische Fälle: Wiederannahme des Geburtsnamens nach einer Scheidung; Wiederannahme eines beliebigen früheren Namens)
  Mitteilung eines Vornamens nach der Geburt


Um innerhalb einer Nachricht gleichzeitig verschiedene Namensbestandteile (Bsp: Vor- und Familienname) ändern zu können, wird für jeden geänderten Namensbestandteil genau eine Instanz des Kindelementes namensaenderung.daten übermittelt. Soll beispielsweise Klaus Johann Möller in Klaus Johann Heinz Kroetz umbenannt werden, sind ist das Kindelement namensaenderung.daten zwei Mal zu instantiieren:

  Für die Änderung des Vornamens wird ein Name-Alt/Neu-Paar übermittelt, in welchem jeweils alle Vornamen vollständig übertragen werden:
    
      Alte Vornamen: Klaus Johann
      Neue Vornamen: Klaus Johann Heinz
    

  Für die Änderung des Familiennamens wird ein Name-Alt/Neu-Paar übermittelt, in welchem jeweils nur genau der Nachname in der Rolle Familienname enthalten ist:
    
      Alter Familienname: Möller
      Neuer Familienname: Kroetz
    



element standesamt.namensaenderung.0707/namensaenderung
diagram
namespace http://www.osci.de/xmeld130
properties
isRef 0
content complex
children xmeld:person.vor.namensaenderung xmeld:namensaenderung.daten xmeld:wirksamkeit
annotation
documentation 
Dieses Element umfasst die Daten für die Namensänderung genau einer Person.

element standesamt.namensaenderung.0707/namensaenderung/person.vor.namensaenderung
diagram
namespace http://www.osci.de/xmeld130
type xmeld:type.standesamt.person
properties
isRef 0
content complex
children xmeld:name xmeld:geburt xmeld:anschrift
annotation
documentation 
Daten der Person, für die eine Namensänderung durchgeführt wird. Diese Informationen werden vom EWO verwendet, um die Person zu identifizieren.

element standesamt.namensaenderung.0707/namensaenderung/namensaenderung.daten
diagram
namespace http://www.osci.de/xmeld130
properties
isRef 0
content complex
children xmeld:name.alt xmeld:name.neu
annotation
documentation 
Details der Namensänderung.

element standesamt.namensaenderung.0707/namensaenderung/namensaenderung.daten/name.alt
diagram
namespace http://www.osci.de/xmeld130
type xmeld:type.NameNatuerlichePerson
properties
isRef 0
content complex
children xmeld:TITEL xmeld:NACHNAME xmeld:VORNAME xmeld:WEITERERNAME
attributes
Name  Type  Use  Default  Fixed  Annotation
id  xs:IDoptional      
annotation
documentation 
Es werden nur diejenigen Kindelemente übermittelt, bei denen Änderungen erforderlich sind.
Bei Vornamensänderungen werden sämtliche Vornamen übermittelt

element standesamt.namensaenderung.0707/namensaenderung/namensaenderung.daten/name.neu
diagram
namespace http://www.osci.de/xmeld130
type xmeld:type.NameNatuerlichePerson
properties
isRef 0
content complex
children xmeld:TITEL xmeld:NACHNAME xmeld:VORNAME xmeld:WEITERERNAME
attributes
Name  Type  Use  Default  Fixed  Annotation
id  xs:IDoptional      
annotation
documentation 
Es werden nur diejenigen Kindelemente übermittelt, die geändert worden sind.
Bei Vornamensänderungen werden sämtliche Vornamen übermittelt

element standesamt.namensaenderung.0707/namensaenderung/wirksamkeit
diagram
namespace http://www.osci.de/xmeld130
type xs:date
properties
isRef 0
content simple
annotation
documentation 
Datum, an dem die Namensänderung wirksam wird.

element standesamt.optionsdeutscher.0708
diagram
namespace http://www.osci.de/xmeld130
type extension of xmeld:type.standesamtnachricht
properties
content complex
children xmeld:nachrichtenkopf xmeld:anzeigeoptionsdeutscher
attributes
Name  Type  Use  Default  Fixed  Annotation
version  xs:stringrequired      
fassung  xs:daterequired      
test  xs:stringoptional      
annotation
documentation 
Das Standesamt informiert die Meldebehörde über die Tatsache, dass die übermittelten Personen Optionsdeutsche sind.
Je Person werden folgende Informationen übermittelt:

  Identifikationsdaten der Person (Name, Geburtsdaten, Anschrift) - Diese Daten werden zur Identifikation der Person im EWO verwendet. Bei Abweichungen/Nicht-Vorhandensein muss das EWO über die Verwendung der Daten entscheiden.
  Information zur Eigenschaft Optionsdeutscher.


element standesamt.optionsdeutscher.0708/anzeigeoptionsdeutscher
diagram
namespace http://www.osci.de/xmeld130
properties
isRef 0
content complex
children xmeld:person.optionsdeutscher xmeld:optionsdeutscher
annotation
documentation 
Mit diesem Element wird für genau eine Person die Eigenschaft Optionsdeutscher übermittelt.

element standesamt.optionsdeutscher.0708/anzeigeoptionsdeutscher/person.optionsdeutscher
diagram
namespace http://www.osci.de/xmeld130
type xmeld:type.standesamt.person
properties
isRef 0
content complex
children xmeld:name xmeld:geburt xmeld:anschrift
annotation
documentation 
Daten der Person, für die Eigenschaft Optionsdeutscher eingetragen werden soll. Diese Informationen werden vom EWO verwendet, um die Person zu identifizieren.

element standesamt.optionsdeutscher.0708/anzeigeoptionsdeutscher/optionsdeutscher
diagram
namespace http://www.osci.de/xmeld130
type xmeld:type.Optionsdeutscher
properties
isRef 0
content complex
children xmeld:optionsdeutscher
attributes
Name  Type  Use  Default  Fixed  Annotation
id  xs:IDoptional      
annotation
documentation 
Das Vorhandensein einer Instanz dieses Typs zeigt an, dass die assoziierte Natürliche Person Optionsdeutscher nach § 29 Staatsangehörigkeitsgesetz (STAG) ist.

element standesamt.sterbefall.0701
diagram
namespace http://www.osci.de/xmeld130
type extension of xmeld:type.standesamtnachricht
properties
content complex
children xmeld:nachrichtenkopf xmeld:sterbefallanzeige
attributes
Name  Type  Use  Default  Fixed  Annotation
version  xs:stringrequired      
fassung  xs:daterequired      
test  xs:stringoptional      
annotation
documentation 
Mit dieser Nachricht teilt das Standesamt der Meldebehörde den Tod einer oder mehrerer Personen mit.
Je Person werden folgende Informationen übermittelt:

  Identifikationsdaten der Person (Name, Geburtsdaten, Anschrift) - Diese Daten werden zur Identifikation der Person im EWO verwendet. Bei Abweichungen/Nicht-Vorhandensein muss das EWO über die Verwendung der Daten entscheiden.
  Sterbedaten der übermittelten Person - Der Tod der Person muss nachgewiesen werden.


Eine vorläufige Sterbefallmitteilung ist aus Sicht der Meldebehörde irrelevant, da ein Sterbefall vom EWO erst nach nachgewiesener Beurkundung verarbeitet wird. - Falls eine derartige Meldung (für andere Stellen) erforderlich sein sollte, so ist diese ausserhalb des XMeld-Kontextes zu behandeln.

element standesamt.sterbefall.0701/sterbefallanzeige
diagram
namespace http://www.osci.de/xmeld130
properties
isRef 0
content complex
children xmeld:verstorbene.person xmeld:sterbedaten
annotation
documentation 
Dieses Element stellt genau einen Sterbefall dar.

element standesamt.sterbefall.0701/sterbefallanzeige/verstorbene.person
diagram
namespace http://www.osci.de/xmeld130
type xmeld:type.standesamt.person
properties
isRef 0
content complex
children xmeld:name xmeld:geburt xmeld:anschrift
annotation
documentation 
Daten der verstorbenen Person. Diese Informationen werden vom EWO verwendet, um die verstorbene Person zu identifizieren.

element standesamt.sterbefall.0701/sterbefallanzeige/sterbedaten
diagram
namespace http://www.osci.de/xmeld130
type xmeld:type.Tod
properties
isRef 0
content complex
children xmeld:sterbeort xmeld:sterbetag
attributes
Name  Type  Use  Default  Fixed  Annotation
id  xs:IDoptional      
annotation
documentation 
Das Vorhandensein einer Instanz dieses Typs zeigt an, dass die assoziierte Person verstorben ist.

element statistik.staatsangehoerigkeitswechsel.0801
diagram
namespace http://www.osci.de/xmeld130
type extension of xmeld:type.datenuebermittlung.mb2statistik
properties
content complex
children xmeld:nachrichtenkopf xmeld:berichtsmonat xmeld:statistik.staatsangehoerigkeitswechsel xmeld:statistik.korrekturstaatsangehoerigkeitswechsel
attributes
Name  Type  Use  Default  Fixed  Annotation
version  xs:stringrequired      
fassung  xs:daterequired      
test  xs:stringoptional      
annotation
documentation 
Mit der Nachricht  werden Staatsangehörigkeitswechsel (inkl. Rücknahmen und Korrekturen) übermittelt. Übermittlungsrelevant sind nur Fälle, an denen eine deutsche Staatsangehörigkeit beteiligt ist.
Die jeweiligen Satzarten legen fest, ob ein Wechsel der Staatsangehörigkeit von nichtdeutsch nach deutsch oder umgekehrt erfolgt ist. Der Wechsel zwischen zwei nichtdeutschen Staatsangehörigkeiten darf nicht übermittelt werden.
Die Berichtsgemeinde kann nur die Gemeinde der alleinigen oder Hauptwohnung des Betroffenen sein.

element statistik.staatsangehoerigkeitswechsel.0801/berichtsmonat
diagram
namespace http://www.osci.de/xmeld130
type xmeld:type.berichtszeitraum
properties
isRef 0
content complex
children xmeld:von xmeld:bis
annotation
documentation 
Da die Datenlieferungen der Staatsangehoerigkeitswechsel stets für einen Kalendermonat geliefert werden, muss das Beginndatum der erste Tag des Monats und das Endedatum der letzte Tag des Monats sein.
Der Berichtsmonat umfasst den Zeitpunkt, an dem die Änderung im Melderegister vorgenommen wird. (Das Datum der Bearbeitung und des Wirksamwerdens müssen nicht identisch sein.)

element statistik.staatsangehoerigkeitswechsel.0801/statistik.staatsangehoerigkeitswechsel
diagram
namespace http://www.osci.de/xmeld130
type xmeld:type.statistik.staatsangehoerigkeitswechsel
properties
isRef 0
content complex
children xmeld:statistik.satzartstaatsangehoerigkeitswechsel xmeld:statistik.staatsangehoerigkeitswechsel.berichtsgemeinde xmeld:statistik.staatsangehoerigkeitswechsel.person
annotation
documentation 
Dieses Element enthält den Staatsangehörigkeitswechsel für genau eine Person.
Mit dem Satzartschlüssel wird festgelegt, ob ein Wechsel der Staatsangehörigkeit von nichtdeutsch auf deutsch oder umgekehrt mitgeteilt wird oder ein derartiger Wechsel zurückgenommen werden soll.
Eine Rücknahmenachricht muss zwar in ihrem Datenumfang, nicht aber im gesamten Dateninhalt der ursprünglichen Staatsangehörigkeitswechselnachricht entsprechen (wg. zwischenzeitlicher Fortschreibung).

element statistik.staatsangehoerigkeitswechsel.0801/statistik.korrekturstaatsangehoerigkeitswechsel
diagram
namespace http://www.osci.de/xmeld130
type xmeld:type.statistik.korrekturstaatsangehoerigkeitswechsel
properties
isRef 0
content complex
children xmeld:statistik.staatsangehoerigkeitswechsel.letztelieferung xmeld:statistik.staatsangehoerigkeitswechsel.korrekturlieferung
annotation
documentation 
Mit diesem Element wird der Zustand der letzten Lieferung sowie der neue aktuelle (korrigierte) Datensatz übermittelt. Beide Sätze sind vollständig.

element statistik.wanderung.0800
diagram
namespace http://www.osci.de/xmeld130
type extension of xmeld:type.datenuebermittlung.mb2statistik
properties
content complex
children xmeld:nachrichtenkopf xmeld:berichtsmonat xmeld:statistik.wanderungzugang xmeld:statistik.wanderungkorrekturzugang xmeld:statistik.wanderungwegzug xmeld:statistik.wanderungkorrekturwegzug
attributes
Name  Type  Use  Default  Fixed  Annotation
version  xs:stringrequired      
fassung  xs:daterequired      
test  xs:stringoptional      
annotation
documentation 
Mit der Nachricht  werden wanderungsstatistikrelevante Zugänge, Wegzüge, Korrekturen und Rücknahmen übermittelt:

  
Mit dem Container statistik.wanderungzugang werden dem Statistischen Landesamt sowohl Personenzugänge als auch Rücknahmen von Zugangsmeldungen in der Berichtsgemeinde mitgeteilt.
Unter einem Personenzugang ist zu verstehen:

  Neuanmeldung einer Person mit dem Status Alleinige Wohnung (AW) oder Hauptwohnung (HW) aus einer anderen (inländischen) Gemeinde, aus dem Ausland oder von unbekannt
  Statuswechsel einer Nebenwohnung in Haupt- oder alleinige Wohnung

Die Anmeldung einer Nebenwohnung wird nicht übermittelt.
Diese Nachricht kann ebenfalls Rücknahmen von Zugangsmeldungen enthalten. Unter der Rücknahme einer Zugangsmeldung ist zu verstehen:

  Eine vollständige Personenzugangsmeldung ist irrtümlich übermittelt worden und muss zurückgenommen werden. Im Gegensatz dazu wird bei irrtümlichen Angaben einzelner Felder einer Zugangsmeldung diese durch eine Nachricht mit einem Eintrag im Container statistik.wanderungkorrekturzugang korrigiert.

  

  
Mit dem Container statistik.wanderungkorrekturzugang werden dem Statistischen Landesamt die Korrekturen von Zugängen im Sinne der Wanderungsstatistik (Zuzüge und Statuswechsel) mitgeteilt.
  

  
Mit dem Container statistik.wanderungwegzug werden dem Statistischen Landesamt Wegzüge von Personen aus alleiniger Wohnung in der Berichtsgemeinde mitgeteilt, sofern die Person ins Ausland oder nach unbekannt verzieht bzw. von der Berichtsgemeinde von Amts wegen nach unbekannt abgemeldet worden ist.
Die Abmeldung einer Nebenwohnung wird nicht übermittelt.
Diese Nachricht kann ebenfalls Rücknahmen von Wegzugsmeldungen enthalten. Unter der Rücknahme einer Wegzugsmeldung ist zu verstehen:

  Eine vollständige Personenwegzugsmeldung ist irrtümlich übermittelt worden und muss zurückgenommen werden. Im Gegensatz dazu wird bei irrtümlichen Angaben einzelner Felder einer Wegzugsmeldung diese durch eine Nachricht im Container statistik.wanderungkorrekturwegzug korrigiert.

  

  
Mit dem Container statistik.wanderungkorrekturwegzug werden dem Statistischen Landesamt die Korrekturen von Wegzügen im Sinne der Wanderungsstatistik (Fortzüge ins Ausland und nach unbekannt) mitgeteilt.
  

element statistik.wanderung.0800/berichtsmonat
diagram
namespace http://www.osci.de/xmeld130
type xmeld:type.berichtszeitraum
properties
isRef 0
content complex
children xmeld:von xmeld:bis
annotation
documentation 
Da die Datenlieferungen der Wanderungsstatistik stets für einen Kalendermonat geliefert werden, muss das Beginndatum der erste Tag des Monats und das Endedatum der letzte Tag des Monats sein.
Der Berichtsmonat umfasst den Zeitpunkt, an dem die Änderung im Melderegister vorgenommen wird. (Das Datum der Bearbeitung und des Wirksamwerdens müssen nicht identisch sein.)

element statistik.wanderung.0800/statistik.wanderungzugang
diagram
namespace http://www.osci.de/xmeld130
type xmeld:type.statistik.wanderungzugang
properties
isRef 0
content complex
children xmeld:statistik.satzartzugang xmeld:statistik.wanderungzugang.wohnungberichtsgemeinde xmeld:statistik.wanderungzukunft.wohnungherkunft xmeld:statistik.wanderung.person
annotation
documentation 
Dieses Element enthält genau eine Wanderungsinformation über einen Zugang (Zuzug oder Statuswechsel) oder die Rücknahme eines Zugangs:

  Die bei einem Zuzug auf Grund einer Neuanmeldung mitgelieferte Herkunftsangabe kann entweder nur eine inländische Herkunftsgemeinde oder bei einem Zuzug aus dem Ausland der Herkunftsstaat sein. Dies wird über das Kindelement statistik.wanderungzukunft.wohnungherkunft geregelt, welches entweder nur eine Gemeinde oder einen Staat enthalten kann.
Bei einem Zuzug von unbekannt ist als Herkunftsangabe das Element wohnungherkunftsstaat mit dem entsprechenden Staatenschlüssel (sog. übrige Schlüssel, 994 ff.) zu verwenden. Dies gilt auch für inländische, unbekannte Herkunftsanschriften.
  Die bei einem Zugang auf Grund eines Statuswechsels mitgelieferte Herkunftsangabe darf nur eine inländische Herkunftsgemeinde mit dem entsprechenden Element wohnungherkunftsgemeinde enthalten.

Mit dem Satzartschlüssel wird festgelegt, ob es sich um einen Zuzug, einen Statuswechsel oder eine Rücknahme handelt.
Eine Rücknahmenachricht muss zwar in ihrem Datenumfang, nicht aber im gesamten Dateninhalt der ursprünglichen Zugangsnachricht entsprechen (wg. zwischenzeitlicher Fortschreibung).

element statistik.wanderung.0800/statistik.wanderungkorrekturzugang
diagram
namespace http://www.osci.de/xmeld130
type xmeld:type.statistik.wanderungkorrekturzugang
properties
isRef 0
content complex
children xmeld:statistik.wanderungzugang.letztelieferung xmeld:statistik.wanderungzugang.korrekturlieferung
annotation
documentation 
Mit diesem Element wird der Zustand der letzten Lieferung vor dieser Korrektur sowie der neue aktuelle (korrigierte) Datensatz übermittelt. Beide Sätze sind vollständig.

element statistik.wanderung.0800/statistik.wanderungwegzug
diagram
namespace http://www.osci.de/xmeld130
type xmeld:type.statistik.wanderungwegzug
properties
isRef 0
content complex
children xmeld:statistik.satzartwegzug xmeld:statistik.wanderungwegzug.wohnungberichtsgemeinde xmeld:statistik.wanderungwegzug.wohnungzielstaat xmeld:statistik.wanderung.person
annotation
documentation 
Dieses Element enthält genau eine Wanderungsinformation über einen Wegzug. Dies ist eine Abmeldung einer alleinigen Wohnung beim Fortzug ins Ausland oder nach unbekannt. Hierbei kann es sich auch um eine Abmeldung von Amts wegen handeln.
Ebenso kann dieses Element Informationen über die Rücknahme eines Wegzuges enthalten.
Mit dem Satzartschlüssel wird festgelegt, ob es sich um einen Wegzug oder die Rücknahme eines Wegzuges handelt.
Eine Rücknahmenachricht muss zwar in ihrem Datenumfang, nicht aber im gesamten Dateninhalt der ursprünglichen Wegzugsnachricht entsprechen (wg. zwischenzeitlicher Fortschreibung).

element statistik.wanderung.0800/statistik.wanderungkorrekturwegzug
diagram
namespace http://www.osci.de/xmeld130
type xmeld:type.statistik.wanderungkorrekturwegzug
properties
isRef 0
content complex
children xmeld:statistik.wanderungwegzug.letztelieferung xmeld:statistik.wanderungwegzug.korrekturlieferung
annotation
documentation 
Mit diesem Element wird der Zustand der letzten Lieferung vor dieser Korrektur sowie der neue aktuelle (korrigierte) Datensatz übermittelt. Beide Sätze sind vollständig.

complexType type.aenderungsmitteilung.kwea
diagram
namespace http://www.osci.de/xmeld130
children xmeld:identifikation.person xmeld:aenderungszeitpunkt xmeld:aenderung.kwea.name xmeld:aenderung.kwea.geburt xmeld:aenderung.kwea.adresse xmeld:aenderung.kwea.familienstand xmeld:aenderung.kwea.sterbetag
used by
element datenuebermittlung.wehrueberwachungsmitteilungkwea.0555/aenderungsmitteilung
annotation
documentation 
Diese Mitteilung dient der Übermittlung von Änderungen an Datenfeldern, die von der Meldebehörde dem KWEA anlässlich der Wehrerfassung mitgeteilt worden sind. Zusätzlich wird im Falle des Ablebens des Betroffenen das Sterbedatum mitgeteilt.
Es werden die Daten übermittelt, die sich geändert haben; jeweils paarweise wird der alte Zustand vor und der neue Zustand nach Änderung übermittelt. Bei den Daten zum Namen und zur Adresse ist eine Blockbildung erforderlich, d. h. wenn sich ein Feld im Bereich des Namens ändert, so sind alle in der Meldung enthaltenen Felder zu Namen, Vornamen und Titel zu übermitteln. Dabei sind die unveränderten Felder mit jeweils identischer Belegung in den feld.bisher- und feld.neu-Strukturen zu übermitteln. Gleiches gilt für die Adresse, bei der jeweils gemeinsam die Felder zu Anschrift und Wohnung komplett zu übermitteln sind.
Mit diesem Element werden Änderungen zu genau einer Person mitgeteilt.

element type.aenderungsmitteilung.kwea/identifikation.person
diagram
namespace http://www.osci.de/xmeld130
type xmeld:type.identifikation.person
properties
isRef 0
content complex
children xmeld:nachname xmeld:vorname xmeld:geburt xmeld:geschlecht
annotation
documentation 
Durch die hier übermittelten Daten soll der Empfänger in die Lage versetzt werden, eine eindeutige Identifikation des Betroffenen auf Basis der im eigenen Register vorliegenden Daten vorzunehmen. Bei Änderungsmitteilungen enthält diese Struktur die Personendaten vor Änderung (alter Datenzustand), während im Nutzdatenblock der jeweiligen Nachricht die neuen Daten nach Änderung enthalten sind.
Der Datentyp type.identifikation.person kann genutzt werden, um Melde- und andere Register synchron zu halten.

element type.aenderungsmitteilung.kwea/aenderungszeitpunkt
diagram
namespace http://www.osci.de/xmeld130
type xs:dateTime
properties
isRef 0
content simple
annotation
documentation 
Es ist der Bearbeitungszeitpunkt im Meldewesen anzugeben.

element type.aenderungsmitteilung.kwea/aenderung.kwea.name
diagram
namespace http://www.osci.de/xmeld130
properties
isRef 0
content complex
children xmeld:aenderung.kwea.nachname xmeld:aenderung.kwea.vorname xmeld:aenderung.kwea.titel
annotation
documentation 
Mit diesem Element wird der bisherige sowie neue Name des Betroffenen übermittelt.  Es ist erforderlich, bei jeder Änderung den vollständigen Namen (bestehend aus Vor- und Nachnamen sowie Titel) zu übermitteln.

element type.aenderungsmitteilung.kwea/aenderung.kwea.name/aenderung.kwea.nachname
diagram
namespace http://www.osci.de/xmeld130
properties
isRef 0
content complex
children xmeld:nachname.bisher xmeld:nachname.neu
annotation
documentation 
Mit diesem Element werden die bisherigen sowie neuen Nachnamen des Betroffenen mitgeteilt.

element type.aenderungsmitteilung.kwea/aenderung.kwea.name/aenderung.kwea.nachname/nachname.bisher
diagram
namespace http://www.osci.de/xmeld130
type xmeld:type.Nachname
properties
isRef 0
content complex
children xmeld:nachname xmeld:nachnameoriginalschreibweise xmeld:namensbestandteil xmeld:rolle xmeld:zurechtnichtvorhanden
attributes
Name  Type  Use  Default  Fixed  Annotation
id  xs:IDoptional      
annotation
documentation 
Es sind folgende Informationen zum bisherigen Nachnamen zu übermitteln:
  
    Aktueller Familienname (-Felder 0101, 0102)
    Geburtsname (-Felder 0201, 0202)
    Früherer Familienname (-Felder 0203, 0204)  Dieses Element könnte langfristig entfallen, wenn im Rahmen einer regelmässigen Datenübermittlung an alle Empfänger Änderungen an den identifizierenden Daten zeitnah übermittelt würden.
  


element type.aenderungsmitteilung.kwea/aenderung.kwea.name/aenderung.kwea.nachname/nachname.neu
diagram
namespace http://www.osci.de/xmeld130
type xmeld:type.Nachname
properties
isRef 0
content complex
children xmeld:nachname xmeld:nachnameoriginalschreibweise xmeld:namensbestandteil xmeld:rolle xmeld:zurechtnichtvorhanden
attributes
Name  Type  Use  Default  Fixed  Annotation
id  xs:IDoptional      
annotation
documentation 
Es sind folgende Informationen zum neuen Nachnamen zu übermitteln:
  
    Aktueller Familienname (-Felder 0101, 0102)
    Geburtsname (-Felder 0201, 0202)
    Früherer Familienname (-Felder 0203, 0204)  Dieses Element könnte langfristig entfallen, wenn im Rahmen einer regelmässigen Datenübermittlung an alle Empfänger Änderungen an den identifizierenden Daten zeitnah übermittelt würden.
  


element type.aenderungsmitteilung.kwea/aenderung.kwea.name/aenderung.kwea.vorname
diagram
namespace http://www.osci.de/xmeld130
properties
isRef 0
content complex
children xmeld:vorname.bisher xmeld:vorname.neu
annotation
documentation 
Mit diesem Element werden die bisherigen sowie neuen Vornamen des Betroffenen mitgeteilt.

element type.aenderungsmitteilung.kwea/aenderung.kwea.name/aenderung.kwea.vorname/vorname.bisher
diagram
namespace http://www.osci.de/xmeld130
type xmeld:type.Vorname
properties
isRef 0
content complex
children xmeld:gebraeuchlich xmeld:laufendenr xmeld:rolle xmeld:vorname xmeld:vornameoriginalschreibweise xmeld:zurechtnichtvorhanden
attributes
Name  Type  Use  Default  Fixed  Annotation
id  xs:IDoptional      
annotation
documentation 
Es sind folgende Informationen zum bisherigen Vornamen zu übermitteln:
  
    Aktueller Vorname (-Feld 0301)
    Gebräuchlicher Vorname (-Feld 0302)
    Früherer Vorname (-Feld 0303)  Dieses Element könnte langfristig entfallen, wenn im Rahmen einer regelmässigen Datenübermittlung an alle Empfänger Änderungen an den identifizierenden Daten zeitnah übermittelt würden.
  


element type.aenderungsmitteilung.kwea/aenderung.kwea.name/aenderung.kwea.vorname/vorname.neu
diagram
namespace http://www.osci.de/xmeld130
type xmeld:type.Vorname
properties
isRef 0
content complex
children xmeld:gebraeuchlich xmeld:laufendenr xmeld:rolle xmeld:vorname xmeld:vornameoriginalschreibweise xmeld:zurechtnichtvorhanden
attributes
Name  Type  Use  Default  Fixed  Annotation
id  xs:IDoptional      
annotation
documentation 
Es sind folgende Informationen zum neuen Vornamen zu übermitteln:
  
    Aktueller Vorname (-Feld 0301)
    Gebräuchlicher Vorname (-Feld 0302)
    Früherer Vorname (-Feld 0303)  Dieses Element könnte langfristig entfallen, wenn im Rahmen einer regelmässigen Datenübermittlung an alle Empfänger Änderungen an den identifizierenden Daten zeitnah übermittelt würden.
  


element type.aenderungsmitteilung.kwea/aenderung.kwea.name/aenderung.kwea.titel
diagram
namespace http://www.osci.de/xmeld130
properties
isRef 0
content complex
children xmeld:titel.bisher xmeld:titel.neu
annotation
documentation 
Mit diesem Element werden der bisherige sowie der neue Titel des Betroffenen mitgeteilt.

element type.aenderungsmitteilung.kwea/aenderung.kwea.name/aenderung.kwea.titel/titel.bisher
diagram
namespace http://www.osci.de/xmeld130
type xmeld:type.Titel
properties
isRef 0
content complex
children xmeld:titel
attributes
Name  Type  Use  Default  Fixed  Annotation
id  xs:IDoptional      
annotation
documentation 
Es ist folgende Information zum bisherigen Titel zu übermitteln:
  
    Doktorgrad (-Feld 0401)
  


element type.aenderungsmitteilung.kwea/aenderung.kwea.name/aenderung.kwea.titel/titel.neu
diagram
namespace http://www.osci.de/xmeld130
type xmeld:type.Titel
properties
isRef 0
content complex
children xmeld:titel
attributes
Name  Type  Use  Default  Fixed  Annotation
id  xs:IDoptional      
annotation
documentation 
Es ist folgende Information zum neuen Titel zu übermitteln:
  
    Doktorgrad (-Feld 0401)
  


element type.aenderungsmitteilung.kwea/aenderung.kwea.geburt
diagram
namespace http://www.osci.de/xmeld130
properties
isRef 0
content complex
children xmeld:geburt.bisher xmeld:geburt.neu
annotation
documentation 
Mit diesem Element werden die bisherigen sowie die neuen Geburtsdaten des Betroffenen mitgeteilt.

element type.aenderungsmitteilung.kwea/aenderung.kwea.geburt/geburt.bisher
diagram
namespace http://www.osci.de/xmeld130
type xmeld:type.Geburt
properties
isRef 0
content complex
children xmeld:geburtsort xmeld:geburtsortstaat xmeld:tagdergeburt
attributes
Name  Type  Use  Default  Fixed  Annotation
id  xs:IDoptional      
annotation
documentation 
Übermittelt werden müssen alle Felder, die die bisherigen Geburtsdaten des Betroffenen spezifizieren:
  
    Tag der Geburt (-Feld 0601)
    Geburtsort (-Feld 0602)
    Staat, in dem der Geburtsort liegt (-Feld 0603)
  

element type.aenderungsmitteilung.kwea/aenderung.kwea.geburt/geburt.neu
diagram
namespace http://www.osci.de/xmeld130
type xmeld:type.Geburt
properties
isRef 0
content complex
children xmeld:geburtsort xmeld:geburtsortstaat xmeld:tagdergeburt
attributes
Name  Type  Use  Default  Fixed  Annotation
id  xs:IDoptional      
annotation
documentation 
Übermittelt werden müssen alle Felder, die die neuen Geburtsdaten des Betroffenen spezifizieren:
  
    Tag der Geburt (-Feld 0601)
    Geburtsort (-Feld 0602)
    Staat, in dem der Geburtsort liegt (-Feld 0603)
  

element type.aenderungsmitteilung.kwea/aenderung.kwea.adresse
diagram
namespace http://www.osci.de/xmeld130
properties
isRef 0
content complex
children xmeld:aenderung.kwea.anschrift xmeld:aenderung.kwea.wohnung
annotation
documentation 
Mit diesem Element wird die bisherige sowie neue Adresse des Betroffenen übermittelt.  Es ist erforderlich, bei jeder Änderung die vollständige Adresse (bestehend aus Anschrift und Wohnungsstatus) zu übermitteln.

element type.aenderungsmitteilung.kwea/aenderung.kwea.adresse/aenderung.kwea.anschrift
diagram
namespace http://www.osci.de/xmeld130
properties
isRef 0
content complex
children xmeld:anschrift.bisher xmeld:anschrift.neu
annotation
documentation 
Mit diesem Element werden die bisherige sowie die neue Anschrift des Betroffenen innerhalb derselben Gemeinde mitgeteilt. Daher sind die jeweiligen Strukturen auch identisch aufgebaut.

element type.aenderungsmitteilung.kwea/aenderung.kwea.adresse/aenderung.kwea.anschrift/anschrift.bisher
diagram
namespace http://www.osci.de/xmeld130
type xmeld:type.Anschrift
properties
isRef 0
content complex
children xmeld:adressierungszusaetze xmeld:gemeindeschluessel xmeld:hausnummer xmeld:hausnummerbuchstabezusatzziffer xmeld:postleitzahl xmeld:staat xmeld:stockwerkswohnungsnummer xmeld:strasse xmeld:strassenschluessel xmeld:teilnummerderhausnummer xmeld:wohnort xmeld:wohnortfrueherergemeindename xmeld:wohnungsgeber xmeld:zusatzangaben
attributes
Name  Type  Use  Default  Fixed  Annotation
id  xs:IDoptional      
annotation
documentation 
Von der bisherigen Anschrift müssen die folgenden Felder als Inhaltsdaten übermittelt werden:

  gemeindeschluessel (-Feld 1201)
  postleitzahl (-Feld 1202)
  wohnort (-Feld 1203)
  strasse (-Feld 1205)
  hausnummer (-Feld 1206)
  adressierungszusaetze (-Feld 1207)
  hausnummerbuchstabezusatzziffer (-Feld 1208)
  teilnummerderhausnummer (-Feld 1209)
  stockwerkswohnungsnummer (-Feld 1210)
  zusatzangaben (-Feld 1211)
  wohnungsgeber (-Feld 1212)

element type.aenderungsmitteilung.kwea/aenderung.kwea.adresse/aenderung.kwea.anschrift/anschrift.neu
diagram
namespace http://www.osci.de/xmeld130
type xmeld:type.Anschrift
properties
isRef 0
content complex
children xmeld:adressierungszusaetze xmeld:gemeindeschluessel xmeld:hausnummer xmeld:hausnummerbuchstabezusatzziffer xmeld:postleitzahl xmeld:staat xmeld:stockwerkswohnungsnummer xmeld:strasse xmeld:strassenschluessel xmeld:teilnummerderhausnummer xmeld:wohnort xmeld:wohnortfrueherergemeindename xmeld:wohnungsgeber xmeld:zusatzangaben
attributes
Name  Type  Use  Default  Fixed  Annotation
id  xs:IDoptional      
annotation
documentation 
Von der neuen Anschrift müssen die folgenden Felder als Inhaltsdaten übermittelt werden:

  gemeindeschluessel (-Feld 1201)
  postleitzahl (-Feld 1202)
  wohnort (-Feld 1203)
  strasse (-Feld 1205)
  hausnummer (-Feld 1206)
  adressierungszusaetze (-Feld 1207)
  hausnummerbuchstabezusatzziffer (-Feld 1208)
  teilnummerderhausnummer (-Feld 1209)
  stockwerkswohnungsnummer (-Feld 1210)
  zusatzangaben (-Feld 1211)
  wohnungsgeber (-Feld 1212)

element type.aenderungsmitteilung.kwea/aenderung.kwea.adresse/aenderung.kwea.wohnung
diagram
namespace http://www.osci.de/xmeld130
properties
isRef 0
content complex
children xmeld:wohnung.bisher xmeld:wohnung.neu
annotation
documentation 
Mit diesem Element werden die bisherige sowie die neue Wohnung des Betroffenen innerhalb derselben Gemeinde mitgeteilt. Daher sind die jeweiligen Strukturen auch identisch aufgebaut.

element type.aenderungsmitteilung.kwea/aenderung.kwea.adresse/aenderung.kwea.wohnung/wohnung.bisher
diagram
namespace http://www.osci.de/xmeld130
type xmeld:type.Wohnung
properties
isRef 0
content complex
children xmeld:GEMEINDE xmeld:ANSCHRIFT xmeld:datumabmeldungbeianmeldebehoerde xmeld:datumanmeldungbeianmeldebehoerde xmeld:datumderabmeldungvonamtswegen xmeld:datumderanmeldungvonamtswegen xmeld:datumdesauszugs xmeld:datumdesbeziehens xmeld:datumdeswohnungsstatuswechselsvonamtswegen xmeld:datummitteilungwohnungsstatuswechsel xmeld:datumstatuswechsel xmeld:statusderwohnung xmeld:zuzugvonstatus
attributes
Name  Type  Use  Default  Fixed  Annotation
id  xs:IDoptional      
annotation
documentation 
Von der bisherigen Wohnung darf ausschließlich das Feld

  statusderwohnung (-Feld 1213)

als Inhaltsdatum übermittelt werden.

element type.aenderungsmitteilung.kwea/aenderung.kwea.adresse/aenderung.kwea.wohnung/wohnung.neu
diagram
namespace http://www.osci.de/xmeld130
type xmeld:type.Wohnung
properties
isRef 0
content complex
children xmeld:GEMEINDE xmeld:ANSCHRIFT xmeld:datumabmeldungbeianmeldebehoerde xmeld:datumanmeldungbeianmeldebehoerde xmeld:datumderabmeldungvonamtswegen xmeld:datumderanmeldungvonamtswegen xmeld:datumdesauszugs xmeld:datumdesbeziehens xmeld:datumdeswohnungsstatuswechselsvonamtswegen xmeld:datummitteilungwohnungsstatuswechsel xmeld:datumstatuswechsel xmeld:statusderwohnung xmeld:zuzugvonstatus
attributes
Name  Type  Use  Default  Fixed  Annotation
id  xs:IDoptional      
annotation
documentation 
Von der neuen Wohnung darf ausschließlich das Feld

  statusderwohnung (-Feld 1213)

als Inhaltsdatum übermittelt werden.

element type.aenderungsmitteilung.kwea/aenderung.kwea.familienstand
diagram
namespace http://www.osci.de/xmeld130
properties
isRef 0
content complex
children xmeld:familienstand.bisher xmeld:familienstand.neu
annotation
documentation 
Mit diesem Element werden der bisherige sowie der neue Familienstand des Betroffenen mitgeteilt.

element type.aenderungsmitteilung.kwea/aenderung.kwea.familienstand/familienstand.bisher
diagram
namespace http://www.osci.de/xmeld130
type xmeld:type.Familienstand
properties
isRef 0
content complex
children xmeld:beendigungsgrund xmeld:datumbeginn xmeld:datumende xmeld:familienstand
attributes
Name  Type  Use  Default  Fixed  Annotation
id  xs:IDoptional      
annotation
documentation 
Vom bisherigen Familienstand darf ausschließlich das Feld

  familienstand (-Feld 1401)

als Inhaltsdatum übermittelt werden.

element type.aenderungsmitteilung.kwea/aenderung.kwea.familienstand/familienstand.neu
diagram
namespace http://www.osci.de/xmeld130
type xmeld:type.Familienstand
properties
isRef 0
content complex
children xmeld:beendigungsgrund xmeld:datumbeginn xmeld:datumende xmeld:familienstand
attributes
Name  Type  Use  Default  Fixed  Annotation
id  xs:IDoptional      
annotation
documentation 
Vom neuen Familienstand darf ausschließlich das Feld

  familienstand (-Feld 1401)

als Inhaltsdatum übermittelt werden.

element type.aenderungsmitteilung.kwea/aenderung.kwea.sterbetag
diagram
namespace http://www.osci.de/xmeld130
properties
isRef 0
content complex
children xmeld:sterbetag.bisher xmeld:sterbetag.neu
annotation
documentation 
Mit diesem Element werden der bisherige sowie der neue Sterbetag des Betroffenen mitgeteilt.
Durch die derzeitige Struktur ist es möglich, folgende Szenarien zu unterstützen:

  Die Person ist verstorben: Es gibt nur eine Information über den (neuen) Sterbetag.
  Eine vorherige Übermittlung eines Sterbetages war fehlerhaft und muss korrigiert werden: Es wird sowohl der bisherige (fehlerhafte) als auch der neue (korrigierte) Sterbetag übermittelt.
  In einer vorherigen Nachricht wurde versehentlich der Tod des Betroffenen mitgeteilt: Es wird nur der bisherige (irrtümliche) Sterbetag des Betroffenen übermittelt. Da es keinen neuen Sterbetag gibt, darf hier auch nichts übermittelt werden.

Es ist zu überlegen, ob nicht eine eigenständige Sterbefallmitteilung zu entwickeln wäre, die dann auch von anderen Bundesbehörden genutzt werden könnte.

element type.aenderungsmitteilung.kwea/aenderung.kwea.sterbetag/sterbetag.bisher
diagram
namespace http://www.osci.de/xmeld130
type xmeld:type.Tod
properties
isRef 0
content complex
children xmeld:sterbeort xmeld:sterbetag
attributes
Name  Type  Use  Default  Fixed  Annotation
id  xs:IDoptional      
annotation
documentation 
Es muss der bisherige Sterbetag (-Feld 1901) des Verstorbenen übermittelt werden.

element type.aenderungsmitteilung.kwea/aenderung.kwea.sterbetag/sterbetag.neu
diagram
namespace http://www.osci.de/xmeld130
type xmeld:type.Tod
properties
isRef 0
content complex
children xmeld:sterbeort xmeld:sterbetag
attributes
Name  Type  Use  Default  Fixed  Annotation
id  xs:IDoptional      
annotation
documentation 
Es muss der neue Sterbetag (-Feld 1901) des Verstorbenen übermittelt werden.

complexType type.anmeldung.beigeschriebene.personen
diagram
namespace http://www.osci.de/xmeld130
children xmeld:kind xmeld:partner
used by
elements rueckmeldung.anmeldung.0201/betroffener/beigeschriebene.personen rueckmeldung.anmeldungzuzugausland.0202/betroffener/beigeschriebene.personen type.anmeldung.nicht.zuziehende.personen/beigeschriebene.personen
annotation
documentation 
Beigeschriebene Personen sind nicht mitziehende Personen, deren Daten aber ebenfalls bei der Bezugsperson gespeichert werden müssen.
Die beigeschriebenen Personen werden nicht gemeldet, sondern nur mitübermittelt.
Der unterschiedliche Datenumfang für Partner (Ehegatten bzw. Lebenspartner) und minderjährige Kinder erklärt sich wie folgt:
  
    Die Speicherung der Anschrift ergibt sich für Partner (Ehegatten bzw. Lebenspartner) durch MRRG § 2 Abs. 1 Nr. 15. Für die Kinder ist laut Nr. 16 dieses Absatzes die Speicherung der Anschrift nicht zulässig.
    Auskunftssperren sind Wohnungen zugeordnet, dies kommt bei minderjährigen Kindern nicht in Betracht.
  

element type.anmeldung.beigeschriebene.personen/kind
diagram
namespace http://www.osci.de/xmeld130
properties
isRef 0
content complex
children xmeld:name xmeld:geburt xmeld:tod
annotation
documentation 
Nicht zuziehende(s) Kind(er) der natürlichen Person, die zur Anmeldung gekommen ist.

element type.anmeldung.beigeschriebene.personen/kind/name
diagram
namespace http://www.osci.de/xmeld130
type xmeld:type.NameNatuerlichePerson
properties
isRef 0
content complex
children xmeld:TITEL xmeld:NACHNAME xmeld:VORNAME xmeld:WEITERERNAME
attributes
Name  Type  Use  Default  Fixed  Annotation
id  xs:IDoptional      
annotation
documentation 
Name des Kindes.

element type.anmeldung.beigeschriebene.personen/kind/geburt
diagram
namespace http://www.osci.de/xmeld130
type xmeld:type.Geburt
properties
isRef 0
content complex
children xmeld:geburtsort xmeld:geburtsortstaat xmeld:tagdergeburt
attributes
Name  Type  Use  Default  Fixed  Annotation
id  xs:IDoptional      
annotation
documentation 
Informationen zur Geburt des Kindes.

element type.anmeldung.beigeschriebene.personen/kind/tod
diagram
namespace http://www.osci.de/xmeld130
type xmeld:type.Tod
properties
isRef 0
content complex
children xmeld:sterbeort xmeld:sterbetag
attributes
Name  Type  Use  Default  Fixed  Annotation
id  xs:IDoptional      
annotation
documentation 
Informationen zum Tod des Kindes.

element type.anmeldung.beigeschriebene.personen/partner
diagram
namespace http://www.osci.de/xmeld130
properties
isRef 0
content complex
children xmeld:rolle xmeld:name xmeld:geburt xmeld:tod xmeld:anschrift
annotation
documentation 
Nicht zuziehender Partner der natürlichen Person, die zur Anmeldung gekommen ist.
Informationen über bestehende Auskunftssperren des nicht zuziehenden Partners sind im Kontext der Anmeldung nicht notwendig, weil (per Definition des vorausgefüllten Meldescheines) der nicht zuziehende Partner und die angemeldete Person bisher dieselbe Anschrift hatten.

element type.anmeldung.beigeschriebene.personen/partner/rolle
diagram
namespace http://www.osci.de/xmeld130
type xmeld:type.Schluesseltabelle
properties
isRef 0
content complex
children tabelle schluessel
annotation
documentation 
Rolle des Partners (Ehegatte oder Lebenspartner).

element type.anmeldung.beigeschriebene.personen/partner/name
diagram
namespace http://www.osci.de/xmeld130
type xmeld:type.NameNatuerlichePerson
properties
isRef 0
content complex
children xmeld:TITEL xmeld:NACHNAME xmeld:VORNAME xmeld:WEITERERNAME
attributes
Name  Type  Use  Default  Fixed  Annotation
id  xs:IDoptional      
annotation
documentation 
Name des Partners.

element type.anmeldung.beigeschriebene.personen/partner/geburt
diagram
namespace http://www.osci.de/xmeld130
type xmeld:type.Geburt
properties
isRef 0
content complex
children xmeld:geburtsort xmeld:geburtsortstaat xmeld:tagdergeburt
attributes
Name  Type  Use  Default  Fixed  Annotation
id  xs:IDoptional      
annotation
documentation 
Informationen zur Geburt des Partners.

element type.anmeldung.beigeschriebene.personen/partner/tod
diagram
namespace http://www.osci.de/xmeld130
type xmeld:type.Tod
properties
isRef 0
content complex
children xmeld:sterbeort xmeld:sterbetag
attributes
Name  Type  Use  Default  Fixed  Annotation
id  xs:IDoptional      
annotation
documentation 
Informationen zum Tod des Partners.

element type.anmeldung.beigeschriebene.personen/partner/anschrift
diagram
namespace http://www.osci.de/xmeld130
type xmeld:type.Anschrift
properties
isRef 0
content complex
children xmeld:adressierungszusaetze xmeld:gemeindeschluessel xmeld:hausnummer xmeld:hausnummerbuchstabezusatzziffer xmeld:postleitzahl xmeld:staat xmeld:stockwerkswohnungsnummer xmeld:strasse xmeld:strassenschluessel xmeld:teilnummerderhausnummer xmeld:wohnort xmeld:wohnortfrueherergemeindename xmeld:wohnungsgeber xmeld:zusatzangaben
attributes
Name  Type  Use  Default  Fixed  Annotation
id  xs:IDoptional      
annotation
documentation 
Informationen zur Anschrift der Haupt- oder alleinigen Wohnung des Partners.

complexType type.anmeldung.datenabruf.wegzugsgemeinde
diagram
namespace http://www.osci.de/xmeld130
children xmeld:nachrichtenkopf xmeld:betroffene
used by
element anmeldung.datenanforderung.0300
annotation
documentation 
Gesendet wird eine Nachricht an die Wegzugsgemeinde (= Gemeinde, in der bis zu diesem Zeitpunkt die AW oder HW der Person(en) liegt).

element type.anmeldung.datenabruf.wegzugsgemeinde/nachrichtenkopf
diagram
namespace http://www.osci.de/xmeld130
type xmeld:type.nachrichtenkopf.mb2mb
properties
isRef 0
content complex
children xmeld:ereignis xmeld:erstellungszeitpunkt xmeld:tagesvorgangszaehler xmeld:anwenderkennung xmeld:absender xmeld:empfaenger
annotation
documentation 
Allgemeine Angaben über diese Nachricht. (Welches Ereignis ist der Auslöser, wer sendet, wer empfängt, wann wurde gesendet?)

element type.anmeldung.datenabruf.wegzugsgemeinde/betroffene
diagram
namespace http://www.osci.de/xmeld130
type xmeld:type.anmeldung.identifikation
properties
isRef 0
content complex
children xmeld:identifikation.person xmeld:wegzugsanschrift
annotation
documentation 
Mit diesem Identifikationselement ist ausschliesslich die Anmeldung von 1 bis n Personen möglich, die in der Wegzugsgemeinde an derselben Adresse [mit dem Wohnungsstatus AW oder HW] gemeldet sind.
Die Adresse dient der weiteren Identifikation der Personen (grössere Identifikationswahrscheinlichkeit).
Dabei werden (genau eine) Anschrift und (bis zu n) Personen im Element anmeldung.identifikation abgebildet.

complexType type.anmeldung.datenbereitstellung.wegzugsgemeinde
diagram
namespace http://www.osci.de/xmeld130
children xmeld:nachrichtenkopf
used by
element anmeldung.datenbereitstellung.0301
annotation
documentation 
Gesendet wird eine Nachricht an die Zuzugsgemeinde (= Gemeinde, in der ab diesem Zeitpunkt die AW oder HW der Person(en) liegt).

element type.anmeldung.datenbereitstellung.wegzugsgemeinde/nachrichtenkopf
diagram
namespace http://www.osci.de/xmeld130
type xmeld:type.nachrichtenkopf.mb2mb
properties
isRef 0
content complex
children xmeld:ereignis xmeld:erstellungszeitpunkt xmeld:tagesvorgangszaehler xmeld:anwenderkennung xmeld:absender xmeld:empfaenger
annotation
documentation 
Allgemeine Angaben über diese Nachricht. (Welches Ereignis ist der Auslöser, wer sendet, wer empfängt, wann wurde gesendet?)

complexType type.anmeldung.datenbereitstellung.zuzugsgemeinde
diagram
namespace http://www.osci.de/xmeld130
children xmeld:nachrichtenkopf
used by
elements anmeldung.meldebestaetigung.0305 anmeldung.meldeschein.0303
annotation
documentation 
Gesendet wird eine Nachricht von der Zuzugsgemeinde (= Gemeinde, in der ab diesem Zeitpunkt die AW oder HW der Person(en) liegt) an die die Anmeldung initiierende Person.

element type.anmeldung.datenbereitstellung.zuzugsgemeinde/nachrichtenkopf
diagram
namespace http://www.osci.de/xmeld130
type xmeld:type.nachrichtenkopf.mb2privat
properties
isRef 0
content complex
children xmeld:ereignis xmeld:erstellungszeitpunkt xmeld:tagesvorgangszaehler xmeld:anwenderkennung xmeld:absender xmeld:kunde
annotation
documentation 
Allgemeine Angaben über diese Nachricht. (Welches Ereignis ist der Auslöser, wer sendet, wer empfängt, wann wurde gesendet?)

complexType type.anmeldung.identifikation
diagram
namespace http://www.osci.de/xmeld130
children xmeld:identifikation.person xmeld:wegzugsanschrift
used by
elements type.anmeldung.datenabruf.wegzugsgemeinde/betroffene type.anmeldung.nachrichtenkopf.kunde/betroffene
annotation
documentation 
Mit diesem Identifikationselement ist ausschliesslich die Anmeldung von 1 bis n Personen möglich, die in der Wegzugsgemeinde an derselben Adresse [mit dem Wohnungsstatus AW oder HW] gemeldet sind.
Die Adresse dient der weiteren Identifikation der Personen (grössere Identifikationswahrscheinlichkeit).

element type.anmeldung.identifikation/identifikation.person
diagram
namespace http://www.osci.de/xmeld130
type xmeld:type.anmeldung.identifikation.person
properties
isRef 0
content complex
children xmeld:name xmeld:geburt
annotation
documentation 
Die Identifikation des Betoffenen im Rahmen der Anmeldung bei der Wegzugsgemeinde erfolgt durch Namen und Geburtsdaten.
Das Geburtsdatum muss angegeben werden.

element type.anmeldung.identifikation/wegzugsanschrift
diagram
namespace http://www.osci.de/xmeld130
type xmeld:type.Anschrift
properties
isRef 0
content complex
children xmeld:adressierungszusaetze xmeld:gemeindeschluessel xmeld:hausnummer xmeld:hausnummerbuchstabezusatzziffer xmeld:postleitzahl xmeld:staat xmeld:stockwerkswohnungsnummer xmeld:strasse xmeld:strassenschluessel xmeld:teilnummerderhausnummer xmeld:wohnort xmeld:wohnortfrueherergemeindename xmeld:wohnungsgeber xmeld:zusatzangaben
attributes
Name  Type  Use  Default  Fixed  Annotation
id  xs:IDoptional      
annotation
documentation 
Mit dieser Angabe wird die Wegzugsanschrift der umzuziehenden Person(en) identifiziert.

complexType type.anmeldung.identifikation.person
diagram
namespace http://www.osci.de/xmeld130
children xmeld:name xmeld:geburt
used by
elements type.anmeldung.zuziehende.person/anfrageprofil type.anmeldung.identifikation/identifikation.person
annotation
documentation 
Die Identifikation des Betoffenen im Rahmen der Anmeldung bei der Wegzugsgemeinde erfolgt durch Namen und Geburtsdaten.
Das Geburtsdatum muss angegeben werden.

element type.anmeldung.identifikation.person/name
diagram
namespace http://www.osci.de/xmeld130
type xmeld:type.NameNatuerlichePerson
properties
isRef 0
content complex
children xmeld:TITEL xmeld:NACHNAME xmeld:VORNAME xmeld:WEITERERNAME
attributes
Name  Type  Use  Default  Fixed  Annotation
id  xs:IDoptional      
annotation
documentation 
Dient dazu, den Betroffenen anhand seines Namens zu identifizieren.
Wenn dieses Element vorhanden ist, müssen mindestens ein Vor- und ein Nachname des Betroffenen angegeben werden. Weitere Namensangaben sind optional.

element type.anmeldung.identifikation.person/geburt
diagram
namespace http://www.osci.de/xmeld130
type xmeld:type.Geburt
properties
isRef 0
content complex
children xmeld:geburtsort xmeld:geburtsortstaat xmeld:tagdergeburt
attributes
Name  Type  Use  Default  Fixed  Annotation
id  xs:IDoptional      
annotation
documentation 
Dient dazu, den Betroffenen anhand von Angaben zu seiner Geburt zu identifizieren.

complexType type.anmeldung.meldeschein
diagram
namespace http://www.osci.de/xmeld130
children xmeld:zuziehende.person xmeld:beziehung xmeld:zuzugsanschrift
used by
elements anmeldung.meldebestaetigung.0305/meldebestaetigung anmeldung.signiertermeldeschein.0304/unterschriebener.meldeschein anmeldung.meldeschein.0303/vorausgefuellter.meldeschein anmeldung.signiertermeldeschein.0304/vorausgefuellter.meldeschein
annotation
documentation 
Der Meldeschein enthält alle von den Betroffenen zu erhebenden und zur An- oder Ummeldung erforderlichen Daten.
In dem Element zuziehende.person stehen alle Daten über die Person, die mit dem Meldeschein angemeldet werden soll (inklusive der beigeschriebenen Personen, also Daten der Ehegatten/Lebenspartner und der minderjährigen Kinder, diese stehen im Unterelement beigeschriebene.personen welches sich wiederum im Unterelement nicht.zuziehende.personen befindet). Pro Person, die mit dem Meldeschein angemeldet werden soll, gibt es ein solches Element.
In dem Element beziehung werden die Beziehungen zwischen den vorher übermittelten Personen dargestellt. Hierfür wird mittels ID/IDREF-Konstrukten in XML gearbeitet.
Das Element zuzugsanschrift darf nur einmal vorkommen. Wir bilden ja auch nur die Situationen ab, in denen eine Gruppe von Personen gemeinsam und zum gleichen Zeitpunkt von einer Anschrift zu einer gemeinsamen anderen Anschrift umzieht.

element type.anmeldung.meldeschein/zuziehende.person
diagram
namespace http://www.osci.de/xmeld130
type xmeld:type.anmeldung.zuziehende.person
properties
isRef 0
content complex
children xmeld:antwortstatus xmeld:anfrageprofil xmeld:personendaten xmeld:nicht.zuziehende.personen xmeld:antrag.auskunftssperre xmeld:antrag.lohnsteuerkarte xmeld:antrag.weiterelstkarte
annotation
documentation 
Für jede zuziehende Person wird genau ein Element angelegt. Dieses Element umfasst folgende Kindelemente:

  Das Statusfeld ergibt sich aus der Schlüsseltabelle (Beispiele: gefunden, gefunden, aber falsche Adresse, nicht gefunden, etc).
  Wiederholung der Anfrage
  Informationen zur zuziehenden Person, falls gefunden
  Informationen zu nicht zuziehenden Personen, die mit der zuziehenden Person in Beziehung stehen


element type.anmeldung.meldeschein/beziehung
diagram
namespace http://www.osci.de/xmeld130
type xmeld:type.Beziehung
properties
isRef 0
content complex
children xmeld:rechtlichebeziehung
attributes
Name  Type  Use  Default  Fixed  Annotation
id  xs:IDoptional      
A  xs:IDREF      
B  xs:IDREF      
annotation
documentation 
Die Beziehungen zwischen zuziehenden Personen werden über type.Beziehung-Elemente abgebildet.

element type.anmeldung.meldeschein/zuzugsanschrift
diagram
namespace http://www.osci.de/xmeld130
type xmeld:type.Wohnung
properties
isRef 0
content complex
children xmeld:GEMEINDE xmeld:ANSCHRIFT xmeld:datumabmeldungbeianmeldebehoerde xmeld:datumanmeldungbeianmeldebehoerde xmeld:datumderabmeldungvonamtswegen xmeld:datumderanmeldungvonamtswegen xmeld:datumdesauszugs xmeld:datumdesbeziehens xmeld:datumdeswohnungsstatuswechselsvonamtswegen xmeld:datummitteilungwohnungsstatuswechsel xmeld:datumstatuswechsel xmeld:statusderwohnung xmeld:zuzugvonstatus
attributes
Name  Type  Use  Default  Fixed  Annotation
id  xs:IDoptional      
annotation
documentation 
Die Informationen zur Zuzugsanschrift werden aus der Nachricht  übernommen.

complexType type.anmeldung.nachrichtenkopf.kunde
diagram
namespace http://www.osci.de/xmeld130
children xmeld:nachrichtenkopf xmeld:betroffene
used by
elements anmeldung.initialdaten.0302 anmeldung.signiertermeldeschein.0304
annotation
documentation 
Gesendet wird eine Nachricht an die Zuzugsgemeinde (= Gemeinde, in der ab diesem Zeitpunkt die AW oder HW der Person(en) liegt). 

element type.anmeldung.nachrichtenkopf.kunde/nachrichtenkopf
diagram
namespace http://www.osci.de/xmeld130
type xmeld:type.nachrichtenkopf.privat2mb
properties
isRef 0
content complex
children xmeld:ereignis xmeld:erstellungszeitpunkt xmeld:tagesvorgangszaehler xmeld:anwenderkennung xmeld:kunde xmeld:empfaenger
annotation
documentation 
Allgemeine Angaben über diese Nachricht. (Welches Ereignis ist der Auslöser, wer sendet, wer empfängt, wann wurde gesendet?)

element type.anmeldung.nachrichtenkopf.kunde/betroffene
diagram
namespace http://www.osci.de/xmeld130
type xmeld:type.anmeldung.identifikation
properties
isRef 0
content complex
children xmeld:identifikation.person xmeld:wegzugsanschrift
annotation
documentation 
Mit diesem Identifikationselement ist ausschliesslich die Anmeldung von 1 bis n Personen möglich, die in der Wegzugsgemeinde an derselben Adresse [mit dem Wohnungsstatus AW oder HW] gemeldet sind.
Die Adresse dient der weiteren Identifikation der Personen (grössere Identifikationswahrscheinlichkeit).
Dabei werden (genau eine) Anschrift und (bis zu n) Personen im Element anmeldung.identifikation abgebildet.

complexType type.anmeldung.nicht.zuziehende.personen
diagram
namespace http://www.osci.de/xmeld130
children xmeld:vertreter xmeld:beigeschriebene.personen
used by
element type.anmeldung.zuziehende.person/nicht.zuziehende.personen
annotation
documentation 
Dieses Element mit den Kindelementen

  Vertreter
  Ehegatte
  Kind

ist nur vorhanden, wenn die zuziehende Person mindestens eine Beziehung zu einer nicht zuziehenden Person aufweist.
Das Element wird ausschliesslich als Kindelement von Elementen verwendet, die zuziehende Personen beschreiben.

element type.anmeldung.nicht.zuziehende.personen/vertreter
diagram
namespace http://www.osci.de/xmeld130
type xmeld:type.identifikation.gesetzlichervertreter
properties
isRef 0
content complex
children xmeld:name xmeld:geburt xmeld:anschrift xmeld:gesetzlichervertreterschluessel
annotation
documentation 
Nicht zuziehende Vertreter der natürlichen Person, die zur Anmeldung gekommen ist.

element type.anmeldung.nicht.zuziehende.personen/beigeschriebene.personen
diagram
namespace http://www.osci.de/xmeld130
type xmeld:type.anmeldung.beigeschriebene.personen
properties
isRef 0
content complex
children xmeld:kind xmeld:partner
annotation
documentation 
Beigeschriebene Personen sind nicht mitziehende Personen, deren Daten aber ebenfalls bei der Bezugsperson gespeichert werden müssen.
Die beigeschriebenen Personen werden nicht gemeldet, sondern nur mitübermittelt.

complexType type.anmeldung.zuziehende.person
diagram
namespace http://www.osci.de/xmeld130
children xmeld:antwortstatus xmeld:anfrageprofil xmeld:personendaten xmeld:nicht.zuziehende.personen xmeld:antrag.auskunftssperre xmeld:antrag.lohnsteuerkarte xmeld:antrag.weiterelstkarte
used by
elements anmeldung.datenbereitstellung.0301/zuziehende.person type.anmeldung.meldeschein/zuziehende.person
annotation
documentation 
Informationen von der Wegzugsgemeinde über die zuziehende Person.
Wenn die Suche in dem Melderegister der Wegzugsmeldebehörde erfolgreich war, werden Daten über die zuziehenden Personen an die Zuzugsmeldebehörde übermittelt. Wir gehen davon aus, dass die dafür notwendige Rechtsgrundlage den Umfang der zu übermittelnden Daten auf § 2 Abs. 1 MRRG festlegen wird. Dementsprechend haben wir den Datentyp type.anmeldung.zuziehende.person definiert. Die Daten nach § 2 Abs. 1 stehen im Kindelement personendaten.

element type.anmeldung.zuziehende.person/antwortstatus
diagram
namespace http://www.osci.de/xmeld130
type xmeld:type.Schluesseltabelle
properties
isRef 0
content complex
children tabelle schluessel
annotation
documentation 
Information, ob die angefragte Person gefunden wurde, oder nicht.

element type.anmeldung.zuziehende.person/anfrageprofil
diagram
namespace http://www.osci.de/xmeld130
type xmeld:type.anmeldung.identifikation.person
properties
isRef 0
content complex
children xmeld:name xmeld:geburt
annotation
documentation 
Hier wird die ursprüngliche Anfrage an die Wegzugsgemeinde wiederholt (zu Vergleichs-/Kontrollzwecken).

element type.anmeldung.zuziehende.person/personendaten
diagram
namespace http://www.osci.de/xmeld130
type xmeld:type.NatuerlichePerson
properties
isRef 0
content complex
children xmeld:ERREICHBARKEIT xmeld:NAMENATUERLICHEPERSON xmeld:FAMILIENSTAND xmeld:GEBURT xmeld:LOHNSTEUERDATEN xmeld:RELIGION xmeld:STAATSANGEHOERIGKEIT xmeld:TOD xmeld:WAHLRECHTSAUSSCHLUSS xmeld:AUSWEISDOKUMENT xmeld:PASSVERSAGUNG xmeld:UNIONSBUERGER xmeld:OPTIONSDEUTSCHER xmeld:EINWOHNERSCHAFT xmeld:anschrift3991 xmeld:GESCHLECHT xmeld:WAFFENRECHTLICHEERLAUBNIS xmeld:STEUERIDENTIFIKATION xmeld:SPRENGSTOFFRECHTLICHEERLAUBNIS
attributes
Name  Type  Use  Default  Fixed  Annotation
id  xs:IDoptional      
annotation
documentation 
Details zur zuziehenden natürlichen Person.
Steueridentifikationsdaten müssen mit übermittelt werden, sofern sie vorliegen!

element type.anmeldung.zuziehende.person/nicht.zuziehende.personen
diagram
namespace http://www.osci.de/xmeld130
type xmeld:type.anmeldung.nicht.zuziehende.personen
properties
isRef 0
content complex
children xmeld:vertreter xmeld:beigeschriebene.personen
annotation
documentation 
Dieses Element mit den Kindelementen

  Vertreter
  Beigeschriebene Personen

ist nur vorhanden, wenn die zuziehende Person mindestens eine Beziehung zu einer nicht zuziehenden Person aufweist.

element type.anmeldung.zuziehende.person/antrag.auskunftssperre
diagram
namespace http://www.osci.de/xmeld130
type xmeld:type.Schluesseltabelle
properties
isRef 0
content complex
children tabelle schluessel
annotation
documentation 
Für jede beantragte Auskunftssperre muss genau eine Instanz dieses Elementes mit einer entsprechenden Ausprägung anhand der Schlüsseltabelle 11 übermittelt werden.

element type.anmeldung.zuziehende.person/antrag.lohnsteuerkarte
diagram
namespace http://www.osci.de/xmeld130
type xmeld:type.Schluesseltabelle
properties
isRef 0
content complex
children tabelle schluessel
annotation
documentation 
Für die beantragte Hauptlohnsteuerkarte muss genau eine Instanz dieses Elementes mit einer entsprechenden Ausprägung anhand der Schlüsseltabelle 13 übermittelt werden.

element type.anmeldung.zuziehende.person/antrag.weiterelstkarte
diagram
namespace http://www.osci.de/xmeld130
type xs:string
properties
isRef 0
content simple
annotation
documentation 
Falls weitere Lohnsteuerkarten gewünscht werden, wird hier die Anzahl der Karten angegeben.

complexType type.berichtszeitraum
diagram
namespace http://www.osci.de/xmeld130
children xmeld:von xmeld:bis
used by
elements statistik.staatsangehoerigkeitswechsel.0801/berichtsmonat statistik.wanderung.0800/berichtsmonat
annotation
documentation 
Mit diesem Element ist es möglich, Zeitraum-Informationen zu übermitteln (z. B. im Kontext von Statistikmeldungen: Zeitraum, auf den sich die Datenlieferung bezieht).

element type.berichtszeitraum/von
diagram
namespace http://www.osci.de/xmeld130
type xs:date
properties
isRef 0
content simple
annotation
documentation 
Der Beginn des Berichtszeitraums.

element type.berichtszeitraum/bis
diagram
namespace http://www.osci.de/xmeld130
type xs:date
properties
isRef 0
content simple
annotation
documentation 
Das Ende des Berichtszeitraums.

complexType type.bzst.konfliktmanagement
diagram
namespace http://www.osci.de/xmeld130
children xmeld:konfliktkennzeichen xmeld:versionsnr
used by
elements datenuebermittlung.aenderungsteuerpflichtiger.0502/aenderungsteuerpflichtiger/konfliktmanagement datenuebermittlung.anforderungidnr.0500/anforderungidnr/konfliktmanagement datenuebermittlung.konfliktmitteilung.0505/konfliktfall/konfliktmanagement datenuebermittlung.personzurechtgefuehrt.0509/personzurechtgefuehrt/konfliktmanagement datenuebermittlung.stornierungperson.0507/konfliktmanagement datenuebermittlung.stornoanforderungidnr.0506/stornoanforderungidnr/konfliktmanagement
annotation
documentation 
Um alle in Zusammenhang mit einem konkreten Konflikt notwendigen Informationen an einer Stelle zusammenzufassen, wurde das Element bzst.konfliktmanagement definiert.
Dieses Element umfasst folgende Kindelemente:
  
    konfliktkennzeichen
    versionsnr
  

element type.bzst.konfliktmanagement/konfliktkennzeichen
diagram
namespace http://www.osci.de/xmeld130
type xs:string
properties
isRef 0
content simple
annotation
documentation 
Das Konfliktkennzeichen wird im Konfliktfall (Bsp. vermutete Dubletten) vom BZSt vergeben. Es identifiziert einen konkreten Konflikt, in dem das BZSt vermutet, dass Unrichtigkeiten oder Unvollständigkeiten in den Melderegistern der beteiligten Meldebehörden vorliegen.
Solange ein Konfliktfall noch nicht abgeschlossen ist und sich zwischenzeitlich zusätzliche Erkenntnisse ergeben, die den dann noch Beteiligten wieder mitgeteilt werden müssen, erfolgt diese Mitteilung unter Erweiterung des bereits verwendeten Kennzeichens um die Versionsnr (z. B. 4711/1, 4711/2, ...). Derartige Situationen werden bereits nach der Erstübermittlung der VBMs an das BZSt mit Beginn der Konsolidierungsphase auftreten.

element type.bzst.konfliktmanagement/versionsnr
diagram
namespace http://www.osci.de/xmeld130
type xs:unsignedInt
properties
isRef 0
content simple
annotation
documentation 
Da ein Konfliktfall bei Änderungen durch das BZSt fortgeschrieben wird, kann anhand der ergänzenden Versionsnummer eine konkrete Ausprägung des Konfliktes identifiziert werden.
Als Datentyp wurde xs.unsignedInt gewählt, um die einzelnen Konfliktfall-Fortschreibungen durch einfaches Hochzählen der versionsnr eindeutig zu kennzeichnen.

complexType type.datenuebermittlung.ab2mb
diagram
namespace http://www.osci.de/xmeld130
children xmeld:nachrichtenkopf
annotation
documentation 
Allgemeines Schema für die Nachrichtenübermittlung von der Meldebehörde an eine andere Behörde.
(Dieser Typ wurde im Hinblick auf zukünftige Nachrichten entwickelt, wird aber derzeit (Oktober 2005) noch nicht verwendet.)

element type.datenuebermittlung.ab2mb/nachrichtenkopf
diagram
namespace http://www.osci.de/xmeld130
type xmeld:type.nachrichtenkopf.ab2mb
properties
isRef 0
content complex
children xmeld:ereignis xmeld:erstellungszeitpunkt xmeld:tagesvorgangszaehler xmeld:anwenderkennung xmeld:absender xmeld:empfaenger
annotation
documentation 
Allgemeine Angaben über diese Nachricht. (Welches Ereignis ist der Auslöser, wer sendet, wer empfängt, wann wurde gesendet?)

complexType type.datenuebermittlung.aenderung.ehename
diagram
namespace http://www.osci.de/xmeld130
children xmeld:ehename.bisher xmeld:ehename.neu
used by
elements datenuebermittlung.familienstandsaenderung.0450/familienstandsaenderung/aenderung.ehename datenuebermittlung.namensaenderung.0445/namensaenderung/aenderung.ehename
annotation
documentation 
Dieses Element ist vorhanden, sofern eine Ehenamensänderung zu übermitteln ist. In diesem Fall sind sowohl der Ehename vor der Änderung als auch der geänderte Ehename zu übermitteln.

element type.datenuebermittlung.aenderung.ehename/ehename.bisher
diagram
namespace http://www.osci.de/xmeld130
type xmeld:type.Nachname
properties
isRef 0
content complex
children xmeld:nachname xmeld:nachnameoriginalschreibweise xmeld:namensbestandteil xmeld:rolle xmeld:zurechtnichtvorhanden
attributes
Name  Type  Use  Default  Fixed  Annotation
id  xs:IDoptional      
annotation
documentation 
Es ist folgende Information zum bisherigen Ehenamen zu übermitteln:
  
    Ehename (-Felder 0103, 0104)
  

element type.datenuebermittlung.aenderung.ehename/ehename.neu
diagram
namespace http://www.osci.de/xmeld130
type xmeld:type.Nachname
properties
isRef 0
content complex
children xmeld:nachname xmeld:nachnameoriginalschreibweise xmeld:namensbestandteil xmeld:rolle xmeld:zurechtnichtvorhanden
attributes
Name  Type  Use  Default  Fixed  Annotation
id  xs:IDoptional      
annotation
documentation 
Es ist folgende Information zum geänderten Ehenamen zu übermitteln:
  
    Ehename (-Felder 0103, 0104)
  

complexType type.datenuebermittlung.aenderung.familienname
diagram
namespace http://www.osci.de/xmeld130
children xmeld:familienname.bisher xmeld:familienname.neu
used by
elements datenuebermittlung.familienstandsaenderung.0450/familienstandsaenderung/aenderung.familienname datenuebermittlung.namensaenderung.0445/namensaenderung/aenderung.familienname
annotation
documentation 
Dieses Element ist vorhanden, sofern eine Familiennamensänderung zu übermitteln ist. In diesem Fall sind sowohl der Familienname vor der Änderung als auch der geänderte Familienname zu übermitteln.

element type.datenuebermittlung.aenderung.familienname/familienname.bisher
diagram
namespace http://www.osci.de/xmeld130
type xmeld:type.Nachname
properties
isRef 0
content complex
children xmeld:nachname xmeld:nachnameoriginalschreibweise xmeld:namensbestandteil xmeld:rolle xmeld:zurechtnichtvorhanden
attributes
Name  Type  Use  Default  Fixed  Annotation
id  xs:IDoptional      
annotation
documentation 
Es ist folgende Information zum bisherigen Familiennamen zu übermitteln:
  
    Familienname vor Änderung (-Felder 0203, 0204)
  

element type.datenuebermittlung.aenderung.familienname/familienname.neu
diagram
namespace http://www.osci.de/xmeld130
type xmeld:type.Nachname
properties
isRef 0
content complex
children xmeld:nachname xmeld:nachnameoriginalschreibweise xmeld:namensbestandteil xmeld:rolle xmeld:zurechtnichtvorhanden
attributes
Name  Type  Use  Default  Fixed  Annotation
id  xs:IDoptional      
annotation
documentation 
Es ist folgende Information zum geänderten Familiennamen zu übermitteln:
  
    Aktueller Familienname (-Felder 0101, 0102)
  

complexType type.datenuebermittlung.aenderung.geburtsname
diagram
namespace http://www.osci.de/xmeld130
children xmeld:geburtsname.bisher xmeld:geburtsname.neu
used by
element datenuebermittlung.namensaenderung.0445/namensaenderung/aenderung.geburtsname
annotation
documentation 
Dieses Element ist vorhanden, sofern eine Geburtsnamensänderung zu übermitteln ist. In diesem Fall sind sowohl der Geburtsname vor der Änderung als auch der geänderte Geburtsname zu übermitteln.

element type.datenuebermittlung.aenderung.geburtsname/geburtsname.bisher
diagram
namespace http://www.osci.de/xmeld130
type xmeld:type.Nachname
properties
isRef 0
content complex
children xmeld:nachname xmeld:nachnameoriginalschreibweise xmeld:namensbestandteil xmeld:rolle xmeld:zurechtnichtvorhanden
attributes
Name  Type  Use  Default  Fixed  Annotation
id  xs:IDoptional      
annotation
documentation 
Es sind folgende Informationen zum bisherigen Geburtsnamen zu übermitteln:
  
     Geburtsname (-Felder 0201, 0202)
  

element type.datenuebermittlung.aenderung.geburtsname/geburtsname.neu
diagram
namespace http://www.osci.de/xmeld130
type xmeld:type.Nachname
properties
isRef 0
content complex
children xmeld:nachname xmeld:nachnameoriginalschreibweise xmeld:namensbestandteil xmeld:rolle xmeld:zurechtnichtvorhanden
attributes
Name  Type  Use  Default  Fixed  Annotation
id  xs:IDoptional      
annotation
documentation 
Es sind folgende Informationen zum geänderten Geburtsnamen zu übermitteln:
  
     Geburtsname (-Felder 0201, 0202)
  

complexType type.datenuebermittlung.aenderung.lebenspartnerschaftsname
diagram
namespace http://www.osci.de/xmeld130
children xmeld:lebenspartnerschaftsname.bisher xmeld:lebenspartnerschaftsname.neu
used by
elements datenuebermittlung.familienstandsaenderung.0450/familienstandsaenderung/aenderung.lebenspartnerschaftsname datenuebermittlung.namensaenderung.0445/namensaenderung/aenderung.lebenspartnerschaftsname
annotation
documentation 
Dieses Element ist vorhanden, sofern eine Lebenspartnerschaftsnamensänderung zu übermitteln ist. In diesem Fall sind sowohl der Lebenspartnerschaftsname vor der Änderung als auch der geänderte Lebenspartnerschaftsname zu übermitteln.

element type.datenuebermittlung.aenderung.lebenspartnerschaftsname/lebenspartnerschaftsname.bisher
diagram
namespace http://www.osci.de/xmeld130
type xmeld:type.Nachname
properties
isRef 0
content complex
children xmeld:nachname xmeld:nachnameoriginalschreibweise xmeld:namensbestandteil xmeld:rolle xmeld:zurechtnichtvorhanden
attributes
Name  Type  Use  Default  Fixed  Annotation
id  xs:IDoptional      
annotation
documentation 
Es ist folgende Information zum bisherigen Lebenspartnerschaftsnamen zu übermitteln:
  
    Lebenspartnerschaftsname (-Felder 0105, 01026
  

element type.datenuebermittlung.aenderung.lebenspartnerschaftsname/lebenspartnerschaftsname.neu
diagram
namespace http://www.osci.de/xmeld130
type xmeld:type.Nachname
properties
isRef 0
content complex
children xmeld:nachname xmeld:nachnameoriginalschreibweise xmeld:namensbestandteil xmeld:rolle xmeld:zurechtnichtvorhanden
attributes
Name  Type  Use  Default  Fixed  Annotation
id  xs:IDoptional      
annotation
documentation 
Es ist folgende Information zum geändeten Lebenspartnerschaftsnamen zu übermitteln:
  
    Lebenspartnerschaftsname (-Felder 0105, 01026
  

complexType type.datenuebermittlung.aenderung.vorname
diagram
namespace http://www.osci.de/xmeld130
children xmeld:vorname.bisher xmeld:vorname.neu
used by
element datenuebermittlung.namensaenderung.0445/namensaenderung/aenderung.vorname
annotation
documentation 
Dieses Element ist vorhanden, sofern eine Vornamensänderung zu übermitteln ist. In diesem Fall sind sowohl der Vorname vor der Änderung als auch der geänderte Vorname zu übermitteln.

element type.datenuebermittlung.aenderung.vorname/vorname.bisher
diagram
namespace http://www.osci.de/xmeld130
type xmeld:type.Vorname
properties
isRef 0
content complex
children xmeld:gebraeuchlich xmeld:laufendenr xmeld:rolle xmeld:vorname xmeld:vornameoriginalschreibweise xmeld:zurechtnichtvorhanden
attributes
Name  Type  Use  Default  Fixed  Annotation
id  xs:IDoptional      
annotation
documentation 
Es sind folgende Informationen zum bisherigen Vornamen zu übermitteln:
  
    Aktueller Vorname (-Feld 0301)
    Gebräuchlicher Vorname (-Feld 0302)
    Früherer Vorname (-Feld 0303)  Dieses Element könnte langfristig entfallen, wenn im Rahmen einer regelmässigen Datenübermittlung an alle Empfänger Änderungen an den identifizierenden Daten zeitnah übermittelt würden.
  

element type.datenuebermittlung.aenderung.vorname/vorname.neu
diagram
namespace http://www.osci.de/xmeld130
type xmeld:type.Vorname
properties
isRef 0
content complex
children xmeld:gebraeuchlich xmeld:laufendenr xmeld:rolle xmeld:vorname xmeld:vornameoriginalschreibweise xmeld:zurechtnichtvorhanden
attributes
Name  Type  Use  Default  Fixed  Annotation
id  xs:IDoptional      
annotation
documentation 
Es sind folgende Informationen zum geänderten Vornamen zu übermitteln:
  
    Aktueller Vorname (-Feld 0301)
    Gebräuchlicher Vorname (-Feld 0302)
    Früherer Vorname (-Feld 0303)  Dieses Element könnte langfristig entfallen, wenn im Rahmen einer regelmässigen Datenübermittlung an alle Empfänger Änderungen an den identifizierenden Daten zeitnah übermittelt würden.
  

complexType type.datenuebermittlung.anforderung.generell
diagram
namespace http://www.osci.de/xmeld130
children xmeld:nachrichtenkopf xmeld:gesuchte.person
used by
elements datenuebermittlung.anforderungbenutzerdefiniert.0400 datenuebermittlung.anforderungeinfach.0404 datenuebermittlung.anforderungerweitertfamilienstand.0410 datenuebermittlung.anforderungerweitertgeschlecht.0406 datenuebermittlung.anforderungerweitertgesetzlichervertreter.0412 datenuebermittlung.anforderungerweitertinaktuellenamen.0416 datenuebermittlung.anforderungerweitertinaktuellewohnungen.0414 datenuebermittlung.anforderungerweitertstaatsangehoerigkeit.0408 datenuebermittlung.anforderungfamilienkasse.0402
annotation
documentation 
Gesendet wird eine Nachricht an die Meldebehörde, in der die gesuchte(n) Person(en) vermutet wird/werden.

element type.datenuebermittlung.anforderung.generell/nachrichtenkopf
diagram
namespace http://www.osci.de/xmeld130
type xmeld:type.nachrichtenkopf.ab2mb
properties
isRef 0
content complex
children xmeld:ereignis xmeld:erstellungszeitpunkt xmeld:tagesvorgangszaehler xmeld:anwenderkennung xmeld:absender xmeld:empfaenger
annotation
documentation 
Allgemeine Angaben über diese Nachricht. (Welches Ereignis ist der Auslöser, wer sendet, wer empfängt, wann wurde gesendet?)

element type.datenuebermittlung.anforderung.generell/gesuchte.person
diagram
namespace http://www.osci.de/xmeld130
type xmeld:type.suchprofil
properties
isRef 0
content complex
children xmeld:zeichensuchprofil xmeld:grundderabfrage xmeld:name xmeld:geburt xmeld:anschrift xmeld:geschlecht xmeld:staatsangehoerigkeit
annotation
documentation 
Über diese Person(en) wird von einer anderen Behörde bei der Meldebehörde eine Auskunft angefordert.
Die Datenübermittlung von einer Vielzahl namentlich benannter Personen wird hiervon mit erfasst.

complexType type.datenuebermittlung.antwort.generell
diagram
namespace http://www.osci.de/xmeld130
children xmeld:nachrichtenkopf
used by
elements datenuebermittlung.antwortbenutzerdefiniert.0401 datenuebermittlung.antworteinfach.0405 datenuebermittlung.antworterweitertfamilienstand.0411 datenuebermittlung.antworterweitertgeschlecht.0407 datenuebermittlung.antworterweitertgesetzlichervertreter.0413 datenuebermittlung.antworterweitertinaktuellenamen.0417 datenuebermittlung.antworterweitertinaktuellewohnungen.0415 datenuebermittlung.antworterweitertstaatsangehoerigkeit.0409 datenuebermittlung.antwortfamilienkasse.0403
annotation
documentation 
Gesendet wird eine Datenübermittlungsnachricht von einer Meldebehörde an eine andere Behörde.

element type.datenuebermittlung.antwort.generell/nachrichtenkopf
diagram
namespace http://www.osci.de/xmeld130
type xmeld:type.nachrichtenkopf.mb2ab
properties
isRef 0
content complex
children xmeld:ereignis xmeld:erstellungszeitpunkt xmeld:tagesvorgangszaehler xmeld:anwenderkennung xmeld:absender xmeld:empfaenger
annotation
documentation 
Allgemeine Angaben über diese Nachricht. (Welches Ereignis ist der Auslöser, wer sendet, wer empfängt, wann wurde gesendet?)

complexType type.datenuebermittlung.bb2mb
diagram
namespace http://www.osci.de/xmeld130
children xmeld:nachrichtenkopf
used by
elements datenuebermittlung.aenderungsteuerpflichtigerantwort.0503 datenuebermittlung.antwortidnr.0501 datenuebermittlung.fehlerhaftenachricht.0508 datenuebermittlung.konfliktmitteilung.0505
annotation
documentation 
Allgemeines Schema für die Nachrichtenübermittlung einer Bundesbehörde an die Meldebehörde.
(Dieser Typ wurde im Hinblick auf zukünftige Nachrichten entwickelt, wird aber derzeit (Juni 2005) noch nicht verwendet.)

element type.datenuebermittlung.bb2mb/nachrichtenkopf
diagram
namespace http://www.osci.de/xmeld130
type xmeld:type.nachrichtenkopf.ab2mb
properties
isRef 0
content complex
children xmeld:ereignis xmeld:erstellungszeitpunkt xmeld:tagesvorgangszaehler xmeld:anwenderkennung xmeld:absender xmeld:empfaenger
annotation
documentation 
Allgemeine Angaben über diese Nachricht. (Welches Ereignis ist der Auslöser, wer sendet, wer empfängt, wann wurde gesendet?)

complexType type.datenuebermittlung.bzr.0430
diagram
namespace http://www.osci.de/xmeld130
children xmeld:anfrageart xmeld:aktenzeichenanfrage xmeld:justizbehoerdenkennzeichen xmeld:identifikation.personanschrift xmeld:staatsangehoerigkeit xmeld:weiterername xmeld:titel xmeld:gesetzlicher.vertreter xmeld:versandanschrift xmeld:gebuehrenangabe xmeld:verwendungszweck
used by
elements datenuebermittlung.bzrergebnisnachricht.0432/bzr.fuehrungszeugnisanfrage datenuebermittlung.bzranfrage.0430/bzranfrage
annotation
documentation 
Mit diesem Element wird genau ein Führungszeugnis-Antrag mitgeteilt.

element type.datenuebermittlung.bzr.0430/anfrageart
diagram
namespace http://www.osci.de/xmeld130
type xmeld:type.Schluesseltabelle
properties
isRef 0
content complex
children tabelle schluessel
annotation
documentation 
Das Element enthält eine Kennung für die Art der Anfrage und ist über eine Schlüsseltabelle codiert.

element type.datenuebermittlung.bzr.0430/aktenzeichenanfrage
diagram
namespace http://www.osci.de/xmeld130
type xs:string
properties
isRef 0
content simple
annotation
documentation 
Die übermittelnde Meldebehörde kann hier ihr Zuordnungsmerkmal für die jeweilige Einzelanfrage eintragen (Aktenzeichen, Surrogat, Geschäftskennzeichen), damit auch bei asynchroner Bearbeitung die Antwort der Anfrage zugeordet werden kann (derzeit nicht-elektronische Kommunikation).

element type.datenuebermittlung.bzr.0430/justizbehoerdenkennzeichen
diagram
namespace http://www.osci.de/xmeld130
type xmeld:type.Schluesseltabelle
properties
isRef 0
content complex
children tabelle schluessel
annotation
documentation 
In diesem Feld ist das Behördenkennzeichen des Amtsgerichts anzugeben, an welches auf Wunsch des Antragstellers das beantragte Führungszeugnis zunächst zur Einsichtnahme geschickt werden soll, sofern es Eintragungen enthalten würde.
Dieses Kennzeichen darf nur in Zusammenhang mit den Anfragearten PB und PG verwendet werden.

element type.datenuebermittlung.bzr.0430/identifikation.personanschrift
diagram
namespace http://www.osci.de/xmeld130
type xmeld:type.identifikation.personanschrift
properties
isRef 0
content complex
children xmeld:nachname xmeld:vorname xmeld:geburt xmeld:geschlecht xmeld:anschrift
annotation
documentation 
Von der Person ist der Geburtsname zu übermitteln. Wenn Geburts- und Familiennamen voneinander abweichen, sind beide zu übermitteln.
Bei den Angaben zur Geburt sind Geburtsdatum, -ort sowie -staat zu übermitteln.
Die Anschrift wird nur für Identifikationszwecke verwendet.

element type.datenuebermittlung.bzr.0430/staatsangehoerigkeit
diagram
namespace http://www.osci.de/xmeld130
type xmeld:type.Staatsangehoerigkeit
properties
isRef 0
content complex
children xmeld:staatsangehoerigkeit
attributes
Name  Type  Use  Default  Fixed  Annotation
id  xs:IDoptional      
annotation
documentation 
Die einer Natürlichen Person zugeordneten Staatsangehörigkeiten werden über Instanzen dieses Typs abgebildet.

element type.datenuebermittlung.bzr.0430/weiterername
diagram
namespace http://www.osci.de/xmeld130
type xmeld:type.WeitererName
properties
isRef 0
content complex
children xmeld:name xmeld:nameoriginalschreibweise xmeld:rolle
attributes
Name  Type  Use  Default  Fixed  Annotation
id  xs:IDoptional      
annotation
documentation 
Es werden weitere Namen zu einer (natürlichen) Person abgebildet. 
Das Element rolle legt dabei fest, in welchem Kontext der weitere Name von der Person genutzt wird:

  Ordensname
  Künstlername

Das Element nameoriginalschreibweise weist darauf hin, wie die korrekte Schreibweise des weiteren Namens unter Berücksichtigung diakritischer Zeichen darzustellen ist.

element type.datenuebermittlung.bzr.0430/titel
diagram
namespace http://www.osci.de/xmeld130
type xmeld:type.Titel
properties
isRef 0
content complex
children xmeld:titel
attributes
Name  Type  Use  Default  Fixed  Annotation
id  xs:IDoptional      
annotation
documentation 
Eine Instanz dieses Typs bezeichnet den Titel einer Natürlichen Person, z. B. Dr.. Hier werden nur Doktorgrade entsprechend -Blattnummer 0401 erfasst.

element type.datenuebermittlung.bzr.0430/gesetzlicher.vertreter
diagram
namespace http://www.osci.de/xmeld130
properties
isRef 0
content complex
children xmeld:natuerlichevertretung xmeld:juristische.vertretung
annotation
documentation 
Die Gesetzliche Vertreterschaft kommt nur zum Tragen, wenn der Antrag durch einen amtlich bestellten gesetzlichen Vertreter gestellt wird. Die Namens- (bei natürlicher Vertretung) bzw. Institutionsangaben (bei juristischer Vertretung) sind als Bestandteil der Versandanschrift zu verwenden.

element type.datenuebermittlung.bzr.0430/gesetzlicher.vertreter/natuerlichevertretung
diagram
namespace http://www.osci.de/xmeld130
properties
isRef 0
content complex
children xmeld:natuerlichervertreter.name xmeld:gesetzlichervertreterschluessel
annotation
documentation 
Es liegt eine gesetzliche Vertretung durch eine Natürliche Person vor.

element type.datenuebermittlung.bzr.0430/gesetzlicher.vertreter/natuerlichevertretung/natuerlichervertreter.name
diagram
namespace http://www.osci.de/xmeld130
type xmeld:type.NameNatuerlichePerson
properties
isRef 0
content complex
children xmeld:TITEL xmeld:NACHNAME xmeld:VORNAME xmeld:WEITERERNAME
attributes
Name  Type  Use  Default  Fixed  Annotation
id  xs:IDoptional      
annotation
documentation 
Der Name des gesetzlichen Vertreters wird als Bestandteil der Versandanschrift benötigt, wenn die Zustellung des Führungzeugnisses an den gesetzlichen Vertreter erfolgen soll
Es sind nur die aktuellen Vornamen, der aktuelle Nachname einschl. Namensbestandteil sowie (falls vorhanden) der Titel des gesetzlichen Vertreters zu übermitteln.

element type.datenuebermittlung.bzr.0430/gesetzlicher.vertreter/natuerlichevertretung/gesetzlichervertreterschluessel
diagram
namespace http://www.osci.de/xmeld130
type xmeld:type.Schluesseltabelle
properties
isRef 0
content complex
children tabelle schluessel
annotation
documentation 
Beschreibt die Art der Vertretung des Betroffenen. Im Falle der natürlichen Vertretung muss der Schlüssel ungleich '4' sein.

element type.datenuebermittlung.bzr.0430/gesetzlicher.vertreter/juristische.vertretung
diagram
namespace http://www.osci.de/xmeld130
properties
isRef 0
content complex
children xmeld:juristischervertreter xmeld:gesetzlichervertreterschluessel
annotation
documentation 
Es liegt eine gesetzliche Vertretung durch eine Juristische Person vor.

element type.datenuebermittlung.bzr.0430/gesetzlicher.vertreter/juristische.vertretung/juristischervertreter
diagram
namespace http://www.osci.de/xmeld130
type xmeld:type.JuristischerVertreter
properties
isRef 0
content complex
children xmeld:NATUERLICHEPERSON xmeld:bezeichnung xmeld:datumendegesetzlvertretung xmeld:gesetzlichervertreterschluessel
attributes
Name  Type  Use  Default  Fixed  Annotation
id  xs:IDoptional      
annotation
documentation 
Dieser Typ wird benötigt, um den Bereich der gesetzlichen Vertretung natürlicher Personen durch einen Juristischen Vertreter abzubilden. Eine konkrete Instanz dieser Klasse könnte z. B. ein Jugendamt sein.
Für die Darstellung der gesetzlichen Vertretung durch natürliche Personen ist der Typ type.NatuerlicherVertreter vorgesehen.

element type.datenuebermittlung.bzr.0430/gesetzlicher.vertreter/juristische.vertretung/gesetzlichervertreterschluessel
diagram
namespace http://www.osci.de/xmeld130
type xmeld:type.Schluesseltabelle
properties
isRef 0
content complex
children tabelle schluessel
annotation
documentation 
Beschreibt die Art der Vertretung des Betroffenen. Im Falle der juristischen Vertretung ist der Schlüssel immer '4': anderer gesetzlicher Vertreter (juristische Person).

element type.datenuebermittlung.bzr.0430/versandanschrift
diagram
namespace http://www.osci.de/xmeld130
type xmeld:type.Anschrift
properties
isRef 0
content complex
children xmeld:adressierungszusaetze xmeld:gemeindeschluessel xmeld:hausnummer xmeld:hausnummerbuchstabezusatzziffer xmeld:postleitzahl xmeld:staat xmeld:stockwerkswohnungsnummer xmeld:strasse xmeld:strassenschluessel xmeld:teilnummerderhausnummer xmeld:wohnort xmeld:wohnortfrueherergemeindename xmeld:wohnungsgeber xmeld:zusatzangaben
attributes
Name  Type  Use  Default  Fixed  Annotation
id  xs:IDoptional      
annotation
documentation 
Für den Versand des Führungszeugnisses ist entweder die Anschrift der Behörde, bei der das Führungszeugnis vorzulegen ist, oder die Anschrift des Antragstellers, so wie sie aus dem Melderegister ermittelt worden ist, anzugeben.
Von der Anschrift müssen genau die Felder

  postleitzahl (-Feld 1202)
  wohnort (-Feld 1203)
  wohnort - früherer gemeindename (-Feld 1204)
  strasse (-Feld 1205)
  hausnummer (-Feld 1206)
  hausnummerbuchstabezusatzziffer (-Feld 1208)
  teilnummerderhausnummer (-Feld 1209)
  stockwerkswohnungsnummer (-Feld 1210)
  zusatzangaben (-Feld 1211)
  wohnungsgeber (-Feld 1212)

übermittelt werden, sofern sie bekannt sind.

element type.datenuebermittlung.bzr.0430/gebuehrenangabe
diagram
namespace http://www.osci.de/xmeld130
properties
isRef 0
content complex
children xmeld:gebuehr xmeld:ermaessigungsgrund
annotation
documentation 
Mit diesem Element werden Gebühren und evtl. Gebührenbefreiungsinformationen an das BZR übermittelt.

element type.datenuebermittlung.bzr.0430/gebuehrenangabe/gebuehr
diagram
namespace http://www.osci.de/xmeld130
type xs:unsignedLong
properties
isRef 0
content simple
annotation
documentation 
Bei Anträgen von Privatpersonen auf Erteilung eines Führungszeugnisses ist hier die vom Antragsteller erhobene Gebühr in Eurocent für die Erteilung der Auskunft angegeben.
Dieses Feld muss übermittelt werden. Bei Gebührenbefreiung ist 0 einzutragen.

element type.datenuebermittlung.bzr.0430/gebuehrenangabe/ermaessigungsgrund
diagram
namespace http://www.osci.de/xmeld130
type xmeld:type.Schluesseltabelle
properties
isRef 0
content complex
children tabelle schluessel
annotation
documentation 
Grund für eine evtl. Gebührenbefreiung oder -ermäßigung gemäß Schlüsseltabelle.

element type.datenuebermittlung.bzr.0430/verwendungszweck
diagram
namespace http://www.osci.de/xmeld130
type xmeld:type.datenuebermittlung.bzr.verwendungszweck
properties
isRef 0
content complex
children xmeld:schluessel xmeld:beschreibung
annotation
documentation 
Dieses Element enthält Hinweise für den Empfänger des Führungszeugnisses darüber, zu welchem Zweck das Führungszeugnis vorgelegt wird.
Wenn weder Schlüssel noch Beschreibung übermittelt werden, kann das Element komplett entfallen.

complexType type.datenuebermittlung.bzr.verwendungszweck
diagram
namespace http://www.osci.de/xmeld130
children xmeld:schluessel xmeld:beschreibung
used by
element type.datenuebermittlung.bzr.0430/verwendungszweck
annotation
documentation 
Dieses Element enthält Hinweise für den Empfänger des Führungszeugnisses darüber, zu welchem Zweck das Führungszeugnis vorgelegt wird.
Wenn weder Schlüssel noch Beschreibung übermittelt werden, kann das Element komplett entfallen.

element type.datenuebermittlung.bzr.verwendungszweck/schluessel
diagram
namespace http://www.osci.de/xmeld130
type xmeld:type.Schluesseltabelle
properties
isRef 0
content complex
children tabelle schluessel
annotation
documentation 
Dreistelliger Schlüssel für die Angabe des Verwendungszwecks des Führungszeugnisses.

element type.datenuebermittlung.bzr.verwendungszweck/beschreibung
diagram
namespace http://www.osci.de/xmeld130
type xs:string
properties
isRef 0
content simple
annotation
documentation 
Hier kann eine Zusatzinformation zum Schlüssel oder  falls kein Schlüssel angegeben worden ist  eine Beschreibung des Verwendungszwecks des Führungszeugnisses angegeben werden.

complexType type.datenuebermittlung.knoten
diagram
namespace http://www.osci.de/xmeld130
children xmeld:knoten xmeld:element
used by
elements datenuebermittlung.antwortbenutzerdefiniert.0401/angefragter.strukturbaum type.datenuebermittlung.knoten/knoten datenuebermittlung.anforderungbenutzerdefiniert.0400/strukturbaum
annotation
documentation 
Rekursiv definiertes Basiselement für hierarchische Strukturbäume.
Auf der Basis dieses Elementes können für beliebige Anfragesituationen (also auch ausserhalb des derzeit betrachteten MRRG § 18 Kontextes) Antwortstrukturen beschrieben werden.

element type.datenuebermittlung.knoten/knoten
diagram
namespace http://www.osci.de/xmeld130
type xmeld:type.datenuebermittlung.knoten
properties
isRef 0
content complex
children xmeld:knoten xmeld:element
annotation
documentation 
Rekursive Knoten-Definition: Damit ist es möglich, Strukturbaum-Hierarchien beliebiger Tiefe zu erzeugen.

element type.datenuebermittlung.knoten/element
diagram
namespace http://www.osci.de/xmeld130
properties
isRef 0
content complex
children xmeld:bezeichner xmeld:qualifizierer
annotation
documentation 
Jeder Knoten des Strukturbaumes kann 0..n Elemente enthalten.

element type.datenuebermittlung.knoten/element/bezeichner
diagram
namespace http://www.osci.de/xmeld130
type xs:string
properties
isRef 0
content simple
annotation
documentation 
Durch den bezeichner wird das auszuwählende Element spezifiziert, z. B. bei der Datenübermittlung nach MRRG § 18: Vornamen.

element type.datenuebermittlung.knoten/element/qualifizierer
diagram
namespace http://www.osci.de/xmeld130
properties
isRef 0
content complex
children xmeld:wert
annotation
documentation 
Da es möglich ist, dass zur Datenübermittlung angeforderte Elemente in unterschiedlicher Ausprägung vorliegen, ist es durch die optionale Angabe von einem oder mehreren Qualifizierern möglich, die gewünschten Elemente genau zu spezifizieren.
Falls kein Qualifizierer angegeben wird, ist i.a. die Datenübermittlung aller zu diesem Element gehörenden Ausprägungen gewünscht. (Ob das aber auch so von Seiten des verarbeitenden EWO geliefert wird, ist an dieser Stelle nicht relevant.)

element type.datenuebermittlung.knoten/element/qualifizierer/wert
diagram
namespace http://www.osci.de/xmeld130
type xs:string
properties
isRef 0
content simple
annotation
documentation 
Beispiel: Aktueller Vorname oder gebräuchlich.

complexType type.datenuebermittlung.mb2ab
diagram
namespace http://www.osci.de/xmeld130
children xmeld:nachrichtenkopf
used by
elements datenuebermittlung.anschrift.0480 datenuebermittlung.ausweisdokument.0495 datenuebermittlung.bzranfrage.0430 datenuebermittlung.familienstandsaenderung.0450 datenuebermittlung.geburt.0475 datenuebermittlung.geburtsdaten.0476 datenuebermittlung.geschlecht.0485 datenuebermittlung.gesetzlichervertreter.0490 datenuebermittlung.loeschungperson.0460 datenuebermittlung.namensaenderung.0445 datenuebermittlung.staatsangehoerigkeit.0470 datenuebermittlung.sterbefall.0440 datenuebermittlung.sterbefallkorrektur.0441 datenuebermittlung.uebermittlungssperre.0465 datenuebermittlung.wohnungaenderung.0457 datenuebermittlung.wohnungaufgabe.0455 datenuebermittlung.wohnungawhw.0459 datenuebermittlung.wohnungbezug.0458 datenuebermittlung.wohnungnw.0456
annotation
documentation 
Allgemeines Schema für die Nachrichtenübermittlung von der Meldebehörde an eine andere Behörde.

element type.datenuebermittlung.mb2ab/nachrichtenkopf
diagram
namespace http://www.osci.de/xmeld130
type xmeld:type.nachrichtenkopf.mb2ab
properties
isRef 0
content complex
children xmeld:ereignis xmeld:erstellungszeitpunkt xmeld:tagesvorgangszaehler xmeld:anwenderkennung xmeld:absender xmeld:empfaenger
annotation
documentation 
Allgemeine Angaben über diese Nachricht. (Welches Ereignis ist der Auslöser, wer sendet, wer empfängt, wann wurde gesendet?)

complexType type.datenuebermittlung.mb2bb
diagram
namespace http://www.osci.de/xmeld130
children xmeld:nachrichtenkopf
used by
elements datenuebermittlung.aenderungsteuerpflichtiger.0502 datenuebermittlung.anforderungidnr.0500 datenuebermittlung.endezustaendigkeitsteuerpflichtiger.0510 datenuebermittlung.geburtsmitteilungdsrv.0530 datenuebermittlung.kindergeldabgleichba.0540 datenuebermittlung.personzurechtgefuehrt.0509 datenuebermittlung.registermitteilungkba.0545 datenuebermittlung.sterbefallmitteilungdpag.0535 datenuebermittlung.stornierungperson.0507 datenuebermittlung.stornoanforderungidnr.0506 datenuebermittlung.wehrueberwachungsmitteilungkwea.0555 datenuebermittlung.zentralregistermitteilungbzr.0550 datenuebermittlung.zustaendigkeitsteuerpflichtiger.0504
annotation
documentation 
Allgemeines Schema für die Nachrichtenübermittlung von der Meldebehörde an eine Bundesbehörde.

element type.datenuebermittlung.mb2bb/nachrichtenkopf
diagram
namespace http://www.osci.de/xmeld130
type xmeld:type.nachrichtenkopf.mb2ab
properties
isRef 0
content complex
children xmeld:ereignis xmeld:erstellungszeitpunkt xmeld:tagesvorgangszaehler xmeld:anwenderkennung xmeld:absender xmeld:empfaenger
annotation
documentation 
Allgemeine Angaben über diese Nachricht. (Welches Ereignis ist der Auslöser, wer sendet, wer empfängt, wann wurde gesendet?)

complexType type.datenuebermittlung.mb2privat
diagram
namespace http://www.osci.de/xmeld130
children xmeld:nachrichtenkopf
used by
element datenuebermittlung.bzrergebnisnachricht.0432
annotation
documentation 
Allgemeines Schema für die Nachrichtenübermittlung von einer Meldebehörde an einen Bürger.

element type.datenuebermittlung.mb2privat/nachrichtenkopf
diagram
namespace http://www.osci.de/xmeld130
type xmeld:type.nachrichtenkopf.mb2privat
properties
isRef 0
content complex
children xmeld:ereignis xmeld:erstellungszeitpunkt xmeld:tagesvorgangszaehler xmeld:anwenderkennung xmeld:absender xmeld:kunde
annotation
documentation 
Allgemeine Angaben über diese Nachricht. (Welches Ereignis ist der Auslöser, wer sendet, wer empfängt, wann wurde gesendet?)

complexType type.datenuebermittlung.mb2statistik
diagram
namespace http://www.osci.de/xmeld130
children xmeld:nachrichtenkopf
used by
elements statistik.staatsangehoerigkeitswechsel.0801 statistik.wanderung.0800
annotation
documentation 
Allgemeines Schema für die Nachrichtenübermittlung einer Meldebehörde an die statistischen Ämter.

element type.datenuebermittlung.mb2statistik/nachrichtenkopf
diagram
namespace http://www.osci.de/xmeld130
type xmeld:type.nachrichtenkopf.mb2ab
properties
isRef 0
content complex
children xmeld:ereignis xmeld:erstellungszeitpunkt xmeld:tagesvorgangszaehler xmeld:anwenderkennung xmeld:absender xmeld:empfaenger
annotation
documentation 
Allgemeine Angaben über diese Nachricht. (Welches Ereignis ist der Auslöser, wer sendet, wer empfängt, wann wurde gesendet?)

complexType type.datenuebermittlung.person0401
diagram
namespace http://www.osci.de/xmeld130
children xmeld:ergebnisstatus xmeld:beziehungpersonwohnung xmeld:zusatzinformation xmeld:uebermittlungssperre xmeld:angefragtes.suchprofil xmeld:daten.person xmeld:natuerlicher.vertreter xmeld:juristischer.vertreter xmeld:wohnung
used by
element datenuebermittlung.antwortbenutzerdefiniert.0401/uebermittelte.person
annotation
documentation 
Dieses Element stellt einen generischen Container dar, der je nach angefragtem Strukturbaum unterschiedlich gefüllt, aber für jede übermittelte Person identisch aufgebaut ist:

  Information, ob die gesuchte Person gefunden wurde
  Beziehung zwischen gefundener Person und Wohnung
  Zusätzliche Informationen zum Ergebnis
  Wiederholung des Anfrageprofils
  Personenbezogene Daten (Nutzung des Baukasten-Container-Typs type.NatuerlichePerson)
  Informationen zum natürlichen Vertreter, falls vorhanden
  Informationen zum Juristischen Vertreter, falls vorhanden
  Informationen zu den Wohnungen


element type.datenuebermittlung.person0401/ergebnisstatus
diagram
namespace http://www.osci.de/xmeld130
type xmeld:type.Schluesseltabelle
properties
isRef 0
content complex
children tabelle schluessel
annotation
documentation 
Mit diesem Kindelement wird die Information, ob die gesuchte Person gefunden wurde, übermittelt.

element type.datenuebermittlung.person0401/beziehungpersonwohnung
diagram
namespace http://www.osci.de/xmeld130
type xmeld:type.Schluesseltabelle
properties
isRef 0
content complex
children tabelle schluessel
annotation
documentation 
Mit diesem Kindelement wird die Beziehung zwischen der gefundenen Person und der übermittelten Wohnung hergestellt.

element type.datenuebermittlung.person0401/zusatzinformation
diagram
namespace http://www.osci.de/xmeld130
type xmeld:type.Schluesseltabelle
properties
isRef 0
content complex
children tabelle schluessel
annotation
documentation 
Mit diesem Kindelement können zusätzliche Informationen übermittelt werden, die einen eher allgemeinen Ergebnisstatus konkretisieren.
So ist erst durch die Zusatzinformation Es besteht eine Auskunftssperre die Begründung für den Ergebnisstatus Person eindeutig identifiziert, Daten werden nicht übermittelt vorhanden.
Ob (mittels Schlüsseltabelle genau definierte) Zusatzinformationen übermittelt werden, obliegt dem jeweiligen EWO-Verfahren.

element type.datenuebermittlung.person0401/uebermittlungssperre
diagram
namespace http://www.osci.de/xmeld130
type xmeld:type.Auskunftssperre
properties
isRef 0
content complex
children xmeld:frist xmeld:grund
attributes
Name  Type  Use  Default  Fixed  Annotation
id  xs:IDoptional      
annotation
documentation 
Da eine Person mehr als eine Übermittlungssperre haben kann, kann dieses Element mehrfach auftreten.

element type.datenuebermittlung.person0401/angefragtes.suchprofil
diagram
namespace http://www.osci.de/xmeld130
type xmeld:type.suchprofil
properties
isRef 0
content complex
children xmeld:zeichensuchprofil xmeld:grundderabfrage xmeld:name xmeld:geburt xmeld:anschrift xmeld:geschlecht xmeld:staatsangehoerigkeit
annotation
documentation 
Hier wird die ursprüngliche Anfrage an die Meldebehörde wiederholt (zu Vergleichs-/Kontrollzwecken).

element type.datenuebermittlung.person0401/daten.person
diagram
namespace http://www.osci.de/xmeld130
type xmeld:type.NatuerlichePerson
properties
isRef 0
content complex
children xmeld:ERREICHBARKEIT xmeld:NAMENATUERLICHEPERSON xmeld:FAMILIENSTAND xmeld:GEBURT xmeld:LOHNSTEUERDATEN xmeld:RELIGION xmeld:STAATSANGEHOERIGKEIT xmeld:TOD xmeld:WAHLRECHTSAUSSCHLUSS xmeld:AUSWEISDOKUMENT xmeld:PASSVERSAGUNG xmeld:UNIONSBUERGER xmeld:OPTIONSDEUTSCHER xmeld:EINWOHNERSCHAFT xmeld:anschrift3991 xmeld:GESCHLECHT xmeld:WAFFENRECHTLICHEERLAUBNIS xmeld:STEUERIDENTIFIKATION xmeld:SPRENGSTOFFRECHTLICHEERLAUBNIS
attributes
Name  Type  Use  Default  Fixed  Annotation
id  xs:IDoptional      
annotation
documentation 
Steueridentifikationsdaten dürfen nicht mit übermittelt werden!

element type.datenuebermittlung.person0401/natuerlicher.vertreter
diagram
namespace http://www.osci.de/xmeld130
type xmeld:type.identifikation.gesetzlichervertreter
properties
isRef 0
content complex
children xmeld:name xmeld:geburt xmeld:anschrift xmeld:gesetzlichervertreterschluessel
annotation
documentation 
Anhand dieser Daten wird der gesetzliche Vertreter eines Betroffenen identifiziert.

element type.datenuebermittlung.person0401/juristischer.vertreter
diagram
namespace http://www.osci.de/xmeld130
type xmeld:type.JuristischerVertreter
properties
isRef 0
content complex
children xmeld:NATUERLICHEPERSON xmeld:bezeichnung xmeld:datumendegesetzlvertretung xmeld:gesetzlichervertreterschluessel
attributes
Name  Type  Use  Default  Fixed  Annotation
id  xs:IDoptional      
annotation
documentation 
Dieser Typ wird benötigt, um den Bereich der gesetzlichen Vertretung natürlicher Personen durch einen Juristischen Vertreter abzubilden. Eine konkrete Instanz dieser Klasse könnte z. B. ein Jugendamt sein.
Für die Darstellung der gesetzlichen Vertretung durch natürliche Personen ist der Typ type.NatuerlicherVertreter vorgesehen.

element type.datenuebermittlung.person0401/wohnung
diagram
namespace http://www.osci.de/xmeld130
type xmeld:type.Wohnung
properties
isRef 0
content complex
children xmeld:GEMEINDE xmeld:ANSCHRIFT xmeld:datumabmeldungbeianmeldebehoerde xmeld:datumanmeldungbeianmeldebehoerde xmeld:datumderabmeldungvonamtswegen xmeld:datumderanmeldungvonamtswegen xmeld:datumdesauszugs xmeld:datumdesbeziehens xmeld:datumdeswohnungsstatuswechselsvonamtswegen xmeld:datummitteilungwohnungsstatuswechsel xmeld:datumstatuswechsel xmeld:statusderwohnung xmeld:zuzugvonstatus
attributes
Name  Type  Use  Default  Fixed  Annotation
id  xs:IDoptional      
annotation
documentation 
Eine Wohnung im vorliegenden Modell existiert immer relativ zu einer Einwohnerschaft, d. h., dass eine Instanz des Typs type.Wohnung immer mit einer Instanz des Typs type.Einwohnerschaft assoziiert ist.
Erst durch die Zuordnung einer Anschrift wird die Wohnung fassbar. Die Verwaltung der Wohnung erfolgt durch die zuständige Meldebehörde.

complexType type.datenuebermittlung.person0403
diagram
namespace http://www.osci.de/xmeld130
children xmeld:ergebnisstatus xmeld:beziehungpersonwohnung xmeld:zusatzinformation xmeld:uebermittlungssperre xmeld:angefragtes.suchprofil xmeld:name xmeld:geburt xmeld:wohnung
used by
element datenuebermittlung.antwortfamilienkasse.0403/uebermittelte.person
annotation
documentation 
Für jede im Rahmen der Haushaltsbescheinigung übermittelte Person wird genau ein Element angelegt. Dieses Element umfasst folgende Kindelemente:

  Information, ob die gesuchte Person gefunden wurde
  Beziehung zwischen gefundener Person und Wohnung
  Zusätzliche Informationen zum Ergebnis
  Wiederholung der Anfrage (Suchprofil)
  Namensinformationen zur Person, falls gefunden
  Geburtsinformationen zur Person, falls gefunden
  Anschriftsinformationen zur Person, falls gefunden


element type.datenuebermittlung.person0403/ergebnisstatus
diagram
namespace http://www.osci.de/xmeld130
type xmeld:type.Schluesseltabelle
properties
isRef 0
content complex
children tabelle schluessel
annotation
documentation 
Mit diesem Kindelement wird die Information, ob die gesuchte Person gefunden wurde, übermittelt.

element type.datenuebermittlung.person0403/beziehungpersonwohnung
diagram
namespace http://www.osci.de/xmeld130
type xmeld:type.Schluesseltabelle
properties
isRef 0
content complex
children tabelle schluessel
annotation
documentation 
Mit diesem Kindelement wird die Beziehung zwischen der gefundenen Person und der übermittelten Wohnung hergestellt.

element type.datenuebermittlung.person0403/zusatzinformation
diagram
namespace http://www.osci.de/xmeld130
type xmeld:type.Schluesseltabelle
properties
isRef 0
content complex
children tabelle schluessel
annotation
documentation 
Mit diesem Kindelement können zusätzliche Informationen übermittelt werden, die einen eher allgemeinen Ergebnisstatus konkretisieren.
So ist erst durch die Zusatzinformation Es besteht eine Auskunftssperre die Begründung für den Ergebnisstatus Person eindeutig identifiziert, Daten werden nicht übermittelt vorhanden.
Ob (mittels Schlüsseltabelle genau definierte) Zusatzinformationen übermittelt werden, obliegt dem jeweiligen EWO-Verfahren.

element type.datenuebermittlung.person0403/uebermittlungssperre
diagram
namespace http://www.osci.de/xmeld130
type xmeld:type.Auskunftssperre
properties
isRef 0
content complex
children xmeld:frist xmeld:grund
attributes
Name  Type  Use  Default  Fixed  Annotation
id  xs:IDoptional      
annotation
documentation 
Da eine Person mehr als eine Übermittlungssperre haben kann, kann dieses Element mehrfach auftreten.

element type.datenuebermittlung.person0403/angefragtes.suchprofil
diagram
namespace http://www.osci.de/xmeld130
type xmeld:type.suchprofil
properties
isRef 0
content complex
children xmeld:zeichensuchprofil xmeld:grundderabfrage xmeld:name xmeld:geburt xmeld:anschrift xmeld:geschlecht xmeld:staatsangehoerigkeit
annotation
documentation 
Hier wird die ursprüngliche Anfrage an die Meldebehörde wiederholt (zu Vergleichs-/Kontrollzwecken).

element type.datenuebermittlung.person0403/name
diagram
namespace http://www.osci.de/xmeld130
type xmeld:type.NameNatuerlichePerson
properties
isRef 0
content complex
children xmeld:TITEL xmeld:NACHNAME xmeld:VORNAME xmeld:WEITERERNAME
attributes
Name  Type  Use  Default  Fixed  Annotation
id  xs:IDoptional      
annotation
documentation 
Dieser Typ hat ausschliesslich eine aggregierende Funktion und ist attributfrei. Aggregiert werden Instanzen der Typen type.Vorname, type.Nachname, type.WeitererName und type.Titel, um alle namensrelevanten Informationen zentral zusammenfassen zu können.
Zu beachten ist, dass es zu einer Natürlichen Person durchaus mehrere Instanzen der jeweils aggregierten Typen geben kann. - So sind für die Abbildung des Geburts- und des Familiennamens zwei Instanzen des Typs type.Nachname erforderlich, wobei die Unterscheidung über das Kindelement rolle gesteuert wird.
Ehegatten oder auch Eltern sind natürliche Personen - im Verhältnis zu dem anderen Ehegatten oder zu ihren Kindern nehmen sie jedoch auch die Rollen eines Ehegatten oder gesetzlichen Vertreters wahr und in dieser Eigenschaft bzw. Rolle werden die Namensangaben auch jeweils erfasst / übermittelt / gespeichert.
Der Datensatz für das Meldewesen (DSMeld) beschreibt für jede dieser Ausprägungen eigenständige Datenblätter mit identischen Inhalten. XMeld beschreibt diese Klassen nur einmal, durch zusätzliche Rollen werden die relevanten Eigenschaften erläutert.  Durch weitere Attribute wird sichergestellt, dass die fachlichen Anforderungen des DSMeld berücksichtigt werden.
Die Rollen können also jeweils unterschiedlich sein, die fachliche / inhaltliche Darstellung entspricht den Anforderungen des DSMeld.

element type.datenuebermittlung.person0403/geburt
diagram
namespace http://www.osci.de/xmeld130
type xmeld:type.Geburt
properties
isRef 0
content complex
children xmeld:geburtsort xmeld:geburtsortstaat xmeld:tagdergeburt
attributes
Name  Type  Use  Default  Fixed  Annotation
id  xs:IDoptional      
annotation
documentation 
Eine Instanz dieses Typs ist immer an eine Natürliche Person gebunden. Geburtsbezogene Informationen (Tag, Ort, etc) werden durch diese Klasse abgebildet. Dabei ist es erlaubt, unvollständige Angaben zum Geburtstag zu machen, sofern dieser dem Betroffenen nicht vollständig bekannt ist.

element type.datenuebermittlung.person0403/wohnung
diagram
namespace http://www.osci.de/xmeld130
type xmeld:type.Wohnung
properties
isRef 0
content complex
children xmeld:GEMEINDE xmeld:ANSCHRIFT xmeld:datumabmeldungbeianmeldebehoerde xmeld:datumanmeldungbeianmeldebehoerde xmeld:datumderabmeldungvonamtswegen xmeld:datumderanmeldungvonamtswegen xmeld:datumdesauszugs xmeld:datumdesbeziehens xmeld:datumdeswohnungsstatuswechselsvonamtswegen xmeld:datummitteilungwohnungsstatuswechsel xmeld:datumstatuswechsel xmeld:statusderwohnung xmeld:zuzugvonstatus
attributes
Name  Type  Use  Default  Fixed  Annotation
id  xs:IDoptional      
annotation
documentation 
Eine Wohnung im vorliegenden Modell existiert immer relativ zu einer Einwohnerschaft, d. h., dass eine Instanz des Typs type.Wohnung immer mit einer Instanz des Typs type.Einwohnerschaft assoziiert ist.
Erst durch die Zuordnung einer Anschrift wird die Wohnung fassbar. Die Verwaltung der Wohnung erfolgt durch die zuständige Meldebehörde.

complexType type.datenuebermittlung.person0405
diagram
namespace http://www.osci.de/xmeld130
children xmeld:ergebnisstatus xmeld:beziehungpersonwohnung xmeld:zusatzinformation xmeld:uebermittlungssperre xmeld:angefragtes.suchprofil xmeld:name xmeld:geburt xmeld:tod xmeld:wohnung
used by
element datenuebermittlung.antworteinfach.0405/uebermittelte.person
complexTypes type.datenuebermittlung.person0407 type.datenuebermittlung.person0409 type.datenuebermittlung.person0411 type.datenuebermittlung.person0413 type.datenuebermittlung.person0415 type.datenuebermittlung.person0417
annotation
documentation 
Für jede im Rahmen der Einfachen Standardauskunft übermittelte Person wird genau ein Element angelegt. Dieses Element umfasst folgende Kindelemente:

  Information, ob die gesuchte Person gefunden wurde
  Beziehung zwischen gefundener Person und Wohnung
  Zusätzliche Informationen zum Ergebnis
  Wiederholung der Anfrage (Suchprofil)
  Namensinformationen zur Person, falls gefunden
  Geburtsinformationen zur Person, falls gefunden
  Informationen zum Tod der Person, falls gefunden
  Informationen zu(r) Wohnung(en) der Person, falls gefunden


element type.datenuebermittlung.person0405/ergebnisstatus
diagram
namespace http://www.osci.de/xmeld130
type xmeld:type.Schluesseltabelle
properties
isRef 0
content complex
children tabelle schluessel
annotation
documentation 
Mit diesem Kindelement wird die Information, ob die gesuchte Person gefunden wurde, übermittelt.

element type.datenuebermittlung.person0405/beziehungpersonwohnung
diagram
namespace http://www.osci.de/xmeld130
type xmeld:type.Schluesseltabelle
properties
isRef 0
content complex
children tabelle schluessel
annotation
documentation 
Mit diesem Kindelement wird die Beziehung zwischen der gefundenen Person und der übermittelten Wohnung hergestellt.

element type.datenuebermittlung.person0405/zusatzinformation
diagram
namespace http://www.osci.de/xmeld130
type xmeld:type.Schluesseltabelle
properties
isRef 0
content complex
children tabelle schluessel
annotation
documentation 
Mit diesem Kindelement können zusätzliche Informationen übermittelt werden, die einen eher allgemeinen Ergebnisstatus konkretisieren.
So ist erst durch die Zusatzinformation Es besteht eine Auskunftssperre die Begründung für den Ergebnisstatus Person eindeutig identifiziert, Daten werden nicht übermittelt vorhanden.
Ob (mittels Schlüsseltabelle genau definierte) Zusatzinformationen übermittelt werden, obliegt dem jeweiligen EWO-Verfahren.

element type.datenuebermittlung.person0405/uebermittlungssperre
diagram
namespace http://www.osci.de/xmeld130
type xmeld:type.Auskunftssperre
properties
isRef 0
content complex
children xmeld:frist xmeld:grund
attributes
Name  Type  Use  Default  Fixed  Annotation
id  xs:IDoptional      
annotation
documentation 
Da eine Person mehr als eine Übermittlungssperre haben kann, kann dieses Element mehrfach auftreten.

element type.datenuebermittlung.person0405/angefragtes.suchprofil
diagram
namespace http://www.osci.de/xmeld130
type xmeld:type.suchprofil
properties
isRef 0
content complex
children xmeld:zeichensuchprofil xmeld:grundderabfrage xmeld:name xmeld:geburt xmeld:anschrift xmeld:geschlecht xmeld:staatsangehoerigkeit
annotation
documentation 
Hier wird die ursprüngliche Anfrage an die Meldebehörde wiederholt (zu Vergleichs-/Kontrollzwecken).

element type.datenuebermittlung.person0405/name
diagram
namespace http://www.osci.de/xmeld130
type xmeld:type.NameNatuerlichePerson
properties
isRef 0
content complex
children xmeld:TITEL xmeld:NACHNAME xmeld:VORNAME xmeld:WEITERERNAME
attributes
Name  Type  Use  Default  Fixed  Annotation
id  xs:IDoptional      
annotation
documentation 
Dieser Typ hat ausschliesslich eine aggregierende Funktion und ist attributfrei. Aggregiert werden Instanzen der Typen type.Vorname, type.Nachname, type.WeitererName und type.Titel, um alle namensrelevanten Informationen zentral zusammenfassen zu können.
Zu beachten ist, dass es zu einer Natürlichen Person durchaus mehrere Instanzen der jeweils aggregierten Typen geben kann. - So sind für die Abbildung des Geburts- und des Familiennamens zwei Instanzen des Typs type.Nachname erforderlich, wobei die Unterscheidung über das Kindelement rolle gesteuert wird.
Ehegatten oder auch Eltern sind natürliche Personen - im Verhältnis zu dem anderen Ehegatten oder zu ihren Kindern nehmen sie jedoch auch die Rollen eines Ehegatten oder gesetzlichen Vertreters wahr und in dieser Eigenschaft bzw. Rolle werden die Namensangaben auch jeweils erfasst / übermittelt / gespeichert.
Der Datensatz für das Meldewesen (DSMeld) beschreibt für jede dieser Ausprägungen eigenständige Datenblätter mit identischen Inhalten. XMeld beschreibt diese Klassen nur einmal, durch zusätzliche Rollen werden die relevanten Eigenschaften erläutert.  Durch weitere Attribute wird sichergestellt, dass die fachlichen Anforderungen des DSMeld berücksichtigt werden.
Die Rollen können also jeweils unterschiedlich sein, die fachliche / inhaltliche Darstellung entspricht den Anforderungen des DSMeld.

element type.datenuebermittlung.person0405/geburt
diagram
namespace http://www.osci.de/xmeld130
type xmeld:type.Geburt
properties
isRef 0
content complex
children xmeld:geburtsort xmeld:geburtsortstaat xmeld:tagdergeburt
attributes
Name  Type  Use  Default  Fixed  Annotation
id  xs:IDoptional      
annotation
documentation 
Eine Instanz dieses Typs ist immer an eine Natürliche Person gebunden. Geburtsbezogene Informationen (Tag, Ort, etc) werden durch diese Klasse abgebildet. Dabei ist es erlaubt, unvollständige Angaben zum Geburtstag zu machen, sofern dieser dem Betroffenen nicht vollständig bekannt ist.

element type.datenuebermittlung.person0405/tod
diagram
namespace http://www.osci.de/xmeld130
type xmeld:type.Tod
properties
isRef 0
content complex
children xmeld:sterbeort xmeld:sterbetag
attributes
Name  Type  Use  Default  Fixed  Annotation
id  xs:IDoptional      
annotation
documentation 
Das Vorhandensein einer Instanz dieses Typs zeigt an, dass die assoziierte Person verstorben ist.

element type.datenuebermittlung.person0405/wohnung
diagram
namespace http://www.osci.de/xmeld130
type xmeld:type.Wohnung
properties
isRef 0
content complex
children xmeld:GEMEINDE xmeld:ANSCHRIFT xmeld:datumabmeldungbeianmeldebehoerde xmeld:datumanmeldungbeianmeldebehoerde xmeld:datumderabmeldungvonamtswegen xmeld:datumderanmeldungvonamtswegen xmeld:datumdesauszugs xmeld:datumdesbeziehens xmeld:datumdeswohnungsstatuswechselsvonamtswegen xmeld:datummitteilungwohnungsstatuswechsel xmeld:datumstatuswechsel xmeld:statusderwohnung xmeld:zuzugvonstatus
attributes
Name  Type  Use  Default  Fixed  Annotation
id  xs:IDoptional      
annotation
documentation 
Eine Wohnung im vorliegenden Modell existiert immer relativ zu einer Einwohnerschaft, d. h., dass eine Instanz des Typs type.Wohnung immer mit einer Instanz des Typs type.Einwohnerschaft assoziiert ist.
Erst durch die Zuordnung einer Anschrift wird die Wohnung fassbar. Die Verwaltung der Wohnung erfolgt durch die zuständige Meldebehörde.

complexType type.datenuebermittlung.person0407
diagram
namespace http://www.osci.de/xmeld130
type extension of xmeld:type.datenuebermittlung.person0405
properties
base xmeld:type.datenuebermittlung.person0405
children xmeld:ergebnisstatus xmeld:beziehungpersonwohnung xmeld:zusatzinformation xmeld:uebermittlungssperre xmeld:angefragtes.suchprofil xmeld:name xmeld:geburt xmeld:tod xmeld:wohnung xmeld:geschlecht
used by
element datenuebermittlung.antworterweitertgeschlecht.0407/uebermittelte.person
annotation
documentation 
Die je Person bei der Erweiterten Standardauskunft (Geschlecht) übermittelten Daten umfassen den Katalog der Einfachen Standardauskunft, siehe Nachricht , sowie das Geschlecht.

element type.datenuebermittlung.person0407/geschlecht
diagram
namespace http://www.osci.de/xmeld130
type xmeld:type.Geschlecht
properties
isRef 0
content complex
children xmeld:geschlecht
attributes
Name  Type  Use  Default  Fixed  Annotation
id  xs:IDoptional      
annotation
documentation 
Eine Instanz dieses Typs kennzeichnet das Geschlecht des Betroffenen.

complexType type.datenuebermittlung.person0409
diagram
namespace http://www.osci.de/xmeld130
type extension of xmeld:type.datenuebermittlung.person0405
properties
base xmeld:type.datenuebermittlung.person0405
children xmeld:ergebnisstatus xmeld:beziehungpersonwohnung xmeld:zusatzinformation xmeld:uebermittlungssperre xmeld:angefragtes.suchprofil xmeld:name xmeld:geburt xmeld:tod xmeld:wohnung xmeld:staatsangehoerigkeit
used by
element datenuebermittlung.antworterweitertstaatsangehoerigkeit.0409/uebermittelte.person
annotation
documentation 
Die je Person bei der Erweiterten Standardauskunft (Staatsangehörigkeit) übermittelten Daten umfassen den Katalog der Einfachen Standardauskunft, siehe Nachricht , sowie die Staatsangehörigkeit(en).

element type.datenuebermittlung.person0409/staatsangehoerigkeit
diagram
namespace http://www.osci.de/xmeld130
type xmeld:type.Staatsangehoerigkeit
properties
isRef 0
content complex
children xmeld:staatsangehoerigkeit
attributes
Name  Type  Use  Default  Fixed  Annotation
id  xs:IDoptional      
annotation
documentation 
Die einer Natürlichen Person zugeordneten Staatsangehörigkeiten werden über Instanzen dieses Typs abgebildet.

complexType type.datenuebermittlung.person0411
diagram
namespace http://www.osci.de/xmeld130
type extension of xmeld:type.datenuebermittlung.person0405
properties
base xmeld:type.datenuebermittlung.person0405
children xmeld:ergebnisstatus xmeld:beziehungpersonwohnung xmeld:zusatzinformation xmeld:uebermittlungssperre xmeld:angefragtes.suchprofil xmeld:name xmeld:geburt xmeld:tod xmeld:wohnung xmeld:familienstand
used by
element datenuebermittlung.antworterweitertfamilienstand.0411/uebermittelte.person
annotation
documentation 
Die je Person bei der Erweiterten Standardauskunft (Familienstand) übermittelten Daten umfassen den Katalog der Einfachen Standardauskunft, siehe Nachricht , sowie der Familienstand.

element type.datenuebermittlung.person0411/familienstand
diagram
namespace http://www.osci.de/xmeld130
type xmeld:type.Familienstand
properties
isRef 0
content complex
children xmeld:beendigungsgrund xmeld:datumbeginn xmeld:datumende xmeld:familienstand
attributes
Name  Type  Use  Default  Fixed  Annotation
id  xs:IDoptional      
annotation
documentation 
Eine Instanz dieses Typs ist immer an eine Natürliche Person gebunden und bildet den Familienstand ab.

complexType type.datenuebermittlung.person0413
diagram
namespace http://www.osci.de/xmeld130
type extension of xmeld:type.datenuebermittlung.person0405
properties
base xmeld:type.datenuebermittlung.person0405
children xmeld:ergebnisstatus xmeld:beziehungpersonwohnung xmeld:zusatzinformation xmeld:uebermittlungssperre xmeld:angefragtes.suchprofil xmeld:name xmeld:geburt xmeld:tod xmeld:wohnung xmeld:natuerlicher.vertreter xmeld:juristischer.vertreter
used by
element datenuebermittlung.antworterweitertgesetzlichervertreter.0413/uebermittelte.person
annotation
documentation 
Die je Person bei der Erweiterten Standardauskunft (Gesetzlicher Vertreter) übermittelten Daten umfassen den Katalog der Einfachen Standardauskunft, siehe Nachricht , sowie den/die gesetzlichen Vertreter, falls vorhanden.

element type.datenuebermittlung.person0413/natuerlicher.vertreter
diagram
namespace http://www.osci.de/xmeld130
type xmeld:type.identifikation.gesetzlichervertreter
properties
isRef 0
content complex
children xmeld:name xmeld:geburt xmeld:anschrift xmeld:gesetzlichervertreterschluessel
annotation
documentation 
Anhand dieser Daten wird der gesetzliche Vertreter eines Betroffenen identifiziert.

element type.datenuebermittlung.person0413/juristischer.vertreter
diagram
namespace http://www.osci.de/xmeld130
type xmeld:type.JuristischerVertreter
properties
isRef 0
content complex
children xmeld:NATUERLICHEPERSON xmeld:bezeichnung xmeld:datumendegesetzlvertretung xmeld:gesetzlichervertreterschluessel
attributes
Name  Type  Use  Default  Fixed  Annotation
id  xs:IDoptional      
annotation
documentation 
Dieser Typ wird benötigt, um den Bereich der gesetzlichen Vertretung natürlicher Personen durch einen Juristischen Vertreter abzubilden. Eine konkrete Instanz dieser Klasse könnte z. B. ein Jugendamt sein.
Für die Darstellung der gesetzlichen Vertretung durch natürliche Personen ist der Typ type.NatuerlicherVertreter vorgesehen.

complexType type.datenuebermittlung.person0415
diagram
namespace http://www.osci.de/xmeld130
type extension of xmeld:type.datenuebermittlung.person0405
properties
base xmeld:type.datenuebermittlung.person0405
children xmeld:ergebnisstatus xmeld:beziehungpersonwohnung xmeld:zusatzinformation xmeld:uebermittlungssperre xmeld:angefragtes.suchprofil xmeld:name xmeld:geburt xmeld:tod xmeld:wohnung xmeld:inaktuelle.wohnung
used by
element datenuebermittlung.antworterweitertinaktuellewohnungen.0415/uebermittelte.person
annotation
documentation 
Die je Person bei der Erweiterten Standardauskunft (Inaktuelle Wohnung) übermittelten Daten umfassen den Katalog der Einfachen Standardauskunft, siehe Nachricht , sowie ihre inaktuellen Wohnungen.

element type.datenuebermittlung.person0415/inaktuelle.wohnung
diagram
namespace http://www.osci.de/xmeld130
type xmeld:type.Wohnung
properties
isRef 0
content complex
children xmeld:GEMEINDE xmeld:ANSCHRIFT xmeld:datumabmeldungbeianmeldebehoerde xmeld:datumanmeldungbeianmeldebehoerde xmeld:datumderabmeldungvonamtswegen xmeld:datumderanmeldungvonamtswegen xmeld:datumdesauszugs xmeld:datumdesbeziehens xmeld:datumdeswohnungsstatuswechselsvonamtswegen xmeld:datummitteilungwohnungsstatuswechsel xmeld:datumstatuswechsel xmeld:statusderwohnung xmeld:zuzugvonstatus
attributes
Name  Type  Use  Default  Fixed  Annotation
id  xs:IDoptional      
annotation
documentation 
Eine Wohnung im vorliegenden Modell existiert immer relativ zu einer Einwohnerschaft, d. h., dass eine Instanz des Typs type.Wohnung immer mit einer Instanz des Typs type.Einwohnerschaft assoziiert ist.
Erst durch die Zuordnung einer Anschrift wird die Wohnung fassbar. Die Verwaltung der Wohnung erfolgt durch die zuständige Meldebehörde.

complexType type.datenuebermittlung.person0417
diagram
namespace http://www.osci.de/xmeld130
type extension of xmeld:type.datenuebermittlung.person0405
properties
base xmeld:type.datenuebermittlung.person0405
children xmeld:ergebnisstatus xmeld:beziehungpersonwohnung xmeld:zusatzinformation xmeld:uebermittlungssperre xmeld:angefragtes.suchprofil xmeld:name xmeld:geburt xmeld:tod xmeld:wohnung xmeld:inaktuelle.namensangaben
used by
element datenuebermittlung.antworterweitertinaktuellenamen.0417/uebermittelte.person
annotation
documentation 
Die je Person bei der Erweiterten Standardauskunft (Inaktuelle Namensangaben) übermittelten Daten umfassen den Katalog der Einfachen Standardauskunft, siehe Nachricht , sowie inaktuelle Namen.

element type.datenuebermittlung.person0417/inaktuelle.namensangaben
diagram
namespace http://www.osci.de/xmeld130
type xmeld:type.NameNatuerlichePerson
properties
isRef 0
content complex
children xmeld:TITEL xmeld:NACHNAME xmeld:VORNAME xmeld:WEITERERNAME
attributes
Name  Type  Use  Default  Fixed  Annotation
id  xs:IDoptional      
annotation
documentation 
Dieses XMeld-Strukturelement enthält in diesem Kontext nur inaktuelle Teile des Namens der übermittelten Person.

complexType type.datenuebermittlung.privat2mb
diagram
namespace http://www.osci.de/xmeld130
children xmeld:nachrichtenkopf
used by
element datenuebermittlung.bzranfrage.0431
annotation
documentation 
Allgemeines Schema für die Nachrichtenübermittlung von einem Bürger an die Meldebehörde.

element type.datenuebermittlung.privat2mb/nachrichtenkopf
diagram
namespace http://www.osci.de/xmeld130
type xmeld:type.nachrichtenkopf.privat2mb
properties
isRef 0
content complex
children xmeld:ereignis xmeld:erstellungszeitpunkt xmeld:tagesvorgangszaehler xmeld:anwenderkennung xmeld:kunde xmeld:empfaenger
annotation
documentation 
Allgemeine Angaben über diese Nachricht. (Welches Ereignis ist der Auslöser, wer sendet, wer empfängt, wann wurde gesendet?)

complexType type.datenuebermittlung.wohnungpersonzusatzdaten
diagram
namespace http://www.osci.de/xmeld130
children xmeld:uebermittlungssperre xmeld:anschrift.hwaw xmeld:anschrift.nw xmeld:anschrift.zuzugvon xmeld:anschrift.letzteinland xmeld:staatsangehoerigkeit xmeld:familienstand xmeld:ausweisdokument xmeld:natuerlicher.vertreter xmeld:juristischer.vertreter
used by
elements datenuebermittlung.wohnungawhw.0459/wohnungawhw/wohnungpersonzusatzdaten datenuebermittlung.wohnungbezug.0458/wohnung.bezug/wohnungpersonzusatzdaten
annotation
documentation 
Mit diesem Element werden zusätzliche Personen- und Wohnungsdaten des Betroffenen mitgeteilt.
Die Mitteilung von Übermittlungssperren ist davon abhängig, ob der Empfänger diese erhalten darf/muss.

element type.datenuebermittlung.wohnungpersonzusatzdaten/uebermittlungssperre
diagram
namespace http://www.osci.de/xmeld130
type xmeld:type.Auskunftssperre
properties
isRef 0
content complex
children xmeld:frist xmeld:grund
attributes
Name  Type  Use  Default  Fixed  Annotation
id  xs:IDoptional      
annotation
documentation 
Auf Grund der Sensibilität der mit dieser Nachricht übermittelten Information ist es erforderlich, den Empfänger auf die bestehenden Übermittlungssperren hinzuweisen.

element type.datenuebermittlung.wohnungpersonzusatzdaten/anschrift.hwaw
diagram
namespace http://www.osci.de/xmeld130
type xmeld:type.Anschrift
properties
isRef 0
content complex
children xmeld:adressierungszusaetze xmeld:gemeindeschluessel xmeld:hausnummer xmeld:hausnummerbuchstabezusatzziffer xmeld:postleitzahl xmeld:staat xmeld:stockwerkswohnungsnummer xmeld:strasse xmeld:strassenschluessel xmeld:teilnummerderhausnummer xmeld:wohnort xmeld:wohnortfrueherergemeindename xmeld:wohnungsgeber xmeld:zusatzangaben
attributes
Name  Type  Use  Default  Fixed  Annotation
id  xs:IDoptional      
annotation
documentation 
Von der Anschrift der Haupt- oder alleinigen Wohnung müssen genau die Felder

  gemeindeschluessel (-Feld 1201)
  postleitzahl (-Feld 1202)
  wohnort (-Feld 1203)
  wohnort - früherer gemeindename (-Feld 1204)
  strasse (-Feld 1205)
  hausnummer (-Feld 1206)
  hausnummerbuchstabezusatzziffer (-Feld 1208)
  teilnummerderhausnummer (-Feld 1209)
  stockwerkswohnungsnummer (-Feld 1210)
  zusatzangaben (-Feld 1211)

übermittelt werden.

element type.datenuebermittlung.wohnungpersonzusatzdaten/anschrift.nw
diagram
namespace http://www.osci.de/xmeld130
type xmeld:type.Anschrift
properties
isRef 0
content complex
children xmeld:adressierungszusaetze xmeld:gemeindeschluessel xmeld:hausnummer xmeld:hausnummerbuchstabezusatzziffer xmeld:postleitzahl xmeld:staat xmeld:stockwerkswohnungsnummer xmeld:strasse xmeld:strassenschluessel xmeld:teilnummerderhausnummer xmeld:wohnort xmeld:wohnortfrueherergemeindename xmeld:wohnungsgeber xmeld:zusatzangaben
attributes
Name  Type  Use  Default  Fixed  Annotation
id  xs:IDoptional      
annotation
documentation 
Von jeder Nebenwohnungsanschrift müssen genau die Felder

  gemeindeschluessel (-Feld 1201)
  postleitzahl (-Feld 1202)
  wohnort (-Feld 1203)
  wohnort - früherer gemeindename (-Feld 1204)
  strasse (-Feld 1205)
  hausnummer (-Feld 1206)
  hausnummerbuchstabezusatzziffer (-Feld 1208)
  teilnummerderhausnummer (-Feld 1209)
  stockwerkswohnungsnummer (-Feld 1210)
  zusatzangaben (-Feld 1211)

übermittelt werden.

element type.datenuebermittlung.wohnungpersonzusatzdaten/anschrift.zuzugvon
diagram
namespace http://www.osci.de/xmeld130
type xmeld:type.Anschrift
properties
isRef 0
content complex
children xmeld:adressierungszusaetze xmeld:gemeindeschluessel xmeld:hausnummer xmeld:hausnummerbuchstabezusatzziffer xmeld:postleitzahl xmeld:staat xmeld:stockwerkswohnungsnummer xmeld:strasse xmeld:strassenschluessel xmeld:teilnummerderhausnummer xmeld:wohnort xmeld:wohnortfrueherergemeindename xmeld:wohnungsgeber xmeld:zusatzangaben
attributes
Name  Type  Use  Default  Fixed  Annotation
id  xs:IDoptional      
annotation
documentation 
Von der Zuzug-Von-Anschrift müssen genau die Felder

  gemeindeschluessel (-Feld 1201)
  postleitzahl (-Feld 1202)
  wohnort (-Feld 1203)
  wohnort - früherer gemeindename (-Feld 1204)
  strasse (-Feld 1205)
  hausnummer (-Feld 1206)
  adressierungszusaetze (-Feld 1207)

übermittelt werden.

element type.datenuebermittlung.wohnungpersonzusatzdaten/anschrift.letzteinland
diagram
namespace http://www.osci.de/xmeld130
type xmeld:type.Anschrift
properties
isRef 0
content complex
children xmeld:adressierungszusaetze xmeld:gemeindeschluessel xmeld:hausnummer xmeld:hausnummerbuchstabezusatzziffer xmeld:postleitzahl xmeld:staat xmeld:stockwerkswohnungsnummer xmeld:strasse xmeld:strassenschluessel xmeld:teilnummerderhausnummer xmeld:wohnort xmeld:wohnortfrueherergemeindename xmeld:wohnungsgeber xmeld:zusatzangaben
attributes
Name  Type  Use  Default  Fixed  Annotation
id  xs:IDoptional      
annotation
documentation 
Von der letzten Inlandsanschrift müssen genau die Felder

  gemeindeschluessel (-Feld 1201)
  postleitzahl (-Feld 1202)
  wohnort (-Feld 1203)
  wohnort - früherer gemeindename (-Feld 1204)
  strasse (-Feld 1205)
  hausnummer (-Feld 1206)
  adressierungszusaetze (-Feld 1207)

übermittelt werden.

element type.datenuebermittlung.wohnungpersonzusatzdaten/staatsangehoerigkeit
diagram
namespace http://www.osci.de/xmeld130
type xmeld:type.Staatsangehoerigkeit
properties
isRef 0
content complex
children xmeld:staatsangehoerigkeit
attributes
Name  Type  Use  Default  Fixed  Annotation
id  xs:IDoptional      
annotation
documentation 
Die Staatsangehörigkeiten des Betroffenen können mit übermittelt werden.

element type.datenuebermittlung.wohnungpersonzusatzdaten/familienstand
diagram
namespace http://www.osci.de/xmeld130
type xmeld:type.Familienstand
properties
isRef 0
content complex
children xmeld:beendigungsgrund xmeld:datumbeginn xmeld:datumende xmeld:familienstand
attributes
Name  Type  Use  Default  Fixed  Annotation
id  xs:IDoptional      
annotation
documentation 
Der Familienstand kann übermittelt werden, wenn dies im jeweiligen Kontext erforderlich ist.

element type.datenuebermittlung.wohnungpersonzusatzdaten/ausweisdokument
diagram
namespace http://www.osci.de/xmeld130
type xmeld:type.Ausweisdokument
properties
isRef 0
content complex
children xmeld:passart xmeld:gueltigkeitsdauer xmeld:seriennummer xmeld:behoerde xmeld:ausstellungsdatum
attributes
Name  Type  Use  Default  Fixed  Annotation
id  xs:IDoptional      
annotation
documentation 
Optional können Informationen zu Ausweisdokumenten mit übermittelt werden.

element type.datenuebermittlung.wohnungpersonzusatzdaten/natuerlicher.vertreter
diagram
namespace http://www.osci.de/xmeld130
type xmeld:type.identifikation.gesetzlichervertreter
properties
isRef 0
content complex
children xmeld:name xmeld:geburt xmeld:anschrift xmeld:gesetzlichervertreterschluessel
annotation
documentation 
Anhand dieser Daten wird der gesetzliche Vertreter eines Betroffenen identifiziert.

element type.datenuebermittlung.wohnungpersonzusatzdaten/juristischer.vertreter
diagram
namespace http://www.osci.de/xmeld130
type xmeld:type.JuristischerVertreter
properties
isRef 0
content complex
children xmeld:NATUERLICHEPERSON xmeld:bezeichnung xmeld:datumendegesetzlvertretung xmeld:gesetzlichervertreterschluessel
attributes
Name  Type  Use  Default  Fixed  Annotation
id  xs:IDoptional      
annotation
documentation 
Dieser Typ wird benötigt, um den Bereich der gesetzlichen Vertretung natürlicher Personen durch einen Juristischen Vertreter abzubilden. Eine konkrete Instanz dieser Klasse könnte z. B. ein Jugendamt sein.
Für die Darstellung der gesetzlichen Vertretung durch natürliche Personen ist der Typ type.NatuerlicherVertreter vorgesehen.

complexType type.fortschreibung
diagram
namespace http://www.osci.de/xmeld130
children xmeld:nachrichtenkopf xmeld:betroffener
used by
elements fortschreibung.adresse.0024 fortschreibung.adresse.0029 fortschreibung.adresse.0035 fortschreibung.adresse.0036 fortschreibung.adresse.0037 fortschreibung.adresse.0038 fortschreibung.adresse.0039 fortschreibung.adresse.0041 fortschreibung.beziehung.0004 fortschreibung.beziehung.0008 fortschreibung.beziehung.0009 fortschreibung.beziehung.0010 fortschreibung.beziehung.0011 fortschreibung.beziehung.0012 fortschreibung.beziehung.0013 fortschreibung.beziehung.0015 fortschreibung.beziehung.0016 fortschreibung.beziehung.0017 fortschreibung.beziehung.0020 fortschreibung.beziehung.0022 fortschreibung.beziehung.0023 fortschreibung.dokument.0006 fortschreibung.dokument.0007 fortschreibung.geburt.0003 fortschreibung.geburt.0014 fortschreibung.geburt.0021 fortschreibung.geburt.0028 fortschreibung.geschlecht.0001 fortschreibung.geschlecht.0002 fortschreibung.idnr.0051 fortschreibung.name.0018 fortschreibung.name.0019 fortschreibung.name.0025 fortschreibung.name.0026 fortschreibung.name.0030 fortschreibung.name.0031 fortschreibung.name.0032 fortschreibung.name.0033 fortschreibung.name.0034 fortschreibung.optionsdeutscher.0052 fortschreibung.optionsdeutscher.0053 fortschreibung.sperre.0005 fortschreibung.sperreloeschen.0050 fortschreibung.sprengstoffrechtlicheerlaubnis.0056 fortschreibung.sprengstoffrechtlicheerlaubnis.0057 fortschreibung.staatsangehoerigkeit.0044 fortschreibung.staatsangehoerigkeit.0045 fortschreibung.staatsangehoerigkeit.0046 fortschreibung.staatsangehoerigkeit.0047 fortschreibung.staatsangehoerigkeit.0048 fortschreibung.staatsangehoerigkeit.0049 fortschreibung.titel.0027 fortschreibung.titel.0042 fortschreibung.titel.0043 fortschreibung.tod.0040 fortschreibung.waffenrechtlicheerlaubnis.0054 fortschreibung.waffenrechtlicheerlaubnis.0055
annotation
documentation 
Allgemeines Schema für die Fortschreibung des Melderegisters nach § 17 MRRG und I. BMeldDÜV § 4.
Gesendet wird je eine Nachricht an alle Gemeinden, in denen der Betroffene gemeldet ist.
Im nachrichtenkopf werden allgemeine Angaben über die Nachricht gemacht.
Die sendende Meldebehörde teilt der empfangenden Meldebehörde mit, dass Daten eines Betroffenen im Melderegister fortzuschreiben oder zu korrigieren sind. Dieser Betroffene wird im Element betroffener identifiziert.

element type.fortschreibung/nachrichtenkopf
diagram
namespace http://www.osci.de/xmeld130
type xmeld:type.nachrichtenkopf.mb2mb
properties
isRef 0
content complex
children xmeld:ereignis xmeld:erstellungszeitpunkt xmeld:tagesvorgangszaehler xmeld:anwenderkennung xmeld:absender xmeld:empfaenger
annotation
documentation 
Allgemeine Angaben über diese Nachricht. (Welches Ereignis ist der Auslöser, wer sendet, wer empfängt, wann wurde gesendet?)

element type.fortschreibung/betroffener
diagram
namespace http://www.osci.de/xmeld130
type xmeld:type.identifikation.fortschreibung
properties
isRef 0
content complex
children xmeld:name xmeld:geburt xmeld:anschrift.sender xmeld:anschrift.empfaenger
annotation
documentation 
Dient ausschliesslich der Identifikation des Betroffenen.
Dessen Daten werden im Melderegister fortgeschrieben.

complexType type.fortschreibung.identifikation.ehegatte
diagram
namespace http://www.osci.de/xmeld130
children xmeld:name xmeld:geburt xmeld:anschrift
used by
elements fortschreibung.adresse.0029/ehegatte fortschreibung.geburt.0028/ehegatte fortschreibung.name.0025/ehegatte fortschreibung.name.0026/ehegatte fortschreibung.titel.0027/ehegatte
annotation
documentation 
Anhand dieser Daten wird der Ehegatte des Betroffenen identifiziert.

element type.fortschreibung.identifikation.ehegatte/name
diagram
namespace http://www.osci.de/xmeld130
type xmeld:type.NameNatuerlichePerson
properties
isRef 0
content complex
children xmeld:TITEL xmeld:NACHNAME xmeld:VORNAME xmeld:WEITERERNAME
attributes
Name  Type  Use  Default  Fixed  Annotation
id  xs:IDoptional      
annotation
documentation 
Dieser Typ hat ausschliesslich eine aggregierende Funktion und ist attributfrei. Aggregiert werden Instanzen der Typen type.Vorname, type.Nachname, type.WeitererName und type.Titel, um alle namensrelevanten Informationen zentral zusammenfassen zu können.
Zu beachten ist, dass es zu einer Natürlichen Person durchaus mehrere Instanzen der jeweils aggregierten Typen geben kann. - So sind für die Abbildung des Geburts- und des Familiennamens zwei Instanzen des Typs type.Nachname erforderlich, wobei die Unterscheidung über das Kindelement rolle gesteuert wird.
Ehegatten oder auch Eltern sind natürliche Personen - im Verhältnis zu dem anderen Ehegatten oder zu ihren Kindern nehmen sie jedoch auch die Rollen eines Ehegatten oder gesetzlichen Vertreters wahr und in dieser Eigenschaft bzw. Rolle werden die Namensangaben auch jeweils erfasst / übermittelt / gespeichert.
Der Datensatz für das Meldewesen (DSMeld) beschreibt für jede dieser Ausprägungen eigenständige Datenblätter mit identischen Inhalten. XMeld beschreibt diese Klassen nur einmal, durch zusätzliche Rollen werden die relevanten Eigenschaften erläutert.  Durch weitere Attribute wird sichergestellt, dass die fachlichen Anforderungen des DSMeld berücksichtigt werden.
Die Rollen können also jeweils unterschiedlich sein, die fachliche / inhaltliche Darstellung entspricht den Anforderungen des DSMeld.

element type.fortschreibung.identifikation.ehegatte/geburt
diagram
namespace http://www.osci.de/xmeld130
type xmeld:type.Geburt
properties
isRef 0
content complex
children xmeld:geburtsort xmeld:geburtsortstaat xmeld:tagdergeburt
attributes
Name  Type  Use  Default  Fixed  Annotation
id  xs:IDoptional      
annotation
documentation 
Eine Instanz dieses Typs ist immer an eine Natürliche Person gebunden. Geburtsbezogene Informationen (Tag, Ort, etc) werden durch diese Klasse abgebildet. Dabei ist es erlaubt, unvollständige Angaben zum Geburtstag zu machen, sofern dieser dem Betroffenen nicht vollständig bekannt ist.

element type.fortschreibung.identifikation.ehegatte/anschrift
diagram
namespace http://www.osci.de/xmeld130
type xmeld:type.Anschrift
properties
isRef 0
content complex
children xmeld:adressierungszusaetze xmeld:gemeindeschluessel xmeld:hausnummer xmeld:hausnummerbuchstabezusatzziffer xmeld:postleitzahl xmeld:staat xmeld:stockwerkswohnungsnummer xmeld:strasse xmeld:strassenschluessel xmeld:teilnummerderhausnummer xmeld:wohnort xmeld:wohnortfrueherergemeindename xmeld:wohnungsgeber xmeld:zusatzangaben
attributes
Name  Type  Use  Default  Fixed  Annotation
id  xs:IDoptional      
annotation
documentation 
Es werden alle relevanten Angaben zu einer Anschrift abgebildet.
Zu berücksichtigen ist, dass eine (natürliche) Person mehrere Wohnungen (und somit Anschriften) führen kann - je nachdem in welchem sachlichen Zusammenhang diese Wohnungen erfasst / geführt / verarbeitet werden. Anschriften existieren allerdings nicht isoliert, sondern im Kontext mit einer Wohnung.
Nach einem Zuzug einer Person in eine Gemeinde, führt sie in dieser Gemeinde eine aktuelle Anschrift. Für die bisherige Gemeinde ist diese aktuelle Anschrift jedoch die Wegzugsanschrift. Aus der Sicht der neuen Gemeinde wiederum ist - neben der aktuellen Anschrift - die (jetzt inaktuelle) Anschrift in der bisherigen Gemeinde die Zuzugsanschrift.
Darüber kann eine Person in einer oder mehreren Gemeinden verschiedene Wohnungen begründen - eine dieser Wohnungen ist dann die Hauptwohnung, die anderen Wohnungen sind dann Nebenwohnungen.
Ehegatten bzw. Eltern oder Kinder sind natürliche Personen. Sie können als Familie unter derselben Anschrift oder aber auch unter verschiedenen Anschriften (auch in verschiedenen Gemeinden) gemeldet sein. Je nach Sachverhalt sind die Anschriften im Verhältnis zu den anderen Personen im Familienverband entsprechend der jeweiligen Rolle zu erfassen  / zu übermitteln / zu speichern. 
Der Datensatz für das Meldewesen (DSMeld) beschreibt für die zu einer Anschrift gehörenden Merkmale wie z. B. der Gemeinde- und Straßennamen und die Hausnummer in eigenen Datenblättern mit identischen Inhalten. XMeld beschreibt diese Klasse nur einmal, durch zusätzliche Rollen werden die relevanten Eigenschaften erläutert.  Durch weitere Attribute wird sichergestellt, dass die fachlichen Anforderungen des DSMeld berücksichtigt werden.
Die Rollen können also jeweils unterschiedlich sein, die fachliche / inhaltliche Darstellung entspricht den Anforderungen des DSMeld.

complexType type.identifikation
diagram
namespace http://www.osci.de/xmeld130
children xmeld:name xmeld:geburt xmeld:anschrift xmeld:ausweis xmeld:zertifikat
annotation
documentation 
Die Identifikationsdaten dienen dem Zweck, den Betroffenen gegenüber einem der beteiligten Kommunikationspartner eindeutig zu identifizieren.
Es wird keine Aussage darüber gemacht, wie die optionalen Elemente innerhalb eines Identifikationsverfahrens genutzt werden.
In konkreten Situationen (z. B. der Fortschreibung nach § 17) sollen Konkretisierungen dieses Typs genau festlegen, wie die Identifikation zu erfolgen hat.
Das Element zertifikat kann elektronische Zertifikate im Format X509DataType aufnehmen, um den Betroffenen mit Hilfe der Zertifikatsangaben zu identifizieren.

element type.identifikation/name
diagram
namespace http://www.osci.de/xmeld130
type xmeld:type.NameNatuerlichePerson
properties
isRef 0
content complex
children xmeld:TITEL xmeld:NACHNAME xmeld:VORNAME xmeld:WEITERERNAME
attributes
Name  Type  Use  Default  Fixed  Annotation
id  xs:IDoptional      
annotation
documentation 
Dieses Element dient dazu, den Betroffenen anhand seines Namens zu identifizieren.
Wenn dieses Element vorhanden ist, müssen mindestens ein Vor- und ein Nachname des Betroffenen angegeben werden. Weitere Namensangaben sind optional.

element type.identifikation/geburt
diagram
namespace http://www.osci.de/xmeld130
type xmeld:type.Geburt
properties
isRef 0
content complex
children xmeld:geburtsort xmeld:geburtsortstaat xmeld:tagdergeburt
attributes
Name  Type  Use  Default  Fixed  Annotation
id  xs:IDoptional      
annotation
documentation 
Dieses Element dient dazu, den Betroffenen anhand von Angaben zu seiner Geburt zu identifizieren.
Wenn dieses Element vorhanden ist, muss mindestens das Geburtsdatum angegeben werden, weitere Daten sind optional.

element type.identifikation/anschrift
diagram
namespace http://www.osci.de/xmeld130
type xmeld:type.Anschrift
properties
isRef 0
content complex
children xmeld:adressierungszusaetze xmeld:gemeindeschluessel xmeld:hausnummer xmeld:hausnummerbuchstabezusatzziffer xmeld:postleitzahl xmeld:staat xmeld:stockwerkswohnungsnummer xmeld:strasse xmeld:strassenschluessel xmeld:teilnummerderhausnummer xmeld:wohnort xmeld:wohnortfrueherergemeindename xmeld:wohnungsgeber xmeld:zusatzangaben
attributes
Name  Type  Use  Default  Fixed  Annotation
id  xs:IDoptional      
annotation
documentation 
Es können Anschriften angegeben werden, die zur Identifikation des Betroffenen herangezogen werden können.

element type.identifikation/ausweis
diagram
namespace http://www.osci.de/xmeld130
type xmeld:type.Ausweisdokument
properties
isRef 0
content complex
children xmeld:passart xmeld:gueltigkeitsdauer xmeld:seriennummer xmeld:behoerde xmeld:ausstellungsdatum
attributes
Name  Type  Use  Default  Fixed  Annotation
id  xs:IDoptional      
annotation
documentation 
Angaben über Ausweisdokumente können zur Identifikation des Betroffenen herangezogen werden. (Das novellierte MRRG sieht die Speicherung von Seriennummern der Ausweise im Melderegister vor).
Wenn dieses Element vorhanden ist, muss es mindestens die Seriennummer und die Dokumentenart enthalten.

element type.identifikation/zertifikat
diagram
namespace http://www.osci.de/xmeld130
type xmeld:type.X509DataType
properties
isRef 0
content complex
children ds:X509IssuerSerial ds:X509SKI ds:X509SubjectName ds:X509Certificate ds:X509CRL
annotation
documentation 
Es können elektronische Zertifikate (im Format X.509v3) beigefügt werden, die zur Identifikation des Betroffenen genutzt werden.

complexType type.identifikation.fortschreibung
diagram
namespace http://www.osci.de/xmeld130
children xmeld:name xmeld:geburt xmeld:anschrift.sender xmeld:anschrift.empfaenger
used by
elements type.fortschreibung/betroffener type.rueckmeldung/betroffener type.rueckmeldungsauswertung/betroffener rueckmeldung.anmeldung.0201/betroffener/identifikation.betroffener rueckmeldung.anmeldungzuzugausland.0202/betroffener/identifikation.betroffener
annotation
documentation 
Die Identifikation des Betroffenen im Rahmen der Rückmeldung sowie der Fortschreibung des Melderegisters erfolgt durch Namen, Geburtsdaten und seiner auswärtigen Anschrift beim Empfänger.

element type.identifikation.fortschreibung/name
diagram
namespace http://www.osci.de/xmeld130
type xmeld:type.NameNatuerlichePerson
properties
isRef 0
content complex
children xmeld:TITEL xmeld:NACHNAME xmeld:VORNAME xmeld:WEITERERNAME
attributes
Name  Type  Use  Default  Fixed  Annotation
id  xs:IDoptional      
annotation
documentation 
Dient dazu, den Betroffenen anhand seines Namens zu identifizieren.
Wenn dieses Element vorhanden ist, müssen mindestens ein Vor- und ein Nachname des Betroffenen angegeben werden. Weitere Namensangaben sind optional.

element type.identifikation.fortschreibung/geburt
diagram
namespace http://www.osci.de/xmeld130
type xmeld:type.Geburt
properties
isRef 0
content complex
children xmeld:geburtsort xmeld:geburtsortstaat xmeld:tagdergeburt
attributes
Name  Type  Use  Default  Fixed  Annotation
id  xs:IDoptional      
annotation
documentation 
Dient dazu, den Betroffenen anhand von Angaben zu seiner Geburt zu identifizieren.

element type.identifikation.fortschreibung/anschrift.sender
diagram
namespace http://www.osci.de/xmeld130
type xmeld:type.Anschrift
properties
isRef 0
content complex
children xmeld:adressierungszusaetze xmeld:gemeindeschluessel xmeld:hausnummer xmeld:hausnummerbuchstabezusatzziffer xmeld:postleitzahl xmeld:staat xmeld:stockwerkswohnungsnummer xmeld:strasse xmeld:strassenschluessel xmeld:teilnummerderhausnummer xmeld:wohnort xmeld:wohnortfrueherergemeindename xmeld:wohnungsgeber xmeld:zusatzangaben
attributes
Name  Type  Use  Default  Fixed  Annotation
id  xs:IDoptional      
annotation
documentation 
Die Anschrift des Betroffenen innerhalb der sendenden Gemeinde. Wenn diese Angabe vorhanden ist (obligatorisch innerhalb aller Fortschreibungen), kann sie ebenfalls zur Identifikation des Betroffenen in dem EWO-System der empfangenden Gemeinde herangezogen werden.

element type.identifikation.fortschreibung/anschrift.empfaenger
diagram
namespace http://www.osci.de/xmeld130
type xmeld:type.Anschrift
properties
isRef 0
content complex
children xmeld:adressierungszusaetze xmeld:gemeindeschluessel xmeld:hausnummer xmeld:hausnummerbuchstabezusatzziffer xmeld:postleitzahl xmeld:staat xmeld:stockwerkswohnungsnummer xmeld:strasse xmeld:strassenschluessel xmeld:teilnummerderhausnummer xmeld:wohnort xmeld:wohnortfrueherergemeindename xmeld:wohnungsgeber xmeld:zusatzangaben
attributes
Name  Type  Use  Default  Fixed  Annotation
id  xs:IDoptional      
annotation
documentation 
Die Anschrift des Betroffenen innerhalb der empfangenden Gemeinde.

complexType type.identifikation.gesetzlichervertreter
diagram
namespace http://www.osci.de/xmeld130
children xmeld:name xmeld:geburt xmeld:anschrift xmeld:gesetzlichervertreterschluessel
used by
elements datenuebermittlung.gesetzlichervertreter.0490/gesetzlicher.vertreter/natuerliche.vertretung/identifikation.gesetzlichervertreter type.datenuebermittlung.person0401/natuerlicher.vertreter type.datenuebermittlung.person0413/natuerlicher.vertreter type.datenuebermittlung.wohnungpersonzusatzdaten/natuerlicher.vertreter fortschreibung.adresse.0024/vertreter fortschreibung.beziehung.0020/vertreter fortschreibung.beziehung.0022/vertreter fortschreibung.beziehung.0023/vertreter fortschreibung.geburt.0021/vertreter fortschreibung.name.0018/vertreter fortschreibung.name.0019/vertreter rueckmeldung.anmeldung.0201/betroffener/vertreter rueckmeldung.anmeldungzuzugausland.0202/betroffener/vertreter type.anmeldung.nicht.zuziehende.personen/vertreter
annotation
documentation 
Anhand dieser Daten wird der gesetzliche Vertreter eines Betroffenen identifiziert.

element type.identifikation.gesetzlichervertreter/name
diagram
namespace http://www.osci.de/xmeld130
type xmeld:type.NameNatuerlichePerson
properties
isRef 0
content complex
children xmeld:TITEL xmeld:NACHNAME xmeld:VORNAME xmeld:WEITERERNAME
attributes
Name  Type  Use  Default  Fixed  Annotation
id  xs:IDoptional      
annotation
documentation 
Dieser Typ hat ausschliesslich eine aggregierende Funktion und ist attributfrei. Aggregiert werden Instanzen der Typen type.Vorname, type.Nachname, type.WeitererName und type.Titel, um alle namensrelevanten Informationen zentral zusammenfassen zu können.
Zu beachten ist, dass es zu einer Natürlichen Person durchaus mehrere Instanzen der jeweils aggregierten Typen geben kann. - So sind für die Abbildung des Geburts- und des Familiennamens zwei Instanzen des Typs type.Nachname erforderlich, wobei die Unterscheidung über das Kindelement rolle gesteuert wird.
Ehegatten oder auch Eltern sind natürliche Personen - im Verhältnis zu dem anderen Ehegatten oder zu ihren Kindern nehmen sie jedoch auch die Rollen eines Ehegatten oder gesetzlichen Vertreters wahr und in dieser Eigenschaft bzw. Rolle werden die Namensangaben auch jeweils erfasst / übermittelt / gespeichert.
Der Datensatz für das Meldewesen (DSMeld) beschreibt für jede dieser Ausprägungen eigenständige Datenblätter mit identischen Inhalten. XMeld beschreibt diese Klassen nur einmal, durch zusätzliche Rollen werden die relevanten Eigenschaften erläutert.  Durch weitere Attribute wird sichergestellt, dass die fachlichen Anforderungen des DSMeld berücksichtigt werden.
Die Rollen können also jeweils unterschiedlich sein, die fachliche / inhaltliche Darstellung entspricht den Anforderungen des DSMeld.

element type.identifikation.gesetzlichervertreter/geburt
diagram
namespace http://www.osci.de/xmeld130
type xmeld:type.Geburt
properties
isRef 0
content complex
children xmeld:geburtsort xmeld:geburtsortstaat xmeld:tagdergeburt
attributes
Name  Type  Use  Default  Fixed  Annotation
id  xs:IDoptional      
annotation
documentation 
Eine Instanz dieses Typs ist immer an eine Natürliche Person gebunden. Geburtsbezogene Informationen (Tag, Ort, etc) werden durch diese Klasse abgebildet. Dabei ist es erlaubt, unvollständige Angaben zum Geburtstag zu machen, sofern dieser dem Betroffenen nicht vollständig bekannt ist.

element type.identifikation.gesetzlichervertreter/anschrift
diagram
namespace http://www.osci.de/xmeld130
type xmeld:type.Anschrift
properties
isRef 0
content complex
children xmeld:adressierungszusaetze xmeld:gemeindeschluessel xmeld:hausnummer xmeld:hausnummerbuchstabezusatzziffer xmeld:postleitzahl xmeld:staat xmeld:stockwerkswohnungsnummer xmeld:strasse xmeld:strassenschluessel xmeld:teilnummerderhausnummer xmeld:wohnort xmeld:wohnortfrueherergemeindename xmeld:wohnungsgeber xmeld:zusatzangaben
attributes
Name  Type  Use  Default  Fixed  Annotation
id  xs:IDoptional      
annotation
documentation 
Es werden alle relevanten Angaben zu einer Anschrift abgebildet.
Zu berücksichtigen ist, dass eine (natürliche) Person mehrere Wohnungen (und somit Anschriften) führen kann - je nachdem in welchem sachlichen Zusammenhang diese Wohnungen erfasst / geführt / verarbeitet werden. Anschriften existieren allerdings nicht isoliert, sondern im Kontext mit einer Wohnung.
Nach einem Zuzug einer Person in eine Gemeinde, führt sie in dieser Gemeinde eine aktuelle Anschrift. Für die bisherige Gemeinde ist diese aktuelle Anschrift jedoch die Wegzugsanschrift. Aus der Sicht der neuen Gemeinde wiederum ist - neben der aktuellen Anschrift - die (jetzt inaktuelle) Anschrift in der bisherigen Gemeinde die Zuzugsanschrift.
Darüber kann eine Person in einer oder mehreren Gemeinden verschiedene Wohnungen begründen - eine dieser Wohnungen ist dann die Hauptwohnung, die anderen Wohnungen sind dann Nebenwohnungen.
Ehegatten bzw. Eltern oder Kinder sind natürliche Personen. Sie können als Familie unter derselben Anschrift oder aber auch unter verschiedenen Anschriften (auch in verschiedenen Gemeinden) gemeldet sein. Je nach Sachverhalt sind die Anschriften im Verhältnis zu den anderen Personen im Familienverband entsprechend der jeweiligen Rolle zu erfassen  / zu übermitteln / zu speichern. 
Der Datensatz für das Meldewesen (DSMeld) beschreibt für die zu einer Anschrift gehörenden Merkmale wie z. B. der Gemeinde- und Straßennamen und die Hausnummer in eigenen Datenblättern mit identischen Inhalten. XMeld beschreibt diese Klasse nur einmal, durch zusätzliche Rollen werden die relevanten Eigenschaften erläutert.  Durch weitere Attribute wird sichergestellt, dass die fachlichen Anforderungen des DSMeld berücksichtigt werden.
Die Rollen können also jeweils unterschiedlich sein, die fachliche / inhaltliche Darstellung entspricht den Anforderungen des DSMeld.

element type.identifikation.gesetzlichervertreter/gesetzlichervertreterschluessel
diagram
namespace http://www.osci.de/xmeld130
type xmeld:type.Schluesseltabelle
properties
isRef 0
content complex
children tabelle schluessel
annotation
documentation 
Beschreibt die Art der Vertretung des Betroffenen. Im Falle der natürlichen Vertretung muss der Schlüssel ungleich '4' sein.

complexType type.identifikation.person
diagram
namespace http://www.osci.de/xmeld130
children xmeld:nachname xmeld:vorname xmeld:geburt xmeld:geschlecht
used by
elements datenuebermittlung.geburtsmitteilungdsrv.0530/geburtsmitteilung/identifikation.mutter datenuebermittlung.registermitteilungkba.0545/namensaenderung/identifikation.person datenuebermittlung.sterbefallmitteilungdpag.0535/sterbefallmitteilung/identifikation.person datenuebermittlung.wohnungbezug.0458/wohnung.bezug/identifikation.person datenuebermittlung.zentralregistermitteilungbzr.0550/zentralregistermitteilung/identifikation.person type.aenderungsmitteilung.kwea/identifikation.person type.wegzugsmitteilung.kwea/identifikation.person type.zuzugsmitteilung.kwea/identifikation.person
complexType type.identifikation.personanschrift
annotation
documentation 
Durch die hier übermittelten Daten soll der Empfänger in die Lage versetzt werden, eine eindeutige Identifikation des Betroffenen auf Basis der im eigenen Register vorliegenden Daten vorzunehmen. Bei Änderungsmitteilungen enthält diese Struktur die Personendaten vor Änderung (alter Datenzustand), während im Nutzdatenblock der jeweiligen Nachricht die neuen Daten nach Änderung enthalten sind.
Der Datentyp type.identifikation.person kann genutzt werden, um Melde- und andere Register synchron zu halten.

element type.identifikation.person/nachname
diagram
namespace http://www.osci.de/xmeld130
type xmeld:type.Nachname
properties
isRef 0
content complex
children xmeld:nachname xmeld:nachnameoriginalschreibweise xmeld:namensbestandteil xmeld:rolle xmeld:zurechtnichtvorhanden
attributes
Name  Type  Use  Default  Fixed  Annotation
id  xs:IDoptional      
annotation
documentation 
Für Identifikationszwecke dürfen folgende Informationen übermittelt werden:
  
    Aktueller Familienname (-Felder 0101, 0102)
    Geburtsname (-Felder 0201, 0202)
    Früherer Familienname (-Felder 0203, 0204)  Dieses Element könnte langfristig entfallen, wenn im Rahmen einer regelmässigen Datenübermittlung an alle Empfänger Änderungen an den identifizierenden Daten zeitnah übermittelt würden.
  
Eine der Angaben aktueller Familienname oder Geburtsname muss mindestens enthalten sein.

element type.identifikation.person/vorname
diagram
namespace http://www.osci.de/xmeld130
type xmeld:type.Vorname
properties
isRef 0
content complex
children xmeld:gebraeuchlich xmeld:laufendenr xmeld:rolle xmeld:vorname xmeld:vornameoriginalschreibweise xmeld:zurechtnichtvorhanden
attributes
Name  Type  Use  Default  Fixed  Annotation
id  xs:IDoptional      
annotation
documentation 
Für Identifikationszwecke dürfen folgende Informationen übermittelt werden:
  
    Aktuelle Vornamen (-Feld 0301)
    Gebräuchlicher Vorname (-Feld 0302)
    Früherer Vorname (-Feld 0303)  Dieses Element könnte langfristig entfallen, wenn im Rahmen einer regelmässigen Datenübermittlung an alle Empfänger Änderungen an den identifizierenden Daten zeitnah übermittelt würden.
  
Es muss zumindest einer der aktuellen Vornamen enthalten sein.

element type.identifikation.person/geburt
diagram
namespace http://www.osci.de/xmeld130
type xmeld:type.Geburt
properties
isRef 0
content complex
children xmeld:geburtsort xmeld:geburtsortstaat xmeld:tagdergeburt
attributes
Name  Type  Use  Default  Fixed  Annotation
id  xs:IDoptional      
annotation
documentation 
Es sind die Geburtsdaten des Betroffenen (-Felder 0601, 0602, 0603) zu übermitteln.

element type.identifikation.person/geschlecht
diagram
namespace http://www.osci.de/xmeld130
type xmeld:type.Geschlecht
properties
isRef 0
content complex
children xmeld:geschlecht
attributes
Name  Type  Use  Default  Fixed  Annotation
id  xs:IDoptional      
annotation
documentation 
Es ist das Geschlecht des Betroffenen (-Feld 0701) zu übermitteln.

complexType type.identifikation.person.meldebehoerde
diagram
namespace http://www.osci.de/xmeld130
children xmeld:nachname xmeld:vorname xmeld:geburt xmeld:geschlecht xmeld:ausweisdokument xmeld:anschrift
used by
element datenuebermittlung.bzranfrage.0431/bzranfrage/identifikation.person.meldebehoerde
annotation
documentation 
Dieser Typ wird immer genutzt, wenn sich ein Bürger online gegenüber einer Meldebehörde identifizieren muss, bevor der Geschäftsvorfall bearbeitet werden kann. Die Meldebehörde identifiziert anhand der folgender Angaben:

  Name (aktuelle Vornamen, aktueller Familienname und/oder Geburtsname)
  Geburtsangaben (Geburtsdatum reicht aus)
  Geschlecht
  Ausweis (Art des Ausweisdokumentes (Personalausweis, Reisepass oder ausländisches Ausweisdokument) sowie dessen Seriennummer; )
  Anschrift (Der Bürger muss mit dieser Anschrift (HW/AW) aktuell im Melderegister der adressierten Meldebehörde gemeldet sein)


element type.identifikation.person.meldebehoerde/nachname
diagram
namespace http://www.osci.de/xmeld130
type xmeld:type.Nachname
properties
isRef 0
content complex
children xmeld:nachname xmeld:nachnameoriginalschreibweise xmeld:namensbestandteil xmeld:rolle xmeld:zurechtnichtvorhanden
attributes
Name  Type  Use  Default  Fixed  Annotation
id  xs:IDoptional      
annotation
documentation 
Für Identifikationszwecke sollen folgende Informationen übermittelt werden:
  
    Aktueller Familienname (-Felder 0101, 0102)
    Geburtsname (-Felder 0201, 0202)
  
Eine der Angaben aktueller Familienname oder Geburtsname muss mindestens enthalten sein.

element type.identifikation.person.meldebehoerde/vorname
diagram
namespace http://www.osci.de/xmeld130
type xmeld:type.Vorname
properties
isRef 0
content complex
children xmeld:gebraeuchlich xmeld:laufendenr xmeld:rolle xmeld:vorname xmeld:vornameoriginalschreibweise xmeld:zurechtnichtvorhanden
attributes
Name  Type  Use  Default  Fixed  Annotation
id  xs:IDoptional      
annotation
documentation 
Für Identifikationszwecke sollen folgende Informationen übermittelt werden:
  
    Aktuelle Vornamen (-Feld 0301)
    Gebräuchlicher Vorname (-Feld 0302)
  
Es muss zumindest einer der aktuellen Vornamen enthalten sein.

element type.identifikation.person.meldebehoerde/geburt
diagram
namespace http://www.osci.de/xmeld130
type xmeld:type.Geburt
properties
isRef 0
content complex
children xmeld:geburtsort xmeld:geburtsortstaat xmeld:tagdergeburt
attributes
Name  Type  Use  Default  Fixed  Annotation
id  xs:IDoptional      
annotation
documentation 
Das Geburtsdatum reicht für Identifikationszwecke aus.

element type.identifikation.person.meldebehoerde/geschlecht
diagram
namespace http://www.osci.de/xmeld130
type xmeld:type.Geschlecht
properties
isRef 0
content complex
children xmeld:geschlecht
attributes
Name  Type  Use  Default  Fixed  Annotation
id  xs:IDoptional      
annotation
documentation 
Das Geschlecht wird ebenfalls zur Identifikation verwendet.

element type.identifikation.person.meldebehoerde/ausweisdokument
diagram
namespace http://www.osci.de/xmeld130
type xmeld:type.Ausweisdokument
properties
isRef 0
content complex
children xmeld:passart xmeld:gueltigkeitsdauer xmeld:seriennummer xmeld:behoerde xmeld:ausstellungsdatum
attributes
Name  Type  Use  Default  Fixed  Annotation
id  xs:IDoptional      
annotation
documentation 
Angaben über ein Ausweisdokument (Personalausweis, Reisepass, ausländisches Ausweisdokument) müssen zur Identifikation des Betroffenen übermittelt werden. (Das novellierte MRRG sieht die Speicherung von Seriennummern der Ausweise im Melderegister vor).

element type.identifikation.person.meldebehoerde/anschrift
diagram
namespace http://www.osci.de/xmeld130
type xmeld:type.Anschrift
properties
isRef 0
content complex
children xmeld:adressierungszusaetze xmeld:gemeindeschluessel xmeld:hausnummer xmeld:hausnummerbuchstabezusatzziffer xmeld:postleitzahl xmeld:staat xmeld:stockwerkswohnungsnummer xmeld:strasse xmeld:strassenschluessel xmeld:teilnummerderhausnummer xmeld:wohnort xmeld:wohnortfrueherergemeindename xmeld:wohnungsgeber xmeld:zusatzangaben
attributes
Name  Type  Use  Default  Fixed  Annotation
id  xs:IDoptional      
annotation
documentation 
Von der Anschrift müssen genau die Felder

  postleitzahl (-Feld 1202)
  wohnort (-Feld 1203)
  strasse (-Feld 1205)
  hausnummer (-Feld 1206)
  hausnummerbuchstabezusatzziffer (-Feld 1208)
  teilnummerderhausnummer (-Feld 1209)
  zusatzangaben (-Feld 1211)

übermittelt werden, sofern diese existieren. Es bleibt der Meldebehörde überlassen, inwieweit bei der Identitätsprüfung diese Daten ausgewertet werden.

complexType type.identifikation.personanschrift
diagram
namespace http://www.osci.de/xmeld130
type extension of xmeld:type.identifikation.person
properties
base xmeld:type.identifikation.person
children xmeld:nachname xmeld:vorname xmeld:geburt xmeld:geschlecht xmeld:anschrift
used by
elements type.datenuebermittlung.bzr.0430/identifikation.personanschrift datenuebermittlung.wohnungnw.0456/wohnungnw/identifikation.personanschrift datenuebermittlung.wohnungaufgabe.0455/wohnung.aufgabe/identifikation.personanschrift datenuebermittlung.wohnungaenderung.0457/wohnung.aenderung/identifikation.personanschrift datenuebermittlung.wohnungawhw.0459/wohnungawhw/identifikation.personanschrift datenuebermittlung.uebermittlungssperre.0465/uebermittlungssperre/identifikation.personanschrift datenuebermittlung.sterbefallkorrektur.0441/sterbefallkorrektur/identifikation.personanschrift datenuebermittlung.sterbefall.0440/sterbefall/identifikation.personanschrift datenuebermittlung.staatsangehoerigkeit.0470/staatsangehoerigkeit/identifikation.personanschrift datenuebermittlung.namensaenderung.0445/namensaenderung/identifikation.personanschrift datenuebermittlung.loeschungperson.0460/loeschungperson/identifikation.personanschrift datenuebermittlung.gesetzlichervertreter.0490/gesetzlicher.vertreter/identifikation.personanschrift datenuebermittlung.geschlecht.0485/geschlecht/identifikation.personanschrift datenuebermittlung.geburtsdaten.0476/geburtsdaten/identifikation.personanschrift datenuebermittlung.familienstandsaenderung.0450/familienstandsaenderung/identifikation.personanschrift datenuebermittlung.ausweisdokument.0495/ausweisdokument/identifikation.personanschrift datenuebermittlung.anschrift.0480/anschrift/identifikation.personanschrift datenuebermittlung.geburt.0475/geburt/kind datenuebermittlung.geburt.0475/geburt/gesetzlicher.vertreter/mutter datenuebermittlung.geburt.0475/geburt/gesetzlicher.vertreter/vater
annotation
documentation 
Durch die hier übermittelten Daten soll der Empfänger in die Lage versetzt werden, eine eindeutige Identifikation des Betroffenen auf Basis der im eigenen Register vorliegenden Daten vorzunehmen. Bei Änderungsmitteilungen enthält diese Struktur die Personendaten inkl. der Anschrift vor Änderung (alter Datenzustand), während im Nutzdatenblock der jeweiligen Nachricht die neuen Daten nach Änderung enthalten sind.
Der Datentyp type.identifikation.personanschrift kann genutzt werden, um Melde- und andere Register synchron zu halten.

element type.identifikation.personanschrift/anschrift
diagram
namespace http://www.osci.de/xmeld130
type xmeld:type.Anschrift
properties
isRef 0
content complex
children xmeld:adressierungszusaetze xmeld:gemeindeschluessel xmeld:hausnummer xmeld:hausnummerbuchstabezusatzziffer xmeld:postleitzahl xmeld:staat xmeld:stockwerkswohnungsnummer xmeld:strasse xmeld:strassenschluessel xmeld:teilnummerderhausnummer xmeld:wohnort xmeld:wohnortfrueherergemeindename xmeld:wohnungsgeber xmeld:zusatzangaben
attributes
Name  Type  Use  Default  Fixed  Annotation
id  xs:IDoptional      
annotation
documentation 
Von der Anschrift müssen genau die Felder

  gemeindeschluessel (-Feld 1201)
  postleitzahl (-Feld 1202)
  wohnort (-Feld 1203)
  wohnort - früherer gemeindename (-Feld 1204)
  strasse (-Feld 1205)
  hausnummer (-Feld 1206)
  hausnummerbuchstabezusatzziffer (-Feld 1208)
  teilnummerderhausnummer (-Feld 1209)
  stockwerkswohnungsnummer (-Feld 1210)
  zusatzangaben (-Feld 1211)

übermittelt werden, soweit vorhanden.

complexType type.melderegisterauskunfteinfach.dienstleister2kunde
diagram
namespace http://www.osci.de/xmeld130
children xmeld:nachrichtenkopf
used by
elements melderegisterauskunfteinfach.antwortgemeindeuebergreifend.0604 melderegisterauskunfteinfach.quittunggemeindeuebergreifend.0603
annotation
documentation 
Im Zusammenhang mit der Einfachen Melderegisterauskunft wird eine Nachricht vom Dienstleister an den Kunden gesendet.

element type.melderegisterauskunfteinfach.dienstleister2kunde/nachrichtenkopf
diagram
namespace http://www.osci.de/xmeld130
type xmeld:type.nachrichtenkopf.dienstleister2kunde
properties
isRef 0
content complex
children xmeld:ereignis xmeld:erstellungszeitpunkt xmeld:tagesvorgangszaehler xmeld:anwenderkennung xmeld:kunde xmeld:dienstleister
annotation
documentation 
Allgemeine Angaben über diese Nachricht. (Welches Ereignis ist der Auslöser, wer sendet, wer empfängt, wann wurde gesendet?)

complexType type.melderegisterauskunfteinfach.kunde2dienstleister
diagram
namespace http://www.osci.de/xmeld130
children xmeld:nachrichtenkopf
used by
element melderegisterauskunfteinfach.anforderunggemeindeuebergreifend.0602
annotation
documentation 
Im Zusammenhang mit der Einfachen Melderegisterauskunft wird eine Nachricht vom Kunden an den Dienstleister gesendet.

element type.melderegisterauskunfteinfach.kunde2dienstleister/nachrichtenkopf
diagram
namespace http://www.osci.de/xmeld130
type xmeld:type.nachrichtenkopf.kunde2dienstleister
properties
isRef 0
content complex
children xmeld:ereignis xmeld:erstellungszeitpunkt xmeld:tagesvorgangszaehler xmeld:anwenderkennung xmeld:kunde xmeld:dienstleister
annotation
documentation 
Allgemeine Angaben über diese Nachricht. (Welches Ereignis ist der Auslöser, wer sendet, wer empfängt, wann wurde gesendet?)

complexType type.melderegisterauskunfteinfach.suchprofil.einegemeinde
diagram
namespace http://www.osci.de/xmeld130
type extension of xmeld:type.suchprofil
properties
base xmeld:type.suchprofil
children xmeld:zeichensuchprofil xmeld:grundderabfrage xmeld:name xmeld:geburt xmeld:anschrift xmeld:geschlecht xmeld:staatsangehoerigkeit xmeld:wiederholanfrage
used by
elements melderegisterauskunfteinfach.antwort.0601/auskunft.antwort/angefordertes.suchprofil melderegisterauskunfteinfach.anforderung.0600/auskunft.anforderung
annotation
documentation 
Dieses Suchprofil wird bei der Adressrecherche bei einer Gemeinde im Rahmen der Einfachen Melderegisterauskunft verwendet. Es ist gegenüber dem Standardsuchprofil (siehe ) um ein Element für Wiederholanfragen erweitert worden:

  
    Wiederholanfrage:
    
      Für die Erhöhung der Dienstleistungsqualität besteht die Möglichkeit, Wiederholanfragen zuzulassen, um folgende Szenarien zu unterstützen:
      
        Korrektur bei Fehleingaben (Schmitt statt Schmidt)
        Zusätzliche Qualifikation durch weitere Angaben im Suchprofil
      
      Die Wiederholanfrage kann sich nur an dieselbe Meldebehörde richten. Ob Wiederholanfragen gestellt werden können und wenn ja, wie oft, hängt vom jeweiligen Leistungserbringer ab.
    
  

Wenn dieses Suchprofil verwendet wird, ist unter der Anschrift die lokale Anschrift im Zuständigkeitsbereich der Gemeinde zu verstehen.

element type.melderegisterauskunfteinfach.suchprofil.einegemeinde/wiederholanfrage
diagram
namespace http://www.osci.de/xmeld130
type xmeld:type.wiederholanfrage
properties
isRef 0
content complex
children xmeld:auftragsnummer.alteanfrage xmeld:auftragspositionsnummer.alteanfrage
annotation
documentation 
Mit diesem Element ist der Bezug auf eine frühere Anfrage  zu der es eine eigene Auftragsnummer gegeben hat  möglich. Damit kann z. B. das nachfolgende Szenario unterstützt werden:

  Es wird eine Anfragenachricht  verschickt, mit der nach einem Edmund Meyer gesucht wird. In der Antwortnachricht  wird übermittelt, dass die gesuchte Person nicht gefunden werden konnte. Daraufhin wird eine neue Anfragenachricht mit korrigiertem Namen Edmund Mayr erstellt und verschickt. In dieser zweiten Anfragenachricht wird mit dem Element type.wiederholanfrage auf die Antwort zur ersten Anfragenachricht Bezug genommen. Der Leistungserbringer kann über diesen Bezug feststellen, dass es sich um den zweiten Versuch einer Anfrage handelt und somit die Leistung nur einmal zu berechnen ist.

complexType type.melderegisterauskunfteinfach.suchprofil.gemeindeuebergreifend
diagram
namespace http://www.osci.de/xmeld130
type extension of xmeld:type.suchprofil
properties
base xmeld:type.suchprofil
children xmeld:zeichensuchprofil xmeld:grundderabfrage xmeld:name xmeld:geburt xmeld:anschrift xmeld:geschlecht xmeld:staatsangehoerigkeit xmeld:wiederholanfrage xmeld:steuerungsinformation
used by
elements melderegisterauskunfteinfach.anforderunggemeindeuebergreifend.0602/anforderung.suchprofil.gemeindeuebergreifend melderegisterauskunfteinfach.antwortgemeindeuebergreifend.0604/auskunft.antwort/angefordertes.suchprofil
annotation
documentation 
Das Suchprofil, das im Rahmen der gemeindeübergreifenden Adressrecherche für Private verwendet wird, ist gegenüber dem Standardsuchprofil (siehe ) um Elemente für Wiederholanfragen sowie Steuerungsinformationen erweitert worden:

  
    Wiederholanfrage:
    
      Für die Erhöhung der Dienstleistungsqualität besteht die Möglichkeit, Wiederholanfragen zuzulassen, um folgende Szenarien zu unterstützen:
      
        Korrektur bei Fehleingaben (Schmitt statt Schmidt)
        Zusätzliche Qualifikation durch weitere Angaben im Suchprofil
      
      Die Wiederholanfrage kann sich nur an dieselbe Meldebehörde richten. Ob Wiederholanfragen gestellt werden können und wenn ja, wie oft, hängt vom jeweiligen Leistungserbringer ab.
    
  
  
    Steuerungsinformation:
    
      Mit Steuerungsinformationen kann darüber hinaus der Suchprozess gesteuert werden. Für Details wird auf das entsprechende Element verwiesen.
    
  

element type.melderegisterauskunfteinfach.suchprofil.gemeindeuebergreifend/wiederholanfrage
diagram
namespace http://www.osci.de/xmeld130
type xmeld:type.wiederholanfrage
properties
isRef 0
content complex
children xmeld:auftragsnummer.alteanfrage xmeld:auftragspositionsnummer.alteanfrage
annotation
documentation 
Mit diesem Element ist der Bezug auf eine frühere Anfrage  zu der es eine eigene Auftragsnummer gegeben hat  möglich. Damit kann z. B. das nachfolgende Szenario unterstützt werden:

  Es wird eine Anfragenachricht  verschickt, mit der nach einem Edmund Meyer gesucht wird. In der Antwortnachricht  wird übermittelt, dass die gesuchte Person nicht gefunden werden konnte. Daraufhin wird eine neue Anfragenachricht mit korrigiertem Namen Edmund Mayr erstellt und verschickt. In dieser zweiten Anfragenachricht wird mit dem Element type.wiederholanfrage auf die Antwort zur ersten Anfragenachricht Bezug genommen. Der Leistungserbringer kann über diesen Bezug feststellen, dass es sich um den zweiten Versuch einer Anfrage handelt und somit die Leistung nur einmal zu berechnen ist.

element type.melderegisterauskunfteinfach.suchprofil.gemeindeuebergreifend/steuerungsinformation
diagram
namespace http://www.osci.de/xmeld130
type xmeld:type.steuerungsinformation
properties
isRef 0
content complex
children xmeld:adresskettenverfolgung xmeld:kostenlimit
annotation
documentation 
Dieses Element enthält Merkmale, mit denen der Suchprozess gesteuert werden kann:

  Wenn eine Adresskettenverfolgung gewünscht ist, muss das Flag auf true gesetzt sein.
  Kostenobergrenze für diese Einzelanfrage in Eurocent


complexType type.nachrichtenkopf.ab2mb
diagram
namespace http://www.osci.de/xmeld130
children xmeld:ereignis xmeld:erstellungszeitpunkt xmeld:tagesvorgangszaehler xmeld:anwenderkennung xmeld:absender xmeld:empfaenger
used by
elements type.datenuebermittlung.ab2mb/nachrichtenkopf type.datenuebermittlung.anforderung.generell/nachrichtenkopf type.datenuebermittlung.bb2mb/nachrichtenkopf type.standesamtnachricht/nachrichtenkopf
annotation
documentation 
Nachrichten dieses Typs werden stets von einer anderen Behörde an eine Meldebehörde gesandt.

element type.nachrichtenkopf.ab2mb/ereignis
diagram
namespace http://www.osci.de/xmeld130
type xmeld:type.Schluesseltabelle
properties
isRef 0
content complex
children tabelle schluessel
annotation
documentation 
Beschreibt das Ereignis genauer.

element type.nachrichtenkopf.ab2mb/erstellungszeitpunkt
diagram
namespace http://www.osci.de/xmeld130
type xs:dateTime
properties
isRef 0
content simple
annotation
documentation 
Datum, zu dem die Nachricht erstellt wurde.
Anmerkung: Sende- und Empfangszeitpunkt können in der Regel aus der Transportschicht entnommen werden.

element type.nachrichtenkopf.ab2mb/tagesvorgangszaehler
diagram
namespace http://www.osci.de/xmeld130
type xs:unsignedLong
properties
isRef 0
content simple
annotation
documentation 
Der Tagesvorgangszähler dient zusammen mit dem Erstellungsdatum dazu, die erzeugten Nachrichten eines Absenders beim Empfänger in der Reihenfolge ihrer Erzeugung verarbeiten zu können.
Dieser Zähler wird um 0:00 Uhr eines jeden Tages auf den Startwert 1 gesetzt. Für jede Nachricht des Absenders innerhalb des Tages wird der Zähler erhöht.

element type.nachrichtenkopf.ab2mb/anwenderkennung
diagram
namespace http://www.osci.de/xmeld130
type xs:string
properties
isRef 0
content simple
annotation
documentation 
Die Anwenderkennung stellt Informationen über die absendende Person zur Verfügung und dient der Protokollierung.
Anhand dieser Kennung kann die absendende Person eindeutig identifiziert werden.

element type.nachrichtenkopf.ab2mb/absender
diagram
namespace http://www.osci.de/xmeld130
type xmeld:type.AndereBehoerde
properties
isRef 0
content complex
children xmeld:behoerdenkennung xmeld:ERREICHBARKEIT xmeld:ANSCHRIFT xmeld:GEMEINDE
attributes
Name  Type  Use  Default  Fixed  Annotation
id  xs:IDoptional      
annotation
documentation 
Die sendende andere Behörde.

element type.nachrichtenkopf.ab2mb/empfaenger
diagram
namespace http://www.osci.de/xmeld130
type xmeld:type.Meldebehoerde
properties
isRef 0
content complex
children xmeld:behoerdenkennung xmeld:ERREICHBARKEIT xmeld:ANSCHRIFT xmeld:GEMEINDE
attributes
Name  Type  Use  Default  Fixed  Annotation
id  xs:IDoptional      
annotation
documentation 
Die empfangende Meldebörde.

complexType type.nachrichtenkopf.dienstleister2kunde
diagram
namespace http://www.osci.de/xmeld130
children xmeld:ereignis xmeld:erstellungszeitpunkt xmeld:tagesvorgangszaehler xmeld:anwenderkennung xmeld:kunde xmeld:dienstleister
used by
element type.melderegisterauskunfteinfach.dienstleister2kunde/nachrichtenkopf
annotation
documentation 
Nachrichten, die auf diesem Typ basieren, werden von einem Dienstleister an einen Kunden geschickt, z. B. von einem Broker an einen Endkunden.

element type.nachrichtenkopf.dienstleister2kunde/ereignis
diagram
namespace http://www.osci.de/xmeld130
type xmeld:type.Schluesseltabelle
properties
isRef 0
content complex
children tabelle schluessel
annotation
documentation 
Beschreibt das Ereignis genauer.

element type.nachrichtenkopf.dienstleister2kunde/erstellungszeitpunkt
diagram
namespace http://www.osci.de/xmeld130
type xs:dateTime
properties
isRef 0
content simple
annotation
documentation 
Datum, zu dem die Nachricht erstellt wurde.
Anmerkung: Sende- und Empfangszeitpunkt können in der Regel aus der Transportschicht entnommen werden.

element type.nachrichtenkopf.dienstleister2kunde/tagesvorgangszaehler
diagram
namespace http://www.osci.de/xmeld130
type xs:unsignedLong
properties
isRef 0
content simple
annotation
documentation 
Der Tagesvorgangszähler dient zusammen mit dem Erstellungsdatum dazu, die erzeugten Nachrichten eines Absenders beim Empfänger in der Reihenfolge ihrer Erzeugung verarbeiten zu können.
Dieser Zähler wird um 0:00 Uhr eines jeden Tages auf den Startwert 1 gesetzt. Für jede Nachricht des Absenders innerhalb des Tages wird der Zähler erhöht.

element type.nachrichtenkopf.dienstleister2kunde/anwenderkennung
diagram
namespace http://www.osci.de/xmeld130
type xs:string
properties
isRef 0
content simple
annotation
documentation 
Die Anwenderkennung stellt Informationen über die absendende Person zur Verfügung und dient der Protokollierung.
Anhand dieser Kennung kann die absendende Person eindeutig identifiziert werden.

element type.nachrichtenkopf.dienstleister2kunde/kunde
diagram
namespace http://www.osci.de/xmeld130
type xs:string
properties
isRef 0
content simple
annotation
documentation 
Mit diesem Element wird der Kunde bezeichnet. z. B. durch den Firmennamen, eine Vertragsnummer, etc.

element type.nachrichtenkopf.dienstleister2kunde/dienstleister
diagram
namespace http://www.osci.de/xmeld130
type xs:string
properties
isRef 0
content simple
annotation
documentation 
Mit diesem Element wird der Dienstleister bezeichnet. z. B. durch den Firmennamen, eine Vertragsnummer, etc.

complexType type.nachrichtenkopf.kunde2dienstleister
diagram
namespace http://www.osci.de/xmeld130
children xmeld:ereignis xmeld:erstellungszeitpunkt xmeld:tagesvorgangszaehler xmeld:anwenderkennung xmeld:kunde xmeld:dienstleister
used by
element type.melderegisterauskunfteinfach.kunde2dienstleister/nachrichtenkopf
annotation
documentation 
Nachrichten, die auf diesem Typ basieren, werden von einem Kunden an einen Dienstleister geschickt, z. B. von einem Endkunden an einen Broker.

element type.nachrichtenkopf.kunde2dienstleister/ereignis
diagram
namespace http://www.osci.de/xmeld130
type xmeld:type.Schluesseltabelle
properties
isRef 0
content complex
children tabelle schluessel
annotation
documentation 
Beschreibt das Ereignis genauer.

element type.nachrichtenkopf.kunde2dienstleister/erstellungszeitpunkt
diagram
namespace http://www.osci.de/xmeld130
type xs:dateTime
properties
isRef 0
content simple
annotation
documentation 
Datum, zu dem die Nachricht erstellt wurde.
Anmerkung: Sende- und Empfangszeitpunkt können in der Regel aus der Transportschicht entnommen werden.

element type.nachrichtenkopf.kunde2dienstleister/tagesvorgangszaehler
diagram
namespace http://www.osci.de/xmeld130
type xs:unsignedLong
properties
isRef 0
content simple
annotation
documentation 
Der Tagesvorgangszähler dient zusammen mit dem Erstellungsdatum dazu, die erzeugten Nachrichten eines Absenders beim Empfänger in der Reihenfolge ihrer Erzeugung verarbeiten zu können.
Dieser Zähler wird um 0:00 Uhr eines jeden Tages auf den Startwert 1 gesetzt. Für jede Nachricht des Absenders innerhalb des Tages wird der Zähler erhöht.

element type.nachrichtenkopf.kunde2dienstleister/anwenderkennung
diagram
namespace http://www.osci.de/xmeld130
type xs:string
properties
isRef 0
content simple
annotation
documentation 
Die Anwenderkennung stellt Informationen über die absendende Person zur Verfügung und dient der Protokollierung.
Anhand dieser Kennung kann die absendende Person eindeutig identifiziert werden.

element type.nachrichtenkopf.kunde2dienstleister/kunde
diagram
namespace http://www.osci.de/xmeld130
type xs:string
properties
isRef 0
content simple
annotation
documentation 
Mit diesem Element wird der Kunde bezeichnet. z. B. durch den Firmennamen, eine Vertragsnummer, etc.

element type.nachrichtenkopf.kunde2dienstleister/dienstleister
diagram
namespace http://www.osci.de/xmeld130
type xs:string
properties
isRef 0
content simple
annotation
documentation 
Mit diesem Element wird der Dienstleister bezeichnet. z. B. durch den Firmennamen, eine Vertragsnummer, etc.

complexType type.nachrichtenkopf.mb2ab
diagram
namespace http://www.osci.de/xmeld130
children xmeld:ereignis xmeld:erstellungszeitpunkt xmeld:tagesvorgangszaehler xmeld:anwenderkennung xmeld:absender xmeld:empfaenger
used by
elements datenuebermittlung.mammographiescreening.x000 type.datenuebermittlung.antwort.generell/nachrichtenkopf type.datenuebermittlung.mb2ab/nachrichtenkopf type.datenuebermittlung.mb2bb/nachrichtenkopf type.datenuebermittlung.mb2statistik/nachrichtenkopf
annotation
documentation 
Nachrichten dieses Typs werden stets von einer Meldebehoerde an eine andere Behoerde gesandt.

element type.nachrichtenkopf.mb2ab/ereignis
diagram
namespace http://www.osci.de/xmeld130
type xmeld:type.Schluesseltabelle
properties
isRef 0
content complex
children tabelle schluessel
annotation
documentation 
Beschreibt das Ereignis genauer.

element type.nachrichtenkopf.mb2ab/erstellungszeitpunkt
diagram
namespace http://www.osci.de/xmeld130
type xs:dateTime
properties
isRef 0
content simple
annotation
documentation 
Datum, zu dem die Nachricht erstellt wurde.
Anmerkung: Sende- und Empfangszeitpunkt können in der Regel aus der Transportschicht entnommen werden.

element type.nachrichtenkopf.mb2ab/tagesvorgangszaehler
diagram
namespace http://www.osci.de/xmeld130
type xs:unsignedLong
properties
isRef 0
content simple
annotation
documentation 
Der Tagesvorgangszähler dient zusammen mit dem Erstellungsdatum dazu, die erzeugten Nachrichten eines Absenders beim Empfänger in der Reihenfolge ihrer Erzeugung verarbeiten zu können.
Dieser Zähler wird um 0:00 Uhr eines jeden Tages auf den Startwert 1 gesetzt. Für jede Nachricht des Absenders innerhalb des Tages wird der Zähler erhöht.

element type.nachrichtenkopf.mb2ab/anwenderkennung
diagram
namespace http://www.osci.de/xmeld130
type xs:string
properties
isRef 0
content simple
annotation
documentation 
Die Anwenderkennung stellt Informationen über die absendende Person zur Verfügung und dient der Protokollierung.
Anhand dieser Kennung kann die absendende Person eindeutig identifiziert werden.

element type.nachrichtenkopf.mb2ab/absender
diagram
namespace http://www.osci.de/xmeld130
type xmeld:type.Meldebehoerde
properties
isRef 0
content complex
children xmeld:behoerdenkennung xmeld:ERREICHBARKEIT xmeld:ANSCHRIFT xmeld:GEMEINDE
attributes
Name  Type  Use  Default  Fixed  Annotation
id  xs:IDoptional      
annotation
documentation 
Die sendende Meldebörde.

element type.nachrichtenkopf.mb2ab/empfaenger
diagram
namespace http://www.osci.de/xmeld130
type xmeld:type.AndereBehoerde
properties
isRef 0
content complex
children xmeld:behoerdenkennung xmeld:ERREICHBARKEIT xmeld:ANSCHRIFT xmeld:GEMEINDE
attributes
Name  Type  Use  Default  Fixed  Annotation
id  xs:IDoptional      
annotation
documentation 
Die empfangende andere Behörde.

complexType type.nachrichtenkopf.mb2mb
diagram
namespace http://www.osci.de/xmeld130
children xmeld:ereignis xmeld:erstellungszeitpunkt xmeld:tagesvorgangszaehler xmeld:anwenderkennung xmeld:absender xmeld:empfaenger
used by
elements type.anmeldung.datenabruf.wegzugsgemeinde/nachrichtenkopf type.anmeldung.datenbereitstellung.wegzugsgemeinde/nachrichtenkopf type.fortschreibung/nachrichtenkopf type.rueckmeldung/nachrichtenkopf type.rueckmeldung.sammelnachricht/nachrichtenkopf type.rueckmeldungsauswertung/nachrichtenkopf
annotation
documentation 
Nachrichten dieses Typs werden stets von einer Meldebehoerde an eine andere Meldebehoerde gesandt.

element type.nachrichtenkopf.mb2mb/ereignis
diagram
namespace http://www.osci.de/xmeld130
type xmeld:type.Schluesseltabelle
properties
isRef 0
content complex
children tabelle schluessel
annotation
documentation 
Beschreibt das Ereignis genauer.

element type.nachrichtenkopf.mb2mb/erstellungszeitpunkt
diagram
namespace http://www.osci.de/xmeld130
type xs:dateTime
properties
isRef 0
content simple
annotation
documentation 
Datum, zu dem die Nachricht erstellt wurde.
Anmerkung: Sende- und Empfangszeitpunkt können in der Regel aus der Transportschicht entnommen werden.

element type.nachrichtenkopf.mb2mb/tagesvorgangszaehler
diagram
namespace http://www.osci.de/xmeld130
type xs:unsignedLong
properties
isRef 0
content simple
annotation
documentation 
Der Tagesvorgangszähler dient zusammen mit dem Erstellungsdatum dazu, die erzeugten Nachrichten eines Absenders beim Empfänger in der Reihenfolge ihrer Erzeugung verarbeiten zu können.
Dieser Zähler wird um 0:00 Uhr eines jeden Tages auf den Startwert 1 gesetzt. Für jede Nachricht des Absenders innerhalb des Tages wird der Zähler erhöht.

element type.nachrichtenkopf.mb2mb/anwenderkennung
diagram
namespace http://www.osci.de/xmeld130
type xs:string
properties
isRef 0
content simple
annotation
documentation 
Die Anwenderkennung stellt Informationen über die absendende Person zur Verfügung und dient der Protokollierung.
Anhand dieser Kennung kann die absendende Person eindeutig identifiziert werden.

element type.nachrichtenkopf.mb2mb/absender
diagram
namespace http://www.osci.de/xmeld130
type xmeld:type.Meldebehoerde
properties
isRef 0
content complex
children xmeld:behoerdenkennung xmeld:ERREICHBARKEIT xmeld:ANSCHRIFT xmeld:GEMEINDE
attributes
Name  Type  Use  Default  Fixed  Annotation
id  xs:IDoptional      
annotation
documentation 
Die sendende Meldebehörde.

element type.nachrichtenkopf.mb2mb/empfaenger
diagram
namespace http://www.osci.de/xmeld130
type xmeld:type.Meldebehoerde
properties
isRef 0
content complex
children xmeld:behoerdenkennung xmeld:ERREICHBARKEIT xmeld:ANSCHRIFT xmeld:GEMEINDE
attributes
Name  Type  Use  Default  Fixed  Annotation
id  xs:IDoptional      
annotation
documentation 
Die adressierte Meldebehörde.

complexType type.nachrichtenkopf.mb2privat
diagram
namespace http://www.osci.de/xmeld130
children xmeld:ereignis xmeld:erstellungszeitpunkt xmeld:tagesvorgangszaehler xmeld:anwenderkennung xmeld:absender xmeld:kunde
used by
elements melderegisterauskunfteinfach.antwort.0601 type.anmeldung.datenbereitstellung.zuzugsgemeinde/nachrichtenkopf type.datenuebermittlung.mb2privat/nachrichtenkopf
annotation
documentation 
Nachrichten dieses Typs werden stets zwischen einer Meldebehoerde und einem Bürger ausgetauscht (Meldebehörde->Bürger).

element type.nachrichtenkopf.mb2privat/ereignis
diagram
namespace http://www.osci.de/xmeld130
type xmeld:type.Schluesseltabelle
properties
isRef 0
content complex
children tabelle schluessel
annotation
documentation 
Beschreibt das Ereignis genauer.

element type.nachrichtenkopf.mb2privat/erstellungszeitpunkt
diagram
namespace http://www.osci.de/xmeld130
type xs:dateTime
properties
isRef 0
content simple
annotation
documentation 
Datum, zu dem die Nachricht erstellt wurde.
Anmerkung: Sende- und Empfangszeitpunkt können in der Regel aus der Transportschicht entnommen werden.

element type.nachrichtenkopf.mb2privat/tagesvorgangszaehler
diagram
namespace http://www.osci.de/xmeld130
type xs:unsignedLong
properties
isRef 0
content simple
annotation
documentation 
Der Tagesvorgangszähler dient zusammen mit dem Erstellungsdatum dazu, die erzeugten Nachrichten eines Absenders beim Empfänger in der Reihenfolge ihrer Erzeugung verarbeiten zu können.
Dieser Zähler wird um 0:00 Uhr eines jeden Tages auf den Startwert 1 gesetzt. Für jede Nachricht des Absenders innerhalb des Tages wird der Zähler erhöht.

element type.nachrichtenkopf.mb2privat/anwenderkennung
diagram
namespace http://www.osci.de/xmeld130
type xs:string
properties
isRef 0
content simple
annotation
documentation 
Die Anwenderkennung stellt Informationen über die absendende Person zur Verfügung und dient der Protokollierung.
Anhand dieser Kennung kann die absendende Person eindeutig identifiziert werden.

element type.nachrichtenkopf.mb2privat/absender
diagram
namespace http://www.osci.de/xmeld130
type xmeld:type.Meldebehoerde
properties
isRef 0
content complex
children xmeld:behoerdenkennung xmeld:ERREICHBARKEIT xmeld:ANSCHRIFT xmeld:GEMEINDE
attributes
Name  Type  Use  Default  Fixed  Annotation
id  xs:IDoptional      
annotation
documentation 
Die sendende Meldebehörde.

element type.nachrichtenkopf.mb2privat/kunde
diagram
namespace http://www.osci.de/xmeld130
type xs:string
properties
isRef 0
content simple
annotation
documentation 
Informationen, die den Zertifikatsinhaber benennen.

complexType type.nachrichtenkopf.privat2mb
diagram
namespace http://www.osci.de/xmeld130
children xmeld:ereignis xmeld:erstellungszeitpunkt xmeld:tagesvorgangszaehler xmeld:anwenderkennung xmeld:kunde xmeld:empfaenger
used by
elements melderegisterauskunfteinfach.anforderung.0600 type.anmeldung.nachrichtenkopf.kunde/nachrichtenkopf type.datenuebermittlung.privat2mb/nachrichtenkopf
annotation
documentation 
Nachrichten dieses Typs werden stets zwischen einer Meldebehoerde und einem Bürger ausgetauscht (Bürger an Meldebehörde).

element type.nachrichtenkopf.privat2mb/ereignis
diagram
namespace http://www.osci.de/xmeld130
type xmeld:type.Schluesseltabelle
properties
isRef 0
content complex
children tabelle schluessel
annotation
documentation 
Beschreibt das Ereignis genauer.

element type.nachrichtenkopf.privat2mb/erstellungszeitpunkt
diagram
namespace http://www.osci.de/xmeld130
type xs:dateTime
properties
isRef 0
content simple
annotation
documentation 
Datum, zu dem die Nachricht erstellt wurde.
Anmerkung: Sende- und Empfangszeitpunkt können in der Regel aus der Transportschicht entnommen werden.

element type.nachrichtenkopf.privat2mb/tagesvorgangszaehler
diagram
namespace http://www.osci.de/xmeld130
type xs:unsignedLong
properties
isRef 0
content simple
annotation
documentation 
Der Tagesvorgangszähler dient zusammen mit dem Erstellungsdatum dazu, die erzeugten Nachrichten eines Absenders beim Empfänger in der Reihenfolge ihrer Erzeugung verarbeiten zu können.
Dieser Zähler wird um 0:00 Uhr eines jeden Tages auf den Startwert 1 gesetzt. Für jede Nachricht des Absenders innerhalb des Tages wird der Zähler erhöht.

element type.nachrichtenkopf.privat2mb/anwenderkennung
diagram
namespace http://www.osci.de/xmeld130
type xs:string
properties
isRef 0
content simple
annotation
documentation 
Die Anwenderkennung stellt Informationen über die absendende Person zur Verfügung und dient der Protokollierung.
Anhand dieser Kennung kann die absendende Person eindeutig identifiziert werden.

element type.nachrichtenkopf.privat2mb/kunde
diagram
namespace http://www.osci.de/xmeld130
type xs:string
properties
isRef 0
content simple
annotation
documentation 
Informationen, die den Zertifikatsinhaber benennen.

element type.nachrichtenkopf.privat2mb/empfaenger
diagram
namespace http://www.osci.de/xmeld130
type xmeld:type.Meldebehoerde
properties
isRef 0
content complex
children xmeld:behoerdenkennung xmeld:ERREICHBARKEIT xmeld:ANSCHRIFT xmeld:GEMEINDE
attributes
Name  Type  Use  Default  Fixed  Annotation
id  xs:IDoptional      
annotation
documentation 
Die adressierte Meldebehörde.

complexType type.plausibilitaetsteuerpflichtiger
diagram
namespace http://www.osci.de/xmeld130
children xmeld:plausibilitaet.geburt
used by
elements datenuebermittlung.aenderungsteuerpflichtiger.0502/aenderungsteuerpflichtiger/plausibilitaetsteuerpflichtiger datenuebermittlung.antwortidnr.0501/antwortidnrsteuerpflichtiger/plausibilitaetsteuerpflichtiger datenuebermittlung.zustaendigkeitsteuerpflichtiger.0504/zustaendigkeitsteuerpflichtiger/plausibilitaetsteuerpflichtiger
annotation
documentation 
Die hier übermittelten Daten dienen der Plausibilitätsprüfung beim BZSt bzw. der MB.
Bei Übermittlung von MB an BZSt werden in diesem Element die Daten vor Änderung mitgeteilt. Diese Daten müssen identisch sein mit den beim BZSt gespeicherten Daten vor der Änderung.
Bei Übermittlung vom BZSt an MB werden in diesem Element die aktuellen BZSt-Daten übermittelt.
Für die Plausibilitätsdaten wurde bisher nur das Geburtsdatum ausgewählt, da es sich besonders gut zur ergänzenden Identifikation eignet und relativ selten geändert wird. Aus diesem Grunde werden Namen ausdrücklich nicht verwendet (Namensänderungen bei Eheschließungen, Vornamensänderungen bei Ausländern, etc).

element type.plausibilitaetsteuerpflichtiger/plausibilitaet.geburt
diagram
namespace http://www.osci.de/xmeld130
type xmeld:type.Geburt
properties
isRef 0
content complex
children xmeld:geburtsort xmeld:geburtsortstaat xmeld:tagdergeburt
attributes
Name  Type  Use  Default  Fixed  Annotation
id  xs:IDoptional      
annotation
documentation 
Es darf im Zusammenhang mit der Plausibilitätsprüfung nur der Tag der Geburt übermittelt werden.

complexType type.rueckmeldung
diagram
namespace http://www.osci.de/xmeld130
children xmeld:nachrichtenkopf xmeld:betroffener
used by
elements rueckmeldung.auswertungkeineidentifikation.0204 rueckmeldung.statuswechsel.0200
annotation
documentation 
Rückmeldung nach I. BMeldDÜV, § 2.
Gesendet wird je eine Nachricht an: 
  
    die Gemeinde, von der der Betroffene zuzieht
    und an alle Gemeinden, die der Betroffene im Rahmen der Anmeldung bei der sendenden Gemeinde angegeben hat (oder über die die Zuzugsgemeinde auf anderen Wegen, z. B. im Rahmen der Datenbereitstellung zwischen Fortzugs- an Zuzugsgemeinde bei einem Online-Zuzug Kenntnis erlangt hat).
  

element type.rueckmeldung/nachrichtenkopf
diagram
namespace http://www.osci.de/xmeld130
type xmeld:type.nachrichtenkopf.mb2mb
properties
isRef 0
content complex
children xmeld:ereignis xmeld:erstellungszeitpunkt xmeld:tagesvorgangszaehler xmeld:anwenderkennung xmeld:absender xmeld:empfaenger
annotation
documentation 
Allgemeine Angaben über diese Nachricht. (Welches Ereignis ist der Auslöser, wer sendet, wer empfängt, wann wurde gesendet?)

element type.rueckmeldung/betroffener
diagram
namespace http://www.osci.de/xmeld130
type xmeld:type.identifikation.fortschreibung
properties
isRef 0
content complex
children xmeld:name xmeld:geburt xmeld:anschrift.sender xmeld:anschrift.empfaenger
annotation
documentation 
Dient ausschliesslich der Identifikation des Betroffenen. Diese Person wird von der sendenden Gemeinde in der empfangenden Gemeinde rueckgemeldet.

complexType type.rueckmeldung.sammelnachricht
diagram
namespace http://www.osci.de/xmeld130
children xmeld:nachrichtenkopf
used by
elements rueckmeldung.anmeldung.0201 rueckmeldung.anmeldungzuzugausland.0202
annotation
documentation 
Rückmeldung nach I. BMeldDÜV, § 2 - wird verwendet für Sammel-Rückmeldungen.
Gesendet wird je eine Nachricht an: 
  
    die Gemeinde, von der der Betroffene zuzieht
    und an alle Gemeinden, die der Betroffene im Rahmen der Anmeldung bei der sendenden Gemeinde angegeben hat (oder über die die Zuzugsgemeinde auf anderen Wegen, z. B. im Rahmen der Datenbereitstellung zwischen Fortzugs- an Zuzugsgemeinde bei einem Online-Zuzug Kenntnis erlangt hat).
  

element type.rueckmeldung.sammelnachricht/nachrichtenkopf
diagram
namespace http://www.osci.de/xmeld130
type xmeld:type.nachrichtenkopf.mb2mb
properties
isRef 0
content complex
children xmeld:ereignis xmeld:erstellungszeitpunkt xmeld:tagesvorgangszaehler xmeld:anwenderkennung xmeld:absender xmeld:empfaenger
annotation
documentation 
Allgemeine Angaben über diese Nachricht. (Welches Ereignis ist der Auslöser, wer sendet, wer empfängt, wann wurde gesendet?)

complexType type.rueckmeldungsauswertung
diagram
namespace http://www.osci.de/xmeld130
children xmeld:nachrichtenkopf xmeld:betroffener
used by
element rueckmeldung.auswertungabweichung.0203
annotation
documentation 
Basistyp zur Rückmeldungsauswertung.

element type.rueckmeldungsauswertung/nachrichtenkopf
diagram
namespace http://www.osci.de/xmeld130
type xmeld:type.nachrichtenkopf.mb2mb
properties
isRef 0
content complex
children xmeld:ereignis xmeld:erstellungszeitpunkt xmeld:tagesvorgangszaehler xmeld:anwenderkennung xmeld:absender xmeld:empfaenger
annotation
documentation 
Nachrichtenkopf zur Rückmeldungsauswertung.

element type.rueckmeldungsauswertung/betroffener
diagram
namespace http://www.osci.de/xmeld130
type xmeld:type.identifikation.fortschreibung
properties
isRef 0
content complex
children xmeld:name xmeld:geburt xmeld:anschrift.sender xmeld:anschrift.empfaenger
annotation
documentation 
Identifikation zur Rückmeldungsauswertung.

complexType type.standesamt.partner
diagram
namespace http://www.osci.de/xmeld130
children xmeld:name xmeld:geburt xmeld:anschrift
used by
elements standesamt.ehescheidung.0704/scheidungsmitteilung/ehegatte1 standesamt.ehescheidung.0704/scheidungsmitteilung/ehegatte2 standesamt.lebenspartnerschaftaufhebung.0705/lebenspartnerschaft.aufhebungsmitteilung/lebenspartner1 standesamt.lebenspartnerschaftaufhebung.0705/lebenspartnerschaft.aufhebungsmitteilung/lebenspartner2
annotation
documentation 
Dies sind die standesamtlich relevanten Daten zu einem (Ehe-/Lebens-) Partner.

element type.standesamt.partner/name
diagram
namespace http://www.osci.de/xmeld130
type xmeld:type.NameNatuerlichePerson
properties
isRef 0
content complex
children xmeld:TITEL xmeld:NACHNAME xmeld:VORNAME xmeld:WEITERERNAME
attributes
Name  Type  Use  Default  Fixed  Annotation
id  xs:IDoptional      
annotation
documentation 
Dieser Typ hat ausschliesslich eine aggregierende Funktion und ist attributfrei. Aggregiert werden Instanzen der Typen type.Vorname, type.Nachname, type.WeitererName und type.Titel, um alle namensrelevanten Informationen zentral zusammenfassen zu können.
Zu beachten ist, dass es zu einer Natürlichen Person durchaus mehrere Instanzen der jeweils aggregierten Typen geben kann. - So sind für die Abbildung des Geburts- und des Familiennamens zwei Instanzen des Typs type.Nachname erforderlich, wobei die Unterscheidung über das Kindelement rolle gesteuert wird.
Ehegatten oder auch Eltern sind natürliche Personen - im Verhältnis zu dem anderen Ehegatten oder zu ihren Kindern nehmen sie jedoch auch die Rollen eines Ehegatten oder gesetzlichen Vertreters wahr und in dieser Eigenschaft bzw. Rolle werden die Namensangaben auch jeweils erfasst / übermittelt / gespeichert.
Der Datensatz für das Meldewesen (DSMeld) beschreibt für jede dieser Ausprägungen eigenständige Datenblätter mit identischen Inhalten. XMeld beschreibt diese Klassen nur einmal, durch zusätzliche Rollen werden die relevanten Eigenschaften erläutert.  Durch weitere Attribute wird sichergestellt, dass die fachlichen Anforderungen des DSMeld berücksichtigt werden.
Die Rollen können also jeweils unterschiedlich sein, die fachliche / inhaltliche Darstellung entspricht den Anforderungen des DSMeld.

element type.standesamt.partner/geburt
diagram
namespace http://www.osci.de/xmeld130
type xmeld:type.Geburt
properties
isRef 0
content complex
children xmeld:geburtsort xmeld:geburtsortstaat xmeld:tagdergeburt
attributes
Name  Type  Use  Default  Fixed  Annotation
id  xs:IDoptional      
annotation
documentation 
Eine Instanz dieses Typs ist immer an eine Natürliche Person gebunden. Geburtsbezogene Informationen (Tag, Ort, etc) werden durch diese Klasse abgebildet. Dabei ist es erlaubt, unvollständige Angaben zum Geburtstag zu machen, sofern dieser dem Betroffenen nicht vollständig bekannt ist.

element type.standesamt.partner/anschrift
diagram
namespace http://www.osci.de/xmeld130
type xmeld:type.Anschrift
properties
isRef 0
content complex
children xmeld:adressierungszusaetze xmeld:gemeindeschluessel xmeld:hausnummer xmeld:hausnummerbuchstabezusatzziffer xmeld:postleitzahl xmeld:staat xmeld:stockwerkswohnungsnummer xmeld:strasse xmeld:strassenschluessel xmeld:teilnummerderhausnummer xmeld:wohnort xmeld:wohnortfrueherergemeindename xmeld:wohnungsgeber xmeld:zusatzangaben
attributes
Name  Type  Use  Default  Fixed  Annotation
id  xs:IDoptional      
annotation
documentation 
Es werden alle relevanten Angaben zu einer Anschrift abgebildet.
Zu berücksichtigen ist, dass eine (natürliche) Person mehrere Wohnungen (und somit Anschriften) führen kann - je nachdem in welchem sachlichen Zusammenhang diese Wohnungen erfasst / geführt / verarbeitet werden. Anschriften existieren allerdings nicht isoliert, sondern im Kontext mit einer Wohnung.
Nach einem Zuzug einer Person in eine Gemeinde, führt sie in dieser Gemeinde eine aktuelle Anschrift. Für die bisherige Gemeinde ist diese aktuelle Anschrift jedoch die Wegzugsanschrift. Aus der Sicht der neuen Gemeinde wiederum ist - neben der aktuellen Anschrift - die (jetzt inaktuelle) Anschrift in der bisherigen Gemeinde die Zuzugsanschrift.
Darüber kann eine Person in einer oder mehreren Gemeinden verschiedene Wohnungen begründen - eine dieser Wohnungen ist dann die Hauptwohnung, die anderen Wohnungen sind dann Nebenwohnungen.
Ehegatten bzw. Eltern oder Kinder sind natürliche Personen. Sie können als Familie unter derselben Anschrift oder aber auch unter verschiedenen Anschriften (auch in verschiedenen Gemeinden) gemeldet sein. Je nach Sachverhalt sind die Anschriften im Verhältnis zu den anderen Personen im Familienverband entsprechend der jeweiligen Rolle zu erfassen  / zu übermitteln / zu speichern. 
Der Datensatz für das Meldewesen (DSMeld) beschreibt für die zu einer Anschrift gehörenden Merkmale wie z. B. der Gemeinde- und Straßennamen und die Hausnummer in eigenen Datenblättern mit identischen Inhalten. XMeld beschreibt diese Klasse nur einmal, durch zusätzliche Rollen werden die relevanten Eigenschaften erläutert.  Durch weitere Attribute wird sichergestellt, dass die fachlichen Anforderungen des DSMeld berücksichtigt werden.
Die Rollen können also jeweils unterschiedlich sein, die fachliche / inhaltliche Darstellung entspricht den Anforderungen des DSMeld.

complexType type.standesamt.person
diagram
namespace http://www.osci.de/xmeld130
children xmeld:name xmeld:geburt xmeld:anschrift
used by
elements standesamt.adoption.0709/adoption/adoption.person1 standesamt.adoption.0709/adoption/adoption.person2 standesamt.kirchenaustritt.0706/kirchenaustrittsmitteilung/austretendeperson standesamt.optionsdeutscher.0708/anzeigeoptionsdeutscher/person.optionsdeutscher standesamt.namensaenderung.0707/namensaenderung/person.vor.namensaenderung standesamt.eheschliessung.0702/heiratsanzeige/person1 standesamt.lebenspartnerschaftbegruendung.0703/lebenspartnerschaftsanzeige/person1 standesamt.eheschliessung.0702/heiratsanzeige/person2 standesamt.lebenspartnerschaftbegruendung.0703/lebenspartnerschaftsanzeige/person2 standesamt.sterbefall.0701/sterbefallanzeige/verstorbene.person
annotation
documentation 
Dies sind die standesamtlich relevanten Daten einer Person.

element type.standesamt.person/name
diagram
namespace http://www.osci.de/xmeld130
type xmeld:type.NameNatuerlichePerson
properties
isRef 0
content complex
children xmeld:TITEL xmeld:NACHNAME xmeld:VORNAME xmeld:WEITERERNAME
attributes
Name  Type  Use  Default  Fixed  Annotation
id  xs:IDoptional      
annotation
documentation 
Dieser Typ hat ausschliesslich eine aggregierende Funktion und ist attributfrei. Aggregiert werden Instanzen der Typen type.Vorname, type.Nachname, type.WeitererName und type.Titel, um alle namensrelevanten Informationen zentral zusammenfassen zu können.
Zu beachten ist, dass es zu einer Natürlichen Person durchaus mehrere Instanzen der jeweils aggregierten Typen geben kann. - So sind für die Abbildung des Geburts- und des Familiennamens zwei Instanzen des Typs type.Nachname erforderlich, wobei die Unterscheidung über das Kindelement rolle gesteuert wird.
Ehegatten oder auch Eltern sind natürliche Personen - im Verhältnis zu dem anderen Ehegatten oder zu ihren Kindern nehmen sie jedoch auch die Rollen eines Ehegatten oder gesetzlichen Vertreters wahr und in dieser Eigenschaft bzw. Rolle werden die Namensangaben auch jeweils erfasst / übermittelt / gespeichert.
Der Datensatz für das Meldewesen (DSMeld) beschreibt für jede dieser Ausprägungen eigenständige Datenblätter mit identischen Inhalten. XMeld beschreibt diese Klassen nur einmal, durch zusätzliche Rollen werden die relevanten Eigenschaften erläutert.  Durch weitere Attribute wird sichergestellt, dass die fachlichen Anforderungen des DSMeld berücksichtigt werden.
Die Rollen können also jeweils unterschiedlich sein, die fachliche / inhaltliche Darstellung entspricht den Anforderungen des DSMeld.

element type.standesamt.person/geburt
diagram
namespace http://www.osci.de/xmeld130
type xmeld:type.Geburt
properties
isRef 0
content complex
children xmeld:geburtsort xmeld:geburtsortstaat xmeld:tagdergeburt
attributes
Name  Type  Use  Default  Fixed  Annotation
id  xs:IDoptional      
annotation
documentation 
Eine Instanz dieses Typs ist immer an eine Natürliche Person gebunden. Geburtsbezogene Informationen (Tag, Ort, etc) werden durch diese Klasse abgebildet. Dabei ist es erlaubt, unvollständige Angaben zum Geburtstag zu machen, sofern dieser dem Betroffenen nicht vollständig bekannt ist.

element type.standesamt.person/anschrift
diagram
namespace http://www.osci.de/xmeld130
type xmeld:type.Anschrift
properties
isRef 0
content complex
children xmeld:adressierungszusaetze xmeld:gemeindeschluessel xmeld:hausnummer xmeld:hausnummerbuchstabezusatzziffer xmeld:postleitzahl xmeld:staat xmeld:stockwerkswohnungsnummer xmeld:strasse xmeld:strassenschluessel xmeld:teilnummerderhausnummer xmeld:wohnort xmeld:wohnortfrueherergemeindename xmeld:wohnungsgeber xmeld:zusatzangaben
attributes
Name  Type  Use  Default  Fixed  Annotation
id  xs:IDoptional      
annotation
documentation 
Es werden alle relevanten Angaben zu einer Anschrift abgebildet.
Zu berücksichtigen ist, dass eine (natürliche) Person mehrere Wohnungen (und somit Anschriften) führen kann - je nachdem in welchem sachlichen Zusammenhang diese Wohnungen erfasst / geführt / verarbeitet werden. Anschriften existieren allerdings nicht isoliert, sondern im Kontext mit einer Wohnung.
Nach einem Zuzug einer Person in eine Gemeinde, führt sie in dieser Gemeinde eine aktuelle Anschrift. Für die bisherige Gemeinde ist diese aktuelle Anschrift jedoch die Wegzugsanschrift. Aus der Sicht der neuen Gemeinde wiederum ist - neben der aktuellen Anschrift - die (jetzt inaktuelle) Anschrift in der bisherigen Gemeinde die Zuzugsanschrift.
Darüber kann eine Person in einer oder mehreren Gemeinden verschiedene Wohnungen begründen - eine dieser Wohnungen ist dann die Hauptwohnung, die anderen Wohnungen sind dann Nebenwohnungen.
Ehegatten bzw. Eltern oder Kinder sind natürliche Personen. Sie können als Familie unter derselben Anschrift oder aber auch unter verschiedenen Anschriften (auch in verschiedenen Gemeinden) gemeldet sein. Je nach Sachverhalt sind die Anschriften im Verhältnis zu den anderen Personen im Familienverband entsprechend der jeweiligen Rolle zu erfassen  / zu übermitteln / zu speichern. 
Der Datensatz für das Meldewesen (DSMeld) beschreibt für die zu einer Anschrift gehörenden Merkmale wie z. B. der Gemeinde- und Straßennamen und die Hausnummer in eigenen Datenblättern mit identischen Inhalten. XMeld beschreibt diese Klasse nur einmal, durch zusätzliche Rollen werden die relevanten Eigenschaften erläutert.  Durch weitere Attribute wird sichergestellt, dass die fachlichen Anforderungen des DSMeld berücksichtigt werden.
Die Rollen können also jeweils unterschiedlich sein, die fachliche / inhaltliche Darstellung entspricht den Anforderungen des DSMeld.

complexType type.standesamtnachricht
diagram
namespace http://www.osci.de/xmeld130
children xmeld:nachrichtenkopf
used by
elements standesamt.adoption.0709 standesamt.ehescheidung.0704 standesamt.eheschliessung.0702 standesamt.geburt.0700 standesamt.kirchenaustritt.0706 standesamt.lebenspartnerschaftaufhebung.0705 standesamt.lebenspartnerschaftbegruendung.0703 standesamt.namensaenderung.0707 standesamt.optionsdeutscher.0708 standesamt.sterbefall.0701
annotation
documentation 
Gesendet wird eine Nachricht vom Standesamt an die Meldebehörde.

element type.standesamtnachricht/nachrichtenkopf
diagram
namespace http://www.osci.de/xmeld130
type xmeld:type.nachrichtenkopf.ab2mb
properties
isRef 0
content complex
children xmeld:ereignis xmeld:erstellungszeitpunkt xmeld:tagesvorgangszaehler xmeld:anwenderkennung xmeld:absender xmeld:empfaenger
annotation
documentation 
Allgemeine Angaben über diese Nachricht. (Welches Ereignis ist der Auslöser, wer sendet, wer empfängt, wann wurde gesendet?)

complexType type.statistik.korrekturstaatsangehoerigkeitswechsel
diagram
namespace http://www.osci.de/xmeld130
children xmeld:statistik.staatsangehoerigkeitswechsel.letztelieferung xmeld:statistik.staatsangehoerigkeitswechsel.korrekturlieferung
used by
element statistik.staatsangehoerigkeitswechsel.0801/statistik.korrekturstaatsangehoerigkeitswechsel
annotation
documentation 
Mit diesem Element wird der Zustand der letzten Lieferung sowie der neue aktuelle (korrigierte) Datensatz übermittelt. Beide Sätze sind vollständig.

element type.statistik.korrekturstaatsangehoerigkeitswechsel/statistik.staatsangehoerigkeitswechsel.letztelieferung
diagram
namespace http://www.osci.de/xmeld130
type xmeld:type.statistik.staatsangehoerigkeitswechsel
properties
isRef 0
content complex
children xmeld:statistik.satzartstaatsangehoerigkeitswechsel xmeld:statistik.staatsangehoerigkeitswechsel.berichtsgemeinde xmeld:statistik.staatsangehoerigkeitswechsel.person
annotation
documentation 
Es wird der letzte statistikrelevante Datensatz vor Korrektur übermittelt.
Es ist die gleiche Satzart wie bei der letzten Meldung zu verwenden.

element type.statistik.korrekturstaatsangehoerigkeitswechsel/statistik.staatsangehoerigkeitswechsel.korrekturlieferung
diagram
namespace http://www.osci.de/xmeld130
type xmeld:type.statistik.staatsangehoerigkeitswechsel
properties
isRef 0
content complex
children xmeld:statistik.satzartstaatsangehoerigkeitswechsel xmeld:statistik.staatsangehoerigkeitswechsel.berichtsgemeinde xmeld:statistik.staatsangehoerigkeitswechsel.person
annotation
documentation 
Es wird der aktuelle statistikrelevante Datensatz (nach Korrektur im Melderegister) übermittelt.

complexType type.statistik.staatsangehoerigkeitswechsel
diagram
namespace http://www.osci.de/xmeld130
children xmeld:statistik.satzartstaatsangehoerigkeitswechsel xmeld:statistik.staatsangehoerigkeitswechsel.berichtsgemeinde xmeld:statistik.staatsangehoerigkeitswechsel.person
used by
elements statistik.staatsangehoerigkeitswechsel.0801/statistik.staatsangehoerigkeitswechsel type.statistik.korrekturstaatsangehoerigkeitswechsel/statistik.staatsangehoerigkeitswechsel.korrekturlieferung type.statistik.korrekturstaatsangehoerigkeitswechsel/statistik.staatsangehoerigkeitswechsel.letztelieferung
annotation
documentation 
Dieses Element enthält den Staatsangehörigkeitswechsel für genau eine Person.
Mit dem Satzartschlüssel wird festgelegt, ob ein Wechsel der Staatsangehörigkeit von nichtdeutsch auf deutsch oder umgekehrt mitgeteilt wird oder ein derartiger Wechsel zurückgenommen werden soll.
Eine Rücknahmenachricht muss zwar in ihrem Datenumfang, nicht aber im gesamten Dateninhalt der ursprünglichen Staatsangehörigkeitswechselnachricht entsprechen (wg. zwischenzeitlicher Fortschreibung).

element type.statistik.staatsangehoerigkeitswechsel/statistik.satzartstaatsangehoerigkeitswechsel
diagram
namespace http://www.osci.de/xmeld130
type xmeld:type.Schluesseltabelle
properties
isRef 0
content complex
children tabelle schluessel
annotation
documentation 
Dieses Feld bezeichnet die konkrete Satzart eines Staatsangehoerigkeitswechsels oder der Rücknahme eines Staatangehörigkeitswechsels bei Datenübermittlungen an die Statistischen Landesämter. Für Details wird auf die Schlüsseltabelle verwiesen.

element type.statistik.staatsangehoerigkeitswechsel/statistik.staatsangehoerigkeitswechsel.berichtsgemeinde
diagram
namespace http://www.osci.de/xmeld130
type xmeld:type.statistik.staatsangehoerigkeitswechsel.berichtsgemeinde
properties
isRef 0
content complex
children xmeld:gemeindeschluessel xmeld:regionaldatenzusatz xmeld:postleitzahl xmeld:wohnort xmeld:strasse xmeld:hausnummer xmeld:statusderwohnung xmeld:hausnummerbuchstabezusatzziffer xmeld:ereignisdatum xmeld:zusatzangaben
annotation
documentation 
Es werden die Daten zur Wohnung der Person in der Gemeinde (Statistik: Berichtsgemeinde) übermittelt, in welcher der Staatsangehörigkeitswechsel durchgeführt worden ist. Die Wohnung des Betroffenen ist entweder Haupt- oder alleinige Wohnung.

element type.statistik.staatsangehoerigkeitswechsel/statistik.staatsangehoerigkeitswechsel.person
diagram
namespace http://www.osci.de/xmeld130
type xmeld:type.statistik.staatsangehoerigkeitswechsel.person
properties
isRef 0
content complex
children xmeld:geschlecht xmeld:tagdergeburt xmeld:familienstand xmeld:staatsangehoerigkeit.bisher xmeld:staatsangehoerigkeit.neu xmeld:vorname xmeld:nachname
annotation
documentation 
Angaben zur Person im Rahmen des Kontextes Mitteilung eines Staatsangehörigkeitswechsels.

complexType type.statistik.staatsangehoerigkeitswechsel.berichtsgemeinde
diagram
namespace http://www.osci.de/xmeld130
type extension of xmeld:type.statistik.wohnung
properties
base xmeld:type.statistik.wohnung
children xmeld:gemeindeschluessel xmeld:regionaldatenzusatz xmeld:postleitzahl xmeld:wohnort xmeld:strasse xmeld:hausnummer xmeld:statusderwohnung xmeld:hausnummerbuchstabezusatzziffer xmeld:ereignisdatum xmeld:zusatzangaben
used by
element type.statistik.staatsangehoerigkeitswechsel/statistik.staatsangehoerigkeitswechsel.berichtsgemeinde
annotation
documentation 
Es werden die Daten zur Wohnung der Person in der Gemeinde (Statistik: Berichtsgemeinde) übermittelt, in welcher der Staatsangehörigkeitswechsel durchgeführt worden ist. Die Wohnung des Betroffenen ist entweder Haupt- oder alleinige Wohnung.

element type.statistik.staatsangehoerigkeitswechsel.berichtsgemeinde/statusderwohnung
diagram
namespace http://www.osci.de/xmeld130
type xmeld:type.Schluesseltabelle
properties
isRef 0
content complex
children tabelle schluessel
annotation
documentation 
Es dürfen nur die Statuswerte zu der alleinigen bzw. der Hauptwohnung übermittelt werden.

element type.statistik.staatsangehoerigkeitswechsel.berichtsgemeinde/hausnummerbuchstabezusatzziffer
diagram
namespace http://www.osci.de/xmeld130
type xs:string
properties
isRef 0
content simple
annotation
documentation 
Es sind Buchstaben oder Zusatzziffern zur Hausnummer anzugeben (vgl. auch DSMeld Blatt 1208; Beispiele: 124 A, 109.5).

element type.statistik.staatsangehoerigkeitswechsel.berichtsgemeinde/ereignisdatum
diagram
namespace http://www.osci.de/xmeld130
type xs:date
properties
isRef 0
content simple
annotation
documentation 
Es ist das Datum des Staatsangehörigkeitswechsels anzugeben. Kann dieses nicht ermittelt werden, so ist das Verarbeitungsdatum der Meldebehörde zu verwenden.

element type.statistik.staatsangehoerigkeitswechsel.berichtsgemeinde/zusatzangaben
diagram
namespace http://www.osci.de/xmeld130
type xs:string
properties
isRef 0
content simple
annotation
documentation 
In diesem Feld werden zusätzliche Angaben zur innerörtlichen Anschrift einer (natürlichen) Person abgebildet. Beispiele: Hinterhaus, Gartenhaus.
Diese Angaben sind ggf. sinnvoll abzukürzen (vgl. auch Blatt 1211).

complexType type.statistik.staatsangehoerigkeitswechsel.person
diagram
namespace http://www.osci.de/xmeld130
children xmeld:geschlecht xmeld:tagdergeburt xmeld:familienstand xmeld:staatsangehoerigkeit.bisher xmeld:staatsangehoerigkeit.neu xmeld:vorname xmeld:nachname
used by
element type.statistik.staatsangehoerigkeitswechsel/statistik.staatsangehoerigkeitswechsel.person
annotation
documentation 
Angaben zur Person im Rahmen des Kontextes Mitteilung eines Staatsangehörigkeitswechsels.

element type.statistik.staatsangehoerigkeitswechsel.person/geschlecht
diagram
namespace http://www.osci.de/xmeld130
type xmeld:type.Schluesseltabelle
properties
isRef 0
content complex
children tabelle schluessel
annotation
documentation 
Geschlecht entsprechend Schlüsseltabelle.

element type.statistik.staatsangehoerigkeitswechsel.person/tagdergeburt
diagram
namespace http://www.osci.de/xmeld130
type xmeld:type.Geburtsdatum
properties
isRef 0
content simple
facets
pattern \d{4}((-\d{2}){0,1}-\d{2}){0,1}
annotation
documentation 
Das Geburtsdatum.

element type.statistik.staatsangehoerigkeitswechsel.person/familienstand
diagram
namespace http://www.osci.de/xmeld130
type xmeld:type.Schluesseltabelle
properties
isRef 0
content complex
children tabelle schluessel
annotation
documentation 
Es ist der personenstandsrechtliche Familienstand anzugeben.

element type.statistik.staatsangehoerigkeitswechsel.person/staatsangehoerigkeit.bisher
diagram
namespace http://www.osci.de/xmeld130
type xmeld:type.Schluesseltabelle
properties
isRef 0
content complex
children tabelle schluessel
annotation
documentation 
Staatsangehörigkeitsschlüssel zum Beleg der bisherigen Staatsangehörigkeit lt. Schlüsseltabelle.

element type.statistik.staatsangehoerigkeitswechsel.person/staatsangehoerigkeit.neu
diagram
namespace http://www.osci.de/xmeld130
type xmeld:type.Schluesseltabelle
properties
isRef 0
content complex
children tabelle schluessel
annotation
documentation 
Staatsangehörigkeitsschlüssel zum Beleg der neuen Staatsangehörigkeit lt. Schlüsseltabelle.

element type.statistik.staatsangehoerigkeitswechsel.person/vorname
diagram
namespace http://www.osci.de/xmeld130
type xmeld:type.Vorname
properties
isRef 0
content complex
children xmeld:gebraeuchlich xmeld:laufendenr xmeld:rolle xmeld:vorname xmeld:vornameoriginalschreibweise xmeld:zurechtnichtvorhanden
attributes
Name  Type  Use  Default  Fixed  Annotation
id  xs:IDoptional      
annotation
documentation 
Es dürfen nur aktuelle, gebräuchliche Vornamen übermittelt werden.

element type.statistik.staatsangehoerigkeitswechsel.person/nachname
diagram
namespace http://www.osci.de/xmeld130
type xmeld:type.Nachname
properties
isRef 0
content complex
children xmeld:nachname xmeld:nachnameoriginalschreibweise xmeld:namensbestandteil xmeld:rolle xmeld:zurechtnichtvorhanden
attributes
Name  Type  Use  Default  Fixed  Annotation
id  xs:IDoptional      
annotation
documentation 
Es darf nur der aktuelle Familienname übermittelt werden.

complexType type.statistik.wanderung.hzstaat
diagram
namespace http://www.osci.de/xmeld130
children xmeld:staat
used by
elements type.statistik.wanderungwegzug/statistik.wanderungwegzug.wohnungzielstaat type.statistik.wanderungzugang/statistik.wanderungzukunft.wohnungherkunft/statistik.wanderungzugang.wohnungherkunftsstaat
annotation
documentation 
Dieses Element (HZStaat = Herkunfts-Ziel-Staat) wird in folgenden Fällen verwendet:

  Bei einem Zuzug aus dem Ausland enthält das Feld staat den Schlüssel des Herkunftsstaates.
  Bei einem Zuzug von unbekannt enthält das Feld staat einen der übrigen Schlüssel (994 ff.).
  Bei einem Fortzug in das Ausland enthält das Feld staat den Schlüssel des Zielstaates.
  Bei einem Fortzug nach unbekannt enthält das Feld staat einen der übrigen Schlüssel (994 ff.).


element type.statistik.wanderung.hzstaat/staat
diagram
namespace http://www.osci.de/xmeld130
type xmeld:type.Schluesseltabelle
properties
isRef 0
content complex
children tabelle schluessel
annotation
documentation 
Staatenschlüssel des Herkunfts- oder Zielstaates lt. Schlüsseltabelle.

complexType type.statistik.wanderung.person
diagram
namespace http://www.osci.de/xmeld130
children xmeld:geschlecht xmeld:tagdergeburt xmeld:staatsangehoerigkeit xmeld:familienstand xmeld:religion xmeld:vorname xmeld:nachname
used by
elements type.statistik.wanderungwegzug/statistik.wanderung.person type.statistik.wanderungzugang/statistik.wanderung.person
annotation
documentation 
Angaben zur Person im Rahmen des Kontextes Wanderungsmitteilung.

element type.statistik.wanderung.person/geschlecht
diagram
namespace http://www.osci.de/xmeld130
type xmeld:type.Schluesseltabelle
properties
isRef 0
content complex
children tabelle schluessel
annotation
documentation 
Geschlecht entsprechend Schlüsseltabelle.

element type.statistik.wanderung.person/tagdergeburt
diagram
namespace http://www.osci.de/xmeld130
type xmeld:type.Geburtsdatum
properties
isRef 0
content simple
facets
pattern \d{4}((-\d{2}){0,1}-\d{2}){0,1}
annotation
documentation 
Das Geburtsdatum.

element type.statistik.wanderung.person/staatsangehoerigkeit
diagram
namespace http://www.osci.de/xmeld130
type xmeld:type.Schluesseltabelle
properties
isRef 0
content complex
children tabelle schluessel
annotation
documentation 
Es ist nur eine Staatsangehörigkeit einer natürlichen Person anzugeben.
Besitzt jemand mehrere Staatsangehörigkeiten, von denen eine die deutsche ist, so ist diese anzugeben; das gleiche gilt bei der Rechtsstellung als Deutscher ohne deutsche Staatsangehörigkeit im Sinne von Art. 116 Abs. 1 des Grundgesetzes.
Hat die Person nur nichtdeutsche Staatsangehörigkeiten, ist eine ggf. vorliegende EU-Staatsangehörigkeit anzugeben.

element type.statistik.wanderung.person/familienstand
diagram
namespace http://www.osci.de/xmeld130
type xmeld:type.Schluesseltabelle
properties
isRef 0
content complex
children tabelle schluessel
annotation
documentation 
Es ist der personenstandsrechtliche Familienstand anzugeben.

element type.statistik.wanderung.person/religion
diagram
namespace http://www.osci.de/xmeld130
type xmeld:type.Schluesseltabelle
properties
isRef 0
content complex
children tabelle schluessel
annotation
documentation 
Angabe der Religionszugehörigkeit.
Der vorgeschriebene länderspezifische Schlüssel (Schlüssel nach Anlage 2 DSMeld) wird zwecks Eindeutigkeit um den Bundeslandschlüssel (Anlage 1 des DSMeld) erweitert.

element type.statistik.wanderung.person/vorname
diagram
namespace http://www.osci.de/xmeld130
type xmeld:type.Vorname
properties
isRef 0
content complex
children xmeld:gebraeuchlich xmeld:laufendenr xmeld:rolle xmeld:vorname xmeld:vornameoriginalschreibweise xmeld:zurechtnichtvorhanden
attributes
Name  Type  Use  Default  Fixed  Annotation
id  xs:IDoptional      
annotation
documentation 
Es dürfen nur aktuelle, gebräuchliche Vornamen übermittelt werden.

element type.statistik.wanderung.person/nachname
diagram
namespace http://www.osci.de/xmeld130
type xmeld:type.Nachname
properties
isRef 0
content complex
children xmeld:nachname xmeld:nachnameoriginalschreibweise xmeld:namensbestandteil xmeld:rolle xmeld:zurechtnichtvorhanden
attributes
Name  Type  Use  Default  Fixed  Annotation
id  xs:IDoptional      
annotation
documentation 
Es darf nur der aktuelle Familienname übermittelt werden.

complexType type.statistik.wanderungkorrekturwegzug
diagram
namespace http://www.osci.de/xmeld130
children xmeld:statistik.wanderungwegzug.letztelieferung xmeld:statistik.wanderungwegzug.korrekturlieferung
used by
element statistik.wanderung.0800/statistik.wanderungkorrekturwegzug
annotation
documentation 
Mit diesem Element wird der Zustand der letzten Lieferung vor dieser Korrektur sowie der neue aktuelle (korrigierte) Datensatz übermittelt. Beide Sätze sind vollständig.

element type.statistik.wanderungkorrekturwegzug/statistik.wanderungwegzug.letztelieferung
diagram
namespace http://www.osci.de/xmeld130
type xmeld:type.statistik.wanderungwegzug
properties
isRef 0
content complex
children xmeld:statistik.satzartwegzug xmeld:statistik.wanderungwegzug.wohnungberichtsgemeinde xmeld:statistik.wanderungwegzug.wohnungzielstaat xmeld:statistik.wanderung.person
annotation
documentation 
Es wird der letzte wanderungsstatistikrelevante Wegzugsdatensatz vor Korrektur übermittelt.
Grundsätzlich ist die gleiche Satzart wie bei der letzten Meldung zu verwenden. Sollte die Satzart des zu korrigierenden Satzes nicht mehr zu ermitteln sein, so ist der Satzartschlüssel 00 zu verwenden.

element type.statistik.wanderungkorrekturwegzug/statistik.wanderungwegzug.korrekturlieferung
diagram
namespace http://www.osci.de/xmeld130
type xmeld:type.statistik.wanderungwegzug
properties
isRef 0
content complex
children xmeld:statistik.satzartwegzug xmeld:statistik.wanderungwegzug.wohnungberichtsgemeinde xmeld:statistik.wanderungwegzug.wohnungzielstaat xmeld:statistik.wanderung.person
annotation
documentation 
Es wird der aktuelle wanderungsstatistikrelevante Wegzugsdatensatz (nach Korrektur im Melderegister) übermittelt.
Der Satzartschlüssel 00 ist hier nicht zulässig.

complexType type.statistik.wanderungkorrekturzugang
diagram
namespace http://www.osci.de/xmeld130
children xmeld:statistik.wanderungzugang.letztelieferung xmeld:statistik.wanderungzugang.korrekturlieferung
used by
element statistik.wanderung.0800/statistik.wanderungkorrekturzugang
annotation
documentation 
Mit diesem Element wird der Zustand der letzten Lieferung vor dieser Korrektur sowie der neue aktuelle (korrigierte) Datensatz übermittelt. Beide Sätze sind vollständig.

element type.statistik.wanderungkorrekturzugang/statistik.wanderungzugang.letztelieferung
diagram
namespace http://www.osci.de/xmeld130
type xmeld:type.statistik.wanderungzugang
properties
isRef 0
content complex
children xmeld:statistik.satzartzugang xmeld:statistik.wanderungzugang.wohnungberichtsgemeinde xmeld:statistik.wanderungzukunft.wohnungherkunft xmeld:statistik.wanderung.person
annotation
documentation 
Es wird der letzte wanderungsstatistikrelevante Zugangsdatensatz vor Korrektur übermittelt.
Grundsätzlich ist die gleiche Satzart wie bei der letzten Meldung zu verwenden. Sollte die Satzart des zu korrigierenden Satzes nicht mehr zu ermitteln sein, so ist der Satzartschlüssel 00 zu verwenden.

element type.statistik.wanderungkorrekturzugang/statistik.wanderungzugang.korrekturlieferung
diagram
namespace http://www.osci.de/xmeld130
type xmeld:type.statistik.wanderungzugang
properties
isRef 0
content complex
children xmeld:statistik.satzartzugang xmeld:statistik.wanderungzugang.wohnungberichtsgemeinde xmeld:statistik.wanderungzukunft.wohnungherkunft xmeld:statistik.wanderung.person
annotation
documentation 
Es wird der aktuelle wanderungsstatistikrelevante Zugangsdatensatz (nach Korrektur im Melderegister) übermittelt.
Der Satzartschlüssel 00 ist hier nicht zulässig.

complexType type.statistik.wanderungwegzug
diagram
namespace http://www.osci.de/xmeld130
children xmeld:statistik.satzartwegzug xmeld:statistik.wanderungwegzug.wohnungberichtsgemeinde xmeld:statistik.wanderungwegzug.wohnungzielstaat xmeld:statistik.wanderung.person
used by
elements statistik.wanderung.0800/statistik.wanderungwegzug type.statistik.wanderungkorrekturwegzug/statistik.wanderungwegzug.korrekturlieferung type.statistik.wanderungkorrekturwegzug/statistik.wanderungwegzug.letztelieferung
annotation
documentation 
Dieses Element enthält genau eine Wanderungsinformation über einen Wegzug. Dies ist eine Abmeldung einer alleinigen Wohnung beim Fortzug ins Ausland oder nach unbekannt. Hierbei kann es sich auch um eine Abmeldung von Amts wegen handeln.
Ebenso kann dieses Element Informationen über die Rücknahme eines Wegzuges enthalten.
Mit dem Satzartschlüssel wird festgelegt, ob es sich um einen Wegzug oder die Rücknahme eines Wegzuges handelt.
Eine Rücknahmenachricht muss zwar in ihrem Datenumfang, nicht aber im gesamten Dateninhalt der ursprünglichen Wegzugsnachricht entsprechen (wg. zwischenzeitlicher Fortschreibung).

element type.statistik.wanderungwegzug/statistik.satzartwegzug
diagram
namespace http://www.osci.de/xmeld130
type xmeld:type.Schluesseltabelle
properties
isRef 0
content complex
children tabelle schluessel
annotation
documentation 
Dieses Feld bezeichnet die konkrete Satzart eines Wegzuges oder Rücknahme eines Wegzuges bei Datenübermittlungen an die Statistischen Landesämter im Kontext Wanderungsstatistik. Für Details wird auf die Schlüsseltabelle verwiesen.

element type.statistik.wanderungwegzug/statistik.wanderungwegzug.wohnungberichtsgemeinde
diagram
namespace http://www.osci.de/xmeld130
type xmeld:type.statistik.wanderungwegzug.wohnungberichtsgemeinde
properties
isRef 0
content complex
children xmeld:gemeindeschluessel xmeld:regionaldatenzusatz xmeld:postleitzahl xmeld:wohnort xmeld:strasse xmeld:hausnummer xmeld:statusderwohnung xmeld:zusatzangaben xmeld:hausnummerbuchstabezusatzziffer xmeld:ereignisdatum.wegzug
annotation
documentation 
Es werden die Daten zur Wohnung der wegziehenden Person in der Wegzugsgemeinde (Statistik: Berichtsgemeinde) übermittelt.

element type.statistik.wanderungwegzug/statistik.wanderungwegzug.wohnungzielstaat
diagram
namespace http://www.osci.de/xmeld130
type xmeld:type.statistik.wanderung.hzstaat
properties
isRef 0
content complex
children xmeld:staat
annotation
documentation 
Bei einem Fortzug ins Ausland oder nach unbekannt enthält dieses Element den Schlüssel des Zielstaates oder einen der übrigen Schlüssel (994 ff.).

element type.statistik.wanderungwegzug/statistik.wanderung.person
diagram
namespace http://www.osci.de/xmeld130
type xmeld:type.statistik.wanderung.person
properties
isRef 0
content complex
children xmeld:geschlecht xmeld:tagdergeburt xmeld:staatsangehoerigkeit xmeld:familienstand xmeld:religion xmeld:vorname xmeld:nachname
annotation
documentation 
Angaben zur Person im Rahmen des Kontextes Wanderungsmitteilung.

complexType type.statistik.wanderungwegzug.wohnungberichtsgemeinde
diagram
namespace http://www.osci.de/xmeld130
type extension of xmeld:type.statistik.wohnung
properties
base xmeld:type.statistik.wohnung
children xmeld:gemeindeschluessel xmeld:regionaldatenzusatz xmeld:postleitzahl xmeld:wohnort xmeld:strasse xmeld:hausnummer xmeld:statusderwohnung xmeld:zusatzangaben xmeld:hausnummerbuchstabezusatzziffer xmeld:ereignisdatum.wegzug
used by
element type.statistik.wanderungwegzug/statistik.wanderungwegzug.wohnungberichtsgemeinde
annotation
documentation 
Es werden die Daten zur Wohnung der wegziehenden Person in der Wegzugsgemeinde (Statistik: Berichtsgemeinde) übermittelt.

element type.statistik.wanderungwegzug.wohnungberichtsgemeinde/statusderwohnung
diagram
namespace http://www.osci.de/xmeld130
type xmeld:type.Schluesseltabelle
properties
isRef 0
content complex
children tabelle schluessel
annotation
documentation 
Es darf nur der Statuswert zu der alleinigen Wohnung übermittelt werden.

element type.statistik.wanderungwegzug.wohnungberichtsgemeinde/zusatzangaben
diagram
namespace http://www.osci.de/xmeld130
type xs:string
properties
isRef 0
content simple
annotation
documentation 
In diesem Feld werden zusätzliche Angaben zur innerörtlichen Anschrift einer (natürlichen) Person abgebildet. Beispiele: Hinterhaus, Gartenhaus.
Diese Angaben sind ggf. sinnvoll abzukürzen (vgl. auch Blatt 1211).

element type.statistik.wanderungwegzug.wohnungberichtsgemeinde/hausnummerbuchstabezusatzziffer
diagram
namespace http://www.osci.de/xmeld130
type xs:string
properties
isRef 0
content simple
annotation
documentation 
Es sind Buchstaben oder Zusatzziffern zur Hausnummer anzugeben (vgl. auch DSMeld Blatt 1208; Beispiele: 124 A, 109.5).

element type.statistik.wanderungwegzug.wohnungberichtsgemeinde/ereignisdatum.wegzug
diagram
namespace http://www.osci.de/xmeld130
type xs:date
properties
isRef 0
content simple
annotation
documentation 
Es ist das Datum des Auszugs, ggf. des festgestellten Auszugs, aus der alleinigen Wohnung anzugeben. 

complexType type.statistik.wanderungzugang
diagram
namespace http://www.osci.de/xmeld130
children xmeld:statistik.satzartzugang xmeld:statistik.wanderungzugang.wohnungberichtsgemeinde xmeld:statistik.wanderungzukunft.wohnungherkunft xmeld:statistik.wanderung.person
used by
elements statistik.wanderung.0800/statistik.wanderungzugang type.statistik.wanderungkorrekturzugang/statistik.wanderungzugang.korrekturlieferung type.statistik.wanderungkorrekturzugang/statistik.wanderungzugang.letztelieferung
annotation
documentation 
Dieses Element enthält genau eine Wanderungsinformation über einen Zugang (Zuzug oder Statuswechsel) oder die Rücknahme eines Zugangs:

  Die bei einem Zuzug auf Grund einer Neuanmeldung mitgelieferte Herkunftsangabe kann entweder nur eine inländische Herkunftsgemeinde oder bei einem Zuzug aus dem Ausland der Herkunftsstaat sein. Dies wird über das Kindelement statistik.wanderungzukunft.wohnungherkunft geregelt, welches entweder nur eine Gemeinde oder einen Staat enthalten kann.
Bei einem Zuzug von unbekannt ist als Herkunftsangabe das Element wohnungherkunftsstaat mit dem entsprechenden Staatenschlüssel (sog. übrige Schlüssel, 994 ff.) zu verwenden. Dies gilt auch für inländische, unbekannte Herkunftsanschriften.
  Die bei einem Zugang auf Grund eines Statuswechsels mitgelieferte Herkunftsangabe darf nur eine inländische Herkunftsgemeinde mit dem entsprechenden Element wohnungherkunftsgemeinde enthalten.

Mit dem Satzartschlüssel wird festgelegt, ob es sich um einen Zuzug, einen Statuswechsel oder eine Rücknahme handelt.
Eine Rücknahmenachricht muss zwar in ihrem Datenumfang, nicht aber im gesamten Dateninhalt der ursprünglichen Zugangsnachricht entsprechen (wg. zwischenzeitlicher Fortschreibung).

element type.statistik.wanderungzugang/statistik.satzartzugang
diagram
namespace http://www.osci.de/xmeld130
type xmeld:type.Schluesseltabelle
properties
isRef 0
content complex
children tabelle schluessel
annotation
documentation 
Dieses Feld bezeichnet die konkrete Satzart eines Zugangs oder Rücknahme eines Zugangs bei Datenübermittlungen an die Statistischen Landesämter im Kontext Wanderungsstatistik. Für Details wird auf die Schlüsseltabelle verwiesen.

element type.statistik.wanderungzugang/statistik.wanderungzugang.wohnungberichtsgemeinde
diagram
namespace http://www.osci.de/xmeld130
type xmeld:type.statistik.wanderungzugang.wohnungberichtsgemeinde
properties
isRef 0
content complex
children xmeld:gemeindeschluessel xmeld:regionaldatenzusatz xmeld:postleitzahl xmeld:wohnort xmeld:strasse xmeld:hausnummer xmeld:statusderwohnung xmeld:zusatzangaben xmeld:hausnummerbuchstabezusatzziffer xmeld:ereignisdatum.zugang
annotation
documentation 
Es werden die Daten zur Wohnung der zuziehenden Person in der Zugangsgemeinde (Statistik: Berichtsgemeinde) übermittelt.

element type.statistik.wanderungzugang/statistik.wanderungzukunft.wohnungherkunft
diagram
namespace http://www.osci.de/xmeld130
properties
isRef 0
content complex
children xmeld:statistik.wanderungzugang.wohnungherkunftsgemeinde xmeld:statistik.wanderungzugang.wohnungherkunftsstaat
annotation
documentation 
Mit diesem Element wird entweder eine Information über eine inländische Herkunftsgemeinde oder über einen ausländischen Herkunftsstaat übermittelt.

element type.statistik.wanderungzugang/statistik.wanderungzukunft.wohnungherkunft/statistik.wanderungzugang.wohnungherkunftsgemeinde
diagram
namespace http://www.osci.de/xmeld130
type xmeld:type.statistik.wanderungzugang.wohnungherkunftsgemeinde
properties
isRef 0
content complex
children xmeld:gemeindeschluessel xmeld:regionaldatenzusatz xmeld:postleitzahl xmeld:wohnort xmeld:strasse xmeld:hausnummer xmeld:statusderwohnung.bisher xmeld:statusderwohnung.zukuenftig xmeld:adressierungszusaetze
annotation
documentation 
Es werden die Daten zur Wohnung der zuziehenden Person aus der Wegzugsgemeinde (Statistik: Herkunftsgemeinde) übermittelt.

element type.statistik.wanderungzugang/statistik.wanderungzukunft.wohnungherkunft/statistik.wanderungzugang.wohnungherkunftsstaat
diagram
namespace http://www.osci.de/xmeld130
type xmeld:type.statistik.wanderung.hzstaat
properties
isRef 0
content complex
children xmeld:staat
annotation
documentation 
Bei einem Zuzug aus dem Ausland ist dieses Element vorhanden und enthält den Schlüssel des Herkunftsstaates.

element type.statistik.wanderungzugang/statistik.wanderung.person
diagram
namespace http://www.osci.de/xmeld130
type xmeld:type.statistik.wanderung.person
properties
isRef 0
content complex
children xmeld:geschlecht xmeld:tagdergeburt xmeld:staatsangehoerigkeit xmeld:familienstand xmeld:religion xmeld:vorname xmeld:nachname
annotation
documentation 
Angaben zur Person im Rahmen des Kontextes Wanderungsmitteilung.

complexType type.statistik.wanderungzugang.wohnungberichtsgemeinde
diagram
namespace http://www.osci.de/xmeld130
type extension of xmeld:type.statistik.wohnung
properties
base xmeld:type.statistik.wohnung
children xmeld:gemeindeschluessel xmeld:regionaldatenzusatz xmeld:postleitzahl xmeld:wohnort xmeld:strasse xmeld:hausnummer xmeld:statusderwohnung xmeld:zusatzangaben xmeld:hausnummerbuchstabezusatzziffer xmeld:ereignisdatum.zugang
used by
element type.statistik.wanderungzugang/statistik.wanderungzugang.wohnungberichtsgemeinde
annotation
documentation 
Es werden die Daten zur Wohnung der zuziehenden Person in der Zugangsgemeinde (Statistik: Berichtsgemeinde) übermittelt.

element type.statistik.wanderungzugang.wohnungberichtsgemeinde/statusderwohnung
diagram
namespace http://www.osci.de/xmeld130
type xmeld:type.Schluesseltabelle
properties
isRef 0
content complex
children tabelle schluessel
annotation
documentation 
Es dürfen nur die Statuswerte zu der alleinigen bzw. der Hauptwohnung übermittelt werden.

element type.statistik.wanderungzugang.wohnungberichtsgemeinde/zusatzangaben
diagram
namespace http://www.osci.de/xmeld130
type xs:string
properties
isRef 0
content simple
annotation
documentation 
In diesem Feld werden zusätzliche Angaben zur innerörtlichen Anschrift einer (natürlichen) Person abgebildet. Beispiele: Hinterhaus, Gartenhaus.
Diese Angaben sind ggf. sinnvoll abzukürzen (vgl. auch Blatt 1211).

element type.statistik.wanderungzugang.wohnungberichtsgemeinde/hausnummerbuchstabezusatzziffer
diagram
namespace http://www.osci.de/xmeld130
type xs:string
properties
isRef 0
content simple
annotation
documentation 
Es sind Buchstaben oder Zusatzziffern zur Hausnummer anzugeben (vgl. auch DSMeld Blatt 1208; Beispiele: 124 A, 109.5).

element type.statistik.wanderungzugang.wohnungberichtsgemeinde/ereignisdatum.zugang
diagram
namespace http://www.osci.de/xmeld130
type xs:date
properties
isRef 0
content simple
annotation
documentation 
Es ist entweder das Datum des Beziehens der Haupt- oder alleinigen Wohnung oder das Datum des Statuswechsels (Nebenwohnung wird Haupt- oder alleinige Wohnung) anzugeben.

complexType type.statistik.wanderungzugang.wohnungherkunftsgemeinde
diagram
namespace http://www.osci.de/xmeld130
type extension of xmeld:type.statistik.wohnung
properties
base xmeld:type.statistik.wohnung
children xmeld:gemeindeschluessel xmeld:regionaldatenzusatz xmeld:postleitzahl xmeld:wohnort xmeld:strasse xmeld:hausnummer xmeld:statusderwohnung.bisher xmeld:statusderwohnung.zukuenftig xmeld:adressierungszusaetze
used by
element type.statistik.wanderungzugang/statistik.wanderungzukunft.wohnungherkunft/statistik.wanderungzugang.wohnungherkunftsgemeinde
annotation
documentation 
Es werden die Daten zur Wohnung der zuziehenden Person aus der Wegzugsgemeinde (Statistik: Herkunftsgemeinde) übermittelt.

element type.statistik.wanderungzugang.wohnungherkunftsgemeinde/statusderwohnung.bisher
diagram
namespace http://www.osci.de/xmeld130
type xmeld:type.Schluesseltabelle
properties
isRef 0
content complex
children tabelle schluessel
annotation
documentation 
Bei Zuzügen auf Grund einer Neuanmeldung dürfen als Statuswerte der bisherigen Wohnung nur alleinige Wohnung oder Hauptwohnung übermittelt werden.
Bei Zugängen auf Grund eines Statuswechsels darf als Statuswert der bisherigen Wohnung nur Hauptwohnung übermittelt werden.

element type.statistik.wanderungzugang.wohnungherkunftsgemeinde/statusderwohnung.zukuenftig
diagram
namespace http://www.osci.de/xmeld130
type xmeld:type.Schluesseltabelle
properties
isRef 0
content complex
children tabelle schluessel
annotation
documentation 
Bei Zuzügen auf Grund einer Neuanmeldung wird der zukünftige Status der bisherigen alleinigen bzw. Hauptwohnung übermittelt. Erlaubt sind die Werte Wohnung ist aufgegeben oder Nebenwohnung.
Bei Zugängen auf Grund eines Statuswechsels wird der zukünftige Status der bisherigen Hauptwohnung übermittelt. Erlaubt sind die Werte Wohnung ist aufgegeben oder Nebenwohnung.

element type.statistik.wanderungzugang.wohnungherkunftsgemeinde/adressierungszusaetze
diagram
namespace http://www.osci.de/xmeld130
type xs:string
properties
isRef 0
content simple
annotation
documentation 
Es werden zusätzliche Angaben zur Anschrift der bisherigen alleinigen oder Hauptwohnung einer (natürlichen) Person in der Wegzugsgemeinde (Statistik: Herkunftsgemeinde) abgebildet.
Die verschiedenen adressbezogenen Zusätze werden zusammen in diesem Feld abgebildet. Die Angaben müssen nicht zwingend vorhanden sein. Zu den Adressierungszusätzen gehören: Hausbuchstaben, Zusatzziffern, Teilnummern, Lageangaben wie 'Hinterhaus', Stockwerksangaben, Wohnungsnummern.

complexType type.statistik.wohnung
diagram
namespace http://www.osci.de/xmeld130
children xmeld:gemeindeschluessel xmeld:regionaldatenzusatz xmeld:postleitzahl xmeld:wohnort xmeld:strasse xmeld:hausnummer
used by
complexTypes type.statistik.staatsangehoerigkeitswechsel.berichtsgemeinde type.statistik.wanderungwegzug.wohnungberichtsgemeinde type.statistik.wanderungzugang.wohnungberichtsgemeinde type.statistik.wanderungzugang.wohnungherkunftsgemeinde
annotation
documentation 
Der Typ statistik.wohnung ist die Basis für alle Wohnungsbeschreibungen, die im Rahmen von Datenübermittlungen zwischen Meldebehörden und Statistischen Ämtern durchgeführt werden.
Dabei wird dieser Typ i. a. nicht direkt verwendet, sondern von anderen Typen erweitert (mit dem XML-Schema Mechanismus extension).

element type.statistik.wohnung/gemeindeschluessel
diagram
namespace http://www.osci.de/xmeld130
type xmeld:type.Schluesseltabelle
properties
isRef 0
content complex
children tabelle schluessel
annotation
documentation 
Jede Gemeinde führt zur eindeutigen Identifizierung einen amtlichen Gemeindeschlüssel (AGS).
Der AGS wird von den Statistischen Landesämtern festgelegt und von den Statistischen Landesämtern und dem Statistischen Bundesamt herausgegeben. Von dem AGS kann bisher neben der Gemeinde das Bundesland, der Regierungsbezirk und der Landkreis abgeleitet werden.
Es wird der AGS der Gemeinde abgebildet, in der die Wohnung der (natürlichen) Person liegt.

element type.statistik.wohnung/regionaldatenzusatz
diagram
namespace http://www.osci.de/xmeld130
type xs:string
properties
isRef 0
content simple
annotation
documentation 
Dieses Feld beschreibt zusätzliche Regionaldaten der Berichtsgemeinde, wie z. B. Straßenschlüssel oder Ortsteilnummer, um die eindeutige Zuordnung der Anschriften zu ermöglichen.
Gemeinden, die dieses Feld nutzen wollen, müssen sich mit dem jeweiligen Statistischen Landesamt über die Parameter verständigen.

element type.statistik.wohnung/postleitzahl
diagram
namespace http://www.osci.de/xmeld130
type xs:string
properties
isRef 0
content simple
annotation
documentation 
Jeder Gemeinde ist (sind) eine (oder mehrere) Postleitzahl(en) zugeordnet. Die Postleitzahl unterstützt die maschinelle Verteilung / Zustellung bei der Deutschen Post AG.
Die Zuordnung einer Postleitzahl ist nicht davon abhängig, dass der Ort auch tatsächlich eine 'Gemeinde' ist.  Auch Ortschaften / Dörfer, die keinen eigenständigen Gemeindestatus besitzen, können eine Postleitzahl führen. Insoweit ist der Eintrag im Postleitzahlenverzeichnis nicht identisch mit dem amtlichen Gemeindeverzeichnis.
Die Postleitzahl wird durch die Deutsche Post AG festgelegt / herausgegeben.
Es wird die für die Wohnung der (natürlichen) Person gültige Postleitzahl in der Gemeinde abgebildet.

element type.statistik.wohnung/wohnort
diagram
namespace http://www.osci.de/xmeld130
type xs:string
properties
isRef 0
content simple
annotation
documentation 
Es wird der Wohnort (Gemeindename) abgebildet, in der die Wohnung der (natürlichen) Person liegt.

element type.statistik.wohnung/strasse
diagram
namespace http://www.osci.de/xmeld130
type xs:string
properties
isRef 0
content simple
annotation
documentation 
Es wird der Straßenname abgebildet, in der die Wohnung der (natürlichen) Person liegt.
Eine sinnvoll gekürzte Straßenbezeichnung ist zulässig.
Ein Straßenname muss nicht zwingend vorhanden sein. Ist keine Straßenbezeichnung  wohl aber eine Hausnummer  vorhanden, so ist Hausnummer anzugeben. Sind weder eine Straßenbezeichnung noch Hausnummer vorhanden, so ist ohne Hausnummer anzugeben.

element type.statistik.wohnung/hausnummer
diagram
namespace http://www.osci.de/xmeld130
type xs:string
properties
isRef 0
content simple
annotation
documentation 
Es wird die Hausnummer der Anschrift abgebildet, in der die Wohnung der (natürlichen) Person liegt. Es sind nur die Ziffern der Hausnummer zulässig.

complexType type.steuerpflichtiger
diagram
namespace http://www.osci.de/xmeld130
children xmeld:steueridentifikation xmeld:name xmeld:geburt xmeld:geschlecht xmeld:anschrift xmeld:tod
annotation
documentation 
Der Typ type.Steuerpflichtiger fasst die Daten gemäß § 139b Abs. 6 AO zusammen.
Er dient derzeit () nur dokumentarischen Zwecken und wird ansonsten nicht in Nachrichten verwendet.

element type.steuerpflichtiger/steueridentifikation
diagram
namespace http://www.osci.de/xmeld130
type xmeld:type.Steueridentifikation
properties
isRef 0
content complex
children xmeld:idnummer xmeld:vbm
attributes
Name  Type  Use  Default  Fixed  Annotation
id  xs:IDoptional      
annotation
documentation 
Das BZSt teilt jedem Steuerpflichtigen zum Zwecke der eindeutigen Identifizierung in Besteuerungsverfahren ein einheitliches und dauerhaftes Merkmal (Identifikationsmerkmal) zu, das bei Anträgen, Erklärungen oder Mitteilungen gegenüber Finanzbehörden anzugeben ist.
Natürliche Personen erhalten vom BZSt eine Identifikationsnummer.
Bis zur Vergabe der Identifikationsnummer wird dem Betroffenen zur sicheren Kommunikation von der Meldebehörde ein vorläufiges Bearbeitungsmerkmal (VBM) zugeordnet.

element type.steuerpflichtiger/name
diagram
namespace http://www.osci.de/xmeld130
type xmeld:type.NameNatuerlichePerson
properties
isRef 0
content complex
children xmeld:TITEL xmeld:NACHNAME xmeld:VORNAME xmeld:WEITERERNAME
attributes
Name  Type  Use  Default  Fixed  Annotation
id  xs:IDoptional      
annotation
documentation 
Es dürfen nur die aktuellen Vornamen, der Familienname, die früheren Namen, Ordens- und Künstlernamen sowie der Doktorgrad übermittelt werden.
Es dürfen keine Nachweisdaten übermittelt werden.

element type.steuerpflichtiger/geburt
diagram
namespace http://www.osci.de/xmeld130
type xmeld:type.Geburt
properties
isRef 0
content complex
children xmeld:geburtsort xmeld:geburtsortstaat xmeld:tagdergeburt
attributes
Name  Type  Use  Default  Fixed  Annotation
id  xs:IDoptional      
annotation
documentation 
Die Übermittlung der Geburtsinformationen ist nur ohne die Information zum Staat, in dem der Betroffene geboren worden ist sowie ohne die Nachweisdaten erlaubt.

element type.steuerpflichtiger/geschlecht
diagram
namespace http://www.osci.de/xmeld130
type xmeld:type.Geschlecht
properties
isRef 0
content complex
children xmeld:geschlecht
attributes
Name  Type  Use  Default  Fixed  Annotation
id  xs:IDoptional      
annotation
documentation 
Eine Instanz dieses Typs kennzeichnet das Geschlecht des Betroffenen.

element type.steuerpflichtiger/anschrift
diagram
namespace http://www.osci.de/xmeld130
type xmeld:type.Anschrift
properties
isRef 0
content complex
children xmeld:adressierungszusaetze xmeld:gemeindeschluessel xmeld:hausnummer xmeld:hausnummerbuchstabezusatzziffer xmeld:postleitzahl xmeld:staat xmeld:stockwerkswohnungsnummer xmeld:strasse xmeld:strassenschluessel xmeld:teilnummerderhausnummer xmeld:wohnort xmeld:wohnortfrueherergemeindename xmeld:wohnungsgeber xmeld:zusatzangaben
attributes
Name  Type  Use  Default  Fixed  Annotation
id  xs:IDoptional      
annotation
documentation 
Es darf nur die Anschrift der aktuellen Haupt- oder alleinigen Wohnung übermittelt werden.

element type.steuerpflichtiger/tod
diagram
namespace http://www.osci.de/xmeld130
type xmeld:type.Tod
properties
isRef 0
content complex
children xmeld:sterbeort xmeld:sterbetag
attributes
Name  Type  Use  Default  Fixed  Annotation
id  xs:IDoptional      
annotation
documentation 
Es darf nur das Todesdatum (ohne -ort) übermittelt werden.
Nachweisdaten dürfen nicht übermittelt werden.

complexType type.steuerungsinformation
diagram
namespace http://www.osci.de/xmeld130
children xmeld:adresskettenverfolgung xmeld:kostenlimit
used by
element type.melderegisterauskunfteinfach.suchprofil.gemeindeuebergreifend/steuerungsinformation
annotation
documentation 
Dieses Element enthält Merkmale, mit denen der Suchprozess gesteuert werden kann:

  Wenn eine Adresskettenverfolgung gewünscht ist, muss das Flag auf true gesetzt sein.
  Kostenobergrenze für diese Einzelanfrage in Eurocent


element type.steuerungsinformation/adresskettenverfolgung
diagram
namespace http://www.osci.de/xmeld130
type xs:boolean
properties
isRef 0
content simple
annotation
documentation 
Wenn dieses Flag auf true gesetzt ist, wird der Leistungserbringer beauftragt, im Rahmen der gemeindeübergreifenden Adressrecherche Adressketten zu verfolgen.

element type.steuerungsinformation/kostenlimit
diagram
namespace http://www.osci.de/xmeld130
type xs:unsignedLong
properties
isRef 0
content simple
annotation
documentation 
Es kann die Kostenobergrenze für diese Einzelanfrage festgelegt werden (Einheit: Eurocent).

complexType type.suchprofil
diagram
namespace http://www.osci.de/xmeld130
children xmeld:zeichensuchprofil xmeld:grundderabfrage xmeld:name xmeld:geburt xmeld:anschrift xmeld:geschlecht xmeld:staatsangehoerigkeit
used by
elements type.datenuebermittlung.person0401/angefragtes.suchprofil type.datenuebermittlung.person0403/angefragtes.suchprofil type.datenuebermittlung.person0405/angefragtes.suchprofil type.datenuebermittlung.anforderung.generell/gesuchte.person
complexTypes type.melderegisterauskunfteinfach.suchprofil.einegemeinde type.melderegisterauskunfteinfach.suchprofil.gemeindeuebergreifend
annotation
documentation 
Für die Identifikation bei Auskünften und Datenübermittlungen müssen im Suchprofil Angaben enthalten sein, die eine Identifizierung der Einstiegsmeldebehörde erlauben. Für eine eindeutige Identifikation im Melderegister ist die gesuchte Person mit Vor- und Familiennamen sowie mindestens zwei weiteren der auf Grund von § 2 Abs. 1 MRRG gespeicherten Daten zu qualifizieren.
Um eine möglichst hohe eindeutige Trefferquote mit dem Suchprofil zu erreichen, werden hierfür folgende Felder angeboten:

  Geburtsdatum
  Anschrift
  Geschlecht
  Staatsangehörigkeit
  Geburtsname

Dieses Suchprofil wird von den Nachrichten, die die Datenübermittlung an andere Behörden beschreiben, direkt verwendet. Nachrichten im Rahmen der Einfachen Melderegisterauskunft erweitern dieses Suchprofil jeweils noch um weitere Elemente.

element type.suchprofil/zeichensuchprofil
diagram
namespace http://www.osci.de/xmeld130
type xs:string
properties
isRef 0
content simple
annotation
documentation 
Die anfragende Stelle kann hier ihr Zuordnungsmerkmal für die jeweilige Einzelanfrage eintragen (Aktenzeichen, Surrogat, Geschäftskennzeichen), damit auch bei asynchroner Bearbeitung die Antwort der Anfrage zugeordet werden kann.

element type.suchprofil/grundderabfrage
diagram
namespace http://www.osci.de/xmeld130
type xs:string
properties
isRef 0
content simple
annotation
documentation 
Wenn das Suchprofil im Rahmen der Einfachen Melderegisterauskunft verwendet wird, kann in diesem Freitextfeld der Grund/Zweck der Anfrage durch die anfragende Stelle zusätzlich ergänzt werden. Für die Meldebehörde ist dieses Datum nicht von Interesse.
Wenn das Suchprofil im Rahmen einer Behördenauskunft verwendet wird, können hier ergänzende Angaben für die Protokollierung im Rahmen der Dienstaufsicht eingetragen werden. Dieses Feld dient nicht der automatisierten Berechtigungsprüfung.

element type.suchprofil/name
diagram
namespace http://www.osci.de/xmeld130
type xmeld:type.NameNatuerlichePerson
properties
isRef 0
content complex
children xmeld:TITEL xmeld:NACHNAME xmeld:VORNAME xmeld:WEITERERNAME
attributes
Name  Type  Use  Default  Fixed  Annotation
id  xs:IDoptional      
annotation
documentation 
Der Betroffene ist mit Vor- und Familiennamen zu spezifizieren.
Optional kann der Geburtsname übermittelt werden.
Die Angabe weiterer Informationen zum Namen (z. B. Namensbestandteil, Titel) sollte vermieden werden, da diese in der Regel nicht zu einer Erhöhung der Trefferquote führen.
Bei den Vornamensangaben sind die Einträge zur laufenden Nummer sowie zur Gebräuchlichkeit auf * zu setzen.

element type.suchprofil/geburt
diagram
namespace http://www.osci.de/xmeld130
type xmeld:type.Geburt
properties
isRef 0
content complex
children xmeld:geburtsort xmeld:geburtsortstaat xmeld:tagdergeburt
attributes
Name  Type  Use  Default  Fixed  Annotation
id  xs:IDoptional      
annotation
documentation 
Es darf nur das Geburtsdatum angegeben werden.  Weil es zu viele Unschärfen beim Geburtsort gibt, wird der Geburtsort im Suchprofil nicht verwendet. Mit derselben Begründung wird auch der Staat, in dem der Geburtsort liegt, nicht im Suchprofil verwendet.

element type.suchprofil/anschrift
diagram
namespace http://www.osci.de/xmeld130
type xmeld:type.Anschrift
properties
isRef 0
content complex
children xmeld:adressierungszusaetze xmeld:gemeindeschluessel xmeld:hausnummer xmeld:hausnummerbuchstabezusatzziffer xmeld:postleitzahl xmeld:staat xmeld:stockwerkswohnungsnummer xmeld:strasse xmeld:strassenschluessel xmeld:teilnummerderhausnummer xmeld:wohnort xmeld:wohnortfrueherergemeindename xmeld:wohnungsgeber xmeld:zusatzangaben
attributes
Name  Type  Use  Default  Fixed  Annotation
id  xs:IDoptional      
annotation
documentation 
Zu einer Anschrift gehören mindestens folgende Informationen:

  Ort (eindeutig identifiziert durch folgende Daten: AGS oder PLZoder Ortsname oder PLZ und Ort)
  Strasse

Weitere Angaben werden von der jeweiligen Meldebehörde festgelegt. So ist in Hamburg die Angabe der Hausnummer zwingend, während sie bei anderen Meldebehörden optional sein kann.
Die Angabe weiterer Informationen zur Anschrift (z. B. Stockwerksangabe, Hausnummernzusatz) sollte vermieden werden, da diese in der Regel nicht zu einer Erhöhung der Trefferquote führen.

element type.suchprofil/geschlecht
diagram
namespace http://www.osci.de/xmeld130
type xmeld:type.Geschlecht
properties
isRef 0
content complex
children xmeld:geschlecht
attributes
Name  Type  Use  Default  Fixed  Annotation
id  xs:IDoptional      
annotation
documentation 
Eine Instanz dieses Typs kennzeichnet das Geschlecht des Betroffenen.

element type.suchprofil/staatsangehoerigkeit
diagram
namespace http://www.osci.de/xmeld130
type xmeld:type.Staatsangehoerigkeit
properties
isRef 0
content complex
children xmeld:staatsangehoerigkeit
attributes
Name  Type  Use  Default  Fixed  Annotation
id  xs:IDoptional      
annotation
documentation 
Die einer Natürlichen Person zugeordneten Staatsangehörigkeiten werden über Instanzen dieses Typs abgebildet.

complexType type.wegzugsmitteilung.kwea
diagram
namespace http://www.osci.de/xmeld130
children xmeld:identifikation.person xmeld:aenderungszeitpunkt xmeld:titel xmeld:anschrift.neu xmeld:wohnung.neu
used by
element datenuebermittlung.wehrueberwachungsmitteilungkwea.0555/wegzugsmitteilung
annotation
documentation 
Ein Wegzug wird mitgeteilt, wenn eine Person aus dem für die KWEA relevanten Personenkreis aus dem Zuständigkeitsbereich einer Meldebehörde wegzieht. Gleichzeitige Änderungen an Einzelfeldinhalten (außerhalb der Adresse) müssen mit einer Änderungsmitteilung übermittelt werden, siehe .
Mit diesem Element wird der Wegzug genau einer Person mitgeteilt.
Der Titel (Doktorgrad, -Feld 0401) ist lt. gegenwärtiger  (23.12.2003) nicht für die Wegzugsmitteilung definiert, wird aber  der Novellierung vorgreifend  zur Vereinheitlichung der Nachrichten aufgenommen. Der Titel kann zu einer erweiterten Identifizierung des Betroffenen genutzt werden.
Ebenfalls aus Vereinheitlichungsgründen wird der Staat (-Feld 1307) aufgenommen.

element type.wegzugsmitteilung.kwea/identifikation.person
diagram
namespace http://www.osci.de/xmeld130
type xmeld:type.identifikation.person
properties
isRef 0
content complex
children xmeld:nachname xmeld:vorname xmeld:geburt xmeld:geschlecht
annotation
documentation 
Durch die hier übermittelten Daten soll der Empfänger in die Lage versetzt werden, eine eindeutige Identifikation des Betroffenen auf Basis der im eigenen Register vorliegenden Daten vorzunehmen. Bei Änderungsmitteilungen enthält diese Struktur die Personendaten vor Änderung (alter Datenzustand), während im Nutzdatenblock der jeweiligen Nachricht die neuen Daten nach Änderung enthalten sind.
Der Datentyp type.identifikation.person kann genutzt werden, um Melde- und andere Register synchron zu halten.

element type.wegzugsmitteilung.kwea/aenderungszeitpunkt
diagram
namespace http://www.osci.de/xmeld130
type xs:dateTime
properties
isRef 0
content simple
annotation
documentation 
Es ist der Bearbeitungszeitpunkt im Meldewesen anzugeben.

element type.wegzugsmitteilung.kwea/titel
diagram
namespace http://www.osci.de/xmeld130
type xmeld:type.Titel
properties
isRef 0
content complex
children xmeld:titel
attributes
Name  Type  Use  Default  Fixed  Annotation
id  xs:IDoptional      
annotation
documentation 
Es ist folgende Informationen zum Titel zu übermitteln:
  
    Doktorgrad (-Feld 0401)
  


element type.wegzugsmitteilung.kwea/anschrift.neu
diagram
namespace http://www.osci.de/xmeld130
type xmeld:type.Anschrift
properties
isRef 0
content complex
children xmeld:adressierungszusaetze xmeld:gemeindeschluessel xmeld:hausnummer xmeld:hausnummerbuchstabezusatzziffer xmeld:postleitzahl xmeld:staat xmeld:stockwerkswohnungsnummer xmeld:strasse xmeld:strassenschluessel xmeld:teilnummerderhausnummer xmeld:wohnort xmeld:wohnortfrueherergemeindename xmeld:wohnungsgeber xmeld:zusatzangaben
attributes
Name  Type  Use  Default  Fixed  Annotation
id  xs:IDoptional      
annotation
documentation 
Anzugeben ist die Wohnungsanschrift, in die der Betroffene verzieht.
Von der neuen Anschrift müssen genau die Felder

  gemeindeschluessel (-Feld 1201)
  postleitzahl (-Feld 1202)
  wohnort (-Feld 1203)
  strasse (-Feld 1205)
  hausnummer (-Feld 1206)
  Wegzug nach-adressierungszusaetze (-Feld 1221)
  staat (-Feld 1307)

als Inhaltsdaten übermittelt werden.

element type.wegzugsmitteilung.kwea/wohnung.neu
diagram
namespace http://www.osci.de/xmeld130
type xmeld:type.Wohnung
properties
isRef 0
content complex
children xmeld:GEMEINDE xmeld:ANSCHRIFT xmeld:datumabmeldungbeianmeldebehoerde xmeld:datumanmeldungbeianmeldebehoerde xmeld:datumderabmeldungvonamtswegen xmeld:datumderanmeldungvonamtswegen xmeld:datumdesauszugs xmeld:datumdesbeziehens xmeld:datumdeswohnungsstatuswechselsvonamtswegen xmeld:datummitteilungwohnungsstatuswechsel xmeld:datumstatuswechsel xmeld:statusderwohnung xmeld:zuzugvonstatus
attributes
Name  Type  Use  Default  Fixed  Annotation
id  xs:IDoptional      
annotation
documentation 
Von der neuen Wohnung müssen genau die Felder

  statusderwohnung (-Feld 1213)
  datumdesauszugs aus der bisherigen Wohnung (-Feld 1306)

als Inhaltsdaten übermittelt werden.

complexType type.wiederholanfrage
diagram
namespace http://www.osci.de/xmeld130
children xmeld:auftragsnummer.alteanfrage xmeld:auftragspositionsnummer.alteanfrage
used by
elements type.melderegisterauskunfteinfach.suchprofil.einegemeinde/wiederholanfrage type.melderegisterauskunfteinfach.suchprofil.gemeindeuebergreifend/wiederholanfrage
annotation
documentation 
Mit diesem Element ist der Bezug auf eine frühere Anfrage  zu der es eine eigene Auftragsnummer gegeben hat  möglich. Damit kann z. B. das nachfolgende Szenario unterstützt werden:

  Es wird eine Anfragenachricht  verschickt, mit der nach einem Edmund Meyer gesucht wird. In der Antwortnachricht  wird übermittelt, dass die gesuchte Person nicht gefunden werden konnte. Daraufhin wird eine neue Anfragenachricht mit korrigiertem Namen Edmund Mayr erstellt und verschickt. In dieser zweiten Anfragenachricht wird mit dem Element type.wiederholanfrage auf die Antwort zur ersten Anfragenachricht Bezug genommen. Der Leistungserbringer kann über diesen Bezug feststellen, dass es sich um den zweiten Versuch einer Anfrage handelt und somit die Leistung nur einmal zu berechnen ist.

element type.wiederholanfrage/auftragsnummer.alteanfrage
diagram
namespace http://www.osci.de/xmeld130
type xs:string
properties
isRef 0
content simple
annotation
documentation 
Dies ist die Auftragsnummer der (früheren) Antwort des Leistungserbringers, auf die Bezug genommen werden soll.

element type.wiederholanfrage/auftragspositionsnummer.alteanfrage
diagram
namespace http://www.osci.de/xmeld130
type xs:string
properties
isRef 0
content simple
annotation
documentation 
Mit diesem Zuordnungsmerkmal kann eine bestimmte Auftragsposition eines früheren Auftrages eindeutig identifiziert werden.

complexType type.zuzugsmitteilung.kwea
diagram
namespace http://www.osci.de/xmeld130
children xmeld:identifikation.person xmeld:aenderungszeitpunkt xmeld:titel xmeld:familienstand xmeld:anschrift.bisher xmeld:anschrift.neu xmeld:wohnung.neu
used by
element datenuebermittlung.wehrueberwachungsmitteilungkwea.0555/zuzugsmitteilung
annotation
documentation 
Ein Zuzug wird mitgeteilt, wenn eine Person aus dem für die KWEA relevanten Personenkreis in den Zuständigkeitsbereich einer Meldebehörde zuzieht. Gleichzeitige Änderungen an Einzelfeldinhalten (außerhalb der Adresse) müssen mit einer Änderungsmitteilung übermittelt werden, siehe .
Mit diesem Element wird der Zuzug genau einer Person mitgeteilt.

element type.zuzugsmitteilung.kwea/identifikation.person
diagram
namespace http://www.osci.de/xmeld130
type xmeld:type.identifikation.person
properties
isRef 0
content complex
children xmeld:nachname xmeld:vorname xmeld:geburt xmeld:geschlecht
annotation
documentation 
Durch die hier übermittelten Daten soll der Empfänger in die Lage versetzt werden, eine eindeutige Identifikation des Betroffenen auf Basis der im eigenen Register vorliegenden Daten vorzunehmen. Bei Änderungsmitteilungen enthält diese Struktur die Personendaten vor Änderung (alter Datenzustand), während im Nutzdatenblock der jeweiligen Nachricht die neuen Daten nach Änderung enthalten sind.
Der Datentyp type.identifikation.person kann genutzt werden, um Melde- und andere Register synchron zu halten.

element type.zuzugsmitteilung.kwea/aenderungszeitpunkt
diagram
namespace http://www.osci.de/xmeld130
type xs:dateTime
properties
isRef 0
content simple
annotation
documentation 
Es ist der Bearbeitungszeitpunkt im Meldewesen anzugeben.

element type.zuzugsmitteilung.kwea/titel
diagram
namespace http://www.osci.de/xmeld130
type xmeld:type.Titel
properties
isRef 0
content complex
children xmeld:titel
attributes
Name  Type  Use  Default  Fixed  Annotation
id  xs:IDoptional      
annotation
documentation 
Es ist folgende Informationen zum Titel zu übermitteln:
  
    Doktorgrad (-Feld 0401)
  


element type.zuzugsmitteilung.kwea/familienstand
diagram
namespace http://www.osci.de/xmeld130
type xmeld:type.Familienstand
properties
isRef 0
content complex
children xmeld:beendigungsgrund xmeld:datumbeginn xmeld:datumende xmeld:familienstand
attributes
Name  Type  Use  Default  Fixed  Annotation
id  xs:IDoptional      
annotation
documentation 
Vom Familienstand darf ausschließlich das Feld

  familienstand (-Feld 1401)

als Inhaltsdatum übermittelt werden.

element type.zuzugsmitteilung.kwea/anschrift.bisher
diagram
namespace http://www.osci.de/xmeld130
type xmeld:type.Anschrift
properties
isRef 0
content complex
children xmeld:adressierungszusaetze xmeld:gemeindeschluessel xmeld:hausnummer xmeld:hausnummerbuchstabezusatzziffer xmeld:postleitzahl xmeld:staat xmeld:stockwerkswohnungsnummer xmeld:strasse xmeld:strassenschluessel xmeld:teilnummerderhausnummer xmeld:wohnort xmeld:wohnortfrueherergemeindename xmeld:wohnungsgeber xmeld:zusatzangaben
attributes
Name  Type  Use  Default  Fixed  Annotation
id  xs:IDoptional      
annotation
documentation 
Von der bisherigen Anschrift müssen genau die Felder

  gemeindeschluessel (-Feld 1215)
  staat (aus dem der Zuzug erfolgt ist) (-Feld 1223)

als Inhaltsdaten übermittelt werden.

element type.zuzugsmitteilung.kwea/anschrift.neu
diagram
namespace http://www.osci.de/xmeld130
type xmeld:type.Anschrift
properties
isRef 0
content complex
children xmeld:adressierungszusaetze xmeld:gemeindeschluessel xmeld:hausnummer xmeld:hausnummerbuchstabezusatzziffer xmeld:postleitzahl xmeld:staat xmeld:stockwerkswohnungsnummer xmeld:strasse xmeld:strassenschluessel xmeld:teilnummerderhausnummer xmeld:wohnort xmeld:wohnortfrueherergemeindename xmeld:wohnungsgeber xmeld:zusatzangaben
attributes
Name  Type  Use  Default  Fixed  Annotation
id  xs:IDoptional      
annotation
documentation 
Von der neuen Anschrift müssen genau die Felder

  gemeindeschluessel (-Feld 1201)
  postleitzahl (-Feld 1202)
  wohnort (-Feld 1203)
  strasse (-Feld 1205)
  hausnummer (-Feld 1206)
  adressierungszusaetze (-Feld 1207)
  hausnummerbuchstabezusatzziffer (-Feld 1208)
  teilnummerderhausnummer (-Feld 1209)
  stockwerkswohnungsnummer (-Feld 1210)
  zusatzangaben (-Feld 1211)
  wohnungsgeber (-Feld 1212)

als Inhaltsdaten übermittelt werden.

element type.zuzugsmitteilung.kwea/wohnung.neu
diagram
namespace http://www.osci.de/xmeld130
type xmeld:type.Wohnung
properties
isRef 0
content complex
children xmeld:GEMEINDE xmeld:ANSCHRIFT xmeld:datumabmeldungbeianmeldebehoerde xmeld:datumanmeldungbeianmeldebehoerde xmeld:datumderabmeldungvonamtswegen xmeld:datumderanmeldungvonamtswegen xmeld:datumdesauszugs xmeld:datumdesbeziehens xmeld:datumdeswohnungsstatuswechselsvonamtswegen xmeld:datummitteilungwohnungsstatuswechsel xmeld:datumstatuswechsel xmeld:statusderwohnung xmeld:zuzugvonstatus
attributes
Name  Type  Use  Default  Fixed  Annotation
id  xs:IDoptional      
annotation
documentation 
Von der neuen Wohnung müssen genau die Felder

  statusderwohnung (-Feld 1213)
  datumdesbeziehens (-Feld 1301)

als Inhaltsdaten übermittelt werden.

complexType xmeld:type.AndereBehoerde
diagram
namespace http://www.osci.de/xmeld130
type extension of xmeld:type.Behoerde
properties
base xmeld:type.Behoerde
children xmeld:behoerdenkennung xmeld:ERREICHBARKEIT xmeld:ANSCHRIFT xmeld:GEMEINDE
used by
elements type.nachrichtenkopf.ab2mb/absender type.nachrichtenkopf.mb2ab/empfaenger
attributes
Name  Type  Use  Default  Fixed  Annotation
id  xs:IDoptional      
annotation
documentation 
Instanzen dieser Klasse sind z. B. das Standesamt, die Kfz-Zulassungsstelle, das Finanzwesen, etc.

element xmeld:type.AndereBehoerde/GEMEINDE
diagram
namespace http://www.osci.de/xmeld130
type xmeld:type.Gemeinde
properties
isRef 0
content complex
children xmeld:amtlichergemeindename xmeld:amtlichergemeindeschluessel xmeld:zugangsportal
attributes
Name  Type  Use  Default  Fixed  Annotation
id  xs:IDoptional      
annotation
documentation 
Angaben zu der/den Gemeinde(n), für die die andere Behörde zuständig ist.

complexType xmeld:type.Anschrift
diagram
namespace http://www.osci.de/xmeld130
children xmeld:adressierungszusaetze xmeld:gemeindeschluessel xmeld:hausnummer xmeld:hausnummerbuchstabezusatzziffer xmeld:postleitzahl xmeld:staat xmeld:stockwerkswohnungsnummer xmeld:strasse xmeld:strassenschluessel xmeld:teilnummerderhausnummer xmeld:wohnort xmeld:wohnortfrueherergemeindename xmeld:wohnungsgeber xmeld:zusatzangaben
used by
elements xmeld:type.Wohnung/ANSCHRIFT xmeld:type.Behoerde/ANSCHRIFT type.suchprofil/anschrift type.steuerpflichtiger/anschrift type.standesamt.person/anschrift type.standesamt.partner/anschrift type.identifikation.personanschrift/anschrift type.identifikation.person.meldebehoerde/anschrift type.identifikation.gesetzlichervertreter/anschrift type.identifikation/anschrift type.fortschreibung.identifikation.ehegatte/anschrift type.anmeldung.beigeschriebene.personen/partner/anschrift standesamt.geburt.0700/geburtsanzeige/vater/anschrift standesamt.geburt.0700/geburtsanzeige/mutter/anschrift standesamt.adoption.0709/adoption/adoptierteskind/anschrift fortschreibung.beziehung.0008/ehegatte/anschrift datenuebermittlung.aenderungsteuerpflichtiger.0502/aenderungsteuerpflichtiger/anschrift datenuebermittlung.anforderungidnr.0500/anforderungidnr/anschrift datenuebermittlung.endezustaendigkeitsteuerpflichtiger.0510/nicht.mehr.zustaendig.fuer.person/anschrift datenuebermittlung.geburtsmitteilungdsrv.0530/geburtsmitteilung/anschrift datenuebermittlung.konfliktmitteilung.0505/konfliktfall/konfliktfalldaten/anschrift datenuebermittlung.mammographiescreening.x000/mammographie.betroffene/anschrift datenuebermittlung.sterbefallmitteilungdpag.0535/sterbefallmitteilung/anschrift datenuebermittlung.zustaendigkeitsteuerpflichtiger.0504/zustaendigkeitsteuerpflichtiger/anschrift datenuebermittlung.zentralregistermitteilungbzr.0550/zentralregistermitteilung/anschrift fortschreibung.adresse.0024/anschrift.alt fortschreibung.adresse.0029/anschrift.alt type.aenderungsmitteilung.kwea/aenderung.kwea.adresse/aenderung.kwea.anschrift/anschrift.bisher type.zuzugsmitteilung.kwea/anschrift.bisher type.identifikation.fortschreibung/anschrift.empfaenger datenuebermittlung.wohnungnw.0456/wohnungnw/anschrift.hw datenuebermittlung.anschrift.0480/anschrift/anschrift.hwaw datenuebermittlung.wohnungaufgabe.0455/wohnung.aufgabe/anschrift.hwaw datenuebermittlung.wohnungaenderung.0457/wohnung.aenderung/anschrift.hwaw type.datenuebermittlung.wohnungpersonzusatzdaten/anschrift.hwaw type.datenuebermittlung.wohnungpersonzusatzdaten/anschrift.letzteinland fortschreibung.adresse.0029/anschrift.neu fortschreibung.adresse.0024/anschrift.neu type.wegzugsmitteilung.kwea/anschrift.neu type.aenderungsmitteilung.kwea/aenderung.kwea.adresse/aenderung.kwea.anschrift/anschrift.neu type.zuzugsmitteilung.kwea/anschrift.neu datenuebermittlung.wohnungaenderung.0457/wohnung.aenderung/anschrift.nw datenuebermittlung.wohnungnw.0456/wohnungnw/anschrift.nw datenuebermittlung.anschrift.0480/anschrift/anschrift.nw type.datenuebermittlung.wohnungpersonzusatzdaten/anschrift.nw datenuebermittlung.wohnungaufgabe.0455/wohnung.aufgabe/anschrift.nw type.identifikation.fortschreibung/anschrift.sender type.datenuebermittlung.wohnungpersonzusatzdaten/anschrift.zuzugvon type.datenuebermittlung.bzr.0430/versandanschrift type.anmeldung.identifikation/wegzugsanschrift
attributes
Name  Type  Use  Default  Fixed  Annotation
id  xs:IDoptional      
annotation
documentation 
Es werden alle relevanten Angaben zu einer Anschrift abgebildet.
Zu berücksichtigen ist, dass eine (natürliche) Person mehrere Wohnungen (und somit Anschriften) führen kann - je nachdem in welchem sachlichen Zusammenhang diese Wohnungen erfasst / geführt / verarbeitet werden. Anschriften existieren allerdings nicht isoliert, sondern im Kontext mit einer Wohnung.
Nach einem Zuzug einer Person in eine Gemeinde, führt sie in dieser Gemeinde eine aktuelle Anschrift. Für die bisherige Gemeinde ist diese aktuelle Anschrift jedoch die Wegzugsanschrift. Aus der Sicht der neuen Gemeinde wiederum ist - neben der aktuellen Anschrift - die (jetzt inaktuelle) Anschrift in der bisherigen Gemeinde die Zuzugsanschrift.
Darüber kann eine Person in einer oder mehreren Gemeinden verschiedene Wohnungen begründen - eine dieser Wohnungen ist dann die Hauptwohnung, die anderen Wohnungen sind dann Nebenwohnungen.
Ehegatten bzw. Eltern oder Kinder sind natürliche Personen. Sie können als Familie unter derselben Anschrift oder aber auch unter verschiedenen Anschriften (auch in verschiedenen Gemeinden) gemeldet sein. Je nach Sachverhalt sind die Anschriften im Verhältnis zu den anderen Personen im Familienverband entsprechend der jeweiligen Rolle zu erfassen  / zu übermitteln / zu speichern. 
Der Datensatz für das Meldewesen (DSMeld) beschreibt für die zu einer Anschrift gehörenden Merkmale wie z. B. der Gemeinde- und Straßennamen und die Hausnummer in eigenen Datenblättern mit identischen Inhalten. XMeld beschreibt diese Klasse nur einmal, durch zusätzliche Rollen werden die relevanten Eigenschaften erläutert.  Durch weitere Attribute wird sichergestellt, dass die fachlichen Anforderungen des DSMeld berücksichtigt werden.
Die Rollen können also jeweils unterschiedlich sein, die fachliche / inhaltliche Darstellung entspricht den Anforderungen des DSMeld.

element xmeld:type.Anschrift/adressierungszusaetze
diagram
namespace http://www.osci.de/xmeld130
type xs:string
properties
isRef 0
content simple
annotation
documentation 
Es werden zusätzliche Angaben zur (auswärtigen) Anschrift einer (natürlichen) Person abgebildet, die außerhalb der Zuständigkeit der 'örtlichen' Meldebehörde liegt.
Führt eine Person in einer weiteren Gemeinde eine Haupt- oder Nebenwohnung, so sind z. B. in einer 'örtlichen' Meldebehörde zu einem - in einer anderen Gemeinde - gemeldeten Ehegatten, gesetzlichen Vertreter oder als 'Zusatzangaben' Adressierungszusätze zu führen, so werden diese verschiedenen adressbezogenen Zusätze zusammen in dem Feld 'Adressierungszusaetze' abgebildet. Die Angaben müssen nicht zwingend vorhanden sein. Zu den Adressierungszusätzen gehören: Hausbuchstaben, Zusatzziffern, Teilnummern, Lageangaben wie 'Hinterhaus', Stockwerksangaben, Wohnungsnummern. Im Rahmen der örtlichen Zuständigkeit einer Meldebehörde werden die zusätzlichen Angaben in 'eigenständigen' Feldern bzw. als 'Attribute' abgebildet. Die entsprechenden Angaben werden mit den Attributen 'HausnummerBuchstabe/Zusatzziffer' bzw. unter 'Zusatzangaben' erläutert.

element xmeld:type.Anschrift/gemeindeschluessel
diagram
namespace http://www.osci.de/xmeld130
type xmeld:type.Schluesseltabelle
properties
isRef 0
content complex
children tabelle schluessel
annotation
documentation 
Jede Gemeinde führt zur eindeutigen Identifizierung einen amtlichen Gemeindeschlüssel (AGS).
Der AGS wird von den Statistischen Landesämtern festgelegt und von den Statistischen Landesämtern und dem Statistischen Bundesamt herausgegeben. Von dem AGS kann bisher neben der Gemeinde das Bundesland, der Regierungsbezirk und der Landkreis abgeleitet werden.
Es wird der AGS der Gemeinde abgebildet, in der die Wohnung der (natürlichen) Person liegt.

element xmeld:type.Anschrift/hausnummer
diagram
namespace http://www.osci.de/xmeld130
type xs:string
properties
isRef 0
content simple
annotation
documentation 
Es wird die Hausnummer der Anschrift abgebildet, in der die Wohnung der (natürlichen) Person liegt. Es sind nur die Ziffern der Hausnummer zulässig.

element xmeld:type.Anschrift/hausnummerbuchstabezusatzziffer
diagram
namespace http://www.osci.de/xmeld130
type xs:string
properties
isRef 0
content simple
annotation
documentation 
Es sind Buchstaben oder Zusatzziffern zur Hausnummer anzugeben (vgl. auch DSMeld Blatt 1207; Beispiele: 124 A, 109.5).

element xmeld:type.Anschrift/postleitzahl
diagram
namespace http://www.osci.de/xmeld130
type xs:string
properties
isRef 0
content simple
annotation
documentation 
Jeder Gemeinde ist (sind) eine (oder mehrere) Postleitzahl(en) zugeordnet. Die Postleitzahl unterstützt die maschinelle Verteilung / Zustellung bei der Deutschen Post AG.
Die Zuordnung einer Postleitzahl ist nicht davon abhängig, dass der Ort auch tatsächlich eine 'Gemeinde' ist.  Auch Ortschaften / Dörfer, die keinen eigenständigen Gemeindestatus besitzen, können eine Postleitzahl führen. Insoweit ist der Eintrag im Postleitzahlenverzeichnis nicht identisch mit dem amtlichen Gemeindeverzeichnis.
Die Postleitzahl wird durch die Deutsche Post AG festgelegt / herausgegeben.
Es wird die für die Wohnung der (natürlichen) Person gültige Postleitzahl in der Gemeinde abgebildet.

element xmeld:type.Anschrift/staat
diagram
namespace http://www.osci.de/xmeld130
type xmeld:type.Schluesseltabelle
properties
isRef 0
content complex
children tabelle schluessel
annotation
documentation 
Es wird der Staat abgebildet, aus der die (natürliche) Person in den Bereich des MRRG zugezogen /  weggezogen ist bzw. sich der Ehegatte der Person aufhält.

element xmeld:type.Anschrift/stockwerkswohnungsnummer
diagram
namespace http://www.osci.de/xmeld130
type xs:string
properties
isRef 0
content simple
annotation
documentation 
Es sind Stockwerks- und Wohnungsnummern anzugeben, soweit sie für die Adressierung erforderlich sind (vgl. auch Blatt 1207); Beispiele: IV. Stockwerk, Wohnung 115.

element xmeld:type.Anschrift/strasse
diagram
namespace http://www.osci.de/xmeld130
type xs:string
properties
isRef 0
content simple
annotation
documentation 
Es wird der Straßenname abgebildet, in der die Wohnung der (natürlichen) Person liegt.
Eine sinnvoll gekürzte Straßenbezeichnung ist zulässig.
Ein Straßenname muss nicht zwingend vorhanden sein. Ist keine Straßenbezeichnung  wohl aber eine Hausnummer  vorhanden, so ist Hausnummer anzugeben. Sind weder eine Straßenbezeichnung noch Hausnummer vorhanden, so ist ohne Hausnummer anzugeben.

element xmeld:type.Anschrift/strassenschluessel
diagram
namespace http://www.osci.de/xmeld130
type xs:string
properties
isRef 0
content simple
annotation
documentation 
In vielen Gemeinden - insbesondere in größeren Gemeinden - werden die Straßennamen zusätzlich mit einem Schlüssel versehen.
Der Straßenschlüssel wird von den Gemeinden festgelegt / herausgegeben. Ein einheitlicher, bundesweiter Standard besteht nicht.
Es wird der Straßenschlüssel der Straße abgebildet, in der die Wohnung der (natürlichen) Person liegt.
Eine DSMeld-Referenz zum 'Strassenschlüssel' besteht nicht.
Im Rahmen der elektronischen Datenübermittlungen zwischen Meldebehörden oder bei Geschäftsvorfällen auf der Basis des e-Governments kann der Straßenschlüssel hilfreich sein.

element xmeld:type.Anschrift/teilnummerderhausnummer
diagram
namespace http://www.osci.de/xmeld130
type xs:string
properties
isRef 0
content simple
annotation
documentation 
Es sind Teilnummern zur Hausnummer anzugeben (vgl. auch Blatt 1207); Beispiel: 16 1/7.

element xmeld:type.Anschrift/wohnort
diagram
namespace http://www.osci.de/xmeld130
type xs:string
properties
isRef 0
content simple
annotation
documentation 
Es wird der Wohnort (Gemeindename) abgebildet, in der die Wohnung der (natürlichen) Person liegt bzw. die Behörde oder Organisation beheimatet ist.

element xmeld:type.Anschrift/wohnortfrueherergemeindename
diagram
namespace http://www.osci.de/xmeld130
type xs:string
properties
isRef 0
content simple
annotation
documentation 
Es wird ein früherer (jetzt inaktueller) Gemeindename abgebildet, der als Stadt- bzw. Ortsteilname dem jetzigen Gemeindenamen hinzugefügt werden kann. Der frühere Gemeindename (jetziger Ortsteil- oder Stadtteilname) ist bei Adressierungen unterhalb der Namensangaben der (natürlichen) Person/Organisation (oberhalb der Straßenbezeichnung) anzugeben.

element xmeld:type.Anschrift/wohnungsgeber
diagram
namespace http://www.osci.de/xmeld130
type xs:string
properties
isRef 0
content simple
annotation
documentation 
Es wird der Wohnungsgeber zur Anschrift einer (natürlichen) Person abgebildet. Diese Angabe ist nur zu erheben, soweit dies zur Adressierung (Postzustellung) erforderlich ist.

element xmeld:type.Anschrift/zusatzangaben
diagram
namespace http://www.osci.de/xmeld130
type xs:string
properties
isRef 0
content simple
annotation
documentation 
Im Unterschied zum Feld adressierungsszusaetze werden im Feld zusatzangaben zusätzliche Angaben zur innerörtlichen Anschrift einer (natürlichen) Person abgebildet. Beispiele: Hinterhaus, Gartenhaus.
Diese Angaben sind ggf. sinnvoll abzukürzen (vgl. auch Blatt 1207).

complexType xmeld:type.Auskunftssperre
diagram
namespace http://www.osci.de/xmeld130
children xmeld:frist xmeld:grund
used by
elements xmeld:type.Einwohnerschaft/AUSKUNFTSSPERRE fortschreibung.sperre.0005/sperre type.datenuebermittlung.wohnungpersonzusatzdaten/uebermittlungssperre type.datenuebermittlung.person0405/uebermittlungssperre type.datenuebermittlung.person0403/uebermittlungssperre type.datenuebermittlung.person0401/uebermittlungssperre datenuebermittlung.wohnungnw.0456/wohnungnw/uebermittlungssperre datenuebermittlung.wohnungaufgabe.0455/wohnung.aufgabe/uebermittlungssperre datenuebermittlung.wohnungaenderung.0457/wohnung.aenderung/uebermittlungssperre datenuebermittlung.uebermittlungssperre.0465/uebermittlungssperre/uebermittlungssperre datenuebermittlung.sterbefallkorrektur.0441/sterbefallkorrektur/uebermittlungssperre datenuebermittlung.staatsangehoerigkeit.0470/staatsangehoerigkeit/uebermittlungssperre datenuebermittlung.namensaenderung.0445/namensaenderung/uebermittlungssperre datenuebermittlung.gesetzlichervertreter.0490/gesetzlicher.vertreter/uebermittlungssperre datenuebermittlung.geschlecht.0485/geschlecht/uebermittlungssperre datenuebermittlung.geburtsdaten.0476/geburtsdaten/uebermittlungssperre datenuebermittlung.familienstandsaenderung.0450/familienstandsaenderung/uebermittlungssperre datenuebermittlung.ausweisdokument.0495/ausweisdokument/uebermittlungssperre datenuebermittlung.anschrift.0480/anschrift/uebermittlungssperre fortschreibung.sperreloeschen.0050/zu.loeschende.sperre
attributes
Name  Type  Use  Default  Fixed  Annotation
id  xs:IDoptional      
annotation
documentation 
Falls eine Instanz des Typs type.Auskunftssperre mit einer bestimmten Einwohnerschaft assoziiert ist, so ist die Einwohnerschaft mit einer Auskunfts- bzw. Übermittlungssperre belegt, welche im Kindelement grund näher erläutert wird.
Eine Sperre hat je nach Art Konsequenzen für die Zulässigkeit von Auskünften und Datenübermittlungen über die betreffende Einwohnerschaft und durch die Meldebehörden, denen Informationen über sie vorliegen.
Es ist insbesondere auch als Bürger möglich, Übermittlungs- und/oder Auskunftssperren zu verhängen. Da je Instanz dieses Typs nur ein grund angegeben werden kann, sind bei Vorhandensein mehrerer Sperren dementsprechend viele Instanzen dieser Klasse einer Einwohnerschaft zugeordnet.

element xmeld:type.Auskunftssperre/frist
diagram
namespace http://www.osci.de/xmeld130
type xs:date
properties
isRef 0
content simple
annotation
documentation 
Es ist das Datum der Beendigung der Auskunftssperre (nach § 21 MRRG) anzugeben.

element xmeld:type.Auskunftssperre/grund
diagram
namespace http://www.osci.de/xmeld130
type xmeld:type.Schluesseltabelle
properties
isRef 0
content complex
children tabelle schluessel
annotation
documentation 
Es ist der Grund der Auskunftssperre anzugeben.

complexType xmeld:type.Ausweisdokument
diagram
namespace http://www.osci.de/xmeld130
children xmeld:passart xmeld:gueltigkeitsdauer xmeld:seriennummer xmeld:behoerde xmeld:ausstellungsdatum
used by
elements type.identifikation/ausweis fortschreibung.dokument.0006/ausweisdokument fortschreibung.dokument.0007/ausweisdokument type.datenuebermittlung.wohnungpersonzusatzdaten/ausweisdokument type.identifikation.person.meldebehoerde/ausweisdokument xmeld:type.NatuerlichePerson/AUSWEISDOKUMENT datenuebermittlung.ausweisdokument.0495/ausweisdokument/ausweisdokument.aktuell rueckmeldung.auswertungabweichung.0203/abweichungen/ausweisdokument/ausweisdokument.auswerter rueckmeldung.auswertungabweichung.0203/abweichungen/ausweisdokument/ausweisdokument.rueckmelder
attributes
Name  Type  Use  Default  Fixed  Annotation
id  xs:IDoptional      
annotation
documentation 
Mit diesem Typ ist es möglich, alle vorkommenden Ausweisarten abzubilden (Pässe und Personalausweise). Da die Ausweisart im Dokumenttyp der Nachweisdaten hinterlegt ist, müssen Ausweisdaten immer zusammen mit ihren Nachweisen übermittelt werden.

element xmeld:type.Ausweisdokument/passart
diagram
namespace http://www.osci.de/xmeld130
type xmeld:type.Schluesseltabelle
properties
isRef 0
content complex
children tabelle schluessel
annotation
documentation 
Beschreibt den Typ des Dokuments (Ausprägungen von Pass- und Ausweisdokumenten, Urkunden, usw.).
Falls ein nicht durch den DSMeld benannter Dokumenttyp vorliegt (Schlüsseltabelle 4, Code 0), ist das Feld dokumentbeschreibung auszufüllen.

element xmeld:type.Ausweisdokument/gueltigkeitsdauer
diagram
namespace http://www.osci.de/xmeld130
type xs:date
properties
isRef 0
content simple
annotation
documentation 
Datum, bis zu dem das Ausweisdokument gültig ist.

element xmeld:type.Ausweisdokument/seriennummer
diagram
namespace http://www.osci.de/xmeld130
type xs:string
properties
isRef 0
content simple
annotation
documentation 
Seriennummer eines Ausweisdokuments (Personalausweis, Reisepass).

element xmeld:type.Ausweisdokument/behoerde
diagram
namespace http://www.osci.de/xmeld130
type xs:string
properties
isRef 0
content simple
annotation
documentation 
Ausstellende oder beurkundende Behörde.
Es ist die Stelle anzugeben, die das Ausweisdokument ausgestellt oder die Änderung beurkundet hat.

element xmeld:type.Ausweisdokument/ausstellungsdatum
diagram
namespace http://www.osci.de/xmeld130
type xs:date
properties
isRef 0
content simple
annotation
documentation 
Datum der Ausstellung des Ausweisdokumentes.

complexType xmeld:type.Behoerde
diagram
namespace http://www.osci.de/xmeld130
children xmeld:behoerdenkennung xmeld:ERREICHBARKEIT xmeld:ANSCHRIFT
used by
complexTypes xmeld:type.AndereBehoerde xmeld:type.Meldebehoerde
attributes
Name  Type  Use  Default  Fixed  Annotation
id  xs:IDoptional      
annotation
documentation 
Dieser Typ wird selbst nicht instantiiert. Er ist vielmehr ein Basistyp für die Definition konkreter Behörden.

element xmeld:type.Behoerde/behoerdenkennung
diagram
namespace http://www.osci.de/xmeld130
type xs:string
properties
isRef 0
content simple
annotation
documentation 
Bezeichnet die Behörde, z. B. Kindergeldkasse.
Siehe Schlüsseltabelle 56 (BZR-Anfrage)

element xmeld:type.Behoerde/ERREICHBARKEIT
diagram
namespace http://www.osci.de/xmeld130
type xmeld:type.Erreichbarkeit
properties
isRef 0
content complex
children xmeld:bemerkung xmeld:rolle xmeld:zugangsinfo
attributes
Name  Type  Use  Default  Fixed  Annotation
id  xs:IDoptional      
annotation
documentation 
Angaben zur Erreichbarkeit einer Behörde.

element xmeld:type.Behoerde/ANSCHRIFT
diagram
namespace http://www.osci.de/xmeld130
type xmeld:type.Anschrift
properties
isRef 0
content complex
children xmeld:adressierungszusaetze xmeld:gemeindeschluessel xmeld:hausnummer xmeld:hausnummerbuchstabezusatzziffer xmeld:postleitzahl xmeld:staat xmeld:stockwerkswohnungsnummer xmeld:strasse xmeld:strassenschluessel xmeld:teilnummerderhausnummer xmeld:wohnort xmeld:wohnortfrueherergemeindename xmeld:wohnungsgeber xmeld:zusatzangaben
attributes
Name  Type  Use  Default  Fixed  Annotation
id  xs:IDoptional      
annotation
documentation 
Eine Behörde kann innerhalb einer grösseren Stadt durchaus auf mehrere Standorte verteilt sein.
Von außerhalb betrachtet ist jedoch nur die zentrale Behörde relevant (Bsp.: Rückmeldung von M nach HH), daher die hier gezeigten Strukturen und Kardinalitäten.

complexType xmeld:type.Beziehung
diagram
namespace http://www.osci.de/xmeld130
children xmeld:rechtlichebeziehung
used by
elements anmeldung.datenbereitstellung.0301/beziehung type.anmeldung.meldeschein/beziehung fortschreibung.beziehung.0012/elternteil/vertretung fortschreibung.beziehung.0013/elternteil/vertretung
attributes
Name  Type  Use  Default  Fixed  Annotation
id  xs:IDoptional      
A  xs:IDREF      
B  xs:IDREF      
annotation
documentation 
Lesart: 'Die Natuerliche Person A steht in Beziehung zur Natuerlichen Beziehung B'.
Instanzen des Typs type.Beziehung drücken immer eine Beziehung zwischen genau zwei Natürlichen Personen aus (z. B.: ... ist Kind von ...; oder: ... ist Ehepartner von ...).
Eine solche Beziehung ist somit zweistellig, d. h., es gibt jeweils genau zwei Personen A und B, so dass gilt: A steht in der Beziehung zu B. Demgemäß ist eine Instanz R (wie Relation) des Typs type.Beziehung immer assoziiert mit zwei Instanzen des Typs type.NatuerlichePerson, von denen eine eine A-Assoziation zu R hat, die andere eine B-Assoziation.
Die Personen A und B werden mittels der beiden Attribute A und B dieses XML-Elements referenziert.

element xmeld:type.Beziehung/rechtlichebeziehung
diagram
namespace http://www.osci.de/xmeld130
type xmeld:type.Schluesseltabelle
properties
isRef 0
content complex
children tabelle schluessel
annotation
documentation 
Beschreibt die Art der rechtlichen Beziehung von Person A zu Person B.

complexType xmeld:type.Datenuebermittlung
diagram
namespace http://www.osci.de/xmeld130
children xmeld:name xmeld:rechtsgrundlage xmeld:stichtag
attributes
Name  Type  Use  Default  Fixed  Annotation
id  xs:IDoptional      
annotation
documentation 
Dieser Typ, der als einziger im Informationsmodell derzeit ohne Assoziation zu einem anderen Typ ist, wurde aufgrund von MRRG § 8 aufgenommen.

element xmeld:type.Datenuebermittlung/name
diagram
namespace http://www.osci.de/xmeld130
type xs:string
properties
isRef 0
content simple
annotation
documentation 
Die Bezeichnung einer Datenübermittlung, so wie sie im Rahmen einer Gesamtauskunft an den Betroffenen genannt wird.

element xmeld:type.Datenuebermittlung/rechtsgrundlage
diagram
namespace http://www.osci.de/xmeld130
type xs:string
properties
isRef 0
content simple
annotation
documentation 
Die Rechtsgrundlage, auf Grund derer eine Datenübermittlung stattgefunden hat bzw. stattfindet.

element xmeld:type.Datenuebermittlung/stichtag
diagram
namespace http://www.osci.de/xmeld130
type xs:string
properties
isRef 0
content simple
annotation
documentation 
Eine Beschreibung, aus der sich entnehmen lässt, zu welchen Terminen eine Datenübermittlung stattfindet bzw. stattgefunden hat.

complexType xmeld:type.Einwohnerschaft
diagram
namespace http://www.osci.de/xmeld130
children xmeld:SCHLUESSEL xmeld:MELDEBEHOERDE xmeld:WOHNUNG xmeld:AUSKUNFTSSPERRE xmeld:zuzugbund xmeld:zuzuggemeinde xmeld:zuzugkreis xmeld:zuzugland
used by
element xmeld:type.NatuerlichePerson/EINWOHNERSCHAFT
attributes
Name  Type  Use  Default  Fixed  Annotation
id  xs:IDoptional      
annotation
documentation 
Der Bezug zwischen einer Natürlichen Person und einer oder mehreren Wohnungen innerhalb einer Gemeinde wird durch den Typ type.Einwohnerschaft ausgedrückt. Eine Einwohnerschaft ist aktiv, solange die Natürliche Person mindestens eine Wohnung in der Gemeinde besitzt.
Ist der Einwohnerschaft eine Instanz des Typs type.Meldebehoerde assoziiert, dann handelt es sich um diejenige Meldebehörde, in deren Zuständigkeitsbereich sich die Einwohnerschaft befindet. Von dieser Einwohnerschaft betroffene Wohnungen - also die Wohnungen im Zuständigkeitsbereich der dazugehörigen Meldebehörde - liegen ebenfalls nur einen Schritt entfernt (Instanzen der Klasse Wohnung).

element xmeld:type.Einwohnerschaft/SCHLUESSEL
diagram
namespace http://www.osci.de/xmeld130
type xmeld:type.Schluessel
properties
isRef 0
content complex
children xmeld:rolle xmeld:schluesselwert
attributes
Name  Type  Use  Default  Fixed  Annotation
id  xs:IDoptional      
annotation
documentation 
Zur eindeutigen Identifizierung eines Einwohners.

element xmeld:type.Einwohnerschaft/MELDEBEHOERDE
diagram
namespace http://www.osci.de/xmeld130
type xmeld:type.Meldebehoerde
properties
isRef 0
content complex
children xmeld:behoerdenkennung xmeld:ERREICHBARKEIT xmeld:ANSCHRIFT xmeld:GEMEINDE
attributes
Name  Type  Use  Default  Fixed  Annotation
id  xs:IDoptional      
annotation
documentation 
Meldebehörde, von der die Einwohnerschaft geführt wird.

element xmeld:type.Einwohnerschaft/WOHNUNG
diagram
namespace http://www.osci.de/xmeld130
type xmeld:type.Wohnung
properties
isRef 0
content complex
children xmeld:GEMEINDE xmeld:ANSCHRIFT xmeld:datumabmeldungbeianmeldebehoerde xmeld:datumanmeldungbeianmeldebehoerde xmeld:datumderabmeldungvonamtswegen xmeld:datumderanmeldungvonamtswegen xmeld:datumdesauszugs xmeld:datumdesbeziehens xmeld:datumdeswohnungsstatuswechselsvonamtswegen xmeld:datummitteilungwohnungsstatuswechsel xmeld:datumstatuswechsel xmeld:statusderwohnung xmeld:zuzugvonstatus
attributes
Name  Type  Use  Default  Fixed  Annotation
id  xs:IDoptional      
annotation
documentation 
Eine Wohnung im vorliegenden Modell existiert immer relativ zu einer Einwohnerschaft, d. h., dass eine Instanz des Typs type.Wohnung immer mit einer Instanz des Typs type.Einwohnerschaft assoziiert ist.
Erst durch die Zuordnung einer Anschrift wird die Wohnung fassbar. Die Verwaltung der Wohnung erfolgt durch die zuständige Meldebehörde.

element xmeld:type.Einwohnerschaft/AUSKUNFTSSPERRE
diagram
namespace http://www.osci.de/xmeld130
type xmeld:type.Auskunftssperre
properties
isRef 0
content complex
children xmeld:frist xmeld:grund
attributes
Name  Type  Use  Default  Fixed  Annotation
id  xs:IDoptional      
annotation
documentation 
Falls eine Instanz des Typs type.Auskunftssperre mit einer bestimmten Einwohnerschaft assoziiert ist, so ist die Einwohnerschaft mit einer Auskunfts- bzw. Übermittlungssperre belegt, welche im Kindelement grund näher erläutert wird.
Eine Sperre hat je nach Art Konsequenzen für die Zulässigkeit von Auskünften und Datenübermittlungen über die betreffende Einwohnerschaft und durch die Meldebehörden, denen Informationen über sie vorliegen.
Es ist insbesondere auch als Bürger möglich, Übermittlungs- und/oder Auskunftssperren zu verhängen. Da je Instanz dieses Typs nur ein grund angegeben werden kann, sind bei Vorhandensein mehrerer Sperren dementsprechend viele Instanzen dieser Klasse einer Einwohnerschaft zugeordnet.

element xmeld:type.Einwohnerschaft/zuzugbund
diagram
namespace http://www.osci.de/xmeld130
type xs:date
properties
isRef 0
content simple
annotation
documentation 
Es ist das Datum des Zuzugs in die Bundesrepublik Deutschland anzugeben.

element xmeld:type.Einwohnerschaft/zuzuggemeinde
diagram
namespace http://www.osci.de/xmeld130
type xs:date
properties
isRef 0
content simple
annotation
documentation 
Es ist das Datum des Zuzugs in die Gemeinde anzugeben.

element xmeld:type.Einwohnerschaft/zuzugkreis
diagram
namespace http://www.osci.de/xmeld130
type xs:date
properties
isRef 0
content simple
annotation
documentation 
Es ist das Datum des Zuzugs in den Kreis anzugeben.

element xmeld:type.Einwohnerschaft/zuzugland
diagram
namespace http://www.osci.de/xmeld130
type xs:date
properties
isRef 0
content simple
annotation
documentation 
Es ist das Datum des Zuzugs in das Land anzugeben.

complexType xmeld:type.Erreichbarkeit
diagram
namespace http://www.osci.de/xmeld130
children xmeld:bemerkung xmeld:rolle xmeld:zugangsinfo
used by
elements xmeld:type.Behoerde/ERREICHBARKEIT xmeld:type.NatuerlichePerson/ERREICHBARKEIT
attributes
Name  Type  Use  Default  Fixed  Annotation
id  xs:IDoptional      
annotation
documentation 
Instanzen dieses Typs werden nur benötigt, um die unterschiedlichen Kommunikationsarten (Telefon, Fax, EMail, etc) zwischen Bürger und Behörde oder Behörden untereinander abzubilden.
Damit kann beispielsweise die Erreichbarkeit eines Sachbearbeiters in einem bestimmten Prozess gewährleisten werden.

element xmeld:type.Erreichbarkeit/bemerkung
diagram
namespace http://www.osci.de/xmeld130
type xs:string
properties
isRef 0
content simple
annotation
documentation 
Eine beliebige Bemerkung zur Erreichbarkeit.

element xmeld:type.Erreichbarkeit/rolle
diagram
namespace http://www.osci.de/xmeld130
type xmeld:type.Schluesseltabelle
properties
isRef 0
content complex
children tabelle schluessel
annotation
documentation 
Es wird angegeben, über welches Kommunikationsmedium (z. B. Telefon, EMail) die Erreichbarkeit gegeben ist.

element xmeld:type.Erreichbarkeit/zugangsinfo
diagram
namespace http://www.osci.de/xmeld130
type xs:string
properties
isRef 0
content simple
annotation
documentation 
Je nach Kommunikationsmedium (siehe Rolle) werden nähere Angaben gemacht.
In der Regel werden hier Adressangaben eingetragen, etwa die Telefonnummer oder die EMail-Adresse.

complexType xmeld:type.Familienstand
diagram
namespace http://www.osci.de/xmeld130
children xmeld:beendigungsgrund xmeld:datumbeginn xmeld:datumende xmeld:familienstand
used by
elements datenuebermittlung.familienstandsaenderung.0450/familienstandsaenderung/aenderung.familienstand xmeld:type.NatuerlichePerson/FAMILIENSTAND type.zuzugsmitteilung.kwea/familienstand type.datenuebermittlung.wohnungpersonzusatzdaten/familienstand type.datenuebermittlung.person0411/familienstand standesamt.lebenspartnerschaftbegruendung.0703/lebenspartnerschaftsanzeige/lebenspartnerschaftsdaten/familienstand standesamt.lebenspartnerschaftaufhebung.0705/lebenspartnerschaft.aufhebungsmitteilung/lebenspartnerschaft.aufhebungsdaten/familienstand standesamt.eheschliessung.0702/heiratsanzeige/ehedaten/familienstand standesamt.ehescheidung.0704/scheidungsmitteilung/scheidungsdaten/familienstand datenuebermittlung.sterbefallmitteilungdpag.0535/sterbefallmitteilung/familienstand fortschreibung.beziehung.0015/familienstand.alt fortschreibung.beziehung.0008/familienstand.alt fortschreibung.beziehung.0004/familienstand.alt rueckmeldung.auswertungabweichung.0203/abweichungen/familienstand/familienstand.auswerter type.aenderungsmitteilung.kwea/aenderung.kwea.familienstand/familienstand.bisher fortschreibung.beziehung.0015/familienstand.neu fortschreibung.beziehung.0016/familienstand.neu fortschreibung.beziehung.0017/familienstand.neu fortschreibung.beziehung.0011/familienstand.neu fortschreibung.beziehung.0010/familienstand.neu fortschreibung.beziehung.0009/familienstand.neu fortschreibung.beziehung.0008/familienstand.neu type.aenderungsmitteilung.kwea/aenderung.kwea.familienstand/familienstand.neu fortschreibung.beziehung.0004/familienstand.neu rueckmeldung.auswertungabweichung.0203/abweichungen/familienstand/familienstand.rueckmelder
attributes
Name  Type  Use  Default  Fixed  Annotation
id  xs:IDoptional      
annotation
documentation 
Eine Instanz dieses Typs ist immer an eine Natürliche Person gebunden und bildet den Familienstand ab.

element xmeld:type.Familienstand/beendigungsgrund
diagram
namespace http://www.osci.de/xmeld130
type xmeld:type.Schluesseltabelle
properties
isRef 0
content complex
children tabelle schluessel
annotation
documentation 
Es ist der rechtliche Grund der Beendigung der letzten Ehe oder der letzten Lebenspartnerschaft anzugeben.

element xmeld:type.Familienstand/datumbeginn
diagram
namespace http://www.osci.de/xmeld130
type xs:date
properties
isRef 0
content simple
annotation
documentation 
Es ist das Datum der letzten Eheschliessung oder der Begründung der letzten Lebenspartnerschaft anzugeben.

element xmeld:type.Familienstand/datumende
diagram
namespace http://www.osci.de/xmeld130
type xs:date
properties
isRef 0
content simple
annotation
documentation 
Es ist das Datum (Rechtskraft) der Beendigung der letzten Ehe oder der letzten Lebenspartnerschaft anzugeben.

element xmeld:type.Familienstand/familienstand
diagram
namespace http://www.osci.de/xmeld130
type xmeld:type.Schluesseltabelle
properties
isRef 0
content complex
children tabelle schluessel
annotation
documentation 
Es ist der personenstandsrechtliche Familienstand anzugeben.

complexType xmeld:type.Geburt
diagram
namespace http://www.osci.de/xmeld130
children xmeld:geburtsort xmeld:geburtsortstaat xmeld:tagdergeburt
used by
elements standesamt.adoption.0709/adoption/adoptierteskind/geburt standesamt.geburt.0700/geburtsanzeige/mutter/geburt standesamt.geburt.0700/geburtsanzeige/vater/geburt standesamt.geburt.0700/geburtsanzeige/kind/geburt type.anmeldung.beigeschriebene.personen/kind/geburt type.anmeldung.beigeschriebene.personen/partner/geburt type.anmeldung.identifikation.person/geburt type.datenuebermittlung.person0403/geburt type.datenuebermittlung.person0405/geburt type.fortschreibung.identifikation.ehegatte/geburt type.identifikation/geburt type.identifikation.fortschreibung/geburt type.identifikation.gesetzlichervertreter/geburt type.identifikation.person/geburt type.identifikation.person.meldebehoerde/geburt type.standesamt.partner/geburt type.standesamt.person/geburt type.steuerpflichtiger/geburt type.suchprofil/geburt xmeld:type.NatuerlichePerson/GEBURT datenuebermittlung.aenderungsteuerpflichtiger.0502/aenderungsteuerpflichtiger/geburt datenuebermittlung.anforderungidnr.0500/anforderungidnr/geburt datenuebermittlung.geburtsdaten.0476/geburtsdaten/geburt datenuebermittlung.konfliktmitteilung.0505/konfliktfall/konfliktfalldaten/geburt datenuebermittlung.mammographiescreening.x000/mammographie.betroffene/geburt datenuebermittlung.zustaendigkeitsteuerpflichtiger.0504/zustaendigkeitsteuerpflichtiger/geburt fortschreibung.beziehung.0008/ehegatte/geburt fortschreibung.beziehung.0012/elternteil/geburt fortschreibung.beziehung.0013/elternteil/geburt fortschreibung.geburt.0003/geburt.alt fortschreibung.geburt.0014/geburt.alt fortschreibung.geburt.0021/geburt.alt fortschreibung.geburt.0028/geburt.alt rueckmeldung.auswertungabweichung.0203/abweichungen/geburt/geburt.auswerter type.aenderungsmitteilung.kwea/aenderung.kwea.geburt/geburt.bisher fortschreibung.geburt.0003/geburt.neu fortschreibung.geburt.0014/geburt.neu fortschreibung.geburt.0021/geburt.neu type.aenderungsmitteilung.kwea/aenderung.kwea.geburt/geburt.neu fortschreibung.geburt.0028/geburt.neu rueckmeldung.auswertungabweichung.0203/abweichungen/geburt/geburt.rueckmelder datenuebermittlung.geburtsmitteilungdsrv.0530/geburtsmitteilung/monatjahr.kind type.plausibilitaetsteuerpflichtiger/plausibilitaet.geburt
attributes
Name  Type  Use  Default  Fixed  Annotation
id  xs:IDoptional      
annotation
documentation 
Eine Instanz dieses Typs ist immer an eine Natürliche Person gebunden. Geburtsbezogene Informationen (Tag, Ort, etc) werden durch diese Klasse abgebildet. Dabei ist es erlaubt, unvollständige Angaben zum Geburtstag zu machen, sofern dieser dem Betroffenen nicht vollständig bekannt ist.

element xmeld:type.Geburt/geburtsort
diagram
namespace http://www.osci.de/xmeld130
type xs:string
properties
isRef 0
content simple
annotation
documentation 
Der Geburtsort ist so anzugeben, wie er sich aus den Meldeunterlagen ergibt.
Nach Möglichkeit sollte nach der Dienstanweisung für die Standesbeamten und ihre Aufsichtsbehörden (DA) verfahren werden. Ist der Geburtsort nicht zu ermitteln, so wird 'unbekannt' angegeben. Reichen 40 Stellen für die Angabe des Geburtsortes nicht aus, ist der Geburtsort sinnvoll zu kürzen.
Falls vorhanden, kann hinter dem Geburtsort der Kreis angegeben werden; in diesem Fall folgen auf den Geburtsort ein Schrägstrich und die Bezeichnung des Kreises. Bei Überschreiten der Stellenzahl wird die Kreisangabe nicht gekürzt, sondern abgebrochen.

element xmeld:type.Geburt/geburtsortstaat
diagram
namespace http://www.osci.de/xmeld130
type xmeld:type.Schluesseltabelle
properties
isRef 0
content complex
children tabelle schluessel
annotation
documentation 
Eine Angabe in diesem Feld erfolgt nur bei im Ausland geborenen Personen. In diesen Fällen ist der Staat anzugeben, in dem der Einwohner geboren ist.

element xmeld:type.Geburt/tagdergeburt
diagram
namespace http://www.osci.de/xmeld130
type xmeld:type.Geburtsdatum
properties
isRef 0
content simple
facets
pattern \d{4}((-\d{2}){0,1}-\d{2}){0,1}
annotation
documentation 
Der Tag der Geburt ist in der Reihenfolge Tag, Monat, Jahr anzugeben.
Fehlende oder unvollständige Geburtsdaten sind wie folgt anzugeben: fehlende Tages-, Monats- oder Jahresangaben sind jeweils durch Nullen anzugeben. Bei fehlender Monatsangabe wird auch die Tagesangabe durch Nullen angegeben.

complexType xmeld:type.Gemeinde
diagram
namespace http://www.osci.de/xmeld130
children xmeld:amtlichergemeindename xmeld:amtlichergemeindeschluessel xmeld:zugangsportal
used by
elements xmeld:type.AndereBehoerde/GEMEINDE xmeld:type.Meldebehoerde/GEMEINDE xmeld:type.Wohnung/GEMEINDE
attributes
Name  Type  Use  Default  Fixed  Annotation
id  xs:IDoptional      
annotation
documentation 
Die Gemeinde wird aus unterschiedlichen Sichten betrachtet. Einerseits ist jede Wohnung eindeutig einer Gemeinde zugeordnet. Aus Sicht der (Melde-)Behörden werden Zuständigkeiten für Gemeinden definiert, wobei es durchaus möglich ist, dass eine Kfz-Zulassungsstelle für andere Gemeinden zuständig ist als eine Meldebehörde.

element xmeld:type.Gemeinde/amtlichergemeindename
diagram
namespace http://www.osci.de/xmeld130
type xs:string
properties
isRef 0
content simple
annotation
documentation 
Der amtliche Gemeindename.

element xmeld:type.Gemeinde/amtlichergemeindeschluessel
diagram
namespace http://www.osci.de/xmeld130
type xmeld:type.Schluesseltabelle
properties
isRef 0
content complex
children tabelle schluessel
annotation
documentation 
Der amtliche Gemeindeschlüssel (AGS).
Wenn der Typ Gemeinde genutzt wird, um eine Gemeinde zu adressieren, dann ist dieses Kindelement zwingend erforderlich.

element xmeld:type.Gemeinde/zugangsportal
diagram
namespace http://www.osci.de/xmeld130
type xs:string
properties
isRef 0
content simple
annotation
documentation 
Information über die elektronische Erreichbarkeit des Fachverfahrens im Zuständigkeitsbereich der Stadt/Gemeinde.
Eventuell ist inhaltsbasiert ein Weiter-Routing erforderlich.

complexType xmeld:type.Geschlecht
diagram
namespace http://www.osci.de/xmeld130
children xmeld:geschlecht
used by
elements datenuebermittlung.aenderungsteuerpflichtiger.0502/aenderungsteuerpflichtiger/geschlecht datenuebermittlung.anforderungidnr.0500/anforderungidnr/geschlecht datenuebermittlung.konfliktmitteilung.0505/konfliktfall/konfliktfalldaten/geschlecht datenuebermittlung.zustaendigkeitsteuerpflichtiger.0504/zustaendigkeitsteuerpflichtiger/geschlecht standesamt.geburt.0700/geburtsanzeige/kind/geschlecht type.datenuebermittlung.person0407/geschlecht type.identifikation.person/geschlecht type.identifikation.person.meldebehoerde/geschlecht type.steuerpflichtiger/geschlecht type.suchprofil/geschlecht xmeld:type.NatuerlichePerson/GESCHLECHT fortschreibung.geschlecht.0001/geschlecht.alt fortschreibung.geschlecht.0002/geschlecht.alt datenuebermittlung.geschlecht.0485/geschlecht/geschlecht.neu fortschreibung.geschlecht.0001/geschlecht.neu fortschreibung.geschlecht.0002/geschlecht.neu
attributes
Name  Type  Use  Default  Fixed  Annotation
id  xs:IDoptional      
annotation
documentation 
Eine Instanz dieses Typs kennzeichnet das Geschlecht des Betroffenen.

element xmeld:type.Geschlecht/geschlecht
diagram
namespace http://www.osci.de/xmeld130
type xmeld:type.Schluesseltabelle
properties
isRef 0
content complex
children tabelle schluessel
annotation
documentation 
Geschlecht entsprechend Schlüsseltabelle.

complexType xmeld:type.JuristischerVertreter
diagram
namespace http://www.osci.de/xmeld130
children xmeld:NATUERLICHEPERSON xmeld:bezeichnung xmeld:datumendegesetzlvertretung xmeld:gesetzlichervertreterschluessel
used by
elements type.datenuebermittlung.person0401/juristischer.vertreter type.datenuebermittlung.person0413/juristischer.vertreter type.datenuebermittlung.wohnungpersonzusatzdaten/juristischer.vertreter datenuebermittlung.gesetzlichervertreter.0490/gesetzlicher.vertreter/juristische.vertretung/juristischervertreter type.datenuebermittlung.bzr.0430/gesetzlicher.vertreter/juristische.vertretung/juristischervertreter
attributes
Name  Type  Use  Default  Fixed  Annotation
id  xs:IDoptional      
annotation
documentation 
Dieser Typ wird benötigt, um den Bereich der gesetzlichen Vertretung natürlicher Personen durch einen Juristischen Vertreter abzubilden. Eine konkrete Instanz dieser Klasse könnte z. B. ein Jugendamt sein.
Für die Darstellung der gesetzlichen Vertretung durch natürliche Personen ist der Typ type.NatuerlicherVertreter vorgesehen.

element xmeld:type.JuristischerVertreter/NATUERLICHEPERSON
diagram
namespace http://www.osci.de/xmeld130
type xmeld:type.NatuerlichePerson
properties
isRef 0
content complex
children xmeld:ERREICHBARKEIT xmeld:NAMENATUERLICHEPERSON xmeld:FAMILIENSTAND xmeld:GEBURT xmeld:LOHNSTEUERDATEN xmeld:RELIGION xmeld:STAATSANGEHOERIGKEIT xmeld:TOD xmeld:WAHLRECHTSAUSSCHLUSS xmeld:AUSWEISDOKUMENT xmeld:PASSVERSAGUNG xmeld:UNIONSBUERGER xmeld:OPTIONSDEUTSCHER xmeld:EINWOHNERSCHAFT xmeld:anschrift3991 xmeld:GESCHLECHT xmeld:WAFFENRECHTLICHEERLAUBNIS xmeld:STEUERIDENTIFIKATION xmeld:SPRENGSTOFFRECHTLICHEERLAUBNIS
attributes
Name  Type  Use  Default  Fixed  Annotation
id  xs:IDoptional      
annotation
documentation 
Die zu vertretende natürliche Person.
Steueridentifikationsdaten dürfen nicht mit übermittelt werden!

element xmeld:type.JuristischerVertreter/bezeichnung
diagram
namespace http://www.osci.de/xmeld130
type xs:string
properties
isRef 0
content simple
annotation
documentation 
An diese Stelle ist die Bezeichnung der juristischen Person zu setzen, die die Rolle der gesetzlichen Vertretung einnimmt (z. B. "Jugendamt Kreuzberg von Berlin").

element xmeld:type.JuristischerVertreter/datumendegesetzlvertretung
diagram
namespace http://www.osci.de/xmeld130
type xs:date
properties
isRef 0
content simple
annotation
documentation 
Hier wird das Datum des Tages eingetragen, an dem das Verhältnis der gesetzlichen Vertretung endet.

element xmeld:type.JuristischerVertreter/gesetzlichervertreterschluessel
diagram
namespace http://www.osci.de/xmeld130
type xmeld:type.Schluesseltabelle
properties
isRef 0
content complex
children tabelle schluessel
annotation
documentation 
Beschreibt die Art der Vertretung des Betroffenen. Im Falle der juristischen Vertretung ist der Schlüssel immer '4': anderer gesetzlicher Vertreter (juristische Person).

complexType xmeld:type.Lohnsteuerdaten
diagram
namespace http://www.osci.de/xmeld130
children xmeld:ausstellungsart xmeld:ausstellungsdatum xmeld:beruecksichtigungdeskindes xmeld:beruecksichtigungdeskindesnichterwuenscht xmeld:besteuerungsmerkmale xmeld:datumderrechtskraftdestodeserklaerungsbeschlusses xmeld:ehegattenfreibetraege xmeld:ehegattenfreibetraegenichterwuenscht xmeld:kinderausserhalbdergemeindewohnhaft xmeld:lohnsteuerfreibetraege xmeld:lohnsteuerfreibetraegenichterwuenscht xmeld:lohnsteuerklasse xmeld:rechtsstellungderkinder xmeld:zweiteundweiterelstkarte
used by
element xmeld:type.NatuerlichePerson/LOHNSTEUERDATEN
attributes
Name  Type  Use  Default  Fixed  Annotation
id  xs:IDoptional      
annotation
documentation 
Eine Instanz dieses Typs bildet die vollständige Sicht aller Lohnsteuerinformationen einer Natürlichen Person inkl. eventuell vorhandener Bezüge zu Ehegatten und Kindern ab.
Dieser Typ ist zwar bereits Bestandteil des Informationsmodells, wird aber noch nicht verwendet.

element xmeld:type.Lohnsteuerdaten/ausstellungsart
diagram
namespace http://www.osci.de/xmeld130
type xmeld:type.Schluesseltabelle
properties
isRef 0
content complex
children tabelle schluessel
annotation
documentation 
Ausstellungsart der Lohnsteuerkarte.

element xmeld:type.Lohnsteuerdaten/ausstellungsdatum
diagram
namespace http://www.osci.de/xmeld130
type xs:date
properties
isRef 0
content simple
annotation
documentation 
Das Datum der Ausstellung der Lohnsteuerkarte.

element xmeld:type.Lohnsteuerdaten/beruecksichtigungdeskindes
diagram
namespace http://www.osci.de/xmeld130
type xmeld:type.Schluesseltabelle
properties
isRef 0
content complex
children tabelle schluessel
annotation
documentation 
Es ist anzugeben, ob ein Kind lohnsteuerrechtlich bei der Ausstellung der Lohnsteuerkarte zugeordnet wird.
Die Angabe ist bis zum Ende des Jahres zu speichern, in dem das Kind volljährig wird.

element xmeld:type.Lohnsteuerdaten/beruecksichtigungdeskindesnichterwuenscht
diagram
namespace http://www.osci.de/xmeld130
type xs:date
properties
isRef 0
content simple
annotation
documentation 
Es ist das Datum anzugeben, ab dem eine Nichtberücksichtigung des Kindes bei der Ausstellung der Lohnsteuerkarte beantragt wird.

element xmeld:type.Lohnsteuerdaten/besteuerungsmerkmale
diagram
namespace http://www.osci.de/xmeld130
type xmeld:type.Schluesseltabelle
properties
isRef 0
content complex
children tabelle schluessel
annotation
documentation 
Es sind die Besteuerungsmerkmale anzugeben.

element xmeld:type.Lohnsteuerdaten/datumderrechtskraftdestodeserklaerungsbeschlusses
diagram
namespace http://www.osci.de/xmeld130
type xs:date
properties
isRef 0
content simple
annotation
documentation 
Es ist das Datum der Rechtskraft des Beschlusses anzugeben, durch den der Ehegatte für tot erklärt worden ist; vgl. Abschnitt 107 Abs. 1 der Lohnsteuer-Richtlinien 1993 (LStR 1993).

element xmeld:type.Lohnsteuerdaten/ehegattenfreibetraege
diagram
namespace http://www.osci.de/xmeld130
type xmeld:type.Schluesseltabelle
properties
isRef 0
content complex
children tabelle schluessel
annotation
documentation 
Die Lohnsteuerfreibeträge sind in verschlüsselter Form anzugeben. Dabei ist der aus der Mitteilung des Finanzamtes ersichtliche Schlüssel zu verwenden.

element xmeld:type.Lohnsteuerdaten/ehegattenfreibetraegenichterwuenscht
diagram
namespace http://www.osci.de/xmeld130
type xmeld:type.Schluesseltabelle
properties
isRef 0
content complex
children tabelle schluessel
annotation
documentation 
Es ist ein Merkmal anzugeben, wenn ein Freibetrag auf Wunsch beim Ehegatten ganz oder teilweise nicht auf der Lohnsteuerkarte erscheinen soll.

element xmeld:type.Lohnsteuerdaten/kinderausserhalbdergemeindewohnhaft
diagram
namespace http://www.osci.de/xmeld130
type xs:date
properties
isRef 0
content simple
annotation
documentation 
Wohnen Kinder außerhalb der Gemeinde, in der die Eltern wohnen, so ist jeweils das Ausstellungsdatum der letzten Lebensbescheinigung anzugeben.
Die Angabe erfolgt nur bis zum Eintritt der Volljährigkeit des jeweiligen Kindes.

element xmeld:type.Lohnsteuerdaten/lohnsteuerfreibetraege
diagram
namespace http://www.osci.de/xmeld130
type xmeld:type.Schluesseltabelle
properties
isRef 0
content complex
children tabelle schluessel
annotation
documentation 
Die Lohnsteuerfreibeträge sind in verschlüsselter Form anzugeben. Dabei ist der aus der Mitteilung des Finanzamtes ersichtliche Schlüssel zu verwenden.

element xmeld:type.Lohnsteuerdaten/lohnsteuerfreibetraegenichterwuenscht
diagram
namespace http://www.osci.de/xmeld130
type xmeld:type.Schluesseltabelle
properties
isRef 0
content complex
children tabelle schluessel
annotation
documentation 
Es ist anzugeben, wenn ein Freibetrag auf Wunsch des Steuerpflichtigen ganz oder teilweise nicht auf der Lohnsteuerkarte erscheinen soll.

element xmeld:type.Lohnsteuerdaten/lohnsteuerklasse
diagram
namespace http://www.osci.de/xmeld130
type xmeld:type.Schluesseltabelle
properties
isRef 0
content complex
children tabelle schluessel
annotation
documentation 
Angaben zur Lohnsteuerklasse.

element xmeld:type.Lohnsteuerdaten/rechtsstellungderkinder
diagram
namespace http://www.osci.de/xmeld130
type xmeld:type.Schluesseltabelle
properties
isRef 0
content complex
children tabelle schluessel
annotation
documentation 
Es ist anzugeben, ob es sich um Kinder handelt, die im ersten Grad mit dem Steuerpflichtigen verwandt sind, oder um Pflege- bzw. Stiefkinder.
Die Angabe erfolgt nur bis zum Eintritt der Volljährigkeit des jeweiligen Kindes.

element xmeld:type.Lohnsteuerdaten/zweiteundweiterelstkarte
diagram
namespace http://www.osci.de/xmeld130
type xs:string
properties
isRef 0
content simple
annotation
documentation 
Zähler der 'Klasse-6-Karten'.

complexType xmeld:type.Meldebehoerde
diagram
namespace http://www.osci.de/xmeld130
type extension of xmeld:type.Behoerde
properties
base xmeld:type.Behoerde
children xmeld:behoerdenkennung xmeld:ERREICHBARKEIT xmeld:ANSCHRIFT xmeld:GEMEINDE
used by
elements type.nachrichtenkopf.mb2ab/absender type.nachrichtenkopf.mb2mb/absender type.nachrichtenkopf.mb2privat/absender type.nachrichtenkopf.ab2mb/empfaenger type.nachrichtenkopf.mb2mb/empfaenger type.nachrichtenkopf.privat2mb/empfaenger datenuebermittlung.konfliktmitteilung.0505/konfliktfall/konfliktfalldaten/meldebehoerde xmeld:type.Einwohnerschaft/MELDEBEHOERDE
attributes
Name  Type  Use  Default  Fixed  Annotation
id  xs:IDoptional      
annotation
documentation 
Dieser Typ wird verwendet, um die Beziehungen zwischen Einwohnerschaft und Meldebehörde bzw. zwischen Meldebehörde und Gemeinde darzustellen.

element xmeld:type.Meldebehoerde/GEMEINDE
diagram
namespace http://www.osci.de/xmeld130
type xmeld:type.Gemeinde
properties
isRef 0
content complex
children xmeld:amtlichergemeindename xmeld:amtlichergemeindeschluessel xmeld:zugangsportal
attributes
Name  Type  Use  Default  Fixed  Annotation
id  xs:IDoptional      
annotation
documentation 
Eine Meldebehörde ist grundsätzlich für eine oder mehrere Gemeinden zuständig.
Wird eine Meldebehörde als Absender oder Empfänger von -Nachrichten verwendet (typischerweise in einem Nachrichtenkopf), so darf in einer derartigen Nachricht natürlich immer nur eine Gemeinde mit übermittelt werden, damit die empfangende Stelle bei der Rückantwort die Zielgemeinde eindeutig spezifizieren kann.

complexType xmeld:type.Nachname
diagram
namespace http://www.osci.de/xmeld130
children xmeld:nachname xmeld:nachnameoriginalschreibweise xmeld:namensbestandteil xmeld:rolle xmeld:zurechtnichtvorhanden
used by
elements standesamt.eheschliessung.0702/heiratsanzeige/ehedaten/ehename type.datenuebermittlung.aenderung.ehename/ehename.bisher type.datenuebermittlung.aenderung.ehename/ehename.neu fortschreibung.beziehung.0013/familienname/familienname.alt fortschreibung.beziehung.0008/familienname.alt fortschreibung.beziehung.0012/familienname/familienname.alt type.datenuebermittlung.aenderung.familienname/familienname.bisher type.datenuebermittlung.aenderung.familienname/familienname.neu fortschreibung.beziehung.0013/familienname/familienname.neu fortschreibung.beziehung.0012/familienname/familienname.neu fortschreibung.beziehung.0008/familienname.neu fortschreibung.beziehung.0008/geburtsname type.datenuebermittlung.aenderung.geburtsname/geburtsname.bisher datenuebermittlung.registermitteilungkba.0545/namensaenderung/geburtsnamensaenderung/geburtsname.bisher type.datenuebermittlung.aenderung.geburtsname/geburtsname.neu datenuebermittlung.registermitteilungkba.0545/namensaenderung/geburtsnamensaenderung/geburtsname.neu standesamt.lebenspartnerschaftbegruendung.0703/lebenspartnerschaftsanzeige/lebenspartnerschaftsdaten/lebenspartnerschaftsname type.datenuebermittlung.aenderung.lebenspartnerschaftsname/lebenspartnerschaftsname.bisher type.datenuebermittlung.aenderung.lebenspartnerschaftsname/lebenspartnerschaftsname.neu type.identifikation.person.meldebehoerde/nachname type.identifikation.person/nachname type.statistik.staatsangehoerigkeitswechsel.person/nachname type.statistik.wanderung.person/nachname xmeld:type.NameNatuerlichePerson/NACHNAME datenuebermittlung.geburtsmitteilungdsrv.0530/geburtsmitteilung/nachname datenuebermittlung.sterbefallmitteilungdpag.0535/sterbefallmitteilung/nachname fortschreibung.name.0018/nachname.alt fortschreibung.name.0032/nachname.alt fortschreibung.name.0025/nachname.alt fortschreibung.name.0031/nachname.alt fortschreibung.name.0030/nachname.alt datenuebermittlung.zentralregistermitteilungbzr.0550/zentralregistermitteilung/bzr.nachname/nachname.bisher type.aenderungsmitteilung.kwea/aenderung.kwea.name/aenderung.kwea.nachname/nachname.bisher datenuebermittlung.zentralregistermitteilungbzr.0550/zentralregistermitteilung/bzr.nachname/nachname.neu fortschreibung.name.0018/nachname.neu fortschreibung.name.0025/nachname.neu fortschreibung.name.0030/nachname.neu fortschreibung.name.0031/nachname.neu type.aenderungsmitteilung.kwea/aenderung.kwea.name/aenderung.kwea.nachname/nachname.neu fortschreibung.name.0032/nachname.neu standesamt.lebenspartnerschaftbegruendung.0703/lebenspartnerschaftsanzeige/lebenspartnerschaftsdaten/name.person1 standesamt.eheschliessung.0702/heiratsanzeige/ehedaten/name.person1 standesamt.lebenspartnerschaftbegruendung.0703/lebenspartnerschaftsanzeige/lebenspartnerschaftsdaten/name.person2 standesamt.eheschliessung.0702/heiratsanzeige/ehedaten/name.person2
attributes
Name  Type  Use  Default  Fixed  Annotation
id  xs:IDoptional      
annotation
documentation 
Dieser Typ bildet die unterschiedlichen Nachnamen einer Natürlichen Person ab (über das Kindelement rolle spezifizierbar). Instanzen dieses Typs sind immer einer Natürlichen Person zugeordnet.
Das Element nachnameoriginalschreibweise weist darauf hin, wie die korrekte Schreibweise des Nachnamens unter Berücksichtigung diakritischer Zeichen darzustellen ist.
Das Element namensbestandteil weist darauf hin, dass zum Familiennamen ergänzende Namensbestandteile wie z. B. von, de, la oder Gräfin / Graf, Freifrau / Freiherr / Freifräulein, etc. bestehen. Diese sind nicht dem Familiennamen zuzuordnen sondern werden als  Zusatz zum Familiennamen abgebildet.
Das Element rolle legt fest, in welchem Kontext der Familienname der Person genutzt wird, als:

  Familienname
  Geburtsname (früherer Name, siehe § 2  Abs. 1 Nr. 2 MRRG)
  Früherer Familienname
  Ehename
  Lebenspartnerschaftsname
  2. Familienname (Transliteration)


Das Element zurechtnichtvorhanden kann nur in Zusammenhang mit Familien- oder Geburtsnamen benutzt werden und weist darauf hin, dass der Familien- oder Geburtsname zu Recht nicht vorhanden ist.

element xmeld:type.Nachname/nachname
diagram
namespace http://www.osci.de/xmeld130
type xs:string
properties
isRef 0
content simple
annotation
documentation 
Nachname einer Person; zu sehen im Kontext mit der Rolle des Nachnamens. Dieses Element darf nur fehlen bei Familien- oder Geburtsnamen, wenn diese zu Recht nicht vorhanden sind und das Element zurechtnichtvorhanden entsprechend gesetzt ist.

element xmeld:type.Nachname/nachnameoriginalschreibweise
diagram
namespace http://www.osci.de/xmeld130
type xs:string
properties
isRef 0
content simple
annotation
documentation 
Zeichensatz noch nicht festgelegt.

element xmeld:type.Nachname/namensbestandteil
diagram
namespace http://www.osci.de/xmeld130
type xs:string
properties
isRef 0
content simple
annotation
documentation 
Ergänzende Namensbestandteile wie z. B. 'von, de, la' oder 'Gräfin', etc.

element xmeld:type.Nachname/rolle
diagram
namespace http://www.osci.de/xmeld130
type xmeld:type.Schluesseltabelle
properties
isRef 0
content complex
children tabelle schluessel
annotation
documentation 
Rolle des Nachnamens.

element xmeld:type.Nachname/zurechtnichtvorhanden
diagram
namespace http://www.osci.de/xmeld130
type xmeld:type.Schluesseltabelle
properties
isRef 0
content complex
children tabelle schluessel
annotation
documentation 
Name zu Recht nicht vorhanden.

complexType xmeld:type.Nachweisdaten
diagram
namespace http://www.osci.de/xmeld130
children xmeld:datum xmeld:dokumentbeschreibung xmeld:behoerdeoderaktenzeichen
used by
elements rueckmeldung.auswertungabweichung.0203/abweichungen/familienstand/familienstand.auswerter.nachweis rueckmeldung.auswertungabweichung.0203/abweichungen/familienstand/familienstand.rueckmelder.nachweis fortschreibung.beziehung.0013/nachweis.adoption.kind fortschreibung.beziehung.0010/nachweis.eheaufhebung fortschreibung.beziehung.0009/nachweis.ehescheidung fortschreibung.beziehung.0008/nachweis.eheschliessung rueckmeldung.anmeldungzuzugausland.0202/betroffener/nachweis.familienstand rueckmeldung.anmeldung.0201/betroffener/nachweis.familienstand fortschreibung.beziehung.0004/nachweis.familienstand.neu fortschreibung.geburt.0028/nachweis.geburtsdatum.ehegatte.neu fortschreibung.geburt.0003/nachweis.geburtsdatum.neu fortschreibung.geburt.0021/nachweis.geburtsdatum.neu.vertreter fortschreibung.geburt.0014/nachweis.geburtsort.neu fortschreibung.geschlecht.0002/nachweis.geschlecht.neu fortschreibung.geschlecht.0001/nachweis.geschlecht.neu fortschreibung.beziehung.0020/nachweis.gesetzlichervertreter fortschreibung.beziehung.0022/nachweis.gesetzlichevertretung.ende fortschreibung.beziehung.0015/nachweis.lebenspartnerschaft fortschreibung.beziehung.0016/nachweis.lebenspartnerschaft.aufhebung fortschreibung.beziehung.0012/nachweis.legitimation fortschreibung.name.0025/nachweis.nachname.ehegatte.neu fortschreibung.name.0030/nachweis.nachname.neu fortschreibung.name.0031/nachweis.nachname.neu fortschreibung.name.0032/nachweis.nachname.neu fortschreibung.name.0018/nachweis.nachname.neu fortschreibung.optionsdeutscher.0052/nachweis.optionsdeutscher fortschreibung.optionsdeutscher.0053/nachweis.optionsdeutscher fortschreibung.sprengstoffrechtlicheerlaubnis.0056/nachweis.sprengstoffrechtlicheerlaubnis fortschreibung.sprengstoffrechtlicheerlaubnis.0057/nachweis.sprengstoffrechtlicheerlaubnis fortschreibung.staatsangehoerigkeit.0049/nachweis.staatsangehoerigkeit.loeschung fortschreibung.staatsangehoerigkeit.0046/nachweis.staatsangehoerigkeit.loeschung fortschreibung.staatsangehoerigkeit.0048/staatsangehoerigkeit.neu/nachweis.staatsangehoerigkeit.neu fortschreibung.staatsangehoerigkeit.0047/nachweis.staatsangehoerigkeit.neu fortschreibung.staatsangehoerigkeit.0044/nachweis.staatsangehoerigkeit.neu fortschreibung.staatsangehoerigkeit.0045/staatsangehoerigkeit.neu/nachweis.staatsangehoerigkeit.neu fortschreibung.titel.0042/titelliste.neu/nachweis.titel.neu fortschreibung.titel.0027/titelliste.neu/nachweis.titel.neu fortschreibung.titel.0043/titelliste.neu/nachweis.titel.neu fortschreibung.tod.0040/nachweis.tod fortschreibung.beziehung.0011/nachweis.tod.ehegatte fortschreibung.beziehung.0017/nachweis.tod.lebenspartner fortschreibung.name.0026/nachweis.vorname.ehegatte.neu fortschreibung.name.0034/nachweis.vorname.neu fortschreibung.name.0033/nachweis.vorname.neu fortschreibung.name.0019/nachweis.vorname.neu fortschreibung.waffenrechtlicheerlaubnis.0054/nachweis.waffenrechtlicheerlaubnis fortschreibung.waffenrechtlicheerlaubnis.0055/nachweis.waffenrechtlicheerlaubnis datenuebermittlung.zentralregistermitteilungbzr.0550/zentralregistermitteilung/nachweisdaten rueckmeldung.auswertungabweichung.0203/hauptwohnung.ergaenzungen/wahlrechtsausschluss/nachweisdaten rueckmeldung.auswertungabweichung.0203/hauptwohnung.ergaenzungen/passversagung/nachweisdaten rueckmeldung.auswertungabweichung.0203/hauptwohnung.ergaenzungen/optionsdeutscher/nachweisdaten rueckmeldung.auswertungabweichung.0203/hauptwohnung.ergaenzungen/unionsbuerger/nachweisdaten rueckmeldung.auswertungabweichung.0203/hauptwohnung.ergaenzungen/waffenrechtliche.erlaubnis/nachweisdaten rueckmeldung.auswertungabweichung.0203/hauptwohnung.ergaenzungen/sprengstoffrechtliche.erlaubnis/nachweisdaten datenuebermittlung.registermitteilungkba.0545/namensaenderung/vornamensaenderung/nachweisdaten datenuebermittlung.registermitteilungkba.0545/namensaenderung/geburtsnamensaenderung/nachweisdaten
attributes
Name  Type  Use  Default  Fixed  Annotation
id  xs:IDoptional      
annotation
documentation 
Mit den Nachweisdaten wird angezeigt, wie das Vorliegen eines bestimmten Sachverhalts begründet wird.

element xmeld:type.Nachweisdaten/datum
diagram
namespace http://www.osci.de/xmeld130
type xs:date
properties
isRef 0
content simple
annotation
documentation 
Datum der Entscheidung, Ausstellung oder Beurkundung.

element xmeld:type.Nachweisdaten/dokumentbeschreibung
diagram
namespace http://www.osci.de/xmeld130
type xs:string
properties
isRef 0
content simple
annotation
documentation 
Sofern vorhanden, kann in diesem Feld eine Beschreibung des Dokumentes übermittelt werden (Bsp.: Geburtsurkunde, Heiratsurkunde, Seefahrtsbuch, Adoptionsbeschluss Amtsgericht).

element xmeld:type.Nachweisdaten/behoerdeoderaktenzeichen
diagram
namespace http://www.osci.de/xmeld130
properties
isRef 0
content complex
children xmeld:behoerdeaktenzeichen.getrennt xmeld:behoerdeaktenzeichen.konkateniert
annotation
documentation 
Über dieses Element wird gesteuert, ob eine getrennte Übermittlung von Behörde und Aktenzeichen stattfindet, oder die Konkatenation beider Felder. Wenn in einem EWO-System bereits eine getrennte Speicherung vorliegt, so ist auch die getrennte Übermittlung der Daten durchzuführen.
Langfristig wird angestrebt, nur noch eine getrennte Speicherung und Übermittlung von Behörde und Aktenzeichen zuzulassen.

element xmeld:type.Nachweisdaten/behoerdeoderaktenzeichen/behoerdeaktenzeichen.getrennt
diagram
namespace http://www.osci.de/xmeld130
properties
isRef 0
content complex
children xmeld:behoerde xmeld:aktenzeichen
annotation
documentation 
Mit diesem Element darf ausschließlich die getrennte Übermittlung von Behörde und Aktenzeichen durchgeführt werden.

element xmeld:type.Nachweisdaten/behoerdeoderaktenzeichen/behoerdeaktenzeichen.getrennt/behoerde
diagram
namespace http://www.osci.de/xmeld130
type xs:string
properties
isRef 0
content simple
annotation
documentation 
Ausstellende oder beurkundende Behörde.
Es ist die Stelle anzugeben, die die Entscheidung erlassen, Dokumente ausgestellt oder die Änderung beurkundet hat.
Beipiel: Standesamt bei Geburt, Eheschließung und Tod.

element xmeld:type.Nachweisdaten/behoerdeoderaktenzeichen/behoerdeaktenzeichen.getrennt/aktenzeichen
diagram
namespace http://www.osci.de/xmeld130
type xs:string
properties
isRef 0
content simple
annotation
documentation 
Aktenzeichen der beurkundenden Stelle.

element xmeld:type.Nachweisdaten/behoerdeoderaktenzeichen/behoerdeaktenzeichen.konkateniert
diagram
namespace http://www.osci.de/xmeld130
properties
isRef 0
content complex
children xmeld:behoerdeaktenzeichen
annotation
documentation 
Sofern der sendenden Stelle die Behörden-/Aktenzeichen-Information nur in einem Feld vorliegt, ist dieses Element zu verwenden.

element xmeld:type.Nachweisdaten/behoerdeoderaktenzeichen/behoerdeaktenzeichen.konkateniert/behoerdeaktenzeichen
diagram
namespace http://www.osci.de/xmeld130
type xs:string
properties
isRef 0
content simple
annotation
documentation 
In diesem Feld sind die ausstellende oder beurkundende Behörde zusammen mit dem Aktenzeichen anzugeben.
Als Behörde ist die Stelle anzugeben, die die Entscheidung erlassen, Dokumente ausgestellt oder die Änderung beurkundet hat.
Beipiel: Standesamt bei Geburt, Eheschließung und Tod.

complexType xmeld:type.NameNatuerlichePerson
diagram
namespace http://www.osci.de/xmeld130
children xmeld:TITEL xmeld:NACHNAME xmeld:VORNAME xmeld:WEITERERNAME
used by
elements type.datenuebermittlung.person0417/inaktuelle.namensangaben type.identifikation.fortschreibung/name type.identifikation/name type.fortschreibung.identifikation.ehegatte/name type.datenuebermittlung.person0405/name type.datenuebermittlung.person0403/name type.identifikation.gesetzlichervertreter/name type.anmeldung.identifikation.person/name type.anmeldung.beigeschriebene.personen/partner/name type.anmeldung.beigeschriebene.personen/kind/name type.standesamt.partner/name standesamt.geburt.0700/geburtsanzeige/kind/name standesamt.geburt.0700/geburtsanzeige/vater/name standesamt.geburt.0700/geburtsanzeige/mutter/name standesamt.adoption.0709/adoption/adoptierteskind/name type.standesamt.person/name type.steuerpflichtiger/name melderegisterauskunfteinfach.antwort.0601/auskunft.antwort/name fortschreibung.beziehung.0013/elternteil/name fortschreibung.beziehung.0012/elternteil/name fortschreibung.beziehung.0008/ehegatte/name datenuebermittlung.zustaendigkeitsteuerpflichtiger.0504/zustaendigkeitsteuerpflichtiger/name type.suchprofil/name datenuebermittlung.konfliktmitteilung.0505/konfliktfall/konfliktfalldaten/name datenuebermittlung.anforderungidnr.0500/anforderungidnr/name datenuebermittlung.aenderungsteuerpflichtiger.0502/aenderungsteuerpflichtiger/name standesamt.namensaenderung.0707/namensaenderung/namensaenderung.daten/name.alt rueckmeldung.auswertungabweichung.0203/abweichungen/name/name.auswerter standesamt.namensaenderung.0707/namensaenderung/namensaenderung.daten/name.neu rueckmeldung.auswertungabweichung.0203/abweichungen/name/name.rueckmelder melderegisterauskunfteinfach.antwortgemeindeuebergreifend.0604/auskunft.antwort/namenatuerlicheperson datenuebermittlung.mammographiescreening.x000/mammographie.betroffene/namenatuerlicheperson xmeld:type.NatuerlichePerson/NAMENATUERLICHEPERSON type.datenuebermittlung.bzr.0430/gesetzlicher.vertreter/natuerlichevertretung/natuerlichervertreter.name
attributes
Name  Type  Use  Default  Fixed  Annotation
id  xs:IDoptional      
annotation
documentation 
Dieser Typ hat ausschliesslich eine aggregierende Funktion und ist attributfrei. Aggregiert werden Instanzen der Typen type.Vorname, type.Nachname, type.WeitererName und type.Titel, um alle namensrelevanten Informationen zentral zusammenfassen zu können.
Zu beachten ist, dass es zu einer Natürlichen Person durchaus mehrere Instanzen der jeweils aggregierten Typen geben kann. - So sind für die Abbildung des Geburts- und des Familiennamens zwei Instanzen des Typs type.Nachname erforderlich, wobei die Unterscheidung über das Kindelement rolle gesteuert wird.
Ehegatten oder auch Eltern sind natürliche Personen - im Verhältnis zu dem anderen Ehegatten oder zu ihren Kindern nehmen sie jedoch auch die Rollen eines Ehegatten oder gesetzlichen Vertreters wahr und in dieser Eigenschaft bzw. Rolle werden die Namensangaben auch jeweils erfasst / übermittelt / gespeichert.
Der Datensatz für das Meldewesen (DSMeld) beschreibt für jede dieser Ausprägungen eigenständige Datenblätter mit identischen Inhalten. XMeld beschreibt diese Klassen nur einmal, durch zusätzliche Rollen werden die relevanten Eigenschaften erläutert.  Durch weitere Attribute wird sichergestellt, dass die fachlichen Anforderungen des DSMeld berücksichtigt werden.
Die Rollen können also jeweils unterschiedlich sein, die fachliche / inhaltliche Darstellung entspricht den Anforderungen des DSMeld.

element xmeld:type.NameNatuerlichePerson/TITEL
diagram
namespace http://www.osci.de/xmeld130
type xmeld:type.Titel
properties
isRef 0
content complex
children xmeld:titel
attributes
Name  Type  Use  Default  Fixed  Annotation
id  xs:IDoptional      
annotation
documentation 
Angaben zum Titel einer 'natürlichen Person'.

element xmeld:type.NameNatuerlichePerson/NACHNAME
diagram
namespace http://www.osci.de/xmeld130
type xmeld:type.Nachname
properties
isRef 0
content complex
children xmeld:nachname xmeld:nachnameoriginalschreibweise xmeld:namensbestandteil xmeld:rolle xmeld:zurechtnichtvorhanden
attributes
Name  Type  Use  Default  Fixed  Annotation
id  xs:IDoptional      
annotation
documentation 
Der Nachname einer 'natürlichen Person'.

element xmeld:type.NameNatuerlichePerson/VORNAME
diagram
namespace http://www.osci.de/xmeld130
type xmeld:type.Vorname
properties
isRef 0
content complex
children xmeld:gebraeuchlich xmeld:laufendenr xmeld:rolle xmeld:vorname xmeld:vornameoriginalschreibweise xmeld:zurechtnichtvorhanden
attributes
Name  Type  Use  Default  Fixed  Annotation
id  xs:IDoptional      
annotation
documentation 
Der Vorname einer 'natürlichen Person'.

element xmeld:type.NameNatuerlichePerson/WEITERERNAME
diagram
namespace http://www.osci.de/xmeld130
type xmeld:type.WeitererName
properties
isRef 0
content complex
children xmeld:name xmeld:nameoriginalschreibweise xmeld:rolle
attributes
Name  Type  Use  Default  Fixed  Annotation
id  xs:IDoptional      
annotation
documentation 
Weiterer Name einer 'natürlichen Person' (Ordens- oder Künstlername).

complexType xmeld:type.NatuerlichePerson
diagram
namespace http://www.osci.de/xmeld130
children xmeld:ERREICHBARKEIT xmeld:NAMENATUERLICHEPERSON xmeld:FAMILIENSTAND xmeld:GEBURT xmeld:LOHNSTEUERDATEN xmeld:RELIGION xmeld:STAATSANGEHOERIGKEIT xmeld:TOD xmeld:WAHLRECHTSAUSSCHLUSS xmeld:AUSWEISDOKUMENT xmeld:PASSVERSAGUNG xmeld:UNIONSBUERGER xmeld:OPTIONSDEUTSCHER xmeld:EINWOHNERSCHAFT xmeld:anschrift3991 xmeld:GESCHLECHT xmeld:WAFFENRECHTLICHEERLAUBNIS xmeld:STEUERIDENTIFIKATION xmeld:SPRENGSTOFFRECHTLICHEERLAUBNIS
used by
elements type.datenuebermittlung.person0401/daten.person xmeld:type.JuristischerVertreter/NATUERLICHEPERSON type.anmeldung.zuziehende.person/personendaten rueckmeldung.anmeldung.0201/betroffener/zuzugsperson rueckmeldung.anmeldungzuzugausland.0202/betroffener/zuzugsperson
attributes
Name  Type  Use  Default  Fixed  Annotation
id  xs:IDoptional      
annotation
documentation 
Dies ist der zentrale Typ des Informationsmodells. Bei allen im Projekt betrachteten Prozessen sind Instanzen dieses Typs beteiligt.

element xmeld:type.NatuerlichePerson/ERREICHBARKEIT
diagram
namespace http://www.osci.de/xmeld130
type xmeld:type.Erreichbarkeit
properties
isRef 0
content complex
children xmeld:bemerkung xmeld:rolle xmeld:zugangsinfo
attributes
Name  Type  Use  Default  Fixed  Annotation
id  xs:IDoptional      
annotation
documentation 
Informationen zur Erreichbarkeit einer natürlichen Person.

element xmeld:type.NatuerlichePerson/NAMENATUERLICHEPERSON
diagram
namespace http://www.osci.de/xmeld130
type xmeld:type.NameNatuerlichePerson
properties
isRef 0
content complex
children xmeld:TITEL xmeld:NACHNAME xmeld:VORNAME xmeld:WEITERERNAME
attributes
Name  Type  Use  Default  Fixed  Annotation
id  xs:IDoptional      
annotation
documentation 
Angaben zum Namen der natürlichen Person.

element xmeld:type.NatuerlichePerson/FAMILIENSTAND
diagram
namespace http://www.osci.de/xmeld130
type xmeld:type.Familienstand
properties
isRef 0
content complex
children xmeld:beendigungsgrund xmeld:datumbeginn xmeld:datumende xmeld:familienstand
attributes
Name  Type  Use  Default  Fixed  Annotation
id  xs:IDoptional      
annotation
documentation 
Angaben zum Familienstand der natürlichen Person.

element xmeld:type.NatuerlichePerson/GEBURT
diagram
namespace http://www.osci.de/xmeld130
type xmeld:type.Geburt
properties
isRef 0
content complex
children xmeld:geburtsort xmeld:geburtsortstaat xmeld:tagdergeburt
attributes
Name  Type  Use  Default  Fixed  Annotation
id  xs:IDoptional      
annotation
documentation 
Angaben zur Geburt der natürlichen Person.

element xmeld:type.NatuerlichePerson/LOHNSTEUERDATEN
diagram
namespace http://www.osci.de/xmeld130
type xmeld:type.Lohnsteuerdaten
properties
isRef 0
content complex
children xmeld:ausstellungsart xmeld:ausstellungsdatum xmeld:beruecksichtigungdeskindes xmeld:beruecksichtigungdeskindesnichterwuenscht xmeld:besteuerungsmerkmale xmeld:datumderrechtskraftdestodeserklaerungsbeschlusses xmeld:ehegattenfreibetraege xmeld:ehegattenfreibetraegenichterwuenscht xmeld:kinderausserhalbdergemeindewohnhaft xmeld:lohnsteuerfreibetraege xmeld:lohnsteuerfreibetraegenichterwuenscht xmeld:lohnsteuerklasse xmeld:rechtsstellungderkinder xmeld:zweiteundweiterelstkarte
attributes
Name  Type  Use  Default  Fixed  Annotation
id  xs:IDoptional      
annotation
documentation 
Je Person nur eine Instanz der Klasse Lohnsteuerkarte, da die Anzahl der 6er-Karten in der Instanz (Attribut "ZweiteUndWeitereKarte") mitgeführt wird.
Die Klasse der primären Lohnsteuerkarte hängt ab vom Familienstand (Ehegatten haben ein 4/4 bzw. 3/5-Wahlrecht).

element xmeld:type.NatuerlichePerson/RELIGION
diagram
namespace http://www.osci.de/xmeld130
type xmeld:type.Religion
properties
isRef 0
content complex
children xmeld:religion
attributes
Name  Type  Use  Default  Fixed  Annotation
id  xs:IDoptional      
annotation
documentation 
Angaben zur Religion der natürlichen Person.

element xmeld:type.NatuerlichePerson/STAATSANGEHOERIGKEIT
diagram
namespace http://www.osci.de/xmeld130
type xmeld:type.Staatsangehoerigkeit
properties
isRef 0
content complex
children xmeld:staatsangehoerigkeit
attributes
Name  Type  Use  Default  Fixed  Annotation
id  xs:IDoptional      
annotation
documentation 
Angaben zur Staatsangehörigkeit der natürlichen Person.

element xmeld:type.NatuerlichePerson/TOD
diagram
namespace http://www.osci.de/xmeld130
type xmeld:type.Tod
properties
isRef 0
content complex
children xmeld:sterbeort xmeld:sterbetag
attributes
Name  Type  Use  Default  Fixed  Annotation
id  xs:IDoptional      
annotation
documentation 
Angaben zum Tod der natürlichen Person.

element xmeld:type.NatuerlichePerson/WAHLRECHTSAUSSCHLUSS
diagram
namespace http://www.osci.de/xmeld130
type xmeld:type.Wahlrechtsausschluss
properties
isRef 0
content complex
children xmeld:art xmeld:datumausschlussende
attributes
Name  Type  Use  Default  Fixed  Annotation
id  xs:IDoptional      
annotation
documentation 
Angaben zum Wahlrechtsausschluss der natürlichen Person.

element xmeld:type.NatuerlichePerson/AUSWEISDOKUMENT
diagram
namespace http://www.osci.de/xmeld130
type xmeld:type.Ausweisdokument
properties
isRef 0
content complex
children xmeld:passart xmeld:gueltigkeitsdauer xmeld:seriennummer xmeld:behoerde xmeld:ausstellungsdatum
attributes
Name  Type  Use  Default  Fixed  Annotation
id  xs:IDoptional      
annotation
documentation 
Angaben zu Ausweisdokumenten der natürlichen Person.

element xmeld:type.NatuerlichePerson/PASSVERSAGUNG
diagram
namespace http://www.osci.de/xmeld130
type xmeld:type.Passversagung
properties
isRef 0
content complex
children xmeld:status
attributes
Name  Type  Use  Default  Fixed  Annotation
id  xs:IDoptional      
annotation
documentation 
Angaben zur Passversagung der natürlichen Person.
Es sind mehrere Versagungsgründe (4) möglich, die - womöglich - jeweils zu einer eigenen Passversagungsinstanz führen (mit eigenem Nachweis).

element xmeld:type.NatuerlichePerson/UNIONSBUERGER
diagram
namespace http://www.osci.de/xmeld130
type xmeld:type.Unionsbuerger
properties
isRef 0
content complex
children xmeld:eintragvonamtswegen xmeld:keineunionsbuergerschaft xmeld:wahlvorigegebietskoerperschaftausland
attributes
Name  Type  Use  Default  Fixed  Annotation
id  xs:IDoptional      
annotation
documentation 
Angaben zur Unionsbürgerschaft der natürlichen Person.

element xmeld:type.NatuerlichePerson/OPTIONSDEUTSCHER
diagram
namespace http://www.osci.de/xmeld130
type xmeld:type.Optionsdeutscher
properties
isRef 0
content complex
children xmeld:optionsdeutscher
attributes
Name  Type  Use  Default  Fixed  Annotation
id  xs:IDoptional      
annotation
documentation 
Angaben zur Eigenschaft 'Optionsdeutscher' einer natürlichen Person.

element xmeld:type.NatuerlichePerson/EINWOHNERSCHAFT
diagram
namespace http://www.osci.de/xmeld130
type xmeld:type.Einwohnerschaft
properties
isRef 0
content complex
children xmeld:SCHLUESSEL xmeld:MELDEBEHOERDE xmeld:WOHNUNG xmeld:AUSKUNFTSSPERRE xmeld:zuzugbund xmeld:zuzuggemeinde xmeld:zuzugkreis xmeld:zuzugland
attributes
Name  Type  Use  Default  Fixed  Annotation
id  xs:IDoptional      
annotation
documentation 
Eine natürliche Person hat je Gemeinde zwar maximal nur eine Einwohnerschaft, aber bundesweit ggf. mehrere, daher die hier dargestellte Kardinalität.
Dabei ist zu beachten, daß es je Person genau eine Instanz der Klasse NatuerlichePerson gibt.

element xmeld:type.NatuerlichePerson/anschrift3991
diagram
namespace http://www.osci.de/xmeld130
type xs:string
properties
isRef 0
content simple
annotation
documentation 
Anzugeben ist die Anschrift (Ort, Straße, Hausnummer und ggf. Staat) in den Vertreibungsgebieten am 1. September 1939. Die Schreibweise richtet sich nach den Angaben in den Meldeunterlagen.
Nach  § 1, Abs. 2, Nr. 3 des Bundesvertriebenengesetzes gelten als Vertreibungsgebiete die ehemals unter fremder Verwaltung stehenden Ostgebiete, sowie Danzig, Estland, Lettland, Litauen, die ehemalige Sowjetunion, Polen, die ehemalige Tschechoslowakei, Ungarn, Rumänien, Bulgarien, das ehemalige Jugoslawien, Albanien und China. Die Angabe ist nicht für Ausländer zu machen.

element xmeld:type.NatuerlichePerson/GESCHLECHT
diagram
namespace http://www.osci.de/xmeld130
type xmeld:type.Geschlecht
properties
isRef 0
content complex
children xmeld:geschlecht
attributes
Name  Type  Use  Default  Fixed  Annotation
id  xs:IDoptional      
annotation
documentation 
Angaben zum Geschlecht der natürlichen Person.

element xmeld:type.NatuerlichePerson/WAFFENRECHTLICHEERLAUBNIS
diagram
namespace http://www.osci.de/xmeld130
type xmeld:type.WaffenrechtlicheErlaubnis
properties
isRef 0
content complex
children xmeld:tagdererstmaligenerteilung
attributes
Name  Type  Use  Default  Fixed  Annotation
id  xs:IDoptional      
annotation
documentation 
Angaben zur waffenrechtlichen Erlaubnis der natürlichen Person.

element xmeld:type.NatuerlichePerson/STEUERIDENTIFIKATION
diagram
namespace http://www.osci.de/xmeld130
type xmeld:type.Steueridentifikation
properties
isRef 0
content complex
children xmeld:idnummer xmeld:vbm
attributes
Name  Type  Use  Default  Fixed  Annotation
id  xs:IDoptional      
annotation
documentation 
Das BZSt teilt jedem Steuerpflichtigen zum Zwecke der eindeutigen Identifizierung in Besteuerungsverfahren ein einheitliches und dauerhaftes Merkmal (Identifikationsmerkmal) zu, das bei Anträgen, Erklärungen oder Mitteilungen gegenüber Finanzbehörden anzugeben ist.
Natürliche Personen erhalten vom BZSt eine Identifikationsnummer.
Bis zur Vergabe der Identifikationsnummer wird dem Betroffenen zur sicheren Kommunikation von der Meldebehörde ein vorläufiges Bearbeitungsmerkmal (VBM) zugeordnet.

element xmeld:type.NatuerlichePerson/SPRENGSTOFFRECHTLICHEERLAUBNIS
diagram
namespace http://www.osci.de/xmeld130
type xmeld:type.SprengstoffrechtlicheErlaubnis
properties
isRef 0
content complex
children xmeld:tagdererstmaligenerteilung
attributes
Name  Type  Use  Default  Fixed  Annotation
id  xs:IDoptional      
annotation
documentation 
Angaben zur sprengstoffrechtlichen Erlaubnis der natürlichen Person.

complexType xmeld:type.NatuerlicherVertreter
diagram
namespace http://www.osci.de/xmeld130
children xmeld:datumendegesetzlvertretung xmeld:gesetzlichervertreterschluessel
attributes
Name  Type  Use  Default  Fixed  Annotation
id  xs:IDoptional      
Vertreter  xs:IDREF      
Muendel  xs:IDREF      
annotation
documentation 
Dieser Typ wird benötigt, um den Bereich der gesetzlichen Vertretung natürlicher Personen durch eine Natürliche Person abzubilden. Eine Instanz dieses Typs stellt immer die Beziehung zwischen zwei Natürlichen Personen dar: dem Mündel (A) und dem Vertreter (B).
Eine solche Instanz ist also stets assoziiert mit genau zwei Instanzen A und B des Typs type.NatuerlichePerson. Zu A hat es die Assoziation Mündel, zu B die Assoziation Vertreter und es gilt: B ist gesetzlicher Vertreter von A.
Für die Darstellung der gesetzlichen Vertretung durch juristische Personen ist der Typ type.JuristischerVertreter vorgesehen.

element xmeld:type.NatuerlicherVertreter/datumendegesetzlvertretung
diagram
namespace http://www.osci.de/xmeld130
type xs:date
properties
isRef 0
content simple
annotation
documentation 
Es ist das Datum anzugeben, an dem die gesetzliche Vertretung bzw. das Betreuungsverhältnis endet.

element xmeld:type.NatuerlicherVertreter/gesetzlichervertreterschluessel
diagram
namespace http://www.osci.de/xmeld130
type xmeld:type.Schluesseltabelle
properties
isRef 0
content complex
children tabelle schluessel
annotation
documentation 
Beschreibt die Art der Vertretung des Betroffenen. Im Falle der natürlichen Vertretung muss der Schlüssel ungleich '4' sein.

complexType xmeld:type.Optionsdeutscher
diagram
namespace http://www.osci.de/xmeld130
children xmeld:optionsdeutscher
used by
elements fortschreibung.optionsdeutscher.0052/optionsdeutscher fortschreibung.optionsdeutscher.0053/optionsdeutscher fortschreibung.staatsangehoerigkeit.0044/optionsdeutscher fortschreibung.staatsangehoerigkeit.0045/optionsdeutscher fortschreibung.staatsangehoerigkeit.0047/optionsdeutscher fortschreibung.staatsangehoerigkeit.0048/optionsdeutscher rueckmeldung.auswertungabweichung.0203/hauptwohnung.ergaenzungen/optionsdeutscher/optionsdeutscher standesamt.optionsdeutscher.0708/anzeigeoptionsdeutscher/optionsdeutscher xmeld:type.NatuerlichePerson/OPTIONSDEUTSCHER fortschreibung.staatsangehoerigkeit.0046/optionsdeutscher.neu fortschreibung.staatsangehoerigkeit.0049/optionsdeutscher.neu
attributes
Name  Type  Use  Default  Fixed  Annotation
id  xs:IDoptional      
annotation
documentation 
Das Vorhandensein einer Instanz dieses Typs zeigt an, dass die assoziierte Natürliche Person Optionsdeutscher nach § 29 Staatsangehörigkeitsgesetz (STAG) ist.

element xmeld:type.Optionsdeutscher/optionsdeutscher
diagram
namespace http://www.osci.de/xmeld130
type xmeld:type.Schluesseltabelle
properties
isRef 0
content complex
children tabelle schluessel
annotation
documentation 
Es ist die Tatsache anzugeben, dass nach § 29 des STAG ein Verlust der deutschen Staatsangehörigkeit eintreten kann.

complexType xmeld:type.Passversagung
diagram
namespace http://www.osci.de/xmeld130
children xmeld:status
used by
elements rueckmeldung.auswertungabweichung.0203/hauptwohnung.ergaenzungen/passversagung/passversagung xmeld:type.NatuerlichePerson/PASSVERSAGUNG
attributes
Name  Type  Use  Default  Fixed  Annotation
id  xs:IDoptional      
annotation
documentation 
Falls für eine Natürliche Person eine Passversagung vorliegt, wird eine entsprechende Instanz dieses Typs erzeugt. Es sind durchaus verschiedene Passversagungen möglich. Dies drückt sich in jeweils eigenen Instanzen des Typs type.Passversagung aus.

element xmeld:type.Passversagung/status
diagram
namespace http://www.osci.de/xmeld130
type xmeld:type.Schluesseltabelle
properties
isRef 0
content complex
children tabelle schluessel
annotation
documentation 
Es ist die Tatsache anzugeben, dass nach den Vorschriften des Passgesetzes Gründe bestehen,  die der Ausstellung eines Passes entgegenstehen, oder dass der  Pass versagt oder entzogen worden ist.
Anzugeben ist ferner die Tatsache, dass eine Anordnung nach § 2 Abs. 2 des Gesetzes über Personalausweise getroffen worden ist.

complexType xmeld:type.Religion
diagram
namespace http://www.osci.de/xmeld130
children xmeld:religion
used by
elements rueckmeldung.statuswechsel.0200/religion xmeld:type.NatuerlichePerson/RELIGION rueckmeldung.auswertungabweichung.0203/abweichungen/religion/religion.auswerter rueckmeldung.auswertungabweichung.0203/abweichungen/religion/religion.rueckmelder standesamt.kirchenaustritt.0706/kirchenaustrittsmitteilung/religionvoraustritt
attributes
Name  Type  Use  Default  Fixed  Annotation
id  xs:IDoptional      
annotation
documentation 
Die Informationen zur Religionszugehörigkeit einer Natürlichen Person werden mit diesem Typ beschrieben.

element xmeld:type.Religion/religion
diagram
namespace http://www.osci.de/xmeld130
type xmeld:type.Schluesseltabelle
properties
isRef 0
content complex
children tabelle schluessel
annotation
documentation 
Angabe der Religionszugehörigkeit.
Der vorgeschriebene länderspezifische Schlüssel (Schlüssel nach Anlage 2 DSMeld) wird zwecks Eindeutigkeit um den Bundeslandschlüssel (Anlage 1 des DSMeld) erweitert.

complexType xmeld:type.Schluessel
diagram
namespace http://www.osci.de/xmeld130
children xmeld:rolle xmeld:schluesselwert
used by
element xmeld:type.Einwohnerschaft/SCHLUESSEL
attributes
Name  Type  Use  Default  Fixed  Annotation
id  xs:IDoptional      
annotation
documentation 
Instanzen dieses Typs stellen einen internen verfahrensabhängigen Schlüssel zur eindeutigen Referenzierung eines Datensatzes dar.

element xmeld:type.Schluessel/rolle
diagram
namespace http://www.osci.de/xmeld130
type xs:string
properties
isRef 0
content simple
annotation
documentation 
Rolle des Schlüssels.
Hier wird angegeben, um welche Art von Schlüssel es sich handelt; z. B. Ordnungsmerkmal (eindeutige Referenzierung eines Einwohners), Aktenzeichen, Steuernummer, ...

element xmeld:type.Schluessel/schluesselwert
diagram
namespace http://www.osci.de/xmeld130
type xs:string
properties
isRef 0
content simple
annotation
documentation 
Der Wert des Schlüssels.

complexType xmeld:type.SprengstoffrechtlicheErlaubnis
diagram
namespace http://www.osci.de/xmeld130
children xmeld:tagdererstmaligenerteilung
used by
elements fortschreibung.sprengstoffrechtlicheerlaubnis.0056/sprengstoffrechtlicheerlaubnis fortschreibung.sprengstoffrechtlicheerlaubnis.0057/sprengstoffrechtlicheerlaubnis rueckmeldung.auswertungabweichung.0203/hauptwohnung.ergaenzungen/sprengstoffrechtliche.erlaubnis/sprengstoffrechtlicheerlaubnis xmeld:type.NatuerlichePerson/SPRENGSTOFFRECHTLICHEERLAUBNIS
attributes
Name  Type  Use  Default  Fixed  Annotation
id  xs:IDoptional      
annotation
documentation 
Nach § 2 (2) Ziffer 8 MRRG in Verbindung mit § 3 (1)  sind die Meldebehörden verpflichtet, Informationen zur sprengstoffrechtlichen Erlaubnis zu speichern und zu übermitteln.

element xmeld:type.SprengstoffrechtlicheErlaubnis/tagdererstmaligenerteilung
diagram
namespace http://www.osci.de/xmeld130
type xs:date
properties
isRef 0
content simple
annotation
documentation 
Es ist der Tag der erstmaligen Erteilung der waffenrechtlichen Erlaubnis anzugeben.

complexType xmeld:type.Staatsangehoerigkeit
diagram
namespace http://www.osci.de/xmeld130
children xmeld:staatsangehoerigkeit
used by
elements datenuebermittlung.wohnungnw.0456/wohnungnw/identifikation.staatsangehoerigkeit datenuebermittlung.wohnungbezug.0458/wohnung.bezug/identifikation.staatsangehoerigkeit datenuebermittlung.wohnungaufgabe.0455/wohnung.aufgabe/identifikation.staatsangehoerigkeit datenuebermittlung.wohnungaenderung.0457/wohnung.aenderung/identifikation.staatsangehoerigkeit datenuebermittlung.wohnungawhw.0459/wohnungawhw/identifikation.staatsangehoerigkeit datenuebermittlung.uebermittlungssperre.0465/uebermittlungssperre/identifikation.staatsangehoerigkeit datenuebermittlung.sterbefallkorrektur.0441/sterbefallkorrektur/identifikation.staatsangehoerigkeit datenuebermittlung.sterbefall.0440/sterbefall/identifikation.staatsangehoerigkeit datenuebermittlung.staatsangehoerigkeit.0470/staatsangehoerigkeit/identifikation.staatsangehoerigkeit datenuebermittlung.loeschungperson.0460/loeschungperson/identifikation.staatsangehoerigkeit datenuebermittlung.gesetzlichervertreter.0490/gesetzlicher.vertreter/identifikation.staatsangehoerigkeit datenuebermittlung.geschlecht.0485/geschlecht/identifikation.staatsangehoerigkeit datenuebermittlung.geburtsdaten.0476/geburtsdaten/identifikation.staatsangehoerigkeit datenuebermittlung.familienstandsaenderung.0450/familienstandsaenderung/identifikation.staatsangehoerigkeit datenuebermittlung.ausweisdokument.0495/ausweisdokument/identifikation.staatsangehoerigkeit datenuebermittlung.anschrift.0480/anschrift/identifikation.staatsangehoerigkeit datenuebermittlung.namensaenderung.0445/namensaenderung/identifikations.staatsangehoerigkeit xmeld:type.NatuerlichePerson/STAATSANGEHOERIGKEIT type.suchprofil/staatsangehoerigkeit type.datenuebermittlung.wohnungpersonzusatzdaten/staatsangehoerigkeit type.datenuebermittlung.person0409/staatsangehoerigkeit type.datenuebermittlung.bzr.0430/staatsangehoerigkeit standesamt.geburt.0700/geburtsanzeige/vater/staatsangehoerigkeit standesamt.geburt.0700/geburtsanzeige/mutter/staatsangehoerigkeit fortschreibung.staatsangehoerigkeit.0048/staatsangehoerigkeit.neu/staatsangehoerigkeit fortschreibung.staatsangehoerigkeit.0045/staatsangehoerigkeit.neu/staatsangehoerigkeit datenuebermittlung.geburt.0475/geburt/staatsangehoerigkeit fortschreibung.staatsangehoerigkeit.0049/staatsangehoerigkeit.alt fortschreibung.staatsangehoerigkeit.0047/staatsangehoerigkeit.alt fortschreibung.staatsangehoerigkeit.0046/staatsangehoerigkeit.alt fortschreibung.staatsangehoerigkeit.0044/staatsangehoerigkeit.alt rueckmeldung.auswertungabweichung.0203/abweichungen/staatsangehoerigkeit/staatsangehoerigkeit.auswerter fortschreibung.staatsangehoerigkeit.0047/staatsangehoerigkeit.neu fortschreibung.staatsangehoerigkeit.0044/staatsangehoerigkeit.neu datenuebermittlung.staatsangehoerigkeit.0470/staatsangehoerigkeit/staatsangehoerigkeit.neu rueckmeldung.auswertungabweichung.0203/abweichungen/staatsangehoerigkeit/staatsangehoerigkeit.rueckmelder
attributes
Name  Type  Use  Default  Fixed  Annotation
id  xs:IDoptional      
annotation
documentation 
Die einer Natürlichen Person zugeordneten Staatsangehörigkeiten werden über Instanzen dieses Typs abgebildet.

element xmeld:type.Staatsangehoerigkeit/staatsangehoerigkeit
diagram
namespace http://www.osci.de/xmeld130
type xmeld:type.Schluesseltabelle
properties
isRef 0
content complex
children tabelle schluessel
annotation
documentation 
Es ist die Staatsangehörigkeit einer natürlichen Person anzugeben.
Besitzt jemand mehrere Staatsangehörigkeiten, von denen eine die deutsche ist, so ist diese zuerst anzugeben; das gleiche gilt bei der Rechtsstellung als Deutscher ohne deutsche Staatsangehörigkeit im Sinne von Art. 116 Abs. 1 des Grundgesetzes.

complexType xmeld:type.Steueridentifikation
diagram
namespace http://www.osci.de/xmeld130
children xmeld:idnummer xmeld:vbm
used by
elements datenuebermittlung.stornierungperson.0507/person.storniert datenuebermittlung.stornierungperson.0507/person.weiterhin.geltend datenuebermittlung.aenderungsteuerpflichtiger.0502/aenderungsteuerpflichtiger/steueridentifikation datenuebermittlung.anforderungidnr.0500/anforderungidnr/steueridentifikation datenuebermittlung.antwortidnr.0501/antwortidnrsteuerpflichtiger/steueridentifikation datenuebermittlung.endezustaendigkeitsteuerpflichtiger.0510/nicht.mehr.zustaendig.fuer.person/steueridentifikation datenuebermittlung.fehlerhaftenachricht.0508/fallmitteilung/steueridentifikation datenuebermittlung.konfliktmitteilung.0505/konfliktfall/konfliktfalldaten/steueridentifikation datenuebermittlung.personzurechtgefuehrt.0509/personzurechtgefuehrt/steueridentifikation datenuebermittlung.stornoanforderungidnr.0506/stornoanforderungidnr/steueridentifikation datenuebermittlung.zustaendigkeitsteuerpflichtiger.0504/zustaendigkeitsteuerpflichtiger/steueridentifikation fortschreibung.idnr.0051/steueridentifikation rueckmeldung.auswertungabweichung.0203/hauptwohnung.ergaenzungen/steueridentifikation type.steuerpflichtiger/steueridentifikation xmeld:type.NatuerlichePerson/STEUERIDENTIFIKATION
attributes
Name  Type  Use  Default  Fixed  Annotation
id  xs:IDoptional      
annotation
documentation 
Das BZSt teilt jedem Steuerpflichtigen zum Zwecke der eindeutigen Identifizierung in Besteuerungsverfahren ein einheitliches und dauerhaftes Merkmal (Identifikationsmerkmal) zu, das bei Anträgen, Erklärungen oder Mitteilungen gegenüber Finanzbehörden anzugeben ist.
Natürliche Personen erhalten vom BZSt eine Identifikationsnummer.
Bis zur Vergabe der Identifikationsnummer wird dem Betroffenen zur sicheren Kommunikation von der Meldebehörde ein vorläufiges Bearbeitungsmerkmal (VBM) zugeordnet.

element xmeld:type.Steueridentifikation/idnummer
diagram
namespace http://www.osci.de/xmeld130
type xs:string
properties
isRef 0
content simple
annotation
documentation 
Für Zwecke der eindeutigen Identifizierung des Einwohners in Besteuerungsverfahren (Steuerpflichtiger) ist die vom  nach § 139b AO vergebene Identifikationsnummer anzugeben.
Die Identifikationsnummer besteht aus 10 Ziffern und einer Prüfziffer auf der Position 11.

element xmeld:type.Steueridentifikation/vbm
diagram
namespace http://www.osci.de/xmeld130
type xs:string
properties
isRef 0
content simple
annotation
documentation 
wird durch DSMeld-Blatt 2702 ergänzt

complexType xmeld:type.Titel
diagram
namespace http://www.osci.de/xmeld130
children xmeld:titel
used by
elements type.datenuebermittlung.bzr.0430/titel type.wegzugsmitteilung.kwea/titel type.zuzugsmitteilung.kwea/titel xmeld:type.NameNatuerlichePerson/TITEL fortschreibung.titel.0027/titel.alt fortschreibung.titel.0042/titel.alt fortschreibung.titel.0043/titel.alt type.aenderungsmitteilung.kwea/aenderung.kwea.name/aenderung.kwea.titel/titel.bisher fortschreibung.titel.0027/titelliste.neu/titel.neu fortschreibung.titel.0042/titelliste.neu/titel.neu fortschreibung.titel.0043/titelliste.neu/titel.neu type.aenderungsmitteilung.kwea/aenderung.kwea.name/aenderung.kwea.titel/titel.neu
attributes
Name  Type  Use  Default  Fixed  Annotation
id  xs:IDoptional      
annotation
documentation 
Eine Instanz dieses Typs bezeichnet den Titel einer Natürlichen Person, z. B. Dr.. Hier werden nur Doktorgrade entsprechend -Blattnummer 0401 erfasst.

element xmeld:type.Titel/titel
diagram
namespace http://www.osci.de/xmeld130
type xs:string
properties
isRef 0
content simple
annotation
documentation 
Zulässig sind folgende Eintragungen, sind mehrere Doktorgrade anzugeben, so ist jeweils ein Element mit genau einem Doktorgrad anzugeben. Erlaubte Doktorgrade:

  Dr.
  Dr.h.c.
  Dr.E.h.
  Dr.e.h.
  D.


complexType xmeld:type.Tod
diagram
namespace http://www.osci.de/xmeld130
children xmeld:sterbeort xmeld:sterbetag
used by
elements standesamt.sterbefall.0701/sterbefallanzeige/sterbedaten type.aenderungsmitteilung.kwea/aenderung.kwea.sterbetag/sterbetag.bisher type.aenderungsmitteilung.kwea/aenderung.kwea.sterbetag/sterbetag.neu datenuebermittlung.endezustaendigkeitsteuerpflichtiger.0510/nicht.mehr.zustaendig.fuer.person/tod datenuebermittlung.sterbefall.0440/sterbefall/tod datenuebermittlung.sterbefallkorrektur.0441/sterbefallkorrektur/tod datenuebermittlung.sterbefallmitteilungdpag.0535/sterbefallmitteilung/tod fortschreibung.tod.0040/tod type.anmeldung.beigeschriebene.personen/kind/tod type.anmeldung.beigeschriebene.personen/partner/tod type.datenuebermittlung.person0405/tod type.steuerpflichtiger/tod xmeld:type.NatuerlichePerson/TOD fortschreibung.beziehung.0011/tod.ehegatte fortschreibung.beziehung.0017/tod.lebenspartner
attributes
Name  Type  Use  Default  Fixed  Annotation
id  xs:IDoptional      
annotation
documentation 
Das Vorhandensein einer Instanz dieses Typs zeigt an, dass die assoziierte Person verstorben ist.

element xmeld:type.Tod/sterbeort
diagram
namespace http://www.osci.de/xmeld130
type xs:string
properties
isRef 0
content simple
annotation
documentation 
Der Sterbeort ist anzugeben.
Nach Möglichkeit sollte nach der Dienstanweisung für die Standesbeamten und ihre Aufsichtsbehörden (DA) verfahren werden. Ist der Sterbeort nicht feststellbar, so ist 'unbekannt' anzugeben.
Falls vorhanden, kann hinter dem Sterbeort der Kreis angegeben werden; in diesem Fall folgen auf den Sterbeort ein Schrägstrich und die Bezeichnung des Kreis. Bei Überschreiten der Stellenzahl wird die Kreisangabe nicht gekürzt, sonder abgebrochen.

element xmeld:type.Tod/sterbetag
diagram
namespace http://www.osci.de/xmeld130
type xs:date
properties
isRef 0
content simple
annotation
documentation 
Der Sterbetag ist anzugeben.
Ist im Sterbeeintrag für den Zeitpunkt des Todes ein Zeitraum eingetragen (§ 336 der Dienstanweisung für  die Standesbeamten und ihre Aufsichtsbehörden - DA), so ist hier das zweite (spätere) Datum anzugeben. Ggf. ist der Zeitpunkt des Todes, einer Todeserklärung oder einer gerichtlichen Feststellung der Todeszeit anzugeben.

complexType xmeld:type.Unionsbuerger
diagram
namespace http://www.osci.de/xmeld130
children xmeld:eintragvonamtswegen xmeld:keineunionsbuergerschaft xmeld:wahlvorigegebietskoerperschaftausland
used by
elements rueckmeldung.auswertungabweichung.0203/hauptwohnung.ergaenzungen/unionsbuerger/unionsbuerger xmeld:type.NatuerlichePerson/UNIONSBUERGER
attributes
Name  Type  Use  Default  Fixed  Annotation
id  xs:IDoptional      
annotation
documentation 
Falls diese Klasse instantiiert ist, so wird damit die Unionsbürgerschaft einer Natürlichen Person angezeigt. Bei Briten, die nicht innerhalb der EU leben, ist diese Instanz zwar vorhanden, es wird jedoch durch das Attribut keineunionsbuergerschaft angezeigt, dass sie keine Unionsbürger sind.

element xmeld:type.Unionsbuerger/eintragvonamtswegen
diagram
namespace http://www.osci.de/xmeld130
type xmeld:type.Schluesseltabelle
properties
isRef 0
content complex
children tabelle schluessel
annotation
documentation 
Tatsache, dass ein Unionsbürger bei der Wahl zum Europäischen Parlament von Amts wegen in das Wählerverzeichnis einzutragen ist.

element xmeld:type.Unionsbuerger/keineunionsbuergerschaft
diagram
namespace http://www.osci.de/xmeld130
type xmeld:type.Schluesseltabelle
properties
isRef 0
content complex
children tabelle schluessel
annotation
documentation 
Kennzeichen, dass eine besondere EU-Staatsangehörigkeit vorliegt, welche jedoch keine Unionsbürgerschaft ist.
Inhaber von für britische Staatsangehörige ausgestellten Reisepässen, die weder mit dem Aufdruck "European Community" versehen sind, noch die verschiedenen Sprachen der Europäischen Union enthalten, besitzen keine Unionsbürgerschaft. Sie sind für Zwecke des Wahlrechts zum Europäischen Parlament und zu sonstigen Wahlen und Abstimmungen, zu denen Unionsbürger wahlberechtigt oder zugelassen sind, besonders zu kennzeichnen.

element xmeld:type.Unionsbuerger/wahlvorigegebietskoerperschaftausland
diagram
namespace http://www.osci.de/xmeld130
type xs:string
properties
isRef 0
content simple
annotation
documentation 
Gebietskörperschaft oder der Wahlkreis im Herkunfts-Mitgliedstaat, wo der Unionsbürger gegebenenfalls zuletzt in ein Wählerverzeichnis eingetragen war.

complexType xmeld:type.Vorname
diagram
namespace http://www.osci.de/xmeld130
children xmeld:gebraeuchlich xmeld:laufendenr xmeld:rolle xmeld:vorname xmeld:vornameoriginalschreibweise xmeld:zurechtnichtvorhanden
used by
elements xmeld:type.NameNatuerlichePerson/VORNAME type.statistik.wanderung.person/vorname type.statistik.staatsangehoerigkeitswechsel.person/vorname type.identifikation.person.meldebehoerde/vorname type.identifikation.person/vorname fortschreibung.geschlecht.0002/vorname.alt fortschreibung.name.0019/vorname.alt fortschreibung.name.0026/vorname.alt fortschreibung.name.0033/vorname.alt fortschreibung.name.0034/vorname.alt type.datenuebermittlung.aenderung.vorname/vorname.bisher type.aenderungsmitteilung.kwea/aenderung.kwea.name/aenderung.kwea.vorname/vorname.bisher datenuebermittlung.zentralregistermitteilungbzr.0550/zentralregistermitteilung/bzr.vorname/vorname.bisher datenuebermittlung.registermitteilungkba.0545/namensaenderung/vornamensaenderung/vorname.bisher fortschreibung.name.0033/vorname.neu fortschreibung.name.0034/vorname.neu fortschreibung.name.0026/vorname.neu type.aenderungsmitteilung.kwea/aenderung.kwea.name/aenderung.kwea.vorname/vorname.neu fortschreibung.name.0019/vorname.neu type.datenuebermittlung.aenderung.vorname/vorname.neu fortschreibung.geschlecht.0002/vorname.neu datenuebermittlung.zentralregistermitteilungbzr.0550/zentralregistermitteilung/bzr.vorname/vorname.neu datenuebermittlung.registermitteilungkba.0545/namensaenderung/vornamensaenderung/vorname.neu
attributes
Name  Type  Use  Default  Fixed  Annotation
id  xs:IDoptional      
annotation
documentation 
Eine Instanz dieses Typs bildet genau einen Vornamen einer Natürlichen Person ab. Der Typ bietet verschiedene Elemente, um z. B. die richtige Reihenfolge der Vornamen zu gewährleisten oder den gebräuchlichen Vornamen zu kennzeichnen. Bei einer Person mit mehreren Vornamen muss es entsprechend viele Vornamenselemente als Kindelemente des übergeordneten Namenselementes geben.
Durch das Rollen-Element wird festgelegt, ob mit dem Vornamen der aktuelle oder ein früherer Vorname (inaktueller Vorname z. B. nach einem Namenswechsel) gemeint ist. Die Nummerierung der Vornamenselemente erfolgt mit 1 beginnend aufsteigend nummerisch. Die Nummerierung erfolgt getrennt für die aktuellen und die früheren Vornamen der Person.
Das Element zurechtnichtvorhanden weist darauf hin, dass zu einer Person nicht zwingend ein Vorname gehören muss. Wenn eine Person zu Recht keinen Vornamen hat, so muss unterhalb des Namenselementes genau ein Vornamenselement vorhanden sein. In diesem ist das Element zurechtnichtvorhanden entsprechend zu setzen. Das Kindelement vorname darf nicht vorhanden sein.
Das Element vornameoriginalschreibweise weist darauf hin, wie die korrekte Schreibweise des Vornamens unter Berücksichtigung diakritischer Zeichen darzustellen ist.

element xmeld:type.Vorname/gebraeuchlich
diagram
namespace http://www.osci.de/xmeld130
type xmeld:type.Schluesseltabelle
properties
isRef 0
content complex
children tabelle schluessel
annotation
documentation 
Es ist anzugeben, ob dieser Vorname der Rufname der Person ist.

element xmeld:type.Vorname/laufendenr
diagram
namespace http://www.osci.de/xmeld130
type xs:string
properties
isRef 0
content simple
annotation
documentation 
Die laufende Nummer des Vornamens in der Liste aller Vornamen der Person.
Bei der Erstellung der Nachricht, die übertragen wird, wird keine Aussage über die Reihenfolge der Elemente gemacht. Die laufende Nummer dient dazu, die Vornamen einer Person in der 'üblichen' Reihenfolge aufzählen zu können.
Falls der Vorname innerhalb eines Suchprofils verwendet wird, so ist die laufende Nummer auf * zu setzen.

element xmeld:type.Vorname/rolle
diagram
namespace http://www.osci.de/xmeld130
type xmeld:type.Schluesseltabelle
properties
isRef 0
content complex
children tabelle schluessel
annotation
documentation 
Rolle des Vornamens mit den Ausprägungen inaktueller / aktueller Vorname.

element xmeld:type.Vorname/vorname
diagram
namespace http://www.osci.de/xmeld130
type xs:string
properties
isRef 0
content simple
annotation
documentation 
Vorname einer Person; zu sehen im Kontext mit der Rolle des Vornamens. Dieses Element darf nur dann fehlen, wenn das Element zurechtnichtvorhanden entsprechend gesetzt ist.

element xmeld:type.Vorname/vornameoriginalschreibweise
diagram
namespace http://www.osci.de/xmeld130
type xs:string
properties
isRef 0
content simple
annotation
documentation 
Zeichensatz noch nicht festgelegt.

element xmeld:type.Vorname/zurechtnichtvorhanden
diagram
namespace http://www.osci.de/xmeld130
type xmeld:type.Schluesseltabelle
properties
isRef 0
content complex
children tabelle schluessel
annotation
documentation 
Name zu Recht nicht vorhanden.

complexType xmeld:type.WaffenrechtlicheErlaubnis
diagram
namespace http://www.osci.de/xmeld130
children xmeld:tagdererstmaligenerteilung
used by
elements fortschreibung.waffenrechtlicheerlaubnis.0054/waffenrechtlicheerlaubnis fortschreibung.waffenrechtlicheerlaubnis.0055/waffenrechtlicheerlaubnis rueckmeldung.auswertungabweichung.0203/hauptwohnung.ergaenzungen/waffenrechtliche.erlaubnis/waffenrechtlicheerlaubnis xmeld:type.NatuerlichePerson/WAFFENRECHTLICHEERLAUBNIS
attributes
Name  Type  Use  Default  Fixed  Annotation
id  xs:IDoptional      
annotation
documentation 
Nach § 2 (2) Ziffer 6 MRRG in Verbindung mit § 3 (1)  sind die Meldebehörden verpflichtet, Informationen zur waffenrechtlichen Erlaubnis zu speichern und zu übermitteln.

element xmeld:type.WaffenrechtlicheErlaubnis/tagdererstmaligenerteilung
diagram
namespace http://www.osci.de/xmeld130
type xs:date
properties
isRef 0
content simple
annotation
documentation 
Es ist der Tag der erstmaligen Erteilung der waffenrechtlichen Erlaubnis anzugeben.

complexType xmeld:type.Wahlrechtsausschluss
diagram
namespace http://www.osci.de/xmeld130
children xmeld:art xmeld:datumausschlussende
used by
elements rueckmeldung.auswertungabweichung.0203/hauptwohnung.ergaenzungen/wahlrechtsausschluss/wahlrechtsausschluss xmeld:type.NatuerlichePerson/WAHLRECHTSAUSSCHLUSS
attributes
Name  Type  Use  Default  Fixed  Annotation
id  xs:IDoptional      
annotation
documentation 
Da es möglich ist, unabhängig voneinander sowohl vom aktiven als auch vom passiven Wahlrecht ausgeschlossen zu werden, können mehrere Instanzen dieses Typs einer Natürlichen Person zugeordnet werden.

element xmeld:type.Wahlrechtsausschluss/art
diagram
namespace http://www.osci.de/xmeld130
type xmeld:type.Schluesseltabelle
properties
isRef 0
content complex
children tabelle schluessel
annotation
documentation 
Art des Wahlrechtsausschlusses.
Es ist die Tatsache des Ausschlusses vom Wahlrecht oder der Wählbarkeit zum Deutschen  Bundestag und zum Europäischen Parlament anzugeben. Dies gilt bezüglich der Wahl zum Europäischen Parlament auch dann, wenn der Ausschluss eines Staatsangehörigen der übrigen Mitgliedsstaaten der Europäischen Gemeinschaft (Unionsbürger) durch den Herkunftsmitgliedstaat ausgesprochen wurde.

element xmeld:type.Wahlrechtsausschluss/datumausschlussende
diagram
namespace http://www.osci.de/xmeld130
type xs:date
properties
isRef 0
content simple
annotation
documentation 
Es ist das Datum, an dem der Ausschluss vom Wahlrecht oder von der Wählbarkeit endet, anzugeben.

complexType xmeld:type.WeitererName
diagram
namespace http://www.osci.de/xmeld130
children xmeld:name xmeld:nameoriginalschreibweise xmeld:rolle
used by
elements type.datenuebermittlung.bzr.0430/weiterername xmeld:type.NameNatuerlichePerson/WEITERERNAME
attributes
Name  Type  Use  Default  Fixed  Annotation
id  xs:IDoptional      
annotation
documentation 
Es werden weitere Namen zu einer (natürlichen) Person abgebildet. 
Das Element rolle legt dabei fest, in welchem Kontext der weitere Name von der Person genutzt wird:

  Ordensname
  Künstlername

Das Element nameoriginalschreibweise weist darauf hin, wie die korrekte Schreibweise des weiteren Namens unter Berücksichtigung diakritischer Zeichen darzustellen ist.

element xmeld:type.WeitererName/name
diagram
namespace http://www.osci.de/xmeld130
type xs:string
properties
isRef 0
content simple
annotation
documentation 
Ein weiterer Name einer Person; zu sehen im Kontext mit der Rolle des weiteren Namens.

element xmeld:type.WeitererName/nameoriginalschreibweise
diagram
namespace http://www.osci.de/xmeld130
type xs:string
properties
isRef 0
content simple
annotation
documentation 
Zeichensatz noch nicht festgelegt.

element xmeld:type.WeitererName/rolle
diagram
namespace http://www.osci.de/xmeld130
type xmeld:type.Schluesseltabelle
properties
isRef 0
content complex
children tabelle schluessel
annotation
documentation 
Rolle des weiteren Namens.

complexType xmeld:type.Wohnung
diagram
namespace http://www.osci.de/xmeld130
children xmeld:GEMEINDE xmeld:ANSCHRIFT xmeld:datumabmeldungbeianmeldebehoerde xmeld:datumanmeldungbeianmeldebehoerde xmeld:datumderabmeldungvonamtswegen xmeld:datumderanmeldungvonamtswegen xmeld:datumdesauszugs xmeld:datumdesbeziehens xmeld:datumdeswohnungsstatuswechselsvonamtswegen xmeld:datummitteilungwohnungsstatuswechsel xmeld:datumstatuswechsel xmeld:statusderwohnung xmeld:zuzugvonstatus
used by
elements rueckmeldung.auswertungabweichung.0203/abweichungen/hauptwohnung.bisher/hauptwohnung.bisher.auswerter rueckmeldung.auswertungabweichung.0203/abweichungen/hauptwohnung.bisher/hauptwohnung.bisher.rueckmelder rueckmeldung.statuswechsel.0200/hauptwohnung.neu fortschreibung.adresse.0039/hauptwohnung.neu type.datenuebermittlung.person0415/inaktuelle.wohnung rueckmeldung.anmeldungzuzugausland.0202/betroffener/letzte.inlandswohnung fortschreibung.adresse.0037/nebenwohnung fortschreibung.adresse.0036/nebenwohnung fortschreibung.adresse.0035/nebenwohnung xmeld:type.Einwohnerschaft/WOHNUNG fortschreibung.adresse.0041/wohnung melderegisterauskunfteinfach.antwort.0601/auskunft.antwort/wohnung melderegisterauskunfteinfach.antwortgemeindeuebergreifend.0604/auskunft.antwort/wohnung type.datenuebermittlung.person0405/wohnung type.datenuebermittlung.person0403/wohnung type.datenuebermittlung.person0401/wohnung fortschreibung.adresse.0038/wohnung.alt type.aenderungsmitteilung.kwea/aenderung.kwea.adresse/aenderung.kwea.wohnung/wohnung.bisher type.wegzugsmitteilung.kwea/wohnung.neu type.aenderungsmitteilung.kwea/aenderung.kwea.adresse/aenderung.kwea.wohnung/wohnung.neu type.zuzugsmitteilung.kwea/wohnung.neu fortschreibung.adresse.0038/wohnung.neu rueckmeldung.auswertungabweichung.0203/abweichungen/wohnung.weitere/wohnung.weitere.auswerter rueckmeldung.auswertungabweichung.0203/abweichungen/wohnung.weitere/wohnung.weitere.rueckmelder type.anmeldung.meldeschein/zuzugsanschrift anmeldung.initialdaten.0302/zuzugswohnung
attributes
Name  Type  Use  Default  Fixed  Annotation
id  xs:IDoptional      
annotation
documentation 
Eine Wohnung im vorliegenden Modell existiert immer relativ zu einer Einwohnerschaft, d. h., dass eine Instanz des Typs type.Wohnung immer mit einer Instanz des Typs type.Einwohnerschaft assoziiert ist.
Erst durch die Zuordnung einer Anschrift wird die Wohnung fassbar. Die Verwaltung der Wohnung erfolgt durch die zuständige Meldebehörde.

element xmeld:type.Wohnung/GEMEINDE
diagram
namespace http://www.osci.de/xmeld130
type xmeld:type.Gemeinde
properties
isRef 0
content complex
children xmeld:amtlichergemeindename xmeld:amtlichergemeindeschluessel xmeld:zugangsportal
attributes
Name  Type  Use  Default  Fixed  Annotation
id  xs:IDoptional      
annotation
documentation 
Gemeinde, in der die Wohnung liegt.

element xmeld:type.Wohnung/ANSCHRIFT
diagram
namespace http://www.osci.de/xmeld130
type xmeld:type.Anschrift
properties
isRef 0
content complex
children xmeld:adressierungszusaetze xmeld:gemeindeschluessel xmeld:hausnummer xmeld:hausnummerbuchstabezusatzziffer xmeld:postleitzahl xmeld:staat xmeld:stockwerkswohnungsnummer xmeld:strasse xmeld:strassenschluessel xmeld:teilnummerderhausnummer xmeld:wohnort xmeld:wohnortfrueherergemeindename xmeld:wohnungsgeber xmeld:zusatzangaben
attributes
Name  Type  Use  Default  Fixed  Annotation
id  xs:IDoptional      
annotation
documentation 
Anschrift der Wohnung.

element xmeld:type.Wohnung/datumabmeldungbeianmeldebehoerde
diagram
namespace http://www.osci.de/xmeld130
type xs:date
properties
isRef 0
content simple
annotation
documentation 
Es ist das Datum der tatsächlichen Abmeldung durch den Meldepflichtigen anzugeben.

element xmeld:type.Wohnung/datumanmeldungbeianmeldebehoerde
diagram
namespace http://www.osci.de/xmeld130
type xs:date
properties
isRef 0
content simple
annotation
documentation 
Es ist das Datum der tatsächlichen Anmeldung durch den Meldepflichtigen anzugeben.

element xmeld:type.Wohnung/datumderabmeldungvonamtswegen
diagram
namespace http://www.osci.de/xmeld130
type xs:date
properties
isRef 0
content simple
annotation
documentation 
Ist die Abmeldung nicht durch den Meldepflichtigen erfolgt, so ist das Datum der Abmeldung von Amts wegen anzugeben.

element xmeld:type.Wohnung/datumderanmeldungvonamtswegen
diagram
namespace http://www.osci.de/xmeld130
type xs:date
properties
isRef 0
content simple
annotation
documentation 
Ist die Anmeldung nicht durch den Meldepflichtigen erfolgt, so ist das Datum der Anmeldung von Amts wegen anzugeben.

element xmeld:type.Wohnung/datumdesauszugs
diagram
namespace http://www.osci.de/xmeld130
type xs:date
properties
isRef 0
content simple
annotation
documentation 
Es ist das Datum des Auszugs aus der Wohnung anzugeben. Besteht nach dem Auszug aus der Wohnung keine Wohnung mehr in der Gemeinde, so ist das Datum des Auszugs aus der letzten Wohnung identisch mit dem Wegzugsdatum aus der Gemeinde. Ist der Einwohner weggezogen, ohne sich abzumelden, so ist das Datum der Fortschreibung des Melderegisters anzugeben; vgl. Blatt 1309.
Es ist das Datum des Wegzugs ins Ausland nach dem Wiederzuzug ins Inland anzugeben; vgl. Blatt 1231.

element xmeld:type.Wohnung/datumdesbeziehens
diagram
namespace http://www.osci.de/xmeld130
type xs:date
properties
isRef 0
content simple
annotation
documentation 
Es ist das Datum des Beziehens der Wohnung anzugeben.
Ist der Einwohner zugezogen, ohne sich anzumelden, so ist das Datum der Fortschreibung des Melderegisters anzugeben; vgl. Blatt 1308.

element xmeld:type.Wohnung/datumdeswohnungsstatuswechselsvonamtswegen
diagram
namespace http://www.osci.de/xmeld130
type xs:date
properties
isRef 0
content simple
annotation
documentation 
Ist der Wechsel des Wohnungsstatus nicht durch den Meldepflichtigen mitgeteilt worden, so ist das Datum der von Amts wegen durchgeführten Fortschreibung des Melderegisters anzugeben.

element xmeld:type.Wohnung/datummitteilungwohnungsstatuswechsel
diagram
namespace http://www.osci.de/xmeld130
type xs:date
properties
isRef 0
content simple
annotation
documentation 
Es ist das Datum der tatsächlichen Mitteilung des Wohnungsstatuswechsels durch den Meldepflichtigen anzugeben.

element xmeld:type.Wohnung/datumstatuswechsel
diagram
namespace http://www.osci.de/xmeld130
type xs:date
properties
isRef 0
content simple
annotation
documentation 
Es ist das Datum des Wirksamwerdens des neuen Wohnungsstatus anzugeben.

element xmeld:type.Wohnung/statusderwohnung
diagram
namespace http://www.osci.de/xmeld130
type xmeld:type.Schluesseltabelle
properties
isRef 0
content complex
children tabelle schluessel
annotation
documentation 
Es ist anzugeben, ob es sich bei der Wohnung um die alleinige bzw. die Haupt- oder eine Nebenwohnung handelt.

element xmeld:type.Wohnung/zuzugvonstatus
diagram
namespace http://www.osci.de/xmeld130
type xmeld:type.Schluesseltabelle
properties
isRef 0
content complex
children tabelle schluessel
annotation
documentation 
Es ist anzugeben, ob es sich bei der früheren Wohnung um die alleinige bzw. die Haupt- oder eine Nebenwohnung gehandelt hat.

complexType xmeld:type.Schluesseltabelle
diagram
namespace http://www.osci.de/xmeld130
children tabelle schluessel
used by
elements datenuebermittlung.aenderungsteuerpflichtiger.0502/aenderungsteuerpflichtiger/aenderungsart datenuebermittlung.anschrift.0480/anschrift/aenderungsart datenuebermittlung.namensaenderung.0445/namensaenderung/aenderungsart datenuebermittlung.geschlecht.0485/geschlecht/aenderungsart datenuebermittlung.geburtsdaten.0476/geburtsdaten/aenderungsart datenuebermittlung.familienstandsaenderung.0450/familienstandsaenderung/aenderungsart xmeld:type.Gemeinde/amtlichergemeindeschluessel datenuebermittlung.anforderungidnr.0500/anforderungidnr/anforderungsartidnr type.datenuebermittlung.bzr.0430/anfrageart datenuebermittlung.bzranfrage.0431/bzranfrage/anfrageart type.anmeldung.zuziehende.person/antrag.auskunftssperre type.anmeldung.zuziehende.person/antrag.lohnsteuerkarte datenuebermittlung.antwortbenutzerdefiniert.0401/antwortstatus datenuebermittlung.antworteinfach.0405/antwortstatus melderegisterauskunfteinfach.antwort.0601/antwortstatus type.anmeldung.zuziehende.person/antwortstatus datenuebermittlung.antworterweitertfamilienstand.0411/antwortstatus datenuebermittlung.antworterweitertgeschlecht.0407/antwortstatus datenuebermittlung.antworterweitertgesetzlichervertreter.0413/antwortstatus datenuebermittlung.antworterweitertinaktuellenamen.0417/antwortstatus datenuebermittlung.antworterweitertinaktuellewohnungen.0415/antwortstatus datenuebermittlung.antwortidnr.0501/antwortstatus datenuebermittlung.antwortfamilienkasse.0403/antwortstatus datenuebermittlung.antworterweitertstaatsangehoerigkeit.0409/antwortstatus xmeld:type.Wahlrechtsausschluss/art xmeld:type.Lohnsteuerdaten/ausstellungsart xmeld:type.Familienstand/beendigungsgrund xmeld:type.Lohnsteuerdaten/beruecksichtigungdeskindes xmeld:type.Lohnsteuerdaten/besteuerungsmerkmale type.datenuebermittlung.person0401/beziehungpersonwohnung type.datenuebermittlung.person0403/beziehungpersonwohnung melderegisterauskunfteinfach.antwort.0601/auskunft.antwort/beziehungpersonwohnung type.datenuebermittlung.person0405/beziehungpersonwohnung melderegisterauskunfteinfach.antwortgemeindeuebergreifend.0604/auskunft.antwort/beziehungpersonwohnung xmeld:type.Lohnsteuerdaten/ehegattenfreibetraege xmeld:type.Lohnsteuerdaten/ehegattenfreibetraegenichterwuenscht xmeld:type.Unionsbuerger/eintragvonamtswegen type.nachrichtenkopf.ab2mb/ereignis type.nachrichtenkopf.dienstleister2kunde/ereignis type.nachrichtenkopf.kunde2dienstleister/ereignis type.nachrichtenkopf.mb2ab/ereignis type.nachrichtenkopf.mb2mb/ereignis type.nachrichtenkopf.mb2privat/ereignis type.nachrichtenkopf.privat2mb/ereignis type.datenuebermittlung.person0401/ergebnisstatus datenuebermittlung.bzrergebnisnachricht.0432/ergebnisstatus type.datenuebermittlung.person0403/ergebnisstatus type.datenuebermittlung.person0405/ergebnisstatus melderegisterauskunfteinfach.antwort.0601/auskunft.antwort/ergebnisstatus melderegisterauskunfteinfach.antwortgemeindeuebergreifend.0604/auskunft.antwort/ergebnisstatus type.datenuebermittlung.bzr.0430/gebuehrenangabe/ermaessigungsgrund type.statistik.staatsangehoerigkeitswechsel.person/familienstand xmeld:type.Familienstand/familienstand type.statistik.wanderung.person/familienstand datenuebermittlung.fehlerhaftenachricht.0508/fallmitteilung/fehlernachricht/fehlerkategorie xmeld:type.Vorname/gebraeuchlich xmeld:type.Geburt/geburtsortstaat datenuebermittlung.kindergeldabgleichba.0540/kindergeldabgleich/gemeindeschluessel type.statistik.wohnung/gemeindeschluessel xmeld:type.Anschrift/gemeindeschluessel type.statistik.wanderung.person/geschlecht xmeld:type.Geschlecht/geschlecht type.statistik.staatsangehoerigkeitswechsel.person/geschlecht datenuebermittlung.gesetzlichervertreter.0490/gesetzlicher.vertreter/natuerliche.vertretung/gesetzlichervertreterschluessel datenuebermittlung.gesetzlichervertreter.0490/gesetzlicher.vertreter/juristische.vertretung/gesetzlichervertreterschluessel xmeld:type.NatuerlicherVertreter/gesetzlichervertreterschluessel type.identifikation.gesetzlichervertreter/gesetzlichervertreterschluessel type.datenuebermittlung.bzr.0430/gesetzlicher.vertreter/natuerlichevertretung/gesetzlichervertreterschluessel type.datenuebermittlung.bzr.0430/gesetzlicher.vertreter/juristische.vertretung/gesetzlichervertreterschluessel xmeld:type.JuristischerVertreter/gesetzlichervertreterschluessel fortschreibung.staatsangehoerigkeit.0048/staatsangehoerigkeit.neu/glaubhaftmachung.stang fortschreibung.staatsangehoerigkeit.0047/glaubhaftmachung.stang fortschreibung.staatsangehoerigkeit.0044/glaubhaftmachung.stang fortschreibung.staatsangehoerigkeit.0045/staatsangehoerigkeit.neu/glaubhaftmachung.stang xmeld:type.Auskunftssperre/grund datenuebermittlung.endezustaendigkeitsteuerpflichtiger.0510/nicht.mehr.zustaendig.fuer.person/grundderbeendigungderzustaendigkeit type.datenuebermittlung.bzr.0430/justizbehoerdenkennzeichen xmeld:type.Unionsbuerger/keineunionsbuergerschaft xmeld:type.Lohnsteuerdaten/lohnsteuerfreibetraege xmeld:type.Lohnsteuerdaten/lohnsteuerfreibetraegenichterwuenscht xmeld:type.Lohnsteuerdaten/lohnsteuerklasse xmeld:type.Optionsdeutscher/optionsdeutscher xmeld:type.Ausweisdokument/passart xmeld:type.Beziehung/rechtlichebeziehung xmeld:type.Lohnsteuerdaten/rechtsstellungderkinder type.statistik.wanderung.person/religion xmeld:type.Religion/religion xmeld:type.Erreichbarkeit/rolle xmeld:type.Nachname/rolle type.anmeldung.beigeschriebene.personen/partner/rolle xmeld:type.Vorname/rolle xmeld:type.WeitererName/rolle type.datenuebermittlung.bzr.verwendungszweck/schluessel xmeld:type.Anschrift/staat type.statistik.wanderung.hzstaat/staat xmeld:type.Staatsangehoerigkeit/staatsangehoerigkeit type.statistik.wanderung.person/staatsangehoerigkeit type.statistik.staatsangehoerigkeitswechsel.person/staatsangehoerigkeit.bisher type.statistik.staatsangehoerigkeitswechsel.person/staatsangehoerigkeit.neu type.statistik.staatsangehoerigkeitswechsel/statistik.satzartstaatsangehoerigkeitswechsel type.statistik.wanderungwegzug/statistik.satzartwegzug type.statistik.wanderungzugang/statistik.satzartzugang xmeld:type.Passversagung/status xmeld:type.Wohnung/statusderwohnung type.statistik.staatsangehoerigkeitswechsel.berichtsgemeinde/statusderwohnung type.statistik.wanderungwegzug.wohnungberichtsgemeinde/statusderwohnung type.statistik.wanderungzugang.wohnungberichtsgemeinde/statusderwohnung type.statistik.wanderungzugang.wohnungherkunftsgemeinde/statusderwohnung.bisher type.statistik.wanderungzugang.wohnungherkunftsgemeinde/statusderwohnung.zukuenftig xmeld:type.Nachname/zurechtnichtvorhanden xmeld:type.Vorname/zurechtnichtvorhanden melderegisterauskunfteinfach.antwort.0601/auskunft.antwort/zusatzinformation melderegisterauskunfteinfach.antwortgemeindeuebergreifend.0604/auskunft.antwort/zusatzinformation type.datenuebermittlung.person0405/zusatzinformation type.datenuebermittlung.person0403/zusatzinformation type.datenuebermittlung.person0401/zusatzinformation xmeld:type.Wohnung/zuzugvonstatus

element xmeld:type.Schluesseltabelle/tabelle
diagram
namespace http://www.osci.de/xmeld130
type xs:string
properties
isRef 0
content simple

element xmeld:type.Schluesseltabelle/schluessel
diagram
namespace http://www.osci.de/xmeld130
type xs:string
properties
isRef 0
content simple

complexType xmeld:type.X509DataType
diagram
namespace http://www.osci.de/xmeld130
type extension of X509DataType
properties
base xdsig:X509DataType
children ds:X509IssuerSerial ds:X509SKI ds:X509SubjectName ds:X509Certificate ds:X509CRL
used by
element type.identifikation/zertifikat

simpleType xmeld:type.Geburtsdatum
namespace http://www.osci.de/xmeld130
type restriction of xs:string
used by
elements datenuebermittlung.kindergeldabgleichba.0540/kindergeldabgleich/tagdergeburt datenuebermittlung.kindergeldabgleichba.0540/kindergeldabgleich/kindergeldabgleich.kind/tagdergeburt type.statistik.staatsangehoerigkeitswechsel.person/tagdergeburt type.statistik.wanderung.person/tagdergeburt xmeld:type.Geburt/tagdergeburt
facets
pattern \d{4}((-\d{2}){0,1}-\d{2}){0,1}

element CanonicalizationMethod
diagram
namespace http://www.w3.org/2000/09/xmldsig#
type CanonicalizationMethodType
properties
content complex
mixed true
used by
complexType SignedInfoType
attributes
Name  Type  Use  Default  Fixed  Annotation
Algorithm  xs:anyURIrequired      

element DigestMethod
diagram
namespace http://www.w3.org/2000/09/xmldsig#
type DigestMethodType
properties
content complex
mixed true
used by
complexType ReferenceType
attributes
Name  Type  Use  Default  Fixed  Annotation
Algorithm  xs:anyURIrequired      

element DigestValue
diagram
namespace http://www.w3.org/2000/09/xmldsig#
type DigestValueType
properties
content simple
used by
complexType ReferenceType

element DSAKeyValue
diagram
namespace http://www.w3.org/2000/09/xmldsig#
type DSAKeyValueType
properties
content complex
children ds:P ds:Q ds:G ds:Y ds:J ds:Seed ds:PgenCounter
used by
complexType KeyValueType

element KeyInfo
diagram
namespace http://www.w3.org/2000/09/xmldsig#
type KeyInfoType
properties
content complex
mixed true
children KeyName KeyValue RetrievalMethod X509Data PGPData SPKIData MgmtData
used by
complexType SignatureType
attributes
Name  Type  Use  Default  Fixed  Annotation
Id  xs:IDoptional      

element KeyName
diagram
namespace http://www.w3.org/2000/09/xmldsig#
type xs:string
properties
content simple
used by
complexType KeyInfoType

element KeyValue
diagram
namespace http://www.w3.org/2000/09/xmldsig#
type KeyValueType
properties
content complex
mixed true
children DSAKeyValue RSAKeyValue
used by
complexType KeyInfoType

element Manifest
diagram
namespace http://www.w3.org/2000/09/xmldsig#
type ManifestType
properties
content complex
children Reference
attributes
Name  Type  Use  Default  Fixed  Annotation
Id  xs:IDoptional      

element MgmtData
diagram
namespace http://www.w3.org/2000/09/xmldsig#
type xs:string
properties
content simple
used by
complexType KeyInfoType

element Object
diagram
namespace http://www.w3.org/2000/09/xmldsig#
type ObjectType
properties
content complex
mixed true
used by
complexType SignatureType
attributes
Name  Type  Use  Default  Fixed  Annotation
Id  xs:IDoptional      
MimeType  xs:stringoptional      
Encoding  xs:anyURIoptional      

element PGPData
diagram
namespace http://www.w3.org/2000/09/xmldsig#
type PGPDataType
properties
content complex
children ds:PGPKeyID ds:PGPKeyPacket ds:PGPKeyPacket
used by
complexType KeyInfoType

element Reference
diagram
namespace http://www.w3.org/2000/09/xmldsig#
type ReferenceType
properties
content complex
children Transforms DigestMethod DigestValue
used by
complexTypes ManifestType SignedInfoType
attributes
Name  Type  Use  Default  Fixed  Annotation
Id  xs:IDoptional      
URI  xs:anyURIoptional      
Type  xs:anyURIoptional      

element RetrievalMethod
diagram
namespace http://www.w3.org/2000/09/xmldsig#
type RetrievalMethodType
properties
content complex
children Transforms
used by
complexType KeyInfoType
attributes
Name  Type  Use  Default  Fixed  Annotation
URI  xs:anyURI      
Type  xs:anyURIoptional      

element RSAKeyValue
diagram
namespace http://www.w3.org/2000/09/xmldsig#
type RSAKeyValueType
properties
content complex
children ds:Modulus ds:Exponent
used by
complexType KeyValueType

element Signature
diagram
namespace http://www.w3.org/2000/09/xmldsig#
type SignatureType
properties
content complex
children SignedInfo SignatureValue KeyInfo Object
attributes
Name  Type  Use  Default  Fixed  Annotation
Id  xs:IDoptional      

element SignatureMethod
diagram
namespace http://www.w3.org/2000/09/xmldsig#
type SignatureMethodType
properties
content complex
mixed true
children ds:HMACOutputLength
used by
complexType SignedInfoType
attributes
Name  Type  Use  Default  Fixed  Annotation
Algorithm  xs:anyURIrequired      

element SignatureProperties
diagram
namespace http://www.w3.org/2000/09/xmldsig#
type SignaturePropertiesType
properties
content complex
children SignatureProperty
attributes
Name  Type  Use  Default  Fixed  Annotation
Id  xs:IDoptional      

element SignatureProperty
diagram
namespace http://www.w3.org/2000/09/xmldsig#
type SignaturePropertyType
properties
content complex
mixed true
used by
complexType SignaturePropertiesType
attributes
Name  Type  Use  Default  Fixed  Annotation
Target  xs:anyURIrequired      
Id  xs:IDoptional      

element SignatureValue
diagram
namespace http://www.w3.org/2000/09/xmldsig#
type SignatureValueType
properties
content complex
used by
complexType SignatureType
attributes
Name  Type  Use  Default  Fixed  Annotation
Id  xs:IDoptional      

element SignedInfo
diagram
namespace http://www.w3.org/2000/09/xmldsig#
type SignedInfoType
properties
content complex
children CanonicalizationMethod SignatureMethod Reference
used by
complexType SignatureType
attributes
Name  Type  Use  Default  Fixed  Annotation
Id  xs:IDoptional      

element SPKIData
diagram
namespace http://www.w3.org/2000/09/xmldsig#
type SPKIDataType
properties
content complex
children ds:SPKISexp
used by
complexType KeyInfoType

element Transform
diagram
namespace http://www.w3.org/2000/09/xmldsig#
type TransformType
properties
content complex
mixed true
children ds:XPath
used by
complexType TransformsType
attributes
Name  Type  Use  Default  Fixed  Annotation
Algorithm  xs:anyURIrequired      

element Transforms
diagram
namespace http://www.w3.org/2000/09/xmldsig#
type TransformsType
properties
content complex
children Transform
used by
complexTypes ReferenceType RetrievalMethodType

element X509Data
diagram
namespace http://www.w3.org/2000/09/xmldsig#
type X509DataType
properties
content complex
children ds:X509IssuerSerial ds:X509SKI ds:X509SubjectName ds:X509Certificate ds:X509CRL
used by
complexType KeyInfoType

complexType CanonicalizationMethodType
diagram
namespace http://www.w3.org/2000/09/xmldsig#
properties
mixed true
used by
element CanonicalizationMethod
attributes
Name  Type  Use  Default  Fixed  Annotation
Algorithm  xs:anyURIrequired      

complexType DigestMethodType
diagram
namespace http://www.w3.org/2000/09/xmldsig#
properties
mixed true
used by
element DigestMethod
attributes
Name  Type  Use  Default  Fixed  Annotation
Algorithm  xs:anyURIrequired      

complexType DSAKeyValueType
diagram
namespace http://www.w3.org/2000/09/xmldsig#
children ds:P ds:Q ds:G ds:Y ds:J ds:Seed ds:PgenCounter
used by
element DSAKeyValue

element DSAKeyValueType/P
diagram
namespace http://www.w3.org/2000/09/xmldsig#
type CryptoBinary
properties
isRef 0
content simple

element DSAKeyValueType/Q
diagram
namespace http://www.w3.org/2000/09/xmldsig#
type CryptoBinary
properties
isRef 0
content simple

element DSAKeyValueType/G
diagram
namespace http://www.w3.org/2000/09/xmldsig#
type CryptoBinary
properties
isRef 0
content simple

element DSAKeyValueType/Y
diagram
namespace http://www.w3.org/2000/09/xmldsig#
type CryptoBinary
properties
isRef 0
content simple

element DSAKeyValueType/J
diagram
namespace http://www.w3.org/2000/09/xmldsig#
type CryptoBinary
properties
isRef 0
content simple

element DSAKeyValueType/Seed
diagram
namespace http://www.w3.org/2000/09/xmldsig#
type CryptoBinary
properties
isRef 0
content simple

element DSAKeyValueType/PgenCounter
diagram
namespace http://www.w3.org/2000/09/xmldsig#
type CryptoBinary
properties
isRef 0
content simple

complexType KeyInfoType
diagram
namespace http://www.w3.org/2000/09/xmldsig#
properties
mixed true
children KeyName KeyValue RetrievalMethod X509Data PGPData SPKIData MgmtData
used by
element KeyInfo
attributes
Name  Type  Use  Default  Fixed  Annotation
Id  xs:IDoptional      

complexType KeyValueType
diagram
namespace http://www.w3.org/2000/09/xmldsig#
properties
mixed true
children DSAKeyValue RSAKeyValue
used by
element KeyValue

complexType ManifestType
diagram
namespace http://www.w3.org/2000/09/xmldsig#
children Reference
used by
element Manifest
attributes
Name  Type  Use  Default  Fixed  Annotation
Id  xs:IDoptional      

complexType ObjectType
diagram
namespace http://www.w3.org/2000/09/xmldsig#
properties
mixed true
used by
element Object
attributes
Name  Type  Use  Default  Fixed  Annotation
Id  xs:IDoptional      
MimeType  xs:stringoptional      
Encoding  xs:anyURIoptional      

complexType PGPDataType
diagram
namespace http://www.w3.org/2000/09/xmldsig#
children ds:PGPKeyID ds:PGPKeyPacket ds:PGPKeyPacket
used by
element PGPData

element PGPDataType/PGPKeyID
diagram
namespace http://www.w3.org/2000/09/xmldsig#
type xs:base64Binary
properties
isRef 0
content simple

element PGPDataType/PGPKeyPacket
diagram
namespace http://www.w3.org/2000/09/xmldsig#
type xs:base64Binary
properties
isRef 0
content simple

element PGPDataType/PGPKeyPacket
diagram
namespace http://www.w3.org/2000/09/xmldsig#
type xs:base64Binary
properties
isRef 0
content simple

complexType ReferenceType
diagram
namespace http://www.w3.org/2000/09/xmldsig#
children Transforms DigestMethod DigestValue
used by
element Reference
attributes
Name  Type  Use  Default  Fixed  Annotation
Id  xs:IDoptional      
URI  xs:anyURIoptional      
Type  xs:anyURIoptional      

complexType RetrievalMethodType
diagram
namespace http://www.w3.org/2000/09/xmldsig#
children Transforms
used by
element RetrievalMethod
attributes
Name  Type  Use  Default  Fixed  Annotation
URI  xs:anyURI      
Type  xs:anyURIoptional      

complexType RSAKeyValueType
diagram
namespace http://www.w3.org/2000/09/xmldsig#
children ds:Modulus ds:Exponent
used by
element RSAKeyValue

element RSAKeyValueType/Modulus
diagram
namespace http://www.w3.org/2000/09/xmldsig#
type CryptoBinary
properties
isRef 0
content simple

element RSAKeyValueType/Exponent
diagram
namespace http://www.w3.org/2000/09/xmldsig#
type CryptoBinary
properties
isRef 0
content simple

complexType SignatureMethodType
diagram
namespace http://www.w3.org/2000/09/xmldsig#
properties
mixed true
children ds:HMACOutputLength
used by
element SignatureMethod
attributes
Name  Type  Use  Default  Fixed  Annotation
Algorithm  xs:anyURIrequired      

element SignatureMethodType/HMACOutputLength
diagram
namespace http://www.w3.org/2000/09/xmldsig#
type HMACOutputLengthType
properties
isRef 0
content simple

complexType SignaturePropertiesType
diagram
namespace http://www.w3.org/2000/09/xmldsig#
children SignatureProperty
used by
element SignatureProperties
attributes
Name  Type  Use  Default  Fixed  Annotation
Id  xs:IDoptional      

complexType SignaturePropertyType
diagram
namespace http://www.w3.org/2000/09/xmldsig#
properties
mixed true
used by
element SignatureProperty
attributes
Name  Type  Use  Default  Fixed  Annotation
Target  xs:anyURIrequired      
Id  xs:IDoptional      

complexType SignatureType
diagram
namespace http://www.w3.org/2000/09/xmldsig#
children SignedInfo SignatureValue KeyInfo Object
used by
element Signature
attributes
Name  Type  Use  Default  Fixed  Annotation
Id  xs:IDoptional      

complexType SignatureValueType
diagram
namespace http://www.w3.org/2000/09/xmldsig#
type extension of xs:base64Binary
properties
base base64Binary
used by
element SignatureValue
attributes
Name  Type  Use  Default  Fixed  Annotation
Id  xs:IDoptional      

complexType SignedInfoType
diagram
namespace http://www.w3.org/2000/09/xmldsig#
children CanonicalizationMethod SignatureMethod Reference
used by
element SignedInfo
attributes
Name  Type  Use  Default  Fixed  Annotation
Id  xs:IDoptional      

complexType SPKIDataType
diagram
namespace http://www.w3.org/2000/09/xmldsig#
children ds:SPKISexp
used by
element SPKIData

element SPKIDataType/SPKISexp
diagram
namespace http://www.w3.org/2000/09/xmldsig#
type xs:base64Binary
properties
isRef 0
content simple

complexType TransformsType
diagram
namespace http://www.w3.org/2000/09/xmldsig#
children Transform
used by
element Transforms

complexType TransformType
diagram
namespace http://www.w3.org/2000/09/xmldsig#
properties
mixed true
children ds:XPath
used by
element Transform
attributes
Name  Type  Use  Default  Fixed  Annotation
Algorithm  xs:anyURIrequired      

element TransformType/XPath
diagram
namespace http://www.w3.org/2000/09/xmldsig#
type xs:string
properties
isRef 0
content simple

complexType X509DataType
diagram
namespace http://www.w3.org/2000/09/xmldsig#
children ds:X509IssuerSerial ds:X509SKI ds:X509SubjectName ds:X509Certificate ds:X509CRL
used by
element X509Data
complexType xmeld:type.X509DataType

element X509DataType/X509IssuerSerial
diagram
namespace http://www.w3.org/2000/09/xmldsig#
type X509IssuerSerialType
properties
isRef 0
content complex
children ds:X509IssuerName ds:X509SerialNumber

element X509DataType/X509SKI
diagram
namespace http://www.w3.org/2000/09/xmldsig#
type xs:base64Binary
properties
isRef 0
content simple

element X509DataType/X509SubjectName
diagram
namespace http://www.w3.org/2000/09/xmldsig#
type xs:string
properties
isRef 0
content simple

element X509DataType/X509Certificate
diagram
namespace http://www.w3.org/2000/09/xmldsig#
type xs:base64Binary
properties
isRef 0
content simple

element X509DataType/X509CRL
diagram
namespace http://www.w3.org/2000/09/xmldsig#
type xs:base64Binary
properties
isRef 0
content simple

complexType X509IssuerSerialType
diagram
namespace http://www.w3.org/2000/09/xmldsig#
children ds:X509IssuerName ds:X509SerialNumber
used by
element X509DataType/X509IssuerSerial

element X509IssuerSerialType/X509IssuerName
diagram
namespace http://www.w3.org/2000/09/xmldsig#
type xs:string
properties
isRef 0
content simple

element X509IssuerSerialType/X509SerialNumber
diagram
namespace http://www.w3.org/2000/09/xmldsig#
type xs:integer
properties
isRef 0
content simple

simpleType CryptoBinary
namespace http://www.w3.org/2000/09/xmldsig#
type xs:base64Binary
used by
elements RSAKeyValueType/Exponent DSAKeyValueType/G DSAKeyValueType/J RSAKeyValueType/Modulus DSAKeyValueType/P DSAKeyValueType/PgenCounter DSAKeyValueType/Q DSAKeyValueType/Seed DSAKeyValueType/Y

simpleType DigestValueType
namespace http://www.w3.org/2000/09/xmldsig#
type xs:base64Binary
used by
element DigestValue

simpleType HMACOutputLengthType
namespace http://www.w3.org/2000/09/xmldsig#
type xs:integer
used by
element SignatureMethodType/HMACOutputLength


XML Schema documentation generated with
XMLSpy Schema Editor http://www.altova.com/xmlspy